Analysis Factors That Influence Escalator-Related Injuries in Metro Stations Based on Bayesian Networks: A Case Study in China
Abstract
1. Introduction
2. Materials
3. Methodology
3.1. Bayesian Network
3.2. Dempster–Shafer Evidence Theory
4. Bayesian Network Building
4.1. Bayesian Network Nodes
4.1.1. Passenger Factor
4.1.2. Environmental Factor
4.1.3. Injury Factor
4.1.4. Severity Factor
4.2. Bayesian Network Structure
4.3. Learning the Parameters of the Bayesian Network
5. Results
5.1. Probability Analysis of Escalator-Related Injuries
5.2. Severity Analysis of Escalator-Related Injuries
6. Discussion
6.1. Strategies for Injury Prevention
6.2. Limitation
7. Conclusions
Author Contributions
Acknowledgments
Conflicts of Interest
References
- GB 16889-2011. Safety Rules for the Construction and Installation of Escalators and Moving Walks; BSI: London, UK, 2004. [Google Scholar]
- Zhu, C.; Hong, Z.; Zhang, H. Elevators and Escalators: Principle, Structure, Installation, Testing; Shanghai Jiaotong University Press: Shanghai, China, 1995. [Google Scholar]
- Xing, Y.; Dissanayake, S.; Lu, J.; Long, S.; Lou, Y. An analysis of escalator-related injuries in metro stations in China, 2013–2015. Accid. Anal. Prev. 2019, 122, 332–341. [Google Scholar] [CrossRef] [PubMed]
- Han, Y. Tracking of Escalator Accidents in Beijing Metro Line 4. Labor Prot. 2011, 8, 32–34. [Google Scholar]
- Nicolson, C. Risk Mitigation Associated with Airport Escalator and Moving Sidewalk Operations; International Association of Airport Executives Canada: Calgary, AB, Canada, 2008. [Google Scholar]
- Lee, D.H.; Kim, C.W.; Kim, S.E.; Lee, S.J. An analysis of escalator-related injuries in an emergency department. Hong Kong J. Emerg. Med. 2010, 17, 212–217. [Google Scholar] [CrossRef]
- Mccann, M.; Zaleski, N. Deaths and injuries involving elevators and escalators. Cent. Constr. Res. Train. 2006, 7, 1–21. [Google Scholar]
- Chen, Z.; Xian, J. 609 escalator-related injuries against preschoolers: An in-depth investigation in Guangdong province, China. Inj. Prev. 2016, 22, A218–A219. [Google Scholar] [CrossRef]
- Basir, F.A.M.; Yaziz, A.H.; Zamri, M.H.; Halim, A.H.A. Escalator accidents: Causes and users’ behavior empirical study of Kuala Lumpur users. In Proceedings of the 2nd Advances in Business Research International Conference, Singapore, 18 October 2017. [Google Scholar]
- Lim, K.B.L.; Tey, I.K.; Lokino, E.S.; Yap, T.J.; Tawng, D.K. Escalators, rubber clogs, and severe foot injuries in children. J. Pediatr. Orthop. 2010, 30, 414–419. [Google Scholar] [CrossRef]
- Drury, C.G.; Brill, M. Human factors in consumer product accident investigation. Hum. Factors 1983, 25, 329–342. [Google Scholar] [CrossRef]
- Al-Sharif, L. Escalator human factors: Passenger behaviour, accidents and design. Lift Rep. 2006, 6, 14. [Google Scholar]
- Chi, C.F.; Chang, T.C.; Tsou, C.L. In-depth investigation of escalator riding accidents in heavy capacity MRT stations. Accid. Anal. Prev. 2006, 38, 662–670. [Google Scholar] [CrossRef]
- Li, C.; Yang, Y. Study on the Causes and Preventive Measures of Passenger Injury in a Single Subway Station. Sci. Technol. 2016, 4, 28–30. [Google Scholar]
- Liu, L.; Long, W. Study on the Causes and Prevention of Passenger Accidents in Subway Escalators. China Railw. 2011, 5, 70–73. [Google Scholar]
- Wang, W.; Li, X.; Pan, Q. Risk Management of the Escalator Overturned Accident. J. Donghua Univ. (Engl. Ed.) 2015, 32, 234–239. [Google Scholar]
- Platt, S.L.; Fine, J.S.; Foltin, G.L. Escalator-related Injuries in Children. Pediatrics 1997, 100, E2. [Google Scholar] [CrossRef] [PubMed]
- Mc-Geehan, J.; Shields, B.J.; Ferketich, A.K.; Smith, G.A. Escalator-related injuries among children in the united states, 1990–2002. Pediatrics 2006, 188, 279–285. [Google Scholar] [CrossRef]
- O’Neil, J.; Steele, G.K.; Huisingh, C.; Smith, G.A. Escalator-related injuries among older adults in the united states, 1991–2005. Accid. Anal. Prev. 2008, 4, 527–533. [Google Scholar] [CrossRef]
- Wu, J.; Zhou, R.; Xu, S.; Wu, Z. Probabilistic analysis of natural gas pipeline network accident based on Bayesian network. J. Loss Prev. Process. Ind. 2017, 46, 126–136. [Google Scholar] [CrossRef]
- Joseph, S.A.; Adams, B.J.; Mccabe, B. Methodology for Bayesian belief network development to facilitate compliance with water quality regulations. J. Infrastruct. Syst. 2010, 16, 58–65. [Google Scholar] [CrossRef]
- Yuan, Z.; Khakzad, N.; Khan, F.; Amyotte, P. Risk analysis of dust explosion scenarios using bayesian networks. Risk Anal. 2015, 35, 278–291. [Google Scholar] [CrossRef]
- Berchialla, P.; Scarinzi, C.; Snidero, S.; Gregori, D. Comparing models for quantitative risk assessment: An application to the European registry of foreign body injuries in children. Stat. Methods Med Res. 2016, 25, 1244–1259. [Google Scholar] [CrossRef]
- Pearl, J. Bayesian Networks: A Model of Self-Activated Memory for Evidential Reasoning. In Proceedings of the Conference of the Cognitive Science Society, Los Angeles, CA, USA, 15–17 August 1985. [Google Scholar]
- Zhu, S.; Cai, X.; Lu, J.; Peng, Y. Analysis of factors affecting serious multi-fatality crashes in china based on Bayesian network structure. Adv. Mech. Eng. 2017, 9, 1–13. [Google Scholar] [CrossRef]
- Dempster, A.P. A generalisation of Bayesian inference. J. R. Stat. Soc. 1968, 30, 205–247. [Google Scholar]
- Shafer, G. A Mathematical Theory of Evidence; Princeton University Press: Princeton, NJ, USA, 1976. [Google Scholar]
- Thakur, G.S.M.; Bhattacharyya, R.; Sarkar, S. Stock portfolio selection using dempster-shafer evidence theory. J. King Saud Univ. Comput. Inf. Sci. 2018, 30, 223–235. [Google Scholar]
- Dempster, A.P. Upper and Lower Probabilities Induced by a Multivalued Mapping. Ann. Math. Stat. 2008, 38, 325–339. [Google Scholar] [CrossRef]
- Dempster, A.P. Classic Works of the Dempster-Shafer Theory of Belief Functions; Springer: Berlin/Heidelberg, Germany, 2008. [Google Scholar]
- Neshat, A.; Pradhan, B. Risk assessment of groundwater pollution with a new methodological framework: Application of dempster–shafer theory and gis. Nat. Hazards 2015, 78, 1565–1585. [Google Scholar] [CrossRef]
- Al-Abadi, A.M. The application of dempster–shafer theory of evidence for assessing groundwater vulnerability at galal badra basin, wasit governorate, east of Iraq. Appl. Water Sci. 2017, 7, 1725–1740. [Google Scholar] [CrossRef]
- Zhang, Z. Analysis of testing results to influenza A (H1N1) virus of patients in Jinzhou city during the fourth quarter in 2009. Dis. Monit. Control. 2010, 4, 605–607. [Google Scholar]
- Liao, W. A Study on the Logic of Linkage and Development Strategies of Sports Industry and Health Service Industry-Based on the Idea of Life Complete Coverage; Fujian Normal University: Fuzhou, China, 2015. [Google Scholar]
- Qin, X.; Feng, X.; Resteren, F.V.; Li, H.; Song, T.; Duan, X.; Jiang, T.; Chu, X.; Fang, B.; Zhang, W.; et al. Epidemic status of echinococcus granulosus and risk factors of human cycstic echinococcosis in Hoboksar Mongolian autonomous county of Xinjiang. Chin. J. Endem. 2015, 34, 56–60. [Google Scholar]
- Fioretti, G. Evidence theory: A mathematical framework for unpredictable hypotheses. Metroeconomica 2014, 55, 345–366. [Google Scholar] [CrossRef]
- Cheng, J.; Greiner, R.; Kelly, J.; Bell, D.; Liu, W. Learning Bayesian networks from data: An information-theory based approach. Artif. Intell. 2002, 137, 43–90. [Google Scholar] [CrossRef]
- Little, R.; Rubin, D. Statistical Analysis with Missing Data; John Wiley & Sons: New York, NY, USA, 1997. [Google Scholar]
- Jensen, F.V.; Nielsen, T.D. Bayesian Networks and Decision Graphs, 2nd ed.; Springer-Verlag: New York, NY, USA, 2007. [Google Scholar]
- Liao, W.; Ji, Q. Learning bayesian network parameters under incomplete data with domain knowledge. Pattern Recognit. 2009, 42, 3046–3056. [Google Scholar] [CrossRef]
- Dempster, A.P.; Laird, N.M.; Rubin, D.B. Maximum likelihood from incomplete data via the EM algorithm. J. R. Stat. Soc. Ser. B 1977, 3, 1–38. [Google Scholar]
- Langseth, H.; Bangsø, O. Parameter learning in object-oriented Bayesian networks. Ann. Math. Artif. Intell. 2001, 32, 221–243. [Google Scholar] [CrossRef]
- Lauritzen, S.L. The EM algorithm for graphical association models with missing data. Comput. Stat. Data Anal. 1995, 19, 191–201. [Google Scholar] [CrossRef]
- Ramoni, M.; Sebastiani, P. Robust learning with missing data. Mach. Learn. 2001, 45, 147–170. [Google Scholar] [CrossRef]
- Reed, E.; Mengshoel, O.J. Bayesian Network Parameter Learning using EM with Parameter Sharing. In Proceedings of the Eleventh UAI Conference on Bayesian Modeling Applications Workshop, Aachen, Germany, 27 July 2014. [Google Scholar]
- Geman, S.; Geman, D. Stochastic relaxation, Gibbs distribution and the Bayesian restoration of images. IEEE Trans. Pattern Anal. Mach. Intell. 1984, 6, 721–741. [Google Scholar] [CrossRef]
- Greiner, R.; Su, X.; Shen, B.; Zhou, W. Structural extension to logistic regression: Discriminative parameter learning of belief net classifiers. Mach. Learn. 2005, 59, 297–332. [Google Scholar] [CrossRef]
- Zhang, S.Z.; Zhang, Z.N.; Yang, N.H.; Zhang, J.Y.; Wang, X.K. An improved EM algorithm for Bayesian networks parameter learning. Machine Learning and Cybernetics, 2004. In Proceedings of the 2004 International Conference on IEEE, Paris, France, 20–24 June 2004. [Google Scholar]
- Friedman, N. The Bayesian Structural EM Algorithm. In Proceedings of the Fourteenth Conference on Uncertainty in Artificial Intelligence, University of Wisconsin Business School, Madison, WI, USA, 24–26 July 1998. [Google Scholar]
- Charness, N. Aging and Human Performance; John Wiley Sons: Hoboken, NJ, USA, 1985. [Google Scholar]
- den Hertog, P.C.; Blankendaal, F.A.; ten Hag, S.M. Burn injuries in the Netherlands. Accid. Anal. Prev. 2000, 32, 355–364. [Google Scholar] [CrossRef]
- Cohen, H.H.; Compton, D.M. Fall accident patterns: Characterization of most frequent work surface-related injuries. Prof. Saf. 1982, 27, 16–22. [Google Scholar]







| Bayesian Nodes | States of Nodes |
|---|---|
| Age | (1) (0–7) (2) (7–17) (3) (17–40) (4) (40–66) (5) ≥66 |
| Gender | (1) Male (2) Female |
| Accident time | (1) operation opening time–07:29 (2) 07:30–09:29 (3) 09:30–17:29 (4) 17:30–19:59 (5) 19:30–operation closing time |
| Escalator type | (1) Long escalator (2) Conventional escalator |
| Traveling direction | (1) Upward (2) Downward |
| With or without company | (1) With company (2) Without company |
| Carrying out other tasks or not | (1) Carrying out other tasks (2) Not carrying out other tasks |
| Failing to stand firm | (1) Failing to stand firm (2) Not failing to stand firm |
| Holding the handrail or not | (1) Not holding the handrail (2) Holding the handrail |
| Another passenger’s movement | (1) Yes (2) No |
| Hazard pattern | (1) Falls (2) Entrapment (3) Injuries caused by falling objects (4) Others including unclassified and unknown |
| Injured body region | (1) Multiple body region (2) Head and neck (3) Lower extremities (4) Upper extremities (5) Trunk (6) Unidentified and unknown |
| Claim or not | (1) Claim for compensation (2) Have a tendency to claim (3) Reserve the right to claim (4) No (5) other unknown situations |
| Need ambulance or not | (1) Yes (2) No |
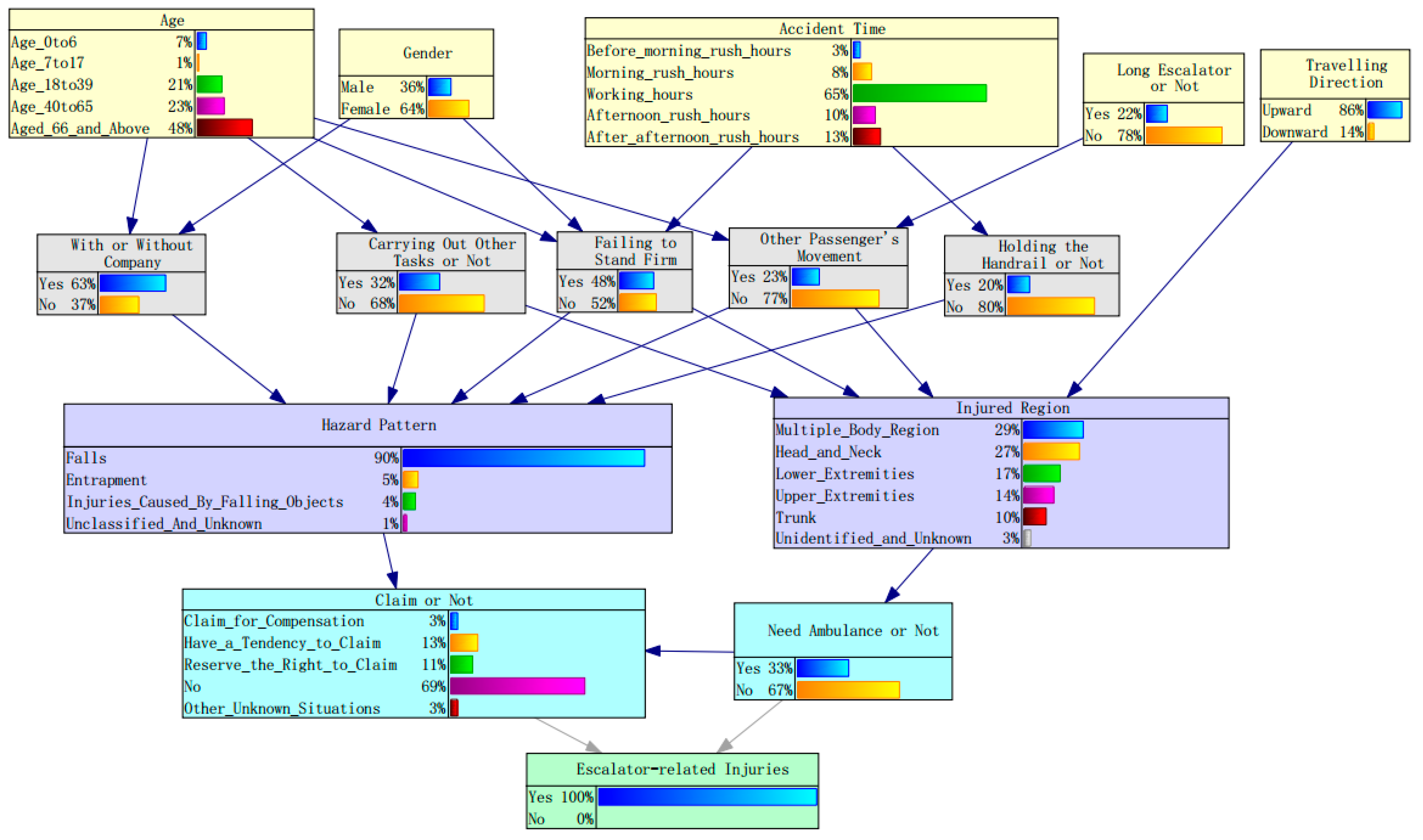
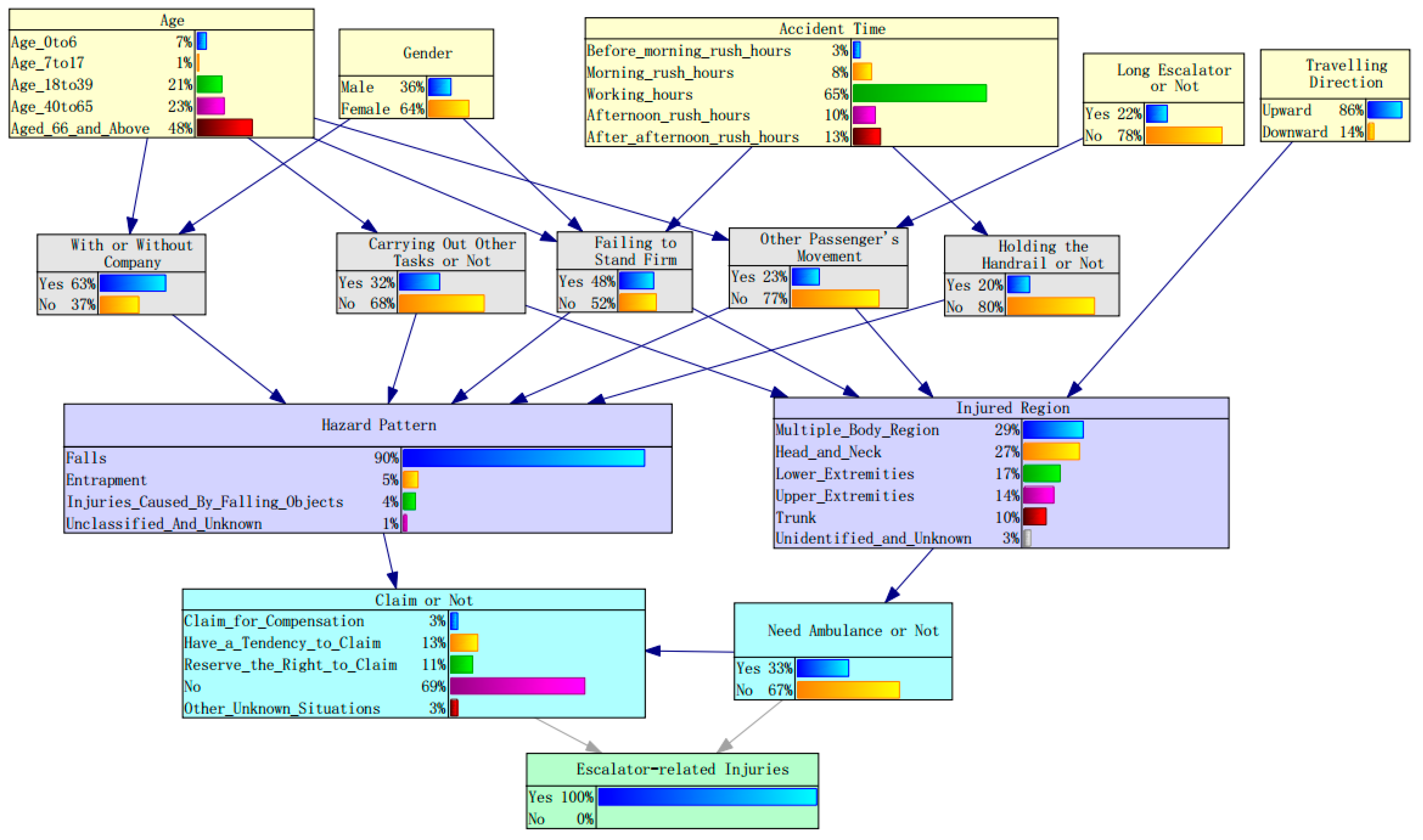
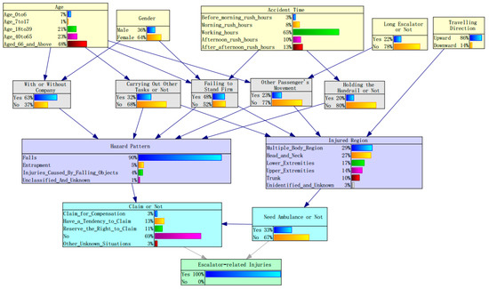
| Bayesian Nodes | Posterior Probabilities | |
|---|---|---|
| Age | ≤6 | 0.07 |
| 7–17 | 0.01 | |
| 18–40 | 0.21 | |
| 41–65 | 0.23 | |
| ≥66 | 0.48 | |
| Gender | Male | 0.36 |
| Female | 0.64 | |
| Accident time | Before 7:30 | 0.03 |
| 7:30–9:29 | 0.08 | |
| 9:30–17:29 | 0.65 | |
| 17:30–19:29 | 0.10 | |
| After 19:30 | 0.13 | |
| Escalator type | Long escalator | 0.22 |
| Conventional escalator | 0.78 | |
| Travel direction | Upward | 0.86 |
| Downward | 0.14 | |
| With or without company | Yes | 0.63 |
| No | 0.37 | |
| Carrying out other tasks or not | Yes | 0.32 |
| No | 0.68 | |
| Failing to stand firm | Yes | 0.48 |
| No | 0.52 | |
| Another passenger’s movement | Yes | 0.23 |
| No | 0.77 | |
| Holding the handrail or not | Yes | 0.20 |
| No | 0.80 | |
| Hazard pattern | Falls | 0.90 |
| Entrapment | 0.05 | |
| Injuries caused by falling objects | 0.04 | |
| Unclassified and unknown | 0.01 | |
| Injured body region | Multiple body region | 0.29 |
| Head and neck | 0.27 | |
| Lower extremities | 0.17 | |
| Upper extremities | 0.14 | |
| Trunk | 0.10 | |
| Unidentified and unknown | 0.03 | |
| Claim or not | Claim for Compensation | 0.03 |
| Have a tendency to claim | 0.13 | |
| Reserve the right to claim | 0.11 | |
| No claim | 0.69 | |
| Other unknown situations | 0.03 | |
| Need an ambulance or not | Yes | 0.33 |
| No | 0.67 | |
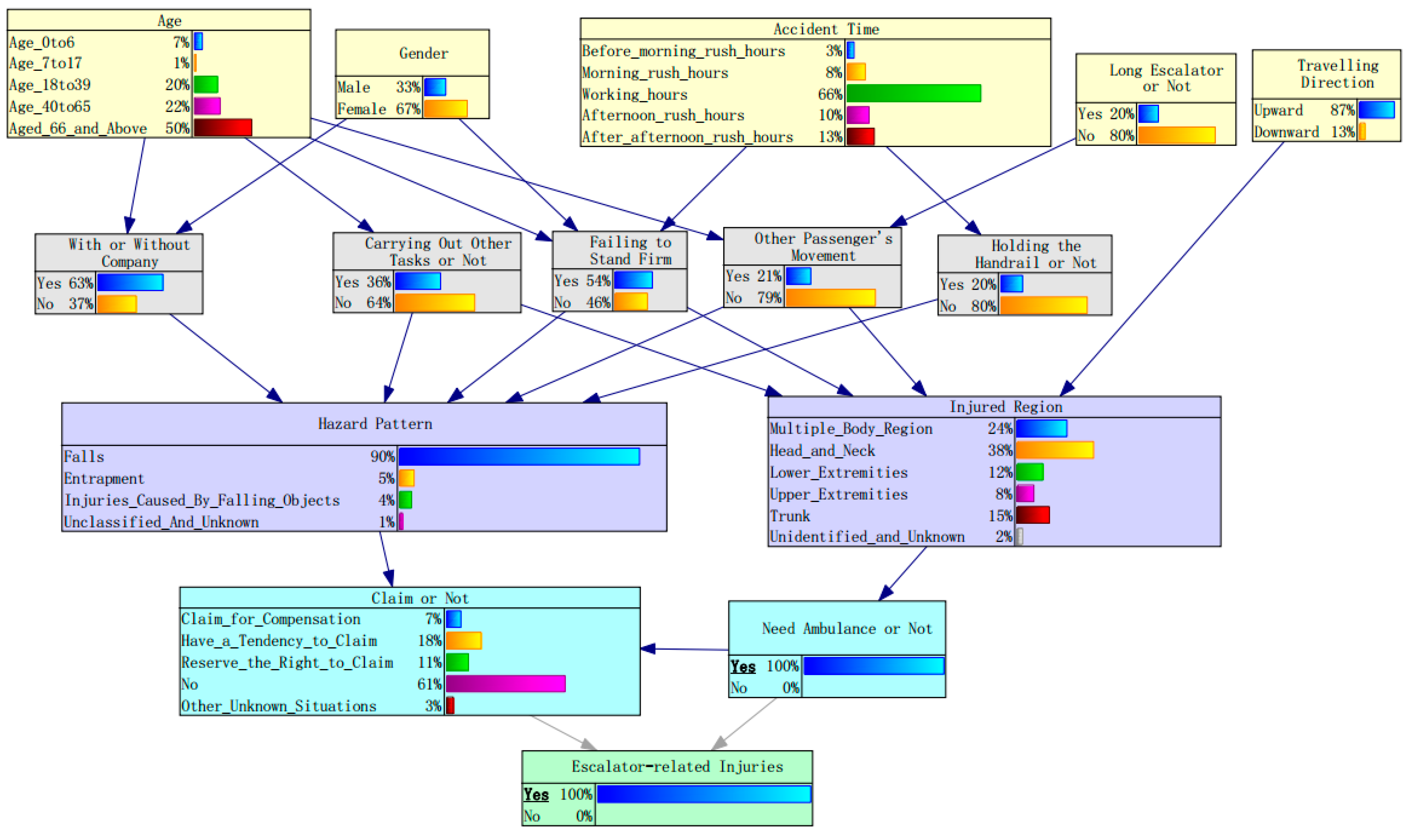
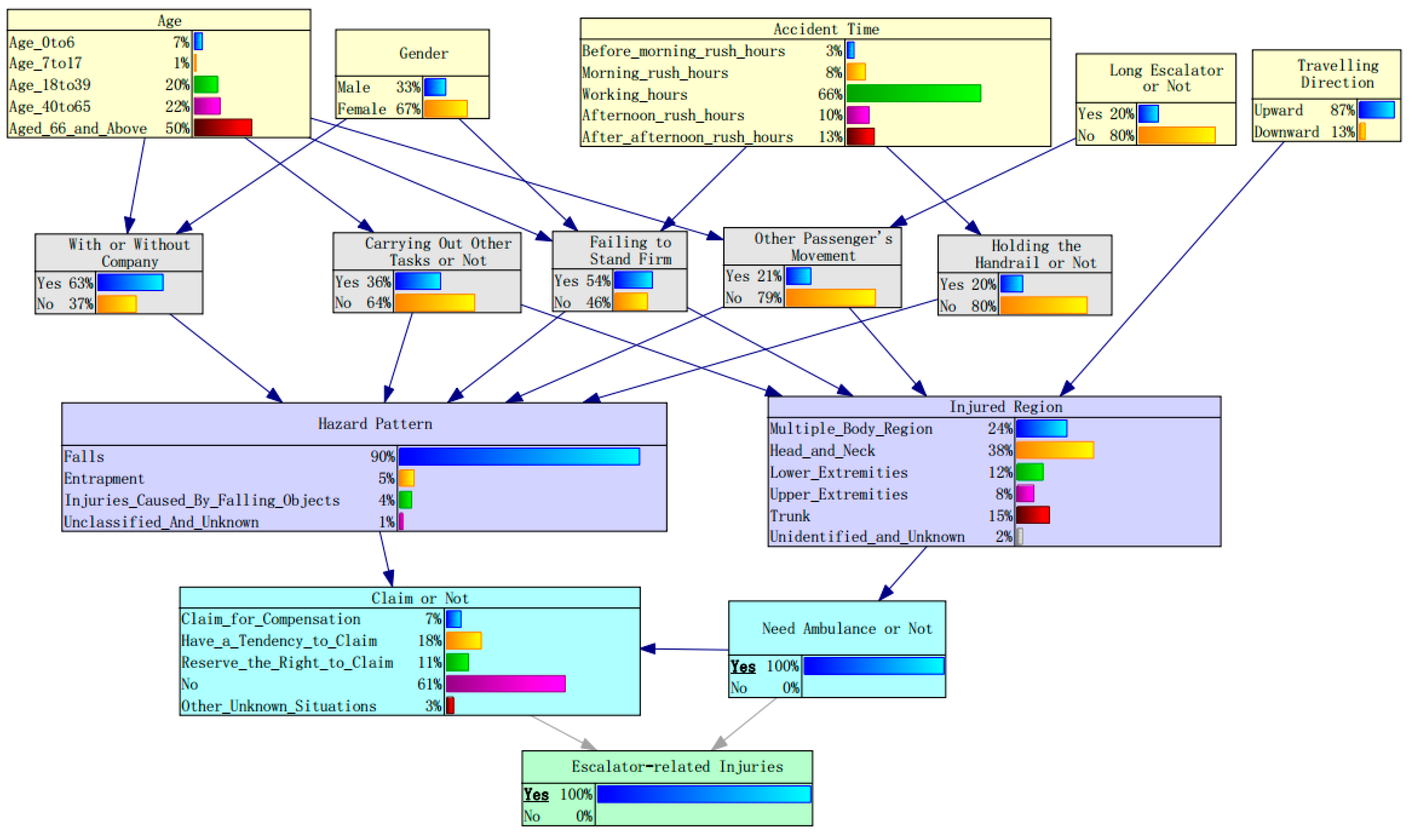
| Bayesian Nodes | Need an Ambulance | ||
|---|---|---|---|
| 0.33 a | 1 (100%) b | ||
| Age | ≤6 | 0.07 | 0.07 |
| 7–17 | 0.01 | 0.01 | |
| 18–40 | 0.21 | 0.20 | |
| 41–65 | 0.23 | 0.22 | |
| ≥66 | 0.48 | 0.50 | |
| Gender | Male | 0.36 | 0.33 |
| Female | 0.64 | 0.67 | |
| Escalator type | Long escalator | 0.22 | 0.20 |
| Conventional escalator | 0.78 | 0.80 | |
| Travel direction | Upward | 0.86 | 0.87 |
| Downward | 0.14 | 0.13 | |
| Carrying out other tasks or not | Yes | 0.32 | 0.36 |
| No | 0.68 | 0.64 | |
| Failing to stand firm | Yes | 0.48 | 0.54 |
| No | 0.52 | 0.46 | |
| Another passenger’s movement | Yes | 0.23 | 0.21 |
| No | 0.77 | 0.79 | |
| Injured body region | Multiple body region | 0.29 | 0.24 |
| Head and neck | 0.27 | 0.38 | |
| Lower extremities | 0.17 | 0.12 | |
| Upper extremities | 0.14 | 0.08 | |
| Trunk | 0.10 | 0.15 | |
| Unidentified and unknown | 0.03 | 0.02 | |
| Bayesian Nodes | Claim for Compensation | ||
|---|---|---|---|
| 0.04 a | 1 (100%) b | ||
| Age | ≤6 | 0.07 | 0.07 |
| 7–17 | 0.01 | 0.01 | |
| 18–40 | 0.21 | 0.20 | |
| 41–65 | 0.23 | 0.22 | |
| ≥66 | 0.48 | 0.50 | |
| Gender | Male | 0.36 | 0.35 |
| Female | 0.64 | 0.65 | |
| Escalator type | Long escalator | 0.22 | 0.21 |
| Conventional escalator | 0.78 | 0.79 | |
| Carrying out other tasks or not | Yes | 0.32 | 0.36 |
| No | 0.68 | 0.64 | |
| Failing to stand firm | Yes | 0.48 | 0.51 |
| No | 0.52 | 0.49 | |
| Not holding the handrail | Yes | 0.20 | 0.22 |
| No | 0.80 | 0.78 | |
| Another passenger’s movement | Yes | 0.23 | 0.20 |
| No | 0.77 | 0.80 | |
| Injured body region | Multiple body region | 0.29 | 0.26 |
| Head and neck | 0.27 | 0.34 | |
| Lower extremities | 0.17 | 0.15 | |
| Upper extremities | 0.14 | 0.10 | |
| Trunk | 0.10 | 0.13 | |
| Unidentified and unknown | 0.03 | 0.02 | |
| Hazard pattern | Falls | 0.90 | 0.83 |
| Entrapment | 0.05 | 0.09 | |
| Injuries caused by falling object | 0.04 | 0.05 | |
| Unclassified and unknown | 0.01 | 0.03 | |
| Need an ambulance or not | Yes | 0.33 | 0.73 |
| No | 0.67 | 0.27 | |
© 2020 by the authors. Licensee MDPI, Basel, Switzerland. This article is an open access article distributed under the terms and conditions of the Creative Commons Attribution (CC BY) license (http://creativecommons.org/licenses/by/4.0/).
Share and Cite
Xing, Y.; Chen, S.; Zhu, S.; Lu, J. Analysis Factors That Influence Escalator-Related Injuries in Metro Stations Based on Bayesian Networks: A Case Study in China. Int. J. Environ. Res. Public Health 2020, 17, 481. https://doi.org/10.3390/ijerph17020481
Xing Y, Chen S, Zhu S, Lu J. Analysis Factors That Influence Escalator-Related Injuries in Metro Stations Based on Bayesian Networks: A Case Study in China. International Journal of Environmental Research and Public Health. 2020; 17(2):481. https://doi.org/10.3390/ijerph17020481
Chicago/Turabian StyleXing, Yingying, Shengdi Chen, Shengxue Zhu, and Jian Lu. 2020. "Analysis Factors That Influence Escalator-Related Injuries in Metro Stations Based on Bayesian Networks: A Case Study in China" International Journal of Environmental Research and Public Health 17, no. 2: 481. https://doi.org/10.3390/ijerph17020481
APA StyleXing, Y., Chen, S., Zhu, S., & Lu, J. (2020). Analysis Factors That Influence Escalator-Related Injuries in Metro Stations Based on Bayesian Networks: A Case Study in China. International Journal of Environmental Research and Public Health, 17(2), 481. https://doi.org/10.3390/ijerph17020481
