YOLOv8-LCNET: An Improved YOLOv8 Automatic Crater Detection Algorithm and Application in the Chang’e-6 Landing Area
Abstract
1. Introduction
- (1)
- An impact crater dataset consisting of 84,480 images, with each at 512 × 512 pixels in size, was created. The data was obtained by cropping from two high-resolution local DOMs (15 km × 6 km each) with better than 1 m/pixel resolution within the CE-6 landing area. And, data augmentation techniques such as flipping, affine transformation, and image enhancement were applied to increase sample diversity;
- (2)
- The YOLOv8 algorithm was improved by incorporating the Partial Self-Attention (PSA) module [39] and Gather-and-Distribute mechanism (GD) [40], and ablation experiments were conducted to demonstrate the effectiveness of these additions. Experimental results show that the improved YOLOv8 model achieved an accuracy of 87.7%, a recall rate of 84.3%, and an average accuracy of 92% in the impact crater detection task. Compared with the original YOLOv8 model, these metrics increased by 24.7%, 32.7%, and 37.3%, respectively;
- (3)
- A database of impact craters in the CE-6 landing area (246 km × 135 km) extracted by YOLOv8-LCNET was established based on the DOM mosaic with a resolution of 3 m/pixel, containing a total of 770,671 impact craters, of which 511,520 craters were larger than the completeness diameter of 30 m. Analysis of this database provided support for both engineering applications and scientific research.
2. Methods
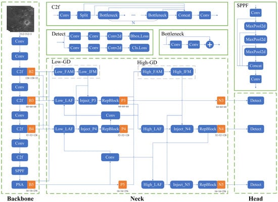
2.1. YOLOv8-LCNET
2.2. PSA
2.3. GD Mechanism
3. Experiments
3.1. Dataset
3.2. Experimental Platform and Parameters
3.3. Evaluation Metrics
3.4. Experimental Results
3.4.1. Data Augmentation Experiments
3.4.2. Ablation Experiments
3.4.3. Visualization of the Results and Analysis
3.4.4. Network Performance Comparison
4. Impact Crater Catalogue in CE-6 Landing Area
5. Conclusions
Author Contributions
Funding
Data Availability Statement
Conflicts of Interest
References
- Hu, H.; Wang, Q.; Hu, H.; Zhu, H.; Dou, H. Comprehensive Overview of the Chang’e-6 Mission: Mankind’s Historic First Lunar Farside Sampling and Return. Aerosp. China 2024, 0, 7–13. [Google Scholar]
- Zhaoqin, L.; Man, P.; Kaichang, D.; Wenhui, W.; Bin, L.; Yexin, W.; Bin, X.; Yuke, K.; Biao, W.; Chenxu, Z.; et al. High-precision visual localization of the Chang’e-6 lander. Natl. Remote Sens. Bull. 2024, 28, 1648–1655. [Google Scholar] [CrossRef]
- Zeng, X.; Liu, D.; Chen, Y.; Zhou, Q.; Ren, X.; Zhang, Z.; Yan, W.; Chen, W.; Wang, Q.; Deng, X.; et al. Landing site of the Chang’e-6 lunar farside sample return mission from the Apollo basin. Nat. Astron. 2023, 7, 1188–1197. [Google Scholar] [CrossRef]
- Qian, Y.; Head, J.; Michalski, J.; Wang, X.; van der Bogert, C.H.; Hiesinger, H.; Sun, L.; Yang, W.; Xiao, L.; Li, X.; et al. Long-lasting farside volcanism in the Apollo basin: Chang’e-6 landing site. Earth Planet. Sci. Lett. 2024, 637, 118737. [Google Scholar] [CrossRef]
- Yue, Z.; Gou, S.; Sun, S.; Yang, W.; Chen, Y.; Wang, Y.; Lin, H.; Di, K.; Lin, Y.; Li, X.; et al. Geological context of the Chang’e-6 landing area and implications for sample analysis. Innovation 2024, 5, 100663. [Google Scholar] [CrossRef] [PubMed]
- Yang, W.; He, Y.; Qian, Y.; Yue, Z. Scientists eager for Chang’e-6 lunar farside samples to bring new discoveries. Innovation 2024, 5, 100660. [Google Scholar] [CrossRef]
- Chen, Z.; Zhang, L.; Tang, Y.; Chen, B. Pioneering lunar habitats through comparative analysis of in-situ concrete technologies: A critical review. Constr. Build. Mater. 2024, 435, 136833. [Google Scholar] [CrossRef]
- Cai, S.; Qi, K.; Yang, S.; Fang, J.; Shi, P.; Shen, Z.; Zhang, M.; Qin, H.; Zhang, C.; Li, X.; et al. A reinforced lunar dynamo recorded by Chang’e-6 farside basalt. Nature 2024. [Google Scholar] [CrossRef] [PubMed]
- Zhang, Q.W.L.; Yang, M.-H.; Li, Q.-L.; Liu, Y.; Yue, Z.-Y.; Zhou, Q.; Chen, L.-Y.; Ma, H.-X.; Yang, S.-H.; Tang, X.; et al. Lunar farside volcanism 2.8 billion years ago from Chang’e-6 basalts. Nature 2024. [Google Scholar] [CrossRef] [PubMed]
- Cui, Z.; Yang, Q.; Zhang, Y.-Q.; Wang, C.; Xian, H.; Chen, Z.; Xiao, Z.; Qian, Y.; Head, J.W.; Neal, C.R.; et al. A sample of the Moon’s far side retrieved by Chang’e-6 contains 2.83-billion-year-old basalt. Science 2024, 386, 1395–1399. [Google Scholar] [CrossRef] [PubMed]
- Wu, B.; Huang, J.; Li, Y.; Wang, Y.; Peng, J. Rock Abundance and Crater Density in the Candidate Chang’E-5 Landing Region on the Moon. J. Geophys. Res. Planets 2018, 123, 3256–3272. [Google Scholar] [CrossRef]
- Golombek, M.; Kipp, D.; Warner, N.; Daubar, I.J.; Fergason, R.; Kirk, R.L.; Beyer, R.; Huertas, A.; Piqueux, S.; Putzig, N.E.; et al. Selection of the InSight Landing Site. Space Sci. Rev. 2017, 211, 5–95. [Google Scholar] [CrossRef]
- De Rosa, D.; Bussey, B.; Cahill, J.T.; Lutz, T.; Crawford, I.A.; Hackwill, T.; van Gasselt, S.; Neukum, G.; Witte, L.; McGovern, A.; et al. Characterisation of potential landing sites for the European Space Agency’s Lunar Lander project. Planet. Space Sci. 2012, 74, 224–246. [Google Scholar] [CrossRef]
- Yue, Z.; Di, K.; Wan, W.; Liu, Z.; Gou, S.; Liu, B.; Peng, M.; Wang, Y.; Jia, M.; Liu, J.; et al. Updated lunar cratering chronology model with the radiometric age of Chang’e-5 samples. Nat. Astron. 2022, 6, 541–545. [Google Scholar] [CrossRef]
- Wang, Y.; Nan, J.; Zhao, C.; Xie, B.; Gou, S.; Yue, Z.; Di, K.; Zhang, H.; Deng, X.; Sun, S. A Catalogue of Impact Craters and Surface Age Analysis in the Chang’e-6 Landing Area. Remote Sens. 2024, 16, 2014. [Google Scholar] [CrossRef]
- Williams, J.-P.; van der Bogert, C.; Pathare, A.; Michael, G.; Kirchoff, M.; Hiesinger, H. Dating very young planetary surfaces from crater statistics: A review of issues and challenges. Meteorit. Planet. Sci. 2017, 53, 554–582. [Google Scholar] [CrossRef]
- Duan, Q.; Liu, R.; Liu, Y. Automatic Lunar Crater Detection Based on DEM Data Using a Max Curvature Detection Method. IEEE Geosci. Remote Sens. Lett. 2024, 21, 8001205. [Google Scholar] [CrossRef]
- Saraiva, J.; Bandeira, L.; Pina, P. A Structured Approach to Automated Crater Detection. In Proceedings of the 37th Annual Lunar and Planetary Science Conference, League City, TX, USA, 13–17 March 2006. [Google Scholar]
- Emami, E.; Bebis, G.; Nefian, A.; Fong, T. Automatic Crater Detection Using Convex Grouping and Convolutional Neural Networks. In Proceedings of the International Symposium on Visual Computing, Las Vegas, NV, USA, 14–16 December 2015. [Google Scholar] [CrossRef]
- Bue, B.D.; Stepinski, T.F. Machine Detection of Martian Impact Craters from Digital Topography Data. IEEE Trans. Geosci. Remote Sens. 2007, 45, 265–274. [Google Scholar] [CrossRef]
- Chen, M.; Liu, D.; Qian, K.; Li, J.; Lei, M.; Zhou, Y. Lunar Crater Detection Based on Terrain Analysis and Mathematical Morphology Methods Using Digital Elevation Models. IEEE Trans. Geosci. Remote Sens. 2018, 56, 3681–3692. [Google Scholar] [CrossRef]
- Zuo, W.; Li, C.; Yu, L.; Zhang, Z.; Wang, R.; Zeng, X.; Liu, Y.; Xiong, Y. Shadow–highlight feature matching automatic small crater recognition using high-resolution digital orthophoto map from Chang’E Missions. Acta Geochim. 2019, 38, 541–554. [Google Scholar] [CrossRef]
- Wetzler, P.G.; Honda, R.; Enke, B.; Merline, W.J.; Chapman, C.R.; Burl, M.C. Learning to Detect Small Impact Craters. In Proceedings of the IEEE Workshops on Applications of Computer Vision, Austin, TX, USA, 5–7 January 2005. [Google Scholar] [CrossRef]
- Wang, Y.; Wu, B.; Xue, H.; Li, X.; Ma, J.; Bue, B.D.; Stepinski, T.F. An Improved Global Catalog of Lunar Impact Craters (≥1 km) With 3D Morphometric Information and Updates on Global Crater Analysis Machine Detection of Martian Impact Craters From Digital Topography Data. J. Geophys. Res. Planets 2021, 126, 274. [Google Scholar] [CrossRef]
- Di, K.; Li, W.; Yue, Z.; Sun, Y.; Liu, Y. A machine learning approach to crater detection from topographic data. Adv. Space Res. 2014, 54, 2419–2429. [Google Scholar] [CrossRef]
- Li, Z.; Dong, Y.; Shen, L.; Liu, Y.; Pei, Y.; Yang, H.; Zheng, L.; Ma, J. Development and challenges of object detection: A survey. Neurocomputing 2024, 598, 128102. [Google Scholar] [CrossRef]
- Zou, Z.; Chen, K.; Shi, Z.; Guo, Y.; Ye, J. Object Detection in 20 Years: A Survey. Proc. IEEE 2023, 111, 257–276. [Google Scholar] [CrossRef]
- Zhang, X.; Zhang, T.; Wang, G.; Zhu, P.; Tang, X.; Jia, X.; Jiao, L. Remote Sensing Object Detection Meets Deep Learning: A metareview of challenges and advances. IEEE Geosci. Remote Sens. Mag. 2023, 11, 8–44. [Google Scholar] [CrossRef]
- Girshick, R.; Donahue, J.; Darrell, T.; Malik, J. Rich Feature Hierarchies for Accurate Object Detection and Semantic Segmentation. In Proceedings of the 2014 IEEE Conference on Computer Vision and Pattern Recognition, Columbus, OH, USA, 23–28 June 2014. [Google Scholar] [CrossRef]
- Ren, S.; He, K.; Girshick, R.; Sun, J. Faster R-CNN: Towards Real-Time Object Detection with Region Proposal Networks. IEEE Trans. Pattern Anal. Mach. Intell. 2017, 39, 1137–1149. [Google Scholar] [CrossRef] [PubMed]
- Sun, P.; Zhang, R.; Jiang, Y.; Kong, T.; Xu, C.; Zhan, W.; Tomizuka, M.; Li, L.; Yuan, Z.; Wang, C.; et al. Sparse R-CNN: End-to-End Object Detection with Learnable Proposals. In Proceedings of the 2021 IEEE/CVF Conference on Computer Vision and Pattern Recognition (CVPR), Nashville, TN, USA, 20–25 June 2021. [Google Scholar] [CrossRef]
- Tang, H.; Huang, G.; Cheng, L.; Yuan, X.; Tao, Q.; Chen, X.; Zhong, G.; Yang, X. RM-UNet: UNet-like Mamba with rotational SSM module for medical image segmentation. Signal Image Video Process. 2024, 18, 8427–8443. [Google Scholar] [CrossRef]
- Khanam, R.; Hussain, M. Yolov11: An overview of the key architectural enhancements. arXiv 2024, arXiv:2410.17725. [Google Scholar] [CrossRef]
- Glaude, Q. Craternet: A Fully Convolutional Neural Network for Lunar Crater Detection Based on Remotely Sensed Data. Master’s Thesis, University of Liège, Liège, Belgium, 2017. [Google Scholar]
- Jia, Y.; Su, Z.; Wan, G.; Liu, L.; Liu, J. AE-TransUNet+: An Enhanced Hybrid Transformer Network for Detection of Lunar South Small Craters in LRO NAC Images. IEEE Geosci. Remote Sens. Lett. 2023, 20, 6007405. [Google Scholar] [CrossRef]
- Silburt, A.; Ali-Dib, M.; Zhu, C.; Jackson, A.; Valencia, D.; Kissin, Y.; Tamayo, D.; Menou, K. Lunar crater identification via deep learning. Icarus 2019, 317, 27–38. [Google Scholar] [CrossRef]
- Mu, L.; Xian, L.; Li, L.; Liu, G.; Chen, M.; Zhang, W. YOLO-Crater Model for Small Crater Detection. Remote Sens. 2023, 15, 5040. [Google Scholar] [CrossRef]
- Yang, S.; Cai, Z. High-Resolution Feature Pyramid Network for Automatic Crater Detection on Mars. IEEE Trans. Geosci. Remote Sens. 2022, 60, 4601012. [Google Scholar] [CrossRef]
- Wang, A.; Chen, H.; Liu, L.; Chen, K.; Lin, Z.; Han, J.; Ding, G. YOLOv10: Real-Time End-to-End Object Detection. arXiv 2024, arXiv:2405.14458. [Google Scholar] [CrossRef]
- Wang, C.; He, W.; Nie, Y.; Guo, J.; Liu, C.; Han, K.; Wang, Y. Gold-YOLO: Efficient Object Detector via Gather-and-Distribute Mechanism. arXiv 2023, arXiv:2309.11331. [Google Scholar] [CrossRef]
- Vaswani, A.; Shazeer, N.; Parmar, N.; Uszkoreit, J.; Jones, L.; Gomez, A.N.; Kaiser, Ł.; Polosukhin, I. Attention is all you need. In Proceedings of the 31st International Conference on Neural Information Processing Systems, Long Beach, CA, USA, 4–9 December 2017. [Google Scholar] [CrossRef]
- Ioffe, S.; Szegedy, C. Batch normalization: Accelerating deep network training by reducing internal covariate shift. In Proceedings of the 32nd International Conference on International Conference on Machine Learning, Lille, France, 6–11 July 2015. [Google Scholar] [CrossRef]
- Lei Ba, J.; Kiros, J.R.; Hinton, G.E. Layer normalization. arXiv 2016, arXiv:1607.06450. [Google Scholar] [CrossRef]
- Li, Z.; Wang, Y.; Zhang, N.; Zhang, Y.; Zhao, Z.; Xu, D.; Ben, G.; Gao, Y. Deep Learning-Based Object Detection Techniques for Remote Sensing Images: A Survey. Remote Sens. 2022, 14, 2385. [Google Scholar] [CrossRef]
- Pizer, S.M.; Johnston, R.E.; Ericksen, J.P.; Yankaskas, B.C.; Muller, K.E. Contrast-limited adaptive histogram equalization: Speed and effectiveness. In Proceedings of the First Conference on Visualization in Biomedical Computing, Atlanta, GA, USA, 22–25 May 1990. [Google Scholar] [CrossRef]
- Padilla, R.; Netto, S.L.; Silva, E.A.B.d. A Survey on Performance Metrics for Object-Detection Algorithms. In Proceedings of the International Conference on Systems, Signals and Image Processing, Niterói, Brazil, 1–3 July 2020. [Google Scholar] [CrossRef]
- Wang, S.; Fan, Z.; Li, Z.; Zhang, H.; Wei, C. An Effective Lunar Crater Recognition Algorithm Based on Convolutional Neural Network. Remote Sens. 2020, 12, 2694. [Google Scholar] [CrossRef]
- Yiran, W.; Miao, Z.; Xiaoran, Z. Automatic Crater Detection Tool for Moon, Mars, and Mercury; Science Data Bank: Beijing, China, 2024. [Google Scholar] [CrossRef]
- Xie, B.; Liu, B.; Di, K.; Zhang, Y.; Wang, B.; Zhao, C. Analysis of the temporal and spatial characteristics of lunar reconnaissance orbiter’s orbit error based on multi-coverage narrow angle camera images. Geo-Spat. Inf. Sci. 2024, 1–14. [Google Scholar] [CrossRef]
- Kneissl, T.; van Gasselt, S.; Neukum, G. Map-projection-independent crater size-frequency determination in GIS environments—New software tool for ArcGIS. Planet. Space Sci. 2011, 59, 1243–1254. [Google Scholar] [CrossRef]
- Salamunićcar, G.; Lončarić, S.; Mazarico, E. LU60645GT and MA132843GT catalogues of Lunar and Martian impact craters developed using a Crater Shape-based interpolation crater detection algorithm for topography data. Planet. Space Sci. 2012, 60, 236–247. [Google Scholar] [CrossRef]
- Robbins, S.J.; Hynek, B.M. A new global database of Mars impact craters ≥ 1 km: 2. Global crater properties and regional variations of the simple-to-complex transition diameter. J. Geophys. Res. Planets 2012, 117. [Google Scholar] [CrossRef]
- Robbins, S.J.; Riggs, J.D.; Weaver, B.P.; Bierhaus, E.B.; Chapman, C.R.; Kirchoff, M.R.; Singer, K.N.; Gaddis, L.R. Revised recommended methods for analyzing crater size-frequency distributions. Meteorit. Planet. Sci. 2018, 53, 891–931. [Google Scholar] [CrossRef]










| Before data augmentation | 0.630 | 0.516 | 0.547 | 0.325 | 0.301 | 0.311 | 0.283 |
| After data augmentation | 0.858 | 0.828 | 0.906 | 0.675 | 0.579 | 0.675 | 0.738 |
| +PSA | +GD | |||||||||||
|---|---|---|---|---|---|---|---|---|---|---|---|---|
| YOLOv8 | 0.858 | 0.828 | 0.906 | 0.675 | 0.579 | 0.675 | 0.738 | 0.199 | 8.10 | 462.45 | ||
| YOLOv8 | √ | 0.861 | 0.833 | 0.909 | 0.677 | 0.635 | 0.747 | 0.786 | 0.225 | 8.30 | 455.06 | |
| YOLOv8 | √ | 0.876 | 0.841 | 0.919 | 0.710 | 0.665 | 0.790 | 0.834 | 0.188 | 17.6 | 431.35 | |
| YOLOv8 | √ | √ | 0.877 | 0.843 | 0.920 | 0.712 | 0.664 | 0.792 | 0.836 | 0.203 | 17.7 | 426.40 |
| YOLOv8 | 0.630 | 0.516 | 0.547 | 0.325 | 0.301 | 0.311 | 0.283 | 0.07531 | 0.07102 | 0.06237 |
| YOLOv8-LCNET | 0.877 | 0.843 | 0.920 | 0.712 | 0.664 | 0.792 | 0.836 | 0.06690 | 0.06395 | 0.05689 |
Disclaimer/Publisher’s Note: The statements, opinions and data contained in all publications are solely those of the individual author(s) and contributor(s) and not of MDPI and/or the editor(s). MDPI and/or the editor(s) disclaim responsibility for any injury to people or property resulting from any ideas, methods, instructions or products referred to in the content. |
© 2025 by the authors. Licensee MDPI, Basel, Switzerland. This article is an open access article distributed under the terms and conditions of the Creative Commons Attribution (CC BY) license (https://creativecommons.org/licenses/by/4.0/).
Share and Cite
Nan, J.; Wang, Y.; Di, K.; Xie, B.; Zhao, C.; Wang, B.; Sun, S.; Deng, X.; Zhang, H.; Sheng, R. YOLOv8-LCNET: An Improved YOLOv8 Automatic Crater Detection Algorithm and Application in the Chang’e-6 Landing Area. Sensors 2025, 25, 243. https://doi.org/10.3390/s25010243
Nan J, Wang Y, Di K, Xie B, Zhao C, Wang B, Sun S, Deng X, Zhang H, Sheng R. YOLOv8-LCNET: An Improved YOLOv8 Automatic Crater Detection Algorithm and Application in the Chang’e-6 Landing Area. Sensors. 2025; 25(1):243. https://doi.org/10.3390/s25010243
Chicago/Turabian StyleNan, Jing, Yexin Wang, Kaichang Di, Bin Xie, Chenxu Zhao, Biao Wang, Shujuan Sun, Xiangjin Deng, Hong Zhang, and Ruiqing Sheng. 2025. "YOLOv8-LCNET: An Improved YOLOv8 Automatic Crater Detection Algorithm and Application in the Chang’e-6 Landing Area" Sensors 25, no. 1: 243. https://doi.org/10.3390/s25010243
APA StyleNan, J., Wang, Y., Di, K., Xie, B., Zhao, C., Wang, B., Sun, S., Deng, X., Zhang, H., & Sheng, R. (2025). YOLOv8-LCNET: An Improved YOLOv8 Automatic Crater Detection Algorithm and Application in the Chang’e-6 Landing Area. Sensors, 25(1), 243. https://doi.org/10.3390/s25010243

