Application of Online Anomaly Detection Using One-Class Classification to the Z24 Bridge
Abstract
1. Introduction
Previous Work
2. Z24 Short-Term Monitoring Campaign
3. Data Preprocessing
3.1. Frequency Domain Visualization
3.2. Damage-Sensitive Features
3.3. Feature Visualization
4. Feature Selection and Dimension Reduction
4.1. Supervised Feature Selection Methodology
4.2. XGBoost
4.3. Support Vector Classification
4.4. K-Nearest Neighbors
4.5. Summary and Comparison
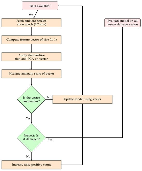
5. Online Anomaly Detection
5.1. Elliptic Envelope
5.2. Incremental One-Class Support Vector Classifier
| Algorithm 1: Update Method of Incremental OC-SVC |
Input: SHM vector Data: Buffer B of capacity c, pretrained model S, retrain_size R![]() |
5.3. Half-Space Trees
5.4. Local Outlier Factor
5.5. Entropy-Guided Elliptic Envelopes
| Algorithm 2: Update Method of Entropy-guided Elliptic Envelopes |
| Input: SHM vector Data: Logistic regression model M, entropy window E of size W, significance factor s ![]() |
6. Assessing Performance
7. Results
8. Conclusions
9. Future Work
Funding
Institutional Review Board Statement
Informed Consent Statement
Data Availability Statement
Conflicts of Interest
Abbreviations
| SHM | structural health monitoring |
| FT | Fourier transform |
| PSD | power spectral density |
| t-SNE | t-stochastic neighborhood embedding |
| NI | node impurity |
| KNN | K-nearest neighbors |
| LOF | local outlier factor |
| LRD | local reachability density |
| EG | entropy-guided envelopes |
| SVC | support vector classifier |
| RBF | radial basis function |
| HST | half-space trees |
| DNN | deep neural network |
| PCA | principal component analysis |
| LUMO | Leibniz Universtity Test Structure for Monitoring |
Appendix A. Hyperparameter Values
Appendix A.1. Feature Selection
| XGBoost | Values |
|---|---|
| Learning rate | [0.05, 0.1, 1] |
| Maximum depth | [3, 5, 7] |
| Minimum child weight | [1, 3, 5] |
| Gamma | [0.1, 0.5, 1] |
| Subsample | [0.4, 0.7, 1] |
| Column sample for each tree | [0.3, 0.4, 0.5] |
| Estimator count | [35, 100, 140] |
| Logistic regression | Values |
| C | [0.1, 0.2, 0.4] |
| Penalty | L1 |
| Solver | liblinear |
| SVC | Values |
| C | [0.1, 0.5, 1, 2] |
| Gamma | [‘auto’, ‘scale’] |
| Kernel | [‘linear’, ‘rbf’] |
| KNN | Values |
| Distance (p) | Manhattan (1) and Euclidean (2) |
| Neighbor count | [5, 10, 20, 40] |
| Relief | Values |
| Neighbor count | [2, 4, 8, 16] |
| Features | [4, 8, 16, 32, 64, 128] |
Appendix A.2. Online Anomaly Detection
| Incremental SVC | Values |
|---|---|
| Nu | [0.01, 0.1, 0.2] |
| Buffer size | [9, 18, 36] |
| Retrain size | [10, 15, 20] |
| Half-space trees | Values |
| Window size | [15, 30] |
| Height | [3, 4] |
| Number of trees | [10, 50, 100] |
| Local outlier factor | Values |
| Window size | [9, 18, 36] |
| Neighbor count | [3, 6, 12, 24] |
| KNN | Values |
| Nu (logistic regression model) | [0.1, 0.3, 0.6] |
| Significance factor | [1, 2, 3] |
| Entropy window | [5, 10, 15, 20] |
References
- Li, H.; Boulanger, P. A Survey of Heart Anomaly Detection Using Ambulatory Electrocardiogram (ECG). Sensors 2020, 20, 1461. [Google Scholar] [CrossRef] [PubMed]
- Zhang, J.; Zulkernine, M. Anomaly Based Network Intrusion Detection with Unsupervised Outlier Detection. In Proceedings of the 2006 IEEE International Conference on Communications (ICC), Istanbul, Turkey, 11–15 June 2006. [Google Scholar]
- Islam, M.A.; Uddin, M.A.; Aryal, S.; Stea, G. An ensemble learning approach for anomaly detection in credit card data with imbalanced and overlapped classes. J. Inf. Secur. Appl. 2023, 78, 103618. [Google Scholar] [CrossRef]
- Barbieri, N.; Barbieri, G.d.S.V.; Martins, B.M.; Barbieri, L.d.S.V. Damage analysis in automotive gearbox. Procedia Eng. 2017, 199, 1858–1863. [Google Scholar] [CrossRef]
- Hughes, A.; Bull, L.; Gardner, P.; Barthorpe, R.; Dervilis, N.; Worden, K. On risk-based active learning for structural health monitoring. Mech. Syst. Signal Process. 2022, 167, 108569. [Google Scholar] [CrossRef]
- Bull, L.; Worden, K.; Fuentes, R.; Manson, G.; Cross, E.; Dervilis, N. Outlier Ensembles: A Robust Method for Damage Detection and Unsupervised Feature Extraction From High-Dimensional Data. J. Sound Vib. 2019, 453, 126–150. [Google Scholar] [CrossRef]
- Worden, K.; Manson, G.; Fieller, N.R. Damage Detection Using Outlier Analysis. J. Sound Vib. 2000, 229, 647–667. [Google Scholar] [CrossRef]
- Agarwal, A.; Gupta, V.; Sangwan, D. Performance Evaluation of One-Class Classifiers (OCC) for Damage Detection in Structural Health Monitoring. In Machine Learning for Intelligent Multimedia Analytics; Springer: Berlin/Heidelberg, Germany, 2021; pp. 273–305. [Google Scholar] [CrossRef]
- Singh, T.; Sehgal, S.; Prakash, C.; Dixit, S. Real-Time Structural Health Monitoring and Damage Identification Using Frequency Response Functions along with Finite Element Model Updating Technique. Sensors 2022, 22, 4546. [Google Scholar] [CrossRef] [PubMed]
- Bull, L.; Worden, K.; Manson, G.; Dervilis, N. Active learning for semi-supervised structural health monitoring. J. Sound Vib. 2018, 437, 373–388. [Google Scholar] [CrossRef]
- Bull, L.; Manson, G.; Worden, K.; Dervilis, N. Active Learning Approaches to Structural Health Monitoring. In Proceedings of the Conference Proceedings of the Society for Experimental Mechanics Series; Special Topics in Structural Dynamics; The Society for Experimental Mechanics: Bethel, CT, USA, 2018; Volume 5. [Google Scholar]
- Dervilis, N.; Papatheou, E.; Antoniadou, I.; Cross, E.; Worden, K. On the usage of active learning for SHM. In Proceedings of the Proceedings of ISMA2016, Leuven, Belgium, 19–21 September 2016. [Google Scholar]
- Bull, L.; Rogers, T.; Wickramarachchi, C.; Cross, E.; Worden, K.; Dervilis, N. Probabilistic active learning: An online framework for structural health monitoring. Mech. Syst. Signal Process. 2019, 134, 106294. [Google Scholar] [CrossRef]
- Bull, L.; Worden, K.; Rogers, T.; Wickramarachchi, C.; Cross, E.; McLeay, T.; Leahy, W.; Dervilis, N. A probabilistic framework for online structural health monitoring: Active learning from machining data streams. J. Phys. Conf. Ser. 2019, 1264, 012028. [Google Scholar] [CrossRef]
- Civera, M.; Sibille, L.; Fragonara, L.Z.; Ceravolo, R. A DBSCAN-based automated operational modal analysis algorithm for bridge monitoring. Measurement 2023, 208, 112451. [Google Scholar] [CrossRef]
- Reynders, E.; De Roeck, G. Vibration-Based Damage Identification: The Z24 Bridge Benchmark. In Encyclopedia of Earthquake Engineering; Beer, M., Kougioumtzoglou, I.A., Patelli, E., Au, S.K., Eds.; Springer: Berlin/Heidelberg, Germany, 2015; pp. 3871–3879. [Google Scholar] [CrossRef]
- Martakis, P.; Movsessian, A.; Reuland, Y.; Pai, S.G.S.; Quqa, S.; Cava, D.G.; Tcherniak, D.; Chatzi, E. A semi-supervised interpretable machine learning framework for Sensor Fault detection. Smart Struct. Syst. 2022, 29, 251–266. [Google Scholar]
- Martakis, P.; Reuland, Y.; Stavridis, A.; Chatzi, E. Fusing damage sensitive features and domain adaptation towards robust damage classification in real buildings. Soil Dyn. Earthq. Eng. 2022, 166, 107739. [Google Scholar] [CrossRef]
- van der Maaten, L.; Hinton, G. Visualizing Data using t-SNE. J. Mach. Learn. Res. 2008, 9, 2579–2605. [Google Scholar]
- learn developers, S. Scikit-Learn: Machine Learning in Python—Tree.pyx. 2024. Available online: https://github.com/scikit-learn/scikit-learn/blob/main/sklearn/tree/_tree.pyx (accessed on 28 December 2023).
- Kononenko, I. Estimating Attributes: Analysis and Extensions of RELIEF. In Soft Computing and Intelligent Information Systems; Springer: Berlin/Heidelberg, Germany, 1994. [Google Scholar]
- Kira, K.; Rendell, L.A. The Feature Selection Problem: Traditional Methods and a New Algorithm. In Proceedings of the AAAI Conference on Artificial Intelligence. Association for the Advancement of Artificial Intelligence, San Jose, CA, USA, 12–16 July 1992; Volume 10. [Google Scholar]
- River. From Batch to Online/Stream. 2023. Available online: https://riverml.xyz/0.19.0/examples/batch-to-online/ (accessed on 26 December 2023).
- Schölkopf, B.; Smola, A.; Williamson, R.; Shawe-Taylor, J.; Platt, J. Support Vector Method for Novelty Detection. In Proceedings of the Advances in Neural Information Processing Systems; MIT Press; Cambridge, MA, USA, 1999. [Google Scholar]
- Tan, S.C.; Ting, K.M.; Liu, T.F. Fast Anomaly Detection for Streaming Data. In Proceedings of the Twenty-Second International Joint Conference on Artificial Intelligence, IJCAI, Catalonia, Spain, 16–22 July 2011. [Google Scholar]
- Breunig, M.M.; Kriegel, H.P.; Ng, R.T.; Sander, J. LOF: Identifying density-based local outliers. ACM SIGMOD Rec. 2000, 29, 93–104. [Google Scholar] [CrossRef]
- Bishop, C.M. Pattern Recognition and Machine Learning; Springer: Berlin/Heidelberg, Germany, 2006; pp. 205–207. [Google Scholar]
- Matarazzo, T.J.; Kondor, D.; Milardo, S.; Eshekvari, S.S.; Santi, P.; Shamin, N.P.; Buehler, M.J.; Ratti, C. Crowdsourcing bridge dynamic monitoring with smartphone vehicle trips. Commun. Eng. 2022, 1, 29. [Google Scholar] [CrossRef]
- Girardet, A.; Boton, C. A parametric BIM approach to foster bridge project design and analysis. Autom. Constr. 2021, 126, 103679. [Google Scholar] [CrossRef]
- Abdrabo, A. BridgeGen. 2024. Available online: https://github.com/AmroAbdrabo/BridgeGen (accessed on 8 November 2024).
- Xu, J.; Xiao, T.; Liu, Y.; Hong, Y.; Pu, Q.; Wen, X. Correlation Analysis of Large-Span Cable-Stayed Bridge Structural Frequencies with Environmental Factors Based on Support Vector Regression. Sensors 2023, 23, 9442. [Google Scholar] [CrossRef]
- Shan, W.; Wang, X.; Jiao, Y. Modeling of Temperature Effect on Modal Frequency of Concrete Beam Based on Field Monitoring Data. Shock. Vib. 2018, 2018, 8072843. [Google Scholar] [CrossRef]
- Hsu, T.Y.; Chien, C.C.; Shiao, S.Y.; Chen, C.C.; Chang, K.C. Analysis of Environmental and Typhoon Effects on Modal Frequencies of a Power Transmission Tower. Sensors 2020, 20, 5169. [Google Scholar] [CrossRef]
- Wernitz, S.; Hofmeister, B.; Jonscher, C.; Grießmann, T.; Rolfes, R. LUMO—Leibniz University Test Structure for Monitoring; LUIS, Leibniz University: Hannover, Germany, 2021; Data set. [Google Scholar] [CrossRef]
- Zhang, T.; Biswal, S.; Wang, Y. SHMnet: Condition assessment of bolted connection with beyond human-level performance. Struct. Health Monit. 2019, 19, 1331–1351. [Google Scholar] [CrossRef]
- Perera, P.; Patel, V.M. Learning Deep Features for One-Class Classification. arXiv 2018, arXiv:1801.05365. [Google Scholar] [CrossRef] [PubMed]
- Farrar, C.R.; Worden, K. Structural Health Monitoring: A Machine Learning Perspective; John Wiley & Sons: Hoboken, NJ, USA, 2012. [Google Scholar]
- Sajedi, S.O.; Liang, X. Model Uncertainty Quantification for Reliable Deep Vision Structural Health Monitoring. arXiv 2020, arXiv:2004.05151. [Google Scholar]
- Mao, Z. Uncertainty Quantification in Vibration-Based Structural Health Monitoring for Enhanced Decision-Making Capability. PhD Thesis, University of California, San Diego, CA, USA, 2012. [Google Scholar]
- Soleimani-Babakamali, M.H.; Soleimani-Babakamali, R.; Nasrollahzadeh, K.; Avci, O.; Kiranyaz, S.; Taciroglu, E. Zero-shot transfer learning for structural health monitoring using generative adversarial networks and spectral mapping. Mech. Syst. Signal Process. 2023, 198, 110404. [Google Scholar] [CrossRef]
- Zhou, M.; Lai, Z. Structural damage classification under varying environmental conditions and unknown classes via open set domain adaptation. Mech. Syst. Signal Process. 2024, 218, 111561. [Google Scholar] [CrossRef]
- Souza, L.; Yano, M.O.; da Silva, S.; Figueiredo, E. A Comprehensive Study on Unsupervised Transfer Learning for Structural Health Monitoring of Bridges Using Joint Distribution Adaptation. Infrastructures 2024, 9, 131. [Google Scholar] [CrossRef]



















| Index | Date (1998) | Scenario | ||
|---|---|---|---|---|
| State 1 | 4 August | No damage | ![]() | healthy |
| State 2 | 9 August | No damage (Koppigen pier installation) | ||
| State 3 | 10 August | Settlement of pier (20 mm) | ||
| State 4 | 12 August | Settlement of pier (40 mm) | ||
| State 5 | 17 August | Settlement of pier (80 mm) | ||
| State 6 | 18 August | Settlement of pier (95 mm) | ||
| State 7 | 19 August | Tilt of foundation | ||
| State 8 | 20 August | New reference (pier installed) | ||
| State 9 | 25 August | Spalling of concrete () | ||
| State 10 | 26 August | Spalling of concrete () | ||
| State 11 | 27 August | Landslide (1 m) | ||
| State 12 | 31 August | Failure of concrete hinges | ||
| State 13 | 2 September | Failure of 2 anchor heads | ||
| State 14 | 3 September | Failure of 4 anchor heads | ||
| State 15 | 7 September | Failure of 54 tendon wires | ||
| State 16 | 8 September | Failure of 100 tendon wires | ||
| State 17 | 9 September | Failure of 154 tendon wires | ||
| Feature | Length |
|---|---|
| Descriptive statistics (moments) | 8 |
| Lengths, repetitions | 9 |
| Autocorrelations, complexity metrics | 6 |
| Statistical combinations | 9 |
| Moving average features | 6 |
| Descriptive statistics on frequency domain | 6 |
| Cumulative statistics on PSD and FT | 4 |
| Total | 48 |
| Feature | Length |
|---|---|
| Descriptive statistics () | 10 |
| Piecewise polynomial regression coefficients () | 24 |
| Largest peak indices | 4 |
| Sharpest peak positions | 4 |
| Sharpest peak heights | 4 |
| Peak height in all 2.5 Hz windows, offset w.r.t to window | 24 |
| Spectral centroid | 4 |
| Total | 74 |
| Test Accuracy | FPR | CV-Score | |
|---|---|---|---|
| Elliptic [Section 5.1] | 0.93 | 0.08 | 0.92 |
| OC-SVC [Section 5.2] | 0.89 | 0.10 | 0.97 |
| HST [Section 5.3] | 0.56 | 0.02 | 0.99 |
| LOF [Section 5.4] | 0.92 | 0.09 | 0.93 |
| EG [Section 5.5] | 0.89 | 0.10 | 0.90 |
Disclaimer/Publisher’s Note: The statements, opinions and data contained in all publications are solely those of the individual author(s) and contributor(s) and not of MDPI and/or the editor(s). MDPI and/or the editor(s) disclaim responsibility for any injury to people or property resulting from any ideas, methods, instructions or products referred to in the content. |
© 2024 by the author. Licensee MDPI, Basel, Switzerland. This article is an open access article distributed under the terms and conditions of the Creative Commons Attribution (CC BY) license (https://creativecommons.org/licenses/by/4.0/).
Share and Cite
Abdrabo, A. Application of Online Anomaly Detection Using One-Class Classification to the Z24 Bridge. Sensors 2024, 24, 7866. https://doi.org/10.3390/s24237866
Abdrabo A. Application of Online Anomaly Detection Using One-Class Classification to the Z24 Bridge. Sensors. 2024; 24(23):7866. https://doi.org/10.3390/s24237866
Chicago/Turabian StyleAbdrabo, Amro. 2024. "Application of Online Anomaly Detection Using One-Class Classification to the Z24 Bridge" Sensors 24, no. 23: 7866. https://doi.org/10.3390/s24237866
APA StyleAbdrabo, A. (2024). Application of Online Anomaly Detection Using One-Class Classification to the Z24 Bridge. Sensors, 24(23), 7866. https://doi.org/10.3390/s24237866



