Internet of Things-Based Automated Solutions Utilizing Machine Learning for Smart and Real-Time Irrigation Management: A Review
Abstract
1. Introduction
2. Review Methodology
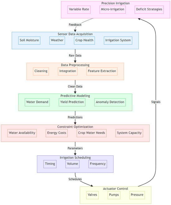
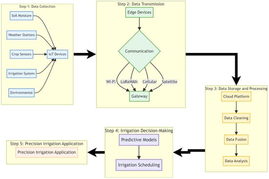
3. Data Collection to Cloud: Automation and Real-Time Processing
3.1. Data Collection to Cloud: IoT Architecture for Smart Irrigation
3.1.1. IoT Devices and Automation of Data Collection
3.1.2. Data Types and Formats
3.1.3. Data Quality and Preprocessing
3.2. Data Transmission: Edge Computing and Fog Computing
3.2.1. Real-Time Data Transmission Protocols and Technologies
3.2.2. Challenges and Solutions in Real-Time Data Transmission for IoT-Based Irrigation
4. Data Storage and Processing: Automated Data Processing and Storage
4.1. Scalable and Autonomous Deployment Using Containerization Strategies
- packaging irrigation algorithms and data processing modules into containers;
- deploying these containers across multiple servers or cloud instances;
- automatically scaling the number of container instances based on data volume or processing needs;
- ensuring consistent performance across different environments, from edge computing devices to cloud servers.
4.2. Containerization Strategies
4.3. Irrigation Decision Making with Machine Learning Models
4.3.1. Deploying ML Models
4.3.2. Automated Application of Irrigation Insights Using Irrigation Systems
5. Interoperability, Standardization and Security
5.1. Integration with Existing Irrigation Infrastructure
5.2. Cybersecurity Considerations for Integrated Automated Irrigation Systems
5.2.1. Unique Security Risks and Vulnerabilities
- Unauthorized Access and Data Breaches: remote access capabilities create potential entry points for unauthorized individuals, leading to manipulation of irrigation schedules, disruption of water flow, and unauthorized access to sensitive data [144].
- Data Tampering and Injection: malicious actors may tamper with or inject false data into the system, leading to sub-optimal irrigation practices and potentially harming crops or wasting water [144].
- Malware and Ransomware: the interconnectedness of devices increases the risk of malware and ransomware attacks, disrupting system functionality, compromising data integrity, and potentially crippling agricultural operations [145].
- Supply Chain Vulnerabilities: a compromise at any point in the complex supply chain of IoT-based irrigation systems can introduce vulnerabilities or backdoors exploitable by attackers [146].
5.2.2. Best Practices and Strategies for Securing Automated Irrigation Systems
6. Monitoring and Ensuring System Reliability
7. Case Studies of Application of IoT-Based Automated Solutions in Irrigation Management Applications
7.1. Case Study 1: Gutiérrez et al. [158]
7.2. Case Study 2: Dursun and Ozden, [159]
7.3. Case Study 3: Klein et al. [160]
7.4. Case Study 4: Masseroni et al. [161]
7.5. Key Takeaways from Case Studies
8. Conclusions
Author Contributions
Funding
Conflicts of Interest
References
- FAO. The Future of Food and Agriculture—Trends and Challenges; FAO: Rome, Italy, 2017. [Google Scholar]
- Ali, M.; Talukder, M. Increasing water productivity in crop production—A synthesis. Agric. Water Manag. 2008, 95, 1201–1213. [Google Scholar] [CrossRef]
- Playan, E.; Mateos, L. Modernization and optimization of irrigation systems to increase water productivity. Agric. Water Manag. 2006, 80, 100–116. [Google Scholar] [CrossRef]
- Rockstrom, J.; Falkenmark, M.; Karlberg, L.; Hoff, H.; Rost, S.; Gerten, D. Future water availability for global food production: The potential of green water for increasing resilience to global change. Water Resour. Res. 2009, 45, W00A12. [Google Scholar] [CrossRef]
- Zhang, J.; Xiang, L.; Liu, Y.; Jing, D.; Zhang, L.; Liu, Y.; Li, W.; Wang, X.; Li, T.; Li, J. Optimizing irrigation schedules of greenhouse tomato based on a comprehensive evaluation model. Agric. Water Manag. 2024, 295, 108741. [Google Scholar] [CrossRef]
- Mehmood, F.; Wang, G.; Abubakar, S.; Zain, M.; Rahman, S.; Gao, Y.; Duan, A. Optimizing irrigation management sustained grain yield, crop water productivity, and mitigated greenhouse gas emissions from the winter wheat field in North China plain. Agric. Water Manag. 2023, 290, 108599. [Google Scholar] [CrossRef]
- Hadebe, S.; Modi, A.; Mabhaudhi, T. Drought tolerance and water use of cereal crops: A focus on sorghum as a food security crop in sub-saharan Africa. J. Agron. Crop Sci. 2016, 203, 177–191. [Google Scholar] [CrossRef]
- Ahmed, Z.; Gui, D.; Murtaza, G.; Yunfei, L.; Ali, S. An overview of smart irrigation management for improving water productivity under climate change in drylands. Agronomy 2023, 13, 2113. [Google Scholar] [CrossRef]
- Kaptein, N.; Light, M.; Savage, M. Review: Sensors for the improvement of irrigation efficiency in nurseries. Water SA 2019, 45, 527–535. [Google Scholar] [CrossRef]
- Bryant, C.J.; Spencer, G.; Gholson, D.M.; Plumblee, M.T.; Dodds, D.M.; Oakley, G.R.; Reynolds, D.Z.; Krutz, L.J. Development of a soil moisture sensor-based irrigation scheduling program for the Midsouthern United States. Crop Forage Turfgrass Manag. 2023, 9, 20217. [Google Scholar] [CrossRef]
- Benzaouia, M.; Hajji, B.; Mellit, A.; Rabhi, A. Fuzzy-IoT smart irrigation system for precision scheduling and monitoring. Sustain. Comput. Inform. Syst. 2023, 37, 100862. [Google Scholar] [CrossRef]
- Munir, M.; Bajwa, I.; Naeem, M.; Ramzan, B. Design and implementation of an IoT system for smart energy consumption and smart irrigation in tunnel farming. Energies 2018, 11, 3427. [Google Scholar] [CrossRef]
- Tephila, M.; Sri, R.; Abinaya, R.; Lakshmi, J.; Divya, V. Automated smart irrigation system using IoT with sensor parameter. Int. J. Adv. Res. Sci. Eng. 2022, 11, 543–549. [Google Scholar]
- Balasubramanian, A.; Elangeswaran, S. A novel power aware smart agriculture management system based on rnn-lstm. J. Ambient Intell. Humaniz. Comput. 2024, 15, 1–12. [Google Scholar] [CrossRef]
- Vallejo-Gomez, D.; Osorio, M.; Hincapie, C.A. Smart irrigation systems in agriculture: A systematic review. Agronomy 2023, 13, 342. [Google Scholar] [CrossRef]
- Friha, O.; Ferrag, M.A.; Shu, L.; Maglaras, L.; Wang, X. Internet of things for the future of smart agriculture: A comprehensive survey of emerging technologies. IEEE/CAA J. Autom. Sin. 2021, 8, 718–752. [Google Scholar] [CrossRef]
- Tang, P.; Liang, Q.; Li, H.; Pang, Y. Application of internet-of-things wireless communication technology in agricultural irrigation management: A review. Sustainability 2024, 16, 3575. [Google Scholar] [CrossRef]
- Vianny, D.M.M.; John, A.; Mohan, S.K.; Sarlan, A.; Adimoolam; Ahmadian, A. Water optimization technique for precision irrigation system using IoT and machine learning. Sustain. Energy Technol. Assess. 2022, 52, 102307. [Google Scholar] [CrossRef]
- Marsh-Hunn, D. Interoperability Enhancement of IoT Devices Using Open Web Standards in a Smart Farming Use Case. Master’s Thesis, Jaume I University, Castelló, Spain, 2019. [Google Scholar]
- Robles, T.; Alcarria, R.; Andres, D.; Cruz, M.; Calero, R.; Iglesias, S.; Lopez, M. An IoT based reference architecture for smart water management processes. J. Wirel. Mob. Networks Ubiquitous Comput. Dependable Appl. 2015, 6, 4–23. [Google Scholar]
- Hatzivasilis, G.; Askoxylakis, I.; Alexandris, G.; Anicic, D.; Broring, A.; Kulkarni, V.; Spanoudakis, G. The interoperability of things: Interoperable solutions as an enabler for IoT and web 3.0. In Proceedings of the 2018 IEEE 23rd International Workshop on Computer Aided Modeling and Design of Communication Links and Networks (CAMAD), Barcelona, Spain, 17–19 September 2018. [Google Scholar] [CrossRef]
- Open Geospatial Consortium. Ogc Sensorthings API Part 1: Sensing (OGC 15-078R6); Open Geospatial Consortium: Arlington, VA, USA, 2016. [Google Scholar]
- ISO 11783; Tractors and Machinery for Agriculture and Forestry—Serial Control and Communications Data Network. International Organization for Standardization (ISO): Geneva, Switzerland, 1998.
- Oksanen, T.; Ohman, M.; Miettinen, M.; Visala, A. ISO 11783-standard and its implementation. IFAC Proc. 2005, 38, 69–74. [Google Scholar] [CrossRef]
- Chadha, A.; Florentine, S.K.; Chauhan, B.S.; Long, B.; Jayasundera, M. Influence of soil moisture regimes on growth, photosynthetic capacity, leaf biochemistry and reproductive capabilities of the invasive agronomic weed; Lactuca serriola. PLoS ONE 2019, 14, e0218191. [Google Scholar] [CrossRef]
- Lena, B.P.; Ortiz, B.V.; Jimenez-Lope, A.F.; Sanz-Saez, A.; O’Shaughnessy, S.A.; Durstock, M.K.; Pate, G. Evaluation of infrared canopy temperature data in relation to soil water-based irrigation scheduling in a humid subtropical climate. Trans. Asabe 2020, 63, 1217–1231. [Google Scholar] [CrossRef]
- Bogena, H.; Weuthen, A.; Huisman, J. Recent developments in wireless soil moisture sensing to support scientific research and agricultural management. Sensors 2022, 22, 9792. [Google Scholar] [CrossRef]
- Colaizzi, P.D.; Barnes, E.M.; Clarke, T.R.; Choi, C.Y.; Waller, P.M.; Haberland, J.; Kostrzewski, M. Water stress detection under high frequency sprinkler irrigation with water deficit index. J. Irrig. Drain. Eng. 2003, 129, 36–43. [Google Scholar] [CrossRef]
- Colaizzi, P.D.; Barnes, E.M.; Clarke, T.R.; Choi, C.Y.; Waller, P.M. Estimating soil moisture under low frequency surface irrigation using crop water stress index. J. Irrig. Drain. Eng. 2003, 129, 27–35. [Google Scholar] [CrossRef]
- Costa-Filho, E.; Chavez, J.L.; Comas, L. Determining maize water stress through a remote sensing-based surface energy balance approach. Irrig. Sci. 2020, 38, 501–518. [Google Scholar] [CrossRef]
- Nanda, M.K.; Giri, U.; Bera, N. Canopy temperature-based water stress indices: Potential and limitations. In Advances in Crop Environment Interaction; Springer; Singapore, 2018; pp. 365–385. [Google Scholar] [CrossRef]
- Adeyemi, O.; Grove, I.; Peets, S.; Domun, Y.; Norton, T. Dynamic modelling of the baseline temperatures for computation of the crop water stress index (cwsi) of a greenhouse cultivated lettuce crop. Comput. Electron. Agric. 2018, 153, 102–114. [Google Scholar] [CrossRef]
- Katimbo, A.; Rudnick, D.R.; DeJonge, K.C.; Lo, T.H.; Qiao, X.; Franz, T.E.; Nakabuye, H.N.; Duan, J. Crop water stress index computation approaches and their sensitivity to soil water dynamics. Agric. Water Manag. 2022, 266, 107575. [Google Scholar] [CrossRef]
- Osroosh, Y.; Peters, R.T.; Campbell, C.S.; Zhang, Q. Automatic irrigation scheduling of apple trees using theoretical crop water stress index with an innovative dynamic threshold. Comput. Electron. Agric. 2015, 118, 193–203. [Google Scholar] [CrossRef]
- Khanal, S.; Fulton, J.; Shearer, S. An overview of current and potential applications of thermal remote sensing in precision agriculture. Comput. Electron. Agric. 2017, 139, 22–32. [Google Scholar] [CrossRef]
- Pappalardo, S.; Consoli, S.; Longo-Minnolo, G.; Vanella, D.; Longo, D.; Guarrera, S.; D’emilio, A.; Ramírez-Cuesta, J. Performance evaluation of a low-cost thermal camera for citrus water status estimation. Agric. Water Manag. 2023, 288, 108489. [Google Scholar] [CrossRef]
- Kurunc, A.; Tezcan, N.; Bimurzayev, N. Determination of water stress in wheat crops by thermal images under mediterranean conditions. Commun. Soil Sci. Plant Anal. 2023, 54, 1713–1726. [Google Scholar] [CrossRef]
- Shellie, K.C.; King, B.A. Application of a daily crop water stress index to deficit irrigate malbec grapevine under semi-arid conditions. Agriculture 2020, 10, 492. [Google Scholar] [CrossRef]
- Egipto, R.; Aquino, A.; Costa, J.M.; Andujar, J.M. Predicting crop evapotranspiration under non-standard conditions using machine learning algorithms, a case study for vitis vinifera l. cv tempranillo. Agronomy 2023, 13, 2463. [Google Scholar] [CrossRef]
- Sitharthan, R.; Rajesh, M.; Vimal, S.; Kumar, E.; Yuvaraj, S.; Kumar, A.; Jacob Raglend, I.; Vengatesan, K. A novel autonomous irrigation system for smart agriculture using ai and 6g enabled IoT network. Sustain. Comput. Inform. Syst. 2023, 37, 100947. [Google Scholar]
- Borges, R.; Beuter, C.; Dourado, V.; Bento, M. Internet of things application in an automated irrigation prototype powered by photovoltaic energy. Sensors 2024, 17, 2219. [Google Scholar] [CrossRef]
- Chamara, N.; Bai, G.; Ge, Y. Aicropcam: Deploying classification, segmentation, detection, and counting deep-learning models for crop monitoring on the edge. Comput. Electron. Agric. 2023, 215, 108420. [Google Scholar] [CrossRef]
- Humeau-Heurtier, A. Multiscale entropy approaches and their applications. Entropy 2020, 22, 644. [Google Scholar] [CrossRef]
- World Meteorological Organization. Guide to Meteorological Instruments and Methods of Observation (WMO-No. 8); World Meteorological Organization: Geneva, Switzerland, 2018. [Google Scholar]
- Zhao, X.; Wei, W.; Shi, P.; Zhu, Y. Advanced data quality control techniques for real-time irrigation monitoring and decision support systems. IEEE Trans. Ind. Inform. 2019, 1222–1231. [Google Scholar]
- Granell, C.; Díaz, L.; Schade, S. Real-time integration of geosensor data with Sensor Web Enablement. Int. J. Digit. Earth 2013, 6, 534–549. [Google Scholar] [CrossRef]
- American Society of Agricultural and Biological Engineers. ANSI/ASABE S632—AgGateway ADAPT Framework; 2017.
- ISO 19115-1:2014; Geographic Information—Metadata—Part 1: Fundamentals. International Organization for Standardization: Geneva, Switzerland, 2014.
- Simmhan, Y.L.; Plale, B.; Gannon, D. A survey of data provenance in e-science. ACM Sigmod Rec. 2005, 34, 31–36. [Google Scholar] [CrossRef]
- Pan, B.; Stakhanova, N.; Ray, S. Data provenance in security and privacy. ACM Comput. Surv. 2023, 55, 1–35. [Google Scholar] [CrossRef]
- Behera, T.; Samal, U.; Mohapatra, S.; Khan, M.; Appasani, B.; Bizon, N.; Thounthong, P. Energy-efficient routing protocols for wireless sensor networks: Architectures, strategies, and performance. Electronics 2022, 11, 2282. [Google Scholar] [CrossRef]
- Nikolidakis, S.A.; Kandris, D.; Vergados, D.D.; Douligeris, C. Energy efficient automated control of irrigation in agriculture by using wireless sensor networks. Comput. Electron. Agric. 2015, 113, 154–163. [Google Scholar] [CrossRef]
- Gerhards, M.; Schlerf, M.; Mallick, K.; Udelhoven, T. Challenges and future perspectives of multi-/hyperspectral thermal infrared remote sensing for crop water-stress detection: A Review. Remote Sens. 2019, 11, 1240. [Google Scholar] [CrossRef]
- Guzinski, R.; Nieto, H.; Sandholt, I.; Karamitilios, G. Modelling high-resolution actual evapotranspiration through sentinel-2 and sentinel-3 data fusion. Remote Sens. 2020, 12, 1433. [Google Scholar] [CrossRef]
- Arrechea-Castillo, D.A.; Solano-Correa, Y.T.; Munoz-Ordonez, J.F.; Pencue-Fierro, L.; Sanchez-Barrera, E. Mapping dispersed houses in rural areas of colombia by exploiting planet satellite images with convolutional neural networks. Geospat. Inform. XIII 2023, 12525, 21–28. [Google Scholar] [CrossRef]
- Kirthiga, S.; Narasimhan, B.; Balaji, C. Enhancing irrigation water productivity using short-range ensemble weather forecasts at basin scale: A novel framework for regions with high hydro-climatic variability. J. Hydrol. 2024, 639, 131610. [Google Scholar] [CrossRef]
- Tawalbeh, Z.M.; Bawazir, A.S.; Fernald, A.; Sabie, R.; Heerema, R.J. Assessing satellite-derived openet platform evapotranspiration of mature pecan orchard in the mesilla valley, New Mexico. Remote Sens. 2024, 16, 1429. [Google Scholar] [CrossRef]
- Bulusu, M.; Ellsasser, F.; Stiegler, C.; Ahongshangbam, J.; Marques, I.; Hendrayanto, H.; Röll, A.; Hölscher, D. Uav-based thermography reveals spatial and temporal variability of evapotranspiration from a tropical rainforest. Front. For. Glob. Chang. 2023, 6, 1232410. [Google Scholar] [CrossRef]
- Nevavuori, P.; Narra, N.; Linna, P.; Lipping, T. Crop yield prediction using multitemporal uav data and spatio-temporal deep learning models. Remote Sens. 2020, 12, 4000. [Google Scholar] [CrossRef]
- Zhang, X.; Xu, H.; She, Y.; Hu, C.; Zhu, T.; Wang, L.; Wu, L.; You, C.; Ke, J.; Zhang, Q.; et al. Improving the prediction performance of leaf water content by coupling multi-source data with machine learning in rice (Oryza sativa L.). Plant Methods 2024, 20, 48. [Google Scholar] [CrossRef] [PubMed]
- Premkumar, S.; Sigappi, A. Iot-enabled edge computing model for smart irrigation system. J. Intell. Syst. 2022, 31, 632–650. [Google Scholar] [CrossRef]
- Febriantono, I.; Prasetyo, M.H.; Wahyudi, T.; Andriyan, F. Intelligent Irrigation Management System Based on IoT and Machine Learning for Agricultural Applications. In Proceedings of the International Conference on Physics and Its Applications, Malang, Indonesia, 23–24 August 2022; AIP Publishing: Melville, NY, USA, 2024; Volume 2927, p. 040002. [Google Scholar] [CrossRef]
- Bastidas Pacheco, C.; Brewer, J.; Horsburgh, J.; Caraballo, J. An open source cyberinfrastructure for collecting, processing, storing and accessing high temporal resolution residential water use data. Environ. Model. Softw. 2021, 144, 105137. [Google Scholar] [CrossRef]
- Camilo, J.S.; Beckwith, A.S. Impact of data temporal resolution on quantifying residential end uses of water. Water 2022, 14, 2457. [Google Scholar] [CrossRef]
- Sandeep, M.; Chandavarkar, B. Integration of synergetic iot applications with heterogeneous format data for interoperability using ibm ace. Sn Comput. Sci. 2023, 5, 3. [Google Scholar] [CrossRef]
- Taleb, I.; Serhani, M.; Bouhaddioui, C.; Dssouli, R. Big data quality framework: A holistic approach to continuous quality management. J. Big Data 2021, 8, 76. [Google Scholar] [CrossRef]
- Soundarapandian, K.; Ambrose, A. Lossless data compression and blockchain-assisted aggregation for overlapped-clusters sensor networks. Wirel. Pers. Commun. 2023, 131, 1313–1337. [Google Scholar] [CrossRef]
- Cantor, A.; Kiparsky, M.; Hubbard, S.; Kennedy, R.; Pecharroman, L.; Guivetchi, K.; Darling, G.; McCready, C.; Bales, R. Making a water data system responsive to information needs of decision makers. Front. Clim. 2021, 3, 761444. [Google Scholar] [CrossRef]
- Kim, H.; Kim, S.; Lee, H.; Jang, C.; Choi, Y.; Choi, J. Massive mimo channel prediction: Kalman filtering vs. Machine Learning. IEEE Trans. Commun. 2021, 69, 518–528. [Google Scholar] [CrossRef]
- Wagner, B.; Cleland, K. Using autoregressive integrated moving average models for time series analysis of observational data. BMJ 2023, 383, 2739. [Google Scholar] [CrossRef] [PubMed]
- Pattnaik, T.; Kanungo, P. Gmm based adaptive thresholding for uneven lighting image binarization. J. Signal Process. Syst. 2021, 93, 1253–1270. [Google Scholar] [CrossRef]
- Cabello-Solorzano, K.; Araujo, I.; Pena, M.; Correia, L.; Tallon-Ballesteros, J.A. The impact of data normalization on the accuracy of machine learning algorithms: A comparative analysis. Lect. Notes Netw. Syst. 2023, 750, 344–353. [Google Scholar] [CrossRef]
- Ahsan, M.; Mahmud, M.; Saha, P.; Gupta, K.; Siddique, Z. Effect of data scaling methods on machine learning algorithms and model performance. Technologies 2021, 9, 52. [Google Scholar] [CrossRef]
- Mitchell, H.B. Data Fusion: Concepts and Ideas; Springer Nature: Dordrecht, The Netherlands, 2012. [Google Scholar] [CrossRef]
- Jinbo, C.; Yu, Z.; Lam, A. Research on monitoring platform of agricultural product circulation efficiency supported by cloud computing. Int. J. Agric. Environ. Inf. Syst. 2018, 9, 3573–3587. [Google Scholar] [CrossRef]
- Karras, A.; Giannaros, A.; Karras, C.; Theodorakopoulos, L.; Mammassis, C.; Krimpas, G.A.; Sioutas, S. Tinyml algorithms for big data management in large-scale iot systems. Future Internet 2024, 16, 42. [Google Scholar] [CrossRef]
- Bica, I.; Chifor, B.; Arseni, S.; Matei, I. Multi-layer iot security framework for ambient intelligence environments. Sensors 2019, 19, 4038. [Google Scholar] [CrossRef] [PubMed]
- Pawar, S.; Jadhav, D.; Lokhande, M.; Raskar, P.; Patil, M. Evaluation of quality of service parameters for mqtt communication in iot application by using deep neural network. Int. J. Inf. Technol. 2023, 16, 1123–1136. [Google Scholar] [CrossRef]
- Saint-Andre, P. Extensible Messaging and Presence Protocol (XMPP): Core (RFC 6120), 2011.
- Shelby, Z.; Hartke, K.; Bormann, C. The Constrained Application Protocol (CoAP) (RFC 7252), 2014.
- Gudgin, M.; Hadley, M.; Mendelsohn, N.; Moreau, J.J.; Nielsen, H.F. SOAP Version 1.2 Part 1: Messaging Framework (W3C Recommendation), 2007.
- Fielding, R.T.; Reschke, J. Hypertext Transfer Protocol (http/1.1): Semantics and Content (rfc 7231), 2014.
- Nebbione, G.; Calzarossa, M. Security of iot application layer protocols: Challenges and findings. Future Internet 2020, 12, 55. [Google Scholar] [CrossRef]
- Nie, S.; Vuran, M. Agris: Wind-adaptive wideband reconfigurable intelligent surfaces for resilient wireless agricultural networks at millimeter-wave spectrum. Front. Commun. Netw. 2023, 4, 1169266. [Google Scholar] [CrossRef]
- Quy, V.; Hau, N.; Anh, D.; Quy, N.; Ban, N.; Lanza, S.; Randazzo, G.; Muzirafuti, A. Iot-enabled smart agriculture: Architecture, applications, and challenges. Appl. Sci. 2022, 12, 3396. [Google Scholar] [CrossRef]
- Fraz, M.; Muslam, M.; Hussain, M.; Amin, R.; Xie, J. Smart sensing enabled dynamic spectrum management for cognitive radio networks. Front. Comput. Sci. 2023, 5, 1271899. [Google Scholar] [CrossRef]
- Amazon Web Services. What is Containerization? Amazon Web Services: Seattle, WA, USA, 2024. [Google Scholar]
- Gualpa, T.; Caiza, G.; Ayala, P.; Garcia, C.A.; Garcia, M.V. Smart i4.0-based irrigation system for optimization in water management: A case study. In Proceedings of the 2023 IEEE 28th International Conference on Emerging Technologies and Factory Automation (ETFA), Sinaia, Romania, 12–15 September 2023. [Google Scholar] [CrossRef]
- Bentaleb, O.; Adam, A.S.; El-Maouhab, A. Containerization technologies: Taxonomies, applications and challenges. J. Supercomput. 2021, 78, 1144–1181. [Google Scholar] [CrossRef]
- Mondal, S.; Pan, R.; Kabir, H.; Tian, T.; Dai, H. Kubernetes in it administration and serverless computing: An empirical study and research challenges. J. Supercomput. 2021, 78, 2937–2987. [Google Scholar] [CrossRef]
- Joshi, N.; Raghuwanshi, R.; Agarwal, Y.; Annappa, B.; Sachin, D. Arima-pid: Container auto scaling based on predictive analysis and control theory. Multimed. Tools Appl. 2023, 83, 26369–26386. [Google Scholar] [CrossRef]
- Peng, Y.; Hao, J.; Chen, Y.; Gan, J. Fine-grained resource adjustment of edge server in cloud-edge collaborative environment. Clust. Comput. 2024, 27, 7581–7598. [Google Scholar] [CrossRef]
- Shimim, F.N.; Glenn, E.M.; Felegari, S.; Griesbaum, B.; Fike, J.; Whitaker, B.M.; Nugent, P.W. Integrating satellite imagery and infield sensors for daily spatial plant evapotranspiration prediction: A machine learning-driven approach. In Proceedings of the 2024 Intermountain Engineering, Technology and Computing (IETC), Logan, UT, USA, 13–14 May 2024. [Google Scholar] [CrossRef]
- Chandrappa, V.; Ray, B.; Ashwatha, N.; Shrestha, P. Spatiotemporal modeling to predict soil moisture for sustainable smart irrigation. Sustain. Comput. Inform. Syst. 2023, 37, 100862. [Google Scholar] [CrossRef]
- Miro, M.; Groves, D.; Tincher, B.; Syme, J.; Tanverakul, S.; Catt, D. Adaptive water management in the face of uncertainty: Integrating machine learning, groundwater modeling and robust decision making. J. Water Resour. Plan. Manag. 2021, 147, 04021024. [Google Scholar] [CrossRef]
- Dolaptsis, K.; Pantazi, X.; Paraskevas, C.; Arslan, S.; Tekin, Y.; Bantchina, B.; Ulusoy, Y.; Gündoğdu, K.S.; Qaswar, M.; Bustan, D.; et al. A hybrid lstm approach for irrigation scheduling in maize crop. Agriculture 2024, 14, 210. [Google Scholar] [CrossRef]
- Gelete, G.; Yaseen, Z.M. Hybridization of deep learning, nonlinear system identification and ensemble tree intelligence algorithms for pan evaporation estimation. J. Hydrol. 2024, 640, 131704. [Google Scholar] [CrossRef]
- Bounoua, I.; Saidi, Y.; Yaagoubi, R.; Bouziani, M. Deep learning approaches for water stress forecasting in arboriculture using time series of remote sensing images: Comparative study between convlstm and cnn-lstm models. Technologies 2024, 12, 77. [Google Scholar] [CrossRef]
- Abadi, M.; Barham, P.; Chen, J.; Chen, Z.; Davis, A.; Dean, J.; Devin, M.; Ghemawat, S.; Irving, G.; Isard, M.; et al. TensorFlow: A System for Large-Scale Machine Learning. In Proceedings of the 12th USENIX Symposium on Operating Systems Design and Implementation (OSDI 16). USENIX Association, Savannah, GA, USA, 2–4 November 2016; pp. 265–283. [Google Scholar]
- Chen, T.; Li, M.; Li, Y.; Lin, M.; Wang, N.; Wang, M.; Xiao, T.; Xu, B.; Zhang, C.; Zhang, Z. MXNet: A Flexible and Efficient Machine Learning Library for Heterogeneous Distributed Systems. arXiv 2015, arXiv:1512.01274. [Google Scholar]
- ONNX Runtime Developers. Onnx Runtime. 2021. Available online: https://onnxruntime.ai/docs/ (accessed on 7 November 2024).
- Li, Z.; Li, H.; Meng, L. Model Compression for Deep Neural Networks: A Survey. Computers 2023, 12, 60. [Google Scholar] [CrossRef]
- Carríon, D.S.; Prohaska, V. Exploration of TPUs for AI Applications. In Proceedings of the Second International Conference on Advances in Computing Research (ACR’24), Madrid, Spain, 3–5 June 2024; Lecture Notes in Computer Science. Springer: Berlin/Heidelberg, Germany, 2023; Volume 13569, pp. 850–861. [Google Scholar] [CrossRef]
- Li, S.; Zhao, Y.; Varma, R.; Salpekar, O.; Noordhuis, P.; Li, T.; Paszke, A.; Smith, J.; Vaughan, B.; Damania, P.; et al. PyTorch Distributed: Experiences on Accelerating Data Parallel Training. Proc. VLDB Endow. 2020, 13, 3005–3018. [Google Scholar] [CrossRef]
- Liu, Q. Application research and improvement of weighted information fusion algorithm and kalman filtering fusion algorithm in multi-sensor data fusion technology. Sens. Imaging 2023, 24, 43. [Google Scholar] [CrossRef]
- Burri, S.R.; Agarwal, D.K.; Vyas, N.; Duggar, R. Optimizing irrigation efficiency with iot and machine learning: A transfer learning approach for accurate soil moisture prediction. In Proceedings of the 2023 World Conference on Communication Computing (WCONF), Raipur, India, 14–16 July 2023. [Google Scholar] [CrossRef]
- Tsang, S.; Jim, C.Y. Applying artificial intelligence modeling to optimize green roof irrigation. Energy Build. 2016, 127, 360–369. [Google Scholar] [CrossRef]
- Wang, Y.; Shi, L.; Hu, Y.; Hu, X.; Song, W.; Wang, L. A comprehensive study of deep learning for soil moisture prediction. Hydrol. Earth Syst. Sci. 2024, 28, 917–943. [Google Scholar] [CrossRef]
- Saikai, Y.; Peake, A.; Chenu, K. Deep reinforcement learning for irrigation scheduling using high-dimensional sensor feedback. PLoS Water 2023, 2, e0000169. [Google Scholar] [CrossRef]
- Abdallah, E.; Grati, R.; Fredj, M.; Boukadi, K. A machine learning approach for a robust irrigation prediction via regression and feature selection. Lect. Notes Netw. Syst. 2022, 449, 491–502. [Google Scholar] [CrossRef]
- Jimenez, A.; Cardenas, P.; Jimenez, F. Intelligent iot-multiagent precision irrigation approach for improving water use efficiency in irrigation systems at farm and district scales. Comput. Electron. Agric. 2022, 192, 106635. [Google Scholar] [CrossRef]
- Baek, J.; Kanampiu, M.W. A mqtt-based soil moisture level notification system for a smart farm. In Proceedings of the 2021 IEEE 4th International Conference on Power and Energy Applications (ICPEA), Busan, Republic of Korea, 9–11 October 2021. [Google Scholar] [CrossRef]
- Verdouw, C. Virtualization of smart farming with digital twins. In Encyclopedia of Smart Agriculture Technologies; Springer: Cham, Switzerland, 2023; pp. 1–9. [Google Scholar] [CrossRef]
- Ouakasse, F.; Rakrak, S. Coap and mqtt: Characteristics and security. Emerg. Trends Intell. Syst. Netw. Secur. 2022, 147, 157–167. [Google Scholar] [CrossRef]
- Sharma, R.; Kumar, A.; Kumar, S.; Kumar, P. IoT-Based Smart Drip Irrigation Scheduling and Wireless Monitoring of Microclimate in Sweet Corn Crop Under Plastic Mulching. Irrig. Sci. 2024, 42, 15–25. [Google Scholar] [CrossRef]
- Srivastava, D.; Divya, J.; Sudarshanam, A.; Praveen, M.; Mutheeswaran, U.; Krishnamoorthy, R. Wireless sensor network and internet of things-based smart irrigation system for farming. In Proceedings of the 2023 International Conference on Inventive Computation Technologies (ICICT), Lalitpur, Nepal, 26–28 April 2023. [Google Scholar] [CrossRef]
- Jain, R.K.; Mukherjee, A.; Karmakar, P.; Banerjee, A.; Akbarov, H.; Hasanov, S. Experimental performance of soil monitoring system using iot technique for automatic drip irrigation. Int. J. Commun. Syst. 2023, 36. [Google Scholar] [CrossRef]
- Musick, J.T.; Pringle, F.B.; Walker, J.D. Sprinkler and furrow irrigation trends—Texas high plains. Appl. Eng. Agric. 1988, 4, 46–52. [Google Scholar] [CrossRef]
- Córcoles, J.I.; de Juan, J.A.; Ortega, J.F.; Tarjuelo, J.M.; Moreno, M.A. Evaluation of irrigation systems by using benchmarking techniques. J. Irrig. Drain. Eng. 2012, 138, 225–234. [Google Scholar] [CrossRef]
- Evans, R.G. Irrigation Technologies Comparisons; United States Department of Agriculture: Washington, DC, USA, 2010. [Google Scholar]
- Uddin, J.; Smith, R.J.; Gillies, M.H.; Moller, P.; Robson, D. Smart automated furrow irrigation of cotton. J. Irrig. Drain. Eng. 2018, 144. [Google Scholar] [CrossRef]
- Pramanik, M.; Khanna, M.; Singh, M.; Singh, D.; Sudhishri, S.; Bhatia, A.; Ranjan, R. Automation of soil moisture sensor-based basin irrigation system. Smart Agric. Technol. 2022, 2, 100032. [Google Scholar] [CrossRef]
- Rajasekhar, D.; Miao, J.; Mishra, S.; Nayak, S.K.; Yadav, R. Intelligent irrigation technique for lora enabled fog assisted smart agriculture. In Proceedings of the 2023 IEEE 9th World Forum on Internet of Things (WF-IOT), Aveiro, Portugal, 12–27 October 2023. [Google Scholar] [CrossRef]
- Cox, C.; Jin, L.; Ganjegunte, G.; Borrok, D.; Lougheed, V.; Ma, L. Soil quality changes due to flood irrigation in agricultural fields along the rio grande in western Texas. Appl. Geochem. 2018, 90, 87–100. [Google Scholar] [CrossRef]
- Marques, G.F. Water allocation in brazil: Main strategies, learning and challenges. In Water Resources Allocation and Agriculture: Transitioning from Open to Regulated Access; LUME Ufrgs: Porto Alegre, Brazil, 2018; pp. 159–171. [Google Scholar]
- García-Garizábal, I.; Causapé, J.; Merchán, D. Evaluation of alternatives for flood irrigation and water usage in Spain under mediterranean climate. Catena 2017, 155, 127–134. [Google Scholar] [CrossRef]
- Ramachandran, V.; Ramalakshmi, R.; Kavin, B.; Hussain, I.; Almaliki, A.; Almaliki, A.; Elnaggar, A.Y.; Hussein, E.E. Exploiting iot and its enabled technologies for irrigation needs in agriculture. Water 2022, 14, 719. [Google Scholar] [CrossRef]
- Schmitz, M.; Martini, D.; Kunisch, M.; Mösinger, H.J. Agroxml enabling standardized, platform-independent internet data exchange in farm management information systems. In Metadata and Semantics; Springer: New York, NY, USA, 2008; pp. 463–468. [Google Scholar] [CrossRef]
- ISO/IEC 20922; Information Technology—Message Queuing Telemetry Transport (MQTT)—v3.1.1. International Organization for Standardization and International Electrotechnical Commission: Geneva, Switzerland, 2016.
- Laha, A.; Saha, B.; Banerjee, A.; Karmakar, P.; Mukherjee, D.; Mukherjee, A. Iot-based automatic irrigation scheduling using mqtt protocol. Ict Anal. Appl. 2022, 517, 573–584. [Google Scholar] [CrossRef]
- Mahalakshmi, M.; Priyanka, S.; Rajaram, S.P.; Rajapriya, R. Distant monitoring and controlling of solar driven irrigation system through iot. In Proceedings of the 2018 National Power Engineering Conference (NPEC), Madurai, India, 9–10 March 2018. [Google Scholar] [CrossRef]
- Khan, F.; ur Rahman, I.; Khan, M.; Iqbal, N.; Alam, M. Coap-based request-response interaction model for the internet of things. Future Intell. Veh. Technol. 2017, 185, 146–156. [Google Scholar] [CrossRef]
- Tzerakis, K.; Psarras, G.; Kourgialas, N.N. Developing an open-source iot platform for optimal irrigation scheduling and decision-making: Implementation at olive grove parcels. Water 2023, 15, 1739. [Google Scholar] [CrossRef]
- Kadu, R.; Tiwari, A.; Jaurkar, N. Remotely managed iot based smart irrigation system. In Proceedings of the 2024 International Conference on Emerging Systems and Intelligent Computing (ESIC), Bhubaneswar, India, 9–10 February 2024. [Google Scholar] [CrossRef]
- ANSI/ASABE S632-1; Precision Agriculture Irrigation Language: Core Concepts, Processes, and Objects. American Society of Agricultural and Biological Engineers (ASABE): St. Joseph, MI, USA, 2018.
- Abdulaziz, W.B.; Croock, M.S. Optimized power and water allocation in smart irrigation systems. Period. Eng. Nat. Sci. 2022, 10, 60. [Google Scholar] [CrossRef]
- Lopez-Morales, J.A.; Martinez, J.A.; Skarmeta, A.F. Digital transformation of agriculture through the use of an interoperable platform. Sensors 2020, 20, 1153. [Google Scholar] [CrossRef]
- FIWARE Foundation. FIWARE: The Open Source Platform for Our Smart Digital Future. 2020. Available online: https://www.fiware.org (accessed on 5 August 2024).
- Lopez-Riquelme, J.; Pavon-Pulido, N.; Navarro-Hellin, H.; Soto-Valles, F.; Torres-Sanchez, R. A software architecture based on fiware cloud for precision agriculture. Agric. Water Manag. 2017, 183, 123–135. [Google Scholar] [CrossRef]
- Association for Technology and Structures in Agriculture (KTBL). agroXML—Data Exchange in Agriculture. 2011.
- Consortium, O.G. OGC Sensor Model Language (SensorML). 2021. Available online: https://www.ogc.org/publications/standard/sensorml/ (accessed on 5 August 2024).
- Tan, W.Y.; Khor, R.; Fang Yeo, W.; Kang, C.C.; Tan, J.D.; Ariannejad, M. Smart water irrigation system with real time data collection and wireless communication. In Proceedings of the 2024 International Conference on Green Energy, Computing and Sustainable Technology (GECOST), Miri Sarawak, Malaysia, 17–19 January 2024. [Google Scholar] [CrossRef]
- Rana, M.Z.; Rahaman, A.S.M.M.; Ali, M.O.; Mahmud, M.A.P. Iot-enabled water management: A low-cost framework for sustainable irrigation in agricultural farms and home gardens. In Proceedings of the 2024 International Conference on Advances in Computing, Communication, Electrical, and Smart Systems (iCACCESS), Dhaka, Bangladesh, 8–9 March 2024. [Google Scholar] [CrossRef]
- Atmani, A.; Kandrouch, I.; Hmina, N.; Chaoui, H. Big data for internet of things: A survey on iot frameworks and platforms. Adv. Intell. Syst. Sustain. Dev. 2019, 6, 59–67. [Google Scholar] [CrossRef]
- Manning, L.; Kowalska, A. The threat of ransomware in the food supply chain: A challenge for food defence. Trends Organ. Crime 2023, 1–29. [Google Scholar] [CrossRef]
- Basta, N.; Ikram, M.; Kaafar, M.A.; Walker, A. Towards a zero-trust micro-segmentation network security strategy: An evaluation framework. In Proceedings of the Noms 2022–2022 IEEE/IFIP Network Operations and Management Symposium 2022, Budapest, Hungary, 25–29 April 2022; pp. 1–7. [Google Scholar] [CrossRef]
- Usigbe, M.; Asem-Hiablie, S.; Uyeh, D.; Iyiola, O.; Park, T.; Mallipeddi, R. Enhancing resilience in agricultural production systems with ai-based technologies. Environ. Dev. Sustain. 2024, 26, 21955–21983. [Google Scholar] [CrossRef]
- Sharma, V.; Hossain, M.J.; Ali, S.M.N.; Kashif, M. A photovoltaic-fed z-source inverter motor drive with fault-tolerant capability for rural irrigation. Energies 2020, 13, 4630. [Google Scholar] [CrossRef]
- Kaur, G.; Bhattacharya, M. Green fault tolerant aiot-enabled mobile sink data collection scheme in sensor networks. IEEE Trans. Veh. Technol. 2024, 73, 15385–15394. [Google Scholar] [CrossRef]
- Farmani, J.; Zadeh, A.K. AI-based Self-healing Solutions Applied to Cellular Networks: An Overview. arXiv 2023, arXiv:2311.02390. [Google Scholar]
- Medina, S.; Montezanti, D.; D’Orazio, L.G.; Garay, F.; De Giusti, A.; Naiouf, M. Distributed Architectures Based on Edge Computing, Fog Computing and End Devices: A Conceptual Review Incorporating Resilience Aspects; Springer Nature: Cham, Switzerland, 2023. [Google Scholar] [CrossRef]
- Bandi, A.; Hurtado, J. Edge Computing as an Architectural Solution: An Umbrella Review; Springer: Singapore, 2022. [Google Scholar] [CrossRef]
- Ribeiro, F.M.; Kamienski, C.A. Data value extraction mechanism in a resilient fog-based iot system for smart irrigation. In Proceedings of the 2021 IEEE International Workshop on Metrology For Agriculture and Forestry (MetroAgriFor), Trento-Bolzano, Italy, 3–5 November 2021. [Google Scholar] [CrossRef]
- Carrasco, J.; Lopez, D.; Aguilera-Martos, I.; Garcia-Gil, D.; Markova, I.; Garcia-Barzana, M.; Arias-Rodil, M.; Luengo, J.; Herrera, F. Anomaly detection in predictive maintenance: A new evaluation framework for temporal unsupervised anomaly detection algorithms. Neurocomputing 2021, 462, 440–452. [Google Scholar] [CrossRef]
- Choi, W.; Kim, J. Unsupervised learning approach for anomaly detection in industrial control systems. Appl. Syst. Innov. 2024, 7, 18. [Google Scholar] [CrossRef]
- Benameur, R.; Dahane, A.; Kechar, B.; Benyamina, A.E.H. An innovative smart and sustainable low-cost irrigation system for anomaly detection using deep learning. Sensors 2024, 24, 1162. [Google Scholar] [CrossRef]
- Rahi, M.; Ebrahimnejad, A.; Motameni, H. Evaluation of predicted fault tolerance based on c5.0 decision tree algorithm in irrigation system of paddy fields. Int. J. Intell. Comput. Cybern. 2023, 17, 253–305. [Google Scholar] [CrossRef]
- Gutierrez, J.; Villa-Medina, J.F.; Nieto-Garibay, A.; Porta-Gandara, M.A. Automated irrigation system using a wireless sensor network and gprs module. IEEE Trans. Instrum. Meas. 2014, 63, 166–176. [Google Scholar] [CrossRef]
- Dursun, M.; Ozden, S. A wireless application of drip irrigation automation supported by soil moisture sensors. Sci. Res. Essays 2011, 6, 1573–1582. [Google Scholar]
- Klein, L.; Hamann, H.; Hinds, N.; Guha, S.; Sanchez, L.; Sams, B.; Dokoozlian, N. Closed loop controlled precision irrigation sensor network. IEEE Internet Things J. 2018, 5, 4580–4588. [Google Scholar] [CrossRef]
- Masseroni, D.; Moller, P.; Tyrell, R.; Romani, M.; Lasagna, A.; Sali, G.; Facchi, A.; Gandolfi, C. Evaluating performances of the first automatic system for paddy irrigation in Europe. Agric. Water Manag. 2018, 201, 58–69. [Google Scholar] [CrossRef]
- Sheline, C.; Grant, F.; Gelmini, S.; Pratt, S.; Winter, A.G. Designing a predictive optimal water and energy irrigation (poweir) controller for solar-powered drip irrigation systems in resource-constrained contexts. Appl. Energy 2024, 377, 124107. [Google Scholar] [CrossRef]
- Gendron, L.; Letourneau, G.; Cormier, J.; Depardieu, C.; Boily, C.; Levallois, R.; Caron, J. Using pulsed water applications and automation technology to improve irrigation practices in strawberry production. Agric. Water Manag. 2018, 201, 318–326. [Google Scholar] [CrossRef]
- Canaj, K.; Parente, A.; D’imperio, M.; Boari, F.; Buono, V.; Toriello, M.; Mehmeti, A.; Montesano, F.F. Can precise irrigation support the sustainability of protected cultivation? A life-cycle assessment and life-cycle cost analysis. Water 2022, 14, 6. [Google Scholar] [CrossRef]
- Onumah, G.; Meijerink, G. Innovative agricultural financing models. Esfim Policy Brief 2011, 6. [Google Scholar]
- Khorshidi, M.; Izady, A.; Nikoo, M.; Al-Maktoumi, A.; Chen, M.; Gandomi, A. An agent-based framework for transition from traditional to advanced water supply systems in arid regions. Water Resour. Manag. 2024, 38, 2565–2579. [Google Scholar] [CrossRef]
- Rutta, E.W. Understanding barriers impeding the deployment of solar-powered cold storage technologies for post-harvest tomato losses reduction: Insights from small-scale farmers in Tanzania. Front. Sustain. Food Syst. 2022, 6, 990528. [Google Scholar] [CrossRef]
- Langer, G.; Schulze, H.; Kuhl, S. From intentions to adoption: Investigating the attitudinal and emotional factors that drive iot sensor use among dairy farmers. Smart Agric. Technol. 2024, 7, 100404. [Google Scholar] [CrossRef]







| Objective | Specific Objective | Research Question | Motivation | Hypothesis |
|---|---|---|---|---|
| Examine the Automation of the Irrigation Management Pipeline | Data Collection to Cloud | What IoT devices and communication protocols are most effective for real-time data collection and transmission in diverse agricultural environments? | To understand the current state-of-the-art in data acquisition and transmission technologies for irrigation management. | Low-power wide-area networks (LPWANs) and edge computing are increasingly prevalent for efficient and reliable data collection and transmission in automated irrigation systems. |
| How are data quality and preprocessing techniques ensuring accurate and reliable data for decision-making in automated irrigation systems? | To assess the effectiveness of data quality control and preprocessing methods in ensuring reliable data for irrigation management. | Advanced data filtering, outlier detection, and imputation techniques significantly improve the accuracy and reliability of data used for irrigation decision-making. | ||
| Data Processing and Decision Making in the Cloud | What machine learning algorithms and cloud-based platforms are being utilized for predictive modeling and irrigation scheduling in automated systems? | To investigate the current trends and advances in machine learning and cloud computing for irrigation management. | Deep learning models and cloud-based platforms are increasingly adopted for accurate and adaptive irrigation scheduling in automated systems. | |
| How are online learning algorithms and real-time data integration enabling adaptive and responsive irrigation management? | To explore the role of online learning and real-time data integration in achieving dynamic irrigation control. | Online learning algorithms enable automated irrigation systems to continuously adapt to changing conditions and optimize water use efficiency. | ||
| Irrigation Scheduling and Application | How are ML-generated insights being translated into actionable irrigation commands and applied to various irrigation systems (e.g., sprinkler, drip, surface)? | To examine the effectiveness of automated systems in controlling different types of irrigation infrastructure. | Automated irrigation systems utilizing ML-generated insights can effectively control various irrigation technologies, optimizing water delivery and minimizing waste. | |
| What closed-loop control techniques are being employed to ensure precise and adaptive irrigation based on real-time feedback? | To understand the role of closed-loop control in achieving dynamic and responsive irrigation management. | Closed-loop control techniques, such as PID controllers and model predictive control, are crucial for achieving precise and adaptive irrigation based on real-time feedback. | ||
| Analyze the Effectiveness and Efficiency of Integrated End-to-End Automated Irrigation Systems | What are the documented benefits and limitations of fully autonomous irrigation systems in terms of water use efficiency, crop yield, and labor productivity? | To assess the overall impact of automated irrigation systems on agricultural practices and resource management. | Fully autonomous irrigation systems can significantly improve water use efficiency, crop yield, and labor productivity compared to traditional irrigation methods. | |
| Investigate the Role of Interoperability and Standardization | What are the key challenges and opportunities for achieving interoperability and standardization in automated irrigation systems? | To identify the barriers and potential solutions for integration of diverse components within automated irrigation systems. | The lack of standardized data formats and communication protocols hinders the interoperability of automated irrigation systems. | |
| Identify Gaps and Propose Solutions for Seamless Integration | What research gaps and future directions need to be addressed to achieve fully autonomous and scalable irrigation management? | To outline the future research needs and potential advancements in the field of automated irrigation management. | Future research should focus on developing more robust, scalable, and cost-effective solutions for automated irrigation management, addressing challenges related to data quality, security, and interoperability. |
| Technique | Description | Benefits | Citations |
|---|---|---|---|
| Filtering | Recursively estimates the system’s state based on previous measurements and current sensor data, considering noise and uncertainty. Effective for handling missing values and correcting erroneous readings. | Improves data accuracy and reliability by mitigating the impact of noise and sensor malfunctions. | [69] |
| Moving Average | Averages consecutive data points to provide a more stable representation of the underlying trend, filtering out short-term fluctuations. | Smooths out data and reduces the impact of temporary variations, leading to a more accurate representation of trends. | [70] |
| Adaptive Thresholding | Dynamically adjusts thresholds based on the statistical properties of the data to effectively identify anomalies and minimize false positives. | Accurately identifies outliers while minimizing the risk of incorrectly flagging normal data points as anomalies. | [71] |
| Data Normalization | Transforms data values to a common scale (e.g., min–max scaling, z-score normalization) to ensure all features contribute equally to the analysis. | Prevents features with larger values from dominating the analysis and ensures all features are considered equally. | [72] |
| Feature Scaling | Optimizes the range of feature values to improve the performance and convergence of machine learning models (e.g., standardization, normalization). | Reduces the influence of outliers and enhances the model’s ability to learn from the data, leading to improved accuracy and performance. | [73] |
| Data Fusion | Integrates information from diverse sources to create a more comprehensive and reliable dataset. | Provides a holistic understanding of crop water requirements and environmental conditions by combining data from various sensors and sources, leading to more informed and accurate irrigation decisions. | [74] |
| Technology | Description | Benefits | Citations |
|---|---|---|---|
| Docker | Package applications and their dependencies into self-contained units (containers) for consistent and reproducible execution across different platforms. | Enables efficient resource utilization, isolation, and portability of applications. | [89] |
| Kubernetes | Manages the deployment, scaling, and networking of containers across a cluster of machines. | Facilitates scalability, automation, and efficient resource management for containerized applications. | [90] |
| Auto-scaling | Automatically adjusts the number of container instances based on real-time demand. | Ensures sufficient resources are available during peak workloads while avoiding over-provisioning during low demand periods. | [91] |
| Dynamic Resource Allocation | Fine-grained adjustment of resources allocated to each container based on its specific needs and the current workload. | Optimizes resource utilization and ensures each container has the necessary resources to perform its tasks effectively. | [92] |
| Framework | Description | Benefits | Citations |
|---|---|---|---|
| Serving | High-performance system for serving TensorFlow models. | Efficient and scalable inference, suitable for real-time applications with low latency and high throughput requirements. | [99] |
| Apache MXNet Model Server | Flexible and efficient solution for deploying models trained with MXNet, supporting a wide range of deep learning models and inference backends. | Versatility and support for various deep learning models, suitable for complex irrigation systems utilizing different types of ML models. | [100] |
| ONNX Runtime | Cross-platform inference engine compatible with various ML frameworks, including PyTorch, TensorFlow, and MXNet. | Enables deployment of models in diverse environments, facilitating interoperability and reducing the need for model conversion. | [101] |
| Model Compression | Techniques such as pruning and quantization to reduce the size and computational requirements of ML models without compromising accuracy. | Improves model efficiency and reduces resource consumption, making it suitable for resource-constrained environments or real-time applications. | [102] |
| Hardware Acceleration | Utilizes GPUs or TPUs to significantly enhance model performance by leveraging specialized hardware designed for parallel processing. | Reduces inference time and enables real-time processing of sensor data for timely irrigation decisions. | [103] |
| Distributed Training | Techniques like Horovod and BytePS to distribute training across multiple machines, parallelizing the process and reducing training time. | Enables training of complex models with large datasets in a shorter time, improving model accuracy and efficiency. | [104] |
| Protocol | Key Features | Relevant Standards | Typical Applications | Example Implementations |
|---|---|---|---|---|
| MQTT | Lightweight, publish-subscribe, suitable for low-bandwidth networks | ISO/IEC 20922 [129] | Sensor data transmission, device control, data integration | [130,131] |
| CoAP | RESTful, low overhead, designed for resource-constrained devices | RFC 7252 [80] | Device management, data exchange, service discovery | [117,132] |
| OGC SensorThings API | RESTful, geospatial-enabled, facilitates IoT integration | OGC 15-078r6 [22] | Sensor data management, geospatial analysis, data visualization | [133,134] |
| AgGateway ADAPT | Open-source, agriculture-specific, enables plug-and-play compatibility | ANSI/ASABE S632 [135] | Farm management information systems, precision agriculture data exchange | [136] |
| agroXML | XML-based, facilitates data exchange between agricultural software | ISO 11783 [23] | Farm management, precision agriculture, traceability | [137] |
| FIWARE | Platform-agnostic, facilitates app development and integration | FIWARE [138] | Smart farming, food supply chain management, collaborative business networks | [139] |
| Strategy | Description | Citations |
|---|---|---|
| Secure Device Provisioning and Authentication | Implement strong authentication mechanisms, such as multi-factor authentication and hardware security modules, to prevent unauthorized access | [144] |
| Encryption and Secure Communication Protocols | Employ robust encryption algorithms and secure communication protocols to protect data confidentiality and integrity | [145] |
| Regular Firmware and Software Updates | Maintain a regular update schedule for firmware and software to address vulnerabilities and mitigate emerging threats | [144] |
| Network Segmentation and Access Control | Divide the network into smaller, isolated sub-networks and implement access control mechanisms to limit the impact of a security breach | [146] |
| Intrusion Detection and Prevention Systems | Implement intrusion detection and prevention systems (IDPS) to monitor network traffic and system activity, identifying and blocking suspicious behavior | [144] |
| Security Audits and Penetration Testing | Regularly conduct security audits and penetration testing to identify vulnerabilities before they can be exploited | [144] |
| User Awareness and Training | Educate farmers and irrigation managers about cybersecurity best practices to minimize human error and promote security awareness | |
| Incident Response Planning | Establish a comprehensive incident response plan to effectively handle security incidents and minimize their impact |
| Aspect | Details * |
|---|---|
| Step 1: Real-time data collection and transmission | Hourly transmission of sensor data from WSUs to WIU via ZigBee; remote access to system status and performance data through GPRS uplink |
| Step 2: Data storage and processing | Edge computing using microcontrollers; sensor data uploaded to web server for remote monitoring |
| Step 3: Predictive modeling and irrigation scheduling | Soil moisture and temperature threshold-based control algorithm; fixed irrigation durations triggered when thresholds exceeded |
| Step 4: Application of insights | Solenoid valves directly controlled by digital outputs of WIU microcontroller; irrigation amounts based on real-time sensor feedback |
| System security, robustness, and monitoring | Alert notifications sent via GPRS for system failures; solar power and rechargeable batteries for continuous operation; web application enables real-time remote monitoring |
| Cost and ease of use | Estimated total cost of USD 1380 for electronic components; designed for low cost and use in geographically isolated areas; modular design allows easy system expansion |
| Benefits and limitations | Water savings of up to 90% compared to traditional irrigation practices; solar-powered, enabling use in remote areas without grid power; remote alerts help quickly identify and resolve issues |
| Aspect | Details * |
|---|---|
| Step 1: Real-time data collection and transmission | Soil moisture data sent from SU to BSU every 2 min via 434 MHz RF; two-way wireless communication between base station, valve, and sensor units |
| Step 2: Data storage and processing | Sensor data processed by PIC microcontrollers in BSU, VU, and SU; BSU logs all sensor data and valve status on SD card for local monitoring |
| Step 3: Predictive modeling and irrigation scheduling | Soil moisture threshold-based control; BSU evaluates soil moisture data and sends control signals to VU for valve actuation |
| Step 4: Application of insights | Solenoid valves controlled by VU based on signals from BSU; real-time soil moisture feedback used to trigger irrigations |
| System security, robustness, and monitoring | BSU switches to scheduled irrigation if no data received from SU; duplicate soil moisture sensors at each SU for redundancy; all units solar-powered for uninterrupted off-grid operation |
| Cost and ease of use | Low component costs enable cost-effective implementation; designed for cost effectiveness and use by growers; data logging enables performance analysis and irrigation optimization over time |
| Benefits and limitations | Reduces time spent by workers on irrigation management; maintains optimal soil moisture levels in root zone of trees; no significant yield increase after 1 season; lack of remote monitoring and control capabilities |
| Aspect | Details * |
|---|---|
| Step 1: Real-time data collection and transmission | Control nodes report valve status and flow meter data hourly via wired RS485 bus; cellular link between central computer and cloud platform |
| Step 2: Data storage and processing | Irrigation analytics and scheduling performed in cloud and transmitted to central computer; cloud platform aggregates and cleans flow meter and valve data for analysis |
| Step 3: Predictive modeling and irrigation scheduling | Water delivery optimized based on yield and water efficiency objectives; irrigation amounts calculated from satellite NDVI data and reference evapotranspiration; management zones delineated based on historical yield data and NDVI |
| Step 4: Application of insights | Solenoid valves in control nodes directly controlled by central computer commands; weekly irrigation scheduling adapted based on latest satellite imagery |
| System security, robustness, and monitoring | Redundant power and communication lines between control nodes; solar-powered control nodes and backup batteries for continuous operation |
| Cost and ease of use | Costs about USD 5000/hectare, with an estimated 2.5 years ROI for wine grapes; 1.6–2.5 year payback estimated for various high-value crops; optimum control resolution of 30 m to balance costs and benefits |
| Benefits and limitations | % average increase in water use efficiency and 26% yield increase over 2 years; significantly improved yield uniformity; fully automated system with minimal human input; high upfront costs and technical complexity as barriers to adoption |
| Aspect | Details |
|---|---|
| Step 1: Real-time data collection and transmission | Water level and flow data collected every 10 min; sensor data wirelessly transmitted to Gateway, uploaded to cloud via cellular |
| Step 2: Data storage and processing | Local control by FarmConnect Gateway; cloud-based software for data visualization and gate control parameter configuration; FarmConnect Gateway filters and aggregates raw sensor data before cloud upload |
| Step 3: Predictive modeling and irrigation scheduling | Maintain target water levels in paddies by automatically actuating gates; performance assessed in water use efficiency and maintenance of constant flooding |
| Step 4: Application of insights | BayDrive gates automatically control flow based on water level feedback from sensors; real-time water level monitoring used for closed-loop control of gates |
| System security, robustness, and monitoring | Sensors and gates connected to Gateway for centralized status monitoring; failure prevention measures implemented, but SMS alerts not explicitly mentioned; powered sensors and Gateway for reliable operation, but fully off-grid capability not specified in the paper |
| Cost and ease of use | Cost of EUR 638–689 per hectare suitable for farmers; software and gate control settings need to be tailored to traditional rice irrigation practices; conduct training to help farmers select appropriate target water levels |
| Benefits and limitations | Drastically reduces time spent by workers controlling gates and water levels; automatic system successfully maintains stable water levels; no significant reduction in water consumption or yield increase; growers tend to set higher than necessary target water levels |
Disclaimer/Publisher’s Note: The statements, opinions and data contained in all publications are solely those of the individual author(s) and contributor(s) and not of MDPI and/or the editor(s). MDPI and/or the editor(s) disclaim responsibility for any injury to people or property resulting from any ideas, methods, instructions or products referred to in the content. |
© 2024 by the authors. Licensee MDPI, Basel, Switzerland. This article is an open access article distributed under the terms and conditions of the Creative Commons Attribution (CC BY) license (https://creativecommons.org/licenses/by/4.0/).
Share and Cite
Nsoh, B.; Katimbo, A.; Guo, H.; Heeren, D.M.; Nakabuye, H.N.; Qiao, X.; Ge, Y.; Rudnick, D.R.; Wanyama, J.; Bwambale, E.; et al. Internet of Things-Based Automated Solutions Utilizing Machine Learning for Smart and Real-Time Irrigation Management: A Review. Sensors 2024, 24, 7480. https://doi.org/10.3390/s24237480
Nsoh B, Katimbo A, Guo H, Heeren DM, Nakabuye HN, Qiao X, Ge Y, Rudnick DR, Wanyama J, Bwambale E, et al. Internet of Things-Based Automated Solutions Utilizing Machine Learning for Smart and Real-Time Irrigation Management: A Review. Sensors. 2024; 24(23):7480. https://doi.org/10.3390/s24237480
Chicago/Turabian StyleNsoh, Bryan, Abia Katimbo, Hongzhi Guo, Derek M. Heeren, Hope Njuki Nakabuye, Xin Qiao, Yufeng Ge, Daran R. Rudnick, Joshua Wanyama, Erion Bwambale, and et al. 2024. "Internet of Things-Based Automated Solutions Utilizing Machine Learning for Smart and Real-Time Irrigation Management: A Review" Sensors 24, no. 23: 7480. https://doi.org/10.3390/s24237480
APA StyleNsoh, B., Katimbo, A., Guo, H., Heeren, D. M., Nakabuye, H. N., Qiao, X., Ge, Y., Rudnick, D. R., Wanyama, J., Bwambale, E., & Kiraga, S. (2024). Internet of Things-Based Automated Solutions Utilizing Machine Learning for Smart and Real-Time Irrigation Management: A Review. Sensors, 24(23), 7480. https://doi.org/10.3390/s24237480

