Health Community 4.0: An Innovative Multidisciplinary Solution for Tailored Healthcare Assistance Management
Abstract
1. Introduction
1.1. Background and Motivation
1.2. Our Contribution
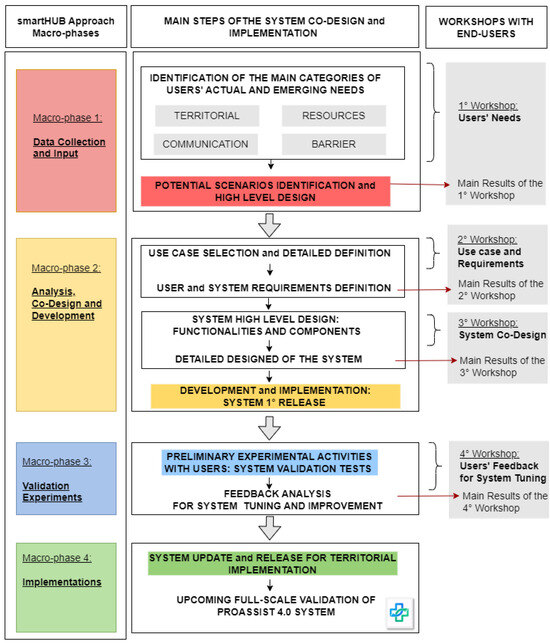
2. The smartHUB Approach: An Innovative Multidisciplinary Systemic Methodology
- -
- Macro-phase 1: Data Collection and Input;
- -
- Macro-phase 2: Analysis, Co-Design, and Development;
- -
- Macro-phase 3: Validation Experiments;
- -
- Macro-phase 4: Implementation.
2.1. Macro-Phase 1: Data Collection and Input
2.2. Macro-Phase 2: Analysis, Co-Design, and Development
2.3. Macro-Phase 3: Validation Experiments
2.4. Macro-Phase 4: Implementations
2.5. The smartHUB Approach in the Healthcare Assistance Management Framework
3. The Co-Designed PROASSIST System: From Users’ Needs to System Implementation
3.1. Application Context: Nursing Home Assistance
3.2. Users’ Needs: Identification and Classification
- Territorial needs;
- Resource needs;
- Communication needs;
- Barrier needs.
3.2.1. Territorial Needs
3.2.2. Resource Needs
3.2.3. Communication Needs
3.2.4. Barrier Needs
3.3. Selected Use Case for System Implementation: Data Gathering, Sharing, and Planning
- Collection of medical data for remote health monitoring, including data sharing among healthcare professionals and support through a virtual coach;
- Collaboration among FCNs to efficiently manage patients in accordance with the geographical proximity of the healthcare professional to the patient and traffic conditions in urban areas;
- A multilingual video interpretation service to facilitate communication between patients and healthcare providers from different cultural backgrounds.
4. PROASSIST 4.0 System Architecture Overview
- Web front-end;
- Web back-end;
- A mobile application (IOS and Android);
5. PROASSIST 4.0 App
5.1. Macro-Functionalities
- Profile creation and management: the app allows the creation and management of users’ profiles, currently limited to patients and nurses, with future expansions planned to include other healthcare professionals.
- Health data acquisition and visualization: users can input and view various health data, including vital signs and medical reports, with both nurses and patients able to monitor this information through textual and graphical formats.
- Communication: the app facilitates one-way communication from nurses to patients, with plans for future updates to support two-way interactions.
- Information and training: a “Resources” section offers video tutorials and technical support, ensuring users are well-informed about both the app’s usage and health-related topics.
5.2. Profiles and Related Functionalities
5.2.1. Patient Self-Monitoring
5.2.2. Professional Monitoring
5.2.3. Patient Care Planning
6. Experimental Activities
- Preliminary results for system tuning;
- Upcoming large-scale validation of the PROASSIST 4.0 system;
- Future validation of patient care planning functionality.
6.1. Preliminary Results for System Tuning
6.2. Upcoming Large-Scale Validation of PROASSIST 4.0 System
- To assess acceptability and usability of the PROASSIST 4.0 app in a real-life operational context that involves patients receiving community care services and home-visit nurses;
- To analyze the feedback collected from patients in order to refine the basic functionalities and enhance usability of the app, thereby increasing acceptability among end-users.
- Sociodemographic characteristics of app users;
- Digital literacy of app users, to evaluate their level of knowledge about the use of smartphone and tablet in daily life;
- App functionality, evaluated through technical indicators specifically developed to assess specific features of the application, such as data collection, health monitoring, and data visualization.
6.3. Future Validation of Patient Care Planning Functionality
7. Discussion and Challenges
7.1. Strengths and Impact of Our System
7.2. Challenges and Barriers to Adoption
7.3. Ethical Implications
8. Conclusions and Future Work
Author Contributions
Funding
Institutional Review Board Statement
Informed Consent Statement
Data Availability Statement
Acknowledgments
Conflicts of Interest
References
- Schmidt, S.; Hemmestad, L.; MacDonald, C.; Langberg, H.; Valentiner, L. Motivation and barriers to maintaining lifestyle changes in patients with type 2 diabetes after an intensive lifestyle intervention (the U-TURN trial): A longitudinal qualitative study. Int. J. Environ. Res. Public Health 2020, 17, 7454. [Google Scholar] [CrossRef] [PubMed]
- Roche, P.; Shimmin, C.; Hickes, S.; Khan, M.; Sherzoi, O.; Wicklund, E.; Lavoie, J.G.; Hardie, S.; Wittmeier, K.D.; Sibley, K.M. Valuing All Voices: Refining a trauma-informed, intersectional and critical reflexive framework for patient engagement in health research using a qualitative descriptive approach. Res. Involv. Engagem. 2020, 6, 1–13. [Google Scholar] [CrossRef] [PubMed]
- Islam, S.; Joseph, O.; Chaudry, A.; Forde, D.; Keane, A.; Wilson, C.; Begum, N.; Parsons, S.; Grey, T.; Holmes, L.; et al. “We are not hard to reach, but we may find it hard to trust” … Involving and engaging ‘seldom listened to’ community voices in clinical translational health research: A social innovation approach. Res. Involv. Engagem. 2021, 7, 46. [Google Scholar] [CrossRef] [PubMed]
- Wesson, D.; Kitzman, H. How academic health systems can achieve population health in vulnerable populations through value-based care: The critical importance of establishing trusted agency. Acad. Med. 2018, 93, 839–842. [Google Scholar] [CrossRef] [PubMed]
- Meskó, B.; Drobni, Z.; Bényei, E.; Gergely, B.; Győrffy, Z. Digital health is a cultural transformation of traditional healthcare. Mhealth 2017, 3, 38. [Google Scholar] [CrossRef]
- Kang, C.; Yang, S.; Yuan, J.; Xu, L.; Zhao, X.; Yang, J. Patients with chronic illness urgently need integrated physical and psychological care during the COVID-19 outbreak. Asian J. Psychiatry 2020, 51, 102081. [Google Scholar] [CrossRef]
- Day, C. Challenging Assumptions: A perspective on the process of generating and managing change. Adv. Pract. Beds. 2004, 1, 26–29. [Google Scholar]
- Leatherman, S.; Sutherland, K. The Quest for Quality: Refining the NHS Reforms; Nuffield Trust: London, UK, 2008. [Google Scholar]
- de Silva, D. What’s Getting in the Way? Barriers to Improvement in the NHS; The Health Foundation: London, UK, 2015. [Google Scholar]
- McDermott, A.; Hamel, L.; Steel, D.; Flood, P.; McKee, L. Hybrid Health Care Governance for Improvement? Combining Top-Down and Bottom-Up Approaches to Public Sector Regulation. Public Adm. 2015, 93, 324–344. [Google Scholar] [CrossRef]
- Ogunlayi, F.; Britton, P. Achieving a ‘top-down’ change agenda by driving and supporting a collaborative ‘bottom-up’process: Case study of a large-scale enhanced recovery programme. BMJ Open Qual. 2017, 6, e000008. [Google Scholar] [CrossRef]
- Austin, J.; Drossaert, C.; van Dijk, J.; Sanderman, R.; Børøsund, E.; Mirkovic, J.; Schotanus-Dijkstra, M.; Peeters, N.J.; Van’t Klooster, J.W.; Schroevers, M.J.; et al. Integrating Top-down and Bottom-up Requirements in eHealth Development: The Case of a Mobile Self-compassion Intervention for People With Newly Diagnosed Cancer. JMIR Cancer 2022, 8, e37502. [Google Scholar] [CrossRef]
- Evangelista, L.; Moser, D.; Lee, J.; Moore, A.; Ghasemzadeh, H.; Sarrafzadeh, M.; Mangione, C.M. Examining Older Adults’ Perceptions of Usability and Acceptability of Remote Monitoring Systems to Manage Chronic Heart Failure. Gerontol. Geriatr. Med. 2015, 1, 2333721415618050. [Google Scholar] [CrossRef] [PubMed]
- Hochstenbach, L.; Courtens, A.; Zwakhalen, S.; Vermeulen, J.; van Kleef, M.; de Witte, L.P. Co-creative development of an eHealth nursing intervention: Self-management support for outpatients with cancer pain. Appl. Nurs. Res. 2017, 36, 1–8. [Google Scholar] [CrossRef]
- Jones, W.; Drake, C.; Mack, D.; Reeder, B.; Trautner, B.; Wald, H.L. Developing Mobile Clinical Decision Support for Nursing Home Staff Assessment of Urinary Tract Infection using Goal-Directed Design. Appl. Clin. Inf. 2017, 8, 632–650. [Google Scholar] [CrossRef] [PubMed]
- Calvillo-Arbizu, J.; Roa-Romero, L.; Estudillo-Valderrama, M.; Salgueira-Lazo, M.; González-Cabrera, F.; Marrero-Robayna, S.; López-de-la-Manzana, V.; Román-Martínez, I. User-centred design for developing e-Health system for renal patients at home (AppNephro). Int. J. Med. Inf. 2019, 125, 47–54. [Google Scholar] [CrossRef] [PubMed]
- Esteves, M.; Esteves, M.; Abelha, A.; Machado, J. A Proof of Concept of a Mobile Health Application to Support Professionals in a Portuguese Nursing Home. Sensors 2019, 19, 3951. [Google Scholar] [CrossRef] [PubMed]
- Vandenberk, T.; Storms, V.; Lanssens, D.; De Cannière, H.; Smeets, C.; Thijs, I.M.; Batool, T.; Vanrompay, Y.; Vandervoort, P.M.; Grieten, L. A Vendor-Independent Mobile Health Monitoring Platform for Digital Health Studies: Development and Usability Study. JMIR Mhealth Uhealth 2019, 7, e12586. [Google Scholar] [CrossRef] [PubMed]
- Agnieszka, M.; Namrita, G. Application of a bottom-up approach to reduce healthcare disparity between the urban and rural areas. J. Med. Sci. 2021, 90, e568. [Google Scholar] [CrossRef]
- Sun, K.; Goodfellow, H.; Konstantara, E.; Hill, A.; Lennard, D.; Lloyd-Dehler, E.; Mughal, M.; Pritchard-Jones, K.; Robson, C.; Murray, E. The multidisciplinary, theory-based co-design of a new digital health intervention supporting the care of oesophageal cancer patients. Digit. Health 2021, 7, 20552076211038410. [Google Scholar] [CrossRef]
- Bours, S.; Wanzenböck, I.; Frenken, K. Small wins for grand challenges. A bottom-up governance approach to regional innovation policy. Eur. Plan. Stud. 2022, 30, 2245–2272. [Google Scholar] [CrossRef]
- Wilde, M.; Garvin, S. A concept analysis of self-monitoring. J. Adv. Nurs. 2007, 57, 339–530. [Google Scholar] [CrossRef]
- Venkatesh, V.; Morris, M.; Davis, G.; Davis, F. User Acceptance of Information Technology: Toward a Unified View. MIS Q. 2003, 27, 425–478. [Google Scholar] [CrossRef]
- Barchielli, C.; Marullo, C.; Bonciani, M.; Vainieri, M. Nurses and the acceptance of innovations in technology-intensive contexts: The need for tailored management strategies. BMC Health Serv. Res. 2021, 21, 639. [Google Scholar] [CrossRef] [PubMed]
- Abril-Jiménez, P.; Merino-Barbancho, B.; Fico, G.; Martín Guirado, J.; Vera-Muñoz, C.; Mallo, I.; Lombroni, I.; Cabrera Umpierrez, M.F.; Arredondo Waldmeyer, M.T. Evaluating IoT-Based Services to Support Patient Empowerment in Digital Home Hospitalization Services. Sensors 2023, 23, 1744. [Google Scholar] [CrossRef] [PubMed]
- Anik, F.; Sakib, N.; Shahriar, H.; Xie, Y.; Nahiyan, H.; Ahamed, S.I. Unraveling a blockchain-based framework towards patient empowerment: A scoping review envisioning future smart health technologies. Smart Health 2023, 29, 100401. [Google Scholar] [CrossRef]
- Mahawan, T.; Luckett, T.; Mielgo, I.; Pornputtapong, N.; Caamaño Gutiérrez, E. Harnessing Predictive Power: Exploring the Crucial Role of Machine Learning in Early Disease Detection. JURIHUM J. Inov. Dan Hum. 2023, 1, 302–315. [Google Scholar] [CrossRef]
- Alowais, S.; Alghamdi, S.; Alsuhebany, N.; Alqahtani, T.; Alshaya, A.; Almohareb, S.N.; Aldairem, A.; Alrashed, M.; Bin Saleh, K.; Badreldin, H.A.; et al. Revolutionizing healthcare: The role of artificial intelligence in clinical practice. BMC Med. Educ. 2023, 23, 689. [Google Scholar] [CrossRef]
- François, J.; Audrain-Pontevia, A.; Menvielle, L.; Chevalier, N. Empowering health care consumers in the era of internet of things. Int. J. Consum. Stud. 2023, 47, 1060–1075. [Google Scholar] [CrossRef]
- Keys, R.; Marshall, P.; Stuart, G.; O’Kane, A. “I think it saved me. I think it saved my heart”: The Complex Journey from Self-Tracking with Wearables to Diagnosis. In Proceedings of the CHI Conference on Human Factors in Computing Systems, Honolulu, HI, USA, 11–16 May 2024; pp. 1–15. [Google Scholar]
- Jayousi, S.; Barchielli, C.; Alaimo, M.; Guarducci, S.; Caputo, S.; Paffetti, M.; Zoppi, P.; Mucchi, L. Improving Community Healthcare Assistance Through an Innovative and Multidisciplinary Systemic Approach. In Proceedings of the 18th International Symposium on Medical Information and Communication Technology (ISMICT), London, UK, 15–17 May 2024. [Google Scholar]
- Jayousi, S.; Barchielli, C.; Alaimo, M.; Caputo, S.; Paffetti, M.; Zoppi, P.; Mucchi, L. ICT in Nursing and Patient Healthcare Management: Scoping Review and Case Studies. Sensors 2024, 24, 3129. [Google Scholar] [CrossRef]
- Li, J.; Carayon, P. Health Care 4.0: A vision for smart and connected health care. IISE Trans. Healthc. Syst. Eng. 2021, 11, 171–180. [Google Scholar] [CrossRef]
- Brooke, J. SUS: A “Quick and Dirty” Usability Scale; Usability Evaluation in Industry; Jordan, P.W., Thomas, B., McClelland, I.L., Weerdmeester, B., Eds.; Taylor & Francis: Abingdon, UK, 1996; pp. 189–194. [Google Scholar]
- Bangor, A.; Kortum, P.; Miller, J. An empirical evaluation of the system usability scale. Int. J. Hum.-Comput. Stud. 2008, 24, 574–594. [Google Scholar] [CrossRef]
- Rodrigues, J.; Pedro, L.; Vardasca, T.; de la Torre-Díez, I.; Martins, H. Mobile health platform for pressure ulcer monitoring with electronic health record integration. Health Inform. J. 2013, 19, 300–311. [Google Scholar] [CrossRef] [PubMed]
- Cancela, J.; Villanueva Mascato, S.; Gatsios, D.; Rigas, G.; Marcante, A.; Gentile, G.; Biundo, R.; Giglio, M.; Chondrogiorgi, M.; Vilzmann, R.; et al. Monitoring of motor and non-motor symptoms of Parkinson’s disease through a mHealth platform. In Proceedings of the 2016 38th Annual International Conference of the IEEE Engineering in Medicine and Biology Society (EMBC), Orlando, FL, USA, 16–20 August 2016; pp. 663–666. [Google Scholar] [CrossRef]
- Chávez, A.; Borrego, G.; Gutierrez-Garcia, J.; Rodríguez, L. Design and evaluation of a mobile application for monitoring patients with Alzheimer’s disease: A day center case study. Int. J. Med. Inf. 2019, 131, 103972. [Google Scholar] [CrossRef] [PubMed]
- Anderson, K.; Burford, O.; Emmerton, L. Mobile health apps to facilitate self-care: A qualitative study of user experiences. PLoS ONE 2016, 11, e0156164. [Google Scholar] [CrossRef] [PubMed]
- Peng, W.; Kanthawala, S.; Yuan, S.; Hussain, S. A qualitative study of user perceptions of mobile health apps. BMC Public Health 2016, 16, 1158. [Google Scholar] [CrossRef] [PubMed]
- Ebnali, M.; Shah, M.; Mazloumi, A. How mHealth apps with higher usability effects on patients with breast cancer? In Proceedings of the 2019 International Symposium on Human Factors and Ergonomics in Health Care, Chicago, IL, USA, 24–27 March 2019; Volume 8, pp. 81–84. [Google Scholar]
- Feng, L.; Wei, W. An empirical study on user experience evaluation and identification of critical UX issues. Sustainability 2019, 11, 2432. [Google Scholar] [CrossRef]
- Lluch, M. Healthcare professionals’ organisational barriers to health information technologies—A literature review. Int. J. Med. Inform. 2011, 80, 849–862. [Google Scholar] [CrossRef]
- Majumder, S.; Mondal, T.; Deen, M. Wearable Sensors for Remote Health Monitoring. Sensors 2017, 17, 130. [Google Scholar] [CrossRef]
- Davenport, T.; Kalakota, R. The potential for artificial intelligence in healthcare. Future Health J. 2019, 6, 94–98. [Google Scholar] [CrossRef]









| Features | Description | Status |
|---|---|---|
| Voice data entry | A feature enabling both patients and nurses to input health data via voice commands has the potential to significantly increase app usability and streamline healthcare processes, offering a more user-friendly and efficient tool for managing health information. | Implemented |
| Technical support | Support resources represent a robust support framework designed to facilitate the effective use of the app. This includes a comprehensive FAQ section, organized separately for patients and nurses, addressing topics such as app functionalities, security and privacy, as well as measurements and check-ups. Additionally, a virtual assistant, accessible through a chatbot, provides real-time guidance and direct contact with support personnel, ensuring users receive immediate help and can navigate the app efficiently. | Implemented |
| Resources | Video tutorials on app usage and health measurement management are provided to assist users in effectively utilizing the system. Many of these resources are tailored specifically for both nurses and patients, ensuring that the information is relevant and targeted. | Implemented |
| In-app questionnaire | Users have highlighted the advantage of an in-app questionnaire over completing a manual form. With options for voice input, this anonymous questionnaire evaluates app usability and functionality, offering valuable insights into user experience and areas for improvement. | Implemented |
| Nurse-to-nurse patient transfer | Currently, nurses can modify only the health records of their assigned patients. This feature would enable the Nursing Coordinator to grant real-time temporary access to other patients’ records, allowing nurses to intervene when the assigned nurse is temporarily unavailable. It would also enhance collaboration among FCNs, particularly for real-time teleconsultations. | Planned |
| Offline use | This feature aims to ensure service efficiency and continuity of care even in areas with no network coverage. Users will have the capability to download patient data and historical records before a home visit. Data entered offline will be synchronized with the central system once network connectivity is restored, and all patient data will be subsequently removed from the device. | Planned |
| System integration and interprofessional communication | A key feature requested by users is the integration of the system with existing management platforms, and the communication and data sharing among all healthcare professionals involved in patient care. This would ensure a more comprehensive and collaborative approach to managing patient health. | Planned |
| Multilingual accessibility | By implementing a multilingual interface, the system aims to enhance accessibility and inclusivity for individuals from diverse linguistic backgrounds, thereby improving overall patient experience and optimizing the delivery of healthcare services. | Planned |
Disclaimer/Publisher’s Note: The statements, opinions and data contained in all publications are solely those of the individual author(s) and contributor(s) and not of MDPI and/or the editor(s). MDPI and/or the editor(s) disclaim responsibility for any injury to people or property resulting from any ideas, methods, instructions or products referred to in the content. |
© 2024 by the authors. Licensee MDPI, Basel, Switzerland. This article is an open access article distributed under the terms and conditions of the Creative Commons Attribution (CC BY) license (https://creativecommons.org/licenses/by/4.0/).
Share and Cite
Jayousi, S.; Barchielli, C.; Alaimo, M.; Guarducci, S.; Caputo, S.; Paffetti, M.; Zoppi, P.; Mucchi, L. Health Community 4.0: An Innovative Multidisciplinary Solution for Tailored Healthcare Assistance Management. Sensors 2024, 24, 6059. https://doi.org/10.3390/s24186059
Jayousi S, Barchielli C, Alaimo M, Guarducci S, Caputo S, Paffetti M, Zoppi P, Mucchi L. Health Community 4.0: An Innovative Multidisciplinary Solution for Tailored Healthcare Assistance Management. Sensors. 2024; 24(18):6059. https://doi.org/10.3390/s24186059
Chicago/Turabian StyleJayousi, Sara, Chiara Barchielli, Marco Alaimo, Sara Guarducci, Stefano Caputo, Marzia Paffetti, Paolo Zoppi, and Lorenzo Mucchi. 2024. "Health Community 4.0: An Innovative Multidisciplinary Solution for Tailored Healthcare Assistance Management" Sensors 24, no. 18: 6059. https://doi.org/10.3390/s24186059
APA StyleJayousi, S., Barchielli, C., Alaimo, M., Guarducci, S., Caputo, S., Paffetti, M., Zoppi, P., & Mucchi, L. (2024). Health Community 4.0: An Innovative Multidisciplinary Solution for Tailored Healthcare Assistance Management. Sensors, 24(18), 6059. https://doi.org/10.3390/s24186059

