Differentially Private Client Selection and Resource Allocation in Federated Learning for Medical Applications Using Graph Neural Networks
Abstract
1. Introduction
2. Related Work
2.1. Client Selection and Resource Allocation in Federated Learning
2.2. Graph Neural Networks for Client Selection and Resource Allocation
2.3. Differential Privacy in Federated Learning
3. System Model
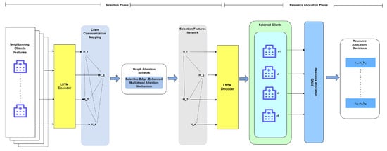
4. Graph Neural Networks for Differentially Private Client Selection and Resource Allocation
4.1. Encoder
4.2. Selection Features Network
4.3. Decoder
5. Results
- the same for every client with
- different among the client population with values in the interval , following a uniform distribution.
- i.
- DP-FedAvg (differentially private federated averaging) [55] was selected, due to its foundational role in FL with differential privacy, serving as a standard benchmark for comparisons.
- ii.
- FL-PATE (private aggregation of teacher ensembles for federated learning) [56] offers an innovative approach by ensuring privacy through aggregating teacher model outputs. This method differs from DP-FedAvg and is particularly suited for scenarios requiring stringent privacy guarantees.
- iii.
- D2P-Fed [57] was chosen for its recent advancements, integrating advanced mechanisms for privacy-preserving client selection and update aggregation.
6. Discussion
7. Conclusions
Author Contributions
Funding
Data Availability Statement
Conflicts of Interest
References
- Kairouz, P.; McMahan, H.B.; Avent, B.; Bellet, A.; Bennis, M.; Bhagoji, A.N.; Bonawitz, K.; Charles, Z.; Cormode, G.; Cummings, R.; et al. Advances and open problems in federated learning. Found. Trends Mach. Learn. 2021, 14, 1–210. [Google Scholar] [CrossRef]
- Soltani, B.; Zhou, Y.; Haghighi, V.; Lui, J.C.S. A Survey of Federated Evaluation in Federated Learning. In Proceedings of the Thirty-Second International Joint Conference on Artificial Intelligence, IJCAI-23, Macao, 19–25 August 2023; pp. 6769–6777. [Google Scholar] [CrossRef]
- Wen, J.; Zhang, Z.; Lan, Y.; Cui, Z.; Cai, J.; Zhang, W. A survey on federated learning: Challenges and applications. Int. J. Mach. Learn. Cybern. 2023, 14, 513–535. [Google Scholar] [CrossRef]
- Nguyen, D.C.; Pham, Q.V.; Pathirana, P.N.; Ding, M.; Seneviratne, A.; Lin, Z.; Dobre, O.; Hwang, W.J. Federated learning for smart healthcare: A survey. ACM Comput. Surv. (CSUR) 2022, 55, 60. [Google Scholar] [CrossRef]
- Rieke, N.; Hancox, J.; Li, W.; Milletari, F.; Roth, H.R.; Albarqouni, S.; Bakas, S.; Galtier, M.N.; Landman, B.A.; Maier-Hein, K.; et al. The future of digital health with federated learning. NPJ Digit. Med. 2020, 3, 119. [Google Scholar] [CrossRef]
- Sachin, D.; Annappa, B.; Hegde, S.; Abhijit, C.S.; Ambesange, S. FedCure: A Heterogeneity-Aware Personalized Federated Learning Framework for Intelligent Healthcare Applications in IoMT Environments. IEEE Access 2024, 12, 15867–15883. [Google Scholar] [CrossRef]
- Dayan, I.; Roth, H.R.; Zhong, A.; Harouni, A.; Gentili, A.; Abidin, A.Z.; Liu, A.; Costa, A.B.; Wood, B.J.; Tsai, C.S.; et al. Federated learning for predicting clinical outcomes in patients with COVID-19. Nat. Med. 2021, 27, 1735–1743. [Google Scholar] [CrossRef]
- Cao, X.; Başar, T.; Diggavi, S.; Eldar, Y.C.; Letaief, K.B.; Poor, H.V.; Zhang, J. Communication-Efficient Distributed Learning: An Overview. IEEE J. Sel. Areas Commun. 2023, 41, 851–873. [Google Scholar] [CrossRef]
- Mao, W.; Lu, X.; Jiang, Y.; Zheng, H. Joint Client Selection and Bandwidth Allocation of Wireless Federated Learning by Deep Reinforcement Learning. IEEE Trans. Serv. Comput. 2024, 17, 336–348. [Google Scholar] [CrossRef]
- Ouadrhiri, A.E.; Abdelhadi, A. Differential Privacy for Deep and Federated Learning: A Survey. IEEE Access 2022, 10, 22359–22380. [Google Scholar] [CrossRef]
- Qi, P.; Chiaro, D.; Guzzo, A.; Ianni, M.; Fortino, G.; Piccialli, F. Model aggregation techniques in federated learning: A comprehensive survey. Future Gener. Comput. Syst. 2024, 150, 272–293. [Google Scholar] [CrossRef]
- Kalra, S.; Wen, J.; Cresswell, J.C.; Volkovs, M.; Tizhoosh, H.R. Decentralized federated learning through proxy model sharing. Nat. Commun. 2023, 14, 2899. [Google Scholar] [CrossRef]
- Fu, L.; Zhang, H.; Gao, G.; Zhang, M.; Liu, X. Client selection in federated learning: Principles, challenges, and opportunities. IEEE Internet Things J. 2023, 10, 21811–21819. [Google Scholar] [CrossRef]
- Lyu, L.; Yu, H.; Ma, X.; Chen, C.; Sun, L.; Zhao, J.; Yang, Q.; Yu, P.S. Privacy and Robustness in Federated Learning: Attacks and Defenses. IEEE Trans. Neural Netw. Learn. Syst. 2022, 35, 8726–8746. [Google Scholar] [CrossRef]
- Hu, R.; Guo, Y.; Gong, Y. Federated learning with sparsified model perturbation: Improving accuracy under client-level differential privacy. IEEE Trans. Mob. Comput. 2023, 23, 8242–8255. [Google Scholar] [CrossRef]
- Baek, C.; Kim, S.; Nam, D.; Park, J. Enhancing Differential Privacy for Federated Learning at Scale. IEEE Access 2021, 9, 148090–148103. [Google Scholar] [CrossRef]
- Dyda, A.; Purcell, M.; Curtis, S.; Field, E.; Pillai, P.; Ricardo, K.; Weng, H.; Moore, J.C.; Hewett, M.; Williams, G.; et al. Differential privacy for public health data: An innovative tool to optimize information sharing while protecting data confidentiality. Patterns 2021, 2, 100366. [Google Scholar] [CrossRef]
- Mothukuri, V.; Parizi, R.M.; Pouriyeh, S.; Huang, Y.; Dehghantanha, A.; Srivastava, G. A survey on security and privacy of federated learning. Future Gener. Comput. Syst. 2021, 115, 619–640. [Google Scholar] [CrossRef]
- Williamson, S.M.; Prybutok, V. Balancing Privacy and Progress: A Review of Privacy Challenges, Systemic Oversight, and Patient Perceptions in AI-Driven Healthcare. Appl. Sci. 2024, 14, 675. [Google Scholar] [CrossRef]
- Liu, R.; Xing, P.; Deng, Z.; Li, A.; Guan, C.; Yu, H. Federated Graph Neural Networks: Overview, Techniques, and Challenges. IEEE Trans. Neural Netw. Learn. Syst. 2024; early access. [Google Scholar] [CrossRef]
- Yang, C.; Lin, Y.; Liu, Z.; Sun, M. Graph Representation Learning. In Representation Learning for Natural Language Processing; Springer Nature: Singapore, 2023; pp. 169–210. [Google Scholar] [CrossRef]
- Zhang, H.F.; Zhang, F.; Wang, H.; Ma, C.; Zhu, P.C. A novel privacy-preserving graph convolutional network via secure matrix multiplication. Inf. Sci. 2024, 657, 119897. [Google Scholar] [CrossRef]
- Zhang, L.; Liu, P.; Gulla, J.A. Recommending on graphs: A comprehensive review from a data perspective. User Model.-User-Adapt. Interact. 2023, 33, 803–888. [Google Scholar] [CrossRef]
- Sajadmanesh, S.; Gatica-Perez, D. Progap: Progressive graph neural networks with differential privacy guarantees. In Proceedings of the 17th ACM International Conference on Web Search and Data Mining, Merida, Mexico, 4–8 March 2024; pp. 596–605. [Google Scholar]
- Veličković, P.; Cucurull, G.; Casanova, A.; Romero, A.; Lio, P.; Bengio, Y. Graph attention networks. arXiv 2017, arXiv:1710.10903. [Google Scholar] [CrossRef]
- Messinis, S.C.; Protonotarios, N.E.; Arapidis, E.; Doulamis, N. Client Selection and Resource Allocation via Graph Neural Networks for Efficient Federated Learning in Healthcare Environments. In Proceedings of the17th International Conference on PErvasive Technologies Related to Assistive Environments, Crete, Greece, 26–28 June 2024; pp. 606–612. [Google Scholar]
- Abdelmoniem, A.M.; Sahu, A.N.; Canini, M.; Fahmy, S.A. REFL: Resource-Efficient Federated Learning. In Proceedings of the Eighteenth European Conference on Computer Systems, EuroSys ’23, Rome, Italy, 8–12 May 2023; pp. 215–232. [Google Scholar] [CrossRef]
- Nikolaidis, F.; Symeonides, M.; Trihinas, D. Towards Efficient Resource Allocation for Federated Learning in Virtualized Managed Environments. Future Internet 2023, 15, 261. [Google Scholar] [CrossRef]
- Lin, Z.; Zhu, G.; Deng, Y.; Chen, X.; Gao, Y.; Huang, K.; Fang, Y. Efficient parallel split learning over resource-constrained wireless edge networks. IEEE Trans. Mob. Comput. 2024; early access. [Google Scholar]
- Chen, M.; Yang, Z.; Saad, W.; Yin, C.; Poor, H.V.; Cui, S. A Joint Learning and Communications Framework for Federated Learning Over Wireless Networks. IEEE Trans. Wirel. Commun. 2021, 20, 269–283. [Google Scholar] [CrossRef]
- Chen, Z.; Li, J.; Shen, C. Personalized Federated Learning with Attention-based Client Selection. arXiv 2023, arXiv:2312.15148. [Google Scholar]
- Panigrahi, M.; Bharti, S.; Sharma, A. FedDCS: A distributed client selection framework for cross device federated learning. Future Gener. Comput. Syst. 2023, 144, 24–36. [Google Scholar] [CrossRef]
- Chen, C.; Chiang, Y.H.; Lin, H.; Lui, J.C.; Ji, Y. Joint Client Selection and Receive Beamforming for Over-the-Air Federated Learning With Energy Harvesting. IEEE Open J. Commun. Soc. 2023, 4, 1127–1140. [Google Scholar] [CrossRef]
- Yan, G.; Wang, H.; Yuan, X.; Li, J. Criticalfl: A critical learning periods augmented client selection framework for efficient federated learning. In Proceedings of the 29th ACM SIGKDD Conference on Knowledge Discovery and Data Mining, Long Beach, CA, USA, 6–10 August 2023; pp. 2898–2907. [Google Scholar]
- Gong, S.; Xing, K.; Cichocki, A.; Li, J. Deep Learning in EEG: Advance of the Last Ten-Year Critical Period. IEEE Trans. Cogn. Dev. Syst. 2022, 14, 348–365. [Google Scholar] [CrossRef]
- Gu, Y.; She, C.; Quan, Z.; Qiu, C.; Xu, X. Graph neural networks for distributed power allocation in wireless networks: Aggregation over-the-air. IEEE Trans. Wirel. Commun. 2023, 22, 7551–7564. [Google Scholar] [CrossRef]
- Hao, X.; Yeoh, P.L.; Liu, Y.; She, C.; Vucetic, B.; Li, Y. Graph Neural Network-Based Bandwidth Allocation for Secure Wireless Communications. In Proceedings of the 2023 IEEE International Conference on Communications Workshops (ICC Workshops), Rome, Italy, 28 May–1 June 2023; pp. 332–337. [Google Scholar] [CrossRef]
- Meng, C.; Tang, M.; Setayesh, M.; Wong, V.W. GNN-Based Neighbor Selection and Resource Allocation for Decentralized Federated Learning. In Proceedings of the GLOBECOM 2023—2023 IEEE Global Communications Conference, Kuala Lumpur, Malaysia, 4–8 December 2023; pp. 1223–1228. [Google Scholar] [CrossRef]
- Li, X.; Chen, M.; Liu, Y.; Zhang, Z.; Liu, D.; Mao, S. Graph Neural Networks for Joint Communication and Sensing Optimization in Vehicular Networks. IEEE J. Sel. Areas Commun. 2023, 41, 3893–3907. [Google Scholar] [CrossRef]
- Chang, T.; Li, L.; Wu, M.; Yu, W.; Wang, X.; Xu, C. GraphCS: Graph-based client selection for heterogeneity in federated learning. J. Parallel Distrib. Comput. 2023, 177, 131–143. [Google Scholar] [CrossRef]
- Wei, K.; Li, J.; Ding, M.; Ma, C.; Su, H.; Zhang, B.; Poor, H. User-Level Privacy-Preserving Federated Learning: Analysis and Performance Optimization. IEEE Trans. Mob. Comput. 2022, 21, 3388–3401. [Google Scholar] [CrossRef]
- Wei, K.; Li, J.; Ma, C.; Ding, M.; Chen, C.; Jin, S.; Han, Z.; Poor, H.V. Low-Latency Federated Learning Over Wireless Channels With Differential Privacy. IEEE J. Sel. Areas Commun. 2022, 40, 290–307. [Google Scholar] [CrossRef]
- Eqbal Alam, S.; Shukla, D.; Rao, S. Near-optimal Differentially Private Client Selection in Federated Settings. arXiv 2023, arXiv:2310.09370. [Google Scholar] [CrossRef]
- Yuan, J.; Wang, S.; Wang, S.; Li, Y.; Ma, X.; Zhou, A.; Xu, M. Privacy as a Resource in Differentially Private Federated Learning. In Proceedings of the IEEE INFOCOM 2023—IEEE Conference on Computer Communications, New York City, NY, USA, 17–20 May 2023; pp. 1–10. [Google Scholar] [CrossRef]
- Zhang, X.; Kang, Y.; Chen, K.; Fan, L.; Yang, Q. Trading Off Privacy, Utility, and Efficiency in Federated Learning. ACM Trans. Intell. Syst. Technol. 2023, 14, 98. [Google Scholar] [CrossRef]
- Wang, S.; Huang, L.; Nie, Y.; Zhang, X.; Wang, P.; Xu, H.; Yang, W. Local Differential Private Data Aggregation for Discrete Distribution Estimation. IEEE Trans. Parallel Distrib. Syst. 2019, 30, 2046–2059. [Google Scholar] [CrossRef]
- Huang, Z.; Hu, R.; Guo, Y.; Chan-Tin, E.; Gong, Y. DP-ADMM: ADMM-Based Distributed Learning With Differential Privacy. IEEE Trans. Inf. Forensics Secur. 2020, 15, 1002–1012. [Google Scholar] [CrossRef]
- Fei, N.; Gao, Y.; Lu, Z.; Xiang, T. Z-score normalization, hubness, and few-shot learning. In Proceedings of the IEEE/CVF International Conference on Computer Vision, Montreal, QC, Canada, 10–17 October 2021; pp. 142–151. [Google Scholar]
- Cranmer, M.; Melchior, P.; Nord, B. Unsupervised resource allocation with graph neural networks. In Proceedings of the NeurIPS 2020 Workshop on Pre-Registration in Machine Learning, Virtual, 11 December 2021; pp. 272–284. [Google Scholar]
- Marcinkevičs, R.; Reis Wolfertstetter, P.; Klimiene, U.; Ozkan, E.; Chin-Cheong, K.; Paschke, A.; Zerres, J.; Denzinger, M.; Niederberger, D.; Wellmann, S.; et al. Regensburg Pediatric Appendicitis Dataset. 2023. Available online: https://zenodo.org/records/7669442 (accessed on 1 July 2024).
- Deb, S.D.; Jha, R.K. Breast UltraSound Image classification using fuzzy-rank-based ensemble network. Biomed. Signal Process. Control 2023, 85, 104871. [Google Scholar] [CrossRef]
- Burgos-Artizzu, X.P.; Coronado-Gutiérrez, D.; Valenzuela-Alcaraz, B.; Bonet-Carne, E.; Eixarch, E.; Crispi, F.; Gratacós, E. Evaluation of deep convolutional neural networks for automatic classification of common maternal fetal ultrasound planes. Sci. Rep. 2020, 10, 10200. [Google Scholar] [CrossRef]
- Marcinkevičs, R.; Reis Wolfertstetter, P.; Klimiene, U.; Chin-Cheong, K.; Paschke, A.; Zerres, J.; Denzinger, M.; Niederberger, D.; Wellmann, S.; Ozkan, E.; et al. Interpretable and intervenable ultrasonography-based machine learning models for pediatric appendicitis. Med. Image Anal. 2024, 91, 103042. [Google Scholar] [CrossRef]
- Guijas, P. P2PFL: Peer-to-Peer Federated Learning. 2024. Available online: https://github.com/pguijas/p2pfl (accessed on 1 July 2024).
- Cheng, A.; Wang, P.; Zhang, X.S.; Cheng, J. Differentially private federated learning with local regularization and sparsification. In Proceedings of the IEEE/CVF Conference on Computer Vision and Pattern Recognition, New Orleans, LA, USA, 18–24 June 2022; pp. 10122–10131. [Google Scholar]
- Pan, Y.; Ni, J.; Su, Z. FL-PATE: Differentially Private Federated Learning with Knowledge Transfer. In Proceedings of the 2021 IEEE Global Communications Conference (GLOBECOM), Madrid, Spain, 7–11 December 2021; pp. 1–6. [Google Scholar] [CrossRef]
- Wang, L.; Jia, R.; Song, D. D2P-Fed: Differentially private federated learning with efficient communication. arXiv 2020, arXiv:2006.13039. [Google Scholar]
- Amaral, L.A.N.; Scala, A.; Barthelemy, M.; Stanley, H.E. Classes of small-world networks. Proc. Natl. Acad. Sci. USA 2000, 97, 11149–11152. [Google Scholar] [CrossRef] [PubMed]
- Barabási, A.L.; Bonabeau, E. Scale-free networks. Sci. Am. 2003, 288, 50–59. [Google Scholar] [CrossRef] [PubMed]










| Datasets | Algorithms | Average Performance per Round (20 Rounds) | |||
|---|---|---|---|---|---|
| DP = 0.1 | DP = 0.5 | DP = 0.9 | DP Heterogeneity | ||
| Accuracy (Loss) | Accuracy (Loss) | Accuracy (Loss) | Accuracy (Loss) | ||
| [51] | DPS-GAT | 0.821 (0.219) | 0.826 (0.217) | 0.828 (0.216) | 0.834 (0.210) |
| DP-FedAvg | 0.817 (0.231) | 0.822 (0.225) | 0.824 (0.224) | 0.829 (1.112) | |
| FL-PATE | 0.812 (0.220) | 0.819 (0.223) | 0.821 (0.222) | 0.816 (0.245) | |
| D2P-Fed | 0.805 (0.214) | 0.816 (0.210) | 0.818 (0.209) | 0.807 (0.187) | |
| [52] | DPS-GAT | 0.810 (0.122) | 0.812 (0.111) | 0.814 (0.113) | 0.816 (0.116) |
| DP-FedAvg | 0.805 (0.129) | 0.807 (0.128) | 0.809 (0.127) | 0.802 (1.254) | |
| FL-PATE | 0.800 (0.125) | 0.802 (0.126) | 0.804 (0.125) | 0.795 (0.238) | |
| D2P-Fed | 0.795 (0.117) | 0.797 (0.113) | 0.799 (0.112) | 0.809 (0.139) | |
| Datasets | Algorithms | Total Delay (Seconds) | ||||
|---|---|---|---|---|---|---|
| 10 Clients | 20 Clients | 30 Clients | 40 Clients | 50 Clients | ||
| [51] | DPS-GAT | 0.243 | 0.291 | 0.344 | 0.390 | 0.447 |
| DP-FedAvg | 0.752 | 0.807 | 0.855 | 0.864 | 0.872 | |
| FL-PATE | 0.220 | 0.273 | 0.329 | 0.378 | 0.421 | |
| D2P-Fed | 0.236 | 0.284 | 0.332 | 0.385 | 0.431 | |
| [52] | DPS-GAT | 0.245 | 0.292 | 0.346 | 0.397 | 0.444 |
| DP-FedAvg | 0.759 | 0.809 | 0.851 | 0.862 | 0.876 | |
| FL-PATE | 0.227 | 0.274 | 0.325 | 0.377 | 0.423 | |
| D2P-Fed | 0.235 | 0.285 | 0.334 | 0.388 | 0.430 | |
Disclaimer/Publisher’s Note: The statements, opinions and data contained in all publications are solely those of the individual author(s) and contributor(s) and not of MDPI and/or the editor(s). MDPI and/or the editor(s) disclaim responsibility for any injury to people or property resulting from any ideas, methods, instructions or products referred to in the content. |
© 2024 by the authors. Licensee MDPI, Basel, Switzerland. This article is an open access article distributed under the terms and conditions of the Creative Commons Attribution (CC BY) license (https://creativecommons.org/licenses/by/4.0/).
Share and Cite
Messinis, S.C.; Protonotarios, N.E.; Doulamis, N. Differentially Private Client Selection and Resource Allocation in Federated Learning for Medical Applications Using Graph Neural Networks. Sensors 2024, 24, 5142. https://doi.org/10.3390/s24165142
Messinis SC, Protonotarios NE, Doulamis N. Differentially Private Client Selection and Resource Allocation in Federated Learning for Medical Applications Using Graph Neural Networks. Sensors. 2024; 24(16):5142. https://doi.org/10.3390/s24165142
Chicago/Turabian StyleMessinis, Sotirios C., Nicholas E. Protonotarios, and Nikolaos Doulamis. 2024. "Differentially Private Client Selection and Resource Allocation in Federated Learning for Medical Applications Using Graph Neural Networks" Sensors 24, no. 16: 5142. https://doi.org/10.3390/s24165142
APA StyleMessinis, S. C., Protonotarios, N. E., & Doulamis, N. (2024). Differentially Private Client Selection and Resource Allocation in Federated Learning for Medical Applications Using Graph Neural Networks. Sensors, 24(16), 5142. https://doi.org/10.3390/s24165142

