A Lightweight and High-Precision Passion Fruit YOLO Detection Model for Deployment in Embedded Devices
Abstract
1. Introduction
2. Materials and Methods
2.1. Image Acquisition and Preprocessing
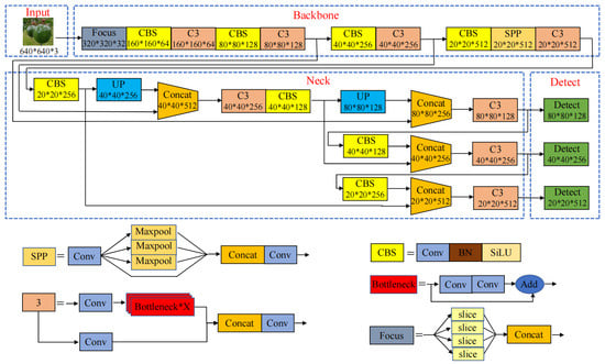
2.2. YOLOv5 Algorithm
2.3. Improvement of the YOLOv5s Model
2.3.1. Lightweight Improvements
2.3.2. Reconstructing the Neck Network
2.3.3. Knowledge Distillation Enhancement
3. Model Training and Evaluation
3.1. Experimental Environment
3.2. Evaluation Metrics
4. Experimental Results and Analysis
4.1. Impact of Different Backbone Networks on the Algorithm
4.2. Ablation Experiments
4.3. Effect of Different Temperatures on the Algorithm
4.4. Comparison with State-of-the-Art Models
4.5. Comparison of Recognition Effect before and after Improvement
5. Conclusions
Author Contributions
Funding
Institutional Review Board Statement
Informed Consent Statement
Data Availability Statement
Conflicts of Interest
References
- Fonseca, A.M.; Geraldi, M.V.; Junior, M.R.M.; Silvestre, A.J.; Rocha, S.M. Purple passion fruit (Passiflora edulis F. edulis): A comprehensive review on the nutritional value, phytochemical profile and associated health effects. Food Res. Int. 2022, 160, 111665. [Google Scholar] [CrossRef] [PubMed]
- Shi, Y.; Jin, S.; Zhao, Y.; Huo, Y.; Liu, L.; Cui, Y. Lightweight force-sensing tomato picking robotic arm with a “global-local” visual servo. Comput. Electron. Agric. 2023, 204, 107549. [Google Scholar] [CrossRef]
- Ren, H.B.; Feng, B.L.; Wang, H.Y.; Zhang, J.J.; Bai, X.S.; Gao, F.; Yang, Y.; Zhang, Q.; Wang, Y.H.; Wang, L.L.; et al. An electronic sense-based machine learning model to predict formulas and processes for vegetable-fruit beverages. Comput. Electron. Agric. 2023, 210, 107883. [Google Scholar] [CrossRef]
- Tu, S.; Xue, Y.; Zheng, C.; Qi, Y.; Wan, H.; Mao, L. Detection of passion fruits and maturity classification using Red-Green-Blue Depth images. Biosyst. Eng. 2018, 175, 156–167. [Google Scholar] [CrossRef]
- Han, L.; Man, Z.; Yu, G.; Minzan, L.; Yuhan, J. Green ripe tomato detection method based on machine vision in greenhouse. Trans. Chin. Soc. Agric. Eng. 2017, 33, 328–334. [Google Scholar] [CrossRef]
- Yang, X.; Zhang, R.; Zhai, Z.; Pang, Y.; Jin, Z. Machine learning for cultivar classification of apricots (Prunus armen L.) Based Shape Featur. Sci. Hortic. 2019, 256, 108524. [Google Scholar] [CrossRef]
- Li, Z.; Li, Y.; Yang, Y.; Guo, R.; Yang, J.; Yue, J.; Wang, Y. A high-precision detection method of hydroponic lettuce seedlings status based on improved Faster RCNN. Comput. Electron. Agric. 2021, 182, 106054. [Google Scholar] [CrossRef]
- Sun, H.; Xu, H.; Liu, B.; He, D.; He, J.; Zhang, H.; Geng, N. MEAN-SSD: A novel real-time detector for apple leaf diseases using improved light-weight convolutional neural networks. Comput. Electron. Agric. 2021, 189, 106379. [Google Scholar] [CrossRef]
- Roy, A.M.; Bose, R.; Bhaduri, J. A fast accurate fine-grain object detection model based on YOLOv4 deep neural network. Neural Comput. Appl. 2022, 34, 3895–3921. [Google Scholar] [CrossRef]
- Qi, J.; Liu, X.; Liu, K.; Xu, F.; Guo, H.; Tian, X.; Li, M.; Bao, Z.; Li, Y. An improved YOLOv5 model based on visual attention mechanism: Application to recognition of tomato virus disease. Comput. Electron. Agric. 2022, 194, 106780. [Google Scholar] [CrossRef]
- Lawal, M.O. Tomato detection based on modified YOLOv3 framework. Sci. Rep. 2021, 11, 1447. [Google Scholar] [CrossRef] [PubMed]
- Roy, A.M.; Bhaduri, J. Real-time growth stage detection model for high degree of occultation using DenseNet-fused YOLOv4. Comput. Electron. Agric. 2022, 193, 106694. [Google Scholar] [CrossRef]
- Lin, Y.; Cai, R.; Lin, P.; Cheng, S. A detection approach for bundled log ends using K-median clustering and improved YOLOv4-Tiny network. Comput. Electron. Agric. 2022, 194, 106700. [Google Scholar] [CrossRef]
- Li, K.; Wang, J.; Jalil, H.; Wang, H. A fast and lightweight detection algorithm for passion fruit pests based on improved YOLOv5. Comput. Electron. Agric. 2023, 204, 107534. [Google Scholar] [CrossRef]
- Chen, S.; Zou, X.; Zhou, X.; Xiang, Y.; Wu, M. Study on fusion clustering and improved YOLOv5 algorithm based on multiple occlusion of Camellia oleifera fruit. Comput. Electron. Agric. 2023, 206, 107706. [Google Scholar] [CrossRef]
- Agarwal, M.; Gupta, S.K.; Biswas, K. Genetic algorithm based approach to compress and accelerate the trained Convolution Neural Network model. Int. J. Mach. Learn. Cybern. 2023, 14, 2367–2383. [Google Scholar] [CrossRef]
- Howard, A.; Sandler, M.; Chu, G.; Chen, L.C.; Chen, B.; Tan, M.; Wang, W.; Zhu, Y.; Pang, R.; Vasudevan, V.; et al. Searching for mobilenetv3. In Proceedings of the IEEE/CVF International CONFERENCE on Computer Vision, Seoul, Republic of Korea, 27 October–2 November 2019; pp. 1314–1324. [Google Scholar]
- Han, K.; Wang, Y.; Tian, Q.; Guo, J.; Xu, C.; Xu, C. Ghostnet: More features from cheap operations. In Proceedings of the IEEE/CVF Conference on Computer Vision and Pattern Recognition, Seattle, WA, USA, 13–19 June 2020; pp. 1580–1589. [Google Scholar]
- Ma, N.; Zhang, X.; Zheng, H.T.; Sun, J. Shufflenet v2: Practical guidelines for efficient cnn architecture design. In Proceedings of the European Conference on computer Vision (ECCV), Munich, Germany, 8–14 September 2018; pp. 116–131. [Google Scholar]
- Shen, L.; Su, J.; He, R.; Song, L.; Huang, R.; Fang, Y.; Song, Y.; Su, B. Real-time tracking and counting of grape clusters in the field based on channel pruning with YOLOv5s. Comput. Electron. Agric. 2023, 206, 107662. [Google Scholar] [CrossRef]
- He, Y.; Liu, P.; Wang, Z.; Hu, Z.; Yang, Y. Filter pruning via geometric median for deep convolutional neural networks acceleration. In Proceedings of the IEEE/CVF Conference on Computer Vision and Pattern Recognition, Long Beach, CA, USA, 15–20 June 2019; pp. 4340–4349. [Google Scholar]
- Zhu, J.; Pei, J. Progressive kernel pruning CNN compression method with an adjustable input channel. Appl. Intell. 2022, 52, 10519–10540. [Google Scholar] [CrossRef]
- Niu, W.; Ma, X.; Lin, S.; Wang, S.; Qian, X.; Lin, X.; Wang, Y.; Ren, B. PatDNN: Achieving Real-Time DNN Execution on Mobile Devices with Pattern-based Weight Pruning. In Proceedings of the Twenty-Fifth International Conference on Architectural Support for Programming Languages and Operating Systems, Lausanne, Switzerland, 16–20 March 2020; pp. 907–922. [Google Scholar]
- Mirzadeh, S.I.; Farajtabar, M.; Li, A.; Levine, N.; Matsukawa, A.; Ghasemzadeh, H. Improved knowledge distillation via teacher assistant. In Proceedings of the AAAI Conference on Artificial Intelligence, New York, NY, USA, 7–12 February 2020; Volume 34, pp. 5191–5198. [Google Scholar] [CrossRef]
- Wang, L.; Yoon, K.J. Knowledge Distillation and Student-Teacher Learning for Visual Intelligence: A Review and New Outlooks. IEEE Trans. Pattern Anal. Mach. Intell. 2022, 44, 3048–3068. [Google Scholar] [CrossRef]
- Arablouei, R.; Wang, L.; Currie, L.; Yates, J.; Alvarenga, F.A.; Bishop-Hurley, G.J. Animal behavior classification via deep learning on embedded systems. Comput. Electron. Agric. 2023, 207, 107707. [Google Scholar] [CrossRef]
- Xu, L.; Wang, Y.; Shi, X.; Tang, Z.; Chen, X.; Wang, Y.; Zou, Z.; Huang, P.; Liu, B.; Yang, N.; et al. Real-time and accurate detection of citrus in complex scenes based on HPL-YOLOv4. Comput. Electron. Agric. 2023, 205, 107590. [Google Scholar] [CrossRef]
- Tan, Z.; Wang, J.; Sun, X.; Lin, M.; Li, H. Giraffedet: A heavy-neck paradigm for object detection. In Proceedings of the International Conference on Learning Representations, Virtual Event, Austria, 3–7 May 2021. [Google Scholar]
- Xu, X.; Jiang, Y.; Chen, W.; Huang, Y.; Zhang, Y.; Sun, X. DAMO-YOLO: A Report on Real-Time Object Detection Design. arXiv 2023, arXiv:2211.15444. [Google Scholar] [CrossRef]
- Guo, Y.; Yu, Z.; Hou, Z.; Zhang, W.; Qi, G. Sheep face image dataset and DT-YOLOv5s for sheep breed recognition. Comput. Electron. Agric. 2023, 211, 108027. [Google Scholar] [CrossRef]
- Yang, J.; Zuo, H.; Huang, Q.; Sun, Q.; Li, S.; Li, L. Lightweight Method for Crop Leaf Disease Detection Model Based on YOLO v5s. Trans. Chin. Soc. Agric. Mach. 2023, 54, 222. [Google Scholar] [CrossRef]
- Zhou, W.H.; Zhu, D.M.; Shi, M.; Li, Z.X.; Duan, M.; Wang, Z.Q.; Zhao, G.L.; Zheng, C.D. Deep images enhancement for turbid underwater images based on unsupervised learning. Comput. Electron. Agric. 2022, 202, 107372. [Google Scholar] [CrossRef]
- Bhargavi, T.; Sumathi, D. Significance of Data Augmentation in Identifying Plant Diseases using Deep Learning. In Proceedings of the 2023 5th International Conference on Smart Systems and Inventive Technology (ICSSIT), Tirunelveli, India, 23–25 January 2023; pp. 1099–1103. [Google Scholar] [CrossRef]
- Qiao, Y.; Guo, Y.; He, D. Cattle body detection based on YOLOv5-ASFF for precision livestock farming. Comput. Electron. Agric. 2023, 204, 107579. [Google Scholar] [CrossRef]
- Ding, J.; Cao, H.; Ding, X.; An, C. High Accuracy Real-Time Insulator String Defect Detection Method Based on Improved YOLOv5. Front. Energy Res. 2022, 10, 928164. [Google Scholar] [CrossRef]
- Sumathi, D.; Alluri, K. Deploying Deep Learning Models for Various Real-Time Applications Using Keras. In Advanced Deep Learning for Engineers and Scientists: A Practical Approach; Prakash, K.B., Kannan, R., Alexander, S., Kanagachidambaresan, G.R., Eds.; Springer International Publishing: Cham, Switzerland, 2021; pp. 113–143. [Google Scholar] [CrossRef]
- Gui, Z.; Chen, J.; Li, Y.; Chen, Z.; Wu, C.; Dong, C. A lightweight tea bud detection model based on Yolov5. Comput. Electron. Agric. 2023, 205, 107636. [Google Scholar] [CrossRef]
- Yuan, X.; Li, D.; Sun, P.; Wang, G.; Ma, Y. Real-Time Counting and Height Measurement of Nursery Seedlings Based on Ghostnet–YoloV4 Network and Binocular Vision Technology. Forests 2022, 13, 1459. [Google Scholar] [CrossRef]
- Attallah, O. CerCanNet: Cervical cancer classification model via multi-layer feature ensembles of lightweight CNNs and transfer learning. Expert Syst. Appl. 2023, 229, 120624.1–120624.19. [Google Scholar] [CrossRef]
- Adelson, E.H.; Anderson, C.H.; Bergen, J.R.; Burt, P.J.; Ogden, J.M. Pyramid methods in image processing. RCA Eng. 1984, 29, 33–41. [Google Scholar]
- Lin, T.Y.; Dollár, P.; Girshick, R.; He, K.; Hariharan, B.; Belongie, S. Feature Pyramid Networks for Object Detection. In Proceedings of the 2017 IEEE Conference on Computer Vision and Pattern Recognition (CVPR), Honolulu, HI, USA, 21–26 July 2017; pp. 936–944. [Google Scholar] [CrossRef]
- Liu, S.; Qi, L.; Qin, H.; Shi, J.; Jia, J. Path Aggregation Network for Instance Segmentation. In Proceedings of the 2018 IEEE/CVF Conference on Computer Vision and Pattern Recognition, Salt Lake City, UT, USA, 18–23 June 2018; pp. 8759–8768. [Google Scholar] [CrossRef]
- Gou, J.; Yu, B.; Maybank, S.J.; Tao, D. Knowledge distillation: A survey. Int. J. Comput. Vis. 2021, 129, 1789–1819. [Google Scholar] [CrossRef]
- Wu, X.; Tang, R. Fast Detection of Passion Fruit with Multi-class Based on YOLOv3. In Proceedings of 2020 Chinese Intelligent Systems Conference; Springer: Singapore, 2021; pp. 818–825. [Google Scholar] [CrossRef]
- Tang, R.; Wu, X. Real time detection of passion fruit based on improved YOLO-V3 network. J. Guangxi Norm. Univ. 2020, 38, 32–39. [Google Scholar] [CrossRef]
- Tu, S.; Pang, J.; Liu, H.; Zhuang, N.; Chen, Y.; Zheng, C.; Wan, H.; Xue, Y. Passion fruit detection and counting based on multiple scale faster R-CNN using RGB-D images. Precis. Agric. 2020, 21, 1072–1091. [Google Scholar] [CrossRef]
- Tu, S.; Huang, J.; Lin, Y.; Li, J.; Liu, H.; Chen, Z. Automatic detection of passion fruit based on improved faster R-CNN. Res. Explor. Lab 2021, 40, 32–37. [Google Scholar]
- Luo, Z.; Li, P.; Song, F.; Sun, Q.; Ding, H. Lightweight Passion Fruit Detection Model Based on Embedded Device. Trans. Chin. Soc. Agric. Mach. 2022, 53, 262. [Google Scholar] [CrossRef]
- Ou, J.; Zhang, R.; Li, X.; Lin, G. Research and Explainable Analysis of a Real-Time Passion Fruit Detection Model Based on FSOne-YOLOv7. Agronomy 2023, 13, 1993. [Google Scholar] [CrossRef]














| Model | P (%) | R (%) | AP (%) | Size (MB) |
|---|---|---|---|---|
| YOLOv5s | 94.90 | 90.60 | 95.40 | 14.40 |
| YOLOv5m | 94.80 | 90.90 | 95.70 | 40.10 |
| YOLOv5l | 94.80 | 91.20 | 96.00 | 88.40 |
| YOLOv5x | 94.90 | 92.20 | 96.10 | 164.00 |
| Layer | Operator | Out | Stride | Layer | Operator | Out | Stride |
|---|---|---|---|---|---|---|---|
| 1 | Conv2d | 16 | 2 | 10 | GhostNet | 80 | 1 |
| 2 | GhostNet | 16 | 1 | 11 | GhostNet | 112 | 2 |
| 3 | GhostNet | 24 | 2 | 12 | GhostNet | 112 | 1 |
| 4 | GhostNet | 24 | 1 | 13 | GhostNet | 160 | 2 |
| 5 | GhostNet | 40 | 1 | 14 | GhostNet | 160 | 1 |
| 6 | GhostNet | 40 | 1 | 15 | GhostNet | 320 | 1 |
| 7 | GhostNet | 64 | 2 | 16 | GhostNet | 320 | 1 |
| 8 | GhostNet | 64 | 1 | 17 | GhostNet | 640 | 1 |
| 9 | GhostNet | 80 | 2 |
| Model | P (%) | R (%) | AP (%) | GFLOPs | Param (M) | Size (MB) |
|---|---|---|---|---|---|---|
| YOLOv5s | 94.90 | 90.60 | 95.40 | 15.80 | 7.10 | 14.40 |
| M-YOLOv5 | 92.50 | 86.60 | 92.50 | 6.30 | 3.54 | 7.08 |
| S-YOLOv5 | 92.50 | 87.30 | 92.90 | 7.40 | 3.55 | 7.12 |
| G-YOLOv5 | 92.90 | 87.40 | 93.10 | 6.50 | 3.20 | 7.10 |
| Baseline | Light | Neck | KD | P (%) | R (%) | AP (%) | Size (MB) |
|---|---|---|---|---|---|---|---|
| YOLOv5s | 94.90 | 90.60 | 95.40 | 14.40 | |||
| ✓ | 92.90 | 87.40 | 93.10 | 7.10 | |||
| ✓ | 95.10 | 90.50 | 95.50 | 14.46 | |||
| ✓ | 93.70 | 92.90 | 96.10 | 14.40 | |||
| ✓ | ✓ | 93.70 | 87.40 | 93.60 | 7.14 | ||
| ✓ | ✓ | 93.50 | 90.70 | 95.80 | 7.10 | ||
| ✓ | ✓ | ✓ | 93.00 | 92.10 | 96.40 | 7.14 |
| Model | Input | GFLOPs | Param | FPS | PC FPS | P (%) | R (%) | AP (%) | Size | Literature | Number of Images |
|---|---|---|---|---|---|---|---|---|---|---|---|
| SSD | 512 × 512 | 61.20 | 100.10 | 0.79 | 5.60 | 85.48 | 80.26 | 80.99 | 90.60 | \ | 5140 |
| Faster R-CNN | 600 × 600 | 273.40 | 118.20 | 0.28 | 2.96 | 90.54 | 87.80 | 89.90 | 521.00 | \ | 5140 |
| RetinaNet | 512 × 512 | 145.51 | 36.39 | 0.58 | 4.94 | 75.49 | 96.00 | 94.89 | 138.00 | \ | 5140 |
| YOLOv5s | 640 × 640 | 16.30 | 7.10 | 6.19 | 78.74 | 94.90 | 90.60 | 95.40 | 14.40 | \ | 5140 |
| YOLOv5x | 640 × 640 | 203.80 | 86.17 | 0.63 | 50.00 | 94.90 | 92.20 | 96.10 | 173.21 | \ | 5140 |
| YOLOv6s | 640 × 640 | 45.17 | 18.50 | 3.10 | 76.00 | 75.40 | 81.20 | 89.27 | 38.70 | \ | 5140 |
| YOLOv7-tiny | 640 × 640 | 13.00 | 6.01 | 7.93 | 90.14 | 92.30 | 89.90 | 90.20 | 11.60 | \ | 5140 |
| YOLOv8s | 640 × 640 | 28.40 | 11.13 | 3.98 | 83.33 | 95.70 | 92.30 | 95.40 | 21.40 | \ | 5140 |
| G-YOLO-NK | 640 × 640 | 6.60 | 3.51 | 11.23 | 125.00 | 93.00 | 92.10 | 96.40 | 7.14 | \ | 5140 |
| YOLOv3 | 640 × 640 | \ | \ | \ | 36.00 | \ | \ | 86.70 | \ | Wu et al., 2020 [44] | 1000 |
| YOLOv3 | 640 × 640 | \ | \ | \ | 38.00 | 97.60 | 96.50 | 97.50 | \ | Tang et al., 2020 [45] | 4000 |
| Faster R-CNN | 600 × 600 | \ | \ | \ | 5.71 | 96.20 | 93.10 | \ | \ | Tu et al., 2020 [46] | 8651 |
| Faster R-CNN | 600 × 600 | \ | \ | \ | 5.62 | 90.79 | 90.47 | \ | \ | Tu et al., 2021 [47] | 2275 |
| YOLOv5 | 640 × 640 | 6.60 | \ | 10.92 | 124.70 | 95.30 | 88.10 | 88.30 | 6.41 | Luo et al., 2022 [48] | 2000 |
| YOLOv7 | 640 × 640 | \ | \ | \ | 58.20 | 91.20 | \ | 90.45 | 29.20 | Ou et al., 2023 [49] | 3962 |
| Model | Input | Dataset | P (%) | R (%) | AP (%) | Size (MB) |
|---|---|---|---|---|---|---|
| YOLOv5 | 640 × 640 | COCO128 | 88.30 | 83.00 | 89.90 | 14.40 |
| G-YOLO-NK | 640 × 640 | COCO128 | 88.50 | 83.90 | 90.70 | 7.14 |
| YOLOv5 | 640 × 640 | VOC2012 | 69.60 | 62.70 | 67.10 | 14.40 |
| G-YOLO-NK | 640 × 640 | VOC2012 | 69.40 | 63.50 | 67.60 | 7.14 |
Disclaimer/Publisher’s Note: The statements, opinions and data contained in all publications are solely those of the individual author(s) and contributor(s) and not of MDPI and/or the editor(s). MDPI and/or the editor(s) disclaim responsibility for any injury to people or property resulting from any ideas, methods, instructions or products referred to in the content. |
© 2024 by the authors. Licensee MDPI, Basel, Switzerland. This article is an open access article distributed under the terms and conditions of the Creative Commons Attribution (CC BY) license (https://creativecommons.org/licenses/by/4.0/).
Share and Cite
Sun, Q.; Li, P.; He, C.; Song, Q.; Chen, J.; Kong, X.; Luo, Z. A Lightweight and High-Precision Passion Fruit YOLO Detection Model for Deployment in Embedded Devices. Sensors 2024, 24, 4942. https://doi.org/10.3390/s24154942
Sun Q, Li P, He C, Song Q, Chen J, Kong X, Luo Z. A Lightweight and High-Precision Passion Fruit YOLO Detection Model for Deployment in Embedded Devices. Sensors. 2024; 24(15):4942. https://doi.org/10.3390/s24154942
Chicago/Turabian StyleSun, Qiyan, Pengbo Li, Chentao He, Qiming Song, Jierui Chen, Xiangzeng Kong, and Zhicong Luo. 2024. "A Lightweight and High-Precision Passion Fruit YOLO Detection Model for Deployment in Embedded Devices" Sensors 24, no. 15: 4942. https://doi.org/10.3390/s24154942
APA StyleSun, Q., Li, P., He, C., Song, Q., Chen, J., Kong, X., & Luo, Z. (2024). A Lightweight and High-Precision Passion Fruit YOLO Detection Model for Deployment in Embedded Devices. Sensors, 24(15), 4942. https://doi.org/10.3390/s24154942

