Addressing Challenges in Port Depth Analysis: Integrating Machine Learning and Spatial Information for Accurate Remote Sensing of Turbid Waters
Abstract
1. Introduction
2. Materials
2.1. The Study Areas and Satellite Imagery
2.2. In Situ Data
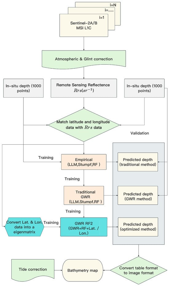
3. Methods
3.1. Water Depth Retrieval Model
3.1.1. Stumpf Model
3.1.2. Log-Linear Model
3.1.3. Random Forests (RFs)
- Number of Trees: 100;
- Maximum Depth of Trees: 20;
- Minimum Samples per Leaf: 1;
- Bootstrap Sampling: Enabled.
3.2. Geographically Weighted Models (GWM)
3.3. GWR-RF-Lat./Lon (GWR-RF2)
3.3.1. Integration of Latitude and Longitude
3.3.2. Methodology
- Data Preprocessing: The input data, including multispectral remote sensing reflectance from Sentinel-2 and in situ depth measurements, are preprocessed. Atmospheric corrections are applied to ensure accurate reflectance values.
- GWR Implementation: GWR is applied to the input data to account for spatial heterogeneity in the relationship between remote sensing reflectance and water depth. The GWR model produces locally calibrated regression coefficients for each geographic location.
- Feature Engineering: Latitude and longitude coordinates are added as input features to the RF model. This step allows the RF model to consider the spatial context of each observation directly.
- RF Model Training: The RF model is trained using the combined features, including remote sensing reflectance, latitude, and longitude. The model learns the complex and nonlinear relationships between these features and water depth.
- Depth Inversion: The trained GWR-RF-Lat./Lon model is used to predict water depths across the study area. The predictions are evaluated against in situ measurements to assess the model’s accuracy.
3.3.3. Advantages over the Traditional GWR-RF Method
3.4. Accuracy Evaluation Methods
3.5. Bathymetry Mapping
4. Results
5. Discussion
5.1. The Performance of the Bathymetry Retrieve Model
5.2. Bathymetry Modeling: Uncertainty and Implications
5.3. Complexity Analysis of the Model
6. Conclusions
Author Contributions
Funding
Institutional Review Board Statement
Informed Consent Statement
Data Availability Statement
Acknowledgments
Conflicts of Interest
References
- Lee, Z.; Weidemann, A.; Arnone, R. Combined Effect of Reduced Band Number and Increased Bandwidth on Shallow Water Remote Sensing: The Case of WorldView 2. IEEE Trans. Geosci. Remote Sens. 2013, 51, 2577–2586. [Google Scholar] [CrossRef]
- Almar, R.; Bergsma, E.W.J.; Thoumyre, G.; Solange, L.-C.; Loyer, S.; Artigues, S.; Salles, G.; Garlan, T.; Lifermann, A. Satellite-derived bathymetry from correlation of Sentinel-2 spectral bands to derive wave kinematics: Qualification of Sentinel-2 S2Shores estimates with hydrographic standards. Coast. Eng. 2024, 189, 104458. [Google Scholar] [CrossRef]
- Liu, Y.; Deng, R.; Li, J.; Qin, Y.; Xiong, L.; Chen, Q.; Liu, X. Multispectral bathymetry via linear unmixing of the benthic reflectance. IEEE J. Sel. Top. Appl. Earth Obs. Remote Sens. 2018, 11, 4349–4363. [Google Scholar] [CrossRef]
- Liu, Y.; Zhao, J.; Deng, R.; Liang, Y.; Gao, Y.; Chen, Q.; Xiong, L.; Liu, Y.; Tang, Y.; Tang, D. A downscaled bathymetric mapping approach combining multitemporal Landsat-8 and high spatial resolution imagery: Demonstrations from clear to turbid waters. ISPRS J. Photogramm. 2021, 180, 65–81. [Google Scholar] [CrossRef]
- Xie, C.; Chen, P.; Jamet, C.; Pan, D. New Reference Bathymetric Point Cloud Datasets Derived from ICESat-2 Observations: A Case in the Caribbean Sea. IEEE Trans. Geosci. Remote Sens. 2023, 62, 4200824. [Google Scholar] [CrossRef]
- Wu, Z.; Mao, Z.; Shen, W. Integrating Multiple Datasets and Machine Learning Algorithms for Satellite-Based Bathymetry in Seaports. Remote Sens. 2021, 13, 4328. [Google Scholar] [CrossRef]
- Mateo-Pérez, V.; Corral-Bobadilla, M.; Ortega-Fernández, F.; Vergara-González, E.P. Port bathymetry mapping using support vector machine technique and sentinel-2 satellite imagery. Remote Sens. 2020, 12, 2069. [Google Scholar] [CrossRef]
- Darmanin, G.; Gauci, A.; Deidun, A.; Galone, L.; D’Amico, S. Satellite-Derived Bathymetry for Selected Shallow Maltese Coastal Zones. Appl. Sci. 2023, 13, 5238. [Google Scholar] [CrossRef]
- Cao, B.; Fang, Y.; Jiang, Z.; Gao, L.; Hu, H. Shallow water bathymetry from WorldView-2 stereo imagery using two-media photogrammetry. Eur. J. Remote Sens. 2019, 52, 506–521. [Google Scholar] [CrossRef]
- Lyzenga, D.R.; Malinas, N.R.; Tanis, F.J. Multispectral bathymetry using a simple physically based algorithm. IEEE Trans. Geosci. Remote Sens. 2006, 44, 2251–2259. [Google Scholar] [CrossRef]
- Cahalane, C.; Magee, A.; Monteys, X.; Casal, G.; Hanafin, J.; Harris, P. A comparison of Landsat 8, RapidEye and Pleiades products for improving empirical predictions of satellite-derived bathymetry. Remote Sens. Environ. 2019, 233, 111414. [Google Scholar] [CrossRef] [PubMed]
- Lee, Z.P.; Carder, K.L.; Mobley, C.D.; Steward, R.G.; Patch, J.S. Hyperspectral remote sensing for shallow waters. I. A semianalytical model. Appl. Opt. 1998, 37, 6329–6338. [Google Scholar] [CrossRef] [PubMed]
- Lee, Z.P.; Carder, K.L.; Mobley, C.D.; Steward, R.G.; Patch, J.S. Hyperspectral remote sensing for shallow waters: 2. Deriving bottom depths and water properties by optimization. Appl. Opt. 1999, 38, 3831–3843. [Google Scholar] [CrossRef] [PubMed]
- Wu, Z.; Tao, B.; Mao, Z.; Huang, H. Bathymetry Retrieval Algorithm Based on Hyperspectral Features of Pure Water Absorption From 570 to 600 nm. IEEE Trans. Geosci. Remote Sens. 2023, 61, 1–19. [Google Scholar] [CrossRef]
- Kim, M.; Danielson, J.; Storlazzi, C.; Park, S. Physics-Based Satellite-Derived Bathymetry (SDB) Using Landsat OLI Images. Remote Sens. 2024, 16, 843. [Google Scholar] [CrossRef]
- Lyzenga, D.R. Passive remote sensing techniques for mapping water depth and bottom features. Appl. Opt. 1978, 17, 379–383. [Google Scholar] [CrossRef] [PubMed]
- Lyzenga, D.R. Shallow-water bathymetry using combined lidar and passive multispectral scanner data. Int. J. Remote Sens. 1985, 6, 115–125. [Google Scholar] [CrossRef]
- Stumpf, R.P.; Holderied, K.; Sinclair, M. Determination of water depth with high-resolution satellite imagery over variable bottom types. Limnol. Oceanogr. 2003, 48, 547–556. [Google Scholar] [CrossRef]
- Barnes, B.B.; Garcia, R.; Hu, C.; Lee, Z. Multi-band spectral matching inversion algorithm to derive water column properties in optically shallow waters: An optimization of parameterization. Remote Sens. Environ. 2018, 204, 424–438. [Google Scholar] [CrossRef]
- Sagawa, T.; Yamashita, Y.; Okumura, T.; Yamanokuchi, T. Satellite Derived Bathymetry Using Machine Learning and Multi-Temporal Satellite Images. Remote Sens. 2019, 11, 1155. [Google Scholar] [CrossRef]
- Benshila, R.; Thoumyre, G.; Najar, M.A.; Abessolo, G.; Almar, R.; Bergsma, E.; Hugonnard, G.; Labracherie, L.; Lavie, B.; Ragonneau, T.; et al. A Deep Learning Approach for Estimation of the Nearshore Bathymetry. J. Coast. Res. 2020, 95, 1011–1015. [Google Scholar] [CrossRef]
- Wu, Z.; Wu, S.; Yang, H.; Mao, Z.; Shen, W. Enhancing Water Depth Estimation from Satellite Images Using Online Machine Learning: A Case Study Using Baidu Easy-DL with Acoustic Bathymetry and Sentinel-2 Data. Remote Sens. 2023, 15, 4955. [Google Scholar] [CrossRef]
- Xie, C.; Chen, P.; Zhang, S.; Huang, H. Nearshore Bathymetry from ICESat-2 LiDAR and Sentinel-2 Imagery Datasets Using Physics-Informed CNN. Remote Sens. 2024, 16, 511. [Google Scholar] [CrossRef]
- Vinayaraj, P.; Raghavan, V.; Masumoto, S. Satellite-derived bathymetry using adaptive geographically weighted regression model. Mar. Geod. 2016, 39, 458–478. [Google Scholar] [CrossRef]
- Wang, Y.; Yuan, Q.; Zhu, L.; Zhang, L. Spatiotemporal estimation of hourly 2-km ground-level ozone over China based on Himawari-8 using a self-adaptive geospatially local model. Geosci. Front. 2021, 13, 101286. [Google Scholar] [CrossRef]
- Fotheringham, A.S.; Brunsdon, C.; Charlton, M. Geographically Weighted Regression: The Analysis of Spatially Varying Relationships; John Wiley & Sons: Hoboken, NJ, USA, 2003. [Google Scholar]
- Chybicki, A. Three-dimensional geographically weighted inverse regression (3GWR) model for satellite derived bathymetry using Sentinel-2 observations. Mar. Geod. 2018, 41, 1–23. [Google Scholar] [CrossRef]
- Kim, J.S.; Baek, D.; Seo, I.W.; Shin, J. Retrieving shallow stream bathymetry from UAV-assisted RGB imagery using a geospatial regression method. Geomorphology 2019, 341, 102–114. [Google Scholar] [CrossRef]
- Shen, W.; Wang, J.; Chen, M.; Hao, L.; Wu, Z. Research on Bathymetric Inversion Capability of Different Multispectral Remote Sensing Images in Seaports. Sensors 2023, 23, 1178. [Google Scholar] [CrossRef]
- Kumudham, R.; Rajendran, V. Classification performance assessment in side scan sonar image while underwater target object recognition using random forest classifier and support vector machine. Int. J. Eng. Technol. 2018, 7, 21–30. [Google Scholar] [CrossRef]
- Liaw, A.; Wiener, M. Classification and regression by randomForest. R News 2002, 2, 18–22. [Google Scholar]
- Brando, V.E.; Anstee, J.M.; Wettle, M.; Dekker, A.G.; Phinn, S.R.; Roelfsema, C. A physics based retrieval and quality assessment of bathymetry from suboptimal hyperspectral data. Remote Sens. Environ. 2009, 113, 755–770. [Google Scholar] [CrossRef]







| Training Method | RMSE | ||||
|---|---|---|---|---|---|
| 0–3 m (127 Points) | 3–6 m (367 Points) | 6–9 m (200 Points) | >9 m (73 Points) | Overall (1006 Points) | |
| Stumpf | 1.26 | 1.17 | 1.08 | 3.73 | 1.50 |
| Log-Linear | 1.49 | 1.04 | 1.20 | 3.21 | 1.44 |
| RF | 0.74 | 0.76 | 0.70 | 2.27 | 0.94 |
| Stumpf with GWR | 1.25 | 1.18 | 1.08 | 3.74 | 1.49 |
| Log-Linear with GWR | 1.50 | 1.03 | 1.20 | 3.21 | 1.39 |
| RF with GWR | 1.29 | 0.92 | 1.06 | 3.01 | 1.30 |
| Ground Truth with GWR | 1.23 | 0.98 | 1.05 | 2.72 | 1.25 |
| GWR-RF-Lat./Lon | 0.49 | 0.46 | 0.35 | 1.19 | 0.52 |
Disclaimer/Publisher’s Note: The statements, opinions and data contained in all publications are solely those of the individual author(s) and contributor(s) and not of MDPI and/or the editor(s). MDPI and/or the editor(s) disclaim responsibility for any injury to people or property resulting from any ideas, methods, instructions or products referred to in the content. |
© 2024 by the authors. Licensee MDPI, Basel, Switzerland. This article is an open access article distributed under the terms and conditions of the Creative Commons Attribution (CC BY) license (https://creativecommons.org/licenses/by/4.0/).
Share and Cite
Li, X.; Wu, Z.; Shen, W. Addressing Challenges in Port Depth Analysis: Integrating Machine Learning and Spatial Information for Accurate Remote Sensing of Turbid Waters. Sensors 2024, 24, 3802. https://doi.org/10.3390/s24123802
Li X, Wu Z, Shen W. Addressing Challenges in Port Depth Analysis: Integrating Machine Learning and Spatial Information for Accurate Remote Sensing of Turbid Waters. Sensors. 2024; 24(12):3802. https://doi.org/10.3390/s24123802
Chicago/Turabian StyleLi, Xin, Zhongqiang Wu, and Wei Shen. 2024. "Addressing Challenges in Port Depth Analysis: Integrating Machine Learning and Spatial Information for Accurate Remote Sensing of Turbid Waters" Sensors 24, no. 12: 3802. https://doi.org/10.3390/s24123802
APA StyleLi, X., Wu, Z., & Shen, W. (2024). Addressing Challenges in Port Depth Analysis: Integrating Machine Learning and Spatial Information for Accurate Remote Sensing of Turbid Waters. Sensors, 24(12), 3802. https://doi.org/10.3390/s24123802

