Yolov8n-FADS: A Study for Enhancing Miners’ Helmet Detection Accuracy in Complex Underground Environments
Abstract
1. Introduction
2. Yolov8 Algorithm
3. Yolov8n-FADS Detection Model
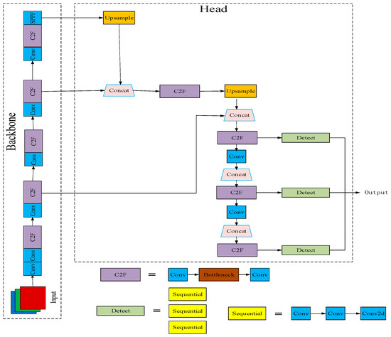
3.1. Backbone Structure
3.2. Head Structure
3.3. Loss Functions
3.4. Detection Head
3.5. Attention Mechanisms
4. Experiments and Results
4.1. Datasets
4.2. Experimental Equipment and Evaluation Indicators
4.3. Results of the Experiment
4.3.1. Analysis of the Effectiveness of Improved Attention Mechanisms
4.3.2. Analysis of Experimental Results
4.3.3. Ablation Experiments
4.3.4. Comparative Experiments
4.4. Visualization and Analysis of Test Results
5. Conclusions
Author Contributions
Funding
Institutional Review Board Statement
Informed Consent Statement
Data Availability Statement
Conflicts of Interest
References
- Tong, R.; Zhang, Y. Integration between artificial intelligence technologies for miners’ unsafe behavior identification. China Saf. Sci. J. 2019, 29, 7–12. [Google Scholar]
- Li, W.; Liu, X. Research on underground personnel unsafe behavior identification and early warning system based on deep learning. Metal Mine 2023, 177–184. [Google Scholar] [CrossRef]
- Cheng, D.; Qian, J.; Guo, X. Review on key technologies of AI recognition for videos in coal mine. Coal Sci. Technol. 2023, 51, 349–365. [Google Scholar]
- Cheng, D.; Xu, J.; Kou, Q.; Zhang, H.; Han, C.; Yv, B.; Qian, J. Lightweight network based on residual information for foreign body classification on coal conveyor belt. J. China Coal Soc. 2022, 47, 1361–1369. [Google Scholar]
- Li, Q. A Research and Implementation of Safetyhelmet Video Detection System Based on Human Body Recognition; University of Electronic Science and Technology of China: Chengdu, China, 2017. [Google Scholar]
- Sun, X.; Xu, K.; Wang, S.; Wu, C.; Zhang, W.; Wu, H. Detection and tracking of safety helmet in factory environment. Meas. Sci. Technol. 2021, 32, 105406. [Google Scholar] [CrossRef]
- Tan, L.; Lv, X.; Lian, X.; Wang, G. YOLOv4_Drone: UAV image target detection based on an improved YOLOv4 algorithm. Comput. Electr. Eng. 2021, 93, 107261. [Google Scholar] [CrossRef]
- Du, X.; Wang, Y.; Yan, R.; Gu, D. Accurate helmet wearing detection algorithm based on YOLO-ST. J. Shaanxi Univ. Sci. Technol. 2022, 40, 177–183. [Google Scholar]
- Xu, S.K.; Wang, Y.R.; Gu, Y.W.; Li, N.; Zhuang, L.H.; Shi, L. Safey helmet wearing detection study based on improved Faster RCNN. Appl. Res. Comput. 2020, 37, 901–905. [Google Scholar]
- Bonawitz, K.; Ivanov, V.; Kreuter, B.; Marcedone, A.; McMahan, H.B.; Patel, S.; Ramage, D.; Segal, A.; Seth, K. Practical secure aggregation for privacy-preserving machine learning. In Proceedings of the 2017 ACM SIGSAC Conference on Computer and Communications Security, Dallas, TX, USA, 30 October–3 November 2017; pp. 1175–1191. [Google Scholar]
- Hardy, S.; Henecka, W.; Ivey-Law, H.; Nock, R.; Patrini, G.; Smith, G.; Thorne, B. Private federated learning on vertically partitioned data via entity resolution and additively homomorphic encryption. arXiv 2017, arXiv:1711.10677. [Google Scholar]
- Wang, C.; Liang, J.; Huang, M.; Bai, B.; Bai, K.; Li, H. Hybrid differentially private federated learning on vertically partitioned data. arXiv 2020, arXiv:2009.02763. [Google Scholar]
- Wang, X.; Han, Z.Y.; Wang, X.M.; Yang, F. An improved signature model based on multivariate public key cryptosystem. J. Shaanxi Univ. Sci. Technol. 2020, 38, 157–164. [Google Scholar]
- Sun, C. Research and Design of Fire Detection Algorithm Based on Video Image; Shandong University: Jinan, China, 2018. [Google Scholar]
- Li, T.; Wu, H.; Mao, Y.; Tian, Y.C.; Cheng, M.J. Helmet wearing detection method based on improved YOLOv4s. Comput. Eng. Des. 2023, 44, 2374–2381. [Google Scholar]
- Wang, J.; Wu, Y. Safety helmet wearing detection algorithm of improved YOLOv4-tiny. Comput. Eng. Appl. 2023, 59, 183–190. [Google Scholar]
- Li, X.; Sun, Z.; Wang, P.; Tao, H.J. Research on Underground Personnel and Safety Helmet Detection Algorithm based on YOLOv5s Improvement. Coal 2023, 32, 22–25. [Google Scholar]
- Yang, Y.B.; Li, D. Lightweight helmet wearing detection algorithm of improved YOLOv5. Comput. Eng. Appl. 2022, 58, 201. [Google Scholar]
- Li, S.; Liu, Y.; Gao, T. Safety helmet wearing detection algorithm based on improved YOLOv7-tiny [J/OL]. Electron. Des. Eng. 2024, 1–7. Available online: http://kns.cnki.net/kcms/detail/61.1477.TN.20240111.1143.004.html (accessed on 6 June 2024).
- Sun, C.; Liu, X.W. Improved detection of miners’ safety helmet detection based on YOLOv7-tiny. Chin. Sci. Technol. Pap. 2023, 18, 1250–1256. [Google Scholar]
- Jocher, G.; Chaurasia, A.; Qiu, J. Ultralytics YOLOv8. 2023. Available online: https://github.com/ultralytics/ultralytics (accessed on 6 June 2024).
- Lou, H.; Duan, X.; Guo, J.; Liu, H.; Gu, J.; Bi, L.; Chen, H. DC-YOLOv8: Small-Size Object Detection Algorithm Based on Camera Sensor. Electronics 2023, 12, 2323. [Google Scholar] [CrossRef]
- Ding, X.; Zhang, Y.; Ge, Y.; Zhao, S.; Song, L.; Yue, X.; Shan, Y. Unireplknet: A universal perception large-kernel convnet for audio, video, point cloud, time-series and image recognition. arXiv 2023, arXiv:2311.15599. [Google Scholar]
- Wang, C.Y.; Yeh, I.H.; Liao, H.Y.M. YOLOv9: Learning What You Want to Learn Using Programmable Gradient Information. arXiv 2024, arXiv:2402.13616. [Google Scholar]
- Kang, M.; Ting, C.M.; Ting, F.F.; Phan, R.C.W. ASF-YOLO: A Novel YOLO Model with Attentional Scale Sequence Fusion for Cell Instance Segmentation. arXiv 2023, arXiv:2312.06458. [Google Scholar] [CrossRef]
- Zhang, H.; Zhang, S. Focaler-IoU: More Focused Intersection over Union Loss. arXiv 2024, arXiv:2401.10525. [Google Scholar]
- Yu, Z.; Huang, H.; Chen, W.; Su, Y.; Liu, Y.; Wang, X. Yolo-facev2: A scale and occlusion aware face detector. arXiv 2022, arXiv:2208.02019. [Google Scholar]
- Misra, D.; Nalamada, T.; Arasanipalai, A.U.; Hou, Q. Rotate to attend: Convolutional triplet attention module. In Proceedings of the IEEE/CVF Winter Conference on Applications of Computer Vision, Virtual, 5–9 January 2021; pp. 3139–3148. [Google Scholar]
- Cheng, D.; Chen, L.; Lv, C.; Guo, L.; Kou, Q. Light-guided and Cross-fusion U-Net for Anti-illuminatiorImage Super-resolution. IEEE Trans. Circuits Syst. Video Technol. 2022, 32, 8436–8449. [Google Scholar] [CrossRef]
- Chen, L.; Guo, L.; Cheng, D.; Kou, Q. Structure-preserving and colo-restoring up-sampling torsingle low-light image. IEEE Trans. Circuits Syst. Video Technol. 2022, 32, 1889–1902. [Google Scholar] [CrossRef]










| Model Name | Params/M | FLOPs/G | Model/MB | mAP/% | Precision/ % | Recall/ % |
|---|---|---|---|---|---|---|
| Yolov8n | 3.0 | 8.1 | 6.2 | 74.8 | 78 | 90.3 |
| Yolov8n-MLCA | 3.0 | 8.1 | 6.2 | 74.8 | 78 | 84.5 |
| Yolov8n-SE | 3.0 | 8.1 | 6.2 | 74.7 | 78 | 89.4 |
| Yolov8n-SimAM | 3.0 | 8.1 | 6.2 | 75.0 | 78 | 87.5 |
| Yolov8n-Triplet | 3.0 | 8.1 | 6.2 | 76.6 | 78 | 92.1 |
| Model Name | Params/M | FLOPs/G | Model/MB | mAP/% | Precision/ % | Recall/ % |
|---|---|---|---|---|---|---|
| Yolov8n | 3.0 | 8.1 | 6.2 | 74.8 | 78 | 90.3 |
| Yolov8n-F | 3.0 | 8.1 | 6.2 | 76.5 | 80 | 89.9 |
| Yolov8n-A-P2 | 2.49 | 12.0 | 5.4 | 79.7 | 86 | 86.6 |
| Yolov8n-D | 2.14 | 5.9 | 4.8 | 75.0 | 81 | 87.5 |
| Yolov8n-S | 2.81 | 7.0 | 5.9 | 74.8 | 79 | 92.4 |
| Yolov8n-FADS | 1.90 | 8.1 | 4.4 | 79.7 | 88 | 83.9 |
| Yolov8n | Yolov8n- F | Yolov8n-A-P2 | Yolov8n-D | Yolov8n-S | Params/M | FLOPs/G | Model/MB | mAP/% |
|---|---|---|---|---|---|---|---|---|
| √ | 3.0 | 8.1 | 6.2 | 74.8 | ||||
| √ | √ | 2.14 | 5.9 | 4.8 | 75.0 | |||
| √ | √ | √ | 2.06 | 10.7 | 4.7 | 80.0 | ||
| √ | √ | √ | √ | 1.90 | 8.1 | 4.4 | 77.3 | |
| √ | √ | √ | √ | √ | 1.90 | 8.1 | 4.4 | 79.7 |
| Model Name | Params/M | FLOPs/G | Model/MB | mAP/% |
|---|---|---|---|---|
| Yolov3-tiny | 12.13 | 18.9 | 24.4 | 71.5 |
| Yolov5n | 2.5 | 7.2 | 5.3 | 70.8 |
| Yolov6n | 4.23 | 11.8 | 8.7 | 70.2 |
| Yolov7-tiny | 6.0 | 13.2 | 12.3 | 76.6 |
| Yolov8n | 3.0 | 8.1 | 6.2 | 74.8 |
| Yolov8n-FADS | 1.90 | 8.1 | 4.4 | 79.7 |
Disclaimer/Publisher’s Note: The statements, opinions and data contained in all publications are solely those of the individual author(s) and contributor(s) and not of MDPI and/or the editor(s). MDPI and/or the editor(s) disclaim responsibility for any injury to people or property resulting from any ideas, methods, instructions or products referred to in the content. |
© 2024 by the authors. Licensee MDPI, Basel, Switzerland. This article is an open access article distributed under the terms and conditions of the Creative Commons Attribution (CC BY) license (https://creativecommons.org/licenses/by/4.0/).
Share and Cite
Fu, Z.; Ling, J.; Yuan, X.; Li, H.; Li, H.; Li, Y. Yolov8n-FADS: A Study for Enhancing Miners’ Helmet Detection Accuracy in Complex Underground Environments. Sensors 2024, 24, 3767. https://doi.org/10.3390/s24123767
Fu Z, Ling J, Yuan X, Li H, Li H, Li Y. Yolov8n-FADS: A Study for Enhancing Miners’ Helmet Detection Accuracy in Complex Underground Environments. Sensors. 2024; 24(12):3767. https://doi.org/10.3390/s24123767
Chicago/Turabian StyleFu, Zhibo, Jierui Ling, Xinpeng Yuan, Hao Li, Hongjuan Li, and Yuanfei Li. 2024. "Yolov8n-FADS: A Study for Enhancing Miners’ Helmet Detection Accuracy in Complex Underground Environments" Sensors 24, no. 12: 3767. https://doi.org/10.3390/s24123767
APA StyleFu, Z., Ling, J., Yuan, X., Li, H., Li, H., & Li, Y. (2024). Yolov8n-FADS: A Study for Enhancing Miners’ Helmet Detection Accuracy in Complex Underground Environments. Sensors, 24(12), 3767. https://doi.org/10.3390/s24123767
