Investigation of Appropriate Scaling of Networks and Images for Convolutional Neural Network-Based Nerve Detection in Ultrasound-Guided Nerve Blocks
Abstract
1. Introduction
2. Materials and Methods
2.1. Dataset
2.2. Deep Convolutional Neural Network-Based Nerve Detection
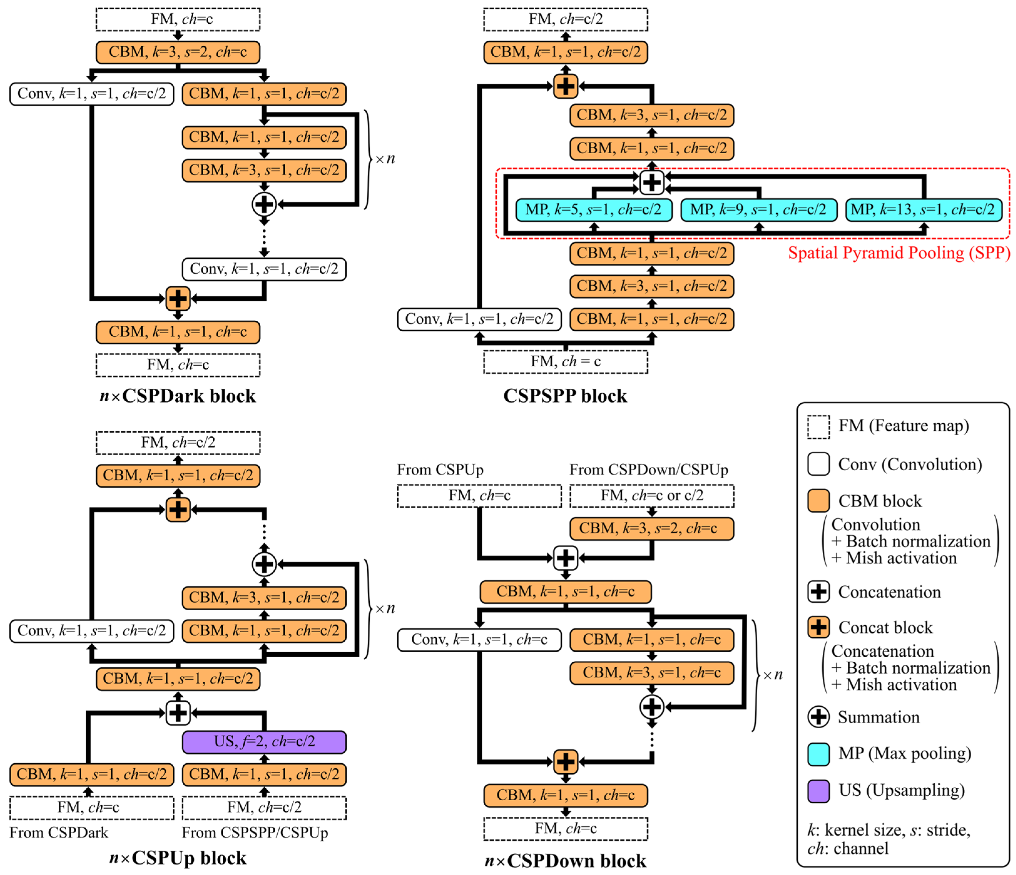
2.2.1. Network Architecture
2.2.2. Training and Prediction
3. Experiments
3.1. Experimental Setup
3.2. Evaluation Metrics
3.3. Results
4. Discussion
5. Conclusions
Author Contributions
Funding
Institutional Review Board Statement
Informed Consent Statement
Data Availability Statement
Conflicts of Interest
References
- Terkawi, A.S.; Karakitsos, D.; Elbarbary, M.; Blaivas, M.; Durieux, M.E. Ultrasound for the anesthesiologists: Present and future. Sci. World J. 2013, 2013, 683685. [Google Scholar] [CrossRef] [PubMed]
- Ding, Y.; Yang, Q.; Wang, Y.; Chen, D.; Qin, Z.; Zhang, J. MallesNet: A multi-object assistance based network for brachial plexus segmentation in ultrasound images. Med. Image Anal. 2022, 80, 102511. [Google Scholar] [CrossRef]
- Bowness, J.S.; Metcalfe, D.; El-Boghdadly, K.; Thurley, N.; Morecroft, M.; Hartley, T.; Krawczyk, J.; Noble, J.A.; Higham, H. Artificial intelligence for ultrasound scanning in regional anaesthesia: A scoping review of the evidence from multiple disciplines. Br. J. Anaesth. 2024, 132, 1049–1062. [Google Scholar] [CrossRef] [PubMed]
- Hadjerci, O.; Hafiane, A.; Morette, N.; Novales, C.; Vieyres, P.; Delbos, A. Assistive system based on nerve detection and needle navigation in ultrasound images for regional anesthesia. Expert Syst. Appl. 2016, 61, 64–77. [Google Scholar] [CrossRef]
- Hadjerci, O.; Halfiane, A.; Conte, D.; Makris, P.; Vieyres, P.; Delbos, A. Computer-aided detection system for nerve identification using ultrasound images: A comparative study. Inform. Med. Unlocked 2016, 3, 29–43. [Google Scholar] [CrossRef]
- Masoumi, N.; Rivaz, H.; Hacihaliloglu, I.; Ahmad, M.O.; Reinertsen, I.; Xiao, Y. The big bang of deep learning in ultrasound-guided surgery: A review. IEEE Trans. Ultrason. Ferroelectr. Freq. Control 2023, 70, 909–919. [Google Scholar] [CrossRef] [PubMed]
- Baby, M.; Jereesh, A.S. Automatic nerve segmentation of ultrasound images. In Proceedings of the International Conference of Electronics, Communication and Aerospace Technology, Coimbatore, India, 20–22 April 2017; pp. 107–112. [Google Scholar] [CrossRef]
- Smistad, E.; Johansen, K.F.; Iversen, D.H.; Reinertsen, I. Highlighting nerves and blood vessels for ultrasound-guided axillary nerve block procedures using neural networks. J. Med. Imaging 2018, 5, 044004. [Google Scholar] [CrossRef] [PubMed]
- Huang, C.; Zhou, Y.; Tan, W.; Qui, Z.; Zhow, H.; Song, Y.; Zhao, Y.; Gao, S. Applying deep learning in recognizing the femoral nerve block region on ultrasound images. Ann. Transl. Med. 2019, 7, 453. [Google Scholar] [CrossRef]
- Rubasinghe, I.; Meedeniya, D. Ultrasound nerve segmentation using deep probabilistic programming. J. ICT Res. Appl. 2019, 13, 241–256. [Google Scholar] [CrossRef]
- Horng, M.H.; Yang, C.W.; Sun, Y.N.; Yang, T.H. DeepNerve: A new convolutional neural network for the localization and segmentation of the median nerve in ultrasound image sequences. Ultrasound Med. Biol. 2020, 46, 2439–2452. [Google Scholar] [CrossRef]
- Jimenez-Castaño, C.A.; Álvarez-Meza, A.M.; Aguirre-Ospina, O.D.; Cárdenas-Peña, D.A.; Orozco-Gutiérrez, Á.A. Random fourier features-based deep learning improvement with class activation interpretability for nerve structure segmentation. Sensors 2021, 21, 7741. [Google Scholar] [CrossRef] [PubMed]
- Gungor, I.; Gunaydin, B.; Oktar, S.O.; Buyukgebiz, B.M.; Bagcaz, S.; Ozdemir, M.G.; Inan, G. A real-time anatomy identification via tool based on artificial intelligence for ultrasound-guided peripheral nerve block procedures: An accuracy study. J. Anesth. 2021, 35, 591–594. [Google Scholar] [CrossRef] [PubMed]
- Bowness, J.; Varsou, O.; Turbitt, L.; Burkett-St Laurent, D. Identifying anatomical structures on ultrasound: Assistive artificial intelligence in ultrasound-guided regional anesthesia. Clin. Anat. 2021, 34, 802–809. [Google Scholar] [CrossRef] [PubMed]
- Smerilli, G.; Cipolletta, E.; Sartini, G.; Moscioni, E.; Di Cosmo, M.; Fiorentino, M.C.; Moccia, S.; Frontoni, E.; Grassi, W.; Filippucci, E. Development of a convolutional neural network for the identification and the measurement of the median nerve on ultrasound images acquired at carpal tunnel level. Arthritis Res. Ther. 2022, 24, 38. [Google Scholar] [CrossRef] [PubMed]
- Tian, D.; Zhu, B.; Wang, J.; Kong, L.; Gao, B.; Wang, Y.; Xu, D.; Zhang, R.; Yao, Y. Brachial plexus nerve trunk recognition from ultrasound images: A comparative study of deep learning models. IEEE Access 2022, 10, 82003–82014. [Google Scholar] [CrossRef]
- Kim, B.S.; Yu, M.; Kim, S.; Yoon, J.S.; Baek, S. Scale-attentional U-Net for the segmentation of the median nerve in ultrasound images. Ultrasonography 2022, 41, 706–717. [Google Scholar] [CrossRef] [PubMed]
- Berggreen, J.; Johansson, A.; Jahr, J.; Möller, S.; Jansson, T. Deep learning on ultrasound images visualizes the femoral nerve with good precision. Healthcare 2023, 11, 184. [Google Scholar] [CrossRef] [PubMed]
- Zhang, T.T.; Shu, H.; Lam, K.Y.; Chow, C.Y.; Li, A. Feature decomposition and enhancement for unsupervised medical ultrasound image denoising and instance segmentation. Appl. Intell. 2023, 53, 9548–9561. [Google Scholar] [CrossRef]
- Wang, Y.; Zhu, B.; Kong, L.; Wang, J.; Gao, B.; Wang, J.; Tian, D.; Yao, Y. BPSegSys: A brachial plexus nerve trunk segmentation system using deep learning. Ultrasound Med. Biol. 2024, 50, 374–383. [Google Scholar] [CrossRef]
- Ronneberger, O.; Fischer, P.; Brox, T. U-Net: Convolutional networks for biomedical image segmentation. Med. Image Comput. Comput.-Assist. Interv. 2015, 9351, 234–241. [Google Scholar] [CrossRef]
- He, K.; Gkioxari, G.; Dollár, P.; Girshick, R. Mask R-CNN. In Proceedings of the IEEE International Conference on Computer Vision, Venice, Italy, 22–29 October 2017; pp. 2961–2969. [Google Scholar] [CrossRef]
- Alkhatib, M.; Hafiane, A.; Vieyres, P.; Delbos, A. Deep visual nerve tracking in ultrasound images. Comput. Med. Imaging Graph. 2019, 76, 101639. [Google Scholar] [CrossRef] [PubMed]
- Alkhatib, M.; Hafiane, A.; Vieyres, P. Merged 1D-2D deep convolutional neural networks for nerve detection in ultrasound images. In Proceedings of the 25th International Conference on Pattern Recognition, Milan, Italy, 10–15 January 2021; pp. 4774–4780. [Google Scholar] [CrossRef]
- Wang, C.Y.; Bochkovskiy, A.; Liao, H.Y.M. Scaled-YOLOv4: Scaling cross stage partial network. In Proceedings of the IEEE/CVF Conference on Computer Vision and Pattern Recognition, Nashville, TN, USA, 20–25 June 2021; pp. 13029–13038. [Google Scholar] [CrossRef]
- Tan, M.; Le, Q. EfficientNet: Rethinking model scaling for convolutional neural networks. In Proceedings of the International Conference on Machine Learning, Long Beach, CA, USA, 9–15 June 2019; pp. 6105–6114. Available online: http://proceedings.mlr.press/v97/tan19a.html (accessed on 22 April 2024).
- Kaggle: Nerve-UTP. Available online: https://www.kaggle.com/datasets/craljimenez/nerveutp (accessed on 22 April 2024).
- Bochkovskiy, A.; Wang, C.Y.; Liao, H.Y.M. YOLOv4: Optimal speed and accuracy of object detection. arXiv 2020, arXiv:2004.10934. [Google Scholar] [CrossRef]
- Redmon, J.; Divvala, S.; Girshick, R.; Farhadi, A. You only look once: Unified, real-time object detection. In Proceedings of the IEEE Conference on Computer Vision and Pattern Recognition, Las Vegas, NV, USA, 27–30 June 2016; pp. 779–788. [Google Scholar] [CrossRef]
- Wang, C.Y.; Liao, H.Y.M.; Wu, Y.H.; Chen, P.Y.; Hsieh, J.W.; Yeh, I.H. CSPNet: A new backbone that can enhance learning capability of CNN. In Proceedings of the IEEE/CVF Conference on Computer Vision and Pattern Recognition Workshops, Seattle, WA, USA, 14–19 June 2020; pp. 390–391. [Google Scholar] [CrossRef]
- Russakovsky, O.; Deng, J.; Su, H.; Krause, J.; Satheesh, S.; Ma, S.; Huang, Z.; Karpathy, A.; Khosla, A.; Bernstein, M.; et al. ImageNet Large Scale Visual Recognition Challenge. Int. J. Comput. Vis. 2015, 115, 211–252. [Google Scholar] [CrossRef]
- Zheng, Z.; Wang, P.; Liu, W.; Li, J.; Ye, R.; Ren, D. Distance-IoU loss: Faster and better learning for bounding box regression. Proc. AAAI Conf. Artif. Intell. 2020, 34, 12993–13000. [Google Scholar] [CrossRef]
- Zhang, H.; Cisse, M.; Dauphin, Y.N.; Lopez-Paz, D. mixup: Beyond empirical risk minimization. arXiv 2017, arXiv:1710.09412. [Google Scholar] [CrossRef]
- Terven, J.; Córdova-Esparza, D.M.; Romero-González, J.A. A comprehensive review of YOLO architectures in computer vision: From YOLOv1 to YOLOv8 and YOLO-NAS. Mach. Learn. Knowl. Extr. 2023, 5, 1680–1716. [Google Scholar] [CrossRef]







| Network | Image Size [Pixels] | Class | |||||||||
|---|---|---|---|---|---|---|---|---|---|---|---|
| Sciatic Nerve | Ulnar Nerve | Femoral Nerve | Median Nerve | All | |||||||
| Recall | Precision | Recall | Precision | Recall | Precision | Recall | Precision | Recall | Precision | ||
| CSP | 384 × 384 | 96.4 | 93.1 | 86.0 | 79.0 | 92.6 | 87.5 | 90.0 | 78.3 | 91.8 | 86.2 |
| 640 × 640 | 88.5 | 94.6 | 74.3 | 81.1 | 80.9 | 94.8 | 77.5 | 77.5 | 81.8 | 88.6 | |
| 896 × 896 | 66.2 | 91.1 | 59.8 | 82.6 | 48.5 | 97.1 | 80.0 | 82.1 | 62.8 | 87.7 | |
| 1152 × 1152 | 53.6 | 87.6 | 51.4 | 84.0 | 10.3 | 63.6 | 67.5 | 84.4 | 48.8 | 85.2 | |
| P5 | 384 × 384 | 97.5 | 97.5 | 87.4 | 89.5 | 95.6 | 95.6 | 87.5 | 97.2 | 93.0 | 94.4 |
| 640 × 640 | 96.0 | 97.8 | 81.8 | 84.1 | 88.2 | 93.8 | 87.5 | 89.7 | 89.5 | 92.0 | |
| 896 × 896 | 91.4 | 95.1 | 75.7 | 90.0 | 88.2 | 92.3 | 87.5 | 92.1 | 85.2 | 92.9 | |
| 1152 × 1152 | 82.7 | 93.1 | 74.3 | 88.8 | 77.9 | 96.4 | 85.0 | 81.0 | 79.3 | 91.0 | |
| P6 | 384 × 384 | 97.8 | 98.6 | 88.3 | 90.9 | 95.6 | 95.6 | 87.5 | 97.2 | 93.5 | 95.4 |
| 640 × 640 | 95.7 | 97.4 | 80.8 | 89.2 | 92.6 | 94.0 | 85.0 | 94.4 | 89.3 | 94.0 | |
| 896 × 896 | 95.0 | 97.8 | 81.8 | 86.2 | 89.7 | 93.8 | 87.5 | 94.6 | 89.2 | 93.0 | |
| 1152 × 1152 | 94.2 | 98.1 | 79.4 | 89.5 | 89.7 | 93.8 | 82.5 | 91.7 | 87.7 | 94.3 | |
| P7 | 384 × 384 | 99.3 | 99.6 | 87.4 | 89.9 | 94.1 | 95.5 | 90.0 | 97.3 | 93.8 | 95.6 |
| 640 × 640 | 98.9 | 98.9 | 83.6 | 89.9 | 94.1 | 98.5 | 85.0 | 97.1 | 92.0 | 95.7 | |
| 896 × 896 | 98.2 | 99.3 | 84.6 | 88.3 | 94.1 | 100.0 | 87.5 | 92.1 | 92.2 | 95.0 | |
| 1152 × 1152 | 93.9 | 97.8 | 83.2 | 89.4 | 94.1 | 98.5 | 82.5 | 94.3 | 89.3 | 94.7 | |
| Network | Image Size [Pixels] | Class | |||||||||
|---|---|---|---|---|---|---|---|---|---|---|---|
| Nerve | Carotid Artery | Internal Jugular Vein | Vertebral Artery | All | |||||||
| Recall | Precision | Recall | Precision | Recall | Precision | Recall | Precision | Recall | Precision | ||
| CSP | 384 × 384 | 82.9 | 81.6 | 94.6 | 81.7 | 78.9 | 64.0 | 60.9 | 47.3 | 81.5 | 75.5 |
| 640 × 640 | 81.9 | 80.6 | 93.4 | 81.5 | 81.3 | 64.1 | 64.8 | 48.3 | 81.2 | 74.8 | |
| 896 × 896 | 76.8 | 80.0 | 94.3 | 79.3 | 77.8 | 55.4 | 63.5 | 46.1 | 77.4 | 72.7 | |
| 1152 × 1152 | 74.3 | 75.1 | 93.7 | 76.5 | 78.4 | 59.3 | 64.8 | 44.6 | 75.8 | 69.3 | |
| P5 | 384 × 384 | 80.4 | 86.1 | 93.4 | 86.5 | 76.6 | 68.2 | 57.3 | 57.7 | 79.0 | 81.4 |
| 640 × 640 | 78.0 | 82.5 | 92.7 | 86.5 | 73.7 | 73.3 | 57.7 | 55.0 | 77.1 | 78.9 | |
| 896 × 896 | 75.1 | 84.1 | 93.1 | 84.0 | 76.6 | 69.7 | 60.6 | 54.2 | 75.7 | 78.9 | |
| 1152 × 1152 | 73.8 | 82.8 | 92.4 | 86.7 | 72.5 | 71.7 | 58.3 | 56.3 | 74.2 | 79.1 | |
| P6 | 384 × 384 | 80.8 | 85.7 | 91.8 | 88.4 | 80.1 | 66.2 | 58.3 | 58.7 | 79.4 | 81.2 |
| 640 × 640 | 79.5 | 84.0 | 93.1 | 87.0 | 73.7 | 68.9 | 59.3 | 56.0 | 78.4 | 79.8 | |
| 896 × 896 | 77.6 | 83.6 | 93.4 | 85.5 | 76.6 | 67.5 | 57.0 | 57.0 | 77.0 | 79.4 | |
| 1152 × 1152 | 76.6 | 84.1 | 94.0 | 85.1 | 77.8 | 62.4 | 59.6 | 54.8 | 76.8 | 78.6 | |
| P7 | 384 × 384 | 82.4 | 84.6 | 95.3 | 86.0 | 80.7 | 69.7 | 61.2 | 57.8 | 81.3 | 80.4 |
| 640 × 640 | 80.1 | 83.9 | 91.2 | 88.4 | 77.2 | 69.5 | 56.7 | 56.5 | 78.5 | 80.1 | |
| 896 × 896 | 77.3 | 86.0 | 91.8 | 87.4 | 77.8 | 68.6 | 53.1 | 57.8 | 76.2 | 81.5 | |
| 1152 × 1152 | 77.4 | 84.0 | 90.5 | 85.4 | 80.1 | 65.2 | 58.0 | 54.8 | 76.9 | 78.9 | |
| Network | Parameters | Image Size [Pixels] | Inference Time | Total Time |
|---|---|---|---|---|
| CSP | 52.5 M | 384 × 384 | 1.5 ms (687.2 fps) | 2.0 ms (497.3 fps) |
| 640 × 640 | 3.8 ms (265.2 fps) | 4.3 ms (231.2 fps) | ||
| 896 × 896 | 6.6 ms (152.6 fps) | 7.1 ms (140.6 fps) | ||
| 1152 × 1152 | 12.0 ms (83.5 fps) | 12.6 ms (79.7 fps) | ||
| P5 | 70.3 M | 384 × 384 | 2.0 ms (507.7 fps) | 2.5 ms (395.3 fps) |
| 640 × 640 | 4.8 ms (207.5 fps) | 5.4 ms (185.1 fps) | ||
| 896 × 896 | 9.3 ms (107.9 fps) | 9.8 ms (101.7 fps) | ||
| 1152 × 1152 | 14.3 ms (70.2 fps) | 14.8 ms (67.4 fps) | ||
| P6 | 126.7 M | 384 × 384 | 2.6 ms (385.2 fps) | 3.2 ms (316.6 fps) |
| 640 × 640 | 5.7 ms (175.8 fps) | 6.3 ms (159.9 fps) | ||
| 896 × 896 | 9.7 ms (103.5 fps) | 10.2 ms (97.7 fps) | ||
| 1152 × 1152 | 15.3 ms (65.2 fps) | 15.9 ms (62.7 fps) | ||
| P7 | 286.1 M | 384 × 384 | 4.6 ms (216.4 fps) | 5.2 ms (192.4 fps) |
| 640 × 640 | 10.5 ms (95.1 fps) | 11.1 ms (90.1 fps) | ||
| 896 × 896 | 16.4 ms (61.1 fps) | 17.0 ms (59.0 fps) | ||
| 1152 × 1152 | 25.6 ms (39.1 fps) | 26.2 ms (38.2 fps) |
Disclaimer/Publisher’s Note: The statements, opinions and data contained in all publications are solely those of the individual author(s) and contributor(s) and not of MDPI and/or the editor(s). MDPI and/or the editor(s) disclaim responsibility for any injury to people or property resulting from any ideas, methods, instructions or products referred to in the content. |
© 2024 by the authors. Licensee MDPI, Basel, Switzerland. This article is an open access article distributed under the terms and conditions of the Creative Commons Attribution (CC BY) license (https://creativecommons.org/licenses/by/4.0/).
Share and Cite
Sugino, T.; Onogi, S.; Oishi, R.; Hanayama, C.; Inoue, S.; Ishida, S.; Yao, Y.; Ogasawara, N.; Murakawa, M.; Nakajima, Y. Investigation of Appropriate Scaling of Networks and Images for Convolutional Neural Network-Based Nerve Detection in Ultrasound-Guided Nerve Blocks. Sensors 2024, 24, 3696. https://doi.org/10.3390/s24113696
Sugino T, Onogi S, Oishi R, Hanayama C, Inoue S, Ishida S, Yao Y, Ogasawara N, Murakawa M, Nakajima Y. Investigation of Appropriate Scaling of Networks and Images for Convolutional Neural Network-Based Nerve Detection in Ultrasound-Guided Nerve Blocks. Sensors. 2024; 24(11):3696. https://doi.org/10.3390/s24113696
Chicago/Turabian StyleSugino, Takaaki, Shinya Onogi, Rieko Oishi, Chie Hanayama, Satoki Inoue, Shinjiro Ishida, Yuhang Yao, Nobuhiro Ogasawara, Masahiro Murakawa, and Yoshikazu Nakajima. 2024. "Investigation of Appropriate Scaling of Networks and Images for Convolutional Neural Network-Based Nerve Detection in Ultrasound-Guided Nerve Blocks" Sensors 24, no. 11: 3696. https://doi.org/10.3390/s24113696
APA StyleSugino, T., Onogi, S., Oishi, R., Hanayama, C., Inoue, S., Ishida, S., Yao, Y., Ogasawara, N., Murakawa, M., & Nakajima, Y. (2024). Investigation of Appropriate Scaling of Networks and Images for Convolutional Neural Network-Based Nerve Detection in Ultrasound-Guided Nerve Blocks. Sensors, 24(11), 3696. https://doi.org/10.3390/s24113696

