A Study on the Interoperability Technology of Digital Identification Based on WACI Protocol with Multiparty Distributed Signature
Abstract
1. Introduction
2. Background
2.1. Verifiable Credentials Data Model
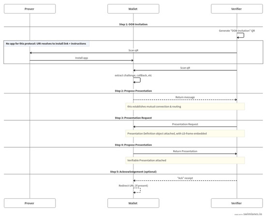
2.2. Wallet and Credential Interaction(WACI)
2.3. FROST Signature Algorithm
2.3.1. Sharmir Secret Share
2.3.2. Schnorr Signature
3. Related Work
3.1. Shortcomings of Existing Architecture
3.2. Our Contribution
4. Research Methodology
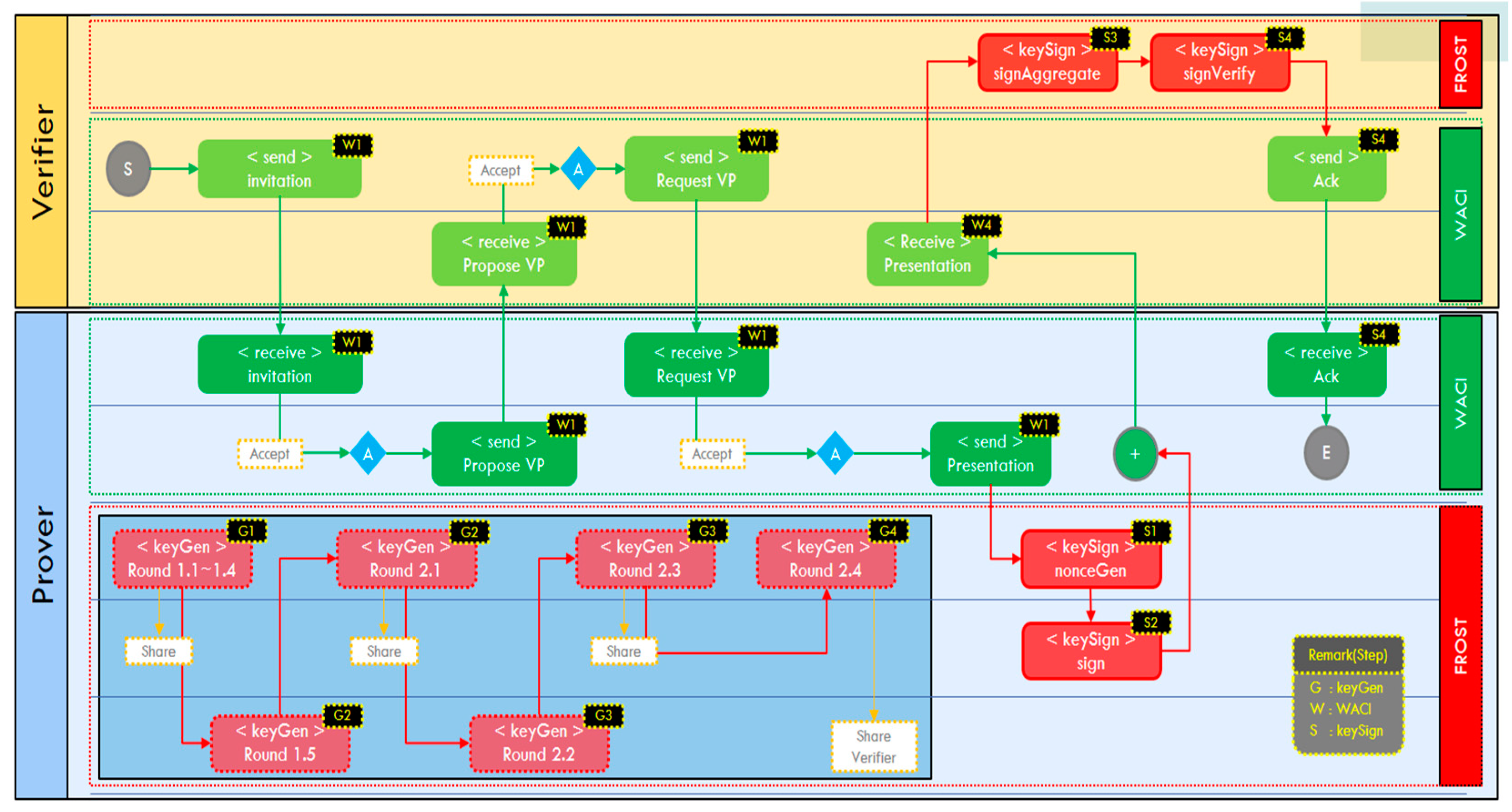
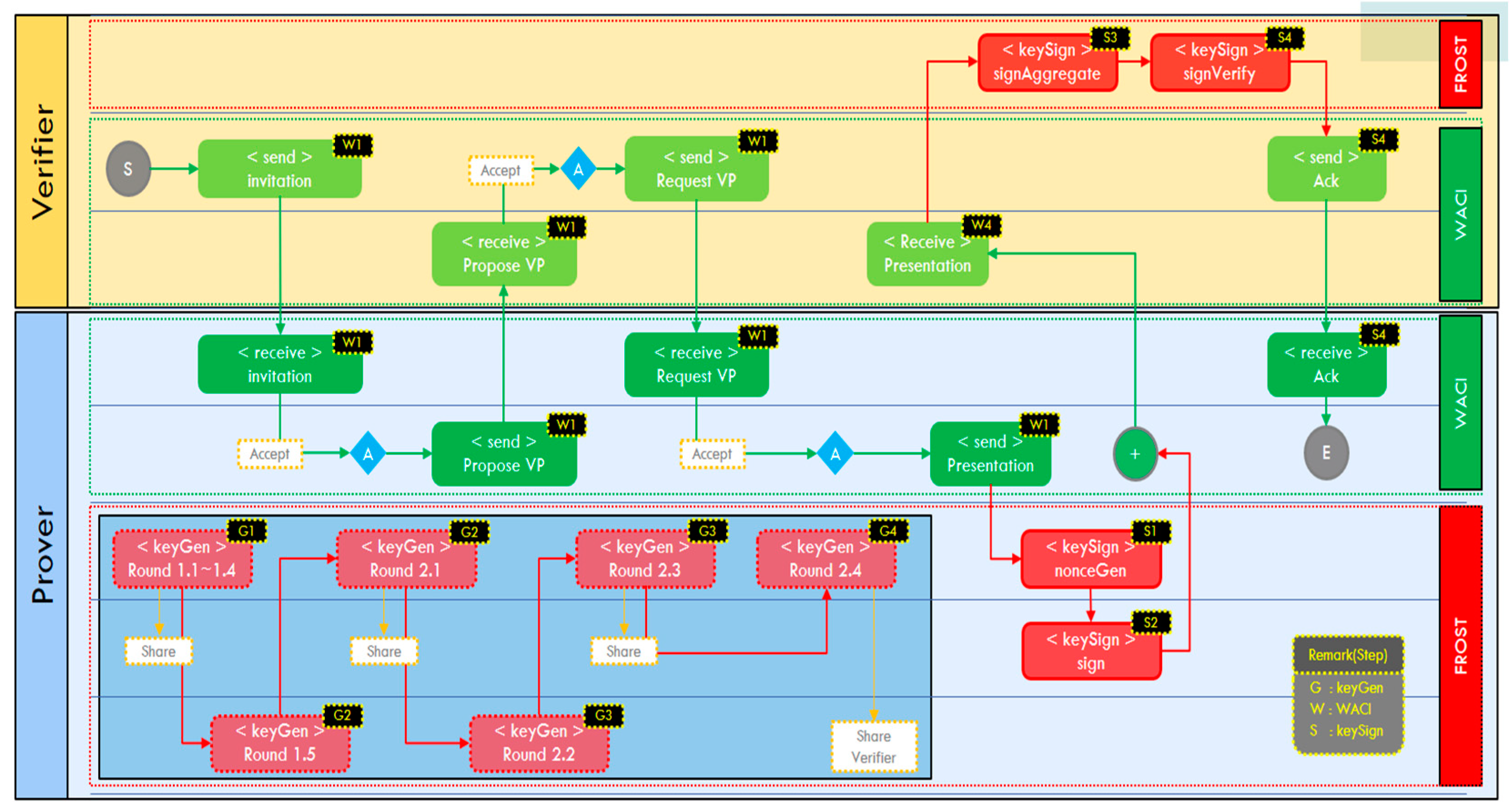
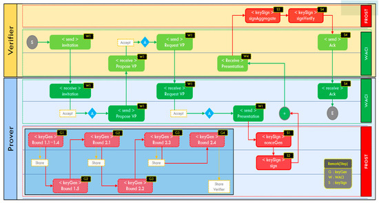
4.1. Usage Scenario
4.2. Suggestion Method
4.3. Implementation of the Proposed Method Verification Interface
4.4. Analysis
5. Conclusions
Author Contributions
Funding
Informed Consent Statement
Data Availability Statement
Conflicts of Interest
References
- Mühle, A.; Grüner, A.; Gayvoronskaya, T.; Meinel, C. A survey on essential components of a self-sovereign identity. Comput. Sci. Rev. 2018, 30, 80–86. [Google Scholar] [CrossRef]
- Lee, J.H.; Kim, J.W.; Kim, C.S.; Yang, J. A Study on Strengthening Personal Information Sovereignty through Analysis of Domestic Service Cases and Research Projects of Self-Sovereign Identity Technology. J. Korea Inst. Inf. Electron. Commun. Technol. 2020, 13, 575–589. [Google Scholar] [CrossRef]
- Son, Y.J.; Park, M.J.; Park, J.S.; Hwang, H.J.; Chai, S.M. Self-Sovereign Identity (SSI): Structured Literature Reviews with Socio-Technical Perspective. J. Inf. Syst. 2021, 30, 119–152. [Google Scholar] [CrossRef]
- Stokkink, Q.; Pouwelse, J. Deployment of a Blockchain-Based Self-Sovereign Identity. In Proceedings of the 2018 IEEE International Conference on Internet of Things (iThings) and IEEE Green Computing and Communications (GreenCom) and IEEE Cyber, Physical and Social Computing (CPSCom) and IEEE Smart Data (SmartData), Halifax, NS, Canada, 30 July–3 August 2018; pp. 1336–1342. [Google Scholar] [CrossRef]
- Coelho, P.; Zúquete, A.; Gomes, H. Federation of Attribute Providers for User Self-Sovereign Identity. J. Inf. Syst. Eng. Manag. 2018, 3, 32. [Google Scholar] [CrossRef] [PubMed]
- Sporny, M.; Longley, D.; Chadwick, D. Verifiable Credentials Data Model v1.1. W3C. 3 March 2022. Available online: https://www.w3.org/TR/vc-data-model/ (accessed on 28 September 2022).
- Sedlmeir, J.; Smethurst, R.; Rieger, A.; Fridgen, G. Digital Identities and Verifiable Credentials. Bus. Inf. Syst. Eng. 2021, 63, 603–613. [Google Scholar] [CrossRef]
- Grech, A.; Sood, I.; Ariño, L. Blockchain, Self-Sovereign Identity and Digital Credentials: Promise Versus Praxis in Education. Front. Blockchain 2021, 4, 616779. [Google Scholar] [CrossRef]
- Steele, O. VC Proof Formats Test Suite-VC Data Model with JSON Web Signatures. W3. 10 August 2022. Available online: https://identity.foundation/JWS-Test-Suite/ (accessed on 28 August 2022).
- Fotiou, N.; Siris, V.A.; Polyzos, G.C.; Kortesniemi, Y.; Lagutin, D. Capabilities-based access control for IoT devices using Verifiable Credentials. In Proceedings of the IEEE Security and Privacy Workshops (SPW), San Francisco, CA, USA, 22–26 May 2022; pp. 222–228. [Google Scholar] [CrossRef]
- Doerner, J.; Kondi, Y.; Lee, E.; Shelat, A. Secure Two-party Threshold ECDSA from ECDSA Assumptions. In Proceedings of the 2018 IEEE Symposium on Security and Privacy (SP), San Francisco, CA, USA, 20–24 May 2018; pp. 980–997. [Google Scholar] [CrossRef]
- Gennaro, R.; Goldfeder, S. Fast Multiparty Threshold ECDSA with Fast Trustless Setup. In Proceedings of the 2018 ACM SIGSAC Conference on Computer and Communications Security (CCS ‘18), Toronto, ON, Canada, 15–19 October 2018; Association for Computing Machinery: New York, NY, USA, 2018; pp. 1179–1194. [Google Scholar] [CrossRef]
- Canetti, R.; Gennaro, R.; Goldfeder, S.; Makriyannis, N.; Peled, U. UC non-interactive, proactive, threshold ECDSA with identifiable aborts. In Proceedings of the 2020 ACM SIGSAC Conference on Computer and Communications Security, Virtual Event, 9–13, November 2020; pp. 1769–1787. [Google Scholar] [CrossRef]
- Yu, H.; Wang, H. Elliptic curve threshold signature scheme for blockchain. J. Inf. Secur. Appl. 2022, 70, 103345. [Google Scholar] [CrossRef]
- Komlo, C.; Goldberg, I. FROST: Flexible round-optimized Schnorr threshold signatures. In International Conference on Selected Areas in Cryptography; Springer: Cham, Switzerland, 2020. [Google Scholar] [CrossRef]
- Schnorr, C.P. Efficient signature generation by smart cards. J. Cryptol. 1991, 4, 161–174. [Google Scholar] [CrossRef]
- Afshan, A.; Hedges, E. Wallet And Credential Interactions. Decentralized Identity Foundation. Available online: https://identity.foundation/wallet-and-credential-interactions/ (accessed on 28 July 2022).
- Steele, O.; Johnson, M.; Dardalet, G.; Prorock, M.; Shetty, S.; Duffy, K.H. Universal Wallet 2020, Tech. Rep. 2021. Available online: https://w3c-ccg.github.io/universal-wallet-interop-spec/ (accessed on 17 September 2022).
- Sporny, M.; Longley, D.; Kellogg, G.; Lanthaler, M.; Champin, P.A.; Lindström, N. JSON-LD 1.1. 2020. Available online: https://www.w3.org/TR/json-ld11/ (accessed on 2 April 2023).
- Boneh, D.; Boyen, X.; Shacham, H. Short Group Gignatures. In Annual International Cryptology Conference; Springer: Berlin/Heidelberg, Germany, 2004; pp. 41–55. [Google Scholar]
- Steele, O.; Zundel, M.B. WACI-DID Comm Interop Profile Decentralized Identity Foundation. Available online: https://identity.foundation/waci-presentation-exchange (accessed on 17 September 2022).
- Sporny, M.; Longley, D.; Prorock, M. Verifiable Credential Data Integrity 1.0 the World Wide Web Consortium(W3C). Available online: https://w3c.github.io/vc-data-integrity (accessed on 18 September 2022).
- Gennaro, R.; Jarecki, S.; Krawczyk, H.; Rabin, T. Secure applications of Pedersen’s distributed key generation protocol. In Cryptographers’ Track at the RSA Conference; Springer: Berlin/Heidelberg, Germany, 2003. [Google Scholar] [CrossRef]
- Stinson, D.R.; Strobl, R. Provably secure distributed Schnorr signatures and a (t, n) threshold scheme for implicit certificates. In Australasian Conference on Information Security and Privacy; Springer: Berlin/Heidelberg, Germany, 2001. [Google Scholar] [CrossRef]
- Bellare, M.; Crites, E.; Komlo, C.; Maller, M.; Tessaro, S.; Zhu, C. Better than advertised security for non-interactive threshold signatures. In Advances in Cryptology–CRYPTO 2022: 42nd Annual International Cryptology Conference; Springer: Cham, Switzerland, 2022. [Google Scholar] [CrossRef]
- Nick, J.; Ruffing, T.; Seurin, Y. MuSig2: Simple two-round Schnorr multi-signatures. In Advances in Cryptology–CRYPTO 2021: 41st Annual International Cryptology Conference; Springer: Cham, Switzerland, 2021; pp. 189–221. [Google Scholar] [CrossRef]
- Shamir, A. How to share a secret. Commun. ACM 1979, 22, 612–613. [Google Scholar] [CrossRef]
- Pedersen, T.P. Non-interactive and information-theoretic secure verifiable secret sharing. In Annual International Cryptology Conference; Springer: Berlin/Heidelberg, Germany, 1991. [Google Scholar] [CrossRef]
- Trnka, M.; Abdelfattah, A.S.; Shrestha, A.; Coffey, M.; Cerny, T. Systematic Review of Authentication and Authorization Advancements for the Internet of Things. Sensors 2022, 22, 1361. [Google Scholar] [CrossRef] [PubMed]
- Hong, H.; Hu, B.; Sun, Z. An efficient and secure attribute-based online/offline signature scheme for mobile crowdsensing. Hum.-Cent. Comput. Inf. Sci. 2021, 11, 26. [Google Scholar] [CrossRef]
- Hong, H.; Sun, Z. TS-ABOS-CMS: Time-bounded secure attribute-based online/offline signature with constant message size for IoT systems. J. Syst. Archit. 2022, 123, 102388. [Google Scholar] [CrossRef]
- Huang, C.; Yan, K. A Blockchain Based Fast Authentication Framework for IoT Networks with Trusted Hardware. In Proceedings of the IEEE 22nd International Conference on High Performance Computing and Communications; IEEE 18th International Conference on Smart City; IEEE 6th International Conference on Data Science and Systems (HPCC/SmartCity/DSS), Yanuca Island, Cuvu, Fiji, 14–16 December 2020; pp. 1050–1056. [Google Scholar] [CrossRef]
- Adhikari, M.; Panda, P.K.; Chattopadhyay, S.; Majumdar, S. A Novel Group-Based Authentication and Key Agreement Protocol for IoT Enabled LTE/LTE–A Network. In Proceedings of the International Conference on Wireless Communications Signal Processing and Networking (WiSPNET), Chennai, India, 4–6 August 2020; pp. 168–172. [Google Scholar] [CrossRef]
- Mwitende, G.; Ye, Y.; Ali, I.; Li, F. Certificateless authenticated key agreement for blockchain-based WBANs. J. Syst. Archit. 2020, 110, 10177. [Google Scholar] [CrossRef]
- Li, Z. A Verifiable Credentials System with Privacy-Preserving Based on Blockchain. J. Inf. Secur. 2022, 13, 43–65. [Google Scholar] [CrossRef]
- Boneh, D.; Gentry, C.; Lynn, B.; Shacham, H. Aggregate and verifiably encrypted signatures from bilinear maps. In International Conference on the Theory and Applications of Cryptographic Techniques; Springer: Berlin/Heidelberg, Germany, 2003. [Google Scholar] [CrossRef]
- Heo, H.J.; Lee, H.J. Decentralized Group Signature Scheme for Credential Systems with Issuer Anonymization. U.S. Patent Application No 17/088,998, 4 November 2020. [Google Scholar]
- Ricci, S.; Dzurenda, P.; Casanova-Marqués, R.; Cika, P. Threshold Signature for Privacy-Preserving Blockchain. In International Conference on Business Process Management; Springer: Cham, Switzerland, 2022. [Google Scholar] [CrossRef]
- Yildiz, H.; Küpper, A.; Thatmann, D.; Göndör, S.; Herbke, P. A Tutorial on the Interoperability of Self-Sovereign Identities. arXiv 2022, arXiv:2208.04692. [Google Scholar] [CrossRef]
- Lalchandani, N.; Jiang, F.; Jeong, J.J.; Zolotavkin, Y.; Doss, R. Evaluating the Current State of Application Programming Interfaces for Verifiable Credentials. In Proceedings of the 2021 18th International Conference on Privacy, Security and Trust (PST), Auckland, New Zealand, 13–15 December 2021; pp. 1–7. [Google Scholar] [CrossRef]
- Josefsson, S.; Liusvaara, I. Edwards-Curve Digital Signature Algorithm (EdDSA). 2017, pp. 1–60. Available online: https://www.rfc-editor.org/rfc/rfc8032 (accessed on 16 February 2023).







| KeyGen. | FROST DKG Round | ||||||||
|---|---|---|---|---|---|---|---|---|---|
| 1.1 | 1.2 | 1.3 | 1.4 | 1.5 | 2.1 | 2.2 | 2.3 | 2.4 | |
| Coefficients | Ge | Pr | Ve | ||||||
| Coefficient_ commitments | Ge | Sh | Ve | ||||||
| Proof_of_ knowledge | Ge | Pa | Ve | ||||||
| Shares | Ge | Pa | |||||||
| Aggregate_ share | Ge | ||||||||
| Public key | Ge | Sh | |||||||
| KeySign/ Verify | FROST KeySign Round | ||
|---|---|---|---|
| nonceGen | Sign | Verify | |
| Aggregate_share | Generation | Generation | Combine and Validate |
| Nonce_pairs | Generation | ||
| Nonce_commitment_pairs | Generation | ||
| Item | Contents |
|---|---|
| Compatibility | A consistent presentation created by complying with the standard of interaction between digital wallets and credentials ensures compatibility of data interactions. |
| Anonymity | It is difficult to specify who the signing party is because verification is made through the final signature combined with the signature. |
| Flexibility | It is possible to dynamically set a threshold, which is the number of parties required for signature binding. |
| Confidentiality | The secret key, which is the private key, cannot be inferred by the key fragment owned by the member alone. |
| Decentralization | It is designed so that there is no single point of failure in the wallet (agent layer) because participants do not act as dealers to aggregate signatures. |
| Efficiency | As the size of the partial signature value and the size of the final signature combined with the partial signature value are the same, the efficiency of the transaction is guaranteed. |
Disclaimer/Publisher’s Note: The statements, opinions and data contained in all publications are solely those of the individual author(s) and contributor(s) and not of MDPI and/or the editor(s). MDPI and/or the editor(s) disclaim responsibility for any injury to people or property resulting from any ideas, methods, instructions or products referred to in the content. |
© 2023 by the authors. Licensee MDPI, Basel, Switzerland. This article is an open access article distributed under the terms and conditions of the Creative Commons Attribution (CC BY) license (https://creativecommons.org/licenses/by/4.0/).
Share and Cite
Kim, J.; Kim, P.; Choi, D.; Lee, Y. A Study on the Interoperability Technology of Digital Identification Based on WACI Protocol with Multiparty Distributed Signature. Sensors 2023, 23, 4061. https://doi.org/10.3390/s23084061
Kim J, Kim P, Choi D, Lee Y. A Study on the Interoperability Technology of Digital Identification Based on WACI Protocol with Multiparty Distributed Signature. Sensors. 2023; 23(8):4061. https://doi.org/10.3390/s23084061
Chicago/Turabian StyleKim, Jihwan, Pyung Kim, Daeseon Choi, and Younho Lee. 2023. "A Study on the Interoperability Technology of Digital Identification Based on WACI Protocol with Multiparty Distributed Signature" Sensors 23, no. 8: 4061. https://doi.org/10.3390/s23084061
APA StyleKim, J., Kim, P., Choi, D., & Lee, Y. (2023). A Study on the Interoperability Technology of Digital Identification Based on WACI Protocol with Multiparty Distributed Signature. Sensors, 23(8), 4061. https://doi.org/10.3390/s23084061
