Securing the Cyber Resilience of a Blockchain-Based Railroad Non-Stop Customs Clearance System
Abstract
1. Introduction
2. Related Work
2.1. Structural Attack Resilience of Blockchain
2.2. Comparison of Consensus Algorithms and Their Application Domains
2.3. Using MITRE ATT&CK
3. Non-Stop Customs Clearance Using Blockchain
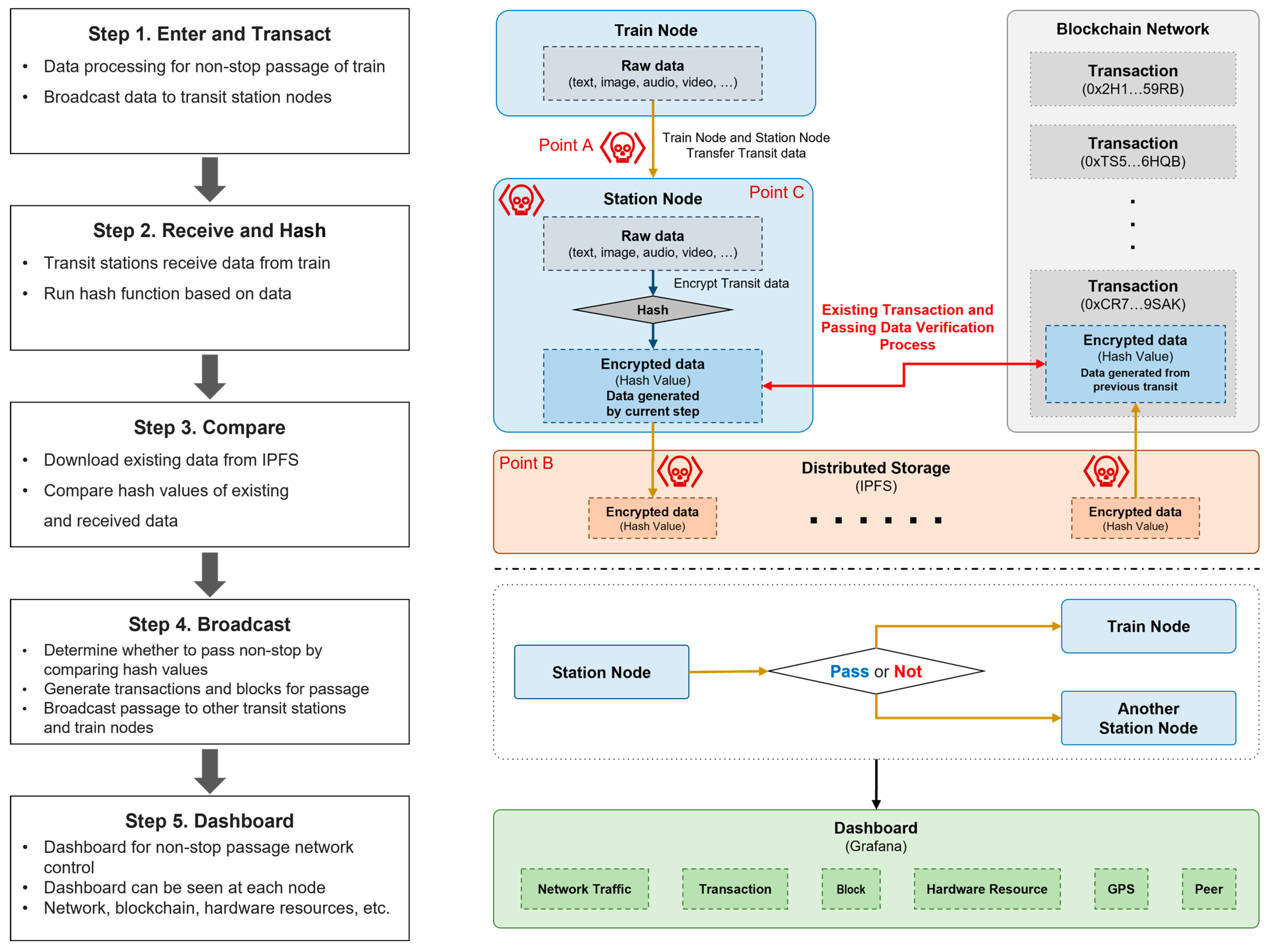
3.1. Procedure of Blockchain-Based Non-Stop Customs Clearance System
- (Step 1) Enter and transact: A train node approaches a station node by this process to conduct the NSCC process. The customs clearance data (raw data) are processed by the train node and sent to the station node for customs clearance. This process employs a security network (e.g., a virtual private network) that utilizes the base station of each country [48,49].
 - (Step 2) Receive and hash: Data from the train node are relayed to the station node, which hashes the data using a hash function. The calculated hash value is compared and validated in Step 3. The hash function to be used at this point is chosen from SHA-256 [50] or Keccak-256 [51] and applied throughout the customs clearance process.
 - (Step 3) Compare: The station node compares the hash value of the hashed data with that of the initial customs clearance data generated when the cargo was initially loaded. The hash value uploaded to the distributed storage is currently compared with that produced by the station node based on the transaction recorded in the blockchain. The results of the comparison are broadcast in Step 4.
 - (Step 4) Broadcast: The success of the NSCC process is determined by comparing the hash value produced by the station node to that in the distributed storage. Subsequently, the train node decides on whether to proceed. If the hash value of the distributed storage that already exists differs from that generated in the relevant station node, the train proceeds in accordance with the existing customs clearance procedures. If the two hash values correspond, indicating that no irregularities exist with the data or cargo, the train node passes through without stopping. The passing information is broadcast to other stations and train nodes.
 - (Step 5) Dashboard: A dashboard displays the NSCC-related data. The visualized data can be examined and subsequently analyzed. The corresponding dashboard of each node allows users to view information about the blockchain network and hardware resources.
 
3.2. Network Configuration of Blockchain-Based Non-Stop Customs Clearance System
4. Attack Resilience in Blockchain-Based Railway
4.1. Basic Sequence of Blockchain-Based Non-Stop Customs Clearance
4.2. Attack Sequence of Blockchain-Based Non-Stop Customs Clearance with Attack Resilience
4.2.1. Attack Sequence A: Attacking Clearance Station Node Using DoS
- Attack sequence: One of the potential attack points indicated in Figure 2 and Figure 3 is transit Station A, through which the train is expected to pass. An attacker prepares a DoS attack against this target. In addition to overloading the network communication of transit Station A by packet fragmentation, the attacker sends a request to establish socket communication to transit Station A [53]. Accordingly, the train waits at the station without transmitting a request to pass through after receiving data relating to customs clearance and completing the verification process. Thus, the attacker keeps transit Station A overloaded to perform DoS attacks and delay customs clearance.
 - Corresponding sequence: As the train node cannot receive permission to pass through transit Station A, it sends a request to other nearby transit station nodes for customs clearance. When transit Station B receives a request for customs clearance, the train is granted permission to pass through Station B, and the train is processed for passage through transit Station A in accordance with the existing customs clearance sequence.
 - Analysis and discussion: A flowchart based on the attack–response scenarios for DoS attacks is shown in Figure 6. As all trains and transit station nodes are connected to the blockchain network, no problems occur when clearance is requested from and processed by transit Station B. If the integrity of the data transmitted from the train can be verified, the train can pass through the customs clearance station without stopping. Thus, the system is designed to enable other trusted customs clearance nodes to handle the data verification process. The attacker targets the availability of the NSCC; however, it offers resilience against these attacks because only one blockchain network is used. As the blockchain network is structurally designed to ensure the reliability and integrity of recorded transactions, even if additional nodes participate in the verification process, the reliability of the verification is ensured.
 
4.2.2. Attack Sequence B: Attacking Distributed Storage Using Spoofing Attack
- Attack Sequence: Figure 7 shows the approach followed to target and attack the distributed storage system of the blockchain-based NSCC. An attacker confounds the sender by spoofing the domain address and routing details to connect to the distributed storage at B, a potential attack point, as depicted in Figure 2 and Figure 3. Customs documents are sent to transit Station A by train. Transit Station A utilizes the distributed storage and transaction data on the blockchain network to verify them. During this process, the attacker transfers arbitrary data while changing the routing table of transit Station A to enable the attacker to appear as the distributed storage. Data inconsistency occurs because transit Station A undertakes the verification process based on the data sent by the attacker; consequently, the NSCC process cannot be implemented.
 - Corresponding sequence: Transit Station A analyzes the distributed storage data for inconsistencies and compares them to transactions [55] on its own local blockchain ledger. After the first verification, a secondary verification is conducted with the transaction data of the actual blockchain network because the hash value of the customs clearance data is present in the transaction data. Transit Station A updates the routing table and broadcasts permission for the train to pass through after verifying that the data from the blockchain network correspond with the customs clearance data. The sequence is completed after the customs clearance is recorded on the blockchain network.
 - Analysis and discussion: An attack that targets the routing database occurs when a transit station is proceeding with verification. The distributed storage and blockchain network transactions contain the data needed for verification, and any data inconsistencies can be determined in the event of an attack directed against the distributed storage. In this case, the blockchain network is accessed to verify data because every participating node has the same ledger. The blockchain platform structurally ensures integrity, reliability, and traceability because all participating nodes share the same ledger. These features of the blockchain can be used to safely conduct the data verification process.
 
4.2.3. Attack Sequence C: Attacking Clearance Station Nodes Using Advanced Persistent Threat and Backdoor Attacks
- Attack sequence: The attacker is based at potential attack point C, as shown in Figure 2 and Figure 3. The process before the attack is the same as the basic NSCC process. However, when a train departs, the attacker designates the transit station along the route as a target, launches an APT attack, and simultaneously inserts a backdoor. If the attack is successful, the attacker can control the root authority of transit Station A [58] and modify the transaction data of the blockchain. Subsequently, a discrepancy arises between the data transmitted and received by the train during the verification of customs clearance data with transit Station A.
 - Corresponding sequence: The train that is refused customs clearance sends its request for permission to pass through to nearby transit Station B. The customs clearance data are checked at transit Station B, which responds with the necessary permission for customs clearance. Furthermore, data sync to transit Station B is requested to restore the blockchain transaction data of transit Station A, which is falsified. To recover the transaction data of transit Station A and conduct its ledger sync process, transit Station B and other transit stations transfer the entire blockchain data to transit Station A, which can re-participate in the customs clearance process.
 - Analysis and discussion: Root access can be hijacked using numerous methods. Figure 8 shows a straightforward example of backdoor injection via an APT attack. A transit station with social engineering issues is vulnerable to root authority hijacking attacks. This attack falsifies the blockchain data of a transit station node and interferes with customs clearance. Owing to the structural features of the blockchain, data can be restored even if the blockchain data inside one node are altered. All nodes included in the blockchain can participate in the consensus process, as shown in Figure 6. Consequently, transit Station B is required to continue with customs clearance.
 
5. Experimental Results
5.1. Experiments and Materials
5.2. Results of Blockchain-Based NSCC
- Time: The current customs clearance process is time-consuming because individuals have to directly inspect customs clearance items and cargo. However, with NSCC, customs clearance can be completed in as little as 1 h if the validity of the customs documents is not questionable.
 - Resource: In the current customs clearance system, people directly participate in customs clearance and personally inspect the goods and cargo. However, resource consumption is minimal because the accuracy of the customs data is verified by machine. Customs clearance is conducted by verifying the integrity using the hash value of the data, which is broadcast to the blockchain network.
 - Integrity: Data integrity is safeguarded by the distributed ledger technology used in the blockchain. However, data forgery and tampering can occur because documents are stored in a database and written by hand in the current customs clearance system.
 - Reliability: The current customs clearance system assumes that the people participating in customs clearance are reliable. However, the blockchain-based NSCC system can structurally ensure reliability.
 - Transparency: The blockchain-based NSCC guarantees that the customs clearance process remains transparent. The participation of each of the member countries in verification and customs clearance enables transparent data management. However, the transparency of the current customs clearance process cannot be ensured because of possible threats by malicious attackers.
 - Traceability: The current customs system tracks data to documents and databases. However, the blockchain-based NSCC uses a distributed storage and blockchain network to track every step of the continuous customs clearance process from shipment to unloading.
 
6. Discussions
7. Conclusions
Author Contributions
Funding
Institutional Review Board Statement
Informed Consent Statement
Data Availability Statement
Acknowledgments
Conflicts of Interest
References
- Abramović, B.; Zitricky, V.; Biškup, V. Organisation of railway freight transport: Case study CIM/smgs between Slovakia and Ukraine. Eur. Transp. Res. Rev. 2016, 8, 27. [Google Scholar] [CrossRef]
 - Yaga, D.; Mell, P.; Roby, N.; Scarfone, K. Blockchain technology overview. arXiv 2019, arXiv:1906.11078. [Google Scholar]
 - Zheng, Z.; Xie, S.; Dai, H.N.; Chen, X.; Wang, H. Blockchain challenges and opportunities: A survey. Int. J. Web Grid Serv. 2018, 14, 352. [Google Scholar] [CrossRef]
 - Nofer, M.; Gomber, P.; Hinz, O.; Schiereck, D. Blockchain. Bus. Inf. Syst. Eng. 2017, 59, 183–187. [Google Scholar] [CrossRef]
 - Li, S.; Xu, L.D.; Zhao, S. The internet of things: A survey. Inf. Syst. Front. 2015, 17, 243–259. [Google Scholar] [CrossRef]
 - Rose, K.; Eldridge, S.; Chapin, L. The internet of things: An overview. Internet Soc. 2015, 80, 1–50. [Google Scholar]
 - Zikratov, I.; Kuzmin, A.; Akimenko, V.; Niculichev, V.; Yalansky, L. Ensuring data integrity using blockchain technology. In Proceedings of the 20th Conference of Open Innovations Association (FRUCT), St. Petersburg, Russia, 3–7 April 2017; Volume 2017. [Google Scholar] [CrossRef]
 - Galvez, J.F.; Mejuto, J.C.; Simal-Gandara, J. Future challenges on the use of blockchain for food traceability analysis. TrAC Trends Anal. Chem. 2018, 107, 222–232. [Google Scholar] [CrossRef]
 - Lo, S.K.; Xu, X.; Staples, M.; Yao, L. Reliability Analysis for blockchain oracles. Comput. Electr. Eng. 2020, 83, 106582. [Google Scholar] [CrossRef]
 - Bach, L.M.; Mihaljevic, B.; Zagar, M. Comparative Analysis of Blockchain Consensus algorithms. In Proceedings of the 41st International Convention on Information and Communication Technology, Electronics and Microelectronics (MIPRO), Opatija, Croatia, 21–25 May 2018; Volume 2018, pp. 1545–1550. [Google Scholar] [CrossRef]
 - Bamakan, S.M.H.; Motavali, A.; Babaei Bondarti, A.B. A survey of blockchain consensus algorithms performance evaluation criteria. Expert Syst. Appl. 2020, 154, 113385. [Google Scholar] [CrossRef]
 - Strom, B.E.; Applebaum, A.; Miller, D.P.; Nickels, K.C.; Pennington, A.G.; Thomas, C.B. Mitre ATT&CK: Design and Philosophy. In Technical Report; The MITRE Corporation: Bedford, MA, USA, 2018. [Google Scholar]
 - Xiong, W.; Legrand, E.; Åberg, O.; Lagerström, R. Cyber security threat modeling based on the MITRE Enterprise ATT&CK Matrix. Softw. Syst. Model. 2022, 21, 157–177. [Google Scholar] [CrossRef]
 - Alexander, O.; Belisle, M.; Steele, J. MITRE ATT&CK for Industrial Control Systems: Design and Philosophy; The MITRE Corporation: Bedford, MA, USA, 2020; p. 29. [Google Scholar]
 - Gupta, R.; Tanwar, S.; Kumar, N.; Tyagi, S. Blockchain-based security attack resilience schemes for autonomous vehicles in industry 4.0: A systematic review. Comput. Electr. Eng. 2020, 86, 106717. [Google Scholar] [CrossRef]
 - Fernandez, E.; Pelaez, J.; Larrondo-Petrie, M. Attack patterns: A new forensic and design tool. In Advances in Digital Forensics III, Proceedings of the IFIP International Conference on Digital Forensics, National Centre for Forensic Science, Orlando, Florida, January 28–January 31, 2007; Springer: New York, NY, USA, 2007; pp. 345–357. [Google Scholar]
 - SUMO Official Site. Available online: https://sumo.dlr.de/docs/ (accessed on 19 February 2023).
 - Ethereum Official Site. Available online: https://ethereum.org/en/ (accessed on 20 February 2023).
 - Mahjabin, T.; Xiao, Y.; Sun, G.; Jiang, W. A survey of distributed denial-of-service attack, prevention, and mitigation techniques. Int. J. Distrib. Sens. Netw. 2017, 13, 1550147717741463. [Google Scholar] [CrossRef]
 - Castro, M.; Liskov, B. Practical byzantine fault tolerance. OsDI 1999, 99, 173–186. [Google Scholar]
 - Kaur, M.; Khan, M.Z.; Gupta, S.; Noorwali, A.; Chakraborty, C.; Pani, S.K. MBCP: Performance analysis of large-scale mainstream blockchain consensus protocols. IEEE Access 2021, 9, 80931–80944. [Google Scholar] [CrossRef]
 - Nakamoto, S. Bitcoin: A Peer-To-Peer Electronic Cash System Bitcoin. 2009. Available online: https://bitcoin.org/bitcoin.pdf (accessed on 4 January 2023).
 - Kim, H.; Kim, D. Adjusting the block interval in PoW consensus by block interval process improvement. Electronics 2021, 10, 2135. [Google Scholar] [CrossRef]
 - Gervais, A.; Karame, G.O.; Wüst, K.; Glykantzis, V.; Ritzdorf, H.; Capkun, S. On the security and performance of proof of work blockchains. In Proceedings of the 2016 ACM SIGSAC Conference on Computer and Communications Security, Vienna, Austria, 24–28 October 2016; pp. 3–16. [Google Scholar] [CrossRef]
 - De Angelis, S.; Aniello, L.; Baldoni, R.; Lombardi, F.; Margheri, A.; Sassone, V. PBFT vs. proof-of-authority: Applying the CAP theorem to permissioned blockchain. In Proceedings of the Second Italian Conference on Cyber Security, Milan, Italy, 6–9 February 2018. [Google Scholar]
 - Ekparinya, P.; Gramoli, V.; Jourjon, G. The attack of the clones against proof-of-authority. arXiv 2019, arXiv:1902.10244. [Google Scholar] [CrossRef]
 - Toyoda, K.; Machi, K.; Ohtake, Y.; Zhang, A.N. Function-level bottleneck analysis of private proof-of-authority ethereum blockchain. IEEE Access 2020, 8, 141611–141621. [Google Scholar] [CrossRef]
 - Saleh, F. Blockchain without waste: Proof-of-stake. Rev. Financ. Stud. 2021, 34, 1156–1190. [Google Scholar] [CrossRef]
 - Lee, D.R.; Jang, Y.; Kim, H. Poster: A proof-of-stake (PoS) blockchain protocol using fair and dynamic Sharding management. In Proceedings of the 2019 ACM SIGSAC Conference on Computer and Communications Security, London, UK, 11–15 November 2019; pp. 2553–2555. [Google Scholar] [CrossRef]
 - Li, W.; Andreina, S.; Bohli, J.; Karame, G. Securing proof-of-stake blockchain protocols. In Data Privacy Management, Cryptocurrencies and Blockchain Technology; Springer: Cham, Switzerland, 2017; pp. 297–315. [Google Scholar] [CrossRef]
 - Nguyen, C.T.; Hoang, D.T.; Nguyen, D.N.; Niyato, D.; Nguyen, H.T.; Dutkiewicz, E. Proof-of-stake consensus mechanisms for future blockchain networks: Fundamentals, applications and opportunities. IEEE Access 2019, 7, 85727–85745. [Google Scholar] [CrossRef]
 - Yang, F.; Zhou, W.; Wu, Q.; Long, R.; Xiong, N.N.; Zhou, M. Delegated proof of stake with downgrade: A secure and efficient blockchain consensus algorithm with downgrade mechanism. IEEE Access 2019, 7, 118541–118555. [Google Scholar] [CrossRef]
 - Wang, Y.; Cai, S.; Lin, C.; Chen, Z.; Wang, T.; Gao, Z.; Zhou, C. Study of blockchains’s consensus mechanism based on credit. IEEE Access 2019, 7, 10224–10231. [Google Scholar] [CrossRef]
 - OSJD Official Site. Available online: https://en.osjd.org/ (accessed on 4 January 2023).
 - OTIF Official Site. Available online: http://otif.org/en/ (accessed on 4 January 2023).
 - CIM; SMGS. CIT Official Site. Available online: https://www.cit-rail.org/en/freight-traffic/cim-smgs/ (accessed on 4 January 2023).
 - Yadav, T.; Rao, A.M. Technical aspects of cyber kill chain. In International Symposium on Security in Computing and Communication; Springer: Cham, Switzerland, 2015; pp. 438–452. [Google Scholar]
 - Karapantazis, S.; Pavlidou, F.-N. VoIP: A comprehensive survey on a promising technology. Comput. Netw. 2009, 53, 2050–2090. [Google Scholar] [CrossRef]
 - Rafique, M.Z.; Akbar, M.A.; Farooq, M. Evaluating dos attacks against SIP-based VoIP systems. In Proceedings of the GLOBECOM IEEE Global Telecommunication Conference, Honolulu, HI, USA, 30 November–4 December 2009; Volume 2009, pp. 1–6. [Google Scholar] [CrossRef]
 - Docker Documents Official Site. Available online: https://docs.docker.com/ (accessed on 4 January 2023).
 - Go-Ethereum Documents Official Site. Available online: https://geth.ethereum.org/docs (accessed on 4 January 2023).
 - Merkle, R.C. A fast software one-way hash function. J. Cryptol. 1990, 3, 43–58. [Google Scholar] [CrossRef]
 - Swaminathan, A.; Mao, Y.; Wu, M. Robust and secure image hashing. IEEE Trans. Inf. Forensics Secur. 2006, 1, 215–230. [Google Scholar] [CrossRef]
 - Chang, F.; Dean, J.; Ghemawat, S.; Hsieh, W.C.; Wallach, D.A.; Burrows, M.; Chandra, T.; Fikes, A.; Gruber, R.E. Bigtable: A distributed storage system for structured data. ACM Trans. Comput. Syst. 2008, 26, 1–26. [Google Scholar] [CrossRef]
 - Benet, J. Ipfs-content addressed, versioned, p2p file system. arXiv 2014, arXiv:1407.3561. [Google Scholar]
 - Chen, Y.; Li, H.; Li, K.; Zhang, J. An Improved P2P File System Scheme Based on IPFS and Blockchain. In Proceedings of the 2017 IEEE International Conference on Big Data (Big Data), Boston, MA, USA, 11–14 December 2017; pp. 2652–2657. [Google Scholar] [CrossRef]
 - IPFS Documents Official Site. Available online: https://docs.ipfs.tech/ (accessed on 4 January 2023).
 - Ferguson, P.; Huston, G. What Is a VPN? Technical Report; Cisco Systems: San Jose, CA, USA, 1998. [Google Scholar]
 - Schurgot, M.R.; Shinberg, D.A.; Greenwald, L.G. Experiments with security and privacy in IoT networks. In Proceedings of the 2015 IEEE 16th International Symposium on A World of Wireless, Mobile and Multimedia Networks (WoWMoM), Boston, MA, USA, 14–17 June 2015; pp. 1–6. [Google Scholar] [CrossRef]
 - Rachmawati, D.; Tarigan, J.T.; Ginting, A.B.C. A comparative Study of Message Digest 5 (MD5) and SHA256 algorithm. J. Phys. Conf. Ser. 2018, 978, 012116. [Google Scholar] [CrossRef]
 - Bertoni, G.; Daemen, J.; Peeters, M.; Van Assche, G. Keccak. In Advances in Cryptology–EUROCRYPT 2013: 32nd Annual International Conference on the Theory and Applications of Cryptographic Techniques, Athens, Greece, May 26–30, 2013. Proceedings 32; Springer: Berlin/Heidelberg, Germany, 2013; pp. 313–314. [Google Scholar]
 - Antonowicz, M. 65 years of OSJD activities in Eurasia. Probl. Kolejnictwa 2021, 65, 111–120. [Google Scholar] [CrossRef]
 - Xu, J.; Lee, W. Sustaining availability of web services under distributed denial of service attacks. IEEE Trans. Comput. 2003, 52, 195–208. [Google Scholar] [CrossRef]
 - Van der Merwe, J.R.; Zubizarreta, X.; Lukčin, I.; Rügamer, A.; Felber, W. Classification of spoofing attack types. In Proceedings of the 2018 European Navigation Conference (ENC), Gothenburg, Sweden, 14–17 May 2018; pp. 91–99. [Google Scholar]
 - Wood, G. Ethereum: A secure decentralised generalised transaction ledger. Ethereum Proj. Yellow Pap. 2014, 151, 1–32. [Google Scholar]
 - Li, M.; Huang, W.; Wang, Y.; Fan, W.; Li, J. The study of APT attack stage model. In Proceedings of the 2016 IEEE/ACIS 15th International Conference on Computer and Information Science (ICIS), Okayama, Japan, 26–29 June 2016; pp. 1–5. [Google Scholar] [CrossRef]
 - Li, Y.; Jiang, Y.; Li, Z.; Xia, S.T. Backdoor learning: A survey. IEEE Trans. Neural Netw. Learn. Syst. 2022, 1–18. [Google Scholar] [CrossRef]
 - Alladi, T.; Chamola, V.; Sikdar, B.; Choo, K.R. Consumer IoT: Security vulnerability case studies and solutions. IEEE Consum. Electron. Mag. 2020, 9, 17–25. [Google Scholar] [CrossRef]
 - Rodrigues, R.; Druschel, P. Peer-to-peer systems. Commun. ACM 2010, 53, 72–82. [Google Scholar] [CrossRef]
 - Su, Y.; Nguyen, K.; Sekiya, H. A comparison of blockchain recovery time in static and Mobile IoT-blockchain networks. Future Internet 2022, 14, 330. [Google Scholar] [CrossRef]
 - Oudah, M.A.; Oudah, M.A. An insight into internet sector in Iraq. Turk. J. Comput. Math. Educ. TURCOMAT 2023, 14, 22–32. [Google Scholar]
 - Algredo-Badillo, I.; Morales-Sandoval, M.; Medina-Santiago, A.; Hernández-Gracidas, C.A.; Lobato-Baez, M.; Morales-Rosales, L.A. A SHA-256 hybrid-redundancy hardware architecture for detecting and correcting errors. Sensors 2022, 22, 5028. [Google Scholar] [CrossRef] [PubMed]
 - Zhang, P.; Zhang, X.; Yu, J. A parallel hash function with variable initial values. Wirel. Pers. Commun. 2017, 96, 2289–2303. [Google Scholar] [CrossRef]
 - Lepore, C.; Ceria, M.; Visconti, A.; Rao, U.P.; Shah, K.A.; Zanolini, L. A survey on blockchain consensus with a performance comparison of PoW, PoS and pure PoS. Mathematics 2020, 8, 1782. [Google Scholar] [CrossRef]
 - Guizani, M.; Rayes, A.; Khan, B.; Al-Fuqaha, A. Network Modeling and Simulation: A Practical Perspective; John Wiley & Sons: Hoboken, NJ, USA, 2010. [Google Scholar]
 - Alharby, M.; Van Moorsel, A. Blocksim: A simulation framework for blockchain systems. SIGMETRICS Perform. Eval. Rev. 2019, 46, 135–138. [Google Scholar] [CrossRef]
 - Gupta, Y.; Shorey, R.; Kulkarni, D.; Tew, J. The applicability of blockchain in the Internet of things. In Proceedings of the 2018 10th International Conference on Communication Systems & Networks (COMSNETS), Bengaluru, India, 3–7 January 2018; pp. 561–564. [Google Scholar] [CrossRef]
 - Kupriyanovsky, Y.; Kupriyanovsky, V.; Klimov, A.; Namiot, D.; Dolbnev, A.; Sinyagov, S.; Lipuntsov, Y.; Arsenyan, A.; Evtushenko, S.; Larin, O. Smart container, smart port, BIM, Internet Things and blockchain in the digital system of world trade. Int. J. Open Inf. Technol. 2018, 6, 49–94. [Google Scholar]
 - Turtiainen, H.; Costin, A.; Hämäläinen, T. Defensive machine learning methods and the cyber defence chain. In Artificial Intelligence and Cybersecurity; Springer: Cham, Switzerland, 2023; pp. 147–163. [Google Scholar]
 










| Category | PoW | PoA | PoS | DPoS | 
|---|---|---|---|---|
| Latency (response time) | 10 min | 5 min | 1 min | 3 s | 
| transaction per second (TPS) | 7 TPS | 14 TPS | 300 TPS | 500 TPS | 
| Computing overhead | High | Low | Medium | Medium | 
| Scalability | Low | Medium | High | Medium | 
| Decentralized level | High | Low | Medium | Medium | 
| Hardware dependency | Yes | No | No | No | 
| Security (in application) | Low | Medium | Medium | Medium | 
| Consensus method | Hash rates | Activity-based | Stake | Stake votes | 
| Reference | [22,23,24] | [25,26,27] | [28,29,30,31] | [32,33] | 
| Adequacy | X | △ | O | △ | 
| Process No. | Description of Each Process | 
|---|---|
| ① | Communication data cleaning and communication protocols are accessed to  transmit data from trains to transit stations.  | 
| ② | Data transmitted to transit station using communication protocol of machine. | 
| ③ | Transit station that received data through communication protocol accesses  Ethereum node to verify data.  | 
| ④ | After verification process, communication protocol to deliver data to  another transit station is accessed.  | 
| ⑤ | Verified results broadcast to other transit stations (blockchain network) using  communication protocol.  | 
| ⑥ | Verification data received from other transit stations through blockchain network are checked. | 
| ⑦ | Data forwarded to other transit station nodes that do not directly participate  in this customs clearance process, and data are verified.  | 
| ⑧ | Verification-related data are transmitted to transit stations on future train routes. | 
| ⑨ | Transit stations other than those that received data check whether transaction information  of blockchain network matches the verification result.  | 
| Category | Description | 
|---|---|
| OS | Windows 11 | 
| GPU | RTX 3070 Ti | 
| RAM | 16 GB | 
| Docker OS | Ubuntu 20.04 | 
| Blockchain environment | Geth v1.10.25 | 
| SUMO version | SUMO v1.14.1 | 
| Category | Descriptions of Values and Parameters | 
|---|---|
| Stations and country | Mongolia Station 1 to Kazakhstan Station 2 | 
| Train velocity | Approximately 150 km/h | 
| Coordinates of departure station | lat: 44.162919, lon: 80.326560 | 
| Coordinates of destination station | lat: 43.632262, lon: 77.647001 | 
| Maximum duration of consensus algorithm | Up to 10 min with PoW | 
| Category | Time for Each Procedure | Speed | Data | Ref. | 
|---|---|---|---|---|
| Step 1: Enter and transact | Up to 10 min with VPN | 5~10 Mbps | 1000 MB | [61] | 
| Step 2: Receive and hash | Up to 1 min with SHA-256 | 20 Mbps | 1000 MB | [62,63] | 
| Step 3: Compare | Up to 10 min with IPFS | 1 Mbps | 1000 MB | [46] | 
| Step 4: Broadcast | Up to 10 min with PoW | 11 TPS | . | [64] | 
| Total | Up to 31 min | . | . | . | 
| Category | Existing Customs Clearance | Non-Stop Customs Clearance (Ours) | 
|---|---|---|
| Time to customs clearance | About 1–2 days | Up to 1 h (from Table 5) | 
| Resource | Human and machine | Machine | 
| Integrity | X | O | 
| Reliability | △ | O | 
| Transparency | △ | O | 
| Traceability | X | O | 
Disclaimer/Publisher’s Note: The statements, opinions and data contained in all publications are solely those of the individual author(s) and contributor(s) and not of MDPI and/or the editor(s). MDPI and/or the editor(s) disclaim responsibility for any injury to people or property resulting from any ideas, methods, instructions or products referred to in the content.  | 
© 2023 by the authors. Licensee MDPI, Basel, Switzerland. This article is an open access article distributed under the terms and conditions of the Creative Commons Attribution (CC BY) license (https://creativecommons.org/licenses/by/4.0/).
Share and Cite
Kim, S.; Kim, D. Securing the Cyber Resilience of a Blockchain-Based Railroad Non-Stop Customs Clearance System. Sensors 2023, 23, 2914. https://doi.org/10.3390/s23062914
Kim S, Kim D. Securing the Cyber Resilience of a Blockchain-Based Railroad Non-Stop Customs Clearance System. Sensors. 2023; 23(6):2914. https://doi.org/10.3390/s23062914
Chicago/Turabian StyleKim, Sungbeen, and Dohoon Kim. 2023. "Securing the Cyber Resilience of a Blockchain-Based Railroad Non-Stop Customs Clearance System" Sensors 23, no. 6: 2914. https://doi.org/10.3390/s23062914
APA StyleKim, S., & Kim, D. (2023). Securing the Cyber Resilience of a Blockchain-Based Railroad Non-Stop Customs Clearance System. Sensors, 23(6), 2914. https://doi.org/10.3390/s23062914
        
