BAuth-ZKP—A Blockchain-Based Multi-Factor Authentication Mechanism for Securing Smart Cities
Abstract
1. Introduction
1.1. Key Contributions
- Identification of security flaws and limitations in existing smart city setups
- Identification and discussion of state-of-the-art literature on the existing mechanisms for the mitigation of security and privacy issues in smart city setups.
- Identification and discussion on the need and role of MFA in smart cities.
- Proposed a novel smart contract-based zero knowledge proof MFA named “BAuth-ZKP” for providing a secure and privacy-preserved authentication mechanism.
1.2. Paper Organization
2. Smart Cities and Underlying Security Issues
Security Issues in a Smart City
- (1)
- Heterogeneity of the Smart IoT based devices
- (2)
- Varied Data collection and Storage Standards
- (3)
- Nonavailability of standard transmission protocols
- (4)
- Nonavailability of universally acceptable power and space-constrained encryption standards.
- (5)
- Lack of standard operation manuals featuring proper use cases and misuse cases
- (6)
- Lack of standard best practices mechanism
- (7)
- Nonavailability of reachable legal avenues in the case of mishappenings
- (8)
- Hardcoded security keys and encryptions mechanisms
- (9)
- Data ownership issues while the data are in transit
- (10)
- Autonomous Behavior of IoT devices
- (11)
- Fragmented IoT landscape
- (12)
- Integration with legacy systems
- ◦
- Power consumption and dissipation mechanisms
- ◦
- Scalability
- ◦
- Interoperability
- ◦
- Standard operating procedures.
3. Multi-Factor Authentication (MFA)
3.1. State of the Art in MFA
3.2. MFA Implementation Challenges
- (1)
- User Convenience
- (2)
- Integration
- (3)
- Accuracy
- (4)
- Hardware dependence
- (5)
- Software Biasness
- (6)
- Compliance
- (7)
- Costs and other overheads
- (8)
- Complex Mechanism
4. The Need for MFA in Smart Cities
4.1. A Few Notable Security Breaches in the Past
4.2. Recent Measures Adopted in Curbing Security Loopholes
- (1)
- Regulation of IoT devices by the UK
- “All passwords for devices connected to the Internet must be unique and not resettable to factory settings”;
- “Device manufacturers must publicly provide contact details so that vulnerabilities can be reported and acted on ‘in a timely manner’”;
- “Device manufacturers must explicitly state minimum time frames for security updates either in store or online”.
- Once any smart device (IoT device) is defected, only authorized personnel must be contacted for the repair or rectification (if any).
- The defective IoT device must not be disposed of in the open, there must be a buy-back policy, and the manufacturing companies must ensure that any defective devices are taken back from the users and the replacement is delivered within due course of time to ensure seamless services and connectivity (just like electric meters in house-holds, for which users cannot just throw them away and buy new ones if they stop working).
- Using anonymous usernames and passwords and a transparent consent mechanism in which the users must be informed about the type and nature of the data collected by the devices, and informed consent must be taken in accordance with EU GDPR.
- Ensuring near-zero possibility of user or device profiling.
- Introducing insurance of information and data by the data processing enterprises.
- (2)
- State-of-the-Art Threat Monitoring Mechanism
- (3)
- Adopting Best Practices for Design, Implementation, and Maintenance
- (4)
- Robust Incident Response Plan (RIRP)
- i.
- Thorough Preparedness
- ii.
- Creating a Team of Experts and Quality Infrastructure
- iii.
- System Monitoring and Detection of Breaches
- iv.
- Periodic Network System Check
- v.
- Threat Removal Measures
- (5)
- Adopting Privacy by Design and Privacy by Default
- (6)
- Mitigating Cross-domain Security Threats
- (7)
- Protection from Distributed Denial of Service (DDoS) and Spam Attacks
- For Client-Server Architecture
- CAPTCHA and reCAPTCHA
- b.
- Cloudflare DDoS protection
- ii.
- Peer-to-Peer (P2P) Architecture
4.3. Role of MFA in Smart City Security
4.3.1. MFA for Device Security
4.3.2. MFA for User Security
4.3.3. MFA for Data Security
4.3.4. MFA for API Security
- (1)
- Tokens
- (2)
- Encryption and Digital Signatures.
- (3)
- Vulnerability Identification
- (4)
- Restricting API usage
- (5)
- Installing API Gateways
- (6)
- Using Wireless Application Firewall (WAF)
- (7)
- Using SSL/TLS
4.3.5. MFA for Network and Connection Security
4.3.6. MFA for Integration Security
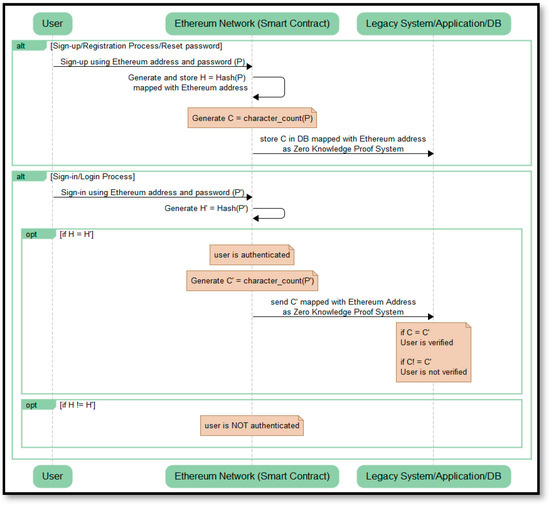
5. BAuth-ZKP: A Smart Contract-Based MFA (Proposed Approach)
| Algorithm 1: Algorithm for Sign-Up/Registration Process |
| Input: Ethereum Address and Password Initialization:
|
| Algorithm 2: Algorithm for Sign-In/Login Process |
| Input: Ethereum Address and Password Initialization:
|
5.1. Observations about and Analysis of BAuth-ZKP
5.2. Other Blockchain-Based MFA Approaches
5.2.1. Hydro Raindrop MFA Platform
5.2.2. IOTA Access
6. Conclusions, Discussion, and the Way Ahead
Author Contributions
Funding
Institutional Review Board Statement
Data Availability Statement
Conflicts of Interest
References
- Chourabi, H.; Nam, T.; Walker, S.; Gil-Garcia, J.R.; Mellouli, S.; Nahon, K.; Scholl, H.J. Understanding smart cities: An integrative framework. In Proceedings of the 2012 45th Hawaii International Conference on System Sciences, Maui, HI, USA, 4–7 January 2012; pp. 2289–2297. [Google Scholar]
- Caragliu, A.; Del Bo, C.; Nijkamp, P. Smart cities in Europe. J. Urban Technol. 2011, 18, 65–82. [Google Scholar] [CrossRef]
- Albino, V.; Berardi, U.; Dangelico, R.M. Smart cities: Definitions, dimensions, performance, and initiatives. J. Urban Technol. 2015, 22, 3–21. [Google Scholar] [CrossRef]
- Lytras, M.D.; Visvizi, A. Who uses smart city services and what to make of it: Toward interdisciplinary smart cities research. Sustainability 2018, 10, 1998. [Google Scholar] [CrossRef]
- Piro, G.; Cianci, I.; Grieco, L.A.; Boggia, G.; Camarda, P. Information centric services in smart cities. J. Syst. Softw. 2014, 88, 169–188. [Google Scholar] [CrossRef]
- Elmangoush, A.; Coskun, H.; Wahle, S.; Magedanz, T. Design aspects for a reference M2M communication platform for Smart Cities. In Proceedings of the 2013 9th International Conference on Innovations in Information Technology (IIT), Al Ain, United Arab Emirates, 17–19 March 2013; pp. 204–209. [Google Scholar]
- Haller, N.; Metz, C.; Nesser, P.; Straw, M. A One-Time Password System. Network Working Group Request for Comments, 2289. 1998. Available online: https://www.rfc-editor.org/rfc/pdfrfc/rfc2289.txt.pdf (accessed on 12 December 2021).
- Cheng, F. Security attack safe mobile and cloud-based one-time password tokens using rubbing encryption algorithm. Mob. Netw. Appl. 2011, 16, 304–336. [Google Scholar] [CrossRef]
- Bartik, A.W.; Bertrand, M.; Cullen, Z.; Glaeser, E.L.; Luca, M.; Stanton, C. The impact of COVID-19 on small business outcomes and expectations. Proc. Natl. Acad. Sci. USA 2020, 117, 17656–17666. [Google Scholar] [CrossRef]
- Baker, S.R.; Bloom, N.; Davis, S.J.; Terry, S.J. COVID-Induced Economic Uncertainty (No. w26983); National Bureau of Economic Research: Cambridge, MA, USA, 2020; Available online: https://www.nber.org/system/files/working_papers/w26983/w26983.pdf (accessed on 12 December 2021).
- Nicola, M.; Alsafi, Z.; Sohrabi, C.; Kerwan, A.; Al-Jabir, A.; Iosifidis, C.; Agha, M.; Agha, R. The socio-economic implications of the coronavirus and COVID-19 pandemic: A review. Int. J. Surg. 2020, 78, 185–193. [Google Scholar] [CrossRef]
- Hasanat, M.W.; Hoque, A.; Shikha, F.A.; Anwar, M.; Hamid, A.B.A.; Tat, H.H. The Impact of Coronavirus (COVID-19) on E-Business in Malaysia. Asian J. Multidiscip. Stud. 2020, 3, 85–90. [Google Scholar]
- Niranjanamurthy, M.; Kavyashree, N.; Jagannath, S.; Chahar, D. Analysis of e-commerce and m-commerce: Advantages, limitations and security issues. Int. J. Adv. Res. Comput. Commun. Eng. 2013, 2, 2360–2370. [Google Scholar]
- Huang, C.-Y.; Ma, S.-P.; Chen, K.-T. Using one-time passwords to prevent password phishing attacks. J. Netw. Comput. Appl. 2011, 34, 1292–1301. [Google Scholar] [CrossRef]
- Lamport, L. Password Authentication with Insecure Communication. Comm. ACM 1981, 24, 770–772. [Google Scholar] [CrossRef]
- Lu, Z.; Yu, H. One Time Password Generating Method and Apparatus. U.S. Patent 8184872, 22 May 2012. [Google Scholar]
- Suriadi, S.; Foo, E.; Jøsang, A. A user-centric federated single sign-on system. J. Netw. Comput. Appl. 2009, 32, 388–401. [Google Scholar] [CrossRef]
- Almuairfi, S.; Veeraraghavan, P.; Chilamkurti, N. A novel image-based implicit password authentication system (IPAS) for mobile and non-mobile devices. Math. Comput. Model. 2013, 58, 108–116. [Google Scholar] [CrossRef]
- Wang, D.; Wang, P. Two birds with one stone: Two-factor authentication with security beyond conventional bound. IEEE Trans. Dependable Secure Comput. 2016, 15, 708–722. [Google Scholar] [CrossRef]
- Huang, B.; Khan, M.K.; Wu, L.; Muhaya, F.T.B.; He, D. An efficient remote user authentication with key agreement scheme using elliptic curve cryptography. Wirel. Pers. Commun. 2015, 85, 225–240. [Google Scholar] [CrossRef]
- Nathali Silva, B.; Khan, M.; Han, K. Big data analytics embedded smart city architecture for performance enhancement through real-time data processing and decision-making. Wirel. Commun. Mob. Comput. 2017, 2017, 9429676. [Google Scholar] [CrossRef]
- Rathore, M.M.; Paul, A.; Hong, W.H.; Seo, H.; Awan, I.; Saeed, S. Exploiting IoT and big data analytics: Defining smart digital city using real-time urban data. Sustain. Cities Soc. 2018, 40, 600–610. [Google Scholar] [CrossRef]
- Kumar, A.; Prakash, A. Role of big data and analytics in smart cities. Int. J. Sci. Res. (IJSR) 2014, 6, 12–23. [Google Scholar]
- Balakrishna, C. Enabling technologies for smart city services and applications. In Proceedings of the 2012 Sixth International Conference on Next Generation Mobile Applications, Services and Technologies, Paris, France, 12–14 September 2012; pp. 223–227. [Google Scholar]
- Ahad, M.A.; Paiva, S.; Tripathi, G.; Feroz, N. Enabling Technologies and Sustainable Smart Cities. Sustain. Cities Soc. 2020, 61, 102301. [Google Scholar] [CrossRef]
- SMART CITIES: DIGITAL SOLUTIONS FOR A MORE LIVABLE FUTURE. Available online: https://www.mckinsey.com/~/media/McKinsey/Industries/Public%20and%20Social%20Sector/Our%20Insights/Smart%20cities%20Digital%20solutions%20for%20a%20more%20livable%20future/MGI-Smart-Cities-Full-Report.pdf (accessed on 12 December 2021).
- Braun, T.; Fung, B.C.; Iqbal, F.; Shah, B. Security and privacy challenges in smart cities. Sustain. Cities Soc. 2018, 39, 499–507. [Google Scholar] [CrossRef]
- Sharma, M.; Joshi, S.; Kannan, D.; Govindan, K.; Singh, R.; Purohit, H.C. Internet of Things (IoT) adoption barriers of smart cities’ waste management: An Indian context. J. Clean. Prod. 2020, 270, 122047. [Google Scholar] [CrossRef]
- Manfreda, A. Smart City Adoption: An Interplay of Constructive and Adverse Factors. In Proceedings of the European, Mediterranean, and Middle Eastern Conference on Information Systems, Dubai, United Arab Emirates, 9–10 December 2019; Springer: Cham, Switzerland, 2019; pp. 179–192. [Google Scholar]
- Sookhak, M.; Tang, H.; He, Y.; Yu, F.R. Security and privacy of smart cities: A survey, research issues and challenges. IEEE Commun. Surv. Tutor. 2018, 21, 1718–1743. [Google Scholar] [CrossRef]
- Elmaghraby, A.S.; Losavio, M.M. Cyber security challenges in Smart Cities: Safety, security and privacy. J. Adv. Res. 2014, 5, 491–497. [Google Scholar] [CrossRef] [PubMed]
- Al-Turjman, F.; Zahmatkesh, H.; Shahroze, R. An overview of security and privacy in smart cities’ IoT communications. Trans. Emerg. Telecommun. Technol. 2019, 33, e3677. [Google Scholar] [CrossRef]
- Laufs, J.; Borrion, H.; Bradford, B. Security and the smart city: A systematic review. Sustain. Cities Soc. 2020, 55, 102023. [Google Scholar] [CrossRef]
- Khan, M.A.; Salah, K. IoT security: Review, blockchain solutions, and open challenges. Future Gener. Comput. Syst. 2018, 82, 395–411. [Google Scholar] [CrossRef]
- Khajenasiri, I.; Estebsari, A.; Verhelst, M.; Gielen, G. A review on Internet of Things solutions for intelligent energy control in buildings for smart city applications. Energy Procedia 2017, 111, 770–779. [Google Scholar] [CrossRef]
- Silva, B.N.; Khan, M.; Han, K. Towards sustainable smart cities: A review of trends, architectures, components, and open challenges in smart cities. Sustain. Cities Soc. 2018, 38, 697–713. [Google Scholar] [CrossRef]
- Talari, S.; Shafie-Khah, M.; Siano, P.; Loia, V.; Tommasetti, A.; Catalão, J.P. A review of smart cities based on the internet of things concept. Energies 2017, 10, 421. [Google Scholar] [CrossRef]
- Ismagilova, E.; Hughes, L.; Rana, N.P.; Dwivedi, Y.K. Security, Privacy and Risks Within Smart Cities: Literature Review and Development of a Smart City Interaction Framework. Inf. Syst. Front. 2022, 24, 393–414. [Google Scholar] [CrossRef]
- Lim, Y.; Edelenbos, J.; Gianoli, A. Identifying the results of smart city development: Findings from systematic literature review. Cities 2019, 95, 102397. [Google Scholar] [CrossRef]
- Srivastava, S.; Bisht, A.; Narayan, N. Safety and security in smart cities using artificial intelligence—A review. In Proceedings of the 2017 7th International Conference on Cloud Computing, Data Science & Engineering-Confluence, Noida, India, 12–13 January 2017. [Google Scholar]
- Ross, A.; Banerjee, S.; Chowdhury, A. Security in smart cities: A brief review of digital forensic schemes for biometric data. Pattern Recognit. Lett. 2020, 138, 346–354. [Google Scholar] [CrossRef]
- Ahmadi-Assalemi, G.; Al-Khateeb, H.; Epiphaniou, G.; Maple, C. Cyber Resilience and Incident Response in Smart Cities: A Systematic Literature Review. Smart Cities 2020, 3, 894–927. [Google Scholar] [CrossRef]
- Curzon, J.; Almehmadi, A.; El-Khatib, K. A survey of privacy enhancing technologies for smart cities. Pervasive Mob. Comput. 2019, 55, 76–95. [Google Scholar] [CrossRef]
- Ometov, A.; Petrov, V.; Bezzateev, S.; Andreev, S.; Koucheryavy, Y.; Gerla, M. Challenges of multi-factor authentication for securing advanced IoT applications. IEEE Netw. 2019, 33, 82–88. [Google Scholar] [CrossRef]
- Eckhoff, D.; Wagner, I. Privacy in the smart city—Applications, technologies, challenges, and solutions. IEEE Commun. Surv. Tutor. 2017, 20, 489–516. [Google Scholar] [CrossRef]
- Alsamhi, S.H.; Ma, O.; Ansari, M.S.; Almalki, F.A. Survey on collaborative smart drones and internet of things for improving smartness of smart cities. IEEE Access 2019, 7, 128125–128152. [Google Scholar] [CrossRef]
- Du, R.; Santi, P.; Xiao, M.; Vasilakos, A.V.; Fischione, C. The sensable city: A survey on the deployment and management for smart city monitoring. IEEE Commun. Surv. Tutor. 2018, 21, 1533–1560. [Google Scholar] [CrossRef]
- Xie, J.; Tang, H.; Huang, T.; Yu, F.R.; Xie, R.; Liu, J.; Liu, Y. A survey of blockchain technology applied to smart cities: Research issues and challenges. IEEE Commun. Surv. Tutor. 2019, 21, 2794–2830. [Google Scholar] [CrossRef]
- Gharaibeh, A.; Salahuddin, M.A.; Hussini, S.J.; Khreishah, A.; Khalil, I.; Guizani, M.; Al-Fuqaha, A. Smart cities: A survey on data management, security, and enabling technologies. IEEE Commun. Surv. Tutor. 2017, 19, 2456–2501. [Google Scholar] [CrossRef]
- Komninos, N.; Philippou, E.; Pitsillides, A. Survey in smart grid and smart home security: Issues, challenges and countermeasures. IEEE Commun. Surv. Tutor. 2014, 16, 1933–1954. [Google Scholar] [CrossRef]
- Habibzadeh, H.; Nussbaum, B.H.; Anjomshoa, F.; Kantarci, B.; Soyata, T. A survey on cybersecurity, data privacy, and policy issues in cyber-physical system deployments in smart cities. Sustain. Cities Soc. 2019, 50, 101660. [Google Scholar] [CrossRef]
- Cui, L.; Xie, G.; Qu, Y.; Gao, L.; Yang, Y. Security and privacy in smart cities: Challenges and opportunities. IEEE Access 2018, 6, 46134–46145. [Google Scholar] [CrossRef]
- Khatoun, R.; Zeadally, S. Cybersecurity and privacy solutions in smart cities. IEEE Commun. Mag. 2017, 55, 51–59. [Google Scholar] [CrossRef]
- Jayapandian, N. Threats and Security Issues in Smart City Devices. In Secure Cyber-Physical Systems for Smart Cities; IGI Global: Hershey, PA, USA, 2019; pp. 220–250. [Google Scholar]
- Singh, S.; Sharma, P.K.; Yoon, B.; Shojafar, M.; Cho, G.H.; Ra, I.H. Convergence of blockchain and artificial intelligence in IoT network for the sustainable smart city. Sustain. Cities Soc. 2020, 63, 102364. [Google Scholar] [CrossRef]
- What Is Multifactor Authentication and How Does It Work? Available online: https://www.techtarget.com/searchsecurity/definition/multifactor-authentication-MFA (accessed on 13 December 2022).
- Ometov, A.; Bezzateev, S.; Mäkitalo, N.; Andreev, S.; Mikkonen, T.; Koucheryavy, Y. Multi-factor authentication: A survey. Cryptography 2018, 2, 1. [Google Scholar] [CrossRef]
- The History of Authentication. Available online: https://blog.typingdna.com/2019/07/16/evolution-of-multi-factor-authentication/#:~:text=Kim%20Dotcom%20claims%20to%20have,a%20couple%20of%20years%20earlier (accessed on 21 December 2022).
- Multi-Factor Authentication (MFA): What Is It and Why Do You Need It? Available online: https://www.loginradius.com/blog/2019/06/what-is-multi-factor-authentication/ (accessed on 20 December 2022).
- DUO + Password Management. Available online: https://www.avatier.com/blog/duo-password-station/ (accessed on 21 December 2022).
- Businesses@Work, Okta 2019. Available online: https://www.okta.com/sites/default/files/Okta_BW_2019v3.pdf (accessed on 20 December 2022).
- Nagaraju, S.; Parthiban, L. Trusted framework for online banking in public cloud using multi-factor authentication and privacy protection gateway. J. Cloud Comput. 2015, 4, 22. [Google Scholar] [CrossRef]
- Gualdoni, J.; Kurtz, A.; Myzyri, I.; Wheeler, M.; Rizvi, S. Secure Online Transaction Algorithm: Securing Online Transaction Using Two-Factor Authentication. Procedia Comput. Sci. 2017, 114, 93–99. [Google Scholar] [CrossRef]
- Mohamed, T.S. Security of Multi-factor Authentication Model to Improve Authentication Systems. Inf. Knowl. Manag. J. 2014, 4, 81–86. [Google Scholar]
- Lu, H.K.; Ali, A. Prevent Online Identity Theft–Using Network Smart Cards for Secure Online Transactions. In Proceedings of the International Conference on Information Security, Palo Alto, CA, USA, 27–29 September 2014; Springer: Berlin/Heidelberg, Germany, 2004; pp. 342–353. [Google Scholar]
- Abdurrahman, U.A.; Kaiiali, M.; Muhammad, J. A new mobile-based multi-factor authentication scheme using pre-shared number, GPS location and time stamp. In Proceedings of the 2013 International Conference on Electronics, Computer and Computation (ICECCO), Ankara, Turkey, 7–9 November 2013; pp. 293–296. [Google Scholar]
- Adukkathayar, A.; Krishnan, G.S.; Chinchole, R. Secure multi-factor authentication payment system using NFC. In Proceedings of the 2015 10th International Conference on Computer Science & Education (ICCSE), Cambridge, UK, 22–24 July 2015; pp. 349–354. [Google Scholar]
- Claessens, J.; Dem, V.; De Cock, D.; Preneel, B.; Vandewalle, J. On the security of today’s online electronic banking systems. Comput. Secur. 2002, 21, 253–265. [Google Scholar] [CrossRef]
- Rexha, B. Increasing user privacy in online transactions with X. 509 v3 certificate private extensions and smartcards. In Proceedings of the Seventh IEEE International Conference on E-Commerce Technology (CEC’05), Munich, Germany, 19–22 July 2005; pp. 293–300. [Google Scholar]
- Khattri, V.; Singh, D.K. A novel distance authentication mechanism to prevent the online transaction fraud. In Advances in Fire and Process Safety; Springer: Singapore, 2018; pp. 157–169. [Google Scholar]
- Perez, M.R.L.; Gerardo, B.; Medina, R. Modified SHA256 for securing online transactions based on Blockchain Mechanism. In Proceedings of the 2018 IEEE 10th International Conference on Humanoid, Nanotechnology, Information Technology, Communication and Control, Environment and Management (HNICEM), Baguio City, Philippines, 29 November–2 December 2018; pp. 1–5. [Google Scholar]
- Sanyal, S.; Tiwari, A.; Sanyal, S. A multi-factor secure authentication system for wireless payment. In Emergent Web Intelligence: Advanced Information Retrieval; Springer: London, UK, 2010; pp. 341–369. [Google Scholar]
- Xie, Q.; Wong, D.S.; Wang, G.; Tan, X.; Chen, K.; Fang, L. Provably secure dynamic ID-based anonymous two-factor authenticated key exchange protocol with extended security model. IEEE Trans. Inf. Secur. 2017, 12, 1382–1392. [Google Scholar] [CrossRef]
- Poutanen, T.; Hinton, H.M.; Stumm, M. NetCents: A Lightweight Protocol for Secure Micropayments. In Proceedings of the USENIX Workshop on Electronic Commerce, Boston, MA, USA, 31 August–3 September 1998; pp. 25–36. [Google Scholar]
- Banyal, R.K.; Jain, P.; Jain, V.K. Multi-factor authentication framework for cloud computing. In Proceedings of the 2013 Fifth International Conference on Computational Intelligence, Modelling and Simulation, Seoul, Republic of Korea, 24–25 September 2013; pp. 105–110. [Google Scholar]
- Dasgupta, D.; Roy, A.; Nag, A. Toward the design of adaptive selection strategies for multi-factor authentication. Comput. Secur. 2016, 63, 85–116. [Google Scholar] [CrossRef]
- Sajjad, M.; Khan, S.; Hussain, T.; Muhammad, K.; Sangaiah, A.K.; Castiglione, A.; Esposito, C.; Baik, S.W. CNN-based anti-spoofing two-tier multi-factor authentication system. Pattern Recognit. Lett. 2019, 126, 123–131. [Google Scholar] [CrossRef]
- Glynos, D.; Kotzanikolaou, P.; Douligeris, C. Preventing impersonation attacks in MANET with multi-factor authentication. In Proceedings of the Third International Symposium on Modeling and Optimization in Mobile, Ad Hoc, and Wireless Networks (WiOpt’05), Trentino, Italy, 3–7 April 2005; pp. 59–64. [Google Scholar]
- Sinigaglia, F.; Carbone, R.; Costa, G.; Zannone, N. A survey on multi-factor authentication for online banking in the wild. Comput. Secur. 2020, 95, 101745. [Google Scholar] [CrossRef]
- Ibrokhimov, S.; Hui, K.L.; Al-Absi, A.A.; Sain, M. Multi-Factor Authentication in Cyber Physical System: A State of Art Survey. In Proceedings of the 2019 21st International Conference on Advanced Communication Technology (ICACT), Pyeongchang, Republic of Korea, 17–20 February 2019; pp. 279–284. [Google Scholar]
- Banerjee, S.P.; Woodard, D.L. Biometric authentication and identification using keystroke dynamics: A survey. J. Pattern Recognit. Res. 2012, 7, 116–139. [Google Scholar] [CrossRef] [PubMed]
- Silverman, M. Multi-Factor Authentication: Four Challenges Faced by Developers. 2018. Available online: https://dzone.com/articles/multi-factor-authentication-4-challenges-faced-by (accessed on 17 November 2022).
- 5 Leading IoT Security Breaches and What We Can Learn from Them. Available online: https://www.digikey.com/en/maker/blogs/2019/5-leading-iot-security-breaches-and-what-we-can-learn-from-them (accessed on 2 February 2020).
- Yogi Schulz @itworldca, IoT Security Is Not an Oxymoron. 2019. Available online: https://www.itworldcanada.com/blog/iot-security-is-not-an-oxymoron/422340 (accessed on 2 February 2020).
- Smart Devices & Secure Data Eradication: The Evidence. Available online: http://www.wrap.org.uk/sites/files/wrap/Data%20Eradication%20report%20Defra.pdf (accessed on 2 February 2020).
- What is WannaCry Ransomware? Available online: https://www.kaspersky.com/resource-center/threats/ransomware-wannacry (accessed on 14 November 2022).
- Baltimore Government Held Hostage by Hackers’ Ransomware. Available online: https://www.bbc.com/news/world-us-canada-48371476 (accessed on 11 October 2022).
- The City of Greenville in South Carolina Hit with Ransomware Attack. Available online: https://cyware.com/news/the-city-of-greenville-in-south-carolina-hit-with-ransomware-attack-61f8d9f2 (accessed on 11 October 2022).
- LILY HAY NEWMAN, Atlanta Spent $2.6M to Recover From a $52,000 Ransomware Scare. Available online: https://www.wired.com/story/atlanta-spent-26m-recover-from-ransomware-scare/ (accessed on 12 October 2022).
- Available online: http://securitydive.in/2019/04/after-effects-of-ryuk-ransomware-attack-on-city-of-stuart-in-florida/ (accessed on 12 October 2022).
- Georgia Court System Struck by Ransomware Attack. Available online: https://www.cbsnews.com/news/georgia-court-system-attacked-by-hackers-using-ransomware-malware-software/ (accessed on 12 October 2022).
- Consultation Outcome, Government Response to the Regulatory Proposals for Consumer Internet of Things (IoT) Security Consultation, Department for Digital, Culture, Media & Sport. Available online: https://www.gov.uk/government/consultations/consultation-on-regulatory-proposals-on-consumer-iot-security/outcome/government-response-to-the-regulatory-proposals-for-consumer-internet-of-things-iot-security-consultation (accessed on 4 February 2020).
- Code of Practice for Consumer IoT Security, Department for Digital, Culture, Media & Sport. October 2018. Available online: https://assets.publishing.service.gov.uk/government/uploads/system/uploads/attachment_data/file/773867/Code_of_Practice_for_Consumer_IoT_Security_October_2018.pdf (accessed on 13 November 2022).
- Rogers, D. A New Code of Practice to Improve Consumer IoT Security. Policy. 2018. Available online: https://www.tec.gov.in/pdf/M2M/Securing%20Consumer%20IoT%20_Code%20of%20pratice.pdf (accessed on 12 November 2022).
- Albert: A Smart Solution for Network Monitoring. Available online: https://www.cisecurity.org/blog/albert-a-smart-solution-for-network-monitoring/ (accessed on 13 December 2022).
- Albert: The Smart Networking Monitoring Solution for Utilities. Available online: https://www.powermag.com/partner-content/albert-the-smart-networking-monitoring-solution-for-utilities/ (accessed on 13 December 2022).
- Mora, L.; Deakin, M.; Reid, A. Strategic principles for smart city development: A multiple case study analysis of European best practices. Technol. Forecast. Soc. Chang. 2019, 142, 70–97. [Google Scholar] [CrossRef]
- Neirotti, P.; De Marco, A.; Cagliano, A.C.; Mangano, G.; Scorrano, F. Current trends in Smart City initiatives: Some stylised facts. Cities 2014, 38, 25–36. [Google Scholar] [CrossRef]
- Sase Smart City Security. Available online: https://gcn.com/articles/2019/12/17/sase-smart-city-security.aspx (accessed on 12 December 2022).
- 5 Point Cybersecurity Action Plan for Smart Cities: Report. Available online: https://ciso.economictimes.indiatimes.com/news/5-point-cybersecurity-action-plan-for-smart-cities-report/68165095 (accessed on 10 December 2022).
- What is Privacy by Design & Default? Available online: https://www.ics.ie/news/what-is-privacy-by-design-a-default (accessed on 12 December 2022).
- GDPR Privacy by Design. Available online: https://gdpr-info.eu/issues/privacy-by-design/ (accessed on 11 November 2022).
- Fundamentals of Cross Domain Solutions. Available online: https://www.cyber.gov.au/acsc/view-all-content/publications/fundamentals-cross-domain-solutions#:~:text=Cross%20domain%20security%20involves%20more,or%20classified%20networks%20and%20enclaves (accessed on 11 November 2022).
- Inside Microsoft 365 Defender: Solving Cross-Domain Security Incidents through the Power of Correlation Analytics. Available online: https://www.microsoft.com/security/blog/2020/07/29/inside-microsoft-threat-protection-solving-cross-domain-security-incidents-through-the-power-of-correlation-analytics/ (accessed on 12 October 2022).
- Akhtar, M.M.; Rizvi, D.R. IoT-Chain: Security of things for Pervasive, Sustainable and Efficient Computing using Blockchain. EAI Endorsed Trans. Energy Web 2020, 20, e7. [Google Scholar] [CrossRef]
- Alizai, Z.A.; Tareen, N.F.; Jadoon, I. Improved IoT device authentication scheme using device capability and digital signatures. In Proceedings of the 2018 International Conference on Applied and Engineering Mathematics (ICAEM), Taxila, Pakistan, 4–5 September 2018; pp. 1–5. [Google Scholar]
- Borgohain, T.; Borgohain, A.; Kumar, U.; Sanyal, S. Authentication systems in internet of things. arXiv 2015, arXiv:1502.00870. [Google Scholar]
- Dhillon, P.K.; Kalra, S. Secure multi-factor remote user authentication scheme for Internet of Things environments. Int. J. Commun. Syst. 2017, 30, e3323. [Google Scholar] [CrossRef]
- Shone, N.; Dobbins, C.; Hurst, W.; Shi, Q. Digital memories based mobile user authentication for IoT. In Proceedings of the 2015 IEEE International Conference on Computer and Information Technology; Ubiquitous Computing and Communications; Dependable, Autonomic and Secure Computing; Pervasive Intelligence and Computing, Liverpool, UK, 26–28 October 2015; pp. 1796–1802. [Google Scholar]
- Aman, M.N.; Basheer, M.H.; Sikdar, B. Two-Factor Authentication for IoT With Location Information. IEEE Internet Things J. 2019, 6, 3335–3351. [Google Scholar] [CrossRef]
- Aravindhan, S. Multi-Factor Authentication in IoT Devices for Ensuring Secure Cloud Storage in Smart Banking. 2018. Available online: https://www.irjet.net/archives/V5/i3/IRJET-V5I3296.pdf (accessed on 15 September 2022).
- Melki, R.; Noura, H.N.; Chehab, A. Lightweight multi-factor mutual authentication protocol for IoT devices. Int. J. Inf. Secur. 2020, 19, 679–694. [Google Scholar] [CrossRef]
- Gope, P.; Sikdar, B. Lightweight and Privacy-Preserving Two-Factor Authentication Scheme for IoT Devices. IEEE Internet Things J. 2018, 6, 580–589. [Google Scholar] [CrossRef]
- Vaidhyesh, P.S.; Mukund, W.N.; Harini, N. Securing IoT devices by generating QR codes. Int. J. Pure Appl. Math 2018, 119, 13743–13749. [Google Scholar]
- API Security. Available online: https://www.redhat.com/en/topics/security/api-security#:~:text=Web%20API%20security%20is%20concerned,are%20connected%20to%20the%20internet.&text=Most%20API%20implementations%20are%20either,Layer%20Security%20(TLS)%20encryption (accessed on 15 September 2022).
- Siriwardena, P. Advanced API Security; Apress: New York, NY, USA, 2014. [Google Scholar]
- Backes, M.; Maffei, M.; Pecina, K. A Security API for Distributed Social Networks. Ndss 2011, 11, 35–51. [Google Scholar]
- Chien, H.Y.; Chen, Y.J.; Qiu, G.H.; Liao, J.F.; Hung, R.W.; Lin, P.C.; Kou, X.A.; Chiang, M.L.; Su, C. A MQTT-API-compatible IoT security-enhanced platform. Int. J. Sens. Netw. 2020, 32, 54–68. [Google Scholar] [CrossRef]
- Garg, H.; Dave, M. Securing iot devices and securely connecting the dots using rest api and middleware. In Proceedings of the 2019 4th International Conference on Internet of Things: Smart Innovation and Usages (IoT-SIU), Ghaziabad, India, 18–19 April 2019; pp. 1–6. [Google Scholar]
- Tang, L.; Ouyang, L.; Tsai, W.T. Multi-factor web API security for securing Mobile Cloud. In Proceedings of the 2015 12th International Conference on Fuzzy Systems and Knowledge Discovery (FSKD), Zhangjiajie, China, 15–17 August 2015; pp. 2163–2168. [Google Scholar]
- Picerno, P.; Iosa, M.; D’Souza, C.; Benedetti, M.G.; Paolucci, S.; Morone, G. Wearable inertial sensors for human movement analysis: A five-year update. Expert Rev. Med. Devices. 2021, 18 (Suppl. 1), 79–94. [Google Scholar] [CrossRef] [PubMed]
- Guarino, A.; Lettieri, N.; Malandrino, D.; Zaccagnino, R. A machine learning-based approach to identify unlawful practices in online terms of service: Analysis, implementation and evaluation. Neural Comput. Appl. 2021, 33, 17569–17587. [Google Scholar] [CrossRef]
- Zaccagnino, R.; Capo, C.; Guarino, A.; Lettieri, N.; Malandrino, D. Techno-regulation and intelligent safeguards. Multimed. Tools Appl. 2021, 80, 15803–15824. [Google Scholar] [CrossRef]
- Guarino, A.; Malandrino, D.; Zaccagnino, R. An automatic mechanism to provide privacy awareness and control over unwittingly dissemination of online private information. Comput. Netw. 2022, 202, 108614. [Google Scholar] [CrossRef]
- Crosby, M.; Pattanayak, P.; Verma, S.; Kalyanaraman, V. Blockchain technology: Beyond bitcoin. Appl. Innov. 2016, 2, 71. [Google Scholar]
- Zheng, Z.; Xie, S.; Dai, H.; Chen, X.; Wang, H. An overview of blockchain technology: Architecture, consensus, and future trends. In Proceedings of the 2017 IEEE international congress on big data (BigData Congress), Honolulu, HI, USA, 25–30 June 2017; pp. 557–564. [Google Scholar]
- Yli-Huumo, J.; Ko, D.; Choi, S.; Park, S.; Smolander, K. Where is current research on blockchain technology?—A systematic review. PLoS ONE 2016, 11, e0163477. [Google Scholar] [CrossRef] [PubMed]
- Bhushan, B.; Khamparia, A.; Sagayam, K.M.; Sharma, S.K.; Ahad, M.A.; Debnath, N.C. Blockchain for smart cities: A review of architectures, integration trends and future research directions. Sustain. Cities Soc. 2020, 61, 102360. [Google Scholar] [CrossRef]
- Tripathi, G.; Ahad, M.A.; Paiva, S. S2HS-A blockchain based approach for smart healthcare system. In Healthcare; Elsevier: Amsterdam, The Netherlands, 2020; Volume 8, p. 100391. [Google Scholar]
- Pilkington, M. Blockchain technology: Principles and applications. In Research Handbook on Digital Transformations; Edward Elgar Publishing: Cheltenham, UK, 2016. [Google Scholar]
- Feng, T.; Yang, P.; Liu, C.; Fang, J.; Ma, R. Blockchain Data Privacy Protection and Sharing Scheme Based on Zero-Knowledge Proof. Wirel. Commun. Mob.Comput. 2022, 2022, 1040662. [Google Scholar] [CrossRef]
- Sun, X.; Yu, F.R.; Zhang, P.; Sun, Z.; Xie, W.; Peng, X. A Survey on Zero-Knowledge Proof in Blockchain. IEEE Netw. 2021, 35, 198–205. [Google Scholar] [CrossRef]
- Li, W.; Guo, H.; Nejad, M.; Shen, C.-C. Privacy-Preserving Traffic Management: A Blockchain and Zero-Knowledge Proof Inspired Approach. IEEE Access 2020, 8, 181733–181743. [Google Scholar] [CrossRef]
- Gabay, D.; Akkaya, K.; Cebe, M. Privacy-Preserving Authentication Scheme for Connected Electric Vehicles Using Blockchain and Zero Knowledge Proofs. IEEE Trans. Veh. Technol. 2020, 69, 5760–5772. [Google Scholar] [CrossRef]
- Pop, C.D.; Antal, M.; Cioara, T.; Anghel, I.; Salomie, I. Blockchain and Demand Response: Zero-Knowledge Proofs for Energy Transactions Privacy. Sensors 2020, 20, 5678. [Google Scholar] [CrossRef]
- Sahai, S.; Singh, N.; Dayama, P. Enabling Privacy and Traceability in Supply Chains using Blockchain and Zero Knowledge Proofs. In Proceedings of the 2020 IEEE International Conference on Blockchain (Blockchain), Rhodes, Greece, 2–6 November 2020; pp. 134–143. [Google Scholar] [CrossRef]
- Akhtar, M.M.; Rizvi, D.R. Traceability and Detection of Counterfeit Medicines in Pharmaceutical Supply Chain Using Blockchain-Based Architecture. In Sustainable and Energy Efficient Computing Paradigms for Society; Ahad, M.A., Paiva, S., Zafar, S., Eds.; Springer/EAI: Cham, Switzerland, 2020. [Google Scholar]
- Vitalik Buterin, D.G. Ethereum: A Next-Generation Smart Contract and Decentralized Application Platform. White Paper 2013.
- Ethereum. Available online: https://github.com/ethereum/wiki/wiki/White-Paper (accessed on 14 December 2022).
- Suratkar, S.; Shirole, M.; Bhirud, S. Cryptocurrency wallet: A review. In Proceedings of the 2020 4th International Conference on Computer, Communication and Signal Processing (ICCCSP), Chennai, India, 28–29 September 2020; pp. 1–7. [Google Scholar]
- Blockchain 2FA with Hydro Raindrop: An Implementation Guide. Available online: https://medium.com/hydrogen-api/blockchain-2fa-with-hydro-raindrop-an-implementation-guide-7f1ae9b6e42c (accessed on 12 October 2022).
- Introducing IOTA Access. Available online: https://blog.iota.org/introducing-iota-access-686a2f017ff/ (accessed on 12 October 2022).
- Behaviour-Based Authentication. Available online: https://medium.com/nexenio/behaviour-based-authentication-7530a62234af (accessed on 12 October 2022).
- 2020 State of Password and Authentication Security Behaviors Report. Available online: https://www.yubico.com/wp-content/uploads/2020/02/2020_ponemon_security_behaviors_report.pdf (accessed on 10 October 2022).


















| S.No | Reference | Security Areas | Key Discussions |
|---|---|---|---|
| 1 | [30] | Cybersecurity attacks and their impact on smart cities. | Presents a secure IoT-based architecture for smart cities. Additionally discusses the cloud-based architecture for smart cities. |
| 2 | [33] | Detecting anomalies, threats, or unwanted behavior. Improving the current systems. Predictive policing | Discusses three categories of security interventions in smart cities that combine new sensors with traditional actuators, seeking to make legacy systems intelligent and introducing novel metrics and notions of mass information and crowd-sourcing along with threat prediction. |
| 3 | [34] | Data privacy, confidentiality, and integrity. Authentication, authorization, and accounting. Single points of failure. Denial-of-service attacks. | Discusses the security issues in IoT layered Architecture, categorized into low, intermediate, and high levels. |
| 4 | [35] | IoT design challenges such as availability, reliability, interoperability, scalability, and performance. | Presents an IoT architecture model in the context of smart city applications. |
| 5 | [36] | Smart city challenges such as design and maintenance cost, heterogeneity, and data privacy. | Overview of smart cities along with the key features and characteristics, generic architecture, composition, and real-world implementation aspects. |
| 6 | [37] | Challenges of IoT-based smart cities such as security and privacy, legal and social aspects, and demand response barriers. | Discusses the concept of smart cities and the applicability of the Internet of Things. |
| 7 | [38] | Security, privacy, information security, infrastructure challenges, and management and processing of personal data. | Develops a smart city interaction framework and discusses the concept of smart cities in view of privacy and security, infrastructure, energy, healthcare, operational threats, and use of blockchain technology. |
| 8 | [39] | Privacy and security issues. Diminishing freedom of speech and democracy. | Provides systematic insight into and understanding of the negative and positive results of the development of smart cities. |
| 9 | [40] | Safety and security in smart cities using AI, | Discusses AI-based smart solutions for smart cities. |
| 10 | [41] | Biometrics. Digital image forensics. Digital audio forensics. Deep fakes. | Provides a review of the digital forensic schemes for audio–visual biometric data used by the applications designed for smart cities. |
| 11 | [42] | Cyber threats within and outside an organization. Sophisticated, coordinated, and targeted cyberattacks including advanced persistent threats. | Focuses on the CPS in smart cities and discusses the concept of cyber resilience and DFIR aspects with the help of a systematic literature review. |
| 12 | [43] | Privacy aspects of smart cities. | Discusses the state of the smart cities around the globe and focuses on the privacy aspects, focusing on individual privacy and potential solutions and privacy-enhancing technologies. |
| 13 | [44] | Authentication and authorization | Discusses the various IoT authentication methods in a smart city system and highlights the concept of multi-factor authentication. |
| 14 | [45] | Privacy risk classification based on location, state of body and mind, behavior and action, social life, and media. | Focuses on the privacy-enhancing technologies in a smart city system. Additionally presents the already existing smart city applications with possible privacy issues and potential solutions |
| 15 | [46] | Security and privacy aspects of the collaboration between drones and IoT. | Discusses the role of drones and IoT in smart city applications such as smart communication, smart transportation, smart agriculture, disaster management energy saving, and e-waste management. |
| 16 | [47] | Monitoring applications in a smart city system. | Focuses on the system design, configuration, and running in a smart city. |
| 17 | [48] | Issues and challenges in the integration of blockchain technology in smart cities. | Discusses the potential of using blockchain technology in the improvement and development of a smart city. |
| 18 | [49] | Issues related to data dissemination in a smart city | Presents a data-centric view highlighting the various data management techniques for consistency, interoperability, granularity, and reusability of the data collected from the IoT devices. Additionally highlights the machine learning and deep learning techniques in smart cities. |
| 19 | [50] | Security threats in a smart grid. | Discusses the security aspects of smart homes and smart grids in a smart city system and highlights the countermeasures for the security threats. |
| 20 | [51] | Unanticipated security threats, data manipulation attacks, DDoS attacks, privacy issues. | Discusses the various aspects of the deployment of cyber-physical systems in smart cities such as security, privacy, technical issues, policies, and governance. |
| 21 | [52] | Privacy issues related to botnets, virtual reality, AI, and driverless cars. The security aspects related to authentication, confidentiality, integrity, etc. | Discusses the privacy and security issues in the currently existing smart city systems and highlights the requirements to develop a secure smart city |
| 22 | [53] | Cyber security challenges for smart cities. Potential threats in various smart city sectors such as transportation, government, and healthcare. | Presents a review of the recent smart city projects and initiatives around the world and discusses the vital design notions of a smart city. |
| S.No | Reference | Approach | Key Features | Observations |
|---|---|---|---|---|
| 1 | [74] | NetCents | Vendor-independent floating scripts for performing transactions, specifically micropayments | NetCent works in offline mode |
| 2 | [75] | MFA for cloud computing | Multi-factor authentication using arithmetic CAPTCHA, Cloud services, and resources are divided into 3 categories | The selection of IMEI number as a secret key is not appropriate as IMEI is a fixed number that can be accessed in case the mobile is stolen. |
| 3 | [57] | Survey of MFA approaches | Several types of MFA approaches have been surveyed, including biometrics, facial recognition, iris recognition, etc. | The future of MFA Integration includes factors such as behavior, thermal imaging, EEG analysis, BFT, OCS, and DNA analysis. These approaches were compared for 6 aspects and performance parameters |
| 4 | [76] | Dynamic selection of multi-factor authentication factors on the basis of scenario and requirements | To develop a dynamic MFA strategy, previous authentication factors were observed on the basis of performance, limitations, and other constraints | Trustworthiness of different authentication factors was analyzed for the development of a dynamic MFA strategy |
| 5 | [77] | CNN-based Anti-Spoofing MFA | A novel hybrid technique is proposed for user authentication, along with identifying whether the user has spoofed the system during authentication or not. A CNN-based model is used to identify the spoofing of biometric data. | The model was tested on 5 benchmark datasets and the results show promising results |
| 6 | [78] | MFA for preventing impersonation attacks in MANET | The vulnerability of ithe mplicit linking of the actual node device with the actual entity in MANET is identified for possible impersonation attack, and an MFA framework is proposed to overcome this shortcoming using certified keys and certified node characteristics. | Extra sensing capacity is required for gaining further improvement in authentication. Thus, it consumes more power. |
| Function Name | Function Type | Avg. Gas Used in Eth | Avg. Price in (USD) * | Avg. Price in (INR) * |
|---|---|---|---|---|
| Contract Deployment | Transaction | 0.000432 | 0.54 | 46.65 |
| addAuth | Transaction | 0.000127 | 0.16 | 13.71 |
| Login | Call | Nil | Nil | Nil |
| Type of Wallet | Name of Service |
|---|---|
| Desktop Wallet | Mist, Ethereum Wallet, Exodus, Gnosis Safe Desktop Wallet |
| Web-Based Browser and Mobile Wallet | Metamask, MyEtherWallet, Gnosis Safe Web & Mobile Wallet, Monolith Mobile Wallet, Argent Wallet, Squarelink, Torus, Portis Mobile Wallet, Rainbow Mobile Wallet, Crypto Exchanges Wallet (Binance, COSS, Coinbase), Dharma Wallet, MyCrypto |
| Hardware wallet | Trezor (Trezor One & Trezor Model T), Ledger (Ledger Nano X & Ledger Nano S), Wallet.io |
Disclaimer/Publisher’s Note: The statements, opinions and data contained in all publications are solely those of the individual author(s) and contributor(s) and not of MDPI and/or the editor(s). MDPI and/or the editor(s) disclaim responsibility for any injury to people or property resulting from any ideas, methods, instructions or products referred to in the content. |
© 2023 by the authors. Licensee MDPI, Basel, Switzerland. This article is an open access article distributed under the terms and conditions of the Creative Commons Attribution (CC BY) license (https://creativecommons.org/licenses/by/4.0/).
Share and Cite
Ahmad, M.O.; Tripathi, G.; Siddiqui, F.; Alam, M.A.; Ahad, M.A.; Akhtar, M.M.; Casalino, G. BAuth-ZKP—A Blockchain-Based Multi-Factor Authentication Mechanism for Securing Smart Cities. Sensors 2023, 23, 2757. https://doi.org/10.3390/s23052757
Ahmad MO, Tripathi G, Siddiqui F, Alam MA, Ahad MA, Akhtar MM, Casalino G. BAuth-ZKP—A Blockchain-Based Multi-Factor Authentication Mechanism for Securing Smart Cities. Sensors. 2023; 23(5):2757. https://doi.org/10.3390/s23052757
Chicago/Turabian StyleAhmad, Md. Onais, Gautami Tripathi, Farheen Siddiqui, Mohammad Afshar Alam, Mohd Abdul Ahad, Mohd Majid Akhtar, and Gabriella Casalino. 2023. "BAuth-ZKP—A Blockchain-Based Multi-Factor Authentication Mechanism for Securing Smart Cities" Sensors 23, no. 5: 2757. https://doi.org/10.3390/s23052757
APA StyleAhmad, M. O., Tripathi, G., Siddiqui, F., Alam, M. A., Ahad, M. A., Akhtar, M. M., & Casalino, G. (2023). BAuth-ZKP—A Blockchain-Based Multi-Factor Authentication Mechanism for Securing Smart Cities. Sensors, 23(5), 2757. https://doi.org/10.3390/s23052757

