Blockchain-Based Supply Chain Systems, Interoperability Model in a Pharmaceutical Case Study
Abstract
:1. Introduction
- Enables interoperability among different blockchain-based supply chain systems;
- Enables the data related to every asset that is tracked within a blockchain-based supply chain to be defined in different standardized formats;
- Stores all the data related to the asset tracked in a blockchain-based supply chain in an off-chain manner.
2. Literature Study
- RQ 1.
- Is it possible to achieve interoperability between different blockchain-based supply chain systems?
- RQ 2.
- Is it possible to specify tracked assets with different standardized formats?
- (“distributed ledger technology” OR blockchain*);
- (“supply chain” OR trackability);
- standard*;
- interoperability.
3. Proposed Model
3.1. Verifiable Credentials
3.2. Data Model
3.3. Protocol Model
3.3.1. Verify Verifiable Supply Chain Credential
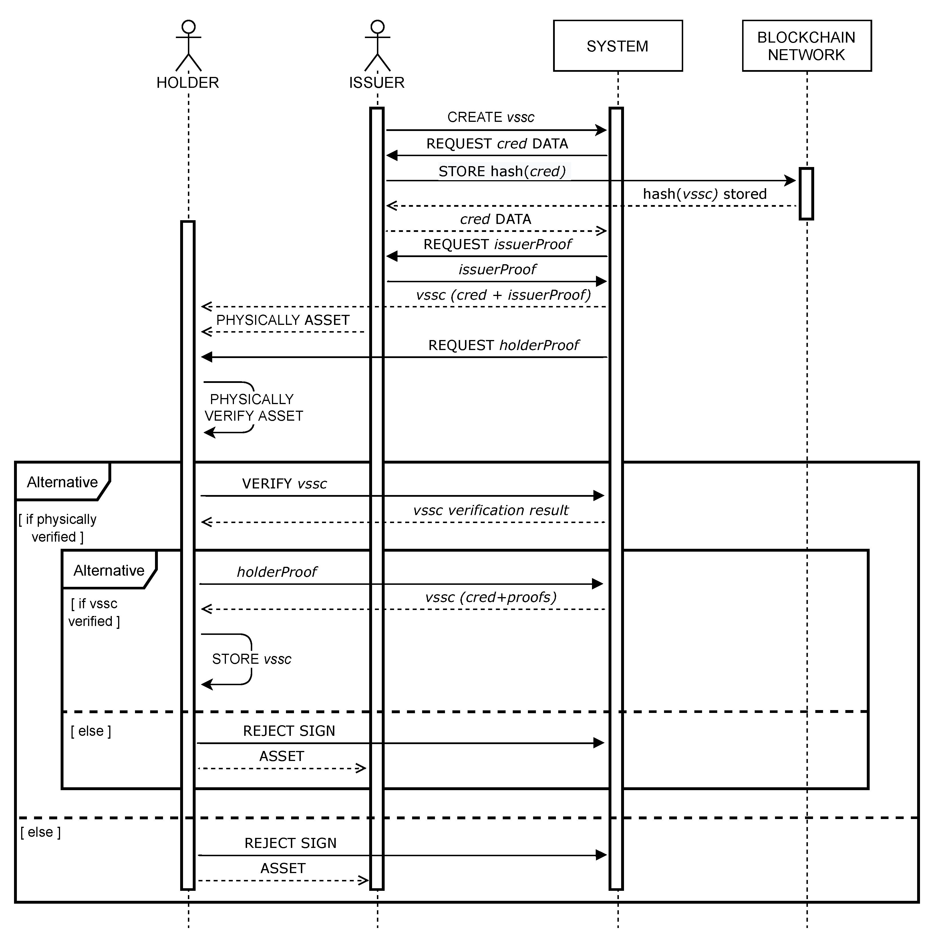
3.3.2. Issue Verifiable Supply Chain Credential
| Algorithm 1: Pseudocode of the verify(vscc) method for verifying a Verifiable Supply Chain Credential |
![]() |
4. Use Case Scenario: Pharmaceutical Supply Chain
- In the first stage, the Producer, who is responsible for the process of creating the aspirin lot, is in Spain. The process consists of four reactions. For the purpose of simplicity, the stages of a reaction are avoided in the simulation, and the focus is placed on two parameters for each reaction: temperature and pressure. These parameters are stored in a blockchain, to have a tamper proof historic of the aspirin lot.
- The ones that provide the chemicals needed to make the reactions are Provider1 and Provider2. From Provider1, the Producer buys phenol, sodium carbonate, carbon dioxide, and sulfuric acid. While Provider2 is the one who sells acetic anhydride and calcium oxide. All those assets are sold to the Producer by a retailer, Retailer1, in Portugal. For this purpose, the temperature to which the chemicals are exposed during their storage stage is stored in the blockchain.
- In the packing stage, the Producer mills the acetylsalicylic acid obtained from the last reaction and packs it in pills, creating boxes with aspirin lots. Here, properties of the boxes, such as the size and number of pills stored, as well as the provenance, are stored in the blockchain.
- The Distributor delivers the final product to retailers in different cities. Storing blockchain properties, such as the temperature at which the lot has been exposed.
- Retailer2 is a retailer from Slovenia who received the aspirin lot from the Distributor.
- The customer can verify the pharmacy supply chain—from the chemicals used and the reactions carried out, to the packaging of the aspirin box, which is sold by the Retailer.
4.1. Analysis
- Provider1 produces carbon dioxide, phenol, sodium carbonate, and sulfuric acid and issues a VSCC (carbon-dioxide-provider1-vscc.json, phenol-provider1-vscc.json, sodium-carbonate-provider1-vscc.json, sulfuric-acid-provider1-vscc.json) as a digital representation of each physical asset. The tracked asset attributes, i.e.,: name (Phenol) and country (Spain) are defined with the GS1 standard. A hash value of each VSCC is registered on the Ropsten blockchain network (within the smart contract address 0xeD644b4B7842f260707417CF1b163a8fF6deeA27). The issued VSCC contains two proofs, i.e., issuerProof, and holderProof. Both proofs, i.e., digital signatures, are generated by Provider1 because the asset was produced by them, and the production of assets is an event that is tracked with a blockchain-based supply chain system. For the same reason, the issuer (i.e., previous asset owner), and the holder (i.e., current asset owner) have the same digital identity address (i.e., from the Provider). Provider2 produces acetic anhydride and calcium oxide (acetic-anhydride-provider2-vscc.json, calcium-oxide-provider2-vscc.json) and follows the same logic as Provider1.
- Retailer1 imports the chemicals from Provider1 and Provider2, and as a result of this event, a new VSCC is issued for each imported asset (acetic-anhydride-retailer1-vscc.json, calcium-oxide-retailer1-vscc, carbon-dioxide-retailer1-vscc, phenol-retailer1-vscc, sodium-carbonate-retailer1-vscc, sulfuric-acid-retailer1-vscc). The tracked asset attributes, i.e.: name (Phenol) and country (Spain) are defined with the GS1 standard. A hash of VSCC is registered on the Goerli blockchain network (within the smart contract in address 0x1b6626b19f3AA7867BDb849E57c3C21c78238B96). The issued VSCC in the “previousCredential” attribute includes a previously issued VSCC (i.e., phenol-provider1-vscc). Proofs in issued VSCC contain issuerProof—a digital signature generated by the previous owner (issuer) of a tracked asset, i.e., Provider1, and holderProof—a digital signature generated by the current owner (holder) of a tracked asset, i.e., Retailer1.
- The producer imports the chemicals from Retailer1, following the same logic as described above. With the purchased chemicals, the Producer carries out four reactions, producing: (i) sodium phenolate (sodium-phenolate-producer-vscc.json) from phenol and sodium carbonate; (ii) sodium salicylate (sodium-salicylate-producer-vscc.json) from the sodium phenolate and carbon dioxide; (iii) salicylic acid (salicylic-acid-producer-vscc.json) from the sodium salicylate and sulfuric acid; (iv) acetylsalicylic acid (acetylsalicylic-acid-producer-vscc.json) from the salicylic acid, acetic anhydride, and calcium oxide. Each reaction has its VSCC issued, storing additionally temperature and pressure, i.e., name (Acetiylsalicylic acid), country (Spain), temperature (40 ºC), and pressure (1 atm); all the attributes are defined with the GS1 standard. A hash of VSCC is registered on the Goerli blockchain network (within the smart contract in address 0x1b6626b19f3AA7867BDb849E57c3C21c78238B96). The issued VSCC in the “relatedCredential” attribute includes data about the chemicals used, i.e., VSCC (phenol-retailer1-vscc.json). The newly created VSCC contains two proofs, i.e., issuerProof, and holderProof. Both proofs, i.e., digital signatures, are generated from Producer1 because that asset was produced by them, and for the same reason, as detailed for the providers, the issuer (i.e., previous asset owner), and the holder (i.e., current asset owner) have the same digital identity address (i.e., Producer). Finally, another VSCC (aspirin-packing-producer-vscc.json) is issued from the Producer, after milling the acetiylsalicylic acid, obtained from the last reaction, and creating the boxes for the aspirins. The weight of each aspirin is stored and follows the same logic as the one detailed for the chemical reactions.
- The Producer transfers aspirin lots via Distribution to a new location, and the VSCC (aspirin-distribution-vscc.json) that is issued, reflects this event. The tracked asset, i.e., name (Aspirin) and country (Spain), is defined with the GS1 standard. A hash value of VSCC is registered on the Rinkeby blockchain network (within the smart contract address 0xf409f74a81006E031085218D6c83b71443cE18aa). The VSCC issued in the “previousCredential” attribute includes data from the VSCC (tomato-sauce-processor-vscc.json), which is a subject of distribution. Proofs in the issued VSCC follow the same logic as the proofs described previously in the transference of assets: issuerProof, i.e., Producer, and holderProof i.e., Distribution.
- Retailer2, in Slovenia, receives the aspirin lot from Distribution, and as a result of this event, a new VSCC (aspirin-retailer2-vscc.json) is issued. The tracked asset, i.e., name (Aspirin) and country (Slovenia), is defined with the ISO standard. A hash value of VSCC is registered on the Rinkeby blockchain network (within the smart contract address 0xf409f74a81006E031085218D6c83b71443cE18aa). The VSCC issued in the “previousCredential” attribute includes the previously issued VSCC for the aspirin lot (aspirin-distribution-vscc.json). Proofs in the newly issued VSCC contain issuerProof—a digital signature generated by the previous owner (issuer) of a tracked asset, i.e., Distribution, and holderProof—a digital signature generated by the current owner (holder) of a tracked asset, i.e., Retailer2.
- The final VSCC (aspirin-retailer2-vscc.json) digital presentation of the aspirin lot is available to the Customer for verification and consists of all VSCCs that are part of the pharmacy supply chain—from chemicals and reactions to the aspirin box. With Algorithm 1 the Customer can now verify this VSCC. First, the hash value of the presented VSCC (aspirin-retailer2-vscc.json) is calculated, and compared with a hash value registered on the blockchain network (information about blockchain network is acquired from VSCC). Next, the proofs, i.e., digital signatures of the VSCC (aspirin-retailer2-vscc.json) from Retailer2 and Distribution, are verified. After that, all the VSCCs that are included in “previousCredential”, and “relatedCredential” attributes are verified in the same manner, i.e., comparison of VSCC hash and digital signature validation.
5. Discussion
- With the proposed model, the asset can be tracked among different blockchain-based supply-chain systems. From the analysis, it can be observed that the asset was successfully tracked among six different blockchain-based supply chain systems, built on top of four blockchain networks with different characteristics. Because of this, we can say that Hypothesis 1 was confirmed.
- With the proposed model, the tracked asset’s supply chain can be cryptographically verified, even though the asset was tracked among different blockchain-based supply-chain systems. From the analysis, it can be observed that the supply chain asset was successfully verified with validation of the proofs, i.e., digital signatures that are part of VSCC that represent a tracked asset, and a comparison of the VSCC hash value with the hash value registered on the blockchain network. Because of this, we can say that Hypothesis 2 was confirmed.
- With the proposed model, a tracked asset can be defined in a standardized format. The analysis shows that the tracked asset was defined with GS1 and ISO 22005-2007 standards at different stages of the supply chain. Because of this, we can say that Hypothesis 3 was confirmed.
- With the proposed model, a tracked asset can be described with several different standardized formats. The analysis shows that the same tracked asset was defined with GS1 and ISO 22005-2007 standard at different stages of the supply chain. Because of this, we can say that Hypothesis 4 was confirmed.
6. Conclusions
Author Contributions
Funding
Institutional Review Board Statement
Informed Consent Statement
Data Availability Statement
Conflicts of Interest
Appendix A
| Entity | Digital Identity Address | Blockchain Name and Address |
|---|---|---|
| Provider1 | 0xd671ede1de69f77abf778dad82f2a07bdb136790 | Ropsten—0xeD644b4B7842f260707417CF1b163a8fF6deeA27 |
| Provider2 | 0x1bb7d2dc077d270a0bebc9d5606585dfb88b4fda | Ropsten—0xeD644b4B7842f260707417CF1b163a8fF6deeA27 |
| Retailer1 | 0x98577132b8b98a7c5da0ae49272399cdb19b2adc | Goerli—0x1b6626b19f3AA7867BDb849E57c3C21c78238B96 |
| Producer | 0xcbbea4d3fea9d5395509445ee45eee0da7b4e166 | Goerli—0x1b6626b19f3AA7867BDb849E57c3C21c78238B96 |
| Distribution | 0x802bc8babf61a4a706ca8abd2302d23921ab3783 | Rinkeby—0xf409f74a81006E031085218D6c83b71443cE18aa |
| Retailer2 | 0x478a3211d43cca0e30075f89b972043df83114c4 | Rinkeby—0xf409f74a81006E031085218D6c83b71443cE18aa |
References
- Galvez, J.F.; Mejuto, J.; Simal-Gandara, J. Future challenges on the use of blockchain for food traceability analysis. Trac Trends Anal. Chem. 2018, 107, 222–232. [Google Scholar] [CrossRef]
- Sun, S.; Wang, X.; Zhang, Y. Sustainable traceability in the food supply chain: The impact of consumer willingness to pay. Sustainability 2017, 9, 999. [Google Scholar] [CrossRef]
- Francisco, K.; Swanson, D. The supply chain has no clothes: Technology adoption of blockchain for supply chain transparency. Logistics 2018, 2, 2. [Google Scholar] [CrossRef]
- Sharma, R.; Kamble, S.S.; Gunasekaran, A. Big GIS analytics framework for agriculture supply chains: A literature review identifying the current trends and future perspectives. Comput. Electron. Agric. 2018, 155, 103–120. [Google Scholar] [CrossRef]
- Feng, H.; Wang, X.; Duan, Y.; Zhang, J.; Zhang, X. Applying blockchain technology to improve agri-food traceability: A review of development methods, benefits and challenges. J. Clean. Prod. 2020, 260, 121031. [Google Scholar] [CrossRef]
- Kamilaris, A.; Fonts, A.; Prenafeta-Bold´, F.X. The rise of blockchain technology in agriculture and food supply chains. Trends Food Sci. Technol. 2019, 91, 640–652. [Google Scholar] [CrossRef]
- Wang, Y.; Han, J.H.; Beynon-Davies, P. Understanding blockchain technology for future supply chains: A systematic literature review and research agenda. Supply Chain. Manag. Int. J. 2019, 24, 62–84. [Google Scholar] [CrossRef]
- Lezoche, M.; Hernandez, J.; Diaz, M.d.M.A.; Panetto, H.; Kacprzyk, J. Agri-food 4.0: A survey of the supply chains and technologies for the future agriculture. Comput. Ind. 2020, 117, 103187. [Google Scholar] [CrossRef]
- Behnke, K.; Janssen, M. Boundary conditions for traceability in food supply chains using blockchain technology. Int. J. Inf. Manag. 2019, 52, 101969. [Google Scholar] [CrossRef]
- Bell, L.; Buchanan, W.J.; Cameron, J.; Lo, O. Applications of blockchain within healthcare. Blockchain Healthc. Today 2018, 1, 1–7. [Google Scholar] [CrossRef]
- Abu-Elezz, I.; Hassan, A.; Nazeemudeen, A.; Househ, M.; Abd-Alrazaq, A. The benefits and threats of blockchain technology in healthcare: A scoping review. Int. J. Med. Informat. 2020, 142, 104246. [Google Scholar] [CrossRef]
- Helo, P.; Hao, Y. Blockchains in operations and supply chains: A model and reference implementation. Comput. Ind. Eng. 2019, 136, 242–251. [Google Scholar] [CrossRef]
- Mandolla, C.; Petruzzelli, A.M.; Percoco, G.; Urbinati, A. Building a digital twin for additive manufacturing through the exploitation of blockchain: A case analysis of the aircraft industry. Comput. Ind. 2019, 109, 134–152. [Google Scholar] [CrossRef]
- Choi, T.M. Blockchain-technology-supported platforms for diamond authentication and certification in luxury supply chains. Transp. Res. Part Logist. Transp. Rev. 2019, 128, 17–29. [Google Scholar] [CrossRef]
- Mezquita, Y.; Casado-Vara, R.; GonzÁlez Briones, A.; Prieto, J.; Corchado, J.M. Blockchain-based architecture for the control of logistics activities: Pharmaceutical utilities case study. Log. J. Igpl 2020, 29, 974–985. [Google Scholar] [CrossRef]
- Mezquita, Y.; Casado, R.; Gonzalez-Briones, A.; Prieto, J.; Corchado, J.M.; AETiC, A. Blockchain Technology in IoT Systems: Review of the Challenges. Ann. Emerg. Technol. Comput. (AETIC) 2019, 3, 17–24. [Google Scholar] [CrossRef]
- Podgorelec, B.; Heričko, M.; Turkanović, M. State Channel as a Service based on a Distributed and Decentralized Web. IEEE Access 2020, 8, 64678–64691. [Google Scholar] [CrossRef]
- GS1 Standards Document 2009. Available online: http://www.gs1greece.org/DNLfiles/srvNhelp/Global_Traceability_Standard_Healthcare.pdf (accessed on 20 December 2022).
- ISO 9000:2015; Quality Management Systems—Fundamentals and Vocabulary. International Organization for Standardization (ISO): Geneva, Switzerland, 2015.
- Pillai, B.; Biswas, K.; Muthukkumarasamy, V. Blockchain interoperable digital objects. In International Conference on Blockchain; Springer: Berlin/Heidelberg, Germany, 2019; pp. 80–94. [Google Scholar]
- Westerkamp, M.; Victor, F.; Küpper, A. Tracing manufacturing processes using blockchain-based token compositions. Digit. Commun. Netw. 2019, 6, 167–176. [Google Scholar] [CrossRef]
- Helo, P.; Shamsuzzoha, A. Real-time supply chain—A blockchain architecture for project deliveries. Robot. Comput.-Integr. Manuf. 2020, 63, 101909. [Google Scholar] [CrossRef]
- Kim, M.; Hilton, B.; Burks, Z.; Reyes, J. Integrating blockchain, smart contract-tokens, and IoT to design a food traceability solution. In Proceedings of the 2018 IEEE 9th Annual Information Technology, Electronics and Mobile Communication Conference (IEMCON), Vancouver, BC, Canada, 1–3 November 2018; pp. 335–340. [Google Scholar]
- Pal, A.; Kant, K. Using Blockchain for Provenance and Traceability in Internet of Things-Integrated Food Logistics. Computer 2019, 52, 94–98. [Google Scholar] [CrossRef]
- Yuan, Y.; Liu, X.; Hong, K.; Song, S.; Gao, W. Trustworthy Traceability of Quality and Safety for Pig Supply Chain Based on Blockchain. In International Symposium on Artificial Intelligence and Robotics; Springer: Berlin/Heidelberg, Germany, 2018; pp. 343–355. [Google Scholar]
- Salah, K.; Nizamuddin, N.; Jayaraman, R.; Omar, M. Blockchain-based soybean traceability in agricultural supply chain. IEEE Access 2019, 7, 73295–73305. [Google Scholar] [CrossRef]
- Wang, S.; Li, D.; Zhang, Y.; Chen, J. Smart contract-based product traceability system in the supply chain scenario. IEEE Access 2019, 7, 115122–115133. [Google Scholar] [CrossRef]
- Westerkamp, M.; Victor, F.; Küpper, A. Blockchain-based supply chain traceability: Token recipes model manufacturing processes. In Proceedings of the 2018 IEEE International Conference on Internet of Things (iThings) and IEEE Green Computing and Communications (GreenCom) and IEEE Cyber, Physical and Social Computing (CPSCom) and IEEE Smart Data (SmartData), Halifax, NS, Canada, 30 July–3 August 2018; pp. 1595–1602. [Google Scholar]
- Liu, X.; Wang, W.; Guo, H.; Barenji, A.V.; Li, Z.; Huang, G.Q. Industrial blockchain based framework for product lifecycle management in industry 4.0. Robot. Comput.-Integr. Manuf. 2020, 63, 101897. [Google Scholar] [CrossRef]
- Scheid, E.; Rodrigues, B.; Stiller, B. Toward a policy-based blockchain agnostic framework. In Proceedings of the 2019 IFIP/IEEE Symposium on Integrated Network and Service Management (IM), Arlington, VA, USA, 8–12 April 2019; pp. 609–613. [Google Scholar]
- Burnett, D.; Sporny, M.; Zundel, B.; Longley, D.; Noble, G. Verifiable Credentials Data Model 1.0. W3C Recommendation, W3C. 2019. Available online: https://www.w3.org/TR/2019/REC-vc-data-model-20191119/ (accessed on 20 December 2022).
- Sporny, M.; Lanthaler, M.; Kellogg, G. JSON-LD 1.0. W3C Recommendation, W3C. 2014. Available online: http://www.w3.org/TR/2014/REC-json-ld-20140116/ (accessed on 20 December 2022).
- Jansen, G.; Wolff, P. Chemical Process. US Patent 4,376,867, 15 March 1983. [Google Scholar]
- European Parliament and Council: Regulation on the Protection of Natural Persons with Regard to the Processing of Personal Data and on the Free Movement of Such Data, and Repealing Directive 95/46/EC (Data Protection Directive). 2016. Available online: https://eur-lex.europa.eu/eli/reg/2016/679/oj (accessed on 9 December 2021).



| Title | Summary | Means of Achieving Interoperability |
|---|---|---|
| Blockchain interoperable digital objects [20] | Theoretical work that clarifies the categorization of different crypto assets. | Definition of standard attributes. Not a real solution to the interoperability problem between platforms that have already been deployed. |
| Tracing manufacturing processes using blockchain-based token composition [21] | Framework that allows the traceability of assets. | Use of coding standards as a way to operate between platforms. Not a solution to the problem of interoperability between different blockchain-based platforms. |
| Real-time supply chain—A blockchain architecture for project deliveries [22] | Tracking framework that makes use of RFID and GS1 standards. | Use of standards in the virtualization of the assets. Does not allow interoperability between platforms that use other kind of standards. |
| Blockchain-based supply chain traceability: Token recipes model manufacturing processes [28] | Blockchain-based traceability platform that makes use of the ISO 9001:2015 standard. | Use of standards in the virtualization of the assets. Not allowing interoperability between platforms that use other kinds of standards. |
| Blockchain interoperable digital objects [29] | Industrial blockchain-based framework for the sharing of data between platforms. | Definition of standard attributes. Not a real solution to the interoperability problem between platforms that have already been deployed. |
| Toward a policy-based blockchain agnostic framework [30] | Framework that acts as a gateway to achieve interoperability between blockchain-based platforms. | The achieved interoperability is related to the use of different blockchain networks depending on the context of the use case. It is not used as a means of enabling interoperability between platforms that have already been deployed and are functional. It does not allow interoperability between different platforms that use different standards to store the data. |
Disclaimer/Publisher’s Note: The statements, opinions and data contained in all publications are solely those of the individual author(s) and contributor(s) and not of MDPI and/or the editor(s). MDPI and/or the editor(s) disclaim responsibility for any injury to people or property resulting from any ideas, methods, instructions or products referred to in the content. |
© 2023 by the authors. Licensee MDPI, Basel, Switzerland. This article is an open access article distributed under the terms and conditions of the Creative Commons Attribution (CC BY) license (https://creativecommons.org/licenses/by/4.0/).
Share and Cite
Mezquita, Y.; Podgorelec, B.; Gil-González, A.B.; Corchado, J.M. Blockchain-Based Supply Chain Systems, Interoperability Model in a Pharmaceutical Case Study. Sensors 2023, 23, 1962. https://doi.org/10.3390/s23041962
Mezquita Y, Podgorelec B, Gil-González AB, Corchado JM. Blockchain-Based Supply Chain Systems, Interoperability Model in a Pharmaceutical Case Study. Sensors. 2023; 23(4):1962. https://doi.org/10.3390/s23041962
Chicago/Turabian StyleMezquita, Yeray, Blaž Podgorelec, Ana Belén Gil-González, and Juan Manuel Corchado. 2023. "Blockchain-Based Supply Chain Systems, Interoperability Model in a Pharmaceutical Case Study" Sensors 23, no. 4: 1962. https://doi.org/10.3390/s23041962
APA StyleMezquita, Y., Podgorelec, B., Gil-González, A. B., & Corchado, J. M. (2023). Blockchain-Based Supply Chain Systems, Interoperability Model in a Pharmaceutical Case Study. Sensors, 23(4), 1962. https://doi.org/10.3390/s23041962


