A Low-Delay Dynamic Range Compression and Contrast Enhancement Algorithm Based on an Uncooled Infrared Sensor with Local Optimal Contrast
Abstract
:1. Introduction
Related Work
2. Methods
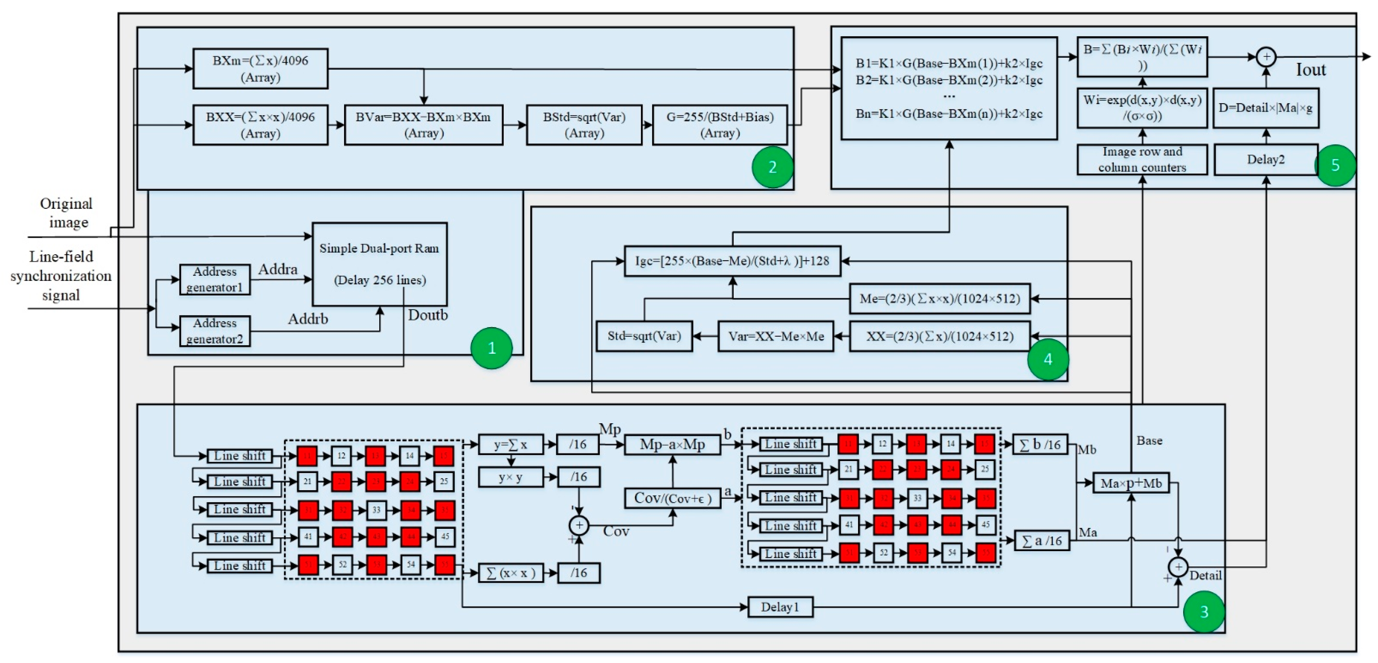
2.1. DRCE-LOC
- Step 1: Image segmentation.
- Step 2: Calculation of the local block’s stretching coefficient.
- Step 3: Upsampling of the parameters of the local block.
- Step 4: Layering of the guided filter.
- Step 5: Calculation of the brightness guide map.
- Step 6: Dynamic range compression and contrast enhancement.
- Step 7: Filtering of the detailed layer.
- Step 8: Image enhancement.
2.2. Noise Suppression
2.3. Halo Suppression and Contrast Control
2.4. Parameter Settings
2.5. Complexity of the Algorithm
- Calculating the local information of the image local blocks, which can be achieved by using the local information of the data of the previous image of consecutive frames, thus achieving an algorithm with a delay of less than one frame while storing the complete image frame differently.
- In the calculations of upsampling and downsampling of the image, the Gaussian kernel can be saved in advance as a parameter to avoid exponential calculations during the execution of the algorithm.
3. Results and Discussion
3.1. Quantitative Assessment
3.2. Implementation of the Algorithm on an FPGA
4. Conclusions
Author Contributions
Funding
Institutional Review Board Statement
Informed Consent Statement
Data Availability Statement
Acknowledgments
Conflicts of Interest
Abbreviations
| Abbreviations | Full Name |
| ADC | Analog to digital converter |
| IR | Infrared radiation |
| HDR | High dynamic range |
| PHE | Plateau histogram equalization |
| CLAHE | Contrast-limited adaptive histogram equalization |
| GDHDRC | Gradient domain-based high dynamic range image compression |
| FPGA | Field-programmable gate array |
| CPU | Central processing unit |
| DRCE | Dynamic range compression and enhancement algorithm |
| LOC | Local optimal contrast |
| BF-DRP | Bilateral filter and dynamic range partitioning |
| LPF | Low-pass filter |
| GF | Guided filter |
| LEPF | Local edge-preserving filter |
| DDE | Digital detail enhancement |
| pix | Pixel |
| AGC | Adaptive gain control |
References
- Jamrozik, W.; Górka, J.; Batalha, G.F. Dynamic Range Compression of Thermograms for Assessment of Welded Joint Face Quality. Sensors 2023, 23, 1995. [Google Scholar] [CrossRef] [PubMed]
- Lv, Z.; Li, J.; Li, X.; Wang, H.; Wang, P.; Li, L.; Shu, L.; Li, X. Two adaptive enhancement algorithms for high gray-scale RAW infrared images based on multi-scale fusion and chromatographic remapping. Infrared Phys. Technol. 2023, 133, 104774. [Google Scholar] [CrossRef]
- Lang, Y.Z.; Qian, Y.S.; Wang, H.G.; Kong, X.Y.; Wu, S. A real-time high dynamic range intensified complementary metal oxide semiconductor camera based on FPGA. Opt. Quantum Electron. 2022, 54, 304. [Google Scholar] [CrossRef]
- Vickers, V.E. Plateau equalization algorithm for real-time display of high-quality infrared imagery. Opt. Eng. 1996, 35, 1921–1926. [Google Scholar] [CrossRef]
- Pizer, S.M.; Amburn, E.P.; Austin, J.D.; Cromartie, R.; Geselowitz, A.; Greer, T.; ter Haar Romeny, B.; Zimmerman, J.B.; Zuiderveld, K. Adaptive histogram equalization and its variations. Comput. Vis. Graph. Image Process. 1987, 39, 355–368. [Google Scholar] [CrossRef]
- Zuiderveld, K. Contrast limited adaptive histogram equalization. In Graphics Gems, 4th ed.; Heckbert, P., Ed.; Elsevier Inc.: Amsterdam, The Netherlands, 1994; pp. 474–485. [Google Scholar]
- Schatz, V. Low-latency histogram equalization for infrared image sequences: A hardware implementation. J. Real-Time Image Process. 2013, 8, 193–206. [Google Scholar] [CrossRef]
- Ashiba, H.I.; Mansour, H.M.; Ahmed, H.M.; Dessouky, M.I.; El-Kordy, M.F.; Zahran, O.; Abd El-Samie, F.E. Enhancement of IR images using histogram processing and the Undecimated additive wavelet transform. Multimed. Tools Appl. 2019, 78, 11277–11290. [Google Scholar] [CrossRef]
- Fattal, R.; Lischinski, D.; Werman, M. Gradient domain high dynamic range compression. In Proceedings of the 29th Annual Conference on Computer Graphics and Interactive Techniques, San Antonio, TX, USA, 12 July 2002. [Google Scholar]
- Kim, J.H.; Kim, J.H.; Jung, S.W.; Noh, C.K.; Ko, S.J. Novel contrast enhancement scheme for infrared image using detail-preserving stretching. Opt. Eng. 2011, 50, 077002. [Google Scholar] [CrossRef]
- Zhang, F.; Xie, W.; Ma, G.; Qin, Q. High dynamic range compression and detail enhancement of infrared images in the gradient domain. Infrared Phys. Technol. 2014, 67, 441–454. [Google Scholar] [CrossRef]
- Wang, Z.; Sun, S.; Li, Y.; Yue, Z.; Ding, Y. Distributed Compressive Sensing for Wireless Signal Transmission in Structural Health Monitoring: An Adaptive Hierarchical Bayesian Model-Based Approach. Sensors 2023, 23, 5661. [Google Scholar] [CrossRef]
- Zhu, J.; Jin, W.; Li, L.; Han, Z.; Wang, X. Multiscale infrared and visible image fusion using gradient domain guided image filtering. Infrared Phys. Technol. 2018, 89, 8–19. [Google Scholar] [CrossRef]
- Branchitta, F.; Diani, M.; Corsini, G.; Romagnoli, M. New technique for the visualization of high dynamic range infrared images. Opt. Eng. 2009, 48, 096401. [Google Scholar] [CrossRef]
- Durand, F.; Dorsey, J. Fast bilateral filtering for the display of high-dynamic-range images. In Proceedings of the 29th Annual Conference on Computer Graphics and Interactive Techniques, San Antonio, TX, USA, 12 July 2002. [Google Scholar]
- Bae, S.; Paris, S.; Durand, F. Two-scale tone management for photographic look. ACM Trans. Graph. 2006, 25, 637–645. [Google Scholar] [CrossRef]
- Zuo, C.; Chen, Q.; Liu, N.; Ren, J.; Sui, X. Display and detail enhancement for high-dynamic-range infrared images. Opt. Eng. 2011, 50, 127401. [Google Scholar] [CrossRef]
- Liu, N.; Chen, X. Infrared image detail enhancement approach based on improved joint bilateral filter. Infrared Phys. Technol. 2016, 77, 405–413. [Google Scholar] [CrossRef]
- Anderson, G.L.; Netravali, A.N. Image restoration based on a subjective criterion. IEEE Trans. Syst. Man Cybern. 1976, 6, 845–853. [Google Scholar] [CrossRef]
- Katsaggelos, A.K.; Biemond, J.; Schafer, R.W.; Mersereau, R.M. A regularized iterative image restoration algorithm. IEEE Trans. Signal Process. 1991, 39, 914–929. [Google Scholar] [CrossRef]
- He, K.; Sun, J.; Tang, X. Guided image filtering. IEEE Trans. Pattern Anal. Mach. Intell. 2012, 35, 1397–1409. [Google Scholar] [CrossRef]
- Liu, N.; Zhao, D. Detail enhancement for high-dynamic-range infrared images based on guided image filter. Infrared Phys. Technol. 2014, 67, 138–147. [Google Scholar] [CrossRef]
- Song, Q.; Wang, Y.; Bai, K. High dynamic range infrared images detail enhancement based on local edge preserving filter. Infrared Phys. Technol. 2016, 77, 464–473. [Google Scholar] [CrossRef]
- Farbman, Z.; Fattal, R.; Lischinski, D.; Szeliski, R. Edge-preserving decompositions for multi-scale tone and detail manipulation. ACM Trans. Graph. 2008, 27, 1–10. [Google Scholar] [CrossRef]
- Gu, B.; Li, W.; Zhu, M.; Wang, M. Local edge-preserving multiscale decomposition for high dynamic range image tone mapping. IEEE Trans. Image Process. 2012, 22, 70–79. [Google Scholar]
- Kwan, C.; Chou, B.; Yang, J.; Rangamani, A.; Tran, T.; Zhang, J.; Etienne-Cummings, R. Deep Learning-Based Target Tracking and Classification for Low Quality Videos Using Coded Aperture Cameras. Sensors 2019, 19, 3702. [Google Scholar] [CrossRef] [PubMed]
- Shao, Y.; Xu, F.; Chen, J.; Lu, J.; Du, S. Engineering surface topography analysis using an extended discrete modal decomposition. J. Manuf. Process. 2023, 90, 367–390. [Google Scholar] [CrossRef]
- Shao, Y.; Du, S.; Tang, H. An extended bi-dimensional empirical wavelet transform based filtering approach for engineering surface separation using high definition metrology. Measurement 2021, 178, 109259. [Google Scholar] [CrossRef]
- Peli, E. Contrast in complex images. JOSA A 1990, 7, 2032–2040. [Google Scholar] [CrossRef]
- Mittal, A.; Soundararajan, R.; Bovik, A.C. Making a “completely blind” image quality analyzer. IEEE Signal Process. Lett. 2012, 20, 209–212. [Google Scholar] [CrossRef]
- Zhou, W. Image quality assessment: From error measurement to structural similarity. IEEE Trans. Image Process. 2004, 13, 600–613. [Google Scholar]
- Tenenbaum, J.M. Accommodation in Computer Vision; Stanford University: Stanford, CA, USA, 1971. [Google Scholar]
- Pratt, W.K. Digital Image Processing, 3rd ed.; John Wiley & Sons, Inc.: New York, NY, USA, 2001. [Google Scholar]











| Index | AGC | HE | CLAHE | GF-DDE | BF-DRP | Proposed Method | |
|---|---|---|---|---|---|---|---|
| Scene 1 | RMS | 31 | 49 | 42 | 51 | 50 | 48 |
| Entropy | 6.989 | 7.991 | 7.799 | 7.711 | 7.929 | 7.744 | |
| SSIM | 1 | 0.8061 | 0.561 | 0.6092 | 0.6980 | 0.6168 | |
| Tenengrad | 3.257 | 7.581 | 19.642 | 14.813 | 11.8181 | 28.561 | |
| Time (s) | 0.0020 | 0.6856 | 4.6780 | 0.9384 | 24.8654 | 0.3168 | |
| Scene 2 | RMS | 1 | 31 | 16 | 22 | 32 | 33 |
| Entropy | 2.972 | 7.990 | 7.322 | 7.609 | 7.888 | 7.393 | |
| SSIM | 1 | 0.4653 | 0.344 | 0.408 | 0.386 | 0.454 | |
| Tenengrad | 0.283 | 15.371 | 29.906 | 23.515 | 18.754 | 43.940 | |
| Time (s) | 0.0024 | 0.6670 | 4.6160 | 0.9418 | 25.3805 | 0.3651 | |
| Scene 3 | RMS | 3 | 31 | 8 | 28 | 32 | 17 |
| Entropy | 4.587 | 7.953 | 6.278 | 7.142 | 7.924 | 7.378 | |
| SSIM | 1 | 0.556 | 0.774 | 0.483 | 0.656 | 0.547 | |
| Tenengrad | 1.411 | 7.625 | 6.042 | 7.878 | 5.489 | 9.661 | |
| Time (s) | 0.0018 | 0.6843 | 4.6874 | 0.9400 | 23.3256 | 0.3358 |
| Slice LUTs (total: 134,600) | 39,045 (29%) |
| Slice registers (total: 269,200) | 38,919 (14.46%) |
| Block RAM (total: 365) | 105 (28.77%) |
| DSPs (total: 740) | 319 (43.1%) |
Disclaimer/Publisher’s Note: The statements, opinions and data contained in all publications are solely those of the individual author(s) and contributor(s) and not of MDPI and/or the editor(s). MDPI and/or the editor(s) disclaim responsibility for any injury to people or property resulting from any ideas, methods, instructions or products referred to in the content. |
© 2023 by the authors. Licensee MDPI, Basel, Switzerland. This article is an open access article distributed under the terms and conditions of the Creative Commons Attribution (CC BY) license (https://creativecommons.org/licenses/by/4.0/).
Share and Cite
Zhu, Y.; Zhou, Y.; Jin, W.; Zhang, L.; Wu, G.; Shao, Y. A Low-Delay Dynamic Range Compression and Contrast Enhancement Algorithm Based on an Uncooled Infrared Sensor with Local Optimal Contrast. Sensors 2023, 23, 8860. https://doi.org/10.3390/s23218860
Zhu Y, Zhou Y, Jin W, Zhang L, Wu G, Shao Y. A Low-Delay Dynamic Range Compression and Contrast Enhancement Algorithm Based on an Uncooled Infrared Sensor with Local Optimal Contrast. Sensors. 2023; 23(21):8860. https://doi.org/10.3390/s23218860
Chicago/Turabian StyleZhu, Youpan, Yongkang Zhou, Weiqi Jin, Li Zhang, Guanlin Wu, and Yiping Shao. 2023. "A Low-Delay Dynamic Range Compression and Contrast Enhancement Algorithm Based on an Uncooled Infrared Sensor with Local Optimal Contrast" Sensors 23, no. 21: 8860. https://doi.org/10.3390/s23218860
APA StyleZhu, Y., Zhou, Y., Jin, W., Zhang, L., Wu, G., & Shao, Y. (2023). A Low-Delay Dynamic Range Compression and Contrast Enhancement Algorithm Based on an Uncooled Infrared Sensor with Local Optimal Contrast. Sensors, 23(21), 8860. https://doi.org/10.3390/s23218860

