Deep-Sea Biological Detection Method Based on Lightweight YOLOv5n
Abstract
:1. Introduction
2. Methods
2.1. Overall Structure of the Method
2.2. Lightweight YOLOv5n Detection Model
2.2.1. Overall Framework of the Model
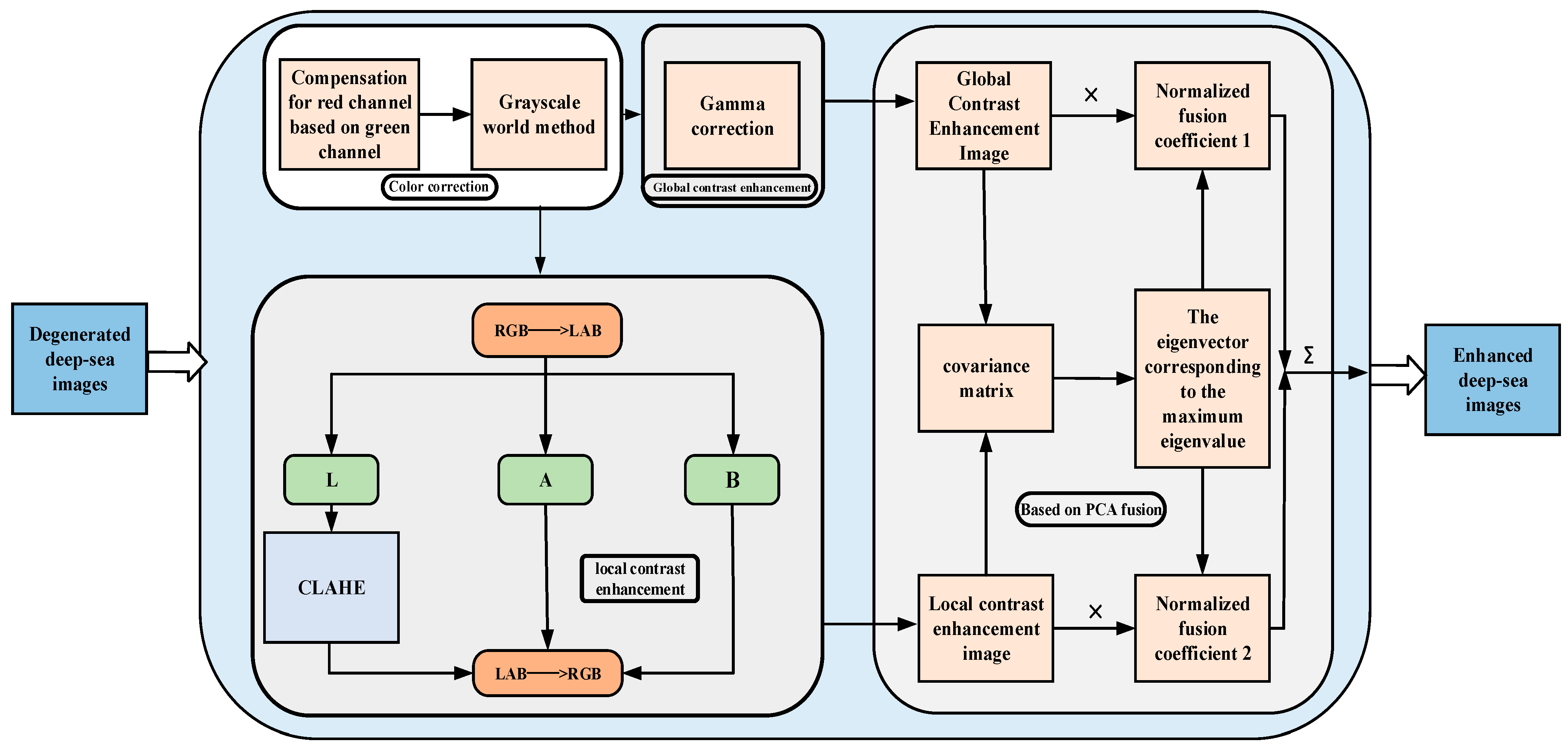
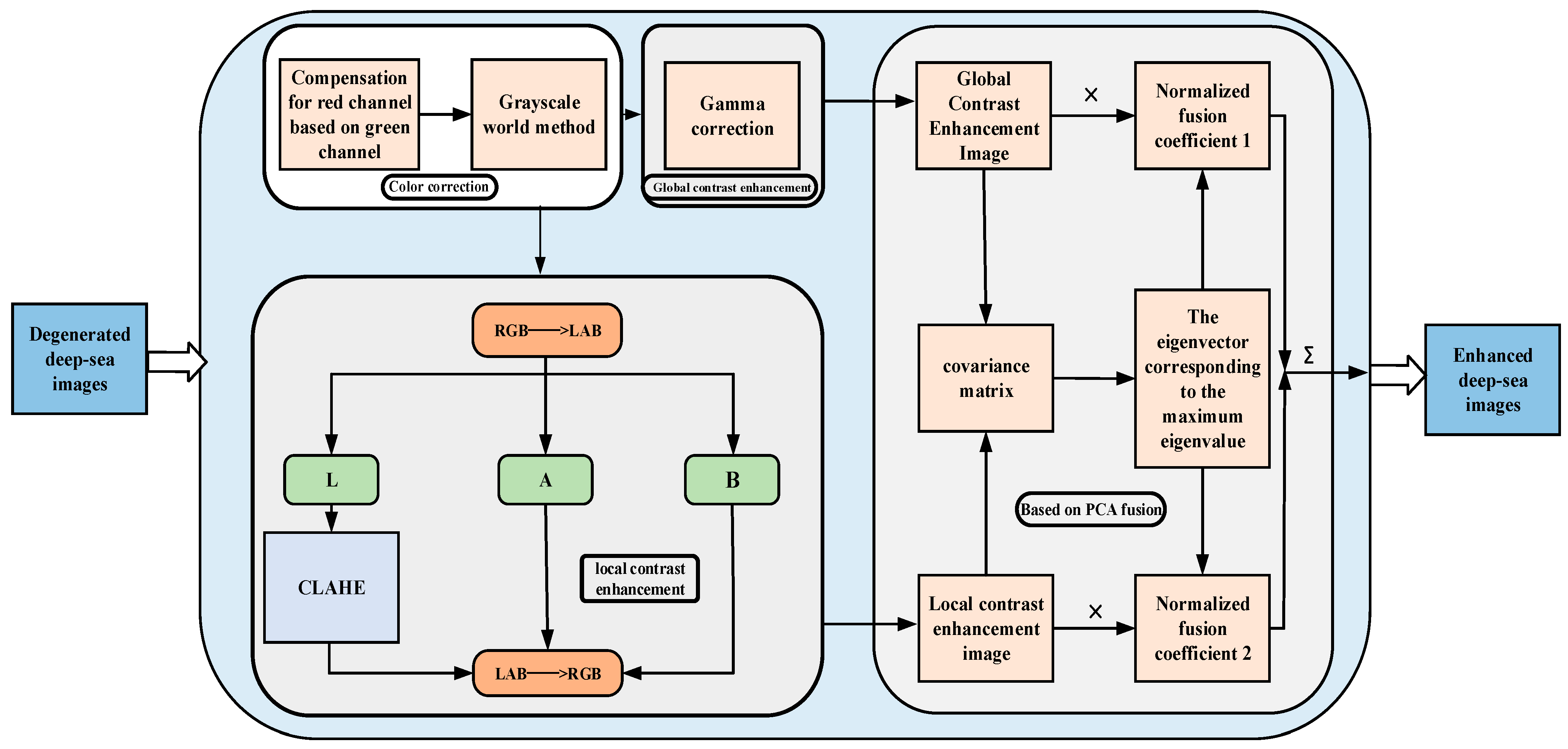
2.2.2. Deep-Sea Biological Image Enhancement Method Based on Global and Local Contrast Fusion
2.2.3. GS-Bottleneck
2.3. Transfer Learning Strategy Combined with Knowledge Distillation
3. Experiments
3.1. Dataset
3.1.1. Deep-Sea Biological Dataset
3.1.2. URPC Dataset
3.2. Experimental Environment and Parameter Configuration
3.3. Performance Evaluation Metrics for Algorithms
3.4. Experimental Results and Analysis
3.4.1. Experimental Results Obtained with Lightweight YOLOv5n
3.4.2. Comparison Experiments with Other Algorithms
3.4.3. Ablation Experiments
4. Conclusions
Author Contributions
Funding
Institutional Review Board Statement
Informed Consent Statement
Data Availability Statement
Conflicts of Interest
Abbreviations
| YOLOv5n | You Only Look Once Version 5n |
| YOLOv5m | You Only Look Once Version 5m |
| CLAHE | Contrast-limited adaptive histogram equalization |
| PCA | Principal component analysis |
| R-CNN | Region-based convolutional neural networks |
| Fast R-CNN | Fast region-based convolutional neural networks |
| MSRCR | Multi-scale retinex with color restoration |
| simAM | Simple, parameter-free attention module |
| URPC | Underwater Robot Photography Competition |
| mAP | Mean average precision |
| IoU | Intersection over union |
References
- Zhang, Y. Application and prospect of environmental simulation technology and in-situ test technology in the study of deep-sea biology. Prospect. Sci. Technol. 2022, 1, 134–144. [Google Scholar]
- Ding, Z.; Feng, Z.; Li, H.; Meng, D.; Zhang, Y.; Li, D. Experimental Study of Deep Submersible Structure Defect Monitoring Based on Flexible Interdigital Transducer Surface Acoustic Wave Technology. Sensors 2023, 23, 1184. [Google Scholar] [CrossRef] [PubMed]
- Zhang, J.; Li, C.; Zhang, Y. Research on underwater target detection method based on traditional machine learning. In Proceedings of the 2015 International Conference on Electrical and Information Technologies (ICEIT), Nanjing, China, 19–20 June 2015. [Google Scholar]
- Chen, J.; Zhao, Z.; Liu, C. Research on underwater target detection algorithm based on traditional machine learning. IEEE Access 2017, 5, 22084–22094. [Google Scholar]
- Girshick, R.; Donahue, J.; Darrell, T.; Malik, J. Rich feature hierarchies for accurate object detection and semantic segmentation. In Proceedings of the 2014 IEEE Conference on Computer Vision and Pattern Recognition, Columbus, OH, USA, 23–28 June 2014. [Google Scholar]
- Wu, W.; Yin, Y.; Wang, X.; Xu, D. Face detection with different scales based on faster R-CNN. IEEE Trans. Cybern. 2018, 49, 4017–4028. [Google Scholar] [CrossRef] [PubMed]
- Tan, H.Q.; Li, Y.X.; Zhu, M.; Deng, Y.X.; Tong, M.H. Overlap fish tail detection using image enhancement and improved Faster-RCNN network. Trans. Chin. Soc. Agric. Eng. 2022, 38, 167–176. [Google Scholar]
- Redmon, J.; Divvala, S.; Girshick, R.; Farhadi, A. You only look once: Unified, real-time object detection. In Proceedings of the IEEE Conference on Computer Vision and Pattern Recognition (CVPR), Las Vegas, NV, USA, 27–30 June 2016. [Google Scholar]
- Hao, K.; Wang, K.; Zhao, L.; Wang, B.B.; Wang, C.Q. Underwater biodetection algorithm based on image enhancement and improved YOLOv3. J. Jilin Univ. Eng. Technol. Ed. 2022, 52, 1088–1097. [Google Scholar]
- Wageeh, Y.; Mohamed, H.E.D.; Fadl, A.; Anas, O.; ElMasry, N.; Nabil, A.; Atia, A. YOLO fish detection with Euclidean tracking in fish farms. J. Ambient. Intell. Humaniz. Comput. 2021, 12, 5–12. [Google Scholar] [CrossRef]
- Zhang, Y.; Li, X.S.; Sun, Y.M.; Liu, S.D. Underwater target detection algorithm based on channel attention and feature fusion. J. Northwestern Polytech. Univ. 2022, 40, 433–441. [Google Scholar] [CrossRef]
- Jocher, G. YOLOv5 by Ultralytics. Available online: https://github.com/ultralytics/yolov5 (accessed on 10 August 2023).
- Chen, X.; Lu, Y.; Wu, Z.; Yu, J.; Wen, L. Reveal of domain effect: How visual restoration contributes to object detection in aquatic scenes. arXiv 2020, arXiv:2003.01913. [Google Scholar]
- Ancuti, C.O.; Ancuti, C.; De Vleeschouwer, C. Colorbalance and fusion for underwater image enhancement. IEEE Trans. Image Process. 2018, 27, 379–393. [Google Scholar] [CrossRef]
- Kou, H.; Su, Y.; Li, H.; Deng, Y.; Chen, G. Gamma Transform and CLAHE Fusion-Based Method for Pantograph Monitoring Under Illumination Variations. Laser J. 2022, 133, 83–87. [Google Scholar]
- Yuan, Z.; Zeng, J.; Wei, Z. CLAHE-Based Low-Light Image Enhancement for Robust Object Detection in Overhead Power Transmission System. IEEE Trans. Power Deliv. 2023, 38, 2–8. [Google Scholar] [CrossRef]
- Kurita, T. Principal component analysis (PCA). In Computer Vision: A Reference Guide; Springer: Berlin/Heidelberg, Germany, 2019; pp. 1–4. [Google Scholar]
- Han, K.; Wang, Y.; Tian, Q.; Guo, J.; Xu, C.; Xu, C. Ghostnet: More features from cheap operations. In Proceedings of the IEEE/CVF Conference on Computer Vision and Pattern Recognition, Seattle, WA, USA, 13–19 June 2020. [Google Scholar]
- Yang, L.; Zhang, R.Y.; Li, L.; Xie, X. Simam: A simple, parameter-free attention module for convolutional neural networks. In Proceedings of the 38th International Conference on Machine Learning, PMLR, Virtual, 18–24 July 2021. [Google Scholar]
- Selvaraju, R.R.; Cogswell, M.; Das, A.; Vedantam, R.; Parikh, D.; Batra, D. Grad-cam: Visual explanations from deep networks via gradient-based localization. In Proceedings of the IEEE International Conference on Computer Vision (ICCV), Venice, Italy, 22–29 October 2017. [Google Scholar]
- Zhou, K.; Jiang, M. Research progress and prospect of small sample target recognition based on transfer learning. Aeronaut. Sci. Technol. 2023, 34, 1–9. [Google Scholar]
- Chen, Z.; Zhang, L.; Cao, Z.; Guo, J. Distilling the knowledge from handcrafted features for human activity recognition. IEEE Trans. Ind. Inform. 2018, 14, 4334–4342. [Google Scholar] [CrossRef]
- Shao, R.R.; Liu, Y.A.; Zhang, W.; Wang, J. Review of knowledge distillation in deep learning. J. Comput. 2022, 45, 1638–1673. [Google Scholar]
- Mehta, R.; Ozturk, C. Object detection at 200 frames per second. In Proceedings of the European Conference on Computer Vision (ECCV) Workshops, Munich, Germany, 8–14 September 2018. [Google Scholar]










| Parameters | Configuration |
|---|---|
| Operating system | Windows 10 |
| GPU | NIVIDIA GeForce RTX3060(12G) |
| CPU | Intel(R) Core(TM) i5-12490 |
| Acceleration environment | CUDA 11.1 |
| Training framework | Pytorch 1.13.0 |
| Development platform | PyCharm 2023.2.1 |
| Model | mAP0.5/% | mAP0.5:0.95/% | FLOPs/G | Param/M | FPS(CPU) |
|---|---|---|---|---|---|
| Faster RCNN | 67.9 | 44.4 | 370.2 | 137.1 | <1 |
| SSD | 78.9 | 43.1 | 62.8 | 26.3 | 3 |
| YOLOv8s | 94.1 | 76.6 | 28.8 | 11.2 | 9 |
| YOLOv5n | 93.6 | 72.9 | 4.2 | 1.8 | 24 |
| YOLOv3 | 94.9 | 79.1 | 154.7 | 61.5 | 5 |
| YOLOv3-Tiny | 93.9 | 74.5 | 12.9 | 8.7 | 11 |
| YOLOv7-Tiny | 91.1 | 67.6 | 13.1 | 6.0 | 10 |
| Proposed method | 94.8 | 76.7 | 2.0 | 0.90 | 12 |
| Model | GS-Bottleneck | GLCF | TLKD | mAP0.5/% | mAP0.5:0.95/% | FLOPs/G | Param/M |
|---|---|---|---|---|---|---|---|
| 1 | × | × | × | 93.6 | 72.9 | 4.2 | 1.8 |
| 2 | √ | × | × | 92.8 | 71.4 | 2.0 | 0.9 |
| 3 | √ | √ | × | 93.8 | 74.7 | 2.0 | 0.9 |
| 4 | √ | √ | √ | 94.8 | 76.7 | 2.0 | 0.9 |
Disclaimer/Publisher’s Note: The statements, opinions and data contained in all publications are solely those of the individual author(s) and contributor(s) and not of MDPI and/or the editor(s). MDPI and/or the editor(s) disclaim responsibility for any injury to people or property resulting from any ideas, methods, instructions or products referred to in the content. |
© 2023 by the authors. Licensee MDPI, Basel, Switzerland. This article is an open access article distributed under the terms and conditions of the Creative Commons Attribution (CC BY) license (https://creativecommons.org/licenses/by/4.0/).
Share and Cite
Ding, Z.; Liu, C.; Li, D.; Yi, G. Deep-Sea Biological Detection Method Based on Lightweight YOLOv5n. Sensors 2023, 23, 8600. https://doi.org/10.3390/s23208600
Ding Z, Liu C, Li D, Yi G. Deep-Sea Biological Detection Method Based on Lightweight YOLOv5n. Sensors. 2023; 23(20):8600. https://doi.org/10.3390/s23208600
Chicago/Turabian StyleDing, Zhongjun, Chen Liu, Dewei Li, and Guangrui Yi. 2023. "Deep-Sea Biological Detection Method Based on Lightweight YOLOv5n" Sensors 23, no. 20: 8600. https://doi.org/10.3390/s23208600
APA StyleDing, Z., Liu, C., Li, D., & Yi, G. (2023). Deep-Sea Biological Detection Method Based on Lightweight YOLOv5n. Sensors, 23(20), 8600. https://doi.org/10.3390/s23208600

