Integrated Positioning System of Kiwifruit Orchard Mobile Robot Based on UWB/LiDAR/ODOM
Abstract
:1. Introduction
2. Materials and Methods
2.1. System Components
2.2. Simulation Environment Setup
2.3. Positioning Method
| Algorithm 1 Specific steps of the proposed integrated positioning algorithm |
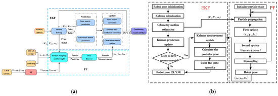
| Step 1: Input the robot’s position measured by UWB, the pose obtained by LiDAR scanning, and the values from the odometer. Step 2: Apply a KF (refer to Section 2.3.1) to the robot’s position measured by UWB. Step 2.1: Determine whether the UWB measurement value is an outlier based on the outlier judgment condition proposed in this study. Step 2.2: When the UWB measurement is found to be an outlier, apply the KF model proposed in this study for filtering, or proceed to Step 2.5. Step 2.3: Use the robot’s positional at time , to predict the position at time . Step 2.4: Use the UWB measurement at time to update the predicted pose. Step 2.5: Output the measurement value after applying the KF. Step 3: Perform PF fusion (refer to Section 2.3.2) on the measurement value from the KF, the robot’s pose obtained by LiDAR scanning, and the odometer measurement . Step 3.1: Use the odometer reading to predict the pose. Step 3.2: Use the LiDAR measurement to update the predicted pose. This is the first update. Step 3.3: Use the measurement value after Kalman filtering to update the pose again. This is the second update. Step 3.4: Output the estimated pose after PF fusion. Step 4: Perform EKF fusion (refer to Section 2.3.3) on the measurement value from the PF and the odometer reading . Step 4.1: Use the odometer reading to predict the pose. Step 4.2: Use the pose estimation value obtained after particle filtering to update the predicted pose. Step 4.3: Output the final estimated pose . |
2.3.1. UWB Positioning Error Correction Based on KF
- (1)
- Prediction:
- (2)
- Update:
2.3.2. Fusion of UWB/LiDAR/ODOM Based on Particle Filtering
- (1)
- Particle Initialization:
- (2)
- Particle Propagation:
- (3)
- First Update:
- (4)
- Second Update:
- (5)
- Resampling:
- (6)
- Pseudo-measurement:
2.3.3. Fusion of UWB/LiDAR/ODOM Based on Extended Kalman Filtering
- (1)
- Definition of System Dynamic Equation and Measurement Equation:
- (2)
- The odometry prediction model:
- (3)
- Update Phase:
3. Simulation and Experiments
3.1. Positioning Experiments in a Simulated Environment
3.1.1. UWB Positioning Experiment
3.1.2. Experimental Evaluation of Trajectory Tracking Positioning
3.1.3. Target Points Positioning Experiment
3.2. Positioning Experiments in a Kiwifruit Orchard Environment
4. Discussion
- (1)
- When the mobile robot traveled between rows in the kiwifruit orchard at a low speed, the inertia during the robot’s deceleration could be significant, thereby affecting the tracking error of the autonomous navigation system. Additionally, when the robot moved at a high speed, the central control unit might not have been able to provide accurate positioning information for the transport robot. Based on preliminary real-world tests, we set the robot’s travel speed to 0.5 m/s in the experimental process.
- (2)
- Based on the results obtained from both simulation and real-world experiments, it could be concluded that the positioning trajectories of UWB and KFUWB, as absolute positioning methods, exhibited a discrete nature. On the other hand, the positioning trajectories of LiDAR/ODOM and UWB/LiDAR/ODOM, as integrated positioning methods, appeared to be continuous. This distinction arises from the fact that absolute positioning methods do not rely on the previous positioning results but are influenced only by the sensor and environmental noise. The independent use of UWB and KFUWB for navigation and positioning may potentially affect the stability and reliability of robot navigation.
- (3)
- The simulation experiment results indicated that LiDAR/ODOM, as an integrated positioning method, exhibits the largest lateral error among the four positioning methods. However, in real-world experiments, UWB standalone positioning demonstrates the largest lateral error among the four methods. This discrepancy may be attributed to the fact that the simulated operation path included a stage where the robot transitioned from the field to the canopy (AB segment). During this AB segment, the robot had limited positioning features on only one side, resulting in poorer positioning performance. Consequently, this led to certain deviations in the positioning trajectory beyond point B. In real-world experiments, the robot directly entered the canopy, where the LiDAR/ODOM positioning features were prominent, resulting in relatively continuous positioning results. Additionally, environmental disturbances significantly affected UWB positioning, thus explaining the largest UWB positioning error among the four methods.
- (4)
- This study had two main contributions. First, it proposes a Kalman filter-based dynamic UWB error correction method that is applicable to trellised kiwifruit orchards. Secondly, this study proposes an integrated positioning method based on UWB/LiDAR/ODOM and conducts extensive tests in simulated and real environments to evaluate the feasibility of the positioning method. The integrated positioning method of this study is different from using EKF alone for sensor information fusion or using PF alone for sensor information fusion. Instead, the integrated positioning method of this study is implemented by combining EKF and PF. EKF is used for sensor fusion and combines with PF for measurement updates. The combination of EKF and PF can provide better accuracy than using either filter separately [67,68]. This is primarily because each filter can compensate for the weaknesses of the other, thereby reducing errors in the position update process. EKF uses a Gaussian noise model, which may be inaccurate for non-linear systems, while PF does not assume the nature of the noise and is more flexible. In this study, when there are multiple credible explanations for sensor data, the method of combining EKF-PF will be more effective and more suitable for the environment of this study.
- (5)
- Our integrated positioning method takes advantage of three fundamental filtering techniques: KF, PF, and EKF. Each of these methods has its unique mathematical basis and, when combined, they can effectively merge data from multiple sensors to deliver improved results. When these techniques are combined, the integrated positioning method initially applies the KF to UWB measurement values to reduce noise and enhance the accuracy of these measurements. Then, a PF works on LiDAR data, odometer readings, and Kalman-filtered UWB data, effectively integrating sensor data. Finally, the EKF combines the odometer readings with the posture estimated by the PF to provide the final optimal estimate of the robot’s posture. By integrating these filters and fully exploiting the advantages of each individual method, the overall method offers an optimized solution for multi-modal data fusion, particularly applicable to complex scenarios such as applications in trellis-style kiwifruit orchards.
- (6)
- The simulation environment in this study has the following limitations. Firstly, the lack of simulation of certain natural conditions; in this study, the obstacles, terrain, and their physical properties in the kiwifruit orchard simulation environment are created based on real trellis-style orchards. However, all actual factors cannot be reproduced in a simulation environment, such as changes in lighting, climate conditions, and random interference, which could lead to deviations between simulation results and reality. Secondly, model errors: simulation models, being based on theories and mathematical formulas, may not precisely simulate complex physical and environmental attributes in the real world. This discrepancy might result in the integrated positioning method performing well in the simulation environment but underperforming actual applications. Then, sensor model limitations: sensor models used in the simulation environment may not accurately reflect the performance and characteristics of actual sensors, possibly impacting the performance of the sensor fusion positioning methods. Lastly, the gap between theory and practice: simulation usually relies on certain theoretical conditions, but these conditions may not be fully met in actual applications, leading to simulation results not accurately predicting the real situation. For example, actual sensors need to consider calibration and bias issues. While the simulation environment currently does not mimic all aspects of the real-world environment, our simulation model holds a certain degree of similarity compared to the real environment, making it a valid tool for verifying the effectiveness and applicability of the proposed integrated positioning method in kiwifruit orchard environments. Future work will further validate the algorithm proposed in this study in actual orchards.
5. Conclusions
- (1)
- This study proposed a UWB dynamic error correction method based on Kalman filtering. Twenty scenarios ranging from no obstruction to gradually increasing obstructions were simulated. By analyzing the positioning results before and after filtering, it was determined that the average positioning accuracy was improved by 31.1% after filtering.
- (2)
- This study proposed an integrated positioning method based on UWB/LiDAR/ODOM. This method fused the filtered UWB values, LiDAR measurements, and ODOM values using particle filtering. The robot’s estimated pose was obtained by using the particle-filtered robot pose as the measurement for extended Kalman filtering and the ODOM values as the prediction. Finally, the prediction and measurement were fused using extended Kalman filtering to obtain the robot’s estimated pose.
- (3)
- Simulation results of the positioning experiments demonstrated that the integrated positioning method proposed in this study effectively reduced the cumulative errors produced by LiDAR/ODOM integrated positioning and provided smoother positioning trajectories compared to UWB standalone positioning and UWB Kalman filtering standalone positioning. Field positioning accuracy comparison experiments showed that the proposed integrated positioning method improved the robot’s positioning accuracy compared to UWB standalone positioning, UWB Kalman filtering positioning, and LiDAR/ODOM integrated positioning methods. This approach largely addressed the issue of low positioning accuracy of mobile robots in the trellis kiwifruit orchard environment.
Author Contributions
Funding
Institutional Review Board Statement
Informed Consent Statement
Data Availability Statement
Acknowledgments
Conflicts of Interest
Appendix A
| Product Categories | Product Models | Parameters | Specifications |
|---|---|---|---|
| LiDAR | RPLiDAR S1 | Measurement radius | White Object: 40 m Black Object: 10 m |
| Sampling rate | 9200 times per second | ||
| Scanning frequency | 10 Hz | ||
| Angular resolution | 0.391° | ||
| Communication rate | 256,000 bps | ||
| Range resolution | 3 cm | ||
| Measurement accuracy | ±5 cm | ||
| Application scenarios | Suitable for indoor and outdoor environments, reliable anti-glare capability | ||
| UWB | D-DWG-PGPLUS | Communication rate | 115,200 bps |
| Single communication | 0.2 ms—6.8 M/s air speed | ||
| Single-shot ranging | 3 ms—6.8 M/s air speed | ||
| Communication distance | 600 m | ||
| Communication frequency | 3.5 Ghz–6.5 Ghz | ||
| Measurement accuracy | ±5 cm | ||
| Encoder | E6B2-CWZ6C | Resolution | 360 pulses/rotation |
| Maximum mechanical speed | 6000 RPM | ||
| Torque | Maximum 0.01 Nm | ||
| Seismic resistance | Maximum 500 m/s² | ||
| Rated voltage | 5VDC | ||
| Operating current | Maximum 40 mA | ||
| Motor | 48V DC brushless motor | Rated power | 1500 W |
| Rated torque | 144 NM |
| Variable Types | Variable Symbols | Variable Meanings |
|---|---|---|
| Variables in the UWB Positioning Error Correction on KF. | Robot position information measured by UWB at time . | |
| Robot position information measured by UWB at time . | ||
| Robot position information predicted at time . | ||
| Robot position information measured by UWB at time . | ||
| Robot position information measured by UWB at time . | ||
| Robot position information fused by Kalman filtering at time . | ||
| Flight time of the measured signal. | ||
| Robot’s steering angle at time . | ||
| Maximum value of angle deviation. | ||
| Maximum value of distance deviation. | ||
| Robot’s position information at time . | ||
| Robot’s position information at time . | ||
| Robot’s predicted position information at time . | ||
| State transition matrix. | ||
| Input control vector at time . | ||
| Control matrix. | ||
| Process noise. | ||
| Covariance matrix of the system process. | ||
| Observation matrix at time . | ||
| UWB measurement result at time . | ||
| Transformation matrix. | ||
| Observation noise. | ||
| Covariance matrix of observation noise. | ||
| State prediction vector at time . | ||
| State vector at time . | ||
| State vector at time . | ||
| State prediction covariance matrix at time . | ||
| Covariance matrix at time . | ||
| Covariance matrix at time . | ||
| Kalman gain matrix at time . | ||
| Identity matrix. | ||
| Variables in Fusion of UWB/LiDAR/ODOM Based on Particle Filtering. | Particle swarm at time . | |
| Particles at time . | ||
| Particle swarm at time . | ||
| Odometry measurement information at time . | ||
| Odometry measurement information at time . | ||
| Odometry measurement information at time . | ||
| LiDAR scan information at time . | ||
| LiDAR scan information at time . | ||
| Particle pose information at time . | ||
| Pose information at time . | ||
| Particle pose information at time . | ||
| Particle pose information at time . | ||
| Pose information at time . | ||
| Particle pose information at time . | ||
| Weight information at time . | ||
| Particle weight information at time . | ||
| Weight information at time . | ||
| Particle weight information at time . | ||
| Estimated pose of particles at time . | ||
| Local extrema of particles at time . | ||
| Value of KFUWB at time . | ||
| Value of KFUWB at time . | ||
| Mean of KFUWB at time . | ||
| Variance of KFUWB at time . | ||
| Mean of particles at time . | ||
| Variance of particles at time . | ||
| Mean of particles after correction at time . | ||
| Variance of particles after correction at time . | ||
| Threshold of effective particle number. | ||
| Effective sample capacity. | ||
| Variables in Fusion ofUWB/LiDAR/ODOM Based on Extended Kalman Filtering. | Odometry measurement information. | |
| Odometry measurement information at time t. | ||
| Odometry measurement information. | ||
| Linear velocity of the robot in the x-direction as measured by odometry at time . | ||
| Linear velocity of the robot in the y-direction as measured by odometry at time . | ||
| Angular velocity of the robot as measured by odometry at time . | ||
| Fused value from particle filtering. | ||
| Robot’s global position in the global coordinate system fused by particle filtering at time . | ||
| Robot’s global yaw angle fused by particle filtering at time . | ||
| Kalman gain coefficients. | ||
| System state vector. | ||
| State vector at time . | ||
| State prediction vector at time . | ||
| Robot’s global position in the global coordinate system. | ||
| Robot’s orientation angle. | ||
| Process noise. | ||
| Observation noise. | ||
| Covariance matrix of noise. | ||
| Covariance matrix of observation noise. | ||
| Covariance prediction matrix at time . | ||
| Covariance matrix at time . | ||
| Covariance matrix at time . | ||
| State transition matrix. | ||
| Observation matrix at time . | ||
| Jacobian matrix of the measurement model. | ||
| Identity matrix. |
References
- Mao, W.; Liu, H.; Hao, W.; Yang, F.; Liu, Z. Development of a Combined Orchard Harvesting Robot Navigation System. Remote Sens. 2022, 14, 675. [Google Scholar] [CrossRef]
- Long, Z.; Xiang, Y.; Lei, X.; Li, Y.; Hu, Z.; Dai, X. Integrated Indoor Positioning System of Greenhouse Robot Based on UWB/IMU/ODOM/LIDAR. Sensors 2022, 22, 4819. [Google Scholar] [CrossRef] [PubMed]
- Radcliffe, J.; Cox, J.; Bulanon, D.M. Machine vision for orchard navigation. Comput. Ind. 2018, 98, 165–171. [Google Scholar] [CrossRef]
- Li, X.F.; Li, T.; Qiu, Q.; Fan, Z.Q.; Sun, N. Review on autonomous navigation for orchard mobile robots. J. Chin. Agric. Mech. 2022, 43, 156–164. [Google Scholar]
- Slaughter, D.C.; Giles, D.; Downey, D. Autonomous robotic weed control systems: A review. Comput. Electron. Agric. 2008, 61, 63–78. [Google Scholar] [CrossRef]
- Zhang, M.; Ji, Y.H.; Li, S.C.; Cao, R.Y.; Xu, H.Z.; Zhang, Z.Q. Research Progress of Agricultural Machinery Navigation Technology. Trans. CSAM 2020, 51, 1–18. [Google Scholar] [CrossRef]
- Oveland, I.; Hauglin, M.; Giannetti, F.; Schipper Kjørsvik, N.; Gobakken, T. Comparing Three Different Ground Based Laser Scanning Methods for Tree Stem Detection. Remote Sens. 2018, 10, 538. [Google Scholar] [CrossRef]
- Yin, X.; Wang, Y.X.; Chen, Y.L.; Jin, C.Q.; Du, J. Development of autonomous navigation controller for agricultural vehicles. Int. J. Agric. Biol. Eng. 2020, 13, 70–76. [Google Scholar] [CrossRef]
- Deng, Z.; Li, H.C. Survey of Research on Mobile Robot Autonomous Navigation Technology. Sci. Techno. Inf. 2016, 14, 142–144. [Google Scholar] [CrossRef]
- Benson, E.; Reid, J.F.; Zhang, Q. Machine vision-based guidance system for agricultural grain harvesters using cut-edge detection. Biosyst. Eng. 2003, 86, 389–398. [Google Scholar] [CrossRef]
- Gao, Z.B. Method for Kiwi Trunk Detection and Navigation Line Fitting Based on Deep Learning. Master’s Thesis, Northwest A&F University, Yangling, China, 2020. [Google Scholar] [CrossRef]
- Hansen, S.; Bayramoglu, E.; Andersen, J.C.; Ravn, O.; Andersen, N.; Poulsen, N.K. Orchard navigation using derivative free Kalman filtering. In Proceedings of the 2011 American Control Conference, San Francisco, CA, USA, 29 June–1 July 2011. [Google Scholar] [CrossRef]
- Guo, C.Y. Key Technologies of Automatic VehiclesNavigation System In Orchard. Master’s Thesis, Northwest A&F University, Yangling, China, 2020. [Google Scholar] [CrossRef]
- Bai, Y.H.; Zhang, B.H.; Xu, N.M.; Zhou, J.; Shi, J.Y.; Diao, Z.H. Vision-based navigation and guidance for agricultural autonomous vehicles and robots: A review. Comput. Electron. Agric. 2023, 205, 107584. [Google Scholar] [CrossRef]
- Ronchetti, G.; Mayer, A.; Facchi, A.; Ortuani, B.; Sona, G. Crop Row Detection through UAV Surveys to Optimize On-Farm Irrigation Management. Remote Sens. 2020, 12, 1967. [Google Scholar] [CrossRef]
- Wang, L.; Lan, Y.; Zhang, Y.; Zhang, H.; Tahir, M.N.; Ou, S.; Liu, X.; Chen, P. Applications and Prospects of Agricultural Unmanned Aerial Vehicle Obstacle Avoidance Technology in China. Sensors 2019, 19, 642. [Google Scholar] [CrossRef] [PubMed]
- Zhao, C.Y. Research on Navigation Control System of Agricultural Machinery based on UWB Position. Master’s Thesis, Zhejiang A&F University, Zhejiang, China, 2019. [Google Scholar] [CrossRef]
- Jones, M.H.; Bell, J.; Dredge, D.; Seabright, M.; Scarfe, A.; Duke, M.; MacDonald, B. Design and testing of a heavy-duty platform for autonomous navigation in kiwifruit orchards. Biosyst. Eng. 2019, 187, 129–146. [Google Scholar] [CrossRef]
- Thanpattranon, P.; Ahamed, T.; Takigawa, T. Navigation of autonomous tractor for orchards and plantations using a laser range finder: Automatic control of trailer position with tractor. Biosyst. Eng. 2016, 147, 90–103. [Google Scholar] [CrossRef]
- Xie, B.B.; Liu, J.Z.; He, M.; Cai, L.J.; Xu, Z.J.; Cui, B.B. Design of the detection system for the unmanned navigation parameters of field agricultural machines based on improved AOA mode. Trans. Chin. Soc. Agric. Eng. 2021, 37, 40–51. [Google Scholar] [CrossRef]
- Reitbauer, E.; Schmied, C. Bridging GNSS Outages with IMU and Odometry: A Case Study for Agricultural Vehicles. Sensors 2021, 21, 4467. [Google Scholar] [CrossRef] [PubMed]
- Ren, Z.; Liu, S.; Dai, J.; Lv, Y.; Fan, Y. Research on Kinematic and Static Filtering of the ESKF Based on INS/GNSS/UWB. Sensors 2023, 23, 4735. [Google Scholar] [CrossRef] [PubMed]
- Singh, R.; Nagla, K.S. Comparative analysis of range sensors for the robust autonomous navigation—A review. Sens. Rev. 2019, 40, 17–41. [Google Scholar] [CrossRef]
- Ye, Y.; Wang, Z.; Jones, D.; He, L.; Taylor, M.E.; Hollinger, G.A.; Zhang, Q. Bin-Dog: A Robotic Platform for Bin Management in Orchards. Robotics 2017, 6, 12. [Google Scholar] [CrossRef]
- Kanagasingham, S.; Ekpanyapong, M.; Chaihan, R. Integrating machine vision-based row guidance with GPS and compass-based routing to achieve autonomous navigation for a rice field weeding robot. Precis. Agric. 2020, 21, 831–855. [Google Scholar] [CrossRef]
- Gao, Y.; Liu, S.; Atia, M.M.; Noureldin, A. INS/GPS/LiDAR Integrated Navigation System for Urban and Indoor Environments Using Hybrid Scan Matching Algorithm. Sensors 2015, 15, 23286–23302. [Google Scholar] [CrossRef] [PubMed]
- Jaeger-Hansen, C.L.; Griepentrog, H.W.; Andersen, J.C. Navigation and tree mapping in orchards. In Proceedings of the International Conference of Agricultural Engineering, Valencia, Spain, 8–12 July 2012; pp. 8–12. [Google Scholar]
- Guevara, J.; Cheein, F.A.A.; Gené-Mola, J.; Rosell-Polo, J.R.; Gregorio, E. Analyzing and overcoming the effects of GNSS error on LiDAR based orchard parameters estimation. Comput. Electron. Agric. 2020, 170, 105255. [Google Scholar] [CrossRef]
- Pei, L.; Li, T.; Hua, T.; Yu, W.X. A survey of multi-source fusion positioning algorithms. J. Nanjing Univ. 2022, 14, 635–648. [Google Scholar] [CrossRef]
- Tang, Y.W.; Zhao, J.B.; Wang, M.L.; Hao, H.J.; He, X.N.; Meng, Y.X. Beidou navigation method based on intelligent computing and extended Kalman filter fusion. J Ambient Intell Hum. Comput. 2019, 10, 4431–4438. [Google Scholar] [CrossRef]
- Ji, Y.; Zhang, M.; Liu, G.; Liu, Z.X. Positioning method of vehicle navigation system based on improved particle filter. Trans. Chin. Soc. Agric. Eng. 2011, 27, 227–231. [Google Scholar] [CrossRef]
- Särkkä, S.; Vehtari, A.; Lampinen, G. Rao-Blackwellized particle filter for multiple target tracking. Inf. Fusion 2007, 8, 2–15. [Google Scholar] [CrossRef]
- Gupta, S.; Mohanty, A.; Gao, G. Getting the Best of Particle and Kalman Filters: GNSS Sensor Fusion using Rao-Blackwellized Particle Filter. In Proceedings of the 35th International Technical Meeting of the Satellite Division of The Institute of Navigation (ION GNSS+ 2022), Denver, Colorado, 19–23 September 2022. [Google Scholar] [CrossRef]
- Norhidayah, M.Y.; Jamaludin, A.; Zarina, M.N.; Buniyamin, N. Rao-blackwellized particle filter with neural network using low-cost range sensor in indoor environment. Int. J. Adv. Comput. Sci. Appl. 2022, 13, 840–848. [Google Scholar] [CrossRef]
- Reis, W.P.N.; Silva, G.J.; Junior, O.M.; Vivaldini, K.C.T. An extended analysis on tuning the parameters of Adaptive Monte Carlo Localization ROS package in an automated guided vehicle. Int. J. Adv. Manuf. Tech. 2021, 117, 1975–1995. [Google Scholar] [CrossRef]
- Iqbal, J.; Xu, R.; Sun, S.; Li, C. Simulation of an Autonomous Mobile Robot for LiDAR-Based In-Field Phenotyping and Navigation. Robotics 2020, 9, 46. [Google Scholar] [CrossRef]
- Wang, Y.G.; Li, H.; Guo, P.M.; Lei, Y.S. Investigation and Assessment on Soil Nutrients of Kiwifruit Orchards in Wugong County of Shannxi Provience. Soils 2019, 51, 1100–1105. [Google Scholar] [CrossRef]
- Xu, J. Design of Mechanical Structure and Control System for New Orchard Weeding Robot. Master’s Thesis, Lanzhou University of Technology, Lanzhou, China, 2019. [Google Scholar]
- Tiemann, J.; Schweikowski, F.; Wietfeld, C. Design of an UWB indoor-positioning system for UAV navigation in GNSS-denied environments. In Proceedings of the 2015 International Conference on Indoor Positioning and Indoor Navigation (IPIN), Banff, AB, Canada, 13–16 October 2015. [Google Scholar] [CrossRef]
- Lin, X.Z.; Wang, X.; Lin, C.X.; Geng, J.; Xue, J.L.; Zheng, E.L. Location information collection and optimization for agricultural vehicle based on UWB. Trans. Chin. Soc. Agric. Mach. 2018, 49, 23–29. [Google Scholar] [CrossRef]
- Qin, Q.; Hu, Q.H.; Fan, Z.Q.; Sun, N.; Zhang, X.H. Adaptive-coefficient Kalman Filter Based Combined Positioning Algorithm for Agricultural Mobile Robots. Trans. Chin. Soc. Agric. Mach. 2022, 53, 36–43. [Google Scholar] [CrossRef]
- Rao, S.G.; Siripurapu, D.; Bagadi, L. Elevation and Position Uncertainty based KF Model for Position Accuracy Improvement. Procedia Comput. 2018, 143, 914–920. [Google Scholar] [CrossRef]
- Li, S.N.; Li, Y.; Wei, L.J.; Li, J.P.; Yang, P.; Bao, S.L. Research on Internet of Things Acquisition System in Greenhouse. Chinese J. Sens. Actuators 2022, 35, 558–564. [Google Scholar] [CrossRef]
- Jing, Z.; Du, C.; Shumao, W.; Zhenjun, Y.; Liguo, W.; Quan, J. Research of INS/GNSS Heading Information Fusion Method for Agricultural Machinery Automatic Navigation System. Trans. Chin. Soc. Agric. Mach. 2015, 46, 1–7. [Google Scholar] [CrossRef]
- Wang, Z.D.; Qin, W.H. Indoor combined positioning method based on LiDAR SLAM corrected by UWB. Trans. Microsyst. Technol. 2023, 42, 122–125+134. [Google Scholar] [CrossRef]
- Zhang, Y. Research on 2D Map Building and Localization of Mobile Robot Based on Lidar. Master’s Thesis, University of Electronic Science and Technology of China, Chengdu, China, 2019. [Google Scholar]
- Talwar, D.; Jung, S. Particle Filter-based Localization of a Mobile Robot by Using a Single Lidar Sensor under SLAM in ROS Environment. In Proceedings of the International Conference on Control, Automation and Systems, Jeju, Republic of Korea, 15–18 October 2019; pp. 1112–1115. [Google Scholar] [CrossRef]
- Liu, Y.; Wang, C.; Wu, H.; Wei, Y.; Ren, M.; Zhao, C. Improved LiDAR Localization Method for Mobile Robots Based on Multi-Sensing. Remote Sens. 2022, 14, 6133. [Google Scholar] [CrossRef]
- Lou, H.D. Research of Key Technologies in Vision-Guided Material Handling AGV. Ph.D. Thesis, South China University of Technology, Guangzhou, China, 2015. [Google Scholar]
- Liang, J. Research on Particle Filter Algorithm and Its Application. Ph.D. Thesis, Harbin Institute of Technology, Harbin, China, 2007. [Google Scholar]
- Moreira, A.P.; Costa, P.; Lima, J. New Approach for Beacons Based Mobile Robot Localization using Kalman Filters. Procedia Manuf. 2020, 51, 512–519. [Google Scholar] [CrossRef]
- Shephard, N. Filtering via Simulation: Auxiliary Particle Filters. J. Amer. Statist. Assoc. 1999, 94, 590–599. [Google Scholar] [CrossRef]
- Dülger, O.; Oǧuztüzün, H.; Demirekler, M. Memory coalescing implementation of Metropolis resampling on graphics processing unit. J. Signal Process. Syst. 2018, 90, 433–447. [Google Scholar] [CrossRef]
- Alam, S.A.; Gustafsson, O. Improved particle filter resampling architectures. J. Signal Process. Syst. 2020, 92, 555–568. [Google Scholar] [CrossRef]
- Green, P.L.; Devlin, L.J.; Moore, R.E.; Jackson, R.J.; Li, J.; Maskell, S. Increasing the efficiency of Sequential Monte Carlo samplers through the use of approximately optimal L-kernels. Mech Syst Signal Process. 2022, 162, 108028. [Google Scholar] [CrossRef]
- Kuptametee, C.; Aunsri, N. A review of resampling techniques in particle filtering framework. Measurement 2022, 193, 110836. [Google Scholar] [CrossRef]
- Li, T.; Villarrubia, G.; Sun, S.; Corchado, J.M.; Bajo, J. Resampling methods for particle filtering: Identical distribution, a new method, and comparable study. Front. Inform. Technol. Electron. Eng. 2015, 16, 969–984. [Google Scholar] [CrossRef]
- Kumar, P.S.; Dutt, V.B.S.S.I.; Ganesh, L. Performance evaluation of suitable navigation algorithm using raw measurements taken from stationary GPS receiver. Mater. Today Proc. 2020, 33, 3366–3371. [Google Scholar] [CrossRef]
- Zhang, S.L. Research on Localization and Navigation of Indoor Mobile Robot Based on Multi-sensor Fusion. Master’s Thesis, University of Chinese Academy of Sciences, Changchun, China, 2021. [Google Scholar]
- Feng, J.M. Research on Mobile Robot Localization Algorithm Based on Multi-Sensor Fusion and Scanning Matching. Master’s Thesis, Northwest Normal University, Lanzhou, China, 2021. [Google Scholar]
- Zhou, H.; Xie, Y.S.; Luo, H.; Chen, D.K.; Sheng, Y.Z.; Li, Z. Spatial distribution characteristics of kiwifruit roots in different soil types in Guanzhong Plain. China Fruits 2022, 6, 25–30+54. [Google Scholar] [CrossRef]
- Ibarra, S.Y.; McKyes, E.; Broughton, R.S. A model of stress distribution and cracking in cohesive soils produced by simple tillage implements. J. Terramechanics 2005, 42, 115–139. [Google Scholar] [CrossRef]
- van Wyk, D.J.; Spoelstra, J.; de Klerk, J.D. Mathematical modelling of the interaction between a tracked vehicle and the terrain. Appl. Math. Model. 1996, 20, 838–846. [Google Scholar] [CrossRef]
- Yu, S.; Yan, F.; Zhuang, Y.; Gu, D.B. A deep-learning-based strategy for kidnapped robot problem in similar indoor environment. J. Intell. Robot. Syst. 2020, 3, 765–775. [Google Scholar] [CrossRef]
- Hess, W.; Kohler, D.; Rapp, H.; Andor, D.; Stachniss, C.; Burgard, W. Real-Time Loop Closure in 2D LIDAR SLAM. In Proceedings of the 2016 IEEE International Conference on Robotics and Automation (ICRA), Stockholm, Sweden, 16–21 May 2016; IEEE: New York, NY, USA, 2016; pp. 1271–1278. [Google Scholar]
- Huang, S.; Huang, H.Z.; Zeng, Q.; Huang, P. A Robust 2D Lidar SLAM Method in Complex Environment. Photonic Sens. 2022, 12, 220416. [Google Scholar] [CrossRef]
- Sun, W.; Li, Y.D.; Huang, H.; Yang, Y.H. A location method of building structure information /inertial navigation combination based on the cascade filtering. Chin. J. Sci. Instrum. 2021, 42, 10–16. [Google Scholar] [CrossRef]
- Jgouta, M.; Nsiri, B. Statistical Estimation of GNSS Pseudo-range Errors. Procedia Comput. 2015, 73, 258–265. [Google Scholar] [CrossRef]



















| Base Station Distance Error (m) | RMSE (m) Gaussian (0, 0.1) | MAX (m) Gaussian (0, 0.1) | RMSE (m) Gaussian (0, 0.3) | MAX (m) Gaussian (0, 0.3) |
|---|---|---|---|---|
| 0 | 0.13 | 0.78 | 0.24 | 1.05 |
| A 0.3 | 0.25 | 1.15 | 0.39 | 1.38 |
| A 0.5 | 0.36 | 1.40 | 0.48 | 1.44 |
| A 0.8 | 0.51 | 1.70 | 0.64 | 1.88 |
| A 1.0 | 0.67 | 2.00 | 0.79 | 2.11 |
| A 0.5 + B 0.5 | 0.43 | 1.52 | 0.61 | 1.92 |
| A 0.5 + B 0.8 | 0.60 | 1.90 | 0.84 | 2.20 |
| A 0.5 + B 1.0 | 0.82 | 2.22 | 0.98 | 2.37 |
| A 0.5 + B 0.5 + C 1.0 | 0.93 | 2.37 | 1.12 | 2.75 |
| A 0.1 + B 0.1 + C 0.1 | 0.21 | 0.94 | 0.29 | 1.16 |
| Base Station Distance Error (m) | RMSE (m) Gaussian (0, 0.1) | MAX (m) Gaussian (0, 0.1) | RMSE (m) Gaussian (0, 0.3) | MAX (m) Gaussian (0, 0.3) |
|---|---|---|---|---|
| 0 | 0.11 | 0.40 | 0.13 | 0.53 |
| A 0.3 | 0.15 | 0.58 | 0.19 | 0.71 |
| A 0.5 | 0.21 | 0.83 | 0.31 | 0.85 |
| A 0.8 | 0.30 | 0.84 | 0.40 | 0.89 |
| A 1.0 | 0.45 | 0.92 | 0.56 | 0.95 |
| A 0.5 + B 0.5 | 0.32 | 0.88 | 0.42 | 0.90 |
| A 0.5 + B 0.8 | 0.47 | 0.94 | 0.63 | 1.01 |
| A 0.5 + B 1.0 | 0.63 | 0.98 | 0.77 | 1.07 |
| A 0.5 + B 0.5 + C 1.0 | 0.72 | 1.07 | 0.86 | 1.10 |
| A 0.1 + B 0.1 + C 0.1 | 0.16 | 0.57 | 0.19 | 0.61 |
| Positioning Methods | Average Error (m) | Maximum Error (m) | Standard Deviation (m) | RMSE (m) |
|---|---|---|---|---|
| UWB | 0.170 | 0.942 | 0.128 | 0.213 |
| KFUWB | 0.137 | 0.586 | 0.078 | 0.158 |
| LiDAR/ODOM | 0.235 | 0.778 | 0.168 | 0.289 |
| UWB/LiDAR/ODOM | 0.076 | 0.365 | 0.061 | 0.098 |
| Positioning Methods | Average Error in the X-Direction (m) | Average Error in the Y-Direction (m) | Maximum Error (m) | RMSE (m) |
|---|---|---|---|---|
| UWB | 0.175 | 0.035 | 0.280 | 0.184 |
| KFUWB | 0.059 | 0.061 | 0.232 | 0.092 |
| LiDAR/ODOM | 0.241 | 0.210 | 0.923 | 0.353 |
| UWB/LiDAR/ODOM | 0.047 | 0.046 | 0.174 | 0.072 |
| Positioning Methods | Average Error (m) | Maximum Error (m) | Standard Deviation (m) | RMSE (m) |
|---|---|---|---|---|
| UWB | 0.092 | 0.419 | 0.078 | 0.142 |
| KFUWB | 0.051 | 0.276 | 0.042 | 0.058 |
| LiDAR/ODOM | 0.084 | 0.260 | 0.051 | 0.081 |
| UWB/LiDAR/ODOM | 0.044 | 0.199 | 0.033 | 0.050 |
Disclaimer/Publisher’s Note: The statements, opinions and data contained in all publications are solely those of the individual author(s) and contributor(s) and not of MDPI and/or the editor(s). MDPI and/or the editor(s) disclaim responsibility for any injury to people or property resulting from any ideas, methods, instructions or products referred to in the content. |
© 2023 by the authors. Licensee MDPI, Basel, Switzerland. This article is an open access article distributed under the terms and conditions of the Creative Commons Attribution (CC BY) license (https://creativecommons.org/licenses/by/4.0/).
Share and Cite
Jia, L.; Wang, Y.; Ma, L.; He, Z.; Li, Z.; Cui, Y. Integrated Positioning System of Kiwifruit Orchard Mobile Robot Based on UWB/LiDAR/ODOM. Sensors 2023, 23, 7570. https://doi.org/10.3390/s23177570
Jia L, Wang Y, Ma L, He Z, Li Z, Cui Y. Integrated Positioning System of Kiwifruit Orchard Mobile Robot Based on UWB/LiDAR/ODOM. Sensors. 2023; 23(17):7570. https://doi.org/10.3390/s23177570
Chicago/Turabian StyleJia, Liangsheng, Yinchu Wang, Li Ma, Zhi He, Zixu Li, and Yongjie Cui. 2023. "Integrated Positioning System of Kiwifruit Orchard Mobile Robot Based on UWB/LiDAR/ODOM" Sensors 23, no. 17: 7570. https://doi.org/10.3390/s23177570
APA StyleJia, L., Wang, Y., Ma, L., He, Z., Li, Z., & Cui, Y. (2023). Integrated Positioning System of Kiwifruit Orchard Mobile Robot Based on UWB/LiDAR/ODOM. Sensors, 23(17), 7570. https://doi.org/10.3390/s23177570
