Design Path for a Social Robot for Emotional Communication for Children with Autism Spectrum Disorder (ASD)
Abstract
1. Introduction
- Situations include questions such as the native language and cognition of the robot, culture, and scenes.
- Objects include who, how, and goal.
- Roles include gender, bio-sociological, social differentiation, and cultural situation roles.
2. Background
2.1. Communication Strategies with ASD
2.2. Social Robots for ASD
2.3. Emotional Communication
2.4. Social Robots’ Emotional Communication
2.4.1. Visual Channel
2.4.2. Hearing Channel
2.4.3. Touch Channel
2.4.4. Physiological Channel
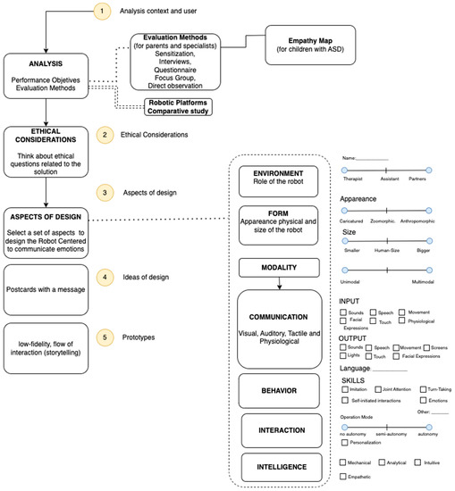
3. Design Path
3.1. Analysis
3.2. Ethical Considerations
3.3. Aspects of Design
3.3.1. Environment
3.3.2. Form
3.3.3. Modality
3.3.4. Communication
3.3.5. Interaction
3.3.6. Intelligence
3.3.7. Behavior
3.4. Ideas of Design
3.5. Prototypes
4. Case Study
4.1. Analysis
- -
- Novelty, interaction with the object, and ease of imitation are advantages. Disadvantages include a preference for the machine and inhibition or poor motivation for interactions with peers or others.
- -
- Some advantages could be the process of implementing advanced ICTs in these therapies and the recognition of new strategies by children and their families. Disadvantages could include the poor adaptation of children with ASD and associated visual diagnoses.
- -
- One advantage of having a robot is to be able to utilize the continuous and specific programming of skills on which the child can work and will be constantly exposed to through the robot, without the emotional alterations of a therapist. A potential disadvantage is the issue of predictable environments in a time of crisis.
- -
- One advantage is innovation, while one potential disadvantage is that the children will get used to the robot and their communication with human beings will suffer.
- -
- Make gestures approximating signs for greeting, requesting, and pointing.
- -
- The robot should be clear in its tone of voice, movements, and sounds.
- -
- Facial expressions.
- -
- Have understandable facial expressions, straight posture.
- -
- Imitation of all kinds.
- -
- Robotic voice.
- -
- Loose or pointed metal parts.
- -
- Loud or unexpected sounds.
- -
- Sharp artefacts, loud sounds, loud colors, and glass or transparent panels, as they would be distracting. The off button should also be hidden.
- -
- No robotic verbal language, but a “normal” voice.
4.2. Ethical Considerations
- -
- The robot should have a humanoid appearance.
- -
- Emotions should be conveyed using facial expressions, body expressions, and hands.
- -
- The robot should allow for the adjustment of gender (i.e., girl robot or boy robot).
- -
- The robot’s voice should not be robotized.
- -
- The robot should express basic emotions as well as some complex emotions, such as pride, empathy, and embarrassment.
4.3. Aspects of Design
4.4. Design Ideas
- -
- Unaltered robot shape.
- -
- Privacy (only the person who is interacting physically with the robot can feel the thermal stimulus).
- -
- People who do not interact physically with the robot cannot perceive the thermal stimulus.
4.5. Prototype
- -
- Attractiveness: the impression of the product.
- -
- Perspicuity: the ease of use of the product.
- -
- Stimulation: how engaging the product is.
- -
- Novelty: the novelty of the product.
5. Discussion
6. Conclusions and Future Work
- The appearance of the physical robot, which can help it to empathize with the child.
- Communication channels (verbal and non-verbal cues) to express an appropriate emotional state.
- Types of sensors to perceive emotions and techniques to recognize a target’s emotion.
- Theories of psychology that can support the learning of socio-emotional skills.
- Autonomous empathic behavior responses.
Author Contributions
Funding
Institutional Review Board Statement
Informed Consent Statement
Data Availability Statement
Conflicts of Interest
References
- American Psychiatric Association. Diagnostic and Statistical Manual of Mental Disorders, 5th ed.; American Psychiatric Association: Washington, DC, USA, 2013. [Google Scholar] [CrossRef]
- World Health Organisation; World Bank. The World Report on Disability; WHO: Geneva, Switzerland, 2011.
- Samadi, S.A.; McConkey, R. Autism in Developing Countries: Lessons from Iran. Autism Res. Treat. 2011, 2011, 145359. [Google Scholar] [CrossRef] [PubMed]
- Kirkovski, M.; Enticott, P.G.; Fitzgerald, P.B. A Review of the Role of Female Gender in Autism Spectrum Disorders. J. Autism Dev. Disord. 2013, 43, 2584–2603. [Google Scholar] [CrossRef] [PubMed]
- Robins, B.; Dautenhahn, K.; Boekhorst, R.T.; Billard, A. Robotic assistants in therapy and education of children with autism: Can a small humanoid robot help encourage social interaction skills? Univers. Access Inf. Soc. 2005, 4, 105–120. [Google Scholar] [CrossRef]
- Reeves, B.; Nass, C. The Media Equation: How People Treat Computers, Television, and New Media like Real People and Places, 2nd ed.; Cambridge University Press: Cambridge, UK, 1998. [Google Scholar]
- Kozima, H.; Nakagawa, C.; Yasuda, Y. Interactive robots for communication-care: A case-study in autism therapy. In Proceedings of the ROMAN 2005. IEEE International Workshop on Robot and Human Interactive Communication, Nashville, TN, USA, 13–15 August 2005; pp. 341–346. [Google Scholar] [CrossRef]
- Ali, S.; Mehmood, F.; Ayaz, Y.; Asgher, U.; Khan, M.J. Effect of Different Visual Stimuli on Joint Attention of ASD Children Using NAO Robot. In Advances in Neuroergonomics and Cognitive Engineering; Ayaz, H., Ed.; AHFE 2019; Advances in Intelligent Systems and Computing; Springer: Cham, Switzerland, 2020; Volume 953. [Google Scholar] [CrossRef]
- Huijnen, C.A.G.J.; Verreussel-Willen, H.A.M.D.; Lexis, M.A.S.; de Witte, L.P. Robot KASPAR as Mediator in Making Contact with Children with Autism: A Pilot Study. Int. J. Soc. Robot. 2020, 13, 237–249. [Google Scholar] [CrossRef]
- Hurst, N.; Clabaugh, C.; Baynes, R.; Cohn, J.; Mitroff, D.; Scherer, S. Social and Emotional Skills Training with Embodied Moxie. arXiv 2020, arXiv:2004.12962. [Google Scholar]
- Costa, A.P.; Charpiot, L.; Lera, F.R.; Ziafati, P.; Nazarikhorram, A.; Van Der Torre, L.; Steffgen, G. More Attention and Less Repetitive and Stereotyped Behaviors using a Robot with Children with Autism. In Proceedings of the 2018 27th IEEE International Symposium on Robot and Human Interactive Communication (RO-MAN), Nanjing, China, 27–31 August 2018; pp. 534–539. [Google Scholar] [CrossRef]
- Stanton, C.M.; Peter, H.K., Jr.; Severson, R.L.; Ruckert, J.H.; Gill, B.T. Robotic animals might aid in the social development of children with autism. In Proceedings of the HRI ’08: The 3rd ACM/IEEE International Conference on Human Robot Interaction, Amsterdam, The Netherlands, 12–15 March 2008; Association for Computing Machinery: New York, NY, USA, 2008; pp. 271–278. [Google Scholar] [CrossRef]
- Kunold, L.; Onnasch, L. A Framework to Study and Design Communication with Social Robots. Robotics 2022, 11, 129. [Google Scholar] [CrossRef]
- Su, Y.; Ge, S.S. Role-Oriented Designing: A Methodology to Designing for Appearance and Interaction Ways of Customized Professional Social Robots. In ICSR 2017: Social Robotics; Lecture Notes in Computer Science; Springer: Cham, Switzerland, 2017; Volume 10652. [Google Scholar] [CrossRef]
- Bartneck, C.; Forlizzi, J. A design-centred framework for social human-robot interaction. In Proceedings of the RO-MAN 2004, 13th IEEE International Workshop on Robot and Human Interactive Communication (IEEE Catalog No. 04TH8759), Kurashiki, Japan, 20–22 September 2004; pp. 591–594. [Google Scholar] [CrossRef]
- Axelsson, M.; Oliveira, R.; Racca, M.; Kyrki, V. Social Robot Co-Design Canvases: A Participatory Design Framework. ACM Trans. Human-Robot Interact. 2021, 11, 3472225. [Google Scholar] [CrossRef]
- Ramírez-Duque, A.A.; Aycardi, L.F.; Villa, A.; Munera, M.; Bastos, T.; Belpaeme, T.; Frizera-Neto, A.; Cifuentes, C.A. Collaborative and Inclusive Process with the Autism Community: A Case Study in Colombia About Social Robot Design. Int. J. Soc. Robot. 2020, 13, 153–167. [Google Scholar] [CrossRef]
- Belpaeme, T.; Vogt, P.; Berghe, R.V.D.; Bergmann, K.; Göksun, T.; de Haas, M.; Kanero, J.; Kennedy, J.; Küntay, A.C.; Oudgenoeg-Paz, O.; et al. Guidelines for Designing Social Robots as Second Language Tutors. Int. J. Soc. Robot. 2018, 10, 325–341. [Google Scholar] [CrossRef]
- Bradwell, H.L.; Noury, G.E.A.; Edwards, K.J.; Winnington, R.; Thill, S.; Jones, R.B. Design recommendations for socially assistive robots for health and social care based on a large scale analysis of stakeholder positions: Social robot design recommendations. Health Policy Technol. 2021, 10, 100544. [Google Scholar] [CrossRef]
- Field, T.; Nadel, J.; Ezell, S. Imitation Therapy for Young Children with Autism. In Autism Spectrum Disorders—From Genes to Environment; Williams, T., Ed.; IntechOpen: London, UK, 2011; Available online: https://www.intechopen.com/books/autism-spectrum-disorders-from-genes-to-environment/imitation-therapy-for-young-children-with-autism (accessed on 4 August 2021).
- Charman, T. Why is joint attention a pivotal skill in autism? Phil. Trans. R. Soc. 2003, 358, 315–324. [Google Scholar] [CrossRef]
- Goodrich, M.A.; Schultz, A.C. Human–Robot Interaction: A Survey. Found. Trends® Hum.–Comput. Interact. 2008, 1, 203–275. [Google Scholar] [CrossRef]
- Holler, J.; Kendrick, K.H.; Casillas, M.; Levinson, S.C. Editorial: Turn-Taking in Human Communicative Interaction. Front. Psychol. 2015, 6, 1919. [Google Scholar] [CrossRef] [PubMed]
- Baron-Cohen, S.; Golan, O.; Ashwin, E. Can emotion recognition be taught to children with autism spectrum conditions? Philos. Trans. R. Soc. B Biol. Sci. 2009, 364, 3567–3574. [Google Scholar] [CrossRef] [PubMed]
- Breazeal, C. Designing Sociable Machines. In Socially Intelligent Agents. Multiagent Systems, Artificial Societies, and Simulated Organizations; Dautenhahn, K., Bond, A., Cañamero, L., Edmonds, B., Eds.; Springer: Boston, MA, USA, 2002; Volume 3. [Google Scholar] [CrossRef]
- Breazeal, C. Sociable Machines: Expressive Social Exchange between Humans and Robots. Ph.D. Thesis, Department of Electrical Engineering and Computer Science, MIT: Cambridge, MA, USA, 2000. [Google Scholar]
- Dautenhahn, K. Robots as social actors: Aurora and the case of autism. In Proceedings of the Third Cognitive Technology Conference, San Francisco, CA, USA, 11–14 August 1999. [Google Scholar]
- Billard, A. Robota: Clever toy and educational tool. Robot. Auton. Syst. 2003, 42, 259. [Google Scholar] [CrossRef]
- Kozima, H.; Nakagawa, C.; Kawai, N.; Kosugi, D.; Yano, Y. A humanoid in company with children. In Proceedings of the 4th IEEE/RAS International Conference on Humanoid Robots, Santa Monica, CA, USA, 10–12 November 2004; IEEE: Piscataway, NJ, USA, 2004; Volume 1, pp. 470–477. [Google Scholar]
- Hideki Kozima and Marek Piotr Michalowski and Cocoro Nakagawa. Keepon: A playful robot for research, therapy, and entertainment. Int. J. Soc. Robot. 2009, 1, 3–18. [Google Scholar] [CrossRef]
- Dautenhahn, K.; Nehaniv, C.L.; Walters, M.L.; Robins, B.; Kose-Bagci, H.; Mirza, N.A.; Blow, M. KASPAR—A minimally expressive humanoid robot for human-robot interaction research. Appl Bionics Biomech. 2009, 6, 369. [Google Scholar] [CrossRef]
- Available online: https://leka.io (accessed on 4 August 2021).
- Salemi, B.; Reis, J.; Saifhashemi, A.; Nikgohar, F. MILO: Personal robot platform. In Proceedings of the 2005 IEEE/RSJ International Conference on Intelligent Robots and Systems, Edmonton, AB, Canada, 2–6 August 2005; pp. 4089–4094. [Google Scholar] [CrossRef]
- Milliez, G. Buddy: A Companion Robot for the Whole Family. In Proceedings of the Companion of the 2018 ACM/IEEE International Conference on Human-Robot Interaction (HRI ‘18), Chicago, IL, USA, 5–8 March 2018; Association for Computing Machinery: New York, NY, USA, 2018; p. 40. [Google Scholar] [CrossRef]
- Casas-Bocanegra, D.; Gomez-Vargas, D.; Pinto-Bernal, M.J.; Maldonado, J.; Munera, M.; Villa-Moreno, A.; Stoelen, M.F.; Belpaeme, T.; Cifuentes, C.A. An Open-Source Social Robot Based on Compliant Soft Robotics for Therapy with Children with ASD. Actuators 2020, 9, 91. [Google Scholar] [CrossRef]
- Moerman, C.J.; Jansens, R.M. Using social robot PLEO to enhance the well-being of hospitalised children. J. Child Health Care 2020, 25, 412–426. [Google Scholar] [CrossRef]
- Shick, A. Romibo robot project: An open-source effort to develop a low-cost sensory adaptable robot for special needs therapy and education. In Proceedings of the ACM SIGGRAPH 2013 Studio Talks (SIGGRAPH ‘13), Anaheim, CA, USA, 21–25 July 2013; Association for Computing Machinery: New York, NY, USA, 2013; Article 16, p. 1. [Google Scholar] [CrossRef]
- Anne, B.; Susanne, H. Towards a Theory of Emotional Communication. CLCWeb Comp. Lit. Cult. 2005, 7, 2. [Google Scholar]
- Reis, H.T.; Sprecher, S. (Eds.) Encyclopedia of Human Relationships; SAGE Publications, Inc.: Newbury Park, NY, USA, 2009. [Google Scholar] [CrossRef]
- Derks, D.; Fischer, A.H.; Bos, A.E. The role of emotion in computer-mediated communication: A review. Comput. Hum. Behav. 2008, 24, 766–785. [Google Scholar] [CrossRef]
- Huang, M.-H.; Rust, R.T. Artificial Intelligence in Service. J. Serv. Res. 2018, 21, 155–172. [Google Scholar] [CrossRef]
- James, W. What is an Emotion? Mind 1884, IX, 188–205. [Google Scholar] [CrossRef]
- Schachter, S.; Singer, J.E. Cognitive, social, and physiological determinants of emotional state. Psychol. Rev. 1962, 69, 379–399. [Google Scholar] [CrossRef]
- Cannon, B.; Walter, B. Cannon: Personal reminiscences. In The Life and Contributions of Walter Bradford Cannon 1871–1945: His Influence on the Development of Physiology in the Twentieth Century; Brooks, C.M., Koizumi, K., Pinkston, J.O., Eds.; State University of New York: New York, NY, USA, 1975; pp. 151–169. [Google Scholar]
- Damasio, A. Descartes’ Error: Emotion, Reason, and the Human Brain; Grosset/Putnam: New York, NY, USA, 1994. [Google Scholar]
- Shannon, C.E. A Mathematical Theory of Communication. Bell Syst. Tech. J. 1948, 27, 379–423. [Google Scholar] [CrossRef]
- Lasswell, H.D. The Structure and Function of Communication in Society. Commun. Ideas 1948, 37, 136–139. [Google Scholar]
- Val-Calvo, M.; Alvarez-Sanchez, J.R.; Ferrandez-Vicente, J.M.; Fernandez, E. Affective Robot Story-Telling Human-Robot Interaction: Exploratory Real-Time Emotion Estimation Analysis Using Facial Expressions and Physiological Signals. IEEE Access 2020, 8, 134051–134066. [Google Scholar] [CrossRef]
- Robertson, C.E.; Baron-Cohen, S. Sensory perception in autism. Nat. Rev. Neurosci. 2017, 18, 671–684. [Google Scholar] [CrossRef] [PubMed]
- Bonarini, A. Communication in Human-Robot Interaction. Curr. Robot. Rep. 2020, 1, 279–285. [Google Scholar] [CrossRef] [PubMed]
- Kobayashi, H.; Kohshima, S. Unique morphology of the human eye and its adaptive meaning: Comparative studies on external morphology of the primate eyes. J. Hum. Evol. 2001, 40, 419–435. [Google Scholar] [CrossRef]
- Adăscăliţei, F.; Doroftei, I. Expressing Emotions in Social Robotics—A Schematic Overview Concerning the Mechatronics Aspects and Design Concepts. IFAC Proc. Vol. 2012, 45, 823–828. [Google Scholar] [CrossRef]
- Barakova, E.I.; Bajracharya, P.; Willemsen, M.; Lourens, T.; Huskens, B. Long-term LEGO therapy with humanoid robot for children with ASD. Expert Syst. Int. J. Knowl. Eng. Neural Netw. 2015, 32, 698–709. [Google Scholar] [CrossRef]
- Lupis, S.B.; Lerman, M.; Wolf, J.M. Anger responses to psychosocial stress predict heart rate and cortisol stress responses in men but not women. Psychoneuroendocrinology 2014, 49, 84–95. [Google Scholar] [CrossRef] [PubMed]
- Sakai, H.; Cincarek, T.; Kawanami, H.; Saruwatari, H.; Shikano, K.; Lee, A. Voice activity detection applied to hands-free spoken dialogue robot based on decoding using acoustic and language model. In Proceedings of the 1st International Conference on Robot Communication and Coordination, Athens, Greece, 14–16 October 2007; IEEE Press: New York, NY, USA, 2007; pp. 180–187. [Google Scholar]
- Cheng, G.; Dean-Leon, E.; Bergner, F.; Olvera, J.R.G.; Leboutet, Q.; Mittendorfer, P. A Comprehensive Realization of Robot Skin: Sensors, Sensing, Control, and Applications. Proc. IEEE 2019, 107, 2034–2051. [Google Scholar] [CrossRef]
- Ioannou, S.; Gallese, V.; Merla, A. Thermal infrared imaging in psychophysiology: Potentialities and limits. Psychophysiology 2014, 51, 951–963. [Google Scholar] [CrossRef]
- Li, Q.; Kroemer, O.; Su, Z.; Veiga, F.F.; Kaboli, M.; Ritter, H.J. A Review of Tactile Information: Perception and Action Through Touch. IEEE Trans. Robot. 2020, 36, 1619–1634. [Google Scholar] [CrossRef]
- Berger, A.D.; Khosla, P.K. Using tactile data for real-time feedback. Int. J. Robot. Res. 1991, 10, 88–102. [Google Scholar] [CrossRef]
- Bonarini, A.; Garzotto, F.; Gelsomini, M.; Romero, M.; Clasadonte, F.; Yilmaz, A.N.Ç. A huggable, mobile robot for developmental disorder interventions in a multi-modal interaction space. In Proceedings of the 25th IEEE International Symposium on Robot and Human Interactive Communication (ROMAN 2016), New York, NY, USA, 26–31 August 2016; IEEE Computer Press: New York, NY, USA, 2016; pp. 823–830. [Google Scholar]
- Alhaddad, A.Y.; Cabibihan, J.-J.; Bonarini, A. Influence of Reaction Time in the Emotional Response of a Companion Robot to a Child’s Aggressive Interaction. Int. J. Soc. Robot. 2020, 12, 1279–1291. [Google Scholar] [CrossRef]
- Roy, R.N.; Drougard, N.; Gateau, T.; Dehais, F.; Chanel, C.P.C. How Can Physiological Computing Benefit Human-Robot Interaction? Robotics 2020, 9, 100. [Google Scholar] [CrossRef]
- Luo, R.; Chang, S.-R.; Huang, C.-C.; Yang, Y.-P. Human robot interactions using speech synthesis and recognition with lip synchronization. In Proceedings of the IECON 2011-37th Annual Conference of the IEEE Industrial Electronics Society, Melbourne, VIC, Australia, 7–10 November 2011; pp. 171–176. [Google Scholar] [CrossRef]
- Greenbaum, J.; Kyng, M. (Eds.) Design at Work-Cooperative Design of Computer Systems; Lawrence Erlbaum: Hillsdale, NJ, USA, 1991. [Google Scholar]
- Huijnen, C.A.G.J.; Lexis, M.A.S.; Jansens, R.; de Witte, L.P. How to Implement Robots in Interventions for Children with Autism? A Co-creation Study Involving People with Autism, Parents and Professionals. J. Autism Dev. Disord. 2017, 47, 3079–3096. [Google Scholar] [CrossRef]
- Melo, H.d.S.; Rivero, L.; dos Santos, J.S.; Barreto, R.D.S. EmpathyAut: An empathy map for people with autism. In Proceedings of the 19th Brazilian Symposium on Human Factors in Computing Systems (IHC ‘20), Diamantina, Brazil, 26–30 October 2020; Association for Computing Machinery: New York, NY, USA, 2020; Article 45, pp. 1–6. [Google Scholar] [CrossRef]
- Puglisi, A.; Caprì, T.; Pignolo, L.; Gismondo, S.; Chilà, P.; Minutoli, R.; Marino, F.; Failla, C.; Arnao, A.A.; Tartarisco, G.; et al. Social Humanoid Robots for Children with Autism Spectrum Disorders: A Review of Modalities, Indications, and Pitfalls. Children 2022, 9, 953. [Google Scholar] [CrossRef] [PubMed]
- Singh, D.K.; Kumar, M.; Fosch-Villaronga, E.; Singh, D.; Shukla, J. Ethical Considerations from Child-Robot Interactions in Under-Resourced Communities. Int. J. Soc. Robot. 2022, 1–17. [Google Scholar] [CrossRef] [PubMed]
- Friedman, B.; Kahn, P.H.; Borning, A. Value sensitive design and information systems. In The Handbook of Information and Computer Ethics; Springer: Dordrecht, The Netherlands, 2008; pp. 69–101. [Google Scholar]
- Qbilat, M.; Iglesias, A.; Belpaeme, T. A Proposal of Accessibility Guidelines for Human-Robot Interaction. Electronics 2021, 10, 561. [Google Scholar] [CrossRef]
- Shah, A.; Frith, U. An islet of ability in autistic children: A research note. J. Child Psychol. Psychiatry 1983, 24, 613–620. [Google Scholar] [CrossRef] [PubMed]
- Cabibihan, J.-J.; Javed, H.; Ang, M.; Aljunied, S.M. Why Robots? A Survey on the Roles and Benefits of Social Robots in the Therapy of Children with Autism. Int. J. Soc. Robot. 2013, 5, 593–618. [Google Scholar] [CrossRef]
- Takayama, L.; Pantofaru, C. Influences on proxemic behaviors in human-robot interaction. In Proceedings of the IEEE/RSJ International Conference on Intelligent Robots and Systems, St Louis, MI, USA, 11–15 October 2009; IEEE: Piscataway, NJ, USA; pp. 5495–5502. [Google Scholar]
- Ekman, P.; Friesen, W.V.; O’Sullivan, M.; Chan, A.; Diacoyanni-Tarlatzis, I.; Heider, K.; Krause, R.; LeCompte, W.A.; Pitcairn, T.; Ricci-Bitti, P.E.; et al. Universals and cultural differences in the judgments of facial expressions of emotion. J. Pers. Soc. Psychol. 1987, 53, 712–717. [Google Scholar] [CrossRef]
- Wilson, G.; Dobrev, D.; Brewster, S.A. Hot under the collar: Mapping thermal feedback to dimensional models of emotion. In Proceedings of the 2016 CHI Conference on Human Factors in Computing Systems, San Jose, CA, USA, 7–12 May 2016; ACM: Rochester, NY, USA, 2016; pp. 4838–4849. [Google Scholar] [CrossRef]
- Schrepp, M.; Hinderks, A.; Thomaschewski, J. Design and Evaluation of a Short Version of the User Experience Questionnaire (UEQ-S). Int. J. Interact. Multimedia Artif. Intell. 2017, 4, 103. [Google Scholar] [CrossRef]
- Robins, B.; Otero, N.; Ferrari, E.; Dautenhahn, K. Eliciting requirements for a robotic toy for children with autism—Results from user panels. In Proceedings of the 16th IEEE International Symposium on Robot and Human Interactive Communication (RO-MAN), Jeju, Republic of Korea, 26–29 August 2007; pp. 101–106. [Google Scholar]
- Michaud, F.; Duquette, A.; Nadeau, I. Characteristics of mobile robotic toys for children with pervasive developmental disorders. In Proceedings of the 2003 IEEE International Conference on Systems, Man and Cybernetics, Washington, DC, USA, 5–8 October 2003; pp. 2938–2943. [Google Scholar]
- Kozima, H.; Nakagawa, C.; Yasuda, Y. Children–robot interaction: A pilot study in autism therapy. Prog. Brain. Res. 2007, 164, 385. [Google Scholar]
- Zabala, U.; Rodriguez, I.; Martínez-Otzeta, J.M.; Lazkano, E. Expressing Robot Personality through Talking Body Language. Appl. Sci. 2021, 11, 4639. [Google Scholar] [CrossRef]
- Michaud, F.; Larouche, H.; Larose, F.; Salter, T.; Duquette, A.; Mercier, H.; Lauria, M. Mobile robots engaging children in learning. In Proceedings of the Canadian Medical and Biological Engineering Conference, Lyon, France, 22–26 August 2007. [Google Scholar]
- Norman, D.A. Emotional Design; Basic Books: New York, NY, USA, 2004. [Google Scholar]
- Cano, S.; González, C.S.; Gil-Iranzo, R.M.; Albiol-Pérez, S. Affective Communication for Socially Assistive Robots (SARs) for Children with Autism Spectrum Disorder: A Systematic Review. Sensors 2021, 21, 5166. [Google Scholar] [CrossRef]












| Hardware Aspects | Moxie | Nao | Kaspar |
|---|---|---|---|
| Appearance | Humanoid | Humanoid | Humanoid |
| Height | 38.7 cm | 58 cm | 56 cm |
| Gender | - | - | Boy |
| Biped | False | True | False |
| Facial expressions | Uses display representing face features such as eyes, mouth, and eyelids | Eyes change of color. | Eyes, mouth, eyelids |
| Open programming for researchers | False | True | False |
| Movements | Head, torso, arms, neck and hands | Head, arms, hands, pelvis, legs | Head, neck, arms, torso |
| Total servos (actuators) | 9 | 25 | 22 |
| Sensors | Four microphones, one camera 5MP | OmniVision cameras, inertial sensor, sonar range finder, infrared sensors, tactile sensors, pressure sensors; microphones | Cameras in eyes; force sensors |
| Response multimodal | Voice and visual | Voice, tactile, and visual | Visual, tactile, and voice |
| Language | English | English | English |
| Country | USA | France | United Kingdom |
| Scale | Mean | Variance |
|---|---|---|
| Attractiveness | 1.652 | 0.23 |
| Perspicuity | 1.434 | 0.11 |
| Stimulation | 2.023 | 0.11 |
| Novelty | 1.773 | 0.23 |
| Scale | Hedonic Quality |
|---|---|
| Attractiveness | 1.65 |
| Pragmatic Quality | 1.23 |
| Hedonic Quality | 1.90 |
Disclaimer/Publisher’s Note: The statements, opinions and data contained in all publications are solely those of the individual author(s) and contributor(s) and not of MDPI and/or the editor(s). MDPI and/or the editor(s) disclaim responsibility for any injury to people or property resulting from any ideas, methods, instructions or products referred to in the content. |
© 2023 by the authors. Licensee MDPI, Basel, Switzerland. This article is an open access article distributed under the terms and conditions of the Creative Commons Attribution (CC BY) license (https://creativecommons.org/licenses/by/4.0/).
Share and Cite
Cano, S.; Díaz-Arancibia, J.; Arango-López, J.; Libreros, J.E.; García, M. Design Path for a Social Robot for Emotional Communication for Children with Autism Spectrum Disorder (ASD). Sensors 2023, 23, 5291. https://doi.org/10.3390/s23115291
Cano S, Díaz-Arancibia J, Arango-López J, Libreros JE, García M. Design Path for a Social Robot for Emotional Communication for Children with Autism Spectrum Disorder (ASD). Sensors. 2023; 23(11):5291. https://doi.org/10.3390/s23115291
Chicago/Turabian StyleCano, Sandra, Jaime Díaz-Arancibia, Jeferson Arango-López, Julia Elena Libreros, and Matías García. 2023. "Design Path for a Social Robot for Emotional Communication for Children with Autism Spectrum Disorder (ASD)" Sensors 23, no. 11: 5291. https://doi.org/10.3390/s23115291
APA StyleCano, S., Díaz-Arancibia, J., Arango-López, J., Libreros, J. E., & García, M. (2023). Design Path for a Social Robot for Emotional Communication for Children with Autism Spectrum Disorder (ASD). Sensors, 23(11), 5291. https://doi.org/10.3390/s23115291

