Situation-Aware IoT Data Generation towards Performance Evaluation of IoT Middleware Platforms
Abstract
1. Introduction
- We propose a novel situation based data generation framework which serves as a starting point for identifying performance bottlenecks of IoT deployments. The framework is configurable and can be extended for multiple IoT use cases.
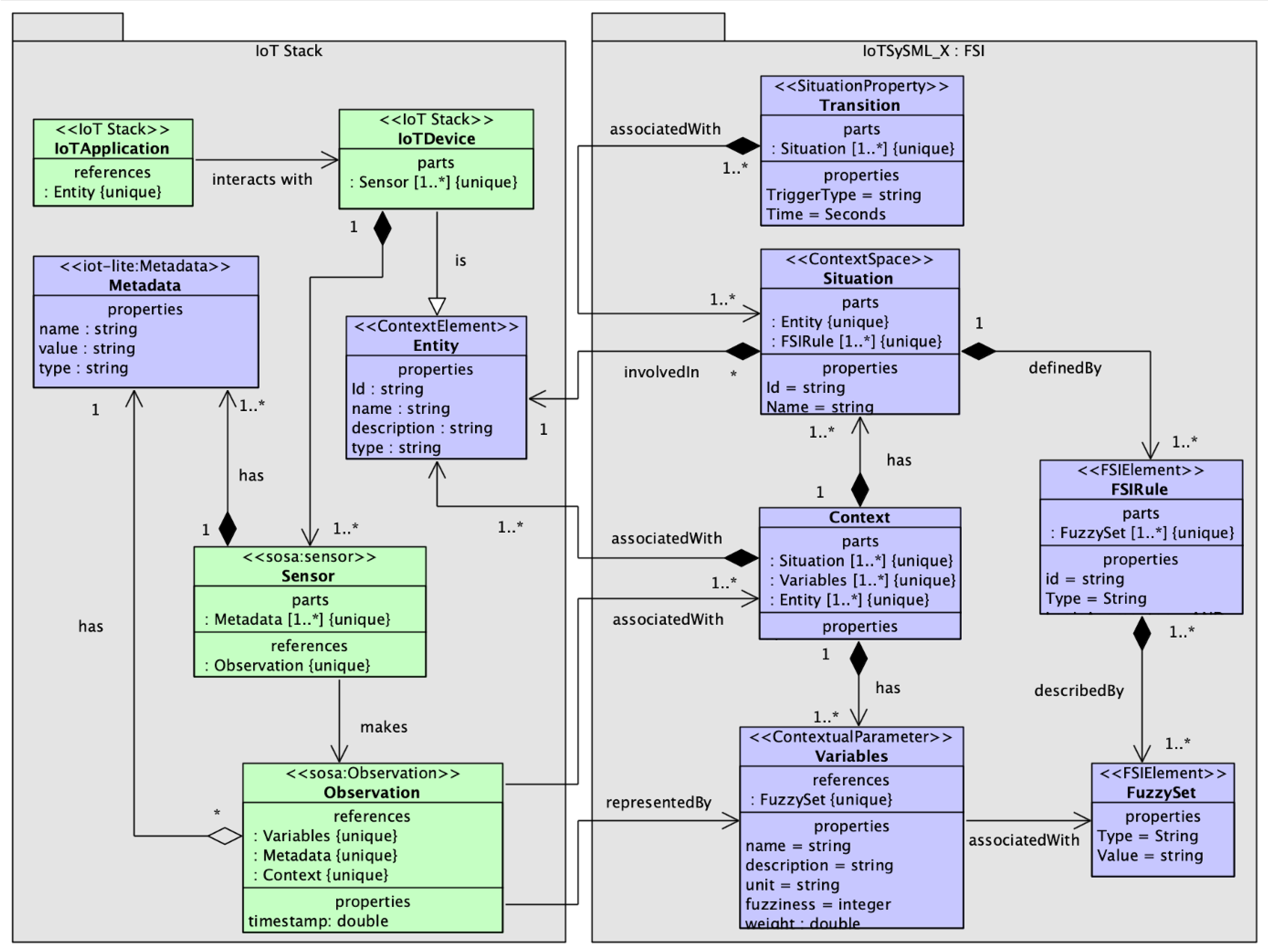
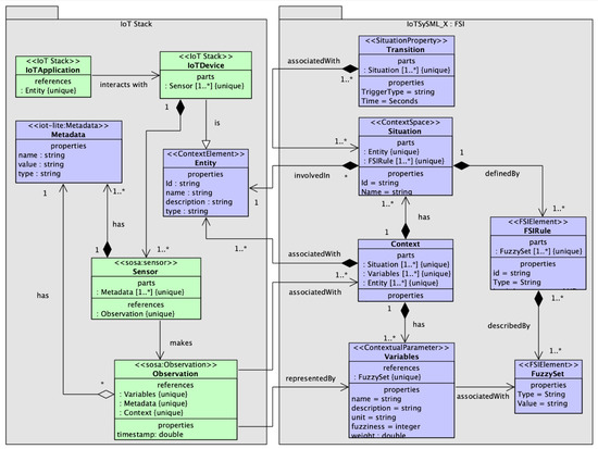
- We extend the IoTSySML model [15] to represent IoT situations and transitions.
- We introduce a Markov chain-based approach for situation transition to generate real-world IoT data to support performance evaluation of IoT middleware platforms running IoT applications.
- We evaluate the data generation capability of the framework by simulating a traffic monitoring application that validates the dynamic data generation as situation transitions occur.
2. Related Work
3. Preliminaries
3.1. Fuzzy Situation Inference Theory
- situation space, where real-world situations are perceived as sub-spaces within a n dimensional application space.
- context attributes, which are the data generated from sensors that can be used for reasoning or inferring situations. Context attributes can be either measured by sensors directly, or derived from sensory data. For example, air temperature, light level, noise level, air humidity, etc., can be the context attributes for a smart office scenario.
- region which is a domain of allowed values for a context attribute.
- context state which represents a data point within an n application space at a point of time, where n is the number of context attribute.
3.2. Markov Chain
4. Situation Aware IoT Data Generation Framework
4.1. System Overview
- Situation Description System: We define real-world situations of IoT application using an FSI [16]-based approach.
- IoT Data Generation: We focused on generating data with respect to the defined situations. The generated data should mimic the real-time IoT data as much as possible. Another essential feature we wanted was to enable users give their desired configuration. By configuration, we mean a set of parameters that controls the data being generated. An example is a parameter to declare the frequency of the data generation.
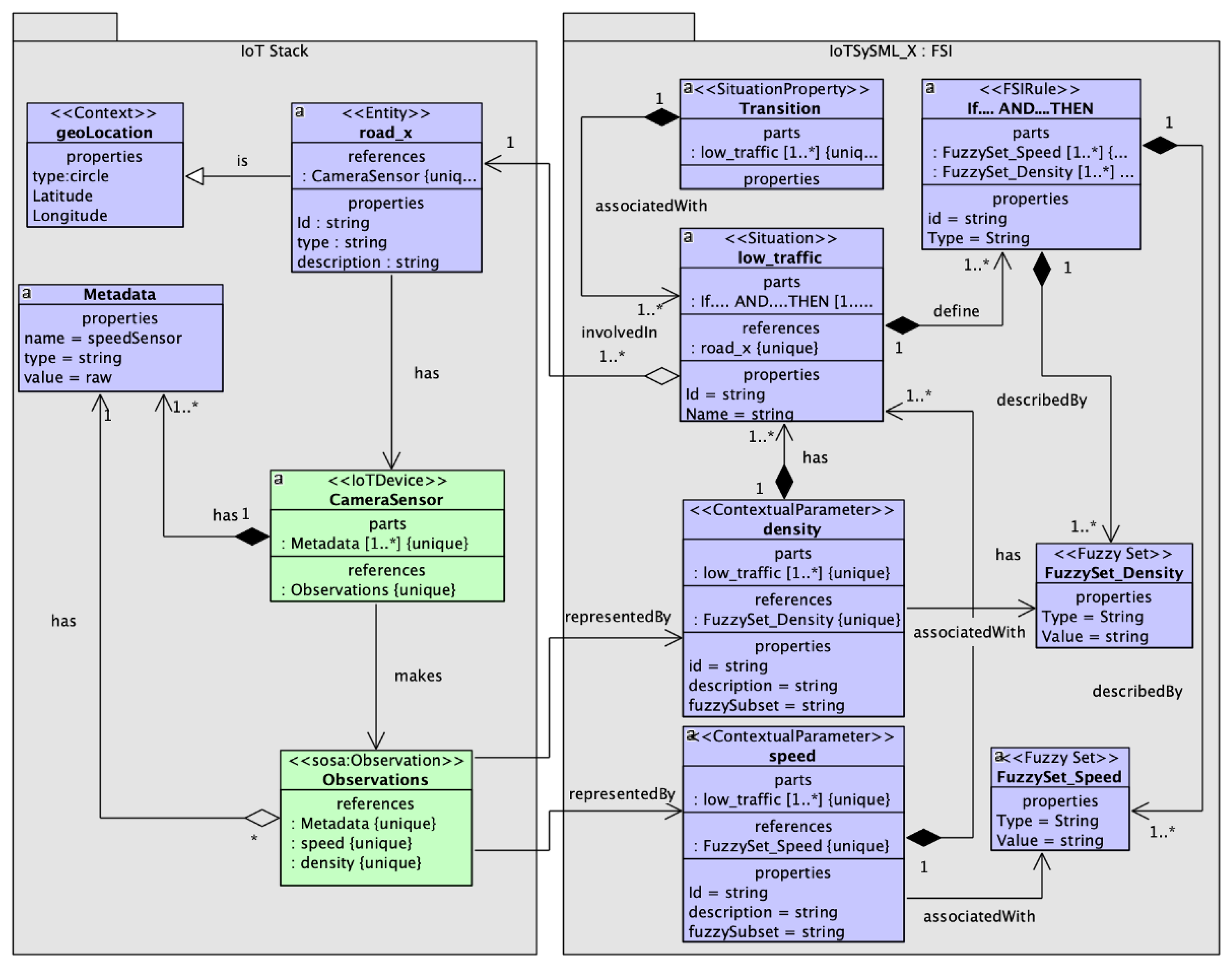
4.2. IoTSySML_X
4.3. Situation Description System
4.3.1. Fuzzifier
4.3.2. FSI Inference
4.3.3. Situation Descriptor

4.4. Situation Transition Model
- 1.
- Situation SpaceS = : corresponds to the possible situations of an IoT application. For our scenario the situation space would be:
- (a)
- low_traffic
- (b)
- moderate_traffic
- (c)
- high_traffic
- 2.
- Transition Kernel = : denotes the probability of transition from situation to situation given that situation has already occurred, with certain restrictions shown below:
- ➝
- , probability of staying in the same situation, which is semantically equivalent to moving to the same state
- ➝
- , probability of moving to moderate_traffic from low_traffic
- ➝
- , no direct transition from low to high_traffic
- ➝
- , probability of making a transition to low_ traffic to moderate_traffic
- ➝
- , probability of staying in the same state of moderate_traffic
- ➝
- , probability of moving to high_traffic from moderate_traffic
- ➝
- , no direct transition from high to low_traffic
- ➝
- , probability of making a transition to high_traffic to moderate_traffic
- ➝
- , probability of staying in the same high_traffic situation
- 3.
- State Spaces = : corresponds to the possible states in a situation transition sequence:
- (a)
- initial state—corresponds to the starting state for a transition sequence;
- (b)
- transition state—refers to the intermediate states a situation goes to before transitioning to the target state;
- (c)
- target state—corresponds to the final state a situation transitions into.
- 4.
- Target Triggers: corresponds to the triggers that might result in a situation transition. For this work, we have considered two triggers:
- (a)
- time-based—situations transition according to a time specified by users. After the threshold time is crossed, situation transitions to situation and continues the current execution, and
- (b)
- probability based—based on the probabilities given, situations transition from one state to another
- 5.
- Situation Transition Probability Matrix tPr: denotes the probability with which a situation would move to another. The elements of the transition matrix tPr are defined as:for any n, where is the probability of making a transition from state ‘i’ to state ‘j’.
Next Situation Prediction
- (i)
- Property 3.1 The matrix is a stochastic matrix, i.e., in a row should add to 1
- (ii)
- Property 3.2 If , then the situation can transition to
4.5. IoT Data Generation
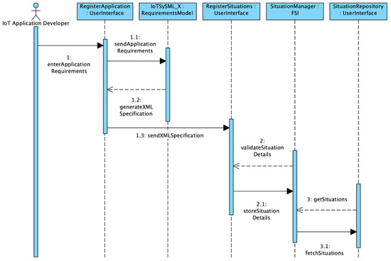
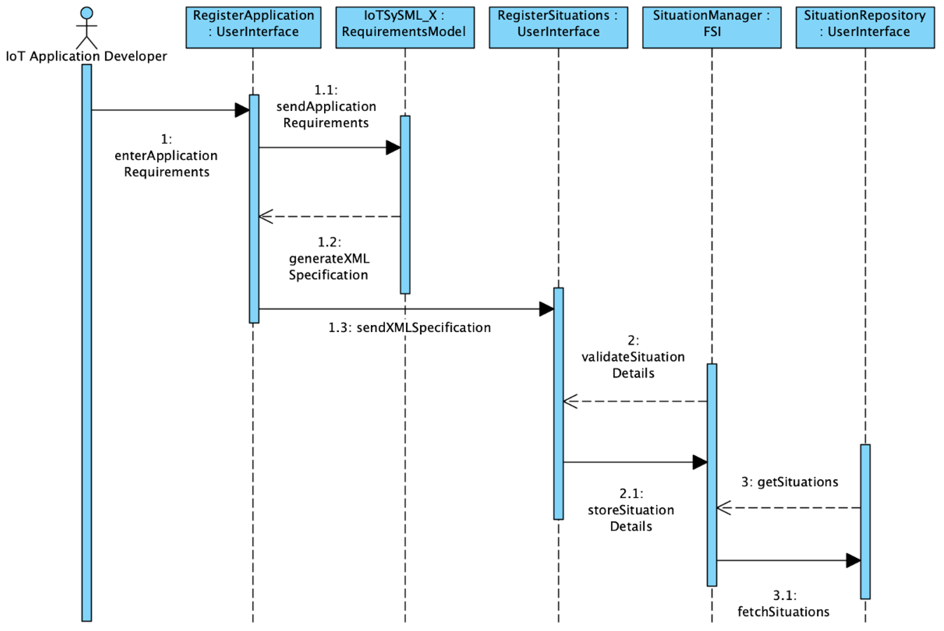
5. Implementation of SA-IoTDG
6. Case Study and Evaluations
6.1. Case Study: Modelling IoT Traffic Monitoring Scenario
6.2. Experiment 1: Validating Situation Transition Model
Experimental Results for Situation Transitions

6.3. Experiment 2: Evaluating the Capability of the Entire Framework, SA-IoTDG
- mimicking the properties of IoT time series data i.e., we aimed to investigate if SA-IoTDG is capable of producing data that have similar properties of real-world data (Experiment 2.1 and 2.2)
- capturing different user requirements and generating data dynamically (Experiment 2.3)
6.3.1. Experimental Setup and Metrics
- Data Ingestion Delay: The difference in the time when the data is being generated and the time at which it is being inserted into the platform.
- Query Response Time: By query response time, we mean the time taken to execute a query after it is triggered on detection of an event.
6.3.2. Experiment 2.1: Investigating Data Distributions
6.3.3. Experiment 2.2: Exploring Similarity in Data Patterns
6.3.4. Experiment 2.3: Data Generation with Varying User Configuration
6.4. Experiment 3: Using SA-IoTDG to Conduct Performance Evaluation of IoT Middleware Platforms
7. Conclusions
Author Contributions
Funding
Institutional Review Board Statement
Informed Consent Statement
Data Availability Statement
Conflicts of Interest
References
- News, I.B. The IoT in 2030: 24 Billion Connected Things Generating 1.5 Trillion Dollar. 2020. Available online: https://iotbusinessnews.com/2020/05/20/03177-the-iot-in-2030-24-billion-connected-things-generating-1-5-trillion (accessed on 1 November 2020).
- Han, S.N.; Lee, G.M.; Crespi, N.; Heo, K.; Van Luong, N.; Brut, M.; Gatellier, P. DPWSim: A simulation toolkit for IoT applications using devices profile for web services. In Proceedings of the 2014 IEEE World Forum on Internet of Things (WF-IoT), Seoul, Republic of Korea, 6–8 March 2014; pp. 544–547. [Google Scholar]
- TPC-H Benchmark. 2020. Available online: http://www.tpc.org/tpch/ (accessed on 1 November 2020).
- TPC Benchmark DS (TPC-DS). 2020. Available online: http://tpc.org/tpc_documents_current_versions/pdf/tpc-ds_v2.13.0.pdf (accessed on 1 November 2020).
- Ghazal, A.; Ivanov, T.; Kostamaa, P.; Crolotte, A.; Voong, R.; Al-Kateb, M.; Ghazal, W.; Zicari, R.V. Bigbench v2: The new and improved bigbench. In Proceedings of the 2017 IEEE 33rd International Conference on Data Engineering (ICDE), San Diego, CA, USA, 19–22 April 2017; pp. 1225–1236. [Google Scholar]
- Zhao, J.M.; Wang, W.S.; Liu, X.; Chen, Y.F. Big data benchmark-big DS. In Advancing Big Data Benchmarks; Springer: Berlin/Heidelberg, Germany, 2013; pp. 49–57. [Google Scholar]
- Wang, L.; Zhan, J.; Luo, C.; Zhu, Y.; Yang, Q.; He, Y.; Gao, W.; Jia, Z.; Shi, Y.; Zhang, S.; et al. Bigdatabench: A big data benchmark suite from internet services. In Proceedings of the 2014 IEEE 20th International Symposium on High Performance Computer Architecture (HPCA), Orlando, FL, USA, 15–19 February 2014; pp. 488–499. [Google Scholar]
- Shukla, A.; Chaturvedi, S.; Simmhan, Y. RIoTBench: An iot benchmark for distributed stream processing systems. Concurr. Comput. Pract. Exp. 2017, 29, e4257. [Google Scholar] [CrossRef]
- Kolbe, N.; Zaslavsky, A.; Kubler, S.; Robert, J.; Traon, Y.L. Enriching a situation awareness framework for IoT with knowledge base and reasoning components. In Proceedings of the International and Interdisciplinary Conference on Modeling and Using Context, Trento, Italy, 20–22 November 2017; pp. 41–54. [Google Scholar]
- Padovitz, A.; Loke, S.W.; Zaslavsky, A. Towards a theory of Context Spaces. In Proceedings of the IEEE Annual Conference on Pervasive Computing and Communications Workshops, Orlando, FL, USA, 12–17 March 2004; pp. 38–42. [Google Scholar]
- Poess, M.; Nambiar, R.; Kulkarni, K.; Narasimhadevara, C.; Rabl, T.; Jacobsen, H.A. Analysis of tpcx-iot: The first industry standard benchmark for iot gateway systems. In Proceedings of the 2018 IEEE 34th International Conference on Data Engineering (ICDE), Paris, France, 16–19 April 2018; pp. 1519–1530. [Google Scholar]
- Cooper, B.F.; Silberstein, A.; Tam, E.; Ramakrishnan, R.; Sears, R. Benchmarking cloud serving systems with YCSB. In Proceedings of the 1st ACM Symposium on Cloud Computing, Indianapolis, IN, USA, 10–11 June 2010; pp. 143–154. [Google Scholar]
- Liu, X.; Golab, L.; Golab, W.M.; Ilyas, I.F. Benchmarking Smart Meter Data Analytics. In Proceedings of the EDBT, Brussels, Belgium, 23–27 March 2015; pp. 385–396. [Google Scholar]
- Iftikhar, N.; Liu, X.; Nordbjerg, F.E.; Danalachi, S. A prediction-based smart meter data generator. In Proceedings of the 2016 19th International Conference on Network-Based Information Systems (NBiS), Ostrava, Czech Republic, 7–9 September 2016; pp. 173–180. [Google Scholar]
- Mondal, S.; Hassani, A.; Jayaraman, P.P.; Delir Haghighi, P.; Georgakopoulos, D. Modelling IoT Application Requirements for Benchmarking IoT Middleware Platforms. In Proceedings of the 23rd International Conference on Information Integration and Web Intelligence, Linz, Austria, 29 November–1 December 2021; pp. 553–561. [Google Scholar]
- Delir Haghighi, P.; Krishnaswamy, S.; Zaslavsky, A.; Gaber, M.M. Reasoning about context in uncertain pervasive computing environments. In Proceedings of the European Conference on Smart Sensing and Context, Zurich, Switzerland, 29–31 October 2008; pp. 112–125. [Google Scholar]
- Cardoso, J.; Pereira, C.; Aguiar, A.; Morla, R. Benchmarking IoT middleware platforms. In Proceedings of the 2017 IEEE 18th International Symposium on a World of Wireless, Mobile and Multimedia Networks (WoWMoM), Macau, China, 12–15 June 2017; pp. 1–7. [Google Scholar]
- Pereira, C.; Cardoso, J.; Aguiar, A.; Morla, R. Benchmarking Pub/Sub IoT middleware platforms for smart services. J. Reliab. Intell. Environ. 2018, 4, 25–37. [Google Scholar] [CrossRef]
- Scott, R.; Östberg, D. A Comparative Study of Open-Source IoT Middleware Platforms. 2018. Available online: https://www.semanticscholar.org/paper/A-comparative-study-of-open-source-IoT-middleware-Scott-Ostbergfbaf7491ea0acbc44560d173b7287366799fb586 (accessed on 1 June 2021).
- Agarwal, P.; Alam, M. Investigating IoT middleware platforms for smart application development. In Smart Cities—Opportunities and Challenges; Springer: Berlin/Heidelberg, Germany, 2020; pp. 231–244. [Google Scholar]
- Medvedev, A.; Hassani, A.; Zaslavsky, A.; Jayaraman, P.P.; Indrawan-Santiago, M.; Haghighi, P.D.; Ling, S. Data ingestion and storage performance of iot platforms: Study of openiot. In Proceedings of the International Workshop on Interoperability and Open-Source Solutions, Stuttgart, Germany, 7 November 2016; pp. 141–157. [Google Scholar]
- Medvedev, A.; Hassani, A.; Zaslavsky, A.; Haghighi, P.D.; Ling, S.; Jayaraman, P.P. Benchmarking IoT context management platforms: High-level queries matter. In Proceedings of the 2019 Global IoT Summit (GIoTS), Aarhus, Denmark, 17–21 June 2019; pp. 1–6. [Google Scholar]
- Salhofer, P. Evaluating the FIWARE Platform. In Proceedings of the 51st Hawaii International Conference on System Sciences, Hilton Waikoloa Village, Hawaii, HI, USA, 3–6 January 2018. [Google Scholar]
- da Cruz, M.A.; Rodrigues, J.J.; Sangaiah, A.K.; Al-Muhtadi, J.; Korotaev, V. Performance evaluation of IoT middleware. J. Netw. Comput. Appl. 2018, 109, 53–65. [Google Scholar] [CrossRef]
- Araujo, V.; Mitra, K.; Saguna, S.; Åhlund, C. Performance evaluation of FIWARE: A cloud-based IoT platform for smart cities. J. Parallel Distrib. Comput. 2019, 132, 250–261. [Google Scholar] [CrossRef]
- Martínez, R.; Pastor, J.Á.; Álvarez, B.; Iborra, A. A testbed to evaluate the fiware-based IoT platform in the domain of precision agriculture. Sensors 2016, 16, 1979. [Google Scholar] [CrossRef]
- Lee, C.I.; Lin, M.Y.; Yang, C.L.; Chen, Y.K. IoTBench: A benchmark suite for intelligent Internet of Things edge devices. In Proceedings of the 2019 IEEE International Conference on Image Processing (ICIP), Taipei, Taiwan, 22–25 September 2019; pp. 170–174. [Google Scholar]
- TPCx-IoT. 2021. Available online: http://tpc.org/tpcx-iot/default5.asp (accessed on 1 June 2021).
- Bahga, A.; Madisetti, V.K. Synthetic workload generation for cloud computing applications. J. Softw. Eng. Appl. 2011, 4, 396. [Google Scholar] [CrossRef][Green Version]
- TPCx-HS Benchmark. Available online: https://www.tpc.org/tpcx-hs/ (accessed on 1 October 2021).
- Huang, S.; Huang, J.; Dai, J.; Xie, T.; Huang, B. The HiBench benchmark suite: Characterization of the MapReduce-based data analysis. In Proceedings of the 2010 IEEE 26th International Conference on Data Engineering Workshops (ICDEW), Long Beach, CA, USA, 6–10 March 2010; pp. 41–51. [Google Scholar]
- Agarwal, P.; Alam, M. Investigating IoT Middleware Platforms for Smart Application Development. arXiv 2018, arXiv:1810.12292. [Google Scholar]
- Ali, M.I.; Gao, F.; Mileo, A. Citybench: A configurable benchmark to evaluate rsp engines using smart city datasets. In Proceedings of the International Semantic Web Conference, Bethlehem, PA, USA, 11–15 October 2015; pp. 374–389. [Google Scholar]
- Le-Phuoc, D.; Dao-Tran, M.; Pham, M.D.; Boncz, P.; Eiter, T.; Fink, M. Linked stream data processing engines: Facts and figures. In Proceedings of the International Semantic Web Conference, Boston, MA, USA, 11–15 November 2012; pp. 300–312. [Google Scholar]
- Almakhdhub, N.S.; Clements, A.A.; Payer, M.; Bagchi, S. Benchiot: A security benchmark for the internet of things. In Proceedings of the 2019 49th Annual IEEE/IFIP International Conference on Dependable Systems and Networks (DSN), Portland, OR, USA, 24–27 June 2019; pp. 234–246. [Google Scholar]
- Arlitt, M.; Marwah, M.; Bellala, G.; Shah, A.; Healey, J.; Vandiver, B. Iotabench: An internet of things analytics benchmark. In Proceedings of the 6th ACM/SPEC International Conference on Performance Engineering, Austin, TX, USA, 28 January–4 February 2015; pp. 133–144. [Google Scholar]
- Arasu, A.; Cherniack, M.; Galvez, E.; Maier, D.; Maskey, A.S.; Ryvkina, E.; Stonebraker, M.; Tibbetts, R. Linear road: A stream data management benchmark. In Proceedings of the Thirtieth International Conference on Very Large Data, Toronto, ON, Canada, 31 August–3 September 2004; Volume 30, pp. 480–491. [Google Scholar]
- Zeng, X.; Garg, S.K.; Strazdins, P.; Jayaraman, P.P.; Georgakopoulos, D.; Ranjan, R. IOTSim: A simulator for analysing IoT applications. J. Syst. Archit. 2017, 72, 93–107. [Google Scholar] [CrossRef]
- Alsaedi, A.; Moustafa, N.; Tari, Z.; Mahmood, A.; Anwar, A. TON_IoT telemetry dataset: A new generation dataset of IoT and IIoT for data-driven intrusion detection systems. IEEE Access 2020, 8, 165130–165150. [Google Scholar] [CrossRef]
- Calheiros, R.N.; Ranjan, R.; Beloglazov, A.; De Rose, C.A.; Buyya, R. CloudSim: A toolkit for modeling and simulation of cloud computing environments and evaluation of resource provisioning algorithms. Softw. Pract. Exp. 2011, 41, 23–50. [Google Scholar] [CrossRef]
- Gupta, H.; Vahid Dastjerdi, A.; Ghosh, S.K.; Buyya, R. iFogSim: A toolkit for modeling and simulation of resource management techniques in the Internet of Things, Edge and Fog computing environments. Softw. Pract. Exp. 2017, 47, 1275–1296. [Google Scholar] [CrossRef]
- Nazir, B.; Hasbullah, H. Energy balanced clustering in wireless sensor network. In Proceedings of the 2010 International Symposium on Information Technology, Kuala Lumpur, Malaysia, 15–17 June 2010; Volume 2, pp. 569–574. [Google Scholar]
- Roussel, K.; Song, Y.Q.; Zendra, O. Using Cooja for WSN Simulations: Some New Uses and Limits. 2016. Available online: https://dl.acm.org/doi/10.5555/2893711.2893790 (accessed on 1 June 2021).
- Issariyakul, T.; Hossain, E. Introduction to network simulator 2 (NS2). In Introduction to Network Simulator NS2; Springer: Berlin/Heidelberg, Germany, 2009; pp. 1–18. [Google Scholar]
- Li, X.S.; Tao, X.P.; Song, W.; Dong, K. Aocml: A domain-specific language for model-driven development of activity-oriented context-aware applications. J. Comput. Sci. Technol. 2018, 33, 900–917. [Google Scholar] [CrossRef]
- Henricksen, K.; Indulska, J. Modelling and using imperfect context information. In Proceedings of the IEEE Annual Conference on Pervasive Computing and Communications Workshops, Orlando, FL, USA, 12–17 March2004; pp. 33–37. [Google Scholar]
- Boytsov, A.; Zaslavsky, A.; Synnes, K. Extending Context Spaces theory by predicting run-time context. In Smart Spaces and Next Generation Wired/Wireless Networking; Springer: Berlin/Heidelberg, Germany, 2009; pp. 8–21. [Google Scholar]
- Padovitz, A.; Zaslavsky, A.; Loke, S.W. A Unifying Model for Representing and Reasoning about Context under Uncertainty. 2006. Available online: http://arrow.latrobe.edu.au:8080/vital/access/manager/Repository/latrobe:2524?f0=sm_creator%3A%22Padovitz%2C+Amir.%22 (accessed on 1 June 2021).
- Xi, Z.; Panoutsos, G. Interpretable machine learning: Convolutional neural networks with RBF Fuzzy Logic classification rules. In Proceedings of the 2018 International Conference on Intelligent Systems (IS), Phuket, Thailand, 17–19 November 2018; pp. 448–454. [Google Scholar]
- Chiesa, G.; Di Vita, D.; Ghadirzadeh, A.; Herrera, A.H.M.; Rodriguez, J.C.L. A fuzzy-logic IoT lighting and shading control system for smart buildings. Autom. Constr. 2020, 120, 103397. [Google Scholar] [CrossRef]
- Haghighi, P.D.; Krishnaswamy, S.; Zaslavsky, A.; Gaber, M.M.; Sinha, A.; Gillick, B. Open mobile miner: A toolkit for building situation-aware data mining applications. J. Organ. Comput. Electron. Commer. 2013, 23, 224–248. [Google Scholar] [CrossRef][Green Version]
- Klappenecker, A.; Lee, H.; Welch, J.L. Finding available parking spaces made easy. In Proceedings of the 6th International Workshop on Foundations of Mobile Computing, Cambridge, MA, USA, 16 September 2010; pp. 49–52. [Google Scholar]
- Blanchet, J.; Gallego, G.; Goyal, V. A Markov chain approximation to choice modeling. Oper. Res. 2016, 64, 886–905. [Google Scholar] [CrossRef]
- Li, N.; Kolmanovsky, I.; Girard, A.; Filev, D. Fuzzy encoded Markov chains: Overview, observer theory, and applications. IEEE Trans. Syst. Man, Cybern. Syst. 2020, 51, 116–130. [Google Scholar] [CrossRef]
- Li, G.; Xiu, B. Fuzzy Markov chains based on the fuzzy transition probability. In Proceedings of the 26th Chinese Control and Decision Conference (2014 CCDC), Changsha, China, 31 May–2 June 2014; pp. 4351–4356. [Google Scholar]
- Filev, D.P.; Kolmanovsky, I. Generalized Markov models for real-time modeling of continuous systems. IEEE Trans. Fuzzy Syst. 2013, 22, 983–998. [Google Scholar] [CrossRef]
- IoT Data Simulator. 2020. Available online: https://github.com/IBA-Group-IT/IoT-data-simulator (accessed on 15 October 2022).
- Boytsov, A.; Zaslavsky, A. From sensory data to situation awareness: Enhanced Context Spaces theory approach. In Proceedings of the 2011 IEEE Ninth International Conference on Dependable, Autonomic and Secure Computing, Washington, DC, USA, 12–14 December 2011; pp. 207–214. [Google Scholar]
- Basu, A.K. Introduction to Stochastic Processes; Alpha Science Int’l Ltd.: Oxford, UK, 2003. [Google Scholar]
- W3Cs. Semantic Sensor Network Ontology. 2019. Available online: https://www.w3.org/TR/vocab-ssn (accessed on 18 March 2021).
- W3C. IoT-Lite Ontology. 2021. Available online: https://www.w3.org/Submission/iot-lite (accessed on 18 March 2021).
- Patroumpas, K.; Sellis, T. Event processing and real-time monitoring over streaming traffic data. In Proceedings of the International Symposium on Web and Wireless Geographical Information Systems, Naples, Italy, 12–13 April 2012; pp. 116–133. [Google Scholar]
- Târnaucă, B.; Puiu, D.; Damian, D.; Comnac, V. Traffic condition monitoring using complex event processing. In Proceedings of the 2013 International Conference on System Science and Engineering (ICSSE), Budapest, Hungary, 4–6 July 2013; pp. 123–128. [Google Scholar]
- Cárdenas-Benítez, N.; Aquino-Santos, R.; Maga na-Espinoza, P.; Aguilar-Velazco, J.; Edwards-Block, A.; Medina Cass, A. Traffic congestion detection system through connected vehicles and big data. Sensors 2016, 16, 599. [Google Scholar] [CrossRef]
- Schömig, N.; Metz, B. Three levels of situation awareness in driving with secondary tasks. Saf. Sci. 2013, 56, 44–51. [Google Scholar] [CrossRef]
- Mamdani, E.H. Advances in the linguistic synthesis of fuzzy controllers. Int. J. Man-Mach. Stud. 1976, 8, 669–678. [Google Scholar] [CrossRef]
- Norris, J.R.; Norris, J.R. Markov Chains; Number 2; Cambridge University Press: Cambridge, UK, 1998. [Google Scholar]
- Kamilaris, A.; Gao, F.; Prenafeta-Boldu, F.X.; Ali, M.I. Agri-IoT: A semantic framework for Internet of Things-enabled smart farming applications. In Proceedings of the 2016 IEEE 3rd World Forum on Internet of Things (WF-IoT), Reston, VA, USA, 12–14 December 2016; pp. 442–447. [Google Scholar]
- Compton, M.; Barnaghi, P.; Bermudez, L.; Garcia-Castro, R.; Corcho, O.; Cox, S.; Graybeal, J.; Hauswirth, M.; Henson, C.; Herzog, A.; et al. The SSN ontology of the W3C semantic sensor network incubator group. J. Web Semant. 2012, 17, 25–32. [Google Scholar] [CrossRef]
- Janowicz, K.; Haller, A.; Cox, S.J.; Le Phuoc, D.; Lefrançois, M. SOSA: A lightweight ontology for sensors, observations, samples, and actuators. J. Web Semant. 2019, 56, 1–10. [Google Scholar] [CrossRef]
- Virtanen, P.; Gommers, R.; Oliphant, T.E.; Haberland, M.; Reddy, T.; Cournapeau, D.; Burovski, E.; Peterson, P.; Weckesser, W.; Bright, J.; et al. SciPy 1.0: Fundamental Algorithms for Scientific Computing in Python. Nat. Methods 2020, 17, 261–272. [Google Scholar] [CrossRef] [PubMed]
- Fiware. Available online: https://www.fiware.org (accessed on 31 July 2020).
- Amazon Web Service IoT. Available online: https://aws.amazon.com/iot (accessed on 31 July 2020).


























| Paper | Benchmarking Targets | Evaluation Metrics | IoT Application Requirements | IoT Data Generation |
|---|---|---|---|---|
| [27] | IoT device | ✗ | ✗ | |
| [35] | IoT Gateways | IoTps | ✗ | smart meter data |
| [36] | IoT Middleware Platform | IoTps | ✗ | smart meter data |
| [8] | IoT middleware platform | latency, throughput, CPU, memory utilization | ✗ | ✗ |
| [21] | IoT middleware platform | IPS , resource utilization | ✗ | ✗ |
| [23] | IoT middleware platform | ✗ | ✗ | |
| [22] | IoT middleware platform | Contextual Queries | ✗ | ✗ |
| Our work | IoT middleware platform | IPS, DID , Query Response Time | ✓ | ✓ |
| Relationship | Description | Base Class | Target Class |
|---|---|---|---|
| Composition | Objects that are associated with each other can not remain in the scope of a system without each other. The target class cannot exist without the base class i.e..if target class is deleted, base class gets deleted | Metadata | Sensor |
| Sensor | IoT Device | ||
| Entity | Situation | ||
| Situation | Context | ||
| Situation | Transition | ||
| Variables | Context | ||
| FuzzySet | FSIRule | ||
| Aggregation | Objects that are associated with each other can remain in the scope of a system without each other | Metadata | Sensor |
| Metadata | Observation | ||
| Generalization | Represents an “is-a” relationship | Entity | IoTDevice |
| Association | Semantic relationship between classes representing a logical connection between them | IoTApplication | IoTDevice |
| Observation | Variables | ||
| Variables | FuzzySet |
| Input | Output | ||
|---|---|---|---|
| IF | AND | AND | THEN |
| A | B | C | X |
| speed is fast | density is less | trip_time is less | Low Traffic |
| speed is normal | density is less | trip_time is less | Low Traffic |
| speed is normal | density is normal | trip_time is usual | Moderate Traffic |
| speed is slow | density is high | trip_time is longer | High Traffic |
| Input Variables | Values | Conditions | Weights | |
|---|---|---|---|---|
| speed | 45 | speed is normal | 0.4 | 0.9 |
| density | 15 | density is less | 0.4 | 0.3 |
| time | 10 | trip_time is less | 0.2 | 0.5 |
| Input Variables | Generated Data | Real Data |
|---|---|---|
| Mean | 0.00 | 0.00 |
| SD | 18.34 | 17.34 |
| 1st Quartile | 10.00 | 11.00 |
| Median | 29 | 30 |
| 3rd Quartile | 40 | 44 |
Disclaimer/Publisher’s Note: The statements, opinions and data contained in all publications are solely those of the individual author(s) and contributor(s) and not of MDPI and/or the editor(s). MDPI and/or the editor(s) disclaim responsibility for any injury to people or property resulting from any ideas, methods, instructions or products referred to in the content. |
© 2022 by the authors. Licensee MDPI, Basel, Switzerland. This article is an open access article distributed under the terms and conditions of the Creative Commons Attribution (CC BY) license (https://creativecommons.org/licenses/by/4.0/).
Share and Cite
Mondal, S.; Jayaraman, P.P.; Delir Haghighi, P.; Hassani, A.; Georgakopoulos, D. Situation-Aware IoT Data Generation towards Performance Evaluation of IoT Middleware Platforms. Sensors 2023, 23, 7. https://doi.org/10.3390/s23010007
Mondal S, Jayaraman PP, Delir Haghighi P, Hassani A, Georgakopoulos D. Situation-Aware IoT Data Generation towards Performance Evaluation of IoT Middleware Platforms. Sensors. 2023; 23(1):7. https://doi.org/10.3390/s23010007
Chicago/Turabian StyleMondal, Shalmoly, Prem Prakash Jayaraman, Pari Delir Haghighi, Alireza Hassani, and Dimitrios Georgakopoulos. 2023. "Situation-Aware IoT Data Generation towards Performance Evaluation of IoT Middleware Platforms" Sensors 23, no. 1: 7. https://doi.org/10.3390/s23010007
APA StyleMondal, S., Jayaraman, P. P., Delir Haghighi, P., Hassani, A., & Georgakopoulos, D. (2023). Situation-Aware IoT Data Generation towards Performance Evaluation of IoT Middleware Platforms. Sensors, 23(1), 7. https://doi.org/10.3390/s23010007

