Motion Shield: An Automatic Notifications System for Vehicular Communications
Abstract
:1. Introduction
2. Background
2.1. Literature Review
2.2. Terminology and Definitions
3. Problem Description and Paper’s Contributions
3.1. Problem Description
- The system does not know the location of the user and therefore cannot give them, proactively, any notice of possible dangers they will encounter (extremely dangerous conditions in the road segment they are driving on, immobilized cars they will encounter shortly in the direction they are headed, etc.).
- If an end user of the system is involved in an accident and the automatic accident notification system malfunctions for any reason (lack of network coverage, the device is destroyed before sending the signal, etc.), no one will be informed of the interruption of communication between the mobile device and the system, nor will they know the area that the end user was in before the communication was severed.
- Develop a cost-effective, cloud-based, life-threatening event-detecting, decision support system.Most commercial systems currently in the market are not cost-effective: they require steep subscription fees, mainly due to hardware-embedded installations and maintenance costs. Mobile systems, on the other hand, fail to secure a loyal user base, due to unsuccessfully addressing, if at all, event detection and proper emergency protocol management.
- Resolve cases where no signal is transmitted from ACN systems, when network coverage is spotty or non-existent, or the mobile device is destroyed before it transmits the proper signal, which causes all current crash notification technologies to fail. No system, to our knowledge, hardware- or software-based, manages to effectively circumvent the thorny issue of communication loss with a GSM network. That leads to rendering any sophisticated installations powerless in the face of a potential accident.
- Estimate the probability of becoming involved in an accident, in case the signaling device is incapable of sending, for any reason, the expected notification. That is directly related to the previous objective and still left unmitigated by current systems.
- Provide personalized notifications for risks the end user might face down the road. Few mobile applications take a proactive stance towards alerting the user of an imminent danger. All react to the emergency, albeit with dubious success, in case a catastrophic system failure prevents communication between the mobile device and EMS.
3.2. Proposed System’s Major Features
- Monitor and transmit spatiotemporal and velocity data to a central information management system.
- Combine those with driving behavior, historical evidence of serious traffic accidents, road network topology, onboard diagnostics, and many other parameters to assess the likelihood of the user becoming involved in an accident.
- Seamless operation, even in areas not covered by a mobile network signal. This issue is discussed in Section 4.3.3, “Reporting Services” subsection.
- Creation of an early warning system to raise user awareness about potentially dangerous situations they may encounter on the road. Obstacles on the road, traffic bottlenecks, accidents, and extreme weather phenomena are part and parcel of the early warning system.
- Assessment of the likelihood of an accident, using probabilistic and stochastic models. It will be honed and improved in future versions of the system
- Notification of the public safety answering point for possible accident involvement: 112 is an emergency handling system in full operational capacity across Europe. The emergency signal transmission implemented in Motion Shield utilizes the emergency management reflexes of 112.
- Construction of the driving profile for improved safety and performance. Driving behavior is assessed through evaluation of parameters such as abnormal acceleration, frequent and abrupt braking, hard turns, random lane negotiation, etc. These are derived exclusively from the mobile phone sensors (linear and vertical accelerometers, gyroscope, magnetometer). They depict a very sharp image of driving habits. It is not hard to incorporate these metrics into a processing algorithm to calculate the driving risk and the likelihood of accident involvement.
- Roadside assistance notifications through the onboard diagnostics module. OBD-II implementation will be developed in future work.
4. Proposed System Architecture
- The application level.
- The cloud level.
- The control level.
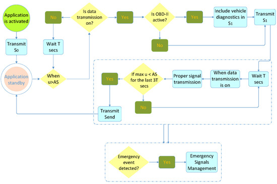
4.1. Application Level
- If the application detects a battery power level of the mobile device below a predetermined threshold, then it immediately sends an signal. If the signal cannot be sent, it tries again at intervals. The mobile device sends a proper signal to the DSS.
- If the application detects end user action to disable the data transmission, it immediately alerts the DSS by sending before the process is completed. Then, the application enters standby mode.
- If the application detects the end user turning their device off, it immediately alerts the DSS by sending before the process is completed. Then, the application enters standby mode.
- If the application detects a sudden major decrease in the speed of the mobile device (such as in the event of a crash), it immediately transmits to the DSS. Then, the application continuously sends to the central system the position and the speed of the mobile device for a period of . After the end of that period, signals are sent every for a period of , unless the central system sends a different notification. During the period, the application does not enter standby mode. The central system supplies when communication with the application is available. In case of communication inability with the central system, is set to be 15 s.
- If the application detects a sudden major vertical displacement exceeding a predetermined threshold, it immediately sends to the DSS. If it cannot send the signal, it does so as soon as it finds an active data transmission. The signal also conveys the coordinates of the point at which the event occurred. , along with regular signals from the same region, periodically (e.g., once a week) undergo statistical analysis from statistical processing, producing results regarding the road network surface quality, forming a separate GIS layer.
4.2. Cloud Level
4.2.1. Geographical Information System
- Static data, including the design of the road network, road topology, etc.
- Dynamic data, such as cellular network coverage, meteorological data, etc.
- Incoming data from the mobile device.
4.2.2. Statistical Processing System
- From gyroscope recordings and mapping of dangerous road points (e.g., potholes, road pits): If a statistically significant probability shows large fluctuations with respect to the vertical axis, the central system registers a relevant GIS record for that session of the road network.
- From potential bottlenecks that may be encountered in the vehicle’s traveling direction during the next few minutes: If a statistically significant probability shows on different sections of the road different mobile devices that run with less than the AS, the central system registers to the GIS an indication of a possible congestion.
- From the creation of a model that associates the average speed of traffic in a section of the road network with visibility and weather conditions.
- From the creation of maps per mobile operator that reflect the poor signal and blank spots related to the network coverage: By statistical analysis of the signals not sent to the cloud, we can delineate the areas where cellular coverage is spotty or absent altogether.
4.2.3. Decision Support System
- Predicting the potential of accident involvement, accounting for the current MD movement behavior and the road section hazard risk the user will reach soon. The exported individualized result, under certain conditions, leads to the creation of an appropriate report that can be forwarded to the user to prevent an accident.
- The proposed maximum driving speed in a section of a roadway based on current conditions (meteorological phenomena, road condition, time and daylight, road network topology risk, etc.).
- Visualization of end user profiles by combining historical and current data.
- Notification of potentially dangerous situations encountered by the end user shortly on their route with regard to current traffic behavior, such as:- (a)
- Traffic jams—immobilized cars they will soon encounter and are likely to create hazards on the road.
- (b)
- Crashes they will encounter in their direction.
- (c)
- Dangerous road ahead, which is characterized by a combination of factors (road topology, MD movement behavior, meteorological phenomena).
 
- The central system, upon receiving , initiates a crash management process (Figure 5), where it dynamically calculates parameters & and sends to the application.This step supports two different cases:- (a)
- If, for () s and after transmission, the central system will not receive anything from the application, it alerts the PSAP.
- (b)
- If, for () s and after transmission, the central system receives signals from the application and detects motion of the mobile device from () until (), the speed of which is larger than , then the emergency is archived. In case no movement of the MD greater than is detected during this particular time segment, the central system queries the application and expects an answer for s. If an answer is indeed received, the system archives the event or alerts the PSAP, depending on the end user’s feedback. If no answer is received during this particular time segment, the system monitors the MD’s maximum speed during this time segment and any displacement from the location was last transmitted. If MD’s moving speed was still less than and the displacement less than SD, the system alerts the PSAP. This way, notifications after transmission and before PSAP alert are filtered on three different levels: the MD moving speed, the MD displacement, and the end user application confirmation (three-way accident verification).
 If, after time (), for a period of , reasons for cancellation of are in effect (retaining , MD displacement from the location was last transmitted greater than SD or end user response to the special query that they are OK), the central system sends PSAP a new signal canceling the alert.
- In the event of communication failure with the mobile device, the DSS assesses relevant factors and decides to update the PSAP for a possible accident in the area. This is achieved by estimating the expected time the mobile device will take to send the next signal. This calculation shall be made taking into account the following:- (a)
- The mobile network coverage map.
- (b)
- Since the mobile device has entered an area not covered by a cellular network, by calculating the expected time at which the device will exit from that area, based on driving behavior, the degree of road network topology risk, the meteorological data of the area, the distance to travel.
 In case of a significant delay when sending a signal in relation to the expected time of sending that signal, the decision support system considers all the factors and makes the decision on whether to update the PSAP or not.
- An expert system, XS1, of hazard assessment of the road the end user is currently on that time. To calculate the degree of risk (dynamic estimation), all parameters mentioned in the GIS are taken into account. XS1 dynamically calculates the road risk from GIS data provided by third parties. These include traffic bottlenecks, road accidents in the direction of mobility, the general condition of the road network, road works, objects on the road (roadkill, landslides, boulders), and extreme weather phenomena. When an assessment of these conditions surpasses a particular safety threshold, drivers receive notifications and warnings towards speed reduction with justified explanation.
- An expert system, XS2, which, acknowledging information from XS1, estimates the maximum safe speed for that road segment. XS2 monitors speed, GPS coordinates, and localized weather conditions. It also derives the road type, visibility, and brightness of day. Combining these data with XS1 and national standards for maximum safe driving speeds, XS2 produces a dynamic assessment of a real-time safe speed and notifies the driver about it.
- An expert system, XS3, from which the current MD movement behavior profile is derived, acknowledging information from XS2, the vehicle speed, and the maximum accelerometer values. XS3 exploits mobile device sensors to create a driving profile, based on the driver’s mobility behavior. Taking into account information from XS2, the system monitors speed and accelerometer spikes, angular velocity, braking and turning behavior, frequent acceleration and deceleration, overtaking, and smoothness in order to classify driving behavior according to specific types.
- An expert system, XS4, from which the likelihood of an accident involving a mobile device is derived. XS4 evaluates the likelihood of a vehicle becoming involved in an accident. It does so as a result of real-time processing from all parameters stored in GIS, the valuable contribution of expert systems XS1–XS3, and historical data for road accidents from national and international repositories. XS4 then acts on the output of information processing, alerting the driver for an imminent danger that might develop into an accident. XS4 plays a critical role in initiating the communication protocol with EMS when the likelihood of an accident breaches a safety threshold.
4.3. Control Level
4.3.1. Evaluation Setup
- They provide immediate response.
- They require low-cost analysis.
- They are modifiable and, in a way to introduce new data.
- They are great tools that support distribution of decision-making resources.
- They allow identification and grading of alternative countermeasures.
4.3.2. Experimental Results and System Dashboard
4.3.3. Reporting Services Subsystem
- Loss of contact (flag 1) with the mobile device. If the system receives no signal while the mobile device is inside an area covered by a mobile operator, then, taking into account the latest available MD movement behavior and the delay time for signal transmission, a specific algorithm calculates the probability of the mobile device becoming involved in an accident. When the probability exceeds a predetermined value, the system reports contact loss with the mobile device to the regional PSAP.
- Loss of contact (flag 2) with the mobile device. If the system receives no signal while the mobile device is outside an area covered by a mobile operator, then, taking into account the latest available MD movement behavior and the delay time for signal transmission, a specific algorithm calculates the probability of the mobile device becoming involved in an accident. When the probability exceeds a predetermined value, the system reports contact loss with the mobile device to the regional PSAP.
- Map creation with maximum safe speeds on the road network.
- End user moving behavior.
- Verification of mobile device accident involvement.
5. Conclusions—Future Work
- Achieve a three-way method of accident verification.
- Dynamically estimate the maximum safe speeds on the road network based on traffic, weather, and driving patterns.
- Negotiate a safe outcome to a situation where the system detects sudden loss of MD signal in an area without network coverage, and calculate the probability of becoming involved in an accident inside this area.
- Assess the driving behavior, considering different parameters that affect driving safety.
- Calculate the probability of becoming involved in an accident as a function of driving behavior and hazardous road conditions.
- Raise awareness with personalized notifications regarding imminent accidents, traffic jams or obstacles on the road, and dangerous weather phenomena.
Future Work
Author Contributions
Funding
Institutional Review Board Statement
Informed Consent Statement
Data Availability Statement
Conflicts of Interest
Abbreviations
| ACN | Automatic crash notification system | 
| EMS | Emergency medical services | 
| GPS | Global Positioning System | 
| GSM | Global system for mobile communication | 
| DSS | Decision support system | 
| GIS | Geographical Information System | 
| XS | Expert system | 
| DMRA | Decision matrix risk assessment | 
| FMEA | Failure modes and effects analysis | 
| PSAP | Public safety answering point | 
| PODIS | Post-distress signal | 
References
- Alamanos, A. Automatic Cloudbased Notification System for Vehicle Accidents. U.S. Patent 9,758,120, 12 September 2017. [Google Scholar]
- Fanca, A.; Puscasiu, A.; Folea, S.; Vălean, H. Trauma accident detecting and reporting system. In Proceedings of the 2018 IEEE International Conference on Automation, Quality and Testing, Robotics (AQTR), Cluj-Napoca, Romania, 24–26 May 2018; pp. 1–5. [Google Scholar]
- Zualkernan, I.A.; Aloul, F.; Basheer, F.; Khera, G.; Srinivasan, S. Intelligent accident detection classification using mobile phones. In Proceedings of the 2018 International Conference on Information Networking (ICOIN), Chiang Mai, Thailand, 10–12 January 2018; pp. 504–509. [Google Scholar]
- Al-Mayouf, Y.R.B.; Mahdi, O.A.; Taha, N.A.; Abdullah, N.F.; Khan, S.; Alam, M. Accident management system based on vehicular network for an intelligent transportation system in urban environments. J. Adv. Transp. 2018, 2018, 6168981. [Google Scholar] [CrossRef]
- Khan, A.; Bibi, F.; Dilshad, M.; Ahmed, S.; Ullah, Z.; Ali, H. Accident detection and smart rescue system using Android smartphone with real-time location tracking. Int. J. Adv. Comput. Sci. Appl. 2018, 9, 341–355. [Google Scholar] [CrossRef]
- Bhatti, F.; Shah, M.A.; Maple, C.; Islam, S.U. A novel internet of things-enabled accident detection and reporting system for smart city environments. Sensors 2019, 19, 2071. [Google Scholar] [CrossRef] [PubMed] [Green Version]
- Alvi, U.; Khattak, M.A.K.; Shabir, B.; Malik, A.W.; Muhammad, S.R. A comprehensive study on IoT based accident detection systems for smart vehicles. IEEE Access 2020, 8, 122480–122497. [Google Scholar] [CrossRef]
- Griffin, R.L.; Carroll, S.; Jansen, J.O. Automatic collision notification availability and emergency response times following vehicle collision—an analysis of the 2017 crash investigation sampling system. Traffic Inj. Prev. 2020, 21, S135–S139. [Google Scholar] [CrossRef] [PubMed]
- Open Weather api. Available online: https://openweathermap.org/weather-conditions#Weather-Condition-Codes-2 (accessed on 15 March 2022).
- Spreeuwers, L.J.; van der Heijden, F. Evaluation of edge detectors using average risk. In Proceedings of the International Conference on Pattern Recognition, Washington, DC, USA, 3–8 September 1992. [Google Scholar]
- FMEA. Product Quality Research Institute (PQRI). Available online: https://pqri.org/wp-content/uploads/2015/08/pdf/FMEA_Training_Guide.pdf (accessed on 15 March 2022).
- Henselwood, F.; Phillips, G. A matrix-based risk assessment approach for addressing linear hazards such as pipelines. J. Loss Prev. Process. Ind. 2006, 19, 433–441. [Google Scholar] [CrossRef]
- Sage, A.P. Risk Modeling, Assessment, and Management; John Wiley & Sons: Hoboken, NJ, USA, 2015. [Google Scholar]
- Reniers, G.L.; Dullaert, W.; Ale, B.; Soudan, K. Developing an external domino accident prevention framework: Hazwim. J. Loss Prev. Process. Ind. 2005, 18, 127–138. [Google Scholar] [CrossRef]
- Woodruff, J.M. Consequence and likelihood in risk estimation: A matter of balance in UK health and safety risk assessment practice. Saf. Sci. 2005, 43, 345–353. [Google Scholar] [CrossRef]
- Suddle, S. The weighted risk analysis. Saf. Sci. 2009, 47, 668–679. [Google Scholar] [CrossRef]
- Yoon, S.; Choi, H. Development of Quantitative Risk Analysis tool for the fire safety in railway tunnel. In Proceedings of the International Forum on Engineering Decision Making, Fourth IFED Forum, Hakone, Japan, 13–16 May 2009. [Google Scholar]
- Johannsen, G. A threshold selection method using information measures. In Proceedings of the 6th International Conference on Pattern Recognition, Munich, Germany, 19–22 October 1982. [Google Scholar]
- Kittler, J.; Illingworth, J. On threshold selection using clustering criteria. IEEE Trans. Syst. Man Cybern. 1985, 5, 652–655. [Google Scholar] [CrossRef]









| MD | Mobile device (mobile phone, laptop, tablet, wearables). | 
|---|---|
| Application | The end user application installed in an MD. | 
| The first signal the application sends when it is activated and enters standby mode. | |
| AS | Activation speed. The minimum moving speed of the mobile device that activates a new session and starts transmitting. | 
| The signal transmitted when the application is in standby mode and the MD reaches a drive speed that exceeds the AS. Transmission of this signal indicates the start of a new session. | |
| Session | The sequence of signals sent from the application, once the device acquires a speed higher than the AS. It begins with transmission of and ends with transmission of . | 
| T | The predetermined period (s) between two successive signals and . | 
| Defines the order of the regular predetermined signals sent successively after sending the , during a session. | |
| The signal sent by the application to notify the system that it terminates the session. | |
| u | Mobile device moving speed. | 
| The time elapsed between sending and , (). | |
| Emergency signal related to the remaining battery charge of the MD, below a predetermined limit. | |
| Emergency signal related to user disconnection of the MD’s data transmission. | |
| Emergency signal related to user turning off their MD. | |
| Emergency signal indicating that the MD is probably involved in an accident. | |
| Emergency signal stating that the MD is subject to a vertical displacement exceeding a predetermined limit. | |
| Data tran/sion | The application ability to send data, provided by either the mobile phone provider or wireless access of the MD. | 
| t | The time elapsed between and now. | 
| tES | The time elapsed since transmitting ES4, up to the current calculation time. | 
| EST() | After sending , the estimated time needed for the MD to enter area with mobile coverage and send . When the MD moves inside an area with mobile coverage, EST() equals T. When it moves outside, EST() is calculated dynamically, taking into account MD’s moving profile, road network topology, and current weather conditions. | 
| SD | Safety distance between the MD and the geographical location from which was sent. If after s from transmission, MD’s distance is greater than SD, then the PSAP alert is canceled. SD is dynamically calculated based on the MD’s moving speed at the time is sent, the road network topology, and the slippery condition of the road. | 
| ST | Sliding time: after an accident, the estimated maximum time in s during which the MD is moving. ST is dynamically calculated based on the MD’s moving speed at the time is sent, the road network topology, and the slippery condition of the road. | 
| OBD-II | Onboard diagnostics protocol II. | 
| Visibility | Speed | |||
|---|---|---|---|---|
| Range (m) | Weight | Km/h | Weight | |
| 2000 | 10,000 | 1 | 130 | 5 | 
| 1000 | 1999 | 1.3 | 110 | 2.5 | 
| 500 | 999 | 1.7 | 80 | 2 | 
| 300 | 499 | 2 | 50 | 1.5 | 
| 200 | 299 | 2.5 | 30 | 1.1 | 
| 100 | 199 | 3.5 | 0 | 1 | 
| 0 | 99 | 5 | ||
| Road Network | Brightness | ||
|---|---|---|---|
| Type | Weight | Time | Weight | 
| National | 1 | Day (7 a.m.–7 p.m.) | 1 | 
| Rural | 1.2 | Night (7 p.m.–7 a.m.) | 1.5 | 
| Urban | 1.5 | ||
| Weather Conditions | ||
|---|---|---|
| ID | Phenomenon | Type | 
| 211 | Thunderstorm | Thunderstorm | 
| 301 | Drizzle | Drizzle | 
| 500 | Rain | Light rain | 
| 521 | Rain | Shower rain | 
| 601 | Snow | Snow | 
| 615 | Snow | Light rain and snow | 
| 701 | Mist | Mist | 
| 741 | Fog | Fog | 
| 800 | Clear | Clear sky | 
| 803 | Clouds | Broken: 51–84% | 
| 804 | Clouds | Overcast: 85–100% | 
| Weather Sub-Type | ||
|---|---|---|
| Weight: 1 | Weight: 1.5 | Weight: 2 | 
| 200 | 201 | 202 | 
| 210 | 230 | 212 | 
| 211 | 231 | 221 | 
| 300 | 302 | 232 | 
| 301 | 312 | 313 | 
| 310 | 502 | 314 | 
| 311 | 511 | 321 | 
| 500 | 521 | 503 | 
| 501 | 531 | 504 | 
| 520 | 612 | 522 | 
| 600 | 616 | 602 | 
| 601 | 620 | 603 | 
| 615 | 731 | 613 | 
| 701 | 751 | 621 | 
| 721 | 761 | 622 | 
| 711 | 803 | 741 | 
| 800 | 804 | 762 | 
| 801 | 771 | |
| 802 | 781 | |
| Publisher’s Note: MDPI stays neutral with regard to jurisdictional claims in published maps and institutional affiliations. | 
© 2022 by the authors. Licensee MDPI, Basel, Switzerland. This article is an open access article distributed under the terms and conditions of the Creative Commons Attribution (CC BY) license (https://creativecommons.org/licenses/by/4.0/).
Share and Cite
Balios, P.; Kyriakidis, P.; Zimeras, S.; Bithas, P.S.; Sarakis, L. Motion Shield: An Automatic Notifications System for Vehicular Communications. Sensors 2022, 22, 2419. https://doi.org/10.3390/s22062419
Balios P, Kyriakidis P, Zimeras S, Bithas PS, Sarakis L. Motion Shield: An Automatic Notifications System for Vehicular Communications. Sensors. 2022; 22(6):2419. https://doi.org/10.3390/s22062419
Chicago/Turabian StyleBalios, Petros, Philotas Kyriakidis, Stelios Zimeras, Petros S. Bithas, and Lambros Sarakis. 2022. "Motion Shield: An Automatic Notifications System for Vehicular Communications" Sensors 22, no. 6: 2419. https://doi.org/10.3390/s22062419
APA StyleBalios, P., Kyriakidis, P., Zimeras, S., Bithas, P. S., & Sarakis, L. (2022). Motion Shield: An Automatic Notifications System for Vehicular Communications. Sensors, 22(6), 2419. https://doi.org/10.3390/s22062419
 
         
                                                


 
       