Traffic Sign Recognition Based on the YOLOv3 Algorithm
Abstract
1. Introduction
- (1)
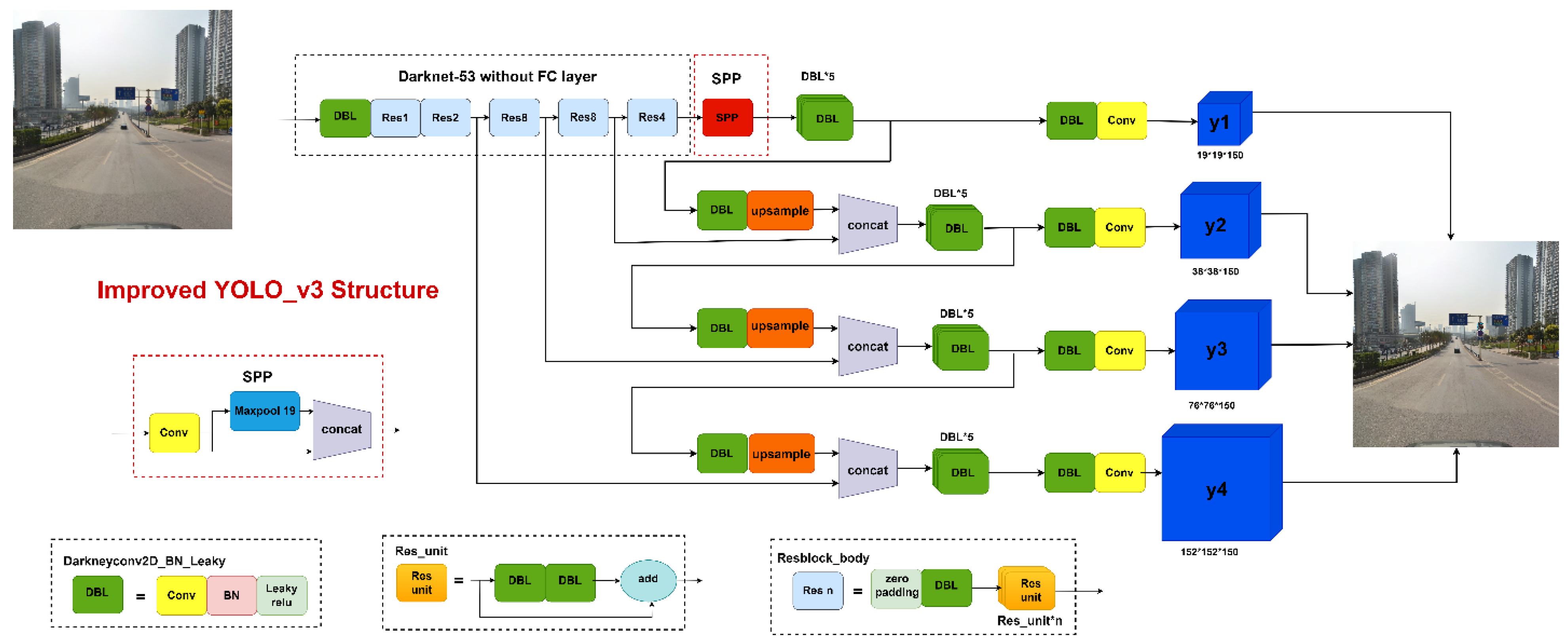
- Add a fourth feature prediction scale of 152 × 152 size to the YOLOv3 network structure to take full advantage of the shallow features in the network to anticipate small targets. To achieve the fusing of local and global features, the spatial pyramid pooling structure is fused.
- (2)
- The distance between target and anchor, overlap rate, and scale are all taken into account when using DIoU loss for faster convergence and more consistent target frame regression. This makes the target frame regression more stable.
- (3)
- The majority of the traffic signs in the TT100K dataset are small- and medium-sized targets, with only a few large targets. As a result, using the original anchor is not a viable option. The K-means clustering algorithm is used to recalculate 12 anchors for the TT100K dataset, and the data augmentation strategy is used to balance and increase the dataset’s imbalanced number of target categories.
2. Algorithm Fundamentals
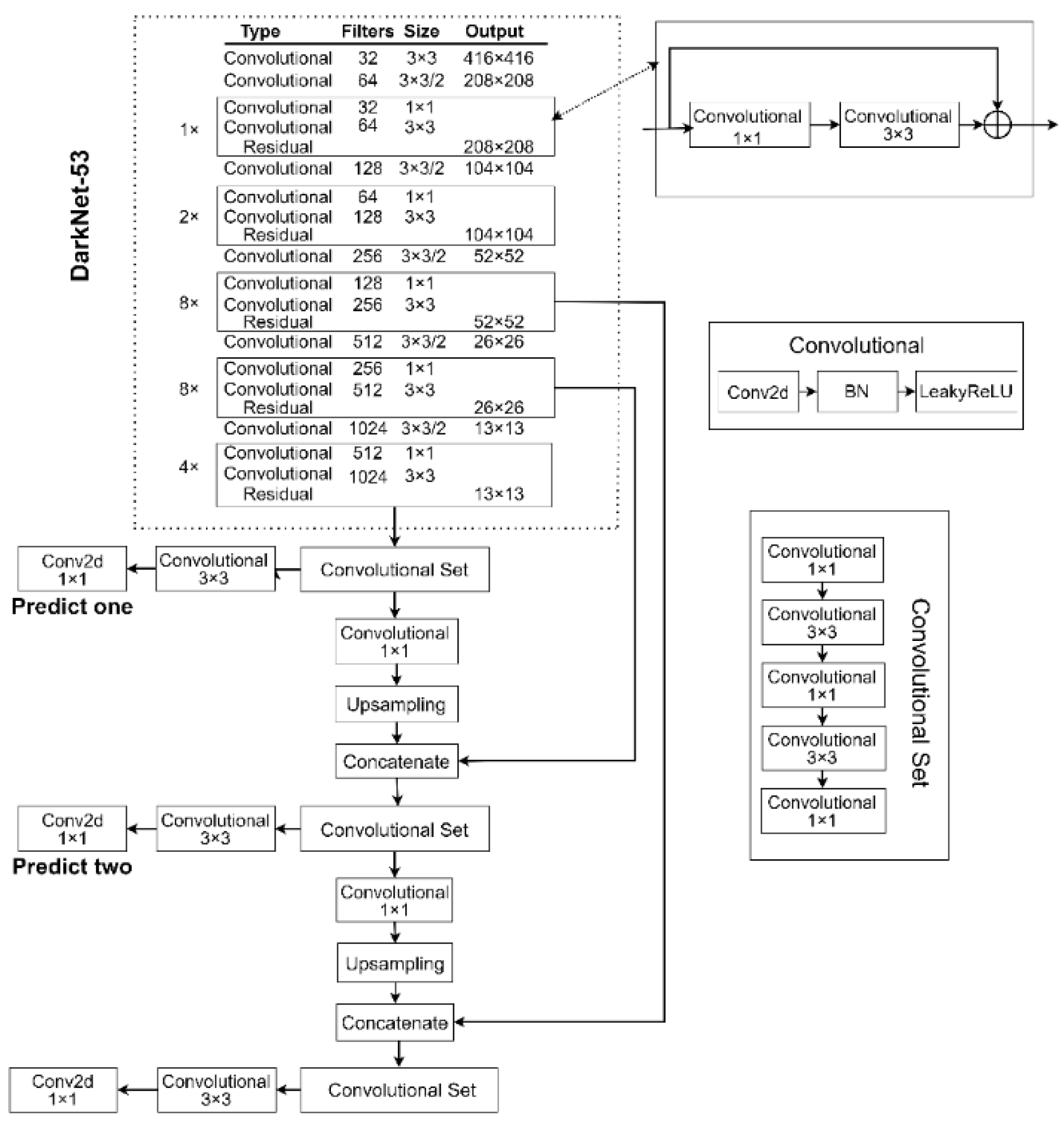
2.1. The YOLOv3 Algorithm
2.2. Spatial Pyramidal Pooling Structure
3. Improved YOLOv3
3.1. Improved YOLOv3 Network Structure
3.2. Improved Loss Function
3.3. Generating Priori Frames Based on K-Means Clustering Algorithm
4. Experiments and Analysis of Results
4.1. Dataset and Evaluation Indicators
4.2. Experimental Results and Analysis
4.2.1. Improved YOLOv3 Comparison Experiment
4.2.2. Comparison of the Improved YOLOv3 Algorithm with Other Algorithms
4.2.3. Improved Recognition Effect of YOLOv3 on Traffic Signs in a Special Environment
5. Conclusions
Author Contributions
Funding
Institutional Review Board Statement
Informed Consent Statement
Data Availability Statement
Acknowledgments
Conflicts of Interest
References
- De la Escalera, A.; Armingol, J.M.; Mata, M. Traffic sign recognition and analysis for intelligent vehicles. Image Vis. Comput. 2003, 21, 247–258. [Google Scholar] [CrossRef]
- Saadna, Y.; Behloul, A. An overview of traffic sign detection and classification methods. Int. J. Multimed. Informat. Retr. 2017, 6, 193–210. [Google Scholar] [CrossRef]
- Boumediene, M.; Cudel, C.; Basset, M.; Ouamri, A. Triangular traffic signs detection based on RSLD algorithm. Mach. Vis. Appl. 2013, 24, 1721–1732. [Google Scholar] [CrossRef]
- Maldonado-Bascón, S.; Lafuente-Arroyo, S.; Gil-Jimenez, P.; Gomez-Moreno, H.; Lopez-Ferreras, F. Road-sign detection and recognition based on support vector machines. IEEE Trans. Intell. Transp. Syst. 2007, 8, 264–278. [Google Scholar] [CrossRef]
- Bahlmann, C.; Zhu, Y.; Ramesh, V.; Pellkofer, M.; Koehler, T. A system for traffic sign detection, tracking, and recognition using color, shape, and motion information. In Proceedings of the IEEE Proceedings. Intelligent Vehicles Symposium, 2005, Las Vegas, NV, USA, 6–8 June 2005; pp. 255–260. [Google Scholar]
- Ren, S.; He, K.; Girshick, R.; Sun, J. Faster R-CNN: Towards Real-Time Object Detection with Region Proposal Networks. Adv. Neural Informat. Process. Syst. 2015, 28, 91–99. [Google Scholar] [CrossRef] [PubMed]
- Liu, W.; Anguelov, D.; Erhan, D.; Szegedy, C.; Reed, S.; Fu, C.-Y.; Berg, A.C. SSD: Single Shot MultiBox Detector. In European Conference on Computer Vision; Springer: Cham, Switzerland, 2016; pp. 21–37. [Google Scholar]
- Redmon, J.; Divvala, S.; Girshick, R.; Farhadi, A. You only look once: Unified, real-time object detection. In Proceedings of the IEEE Conference on Computer Vision and Pattern Recognition, Las Vegas, NV, USA, 27–30 June 2016; IEEE: Piscataway, NJ, USA, 2016; pp. 779–788. [Google Scholar]
- Wang, Z.; Guo, H. Research on traffic sign detection based on convolutional neural network. In Proceedings of the 12th International Symposium on Visual Information Communication and Interaction, Shanghai, China, 20–22 September 2019; pp. 1–5. [Google Scholar]
- Han, C.; Gao, G.; Zhang, Y. Real-time small traffic sign detection with revised faster-RCNN. Multimed. Tools Appl. 2019, 78, 13263–13278. [Google Scholar] [CrossRef]
- Zhang, J.; Huang, M.; Jin, X.; Li, X. A real-time Chinese traffic sign detection algorithm based on modified YOLOv2. Algorithms 2017, 10, 127. [Google Scholar] [CrossRef]
- Zhu, Z.; Liang, D.; Zhang, S.; Huangm, X.; Li, B.; Hu, S. Traffic-sign detection and classification in the wild. In Proceedings of the IEEE Conference on Computer Vision and Pattern Recognition 2016, Las Vegas, NV, USA, 27–30 June 2016; pp. 2110–2118. [Google Scholar]
- Fan, W.; Yi, N.; Hu, Y. A Traffic Sign Recognition Method Based on Improved YOLOv3. In International Conference on Intelligent Automation and Soft Computing; Springer: Cham, Switzerland, 2021; pp. 846–853. [Google Scholar]
- Redmon, J.; Farhadi, A. Yolov3: An incremental improvement. arXiv 2018, arXiv:1804.02767. [Google Scholar]
- Jiang, J.H.; Bao, S.L.; Shi, W.X.; Wei, Z. Improved traffic sign recognition algorithm based on YOLO v3 algorithm. J. Comput. Appl. 2020, 40, 2472. [Google Scholar]
- Sun, X.S.; Zhang, L.; Xing, K. A traffic sign recognition algorithm based on deep learning. Heavy Truck 2021, 3, 30–32. [Google Scholar]
- Feng, S.; Zhang, L.; He, X.H. Pedestrian detection based on Jetson TK1 and convolutional neural network. Inf. Technol. 2017, 10, 62–64, 68. [Google Scholar]
- He, K.; Zhang, X.; Ren, S.; Sun, J. Deep residual learning for image recognition. In Proceedings of the IEEE Conference on Computer Vision and Pattern Recognition 2016, Las Vegas, NV, USA, 27–30 June 2016; pp. 770–778. [Google Scholar]
- Lin, T.Y.; Dollár, P.; Girshick, R.; He, K.; Hariharan, B.; Belongie, S. Feature pyramid networks for object detection. In Proceedings of the 2017 IEEE Conference on Computer Vision and Pattern Recognition (CVPR), Honolulu, HI, USA, 21–26 July 2017; pp. 2117–2125. [Google Scholar]
- He, K.; Zhang, X.; Ren, S.; He, K.; Hariharan, B.; Belongie, S. Spatial pyramid pooling in deep convolutional networks for visual recognition. IEEE Trans. Pattern Anal. Mach. Intell. 2015, 37, 1904–1916. [Google Scholar] [CrossRef] [PubMed]
- Tai, S.K.; Dewi, C.; Chen, R.C.; Liu, Y.-T.; Jiang, X.; Yu, H. Deep learning for traffic sign recognition based on spatial pyramid pooling with scale analysis. Appl. Sci. 2020, 10, 6997. [Google Scholar] [CrossRef]
- Kisantal, M.; Wojna, Z.; Murawski, J.; Naruniec, J.; Cho, K. Augmentation for small object detection. arXiv 2019, arXiv:1902.07296. [Google Scholar]
- Wang, J.; Chen, Y.; Gao, M.; Dong, Z. Improved YOLOv5 network for real-time multi-scale traffic sign detection. arXiv 2021, arXiv:2112.08782. [Google Scholar]
- Zheng, Z.; Wang, P.; Liu, W.; Li, J.; Ye, R.; Ren, D. Distance-IoU loss: Faster and better learning for bounding box regression. Proc. AAAI Conf. Artif. Intell. 2020, 34, 12993–13000. [Google Scholar] [CrossRef]














| Algorithm | APS | APM | APL | mAPIoU = 0.5 |
|---|---|---|---|---|
| YOLOv3-608 | 0.379 | 0.557 | 0.549 | 0.689 |
| YOLOv3-DK | 0.385 | 0.561 | 0.552 | 0.702 |
| YOLOv3-SPP | 0.411 | 0.567 | 0.563 | 0.732 |
| YOLOv3-4l | 0.467 | 0.583 | 0.556 | 0.751 |
| M-YOLOv3 | 0.484 | 0.608 | 0.567 | 0.773 |
| Algorithm | mAP | FPS |
|---|---|---|
| YOLOv3 | 0.689 | 27 |
| SSD | 0.637 | 42 |
| Faster-RCNN | 0.756 | 2 |
| M-YOLOv3 | 0.773 | 22 |
Publisher’s Note: MDPI stays neutral with regard to jurisdictional claims in published maps and institutional affiliations. |
© 2022 by the authors. Licensee MDPI, Basel, Switzerland. This article is an open access article distributed under the terms and conditions of the Creative Commons Attribution (CC BY) license (https://creativecommons.org/licenses/by/4.0/).
Share and Cite
Gong, C.; Li, A.; Song, Y.; Xu, N.; He, W. Traffic Sign Recognition Based on the YOLOv3 Algorithm. Sensors 2022, 22, 9345. https://doi.org/10.3390/s22239345
Gong C, Li A, Song Y, Xu N, He W. Traffic Sign Recognition Based on the YOLOv3 Algorithm. Sensors. 2022; 22(23):9345. https://doi.org/10.3390/s22239345
Chicago/Turabian StyleGong, Chunpeng, Aijuan Li, Yumin Song, Ning Xu, and Weikai He. 2022. "Traffic Sign Recognition Based on the YOLOv3 Algorithm" Sensors 22, no. 23: 9345. https://doi.org/10.3390/s22239345
APA StyleGong, C., Li, A., Song, Y., Xu, N., & He, W. (2022). Traffic Sign Recognition Based on the YOLOv3 Algorithm. Sensors, 22(23), 9345. https://doi.org/10.3390/s22239345

