A Novel Adaptive Noise Elimination Algorithm in Long RR Interval Sequences for Heart Rate Variability Analysis
Abstract
1. Introduction
2. Materials and Methods
2.1. Materials
2.2. Study Population
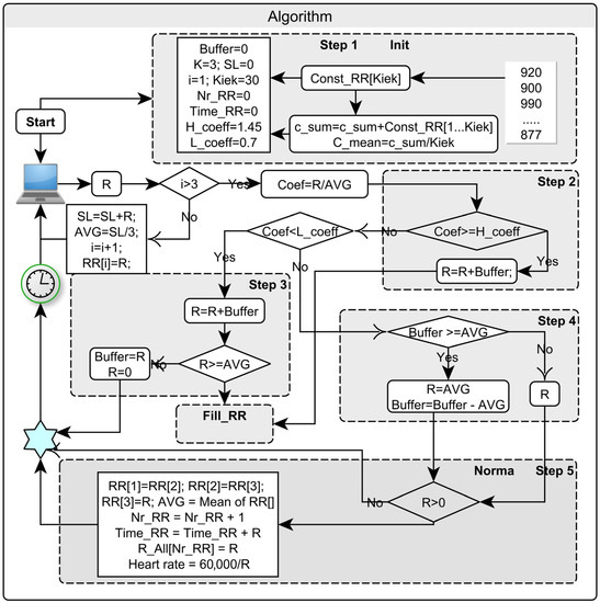
2.3. Proposed Novel Algorithm
- The difference between the actual duration of the RRI recording and the sum of the identified RRI values at any point in time may not exceed the difference of one average RRI value of the measured interval.
- The spectral characteristic of the RRI sequence obtained after artifact elimination cannot be artificially distorted.
- The proposed algorithm is designed for long-term (hours or days) sequences, where it is difficult to precisely carry out artifact elimination without changing the timeline structure.
2.4. Procedural Steps
2.4.1. Step 0
2.4.2. Step 1
2.4.3. Step 2
2.4.4. Step 3
2.4.5. Step 4
2.4.6. Step 5
2.5. Programing Step
3. Results
3.1. Criteria Selection
3.2. Criteria Check
3.2.1. Time Frequency Analysis
3.2.2. Time Complexity Analysis
4. Discussion
- 1.
- 2.
- Each RRI sequence is made up of “fragmented” real-time intervals, the sum of which should correspond to the actual elapsed registration time.
5. Conclusions
Author Contributions
Funding
Institutional Review Board Statement
Informed Consent Statement
Data Availability Statement
Conflicts of Interest
Abbreviations
| a(1) | The first-order autoregressive coefficient. |
| AR | Autoregressive. |
| AVG | Average of 3 RR intervals. |
| BP | Blood pressure. |
| Buffer | Reserve of RR interval. |
| Coef | Division of RRI and average. |
| decRRI | RRIs with shortened intervals. |
| en | The Gaussian white noise series. |
| E[x] | The expected x value of the mean. |
| e1n | Residual noise before artifact elimination. |
| e2n | Residual noise after artifact elimination. |
| ECG | Electrocardiographic. |
| H_coeff | Maximal criteria. |
| HRV | Heart-rate variability. |
| incRRI | RRIs with extended intervals. |
| L_coeff | Minimal criteria. |
| LitHiR | Lithuanian High Cardiovascular Risk primary prevention program. |
| MetS | Metabolic syndrome. |
| R | Input of RR interval from file or device. |
| RR[ ] | Array of normal RRI. |
| RRI | RR interval. |
| RRIa | Standard time-domain variability measurements after noise elimination. |
| RRIb | Standard time-domain variability measurements before noise elimination. |
| SD | Standard deviation. |
| Time_RR | Counter of time. |
Appendix A
| Daily Activities, in Hours | Subjects without MetS | Subjects with MetS |
|---|---|---|
| Mean ± SD | Mean ± SD | |
| Working | 4.48 ± 4.08 | 3.94 ± 3.64 |
| At home | 2.12 ± 1.78 | 2.30 ± 2.18 |
| Walking | 1.22 ± 0.98 | 1.54 ± 1.76 |
| Driving | 0.71 ± 0.84 | 1.08 ± 1.18 |
| Eating | 1.49 ± 0.88 | 0.98 ± 0.45 |
| Lying in bed | 2.35 ± 2.23 | 1.90 ± 2.06 |
Appendix B
| //*=======================================*/ //* Title: int albsta() */ //*=======================================*/ // function declaration int Norma(); int Init(); int Fill_RR(); int albsta(); // Fill RRIs constant int Const_RR [30] = {920, 900, 900, 917, 883, 887, 893, 860, 890, 940, 897, 907, 903, 873, 877, 880, 863, 870, 917, 900, 857, 860, 853, 823, 837, 853, 830, 877, 907, 877}; int R; // Normal and Corrected RRI double AVG; // Moving average of RRI of RR(K) array long int Nr_RR; // Counter of R post revision int Buffer; // Reserve RRI time (ms) int K; // Moving temporary RRI array length const float High_coefficient = 1.45 // or other; const float Low_coefficient = 0.75 // or other; int Kiek; // Constant RR array length int RR [3]; // Moving temporary RR(K) array int Tempor [30]; // temporary array int R_All [1000]; // Normal and Corrected RRI array long int Time_RR; // Adjusted total time from R Length int C_mean; // Average of Const_RRI (from 1 To 30) int Puls; // Heart Rate long i; // Continuously value of a variable long int c_sum; //==============Initiates the initial conditions int Init() { long Sum = 0; Sum = 0; K = 3; // Length of moving average array Kiek = 30; // length of Constant RRI array c_sum = 0; for (i = 1; i <= Kiek; i++) { c_sum = c_sum + Const_RR[i]; } // Sum of Constant RR C_mean = c_sum/Kiek; // Mean of Constant RRI for (i = 1; i <= K; i++) { RR[i] = R; // Read first three good RRI Sum = Sum + R; } Nr_RR = 0; // Counter of normal RRI AVG = Sum/K; Buffer = 0; // Adaptive RRI time buffer Time_RR = 0; // Adjusted total time from RRI } // Fill in the missing RRI by 30 int Fill_RR() { long differ; long j = 0; long vv = 0; int s = 0; c_sum=0; differ = C_mean − AVG; for (i = 1; i <= Kiek; i++) { Tempor[i] = Const_RR[i] − differ; // Equals the constant } // average until it is found j = R/AVG; vv = AVG; Buffer = R − (vv*j); for (i = 1; i <= j; i++) { s = rand() % (Kiek − 2) + 1; // Random of array R = Tempor[s]; c_sum = c_sum + R; Norma(); } Buffer = Buffer − c_sum; } //*=Fills the fields of the RRI and checks it repeatedly int Norma() { long Sum; Sum = 0; for (i = 1; i <= K − 1; i++) { RR[i] = RR[i + 1]; Sum = Sum + RR[i]; } RR[K] = R; Sum = Sum + R; Time_RR = Time_RR + R; // Time counter AVG = Sum/K; // Moving average RRI(k) Nr_RR = Nr_RR + 1; // All RR counter R_All[Nr_RR] = R; // Add a RR value Puls = 60000/R; // Heart rate } } //===Main program============================== int albsta() { double Coef; double ccc; double Sum; Sum =0; Init(); // Initiates the initial values // New RRI are expected, For example…1000 for (i = 1; i <= 1000; i++) { // Input R from file or device if (i <= 3) { Sum = Sum + R; AVG = Sum/3; RR[i] = R; } else { Coef = R/AVG; // Division RRI and average // Long RRI if (Coef > High_coefficient) { R = R + Buffer; Fill_RR(); } // Normal RRI if (Coef <= High_coefficient & Coef > Low_coefficient) { Norma(); if (Buffer >= AVG) { R = AVG; Buffer = Buffer − AVG; Norma(); } } // Short RRI if (Coef < Low_coefficient) { R = Buffer + R; ccc = R/AVG; if (ccc >= High_coefficient) { Fill_RR(); } else { Buffer = R; } } } } } |
References
- Sammito, S.; Thielmann, B.; Seibt, R.; Klussmann, A.; Weippert, M.; Böckelmann, I. Guideline for the application of heart rate and heart rate variability in occupational medicine and occupational science. ASU Int. 2015, 2015, 1–29. [Google Scholar] [CrossRef]
- Malik, M. Task Force of the European Society of Cardiology and the North American Society of Pacing and Electrophysiology, heart rate variability—Standards of measurement, physiological interpretation, and clinical use. Circulation 1996, 93, 1043–1065. [Google Scholar] [CrossRef]
- Kher, R. Signal processing techniques for removing noise from ECG signals. J. Biomed. Eng. Res. 2019, 3, 1–9. [Google Scholar] [CrossRef]
- Jarchi, D.; Charlton, P.; Pimentel, M.; Casson, A.; Tarassenko, L.; Clifton, D.A. Estimation of respiratory rate from motion contaminated photoplethysmography signals incorporating accelerometry. Heal. Technol. Lett. 2019, 6, 19–26. [Google Scholar] [CrossRef] [PubMed]
- Clifford, G.D.; Azuaje, F.; Mc Sharry, P. Advanced Methods and Tools for Ecg Data Analysis; Artech House Boston: Boston, MA, USA, 2006. [Google Scholar]
- Clifford, G.D.; Azuaje, F.; Mcsharry, P. Ecg Statistics, Noise, Artifacts, and Missing Data. Adv. Methods Tools ECG Data Anal. 2006, 6, 18. [Google Scholar]
- Friesen, G.M.; Jannett, T.C.; Jadallah, M.A.; Yates, S.L.; Quint, S.R.; Nagle, H.T. A comparison of the noise sensitivity of nine QRS detection algorithms. IEEE Trans. Biomed. Eng. 1990, 37, 85–98. [Google Scholar] [CrossRef]
- Satija, U.; Ramkumar, B.; Manikandan, M.S. A Review of Signal Processing Techniques for Electrocardiogram Signal Quality Assessment. IEEE Rev. Biomed. Eng. 2018, 11, 36–52. [Google Scholar] [CrossRef]
- Van Alste, J.A.; Schilder, T.S. Removal of Base-Line Wander and Power-Line Interference from the ECG by an Efficient FIR Filter with a Reduced Number of Taps. IEEE Trans. Biomed. Eng. 1985, 12, 1052–1060. [Google Scholar] [CrossRef]
- Levkov, C.; Mihov, G.; Ivanov, R.; Daskalov, I.; Christov, I.; Dotsinsky, I. Removal of power-line interference from the ECG: A review of the subtraction procedure. Biomed. Eng. Online 2005, 4, 50. [Google Scholar] [CrossRef]
- Frølich, L.; Dowding, I. Removal of muscular artifacts in EEG signals: A comparison of linear decomposition methods. Brain Inform. 2018, 5, 13–22. [Google Scholar] [CrossRef]
- Velayudhan, A.; Peter, S. Noise analysis and different denoising techniques of ECG signal-a survey. IOSR J. Electron. Commun. Eng. 2016, 1, 40–44. [Google Scholar]
- Berntson, G.G.; Quigley, K.S.; Jang, J.F.; Boysen, S.T. An Approach to Artifact Identification: Application to Heart Period Data. Psychophysiology 1990, 27, 586–598. [Google Scholar] [CrossRef] [PubMed]
- Kaufmann, T.; Sütterlin, S.; Schulz, S.M.; Vögele, C. ARTiiFACT: A tool for heart rate artifact processing and heart rate variability analysis. Behav. Res. Methods 2011, 43, 1161–1170. [Google Scholar] [CrossRef] [PubMed]
- Wu, C.-M.; Chen, S.-C.; Chen, Y.-J. A multiple bio-signal measurement analysis and warning system for the long-term health care of severe disabled. Microsyst. Technol. 2016, 24, 155–163. [Google Scholar] [CrossRef]
- Kemper, K.J.; Hamilton, C.; Atkinson, M. Heart Rate Variability: Impact of Differences in Outlier Identification and Management Strategies on Common Measures in Three Clinical Populations. Pediatr. Res. 2007, 62, 337–342. [Google Scholar] [CrossRef]
- Luz, E.J.D.S.; Schwartz, W.R.; Cámara-Chávez, G.; Menotti, D. ECG-based heartbeat classification for arrhythmia detection: A survey. Comput. Methods Programs Biomed. 2016, 127, 144–164. [Google Scholar] [CrossRef]
- Imtiaz, S.A.; Mardell, J.; Saremi–Yarahmadi, S.; Rodriguez–Villegas, E. ECG artefact identification and removal in mHealth systems for continuous patient monitoring. Healthc. Technol. Lett. 2016, 3, 171–176. [Google Scholar] [CrossRef]
- Al Mahamdy, M.; Riley, H.B. Performance Study of Different Denoising Methods for ECG Signals. Procedia Comput. Sci. 2014, 37, 325–332. [Google Scholar] [CrossRef]
- Huang, N.E.; Shen, Z.; Long, S.R.; Wu, M.C.; Shih, H.H.; Zheng, Q.; Yen, N.-C.; Tung, C.C.; Liu, H.H. The empirical mode decomposition and the Hilbert spectrum for nonlinear and non-stationary time series analysis. Proc. R. Soc. Lond. Ser. A Math. Phys. Eng. Sci. 1998, 454, 903–995. [Google Scholar] [CrossRef]
- Singh, G.; Kaur, G.; Kumar, V. ECG Denoising using Adaptive Selection of IMFs through EMD and EEMD. In Proceedings of the 2014 International Conference on Data Science & Engineering (ICDSE), Kochi, India, 26–28 August 2014. [Google Scholar]
- Cajal, D.; Hernando, D.; Lázaro, J.; Laguna, P.; Gil, E.; Bailón, R. Effects of Missing Data on Heart Rate Variability Metrics. Sensors 2022, 22, 5774. [Google Scholar] [CrossRef]
- Dwivedi, A.K.; Ranjan, H.; Menon, A.; Periasamy, P. Noise Reduction in ECG Signal Using Combined Ensemble Empirical Mode Decomposition Method with Stationary Wavelet Transform. Circuits Syst. Signal Process. 2020, 40, 827–844. [Google Scholar] [CrossRef]
- Chatterjee, S.; Thakur, R.S.; Yadav, R.N.; Gupta, L.; Raghuvanshi, D.K. Review of noise removal techniques in ECG signals. IET Signal Process. 2020, 14, 569–590. [Google Scholar] [CrossRef]
- Mateo, J.; Laguna, P. Analysis of heart rate variability in the presence of ectopic beats using the heart timing signal. IEEE Trans. Biomed. Eng. 2003, 50, 334–343. [Google Scholar] [CrossRef] [PubMed]
- Nabil, D.; Reguig, F.B. Ectopic beats detection and correction methods: A review. Biomed. Signal Process. Control 2015, 18, 228–244. [Google Scholar] [CrossRef]
- Zhao, L.; Li, J.; Xiong, J.; Liang, X.; Liu, C. Suppressing the Influence of Ectopic Beats by Applying a Physical Threshold-Based Sample Entropy. Entropy 2020, 22, 411. [Google Scholar] [CrossRef]
- Mc Names, J.; Thong, T.; Aboy, M. Impulse rejection filter for artifact removal in spectral analysis of biomedical signals. In Proceedings of the 26th Annual International Conference of the IEEE Engineering in Medicine and Biology Society, San Francisco, CA, USA, 1–5 September 2004. [Google Scholar]
- Lee, M.-Y.; Yu, S.-N. Improving discriminality in heart rate variability analysis using simple artifact and trend removal preprocessors. In Proceedings of the 2010 Annual International Conference of the IEEE Engineering in Medicine and Biology Society (EMBC 2010), Buenos Aires, Argentina, 31 August–4 September 2010. [Google Scholar]
- Benchekroun, M.; Chevallier, B.; Istrate, D.; Zalc, V.; Lenne, D. Preprocessing Methods for Ambulatory HRV Analysis Based on HRV Distribution, Variability and Characteristics (DVC). Sensors 2022, 22, 1984. [Google Scholar] [CrossRef]
- Stapelberg, N.J.C.; Neumann, D.L.; Shum, D.H.K.; McConnell, H.; Hamilton-Craig, I. A preprocessing tool for removing artifact from cardiac RR interval recordings using three-dimensional spatial distribution mapping. Psychophysiology 2016, 53, 482–492. [Google Scholar] [CrossRef]
- Lippman, N.; Stein, K.M.; Lerman, B.B. Comparison of methods for removal of ectopy in measurement of heart rate variability. Am. J. Physiol. Circ. Physiol. 1994, 267, H411–H418. [Google Scholar] [CrossRef]
- Acar, B.; Savelieva, I.; Hemingway, H.; Malik, M. Automatic ectopic beat elimination in short-term heart rate variability measurement. Comput. Methods Programs Biomed. 2000, 63, 123–131. [Google Scholar] [CrossRef]
- Solem, K.; Laguna, P.; Sörnmo, L. Handling of ectopic beats in heart rate variability analysis using the heart timing signal. Proc. Med. Conf. Med. Biol. Eng. 2004, 2004. Available online: http://diec.unizar.es/intranet/articulos/uploads/%20Handling%20Of%20Ectopic%20Beats%20In%20Heart%20Rate%20Variability%20Analysis%20Using%20The%20Heart%20Timing%20Signal.pdf (accessed on 29 October 2022).
- Barbieri, R.; Brown, E. Analysis of Heartbeat Dynamics by Point Process Adaptive Filtering. IEEE Trans. Biomed. Eng. 2005, 53, 4–12. [Google Scholar] [CrossRef] [PubMed]
- Zhang, Q.; Zhou, D.; Zeng, X. A novel machine learning-enabled framework for instantaneous heart rate monitoring from motion-artifact-corrupted electrocardiogram signals. Physiol. Meas. 2016, 37, 1945–1967. [Google Scholar] [CrossRef] [PubMed]
- Mishra, P.; Singla, S.K. Artifact Removal from Biosignal using Fixed Point ICA Algorithm for Pre-processing in Biometric Recognition. Meas. Sci. Rev. 2013, 13, 7–11. [Google Scholar] [CrossRef][Green Version]
- Peltola, M.A. Role of editing of R–R intervals in the analysis of heart rate variability. Front. Physiol. 2012, 3, 148. [Google Scholar] [CrossRef] [PubMed]
- Slušnienė, A.; Laucevičius, A.; Navickas, P.; Ryliškytė, L.; Stankus, V.; Stankus, A.; Navickas, R.; Laucevičienė, I.; Kasiulevičius, V. Daily Heart Rate Variability Indices in Subjects with and Without Metabolic Syndrome Before and After the Elimination of the Influence of Day-time Physical Activity. Medicina 2019, 55, 700. [Google Scholar] [CrossRef]
- Weisstein, E.W. Normal Ratio Distribution. From MathWorld—A Wolfram Web Resource. Available online: https://mathworld.wolfram.com/NormalRatioDistribution.html (accessed on 1 March 2022).
- Marple, S. Digital Spectral Analysis with Applications; Prentice-Hall: Englewood Cliffs, NJ, USA, 1987; pp. 130–273. [Google Scholar]
- Boardman, A.; Schlindwein, F.S.; Rocha, A.P.; Leite, A. A study on the optimum order of autoregressive models for heart rate variability. Physiol. Meas. 2002, 23, 325–336. [Google Scholar] [CrossRef]
- Arsenos, P.; Manis, G. Deceleration Capacity of heart rate: Two new methods of computation. Biomed. Signal Process. Control 2014, 14, 158–163. [Google Scholar] [CrossRef]
- Pereira, T.; Almeida, P.R.; Cunha, J.P.; Aguiar, A. Heart rate variability metrics for fine-grained stress level assessment. Comput. Methods Programs Biomed. 2017, 148, 71–80. [Google Scholar] [CrossRef]



| Variable, Units | Variable Symbols | Before | After | Paired t-Test | ||
|---|---|---|---|---|---|---|
| Range | Mean ± SD | Range | Mean ± SD | |||
| Mean of RRI, ms | μ | 656–1255 | 891 ± 118 | 656–1258 | 890 ± 119 | 1.79 |
| Variance of RRI, ms2 | σ2 | 2736–45,450 | 14,247 ± 8586 | 2721–44,277 | 12,298 ± 7556 | 6.57 * |
| Difference of RRI variance, ms2 | Δσ2 | 15–16,066 | 1948 ± 2922 | |||
| Variance of adjacent RRI, ms2 | 83–29,395 | 3959 ± 5481 | 68–2561 | 656 ± 481 | 6.07 * | |
| Variance of AR noise, ms2 | 77–17,174 | 2643 ± 3374 | 60–1469 | 473 ± 288 | 6.53 * | |
| Decrease in variance AR noise, % | 13–98 | 65 ± 21 | ||||
| RRI total time difference, ms | tRRI | −1596–968 | 215 ± 430 | |||
| Short-term, ms | σ1 | 6–121 | 37 ± 24 | 6–36 | 17 ± 6 | 9.29 * |
| Long-term, ms | σ2 | 74–299 | 156 ± 46 | 74–297 | 149 ± 44 | 6.78 * |
| Normal RRI number | Nr | 19,263–19,999 | 19,915 ± 118 | |||
| Increased RRI number | incNr | 0–230 | 38 ± 51 | |||
| Decreased number of RRIs | decNr | 0–576 | 45 ± 84 | |||
| 3 × SD of ratio of adjacent RRI | 0.05–0.64 | 0.18 ± 0.11 | 0.02–0.04 | 0.051 ± 0.025 | 11.8 * | |
Publisher’s Note: MDPI stays neutral with regard to jurisdictional claims in published maps and institutional affiliations. |
© 2022 by the authors. Licensee MDPI, Basel, Switzerland. This article is an open access article distributed under the terms and conditions of the Creative Commons Attribution (CC BY) license (https://creativecommons.org/licenses/by/4.0/).
Share and Cite
Stankus, V.; Navickas, P.; Slušnienė, A.; Laucevičienė, I.; Stankus, A.; Laucevičius, A. A Novel Adaptive Noise Elimination Algorithm in Long RR Interval Sequences for Heart Rate Variability Analysis. Sensors 2022, 22, 9213. https://doi.org/10.3390/s22239213
Stankus V, Navickas P, Slušnienė A, Laucevičienė I, Stankus A, Laucevičius A. A Novel Adaptive Noise Elimination Algorithm in Long RR Interval Sequences for Heart Rate Variability Analysis. Sensors. 2022; 22(23):9213. https://doi.org/10.3390/s22239213
Chicago/Turabian StyleStankus, Vytautas, Petras Navickas, Anžela Slušnienė, Ieva Laucevičienė, Albinas Stankus, and Aleksandras Laucevičius. 2022. "A Novel Adaptive Noise Elimination Algorithm in Long RR Interval Sequences for Heart Rate Variability Analysis" Sensors 22, no. 23: 9213. https://doi.org/10.3390/s22239213
APA StyleStankus, V., Navickas, P., Slušnienė, A., Laucevičienė, I., Stankus, A., & Laucevičius, A. (2022). A Novel Adaptive Noise Elimination Algorithm in Long RR Interval Sequences for Heart Rate Variability Analysis. Sensors, 22(23), 9213. https://doi.org/10.3390/s22239213

