Improved Algorithm for Insulator and Its Defect Detection Based on YOLOX
Abstract
:1. Introduction
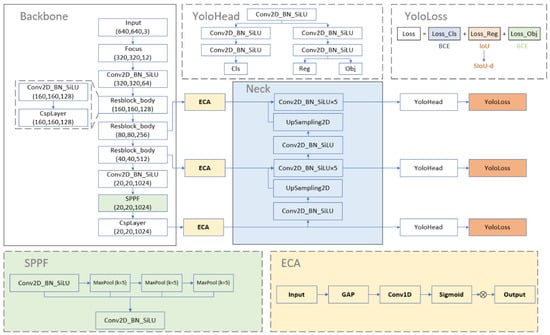
2. Structure and Characteristics of the YOLOX-S Model
3. Improvements to the YOLOX Model
3.1. IOU Loss Analysis and Improvement
3.2. Analysis of Feature Fusion and Improvement of Embedded Attention Mechanism
4. The Experiment and Evaluation Indexes
4.1. Experimental Conditions
4.2. Evaluation Indexes
4.3. Experimental Process
5. Research on Model Optimization Methods
5.1. The Effect of the Angle of Regression Loss
5.2. The Impacts of Attention Mechanism
5.3. The Comparison of Predicted Results
6. Conclusions
Author Contributions
Funding
Institutional Review Board Statement
Informed Consent Statement
Data Availability Statement
Conflicts of Interest
References
- Qiu, Z.B.; Yu, X.B.; Huo, F.; Liu, Z.; Gong, W.X.; Li, Y.Q. Spray Image Processing of Composite Insulators Based on Interval Classification of Uniformity Measure and Intelligent Identification of Hydrophobicity. High Volt. Eng. 2020, 46, 3008–3017. [Google Scholar]
- Tan, P.; Li, X.F.; Xu, J.M.; Ma, J.E.; Wang, F.J.; Ding, J.; Fang, Y.T.; Ning, Y. Catenary insulator defect detection based on contour features and gray similarity matching. J. Zhejiang Univ.-SCIENCE A 2020, 21, 64–73. [Google Scholar] [CrossRef]
- Yin, J.G.; Lu, Y.P.; Gong, Z.X.; Jiang, Y.C.; Yao, J.G. Edge Detection of High-Voltage Porcelain Insulators in Infrared Image Using Dual Parity Morphological Gradients. IEEE Access 2019, 7, 32728–32734. [Google Scholar] [CrossRef]
- Tang, B.; Qin, Q.; Huang, L. Transmission line aerial image recognition of insulator strings based on color model and texture features. J. Electr. Power Sci. Technol. 2020, 35, 13–19. [Google Scholar]
- Tang, W.H.; Niu, Z.W.; Zhao, B.N.; Ji, T.Y.; Li, M.S.; Wu, Q.H. Research and Application of Data-driven Artificial Intelligence Technology for Condition Analysis of Power Equipment. High Volt. Eng. 2020, 46, 2985–2999. [Google Scholar]
- Zhang, Y.H.; Qiu, C.M.; Yang, F.; Xu, S.W.; Shi, X.; He, X. Overview of Application of Deep Learning with Image Data and Spatio-temporal Data of Power Grid. Power Syst. Technol. 2019, 43, 1865–1873. [Google Scholar]
- Tao, X.; Zhang, D.; Wang, Z.; Liu, X.; Zhang, H.; Xu, D. Detection of power line insulator defects using aerial images analyzed with convolutional neural networks. IEEE Trans. Syst. Man Cybern. Syst. 2018, 50, 1486–1498. [Google Scholar] [CrossRef]
- Ling, Z.N.; Zhang, D.X.; Qiu, R.C.; Jin, Z.J.; Zhang, Y.H.; He, X.; Liu, H.C. An accurate and real-time method of self-blast glass insulator location based on faster R-CNN and U-net with aerial images. CSEE J. Power Energy Syst. 2019, 5, 474–482. [Google Scholar] [CrossRef]
- Li, X.F.; Su, H.S.; Liu, G.H. Insulator Defect Recognition Based on Global Detection and Local Segmentation. IEEE Access 2020, 8, 59934–59946. [Google Scholar] [CrossRef]
- Liang, H.G.; Zuo, C.; Wei, W.M. Detection and Evaluation Method of Transmission Line Defects Based on Deep Learning. IEEE Access 2020, 8, 38448–38458. [Google Scholar] [CrossRef]
- Zhai, Y.J.; Yang, X.; Wang, Q.M.; Zhao, Z.B.; Zhao, W.Q. Hybrid Knowledge R-CNN for Transmission Line Multifitting Detection. IEEE Trans. Instrum. Meas. 2021, 70, 1–12. [Google Scholar] [CrossRef]
- Zhao, W.Q.; Xu, M.F.; Cheng, X.F.; Zhao, Z.B. An Insulator in Transmission Lines Recognition and Fault Detection Model Based on Improved Faster RCNN. IEEE Trans. Instrum. Meas. 2021, 70, 1–8. [Google Scholar] [CrossRef]
- Wang, S.Q.; Liu, Y.F.; Qing, Y.H.; Wang, C.X.; Lan, T.Z.; Yao, R.T. Detection of Insulator Defects with Improved ResNeSt and Region Proposal Network. IEEE Access 2020, 8, 184841–184850. [Google Scholar] [CrossRef]
- Wang, B.; Dong, M.; Ren, M.; Wu, Z.Y.; Guo, C.X.; Zhuang, T.X.; Pischler, O.; Xie, J.C. Automatic Fault Diagnosis of Infrared Insulator Images Based on Image Instance Segmentation and Temperature Analysis. IEEE Trans. Instrum. Meas. 2020, 69, 5345–5355. [Google Scholar] [CrossRef]
- Zhong, J.P.; Liu, Z.G.; Cheng, Y.; Wang, H.R.; Gao, S.B.; Núñez, A. Adversarial Reconstruction Based on Tighter Oriented Localization for Catenary Insulator Defect Detection in High-Speed Railways. IEEE Trans. Intell. Transp. Syst. 2020, 23, 1109–1120. [Google Scholar] [CrossRef]
- Sadykova, D.; Pernebayeva, D.; Bagheri, M.; James, A. IN-YOLO: Real-Time Detection of Outdoor High Voltage Insulators Using UAV Imaging. IEEE Trans. Power Deliv. 2019, 35, 1599–1601. [Google Scholar] [CrossRef]
- Wang, Q.; Yi, B.S. Insulator Defect Recognition in Aerial Images Based on Gaussian YOLOv3. Laser Optoelectron. Prog. 2021, 58, 254–260. [Google Scholar]
- Zhang, X.T.; Zhang, Y.Y.; Liu, J.F.; Zhang, C.H.; Xue, X.Y.; Zhang, H.; Zhang, W. InsuDet: A Fault Detection Method for Insulators of Overhead Transmission Lines Using Convolutional Neural Networks. IEEE Trans. Instrum. Meas. 2021, 70, 1–12. [Google Scholar] [CrossRef]
- Shen, J.Q.; Chen, X.J.; Zhai, H.X. YOLOv3 Detection Algorithm Based on the Improved Bounding Box Regression Loss. Comput. Eng. 2022, 48, 236–243. [Google Scholar] [CrossRef]
- Duan, C.H.; Wang, X.F.; Ji, L.J.; Cao, R.N. Application research of steel coil end face defect detection based on improved YOLOv3. Manuf. Autom. 2021, 43, 185–188. [Google Scholar]
- Tang, X.Y.; Huang, J.B.; Feng, J.W.; Chen, X.H. Image Segmentation and Defect Detection of Insulators Based on U-net and YOLOv4. J. South China Norm. Univ. (Nat. Sci. Ed.) 2020, 52, 15–21. [Google Scholar]
- Lv, F.C.; Niu, L.L.; Wang, S.H.; Xie, Q.; Wang, Z.H. Intelligent Detection and Parameter Adjustment Strategy of Major Electrical Equipment Based on Optimized YOLOv4. Trans. China Electrotech. Soc. 2021, 36, 4837–4848. [Google Scholar] [CrossRef]
- Qiu, Z.; Zhu, X.; Liao, C.; Shi, D.; Qu, W. Detection of Transmission Line Insulator Defects Based on an Improved Lightweight YOLOv4 Model. Appl. Sci. 2022, 12, 1207. [Google Scholar] [CrossRef]
- Ge, Z.; Liu, S.T.; Wang, F.; Li, Z.M.; Sun, J. YOLOX: Exceeding YOLO Series in 2021. arXiv 2021, arXiv:2107.08430. [Google Scholar]
- Yu, J.H.; Jiang, Y.N.; Wang, Z.Y.; Cao, Z.M.; Huang, T. Unitbox: An advanced object detection network. In Proceedings of the 24th ACM International Conference on Multimedia, Amsterdam, The Netherlands, 15–19 October 2016; pp. 516–520. [Google Scholar] [CrossRef]
- Rezatofighi, H.; Tsoi, N.; Gwak, J.Y.; Sadeghian, A.; Reid, L.; Savarese, S. Generalized intersection over union: A metric and a loss for bounding box regression. In Proceedings of the IEEE/CVF Conference on Computer Vision and Pattern Recognition, Long Beach, CA, USA, 15–20 June 2019; pp. 658–666. [Google Scholar]
- Zheng, Z.H.; Wang, P.; Liu, W.; Li, J.Z.; Ye, R.G.; Ren, D.W. Distance-IoU loss: Faster and better learning for bounding box regression. In Proceedings of the AAAI Conference on Artificial Intelligence, New York, NY, USA, 7–12 February 2020; Volume 34, pp. 12993–13000. [Google Scholar] [CrossRef]
- Zhang, Y.F.; Ren, W.Q.; Zhang, Z.; Jia, Z.; Wang, L.; Tan, T.N. Focal and efficient IOU loss for accurate bounding box regression. arXiv 2021, arXiv:2101.08158. [Google Scholar] [CrossRef]
- Gevorgyan, Z. SIoU Loss: More Powerful Learning for Bounding Box Regression. arXiv 2022, arXiv:2205.12740. [Google Scholar]
- Guo, M.H.; Xu, T.X.; Liu, J.J.; Liu, Z.N.; Jiang, P.T.; Mu, T.J.; Zhang, S.H.; Martin, R.R.; Cheng, M.M.; Hu, S.M. Attention Mechanisms in Computer Vision: A Survey. Comput. Vis. Media 2022, 8, 331–368. [Google Scholar] [CrossRef]













| Dataset | Image | Insulator | Defect |
|---|---|---|---|
| Train | 1286 | 2346 | 578 |
| Val | 143 | 257 | 65 |
| Test | 159 | 305 | 72 |
| Total | 1588 | 2908 | 715 |
| Method | Defect AP/% | Insulator AP/% | mAP/% |
|---|---|---|---|
| Base 1 | 92.76 | 96.12 | 94.44 |
| Test1 | 95.39 | 96.30 | 95.84 |
| Test2 | 95.44 | 96.04 | 95.74 |
| Test3 | 95.33 | 95.96 | 95.64 |
| Method | Defect AP/% | Insulator AP/% | mAP/% | Fps |
|---|---|---|---|---|
| SE | 93.52 | 95.92 | 94.74 | 71 |
| ECA | 93.62 | 96.71 | 95.17 | 71 |
| CBAM | 93.89 | 96.31 | 95.10 | 66 |
| Non-Local | 93.34 | 95.46 | 94.40 | 33 |
| Model | FPN | SIoU-d | ECA | CBAM | Insulator AP/% | Defect AP/% | mAP/% | Fps |
|---|---|---|---|---|---|---|---|---|
| YOLOX-S | 96.12 | 92.76 | 94.44 | 74 | ||||
| Algorithm 1 | √ | 96.30 | 95.39 | 95.84 | 72 | |||
| Algorithm 2 | √ | √ | 96.28 | 96.28 | 96.28 | 71 | ||
| Algorithm 3 | √ | √ | √ | 96.38 | 96.79 | 96.58 | 62 | |
| Algorithm 4 | √ | √ | √ | 96.57 | 97.79 | 97.18 | 71 |
| Model | Insulator AP/% | Defect AP/% | mAP/% | Fps |
|---|---|---|---|---|
| Faster-RCNN | 93.24 | 65.05 | 79.15 | 8 |
| SSD | 86.74 | 62.04 | 74.39 | 65 |
| YOLOv3 | 93.62 | 89.68 | 91.65 | 39 |
| YOLOv4 | 91.86 | 90.43 | 91.15 | 32 |
| YOLOv5-S | 92.54 | 93.03 | 92.78 | 71 |
| YOLOX-S | 96.18 | 92.93 | 94.55 | 74 |
| Algorithm 4 | 96.57 | 97.79 | 97.18 | 71 |
Publisher’s Note: MDPI stays neutral with regard to jurisdictional claims in published maps and institutional affiliations. |
© 2022 by the authors. Licensee MDPI, Basel, Switzerland. This article is an open access article distributed under the terms and conditions of the Creative Commons Attribution (CC BY) license (https://creativecommons.org/licenses/by/4.0/).
Share and Cite
Han, G.; Li, T.; Li, Q.; Zhao, F.; Zhang, M.; Wang, R.; Yuan, Q.; Liu, K.; Qin, L. Improved Algorithm for Insulator and Its Defect Detection Based on YOLOX. Sensors 2022, 22, 6186. https://doi.org/10.3390/s22166186
Han G, Li T, Li Q, Zhao F, Zhang M, Wang R, Yuan Q, Liu K, Qin L. Improved Algorithm for Insulator and Its Defect Detection Based on YOLOX. Sensors. 2022; 22(16):6186. https://doi.org/10.3390/s22166186
Chicago/Turabian StyleHan, Gujing, Tao Li, Qiang Li, Feng Zhao, Min Zhang, Ruijie Wang, Qiwei Yuan, Kaipei Liu, and Liang Qin. 2022. "Improved Algorithm for Insulator and Its Defect Detection Based on YOLOX" Sensors 22, no. 16: 6186. https://doi.org/10.3390/s22166186
APA StyleHan, G., Li, T., Li, Q., Zhao, F., Zhang, M., Wang, R., Yuan, Q., Liu, K., & Qin, L. (2022). Improved Algorithm for Insulator and Its Defect Detection Based on YOLOX. Sensors, 22(16), 6186. https://doi.org/10.3390/s22166186

