Deep Learning-Based Detection of Articulatory Features in Arabic and English Speech
Abstract
1. Introduction
2. Literature Review
3. Methods and Materials
3.1. Adapting YOLOv3-Tiny Architecture for the Speech Application
3.2. Proposed Systems
3.3. Speech Corpora
3.3.1. Google Speech Commands Corpus (GC)
3.3.2. KACST Arabic Phonetic Database (KAPD)
3.3.3. TIMIT Corpus
4. Experiments
4.1. Evaluation Metrics
4.2. Hardware and Software Specifications
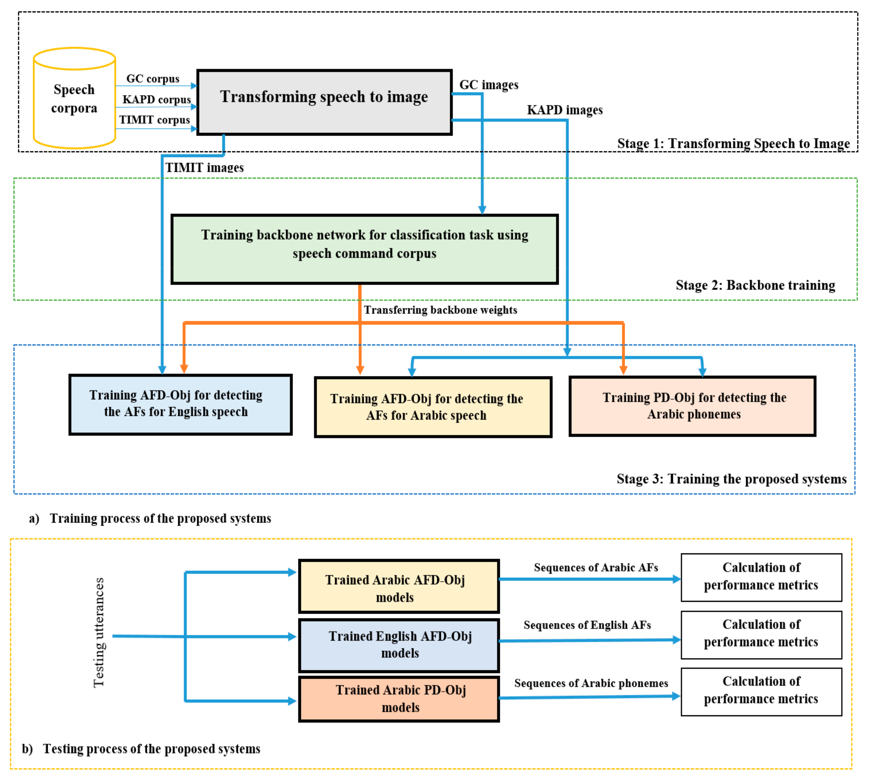
4.3. Training and Testing of the Proposed Systems
4.3.1. Stage 1: Transforming Speech to Image
4.3.2. Stage 2: Backbone Training
4.3.3. Stage 3: Training the AFD-Obj and PD-Obj Systems
- (1)
- Training AFD-Obj for the Arabic corpus
- (2)
- Training AFD-Obj for the English corpus
- (3)
- Training PD-Obj for the phoneme recognition in the Arabic corpus
4.3.4. Testing AFD-Obj System
4.3.5. Testing PD-Obj System
4.4. Results and Discussion
4.4.1. Results of AFD-Obj for Detecting AFs in Arabic Corpus
- Extraction of the Arabic phonemes from the detected AFs
4.4.2. Results of the AFD-Obj System for Detecting AFs in the English Corpus
4.4.3. Results of PD-Obj for the Phoneme Recognition in the Arabic Corpus
5. Conclusions
Author Contributions
Funding
Institutional Review Board Statement
Informed Consent Statement
Data Availability Statement
Acknowledgments
Conflicts of Interest
References
- Pulvermüller, F.; Fadiga, L. Brain language mechanisms built on action and perception. In Neurobiology of Language; Elsevier: Amsterdam, The Netherlands, 2016; pp. 311–324. [Google Scholar]
- Rabiner, L.R.; Schafer, R.W. Introduction to digital speech processing. Found. Trends® Signal Process. 2007, 1, 1–194. [Google Scholar] [CrossRef]
- Seddiq, Y.; Alotaibi, Y.A.; Selouani, S.-A.; Meftah, A.H. Distinctive phonetic features modeling and extraction using deep neural networks. IEEE Access 2019, 7, 81382–81396. [Google Scholar] [CrossRef]
- Shahin, M.; Ahmed, B. Anomaly detection based pronunciation verification approach using speech attribute features. Speech Commun. 2019, 111, 29–43. [Google Scholar] [CrossRef]
- Jenne, S.; Vu, N.T. Multimodal articulation-based pronunciation error detection with spectrogram and acoustic features. Proc. Interspeech 2019, 2019, 3549–3553. [Google Scholar]
- Cao, B.; Kim, M.J.; van Santen, J.P.H.; Mau, T.; Wang, J. Integrating articulatory information in deep learning-based text-to-speech synthesis. In Proceedings of the Interspeech, Stockholm, Sweden, 20–24 August 2017; pp. 254–258. [Google Scholar]
- Yilmaz, E.; Mitra, V.; Bartels, C.; Franco, H. Articulatory features for ASR of pathological speech. arXiv 2018, arXiv:1807.10948. [Google Scholar]
- Lin, J.; Li, W.; Gao, Y.; Xie, Y.; Chen, N.F.; Siniscalchi, S.M.; Zhang, J.; Lee, C.-H. Improving Mandarin tone recognition based on DNN by combining acoustic and articulatory features using extended recognition networks. J. Signal Process. Syst. 2018, 90, 1077–1087. [Google Scholar] [CrossRef]
- Lee, C.-H.; Siniscalchi, S.M. An information-extraction approach to speech processing: Analysis, detection, verification, and recognition. Proc. IEEE 2013, 101, 1089–1115. [Google Scholar] [CrossRef]
- Behravan, H.; Hautama, V.; Siniscalchi, S.M.; Kinnunen, T.; Lee, C.-H. Introducing attribute features to foreign accent recognition. In Proceedings of the 2014 IEEE International Conference on Acoustics, Speech and Signal Processing (ICASSP), Florence, Italy, 4–9 May 2014; pp. 5332–5336. [Google Scholar]
- Siniscalchi, S.M.; Lyu, D.-C.; Svendsen, T.; Lee, C.-H. Experiments on cross-language attribute detection and phone recognition with minimal target-specific training data. IEEE Trans. Audio. Speech. Lang. Process. 2011, 20, 875–887. [Google Scholar] [CrossRef]
- Wang, H.; Zhao, Y.; Xu, Y.; Xu, X.; Suo, X.; Ji, Q. Cross-language speech attribute detection and phone recognition for Tibetan using deep learning. In Proceedings of the the 9th International Symposium on Chinese Spoken Language Processing, Singapore, 12–14 September 2014; pp. 474–477. [Google Scholar]
- Algabri, M.; Mathkour, H.; Bencherif, M.A.; Alsulaiman, M.; Mekhtiche, M.A. Towards deep object detection techniques for phoneme recognition. IEEE Access 2020, 8, 54663–54680. [Google Scholar] [CrossRef]
- Alotaibi, Y.; Meftah, A. Review of distinctive phonetic features and the Arabic share in related modern research. Turk. J. Electr. Eng. Comput. Sci. 2013, 21, 1426–1439. [Google Scholar] [CrossRef]
- Hager Morsy, M.S.; Aljohani, N.; Shoman, M.; Abdou, S. Automatic speech attribute detection of arabic language. Int. J. Appl. Eng. Res. 2018, 13, 5633–5639. [Google Scholar]
- King, S.; Taylor, P. Detection of phonological features in continuous speech using neural networks. Comput. Speech Lang. 2000, 14, 333–353. [Google Scholar] [CrossRef]
- Chomsky, N.; Halle, M. The Sound Pattern of English; MIT Press: Cambridge, MA, USA, 1968. [Google Scholar]
- Harris, J. English Sound Structure; Blackwell: Oxford, UK, 1994. [Google Scholar]
- Hou, J.; Rabiner, L.; Dusan, S. Automatic speech attribute transcription (asat)-the front end processor. In Proceedings of the 2006 IEEE International Conference on Acoustics Speech and Signal Processing Proceedings, Toulouse, France, 14–19 May 2006; Volume 1, p. I. [Google Scholar]
- Redmon, J.; Divvala, S.; Girshick, R.; Farhadi, A. You only look once: Unified, real-time object detection. In Proceedings of the IEEE Conference on Computer Vision and Pattern Recognition, Las Vegas, NV, USA, 27–30 June 2016; pp. 779–788. [Google Scholar]
- Mazzia, V.; Khaliq, A.; Salvetti, F.; Chiaberge, M. Real-time apple detection system using embedded systems with hardware accelerators: An edge AI application. IEEE Access 2020, 8, 9102–9114. [Google Scholar] [CrossRef]
- Gong, H.; Li, H.; Xu, K.; Zhang, Y. Object detection based on improved YOLOv3-tiny. In Proceedings of the 2019 Chinese Automation Congress (CAC), Auckland, New Zealand, 27–30 October 2019; pp. 3240–3245. [Google Scholar]
- Alexey, A.B. Windows and Linux Version of Darknet Yolo v3 & v2 Neural Networks for object detection. GitHub Repos. 2020. Available online: https://github.com/joheras/darknet-1 (accessed on 30 May 2020).
- Gong, X.; Ma, L.; Ouyang, H. An improved method of Tiny YOLOV3. IOP Conf. Ser. Earth Environ. Sci. 2020, 440, 52025. [Google Scholar] [CrossRef]
- Redmon, J. ImageNet Classification. 2016. Available online: https//pjreddie.com/darknet/imagenet/ (accessed on 30 May 2020).
- Redmon, J.; Farhadi, A. YOLO9000: Better, faster, stronger. In Proceedings of the IEEE Conference on Computer Vision and Pattern Recognition, Honolulu, HI, USA, 21–26 July 2017; pp. 7263–7271. [Google Scholar]
- Redmon, J.; Farhadi, A. Yolov3: An incremental improvement. arXiv 2018, arXiv:1804.02767. [Google Scholar]
- Redmon, J.; Farhadi, A. Yolo: Real-Time Object Detection. 2018. Available online: https://pjreddie.com/darknet/yolo (accessed on 6 September 2020).
- Deng, J.; Dong, W.; Socher, R.; Li, L.-J.; Li, K.; Fei-Fei, L. Imagenet: A large-scale hierarchical image database. In Proceedings of the 2009 IEEE Conference on Computer Vision and Pattern Recognition, Miami, FL, USA, 20–25 June 2009; pp. 248–255. [Google Scholar]
- He, K.; Girshick, R.; Dollár, P. Rethinking imagenet pre-training. In Proceedings of the Proceedings of the IEEE International Conference on Computer Vision, Seoul, Korea, 27 October–2 November 2019; pp. 4918–4927. [Google Scholar]
- Xie, J.; Ding, C.; Li, W.; Cai, C. Audio-only bird species automated identification method with limited training data based on multi-channel deep convolutional neural networks. arXiv 2018, arXiv:1803.01107. [Google Scholar]
- Amiriparian, S.; Gerczuk, M.; Ottl, S.; Cummins, N.; Freitag, M.; Pugachevskiy, S.; Baird, A.; Schuller, B.W. Snore Sound Classification Using Image-Based Deep Spectrum Features. In Proceedings of the INTERSPEECH, Stockholm, Sweden, 20–24 August 2017; Volume 434, pp. 3512–3516. [Google Scholar]
- Redmon, J. Tiny Darknet. 2016. Available online: https://pjreddie.com/darknet/tiny-darknet/ (accessed on 23 August 2018).
- Segal, Y.; Fuchs, T.S.; Keshet, J. SpeechYOLO: Detection and Localization of Speech Objects. arXiv 2019, arXiv:1904.07704. [Google Scholar]
- Warden, P. Speech commands: A dataset for limited-vocabulary speech recognition. arXiv 2018, arXiv:1804.03209. [Google Scholar]
- Alghmadi, M. KACST arabic phonetic database. In Proceedings of the the Fifteenth International Congress of Phonetics Science, Barcelona, Spain, 3–9 August 2003; pp. 3109–3112. [Google Scholar]
- Seddiq, Y.; Meftah, A.; Alghamdi, M.; Alotaibi, Y. Reintroducing KAPD as a Dataset for Machine Learning and Data Mining Applications. In Proceedings of the 2016 European Modelling Symposium (EMS), Pisa, Italy, 28–30 November 2016; pp. 70–74. [Google Scholar]
- Graves, A.; Mohamed, A.; Hinton, G. Speech recognition with deep recurrent neural networks. In Proceedings of the 2013 IEEE International Conference on Acoustics, Speech and Signal Processing, Vancouver, BC, Canada, 26–31 May 2013; pp. 6645–6649. [Google Scholar]
- Hinton, G.; Deng, L.; Yu, D.; Dahl, G.E.; Mohamed, A.; Jaitly, N.; Senior, A.; Vanhoucke, V.; Nguyen, P.; Sainath, T.N.; et al. Deep neural networks for acoustic modeling in speech recognition: The shared views of four research groups. IEEE Signal Process. Mag. 2012, 29, 82–97. [Google Scholar] [CrossRef]
- Karaulov, I.; Tkanov, D. Attention model for articulatory features detection. arXiv 2019, arXiv:1907.01914. [Google Scholar]
- Garofolo, J.S.; Lamel, L.F.; Fisher, W.M.; Fiscus, J.G.; Pallett, D.S. DARPA TIMIT acoustic-phonetic continous speech corpus CD-ROM. NIST speech disc 1-1.1. NASA STI/Recon Technol. Rep. 1993, 93, 27403. [Google Scholar]
- Hwang, M.J.; Kang, H.G. Parameter enhancement for MELP speech codec in noisy communication environment. In Proceedings of the Annual Conference of the International Speech Communication Association, INTERSPEECH, Graz, Austria, 15–19 September 2019; Volume 2019, pp. 3391–3395. [Google Scholar]
- López, V.; Fernández, A.; Garcia, S.; Palade, V.; Herrera, F. An insight into classification with imbalanced data: Empirical results and current trends on using data intrinsic characteristics. Inf. Sci. 2013, 250, 113–141. [Google Scholar] [CrossRef]
- Young, S.; Evermann, G.; Gales, M.; Hain, T.; Kershaw, D.; Liu, X.; Moore, G.; Odell, J.; Ollason, D.; Povey, D.; et al. The HTK book. Camb. Univ. Eng. Dep. 2006, 3, 75. [Google Scholar]
- Ramachandran, P.; Zoph, B.; Le, Q.V. Searching for activation functions. arXiv 2017, arXiv:1710.05941. [Google Scholar]
- De Andrade, D.C.; Leo, S.; Viana, M.L.D.S.; Bernkopf, C. A neural attention model for speech command recognition. arXiv 2018, arXiv:1808.08929. [Google Scholar]
- Kim, T.; Lee, J.; Nam, J. Comparison and analysis of SampleCNN architectures for audio classification. IEEE J. Sel. Top. Signal Process. 2019, 13, 285–297. [Google Scholar] [CrossRef]
- Kim, T.; Nam, J. Temporal feedback convolutional recurrent neural networks for keyword spotting. arXiv 2019, arXiv:1911.01803. [Google Scholar]
- Alotaibi, Y.A.; Selouani, S.-A.; Yakoub, M.S.; Seddiq, Y.M.; Meftah, A. A canonicalization of distinctive phonetic features to improve arabic speech recognition. Acta Acust. United Acust. 2019, 105, 1269–1277. [Google Scholar] [CrossRef]













| Corpus | Model | Network Resolution | # of Parameters (M) | Size of Trained Model (MB) |
|---|---|---|---|---|
| KAPD | YOLOv3-tiny-3S | 9.1 | 36.4 | |
| YOLOv3-tiny-2S | 8.75 | 35 | ||
| YOLOv3-tiny-1S | 7.8 | 31.2 |
| Arabic Phoneme | KAPD Symbol | Training Samples | Testing Samples | Arabic Phoneme | KAPD Symbol | Training Samples | Testing Samples |
|---|---|---|---|---|---|---|---|
| sil | sil | 6767 | 2715 | ع | cs10 | 121 | 48 |
| ء | hz10 | 128 | 52 | غ | gs10 | 123 | 48 |
| ب | bs10 | 121 | 47 | ف | fs10 | 121 | 49 |
| ت | ts10 | 120 | 49 | ق | qs10 | 120 | 48 |
| ث | vs10 | 122 | 48 | ك | ks10 | 120 | 48 |
| ج | jb10 | 117 | 45 | ل | ls10 | 131 | 52 |
| ح | hb10 | 120 | 48 | م | ms10 | 119 | 48 |
| خ | xs10 | 120 | 48 | ن | ns10 | 119 | 48 |
| د | ds10 | 123 | 51 | ه | hs10 | 131 | 52 |
| ذ | vb10 | 121 | 47 | و | ws10 | 120 | 47 |
| ر | rs10 | 120 | 48 | ي | ys10 | 121 | 48 |
| ز | zs10 | 5169 | 2073 | فتحة | as10 | 1681 | 671 |
| س | ss10 | 121 | 51 | ا | as21 | 30 | 12 |
| ش | js10 | 120 | 48 | كسرة | is10 | 1666 | 670 |
| ص | sb10 | 117 | 48 | ي | is21 | 19 | 12 |
| ض | db10 | 106 | 48 | ضمة | us10 | 1667 | 664 |
| ط | tb10 | 119 | 48 | و | us21 | 20 | 11 |
| ظ | zb10 | 123 | 48 | Total | 20,283 | 8138 | |
| Model | Testing Accuracy |
|---|---|
| Attention_CRNN [46] | 93.9% |
| SampleCNN [47] | 94.82% |
| TR-CRNN [48] | 96.00% |
| Darknet-Reference-Leaky (our) | 94.32% |
| Darknet-Reference-Swish (our) | 94.49% |
| YOLOv3-Tiny-1S | YOLOv3-Tiny-2S | YOLOv3-Tiny-3S | ||||
|---|---|---|---|---|---|---|
| GM | F-Measure | GM | F-Measure | GM | F-Measure | |
| affricative | 0.929 | 0.927 | 0.931 | 0.929 | 0.931 | 0.929 |
| alveodental | 0.988 | 0.982 | 0.989 | 0.986 | 0.992 | 0.989 |
| alveopalatal | 0.938 | 0.936 | 0.927 | 0.925 | 0.945 | 0.943 |
| anterior | 0.980 | 0.982 | 0.985 | 0.986 | 0.989 | 0.990 |
| aspirated | 0.988 | 0.907 | 0.978 | 0.918 | 0.994 | 0.941 |
| bilabial | 0.954 | 0.876 | 0.930 | 0.868 | 0.940 | 0.908 |
| consonant | 0.998 | 0.998 | 0.997 | 0.997 | 0.999 | 0.998 |
| continuant | 0.992 | 0.993 | 0.994 | 0.994 | 0.993 | 0.994 |
| coronal | 0.977 | 0.975 | 0.980 | 0.978 | 0.984 | 0.983 |
| emphatic | 0.904 | 0.891 | 0.912 | 0.900 | 0.913 | 0.904 |
| fricative | 0.992 | 0.990 | 0.993 | 0.991 | 0.990 | 0.990 |
| glottal | 0.968 | 0.903 | 0.984 | 0.915 | 0.975 | 0.933 |
| high | 0.932 | 0.918 | 0.939 | 0.923 | 0.927 | 0.920 |
| interdental | 0.856 | 0.775 | 0.865 | 0.811 | 0.879 | 0.833 |
| labiodental | 0.795 | 0.721 | 0.838 | 0.776 | 0.803 | 0.729 |
| labiovelar | 1.000 | 0.967 | 0.988 | 0.953 | 0.988 | 0.966 |
| lateral | 0.960 | 0.922 | 0.960 | 0.897 | 0.969 | 0.873 |
| nasal | 0.979 | 0.963 | 0.951 | 0.929 | 0.978 | 0.973 |
| palatal | 0.978 | 0.967 | 0.978 | 0.977 | 0.967 | 0.945 |
| pharyngeal | 0.984 | 0.984 | 0.966 | 0.960 | 0.967 | 0.961 |
| plosive | 0.960 | 0.913 | 0.961 | 0.926 | 0.965 | 0.936 |
| rounded | 0.982 | 0.940 | 0.987 | 0.949 | 0.990 | 0.966 |
| semivowel | 0.989 | 0.967 | 0.994 | 0.983 | 0.989 | 0.972 |
| short | 0.997 | 0.995 | 0.999 | 0.998 | 0.999 | 0.998 |
| silence | 0.999 | 0.999 | 0.998 | 0.998 | 1.000 | 0.999 |
| trill | 0.955 | 0.933 | 0.954 | 0.932 | 0.919 | 0.874 |
| unvoiced | 0.985 | 0.964 | 0.983 | 0.972 | 0.982 | 0.971 |
| uvular | 0.960 | 0.917 | 0.953 | 0.932 | 0.938 | 0.926 |
| velar | 0.989 | 0.958 | 0.968 | 0.928 | 0.989 | 0.948 |
| voiced | 0.995 | 0.996 | 0.996 | 0.996 | 0.996 | 0.997 |
| vowel | 0.999 | 0.999 | 1.000 | 0.999 | 0.999 | 0.999 |
| Average | 0.965 | 0.941 | 0.964 | 0.943 | 0.964 | 0.945 |
| Matching Rate (# Bits) | Model | PER (%) | Correction Rate (%) |
|---|---|---|---|
| 100% (0 bit) | YOLOv3-tiny-3S | 14.13 | 86.04 |
| YOLOv3-tiny-2S | 12.09 | 88.06 | |
| YOLOv3-tiny-1S | 10.84 | 89.35 | |
| DBN-DNN [3] | - | 64.00 (Exact matching rate) | |
| 90% (3 bits) | YOLOv3-tiny-3S | 20.1 | 91.16 |
| YOLOv3-tiny-2S | 15.53 | 92.38 | |
| YOLOv3-tiny-1S | 12.57 | 92.59 | |
| DBN-DNN [3] | - | 89.00 (Matching rate) |
| Articulatory Features | AFD-Obj System | LAS-MTL-M Markup-Frames [40] | LAS-MTL-M Frames [40] | KT [16] | |||||
|---|---|---|---|---|---|---|---|---|---|
| YOLOv3-Tiny-1S | YOLOv3-Tiny-2S | YOLOv3-Tiny-3S | |||||||
| Bounding Box Coord. | HResult Align. | Bounding Box Coord. | HResult Align. | Bounding Box Coord. | HResult Align. | ||||
| Alveolar | 91.05 | 90.22 | 90.92 | 90.01 | 89.31 | 88.96 | 95 | 77 | |
| Anterior | 89.69 | 89.34 | 89.55 | 89.02 | 87.92 | 88.08 | 90 | 69 | 90 |
| Approximant | 97.12 | 95.39 | 97.17 | 95.32 | 96.87 | 95.39 | 98 | 94 | 68 |
| Bilabial | 97.70 | 95.89 | 97.53 | 95.57 | 97.30 | 95.78 | 98 | 93 | |
| Central | 93.73 | 92.31 | 93.73 | 92.18 | 93.36 | 92.27 | 99 | 91 | |
| Close | 94.13 | 92.65 | 94.02 | 92.46 | 93.36 | 92.33 | 97 | 88 | 86 |
| Consonantal | 88.97 | 88.75 | 88.75 | 88.42 | 87.32 | 87.64 | 88 | 64 | 90 |
| Continuant | 91.37 | 90.46 | 90.88 | 90.04 | 88.60 | 88.38 | 89 | 68 | 86 |
| Fricative | 96.03 | 94.56 | 95.73 | 94.21 | 95.04 | 94.06 | 95 | 83 | 88 |
| Front | 93.33 | 91.96 | 93.42 | 91.92 | 92.06 | 91.12 | 95 | 89 | 84 |
| Glottal | 98.67 | 96.69 | 98.62 | 96.48 | 98.42 | 96.82 | 99 | 98 | |
| labiodental | 98.88 | 96.89 | 98.80 | 96.71 | 98.57 | 96.94 | 99 | 96 | |
| Lateral approximant | 98.21 | 96.34 | 98.11 | 96.07 | 97.88 | 96.31 | 99 | 96 | |
| Mid | 90.28 | 89.09 | 90.04 | 88.77 | 88.87 | 88.3 | 97 | 82 | |
| Nasal | 97.59 | 95.95 | 97.55 | 95.72 | 97.15 | 95.74 | 99 | 93 | 84 |
| Non sibilant fricative | 97.60 | 95.8 | 97.50 | 95.58 | 97.22 | 95.74 | 97 | 94 | |
| Open | 96.09 | 94.31 | 95.83 | 93.98 | 95.63 | 94.23 | 98 | 91 | 93 |
| palatal | 99.60 | 97.54 | 99.63 | 97.4 | 99.57 | 97.81 | 99 | 99 | |
| postalveolar | 99.18 | 97.12 | 99.17 | 96.94 | 98.96 | 97.21 | 99 | 97 | |
| Round | 94.99 | 93.36 | 94.70 | 92.97 | 94.30 | 93.04 | 98 | 91 | 92 |
| Sibilant affricate | 99.50 | 97.41 | 99.51 | 97.29 | 99.38 | 97.64 | 99 | 99 | |
| Sibilant fricative | 97.97 | 96.1 | 97.81 | 95.95 | 97.37 | 96 | 98 | 90 | |
| Silence | 96.79 | 95.21 | 97.05 | 95.29 | 96.68 | 95.35 | 80 | 63 | 89 |
| Stop | 95.03 | 93.74 | 95.05 | 93.61 | 94.46 | 93.53 | 97 | 85 | 96 |
| Tense | 89.63 | 88.46 | 89.92 | 88.73 | 88.65 | 87.94 | 97 | 81 | 87 |
| Velar | 98.37 | 96.47 | 98.31 | 96.25 | 98.01 | 96.37 | 99 | 95 | |
| Voiced | 90.86 | 89.9 | 90.71 | 89.69 | 88.62 | 88.19 | 84 | 72 | 93 |
| vowel | 91.31 | 90.69 | 91.19 | 90.57 | 89.29 | 89.26 | 92 | 70 | 92 |
| Average | 95.13 | 93.66 | 95.04 | 93.47 | 94.29 | 93.23 | 95.5 | 86 | |
| Model | PER (%) | Correction Rate (%) |
|---|---|---|
| PD-Obj (YOLOv3-tiny-3S) | 6.29 | 93.94 |
| PD-Obj (YOLOv3-tiny-2S) | 5.63 | 94.56 |
| PD-Obj (YOLOv3-tiny-1S) | 5.79 | 94.34 |
| AFD-Obj ( YOLOv3-tiny-1S) | 10.84 | 89.35 |
| PDF-HMM [49] | 39.57 | 70.68 |
| Speaker/Subset | # Utterance | # Phoneme | # Corr | # Sub | # Del | # Ins | PER |
|---|---|---|---|---|---|---|---|
| M/C | 340 | 2035 | 1922 | 90 | 23 | 4 | 5.7 |
| M/G | 340 | 2035 | 1887 | 124 | 24 | 2 | 7.4 |
| Y/C | 340 | 2035 | 1949 | 60 | 26 | 3 | 4.4 |
| Y/G | 340 | 2033 | 1919 | 85 | 29 | 1 | 5.7 |
| Average | 5.8 | ||||||
| S.D. | 1.2 | ||||||
Publisher’s Note: MDPI stays neutral with regard to jurisdictional claims in published maps and institutional affiliations. |
© 2021 by the authors. Licensee MDPI, Basel, Switzerland. This article is an open access article distributed under the terms and conditions of the Creative Commons Attribution (CC BY) license (http://creativecommons.org/licenses/by/4.0/).
Share and Cite
Algabri, M.; Mathkour, H.; Alsulaiman, M.M.; Bencherif, M.A. Deep Learning-Based Detection of Articulatory Features in Arabic and English Speech. Sensors 2021, 21, 1205. https://doi.org/10.3390/s21041205
Algabri M, Mathkour H, Alsulaiman MM, Bencherif MA. Deep Learning-Based Detection of Articulatory Features in Arabic and English Speech. Sensors. 2021; 21(4):1205. https://doi.org/10.3390/s21041205
Chicago/Turabian StyleAlgabri, Mohammed, Hassan Mathkour, Mansour M. Alsulaiman, and Mohamed A. Bencherif. 2021. "Deep Learning-Based Detection of Articulatory Features in Arabic and English Speech" Sensors 21, no. 4: 1205. https://doi.org/10.3390/s21041205
APA StyleAlgabri, M., Mathkour, H., Alsulaiman, M. M., & Bencherif, M. A. (2021). Deep Learning-Based Detection of Articulatory Features in Arabic and English Speech. Sensors, 21(4), 1205. https://doi.org/10.3390/s21041205

