Effective Connectivity for Decoding Electroencephalographic Motor Imagery Using a Probabilistic Neural Network
Abstract
:1. Introduction
2. Related Work
3. Dataset Description
3.1. Ethical Approval
3.2. Dataset
3.3. MI Paradigm
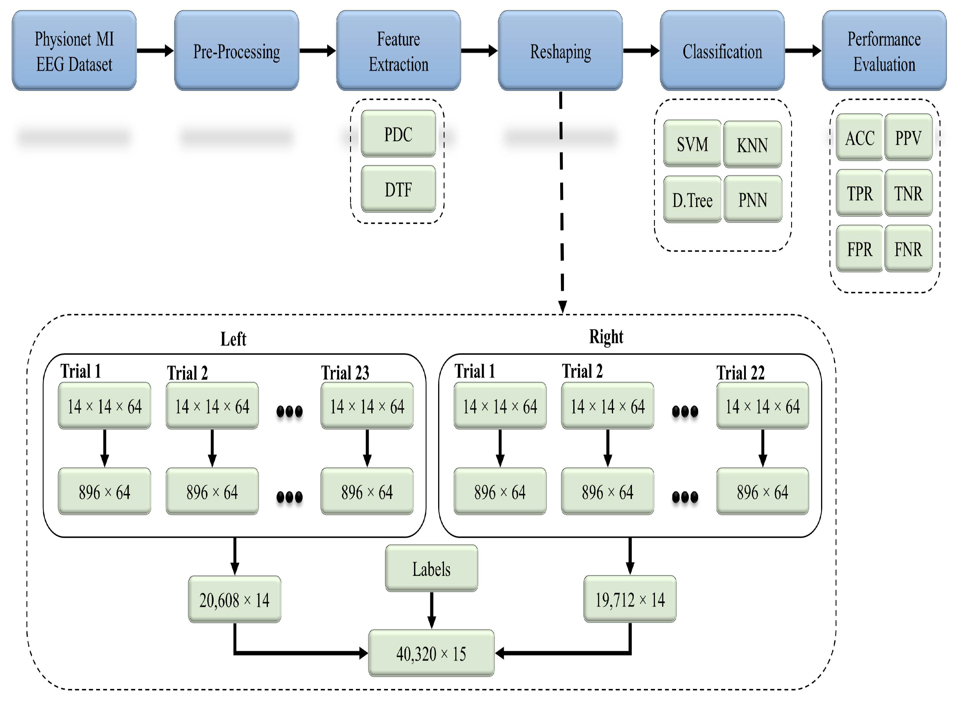
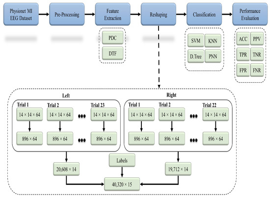
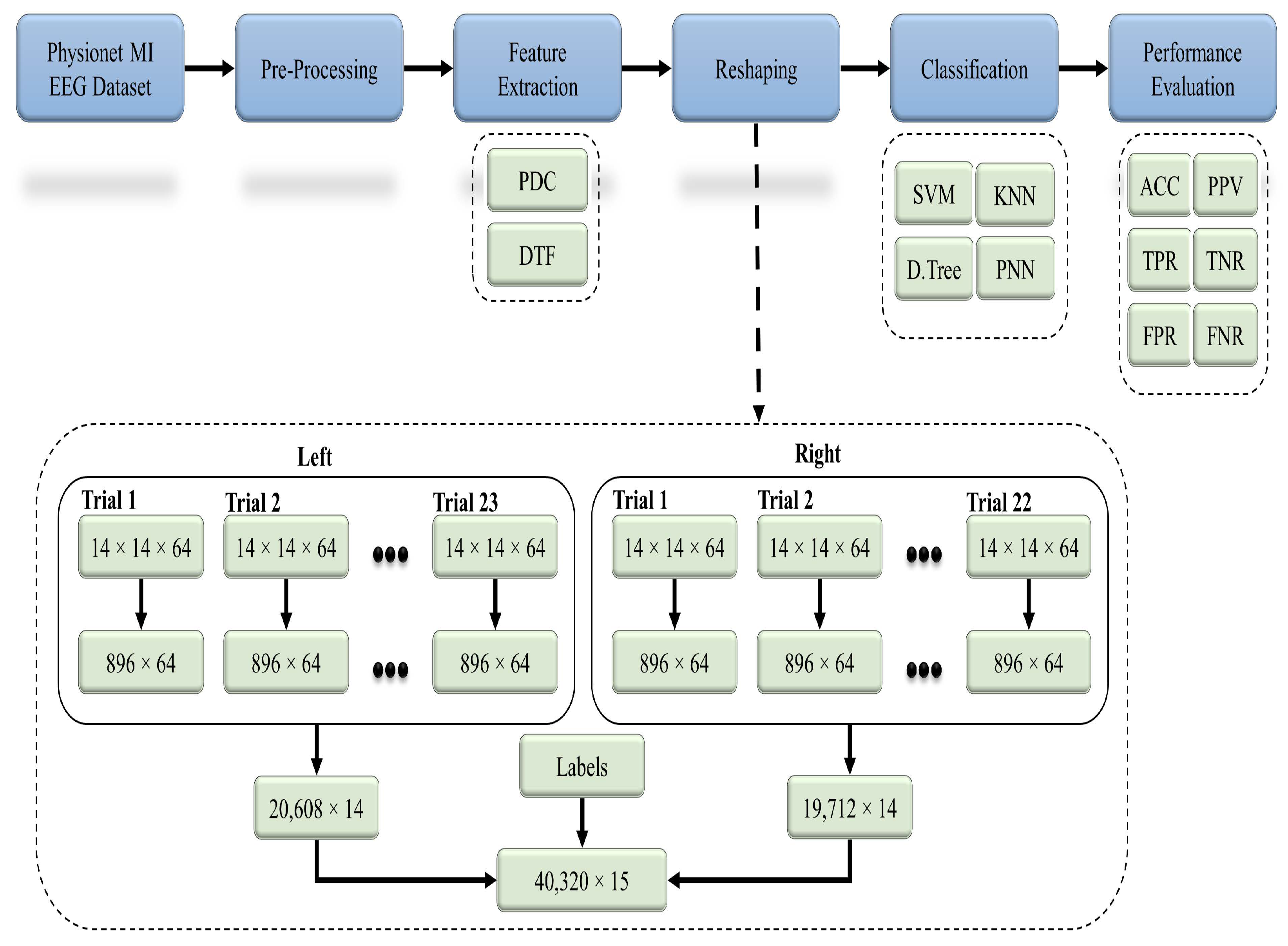
4. Methodology
4.1. Preprocessing
4.2. Feature Extraction
4.2.1. Effective Connectivity
4.2.2. Partial Directed Coherence
4.2.3. Directed Transfer Function
4.2.4. Connectivity Estimation
- 1.
- The first step in the estimation of connectivity was to adjust the MI EEG dataset by selecting the significant electrode channels from the primary dataset. The selection of 14 channels was already discussed in the preprocessing section.
- 2.
- After selecting the number of channels for the connectivity estimation, the data were divided into several trials, and the connectivity was computed separately for each trial.
- 3.
- Next critical step was the calculation of the model order l, which defined how many previous samples were needed for the prediction of the current samples. This was an automatic process that required a minimum and maximum range of order (i.e., 1–20 in our case) and an optimizing algorithm (i.e., Schwarz’s Bayesian Information Criterion in our case) to select the order with the minimum error. However, the model order l was calculated by using the ARFIT toolbox with the parameters suggested by several researchers [56,57,58].
- 4.
- After estimating the optimized model order l, the next step incorporated the estimation of the MVAR coefficients (see Equation (1)).
- 5.
- The next step was to define the sampling frequency (i.e., 160 Hz) and the number of frequency bins among which the total frequency range (i.e., 7–32 Hz) would be divided for the connectivity analysis. In this work, we set the number of frequency bins to 64 so that the connectivity estimation process would be repeated 64 times for each bin of the frequencies.
- 6.
- The next step after the assignment of the above parameters was to find the difference by subtracting the MVAR coefficient matrix A from the identity matrix I, as in Equation (3).
- 7.
- After calculating the difference from the identity matrix, a Fourier transform was performed to convert the time-series MVAR matrix into the frequency domain (see Equation (5)).
- 8.
- The estimation of both the PDC and DTF followed all of the above-mentioned steps; however, for the DTF, the only different step was to find the inverse of the frequency domain matrix (i.e., ), where H is called the transfer matrix of the system (see Equation (7)).
- 9.
- 10.
- The 14-channel data were used while incorporating 64 frequency bins; therefore, the estimation of the PDC and DTF resulted in a matrix for each trial. Since the estimated connectivity matrix was in 3D, matrix reshaping was carried out to convert the 3D matrix into a 2D matrix for the purpose of classification.
4.3. Classification
Probabilistic Neural Networks (PNNs)
4.4. Evaluation Parameters
- 1.
- Classification accuracy (CA):
- 2.
- Sensitivity or true positive rate (TPR):
- 3.
- Specificity or true negative rate (TNR):
- 4.
- Precision or positive predictive value (PPV):
- 5.
- False positive rate (FPR):
- 6.
- False negative rate (FNR):
4.5. Statistical Investigation
5. Results and Discussions
5.1. Statistical Analysis
5.2. Classification of the MI EEG Using the EC
- Case 1: The partial directed coherence (PDC) was used as a feature set with four classifiers: SVM, decision tree, KNN, and PNN.
- Case 2: The directed transfer function (DTF) was used as a feature set with the four classifiers stated in Case 1.
5.3. Comparison of the Proposed EC-Based MI EEG Classification Methods with Conventional Methods and Related Published Papers
6. Conclusions
Author Contributions
Funding
Institutional Review Board Statement
Informed Consent Statement
Data Availability Statement
Acknowledgments
Conflicts of Interest
References
- Abiri, R.; Borhani, S.; Sellers, E.W.; Jiang, Y.; Zhao, X. A comprehensive review of EEG-based brain–computer interface paradigms. J. Neural Eng. 2019, 16, 011001. [Google Scholar] [CrossRef] [PubMed]
- Jin, J.; Liu, C.; Daly, I.; Miao, Y.; Li, S.; Wang, X.; Cichocki, A. Bispectrum-based channel selection for motor imagery based brain-computer interfacing. IEEE Trans. Neural Syst. Rehabil. Eng. 2020, 28, 2153–2163. [Google Scholar] [CrossRef] [PubMed]
- Biasiucci, A.; Franceschiello, B.; Murray, M.M. Electroencephalography. Curr. Biol. 2019, 29, R80–R85. [Google Scholar] [CrossRef] [PubMed] [Green Version]
- Padfield, N.; Zabalza, J.; Zhao, H.; Masero, V.; Ren, J. EEG-based brain-computer interfaces using motor-imagery: Techniques and challenges. Sensors 2019, 19, 1423. [Google Scholar] [CrossRef] [Green Version]
- Kam, T.E.; Suk, H.I.; Lee, S.W. Non-homogeneous spatial filter optimization for ElectroEncephaloGram (EEG)-based motor imagery classification. Neurocomputing 2013, 108, 58–68. [Google Scholar] [CrossRef]
- Asensio-Cubero, J.; Gan, J.; Palaniappan, R. Multiresolution analysis over simple graphs for brain computer interfaces. J. Neural Eng. 2013, 10, 046014. [Google Scholar] [CrossRef]
- Tam, W.k.; Wu, T.; Zhao, Q.; Keefer, E.; Yang, Z. Human motor decoding from neural signals: A review. BMC Biomed. Eng. 2019, 1, 22. [Google Scholar] [CrossRef] [Green Version]
- Wasaka, T.; Kida, T.; Kakigi, R. Facilitation of information processing in the primary somatosensory area in the ball rotation task. Sci. Rep. 2017, 7, 1–9. [Google Scholar] [CrossRef] [Green Version]
- Mišić, B.; Sporns, O. From regions to connections and networks: New bridges between brain and behavior. Curr. Opin. Neurobiol. 2016, 40, 1–7. [Google Scholar] [CrossRef] [Green Version]
- McEvoy, L.K.; Smith, M.E.; Gevins, A. Dynamic cortical networks of verbal and spatial working memory: Effects of memory load and task practice. Cereb. Cortex 1998, 8, 563–574. [Google Scholar] [CrossRef] [Green Version]
- Rajabioun, M. Motor imagery classification by active source dynamics. Biomed. Signal Process. Control 2020, 61, 102028. [Google Scholar] [CrossRef]
- Liang, S.; Choi, K.S.; Qin, J.; Wang, Q.; Pang, W.M.; Heng, P.A. Discrimination of motor imagery tasks via information flow pattern of brain connectivity. Technol. Health Care 2016, 24, S795–S801. [Google Scholar] [CrossRef] [Green Version]
- Panche, I.D.L.P.; Alvarez-Meza, A.M.; Orozco-Gutierrez, A. A data-driven measure of effective connectivity based on Renyi’s α-entropy. Front. Neurosci. 2019, 13, 1277. [Google Scholar] [CrossRef]
- Gu, L.; Yu, Z.; Ma, T.; Wang, H.; Li, Z.; Fan, H. EEG-based classification of lower limb motor imagery with brain network analysis. Neuroscience 2020, 436, 93–109. [Google Scholar] [CrossRef]
- Rahman, M.A.; Khanam, F.; Ahmad, M. Detection of effective temporal window for classification of motor imagery events from prefrontal hemodynamics. In Proceedings of the 2019 International Conference on Electrical, Computer and Communication Engineering (ECCE), Cox’s Bazar, Bangladesh, 7–9 February 2019; pp. 1–6. [Google Scholar]
- Lang, E.W.; Tomé, A.M.; Keck, I.R.; Górriz-Sáez, J.; Puntonet, C.G. Brain connectivity analysis: A short survey. Comput. Intell. Neurosci. 2012, 412512. [Google Scholar] [CrossRef]
- Khan, D.M.; Yahya, N.; Kamel, N.; Faye, I. Automated Diagnosis of Major Depressive Disorder Using Brain Effective Connectivity and 3D Convolutional Neural Network. IEEE Access 2021, 9, 8835–8846. [Google Scholar] [CrossRef]
- Sporns, O. Brain connectivity. Scholarpedia 2007, 2, 4695. [Google Scholar] [CrossRef]
- Khan, D.; Kamel, N.; Muzaimi, M.; Hill, T. Effective Connectivity for Default Mode Network Analysis of Alcoholism. Brain Connect. 2021, 11, 12–29. [Google Scholar] [CrossRef]
- Li, Y.; Lei, M.; Zhang, X.; Cui, W.; Guo, Y.; Huang, T.W.; Wei, H.L. Boosted Convolutional Neural Networks for Motor Imagery EEG Decoding with Multiwavelet-based Time-Frequency Conditional Granger Causality Analysis. arXiv 2018, arXiv:1810.10353. [Google Scholar]
- Khan, D.M.; Yahya, N.; Kamel, N.; Faye, I. Effective Connectivity in Default Mode Network for Alcoholism Diagnosis. IEEE Trans. Neural Syst. Rehabil. Eng. 2021, 29, 796–808. [Google Scholar] [CrossRef]
- Billinger, M.; Brunner, C.; Müller-Putz, G.R. Single-trial connectivity estimation for classification of motor imagery data. J. Neural Eng. 2013, 10, 046006. [Google Scholar] [CrossRef] [PubMed]
- Wang, K.; Xu, M.; Wang, Y.; Zhang, S.; Chen, L.; Ming, D. Enhance decoding of pre-movement EEG patterns for brain–computer interfaces. J. Neural Eng. 2020, 17, 016033. [Google Scholar] [CrossRef] [PubMed]
- Hu, S.; Wang, H.; Zhang, J.; Kong, W.; Cao, Y. Causality from Cz to C3/C4 or between C3 and C4 revealed by Granger causality and new causality during motor imagery. In Proceedings of the 2014 International Joint Conference on Neural Networks (IJCNN), Beijing, China, 6–11 July 2014; pp. 3178–3185. [Google Scholar]
- Rathee, D.; Cecotti, H.; Prasad, G. Single-trial effective brain connectivity patterns enhance discriminability of mental imagery tasks. J. Neural Eng. 2017, 14, 056005. [Google Scholar] [CrossRef] [PubMed]
- Shalbaf, A.; Maghsoudi, A. Mental Arithmetic Task Recognition Using Effective Connectivity and Hierarchical Feature Selection from EEG Signals. Basic Clin. Neurosci. 2020. [Google Scholar] [CrossRef]
- Ginter, J., Jr.; Blinowska, K.; Kamiński, M.; Durka, P. Phase and amplitude analysis in time–frequency space—Application to voluntary finger movement. J. Neurosci. Methods 2001, 110, 113–124. [Google Scholar] [CrossRef]
- Ginter, J., Jr.; Blinowska, K.; Kamiński, M.; Durka, P.; Pfurtscheller, G.; Neuper, C. Propagation of EEG activity in the beta and gamma band during movement imagery in humans. Methods Inf. Med. 2005, 44, 106–113. [Google Scholar] [CrossRef]
- Chung, Y.G.; Kim, M.K.; Kim, S.P. Inter-channel connectivity of motor imagery EEG signals for a noninvasive BCI application. In Proceedings of the 2011 International Workshop on Pattern Recognition in NeuroImaging, Seoul, Korea, 16–18 May 2011; pp. 49–52. [Google Scholar]
- Lee, M.; Yoon, J.G.; Lee, S.W. Predicting motor imagery performance from resting-state EEG using dynamic causal modeling. Front. Hum. Neurosci. 2020, 14, 321. [Google Scholar] [CrossRef]
- Chen, D.; Li, H.; Yang, Y.; Chen, J. Causal connectivity brain network: A novel method of motor imagery classification for brain-computer interface applications. In Proceedings of the 2012 International Conference on Computing, Measurement, Control and Sensor Network, Taiyuan, China, 7–9 July 2012; pp. 87–90. [Google Scholar]
- Chen, C.; Zhang, J.; Belkacem, A.N.; Zhang, S.; Xu, R.; Hao, B.; Gao, Q.; Shin, D.; Wang, C.; Ming, D. G-causality brain connectivity differences of finger movements between motor execution and motor imagery. J. Healthc. Eng. 2019, 2019. [Google Scholar] [CrossRef] [Green Version]
- Li, X.; Ong, S.H.; Pan, Y.; Ang, K.K. Connectivity pattern modeling of motor imagery EEG. In Proceedings of the 2013 IEEE Symposium on Computational Intelligence, Cognitive Algorithms, Mind, and Brain (CCMB), Singapore, 16–19 April 2013; pp. 94–100. [Google Scholar]
- Physionet. EEG Motor Movement/Imagery Dataset. 2009. Available online: https://www.physionet.org/content/eegmmidb/1.0.0/ (accessed on 20 August 2021).
- Schalk, G.; McFarland, D.J.; Hinterberger, T.; Birbaumer, N.; Wolpaw, J.R. BCI2000: A general-purpose brain-computer interface (BCI) system. IEEE Trans. Biomed. Eng. 2004, 51, 1034–1043. [Google Scholar] [CrossRef]
- Chai, M.T.; Amin, H.U.; Izhar, L.I.; Saad, M.N.M.; Abdul Rahman, M.; Malik, A.S.; Tang, T.B. Exploring EEG effective connectivity network in estimating influence of color on emotion and memory. Front. Neuroinform. 2019, 13, 66. [Google Scholar] [CrossRef]
- Solodkin, A.; Hlustik, P.; Chen, E.E.; Small, S.L. Fine modulation in network activation during motor execution and motor imagery. Cereb. Cortex 2004, 14, 1246–1255. [Google Scholar] [CrossRef]
- Shen, L.; Dong, X.; Li, Y. Analysis and classification of hybrid EEG features based on the depth DRDS videos. J. Neurosci. Methods 2020, 338, 108690. [Google Scholar] [CrossRef]
- Zhang, Z.; Duan, F.; Sole-Casals, J.; Dinares-Ferran, J.; Cichocki, A.; Yang, Z.; Sun, Z. A novel deep learning approach with data augmentation to classify motor imagery signals. IEEE Access 2019, 7, 15945–15954. [Google Scholar] [CrossRef]
- Liu, R.; Zhang, Z.; Duan, F.; Zhou, X.; Meng, Z. Identification of Anisomerous Motor Imagery EEG Signals Based on Complex Algorithms. Comput. Intell. Neurosci. 2017, 2017, 2727856. [Google Scholar] [CrossRef] [Green Version]
- Frolov, N.S.; Pitsik, E.N.; Maksimenko, V.A.; Grubov, V.V.; Kiselev, A.R.; Wang, Z.; Hramov, A.E. Age-related slowing down in the motor initiation in elderly adults. PLoS ONE 2020, 15, e0233942. [Google Scholar] [CrossRef]
- Jin, J.; Miao, Y.; Daly, I.; Zuo, C.; Hu, D.; Cichocki, A. Correlation-based channel selection and regularized feature optimization for MI-based BCI. Neural Netw. 2019, 118, 262–270. [Google Scholar] [CrossRef]
- Tariq, M.; Trivailo, P.M.; Simic, M. Mu-Beta event-related (de) synchronization and EEG classification of left-right foot dorsiflexion kinaesthetic motor imagery for BCI. PLoS ONE 2020, 15, e0230184. [Google Scholar] [CrossRef]
- Tacchino, G.; Coelli, S.; Reali, P.; Galli, M.; Bianchi, A.M. Bicoherence interpretation in EEG requires Signal to Noise ratio quantification: An application to sensorimotor rhythms. IEEE Trans. Biomed. Eng. 2020, 67, 2696–2704. [Google Scholar] [CrossRef]
- Awais, M.A.; Yusoff, M.Z.; Yahya, N.; Ahmed, S.Z.; Qamar, M.U. Brain Controlled Wheelchair: A Smart Prototype. J. Phys. Conf. Ser. 2020, 1529, 042075. [Google Scholar] [CrossRef]
- Kaminski, M.; Blinowska, K.J. Directed transfer function is not influenced by volume conduction—Inexpedient pre-processing should be avoided. Front. Comput. Neurosci. 2014, 8, 61. [Google Scholar] [CrossRef] [Green Version]
- Omidvarnia, A. Time-Varying EEG Connectivity: A Time-Frequency Approach. 2011. Available online: https://www.mathworks.com/matlabcentral/fileexchange/33721-time-varying-eeg-connectivity-a-time-frequency-approach (accessed on 20 August 2021).
- Friston, K.J. Functional and effective connectivity: A review. Brain Connect. 2011, 1, 13–36. [Google Scholar] [CrossRef] [PubMed]
- Aertsen, A.; Preissl, H. Dynamics of activity and connectivity in physiological neuronal networks. In Nonlinear Dynamics and Neuronal Networks; VHC-Verlag: Weinheim, Germany, 1991. [Google Scholar]
- Kus, R.; Kaminski, M.; Blinowska, K.J. Determination of EEG activity propagation: Pair-wise versus multichannel estimate. IEEE Trans. Biomed. Eng. 2004, 51, 1501–1510. [Google Scholar] [CrossRef] [PubMed]
- Granger, C.W. Investigating causal relations by econometric models and cross-spectral methods. Econom. J. Econom. Soc. 1969, 37, 424–438. [Google Scholar] [CrossRef]
- Bressler, S.L.; Seth, A.K. Wiener-Granger causality: A well established methodology. Neuroimage 2011, 58, 323–329. [Google Scholar] [CrossRef] [PubMed]
- Baccalá, L.A.; Sameshima, K. Partial directed coherence: A new concept in neural structure determination. Biol. Cybern. 2001, 84, 463–474. [Google Scholar] [CrossRef] [PubMed]
- Kaminski, M.J.; Blinowska, K.J. A new method of the description of the information flow in the brain structures. Biol. Cybern. 1991, 65, 203–210. [Google Scholar] [CrossRef] [PubMed]
- Baccalá, L.A.; Takahashi, D.Y.; Sameshima, K. Directed transfer function: Unified asymptotic theory and some of its implications. IEEE Trans. Biomed. Eng. 2016, 63, 2450–2460. [Google Scholar] [CrossRef]
- Aller, M.; Noppeney, U. To integrate or not to integrate: Temporal dynamics of hierarchical Bayesian causal inference. PLoS Biol. 2019, 17, e3000210. [Google Scholar] [CrossRef] [Green Version]
- Selig, K.; Shaw, P.; Ankerst, D. Bayesian information criterion approximations to Bayes factors for univariate and multivariate logistic regression models. Int. J. Biostat. 2020, 1. [Google Scholar] [CrossRef]
- Khan, D.M.; Yahya, N.; Kamel, N. Optimum Order Selection Criterion for Autoregressive Models of Bandlimited EEG Signals. In Proceedings of the 2020 IEEE-EMBS Conference on Biomedical Engineering and Sciences (IECBES), Langkawi Island, Malaysia, 1–3 March 2021; pp. 389–394. [Google Scholar] [CrossRef]
- Zhang, Y.; Cao, G.; Wang, B.; Li, X. A novel ensemble method for k-nearest neighbor. Pattern Recognit. 2019, 85, 13–25. [Google Scholar] [CrossRef]
- Karimi, F.; Sultana, S.; Babakan, A.S.; Suthaharan, S. An enhanced support vector machine model for urban expansion prediction. Comput. Environ. Urban Syst. 2019, 75, 61–75. [Google Scholar] [CrossRef]
- Guan, S.; Zhao, K.; Yang, S. Motor imagery EEG classification based on decision tree framework and Riemannian geometry. Comput. Intell. Neurosci. 2019, 2019, 5627156. [Google Scholar] [CrossRef] [Green Version]
- Vicino, F. The probabilistic neural network. Subst. Use Misuse 1998, 33, 335–352. [Google Scholar] [CrossRef]
- Casale, F.P.; Gordon, J.; Fusi, N. Probabilistic neural architecture search. arXiv 2019, arXiv:1902.05116. [Google Scholar]
- Sameshima, K.; Baccala, L.A. Methods in Brain Connectivity Inference through Multivariate Time Series Analysis; CRC Press: Boca Raton, FL, USA, 2014. [Google Scholar]
- Kamiński, M.; Ding, M.; Truccolo, W.A.; Bressler, S.L. Evaluating causal relations in neural systems: Granger causality, directed transfer function and statistical assessment of significance. Biol. Cybern. 2001, 85, 145–157. [Google Scholar] [CrossRef]
- Gweon, H.; Schonlau, M.; Steiner, S.H. The k conditional nearest neighbor algorithm for classification and class probability estimation. PeerJ Comput. Sci. 2019, 5, e194. [Google Scholar] [CrossRef] [Green Version]
- El Emary, I.M.; Ramakrishnan, S. On the application of various probabilistic neural networks in solving different pattern classification problems. World Appl. Sci. J. 2008, 4, 772–780. [Google Scholar]
- Satapathy, S.K.; Dehuri, S.; Jagadev, A.K.; Mishra, S. EEG Brain Signal Classification for Epileptic Seizure Disorder Detection; Academic Press: Cambridge, MA, USA, 2019. [Google Scholar]
- Sagee, G.; Hema, S. EEG feature extraction and classification in multiclass multiuser motor imagery brain computer interface using Bayesian Network and ANN. In Proceedings of the 2017 International Conference on Intelligent Computing, Instrumentation and Control Technologies (ICICICT), Kerala, India, 6–7 July 2017; pp. 938–943. [Google Scholar]
- Kim, Y.; Ryu, J.; Kim, K.K.; Took, C.C.; Mandic, D.P.; Park, C. Motor imagery classification using mu and beta rhythms of EEG with strong uncorrelating transform based complex common spatial patterns. Comput. Intell. Neurosci. 2016, 2016, 1489692. [Google Scholar] [CrossRef] [Green Version]
- Dose, H.; Møller, J.S.; Iversen, H.K.; Puthusserypady, S. An end-to-end deep learning approach to MI-EEG signal classification for BCIs. Expert Syst. Appl. 2018, 114, 532–542. [Google Scholar] [CrossRef]
- Lun, X.; Jia, S.; Hou, Y.; Shi, Y.; Li, Y.; Yang, H.; Zhang, S.; Lv, J. GCNs-Net: A Graph Convolutional Neural Network Approach for Decoding Time-resolved EEG Motor Imagery Signals. arXiv 2020, arXiv:2006.08924. [Google Scholar]
- Qiu, L.; Nan, W. Brain Network Constancy and Participant Recognition: An Integrated Approach to Big Data and Complex Network Analysis. Front. Psychol. 2020, 11, 1003. [Google Scholar] [CrossRef]
- Stefano Filho, C.A.; Attux, R.; Castellano, G. EEG sensorimotor rhythms’ variation and functional connectivity measures during motor imagery: Linear relations and classification approaches. PeerJ 2017, 5, e3983. [Google Scholar] [CrossRef] [Green Version]
- Onay, F.K.; Köse, C. Assessment of CSP-based two-stage channel selection approach and local transformation-based feature extraction for classification of motor imagery/movement EEG data. Biomed. Eng. Technol. 2019, 64, 643–653. [Google Scholar] [CrossRef]







| Pair | p-Value | Pair | p-Value | Pair | p-Value |
|---|---|---|---|---|---|
| T7←P7 | 0.000 | CP3←Cz | 0.025 | C4←T8 | 0.022 |
| T7←FC3 | 0.000 | CP3←P4 | 0.000 | CP4←P7 | 0.000 |
| T7←P3 | 0.001 | CP3←P8 | 0.000 | CP4←FC3 | 0.000 |
| T7←Fz | 0.000 | P3←FC3 | 0.000 | CP4←C3 | 0.000 |
| T7←Cz | 0.011 | P3←Fz | 0.000 | CP4←P3 | 0.003 |
| T7←C4 | 0.000 | P3←Cz | 0.000 | CP4←Cz | 0.000 |
| T7←CP4 | 0.008 | P3←C4 | 0.024 | CP4←FC4 | 0.005 |
| T7←P4 | 0.000 | P3←P4 | 0.019 | CP4←C4 | 0.002 |
| P7←P7 | 0.005 | P3←P8 | 0.002 | CP4←P4 | 0.000 |
| P7←FC3 | 0.000 | P3←T8 | 0.000 | P4←P7 | 0.000 |
| P7←Fz | 0.000 | Fz←P7 | 0.002 | P4←FC3 | 0.000 |
| P7←C4 | 0.017 | Fz←P3 | 0.011 | P4←C3 | 0.000 |
| P7←P4 | 0.000 | Fz←FC4 | 0.000 | P4←CP3 | 0.000 |
| P7←P8 | 0.000 | Fz←CP4 | 0.010 | P4←FC4 | 0.002 |
| FC3←P7 | 0.000 | Fz←P8 | 0.000 | P4←C4 | 0.027 |
| FC3←C3 | 0.003 | Cz←CP3 | 0.005 | P4←CP4 | 0.000 |
| FC3←CP3 | 0.005 | Cz←Fz | 0.000 | P4←P8 | 0.000 |
| FC3←Cz | 0.000 | Cz←P4 | 0.000 | P4←T8 | 0.003 |
| FC3←CP4 | 0.001 | Cz←P8 | 0.021 | P8←P7 | 0.000 |
| FC3←P4 | 0.047 | Cz←T8 | 0.021 | P8←FC3 | 0.000 |
| FC3←T8 | 0.000 | FC4←P7 | 0.000 | P8←C3 | 0.000 |
| C3←P7 | 0.000 | FC4←C3 | 0.000 | P8←C4 | 0.000 |
| C3←FC3 | 0.020 | FC4←CP3 | 0.000 | P8←P4 | 0.000 |
| C3←CP3 | 0.000 | FC4←Fz | 0.000 | P8←P8 | 0.040 |
| C3←Fz | 0.023 | FC4←CP4 | 0.000 | P8←T8 | 0.001 |
| C3←Cz | 0.000 | FC4←P4 | 0.000 | T8←P7 | 0.000 |
| C3←FC4 | 0.000 | FC4←P8 | 0.002 | T8←FC3 | 0.000 |
| C3←C4 | 0.000 | FC4←T8 | 0.000 | T8←C3 | 0.029 |
| C3←P4 | 0.000 | C4←P7 | 0.000 | T8←P3 | 0.000 |
| C3←P8 | 0.022 | C4←C3 | 0.000 | T8←Fz | 0.003 |
| CP3←P7 | 0.000 | C4←Cz | 0.000 | T8←Cz | 0.000 |
| CP3←FC3 | 0.000 | C4←FC4 | 0.000 | T8←C4 | 0.000 |
| CP3←C3 | 0.000 | C4←CP4 | 0.000 | T8←CP4 | 0.000 |
| CP3←CP3 | 0.024 | C4←P4 | 0.013 | T8←P4 | 0.000 |
| CP3←Fz | 0.036 | C4←P8 | 0.000 | T8←P8 | 0.000 |
| EC | k-Fold | Classifier | CA (%) | TPR (%) | TNR (%) | PPV (%) | FPR (%) | FNR (%) |
|---|---|---|---|---|---|---|---|---|
| PDC | 5-Fold CV | SVM | 96.30 | 95.49 | 97.19 | 97.37 | 2.81 | 4.51 |
| KNN | 97.85 | 97.90 | 97.81 | 97.90 | 2.19 | 2.10 | ||
| D. Tree | 63.85 | 64.57 | 63.10 | 64.89 | 36.90 | 35.43 | ||
| PNN | 97.87 | 97.93 | 97.82 | 97.92 | 2.18 | 2.07 | ||
| 10-Fold CV | SVM | 97.45 | 96.98 | 97.96 | 98.08 | 2.04 | 3.02 | |
| KNN | 98.63 | 98.68 | 98.60 | 98.60 | 1.40 | 1.32 | ||
| D. Tree | 64.92 | 65.58 | 64.21 | 66.00 | 37.79 | 34.42 | ||
| PNN | 98.65 | 98.68 | 98.63 | 98.69 | 1.37 | 1.32 |
| EC | k-Fold | Classifier | CA (%) | TPR (%) | TNR (%) | PPV (%) | FPR (%) | FNR (%) |
|---|---|---|---|---|---|---|---|---|
| DTF | 5-Fold CV | SVM | 81.83 | 77.43 | 88.84 | 91.50 | 11.16 | 22.57 |
| KNN | 82.04 | 82.38 | 81.68 | 82.51 | 18.32 | 17.62 | ||
| D. Tree | 61.42 | 62.19 | 60.62 | 62.58 | 39.38 | 37.81 | ||
| PNN | 82.16 | 82.64 | 81.65 | 82.49 | 18.35 | 17.36 | ||
| 10-Fold CV | SVM | 82.69 | 78.55 | 89.04 | 91.46 | 10.96 | 21.45 | |
| KNN | 82.67 | 83.02 | 82.34 | 83.14 | 17.66 | 16.98 | ||
| D. Tree | 61.95 | 62.72 | 61.15 | 63.03 | 38.85 | 37.28 | ||
| PNN | 82.81 | 83.27 | 82.33 | 83.13 | 17.67 | 16.73 |
| EC | Classifier | SD (%) | EC | Classifier | SD (%) | ||
|---|---|---|---|---|---|---|---|
| 5-Fold | 10-Fold | 5-Fold | 10-Fold | ||||
| PDC | SVM | 2.26 | 2.24 | DTF | SVM | 4.47 | 4.45 |
| KNN | 0.48 | 0.44 | KNN | 4.46 | 4.46 | ||
| D.Tree | 0.47 | 0.48 | D.Tree | 4.44 | 4.41 | ||
| PNN | 0.39 | 0.34 | PNN | 2.47 | 2.50 | ||
| Classifier | Proposed Features | Conventional Feature | |||||||
|---|---|---|---|---|---|---|---|---|---|
| PDC | DTF | F1 | F2 | F3 | F4 | F5 | F6 | F7 | |
| SVM | 97.45 | 82.67 | 75.72 | 74.17 | 79.82 | 80.55 | 62.25 | 77.28 | 74.12 |
| KNN | 98.63 | 82.69 | 77.03 | 78.53 | 81.31 | 81.97 | 62.54 | 78.19 | 74.86 |
| D.Tree | 64.92 | 61.95 | 74.87 | 73.64 | 76.33 | 74.81 | 60.92 | 76.94 | 71.47 |
| PNN | 98.65 | 82.81 | 78.26 | 78.91 | 82.28 | 82.62 | 64.76 | 80.47 | 75.98 |
| Work | Year | Channels | Features | Classification Method | Accuracy (%) |
|---|---|---|---|---|---|
| Y. Kim et al. [70] | 2016 | 14 | Strong uncorrelating transform complex common spatial patterns (SUT-CCSP) | Random Forest | 77.70 |
| GS. Sagee et al. [69] | 2017 | 64 | Mu and beta rhythms | ANN | 93.05 |
| C. Filho et al. [74] | 2017 | 64 | FC-based graph method | LDA | 90.00 |
| H. Dose et al. [71] | 2018 | 64 | Raw EEG data | 1D CNN | 86.49 |
| FK. Onay et al. [75] | 2019 | 22 | 1D local transformation-based features | KNN | 95.95 |
| X. Lun et al. [72] | 2020 | 64 | Time-resolved EEG data | Graph CNN (GCNs) | 88.57 |
| L. Qiu et al. [73] | 2020 | 64 | symbolic transfer entropy (STE) | Directed minimum spanning tree (DMST) | 69.35 |
| Proposed Work | 2021 | 14 | Partial directed coherence (PDC) | PNN | 98.65 |
| Directed transfer function (DTF) | 82.81 |
Publisher’s Note: MDPI stays neutral with regard to jurisdictional claims in published maps and institutional affiliations. |
© 2021 by the authors. Licensee MDPI, Basel, Switzerland. This article is an open access article distributed under the terms and conditions of the Creative Commons Attribution (CC BY) license (https://creativecommons.org/licenses/by/4.0/).
Share and Cite
Awais, M.A.; Yusoff, M.Z.; Khan, D.M.; Yahya, N.; Kamel, N.; Ebrahim, M. Effective Connectivity for Decoding Electroencephalographic Motor Imagery Using a Probabilistic Neural Network. Sensors 2021, 21, 6570. https://doi.org/10.3390/s21196570
Awais MA, Yusoff MZ, Khan DM, Yahya N, Kamel N, Ebrahim M. Effective Connectivity for Decoding Electroencephalographic Motor Imagery Using a Probabilistic Neural Network. Sensors. 2021; 21(19):6570. https://doi.org/10.3390/s21196570
Chicago/Turabian StyleAwais, Muhammad Ahsan, Mohd Zuki Yusoff, Danish M. Khan, Norashikin Yahya, Nidal Kamel, and Mansoor Ebrahim. 2021. "Effective Connectivity for Decoding Electroencephalographic Motor Imagery Using a Probabilistic Neural Network" Sensors 21, no. 19: 6570. https://doi.org/10.3390/s21196570
APA StyleAwais, M. A., Yusoff, M. Z., Khan, D. M., Yahya, N., Kamel, N., & Ebrahim, M. (2021). Effective Connectivity for Decoding Electroencephalographic Motor Imagery Using a Probabilistic Neural Network. Sensors, 21(19), 6570. https://doi.org/10.3390/s21196570

