Image Sensors for Wave Monitoring in Shore Protection: Characterization through a Machine Learning Algorithm
Abstract
1. Introduction
2. Study Area and Local Context
3. Materials and Methods
3.1. Sensors Imaging
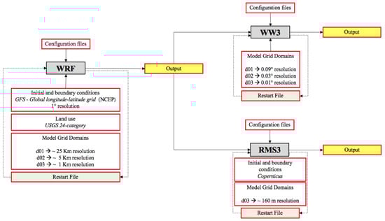
3.2. Classical Numerical Method
3.3. Machine Learning-Based Approach
4. Results and Discussion
5. Conclusions
Author Contributions
Funding
Institutional Review Board Statement
Informed Consent Statement
Data Availability Statement
Conflicts of Interest
References
- Elferchichi, A.; Giorgio, G.A.; Lamaddalena, N.; Ragosta, M.; Telesca, V. Variability of Temperature and Its Impact on Reference Evapotranspiration: The Test Case of the Apulia Region (Southern Italy). Sustainability 2017, 9, 2337. [Google Scholar] [CrossRef]
 - Corbari, C.; Salerno, R.; Ceppi, A.; Telesca, V.; Mancini, M. Smart irrigation forecast using satellite LANDSAT data and meteo-hydrological modeling. Agric. Water Manag. 2019, 212, 283–294. [Google Scholar] [CrossRef]
 - Lay-Ekuakille, A.; Avoci Ugwiri, M.; Djungha Okitadiowo, J.P.; Telesca, V.; Picuno, P.; Liguori, C.; Satya, S.P. SAR Sensors Measurements for Environmental Classification: Machine Learning-based Performances. IEEE Instrum. Meas. Mag. 2020, 23, 23–30. [Google Scholar] [CrossRef]
 - Lyman, T.P.; Elsmore, K.; Gaylord, B.; Byrnes, J.E.K.; Miller, L.P. Open Wave Height Logger: An open source pressure sensor data logger for wave measurement. Limnol. Oceanogr. Methods 2020, 18, 335–345. [Google Scholar] [CrossRef]
 - Picco, P.; Vignudelli, S.; Repetti, L. A Comparison between Coastal Altimetry Data and Tidal Gauge Measurements in the Gulf of Genoa (NW Mediterranean Sea). J. Mar. Sci. Eng. 2020, 8, 862. [Google Scholar] [CrossRef]
 - Lurton, X.; Dugelay, S.; Augustin, J.-M. Analysis of Multibeam Echo-Sounder Signals from the Deep Seafloor. In Proceedings of the OCEANS’94, Brest, France, 13–16 September 1994. [Google Scholar] [CrossRef]
 - Toffoli, A.; Bitner-Gregersen, E.M. Types of Ocean Surface Waves, Wave Classification. In Encyclopedia of Maritime and Offshore Engineering; John Wiley & Sons, Ltd.: Chichester, UK, 2017; pp. 1–8. [Google Scholar]
 - Jenkinsa, A.D.; Bakhoday Paskyabib, M.; Ferb, I.; Guptac, A.; Adakudlu, M. Modelling the effect of ocean waves on the atmospheric and ocean boundary layers. Energy Procedia 2012, 24, 166–175. [Google Scholar] [CrossRef]
 - Budillon, G.; Delfanti, R.; Vicinanza, D. Special Issue on geophysical processes in ABBaCo project (environmental restoration and bathing at SIN Bagnoli-Coroglio, Southern Tyrrhenian Sea). Chem. Ecol. 2020, 36, 493–495. [Google Scholar] [CrossRef]
 - Sacchi, M.; Matano, F.; Molisso, F.; Passaro, S.; Caccavale, M.; Di Martino, G.; Guarino, A.; Innangi, S.; Tamburrino, S.; Tonielli, R.; et al. Geological framework of the Bagnoli-Coroglio coastal zone and continental shelf, Pozzuoli (Napoli) Bay. Chem. Ecol. 2020, 36, 529–549. [Google Scholar] [CrossRef]
 - Armiento, G.; Caprioli, R.; Cerbone, A.; Chiavarini, S.; Crovato, C.; De Cassan, M.; De Rosa, L.; Montereali, M.R.; Nardi, E.; Nardi, L.; et al. Current status of coastal sediments contamination in the former industrial area of Bagnoli-Coroglio (Naples, Italy). Chem. Ecol. 2020, 36, 579–597. [Google Scholar] [CrossRef]
 - Di Luccio, D.; Benassai, G.; Mucerino, L.; Montella, R.; Conversano, F.; Pugliano, G.; Robustelli, U.; Budillon, G. Charac-terization of beach run-up patterns in Bagnoli bay during ABBACO project. Chem. Ecol. 2020, 36, 619–636. [Google Scholar] [CrossRef]
 - Pugliano, G.; Robustelli, U.; Benassai, G.; Luccio, D.; Mucerino, L. Shoreline measurement obtained with direct and remote techniques on a sandy beach in Gulf of Pozzuoli (Campania). IMEKO TC19, 2019. International Workshop on Metrology for the Sea: Learning to Measure Sea Health Parameters. MetroSea 2019, 2020, 265–269. [Google Scholar]
 - Skamarock, W.C.; Klemp, J.B. A time-split nonhydrostatic atmospheric model for weather research and forecasting applications. J. Comput. Phys. 2008, 227, 3465–3485. [Google Scholar] [CrossRef]
 - NCEP Products Inventory. Global Products. Available online: https://www.nco.ncep.noaa.gov/pmb/products/gfs (accessed on 20 February 2021).
 - Powers, J.G.; Klemp, J.B.; Skamarock, W.C.; Davis, C.A.; Dudhia, J.; Gill, D.O.; Coen, J.L.; Gochis, D.J.; Ahmadov, R.; Peckham, S.E.; et al. The Weather Research and Forecasting Model: Overview, System Efforts, and Future Directions. Bull. Am. Meteorol. Soc. 2017, 98, 1717–1737. [Google Scholar] [CrossRef]
 - Tolman, H.L. The Numerical Model WAVEWATCH: A Third Generation Model for Hindcasting of Wind Waves on Tides in Shelf Seas; Faculty of Civil Engineering, Delft University of Technology: Delft, The Netherlands, 1989. [Google Scholar]
 - Tolman, H.L. Distributed-memory concepts in the wave model WAVEWATCH III. Parallel Comput. 2002, 28, 35–52. [Google Scholar] [CrossRef]
 - Di Luccio, D.; Benassai, G.; Budillon, G.; Mucerino, L.; Montella, R.; Pugliese Carratelli, E. Wave run-up prediction and observation in a micro-tidal beach. Nat. Hazards Earth Syst. Sci. 2018, 18, 2841–2857. [Google Scholar] [CrossRef]
 - Ahammad, S.H.; Rajesh, V.; Rahman, M.Z.U.; Lay-Ekuakille, A. A Hybrid CNN Based Segmentation and Boosting Classifier for Real Time Sensor Spinal Cord Injury Data. IEEE Sens. J. 2020, 20, 10092–10101. [Google Scholar] [CrossRef]
 - Singh, S.P.; Sharma, M.K.; Lay-Ekuakille, A.; Gangwar, D.; Gupta, S. Deep ConvLSTM With Self-Attention for Human Activity Decoding Using Wearable Sensors. IEEE Sens. J. 2021, 21, 8575–8582. [Google Scholar] [CrossRef]
 - Lay-Ekuakille, A.; Trotta, A. Predicting VOC Concentration Measurements: Cognitive Approach for Sensor Networks. IEEE Sens. J. 2011, 11, 3023–3030. [Google Scholar] [CrossRef]
 - Balouji, E.; Gu, I.Y.; Bollen, M.H.; Bagheri, A.; Nazari, M. A LSTM-Based Deep Learning Method with Application to Voltage Dip Classification. In Proceedings of the 2018 18th International Conference on Harmonics and Quality of Power (ICHQP), Institute of Electrical and Electronics Engineers (IEEE), Ljubljana, Slovenia, 13–16 May 2018; pp. 1–5. [Google Scholar]
 - Liu, W.; Wen, Y.; Yu, Z.; Yang, M. Large-Margin Softmax Loss for Convolutional Neural Networks. In Proceedings of the ICML’16: 33rd International Conference on International Conference on Machine Learning, New York, NY, USA, 20–22 June 2016; Volume 48, pp. 507–516. [Google Scholar]
 - Graves, A.; Fernandez, S.; Gomez, F.; Schmidhuber, J. Connectionist Temporal Classification: Labelling Unsegmented Sequence Data with Recurrent Neural Networks. In Proceedings of the 23 rd International Conference on Machine Learning, Pittsburgh, PA, USA, 25–29 June 2006. [Google Scholar]
 - Sherstinsky, A. Fundamentals of Recurrent Neural Network (RNN) and Long Short-Term Memory (LSTM) network. Phys. D Nonlinear Phenom. 2020, 404, 132306. [Google Scholar] [CrossRef]
 - Yang, Z.; Leng, L.; Kim, G.B. (Guido Benassai) StoolNet for Color Classification of Stool Medical Images. Electronics 2019, 8, 1464. [Google Scholar] [CrossRef]
 - Di Luccio, D.; Benassai, G.; Di Paola, G.; Rosskopf, C.; Mucerino, L.; Montella, R.; Contestabile, P. Monitoring and modelling coastal vulnerability and mitigation proposal for an archaeological site (Kaulonia, Southern Italy). Sustainability 2018, 10, 2017. [Google Scholar] [CrossRef]
 - Benassai, G.; Migliaccio, M.; Nunziata, F. The use of COSMO-SkyMed© SAR data for coastal management. J. Mar. Sci. Technol. 2015, 20, 542–550. [Google Scholar] [CrossRef]
 - Janocha, K.; Czarnecki, W.M. On Loss Functions for Deep Neural Networks in Classification. Schedae Inform. 2017, 25, 4959. [Google Scholar] [CrossRef]
 - Conversano, F.; Casciaro, E.; Franchini, R.; Lay-Ekuakille, A.; Casciaro, S. A quantitative and automatic echographic method for real-time localization of endovascular devices. IEEE Trans. Ultrason. Ferroelectr. Freq. Control 2011, 58, 2107–2117. [Google Scholar] [CrossRef] [PubMed]
 














Publisher’s Note: MDPI stays neutral with regard to jurisdictional claims in published maps and institutional affiliations.  | 
© 2021 by the authors. Licensee MDPI, Basel, Switzerland. This article is an open access article distributed under the terms and conditions of the Creative Commons Attribution (CC BY) license (https://creativecommons.org/licenses/by/4.0/).
Share and Cite
Lay-Ekuakille, A.; Djungha Okitadiowo, J.P.; Di Luccio, D.; Palmisano, M.; Budillon, G.; Benassai, G.; Maggi, S. Image Sensors for Wave Monitoring in Shore Protection: Characterization through a Machine Learning Algorithm. Sensors 2021, 21, 4203. https://doi.org/10.3390/s21124203
Lay-Ekuakille A, Djungha Okitadiowo JP, Di Luccio D, Palmisano M, Budillon G, Benassai G, Maggi S. Image Sensors for Wave Monitoring in Shore Protection: Characterization through a Machine Learning Algorithm. Sensors. 2021; 21(12):4203. https://doi.org/10.3390/s21124203
Chicago/Turabian StyleLay-Ekuakille, Aimé, John Peter Djungha Okitadiowo, Diana Di Luccio, Maurizio Palmisano, Giorgio Budillon, Guido Benassai, and Sabino Maggi. 2021. "Image Sensors for Wave Monitoring in Shore Protection: Characterization through a Machine Learning Algorithm" Sensors 21, no. 12: 4203. https://doi.org/10.3390/s21124203
APA StyleLay-Ekuakille, A., Djungha Okitadiowo, J. P., Di Luccio, D., Palmisano, M., Budillon, G., Benassai, G., & Maggi, S. (2021). Image Sensors for Wave Monitoring in Shore Protection: Characterization through a Machine Learning Algorithm. Sensors, 21(12), 4203. https://doi.org/10.3390/s21124203
        
                                                
