Improved GNSS-Based Bistatic SAR Using Multi-Satellites Fusion: Analysis and Experimental Demonstration
Abstract
1. Introduction
2. PSF of GNSS-Based Bistatic SAR System
2.1. Generalized Ambiguity Function
2.2. PSF of Single-Satellite
2.2.1. Resolution Analysis Parameter
2.2.2. PSF Numerical Analytical
2.3. MPSF with Non-Coherent Summation
2.3.1. MPSF Numerical Simulation (m = 2)
2.3.2. MPSF Numerical Simulation (m ≥ 3)
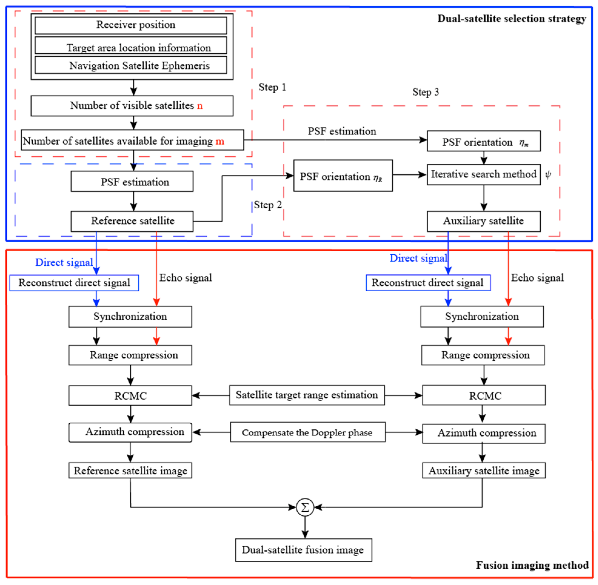
3. Improved Dual-Satellite Fusion Imaging Method
3.1. Satellite Selection Strategy
| Algorithm 1: Satellite Selection Strategy |
| Load the raw data; |
| Calculate receiver position and visible satellites n; |
| for visible satellites n |
| Calculate the azimuth angle and elevation angle ; |
| Perform threshold comparison for and ; |
| Obtain a subset of imaging satellites m; |
| end |
| Initiate the processing parameters; |
| for imaging satellites m |
| Calculate the area and direction of PSF ; |
| Search for minimum area ; |
| Search for the best angle ; |
| Obtain reference satellite and auxiliary satellite; |
| end |
3.2. Imaging Algorithm
| Algorithm 2: Fusion Imaging Algorithm |
| Load the raw data; |
| Initiate the processing parameters; |
| for reference satellite and auxiliary satellite |
| Reconstructe reference signal |
| Range compression; |
| Image buffer set zero; |
| for every pixel in the image |
| for every PRI in an aperture |
| Calculate the slant range; |
| Calculate the echo location; |
| Compensate the Doppler phase; |
| Azimuth compression; |
| end |
| end |
| Fusion imaging results; |
| end |
4. Simulation and Discussion
5. Experimental Verification and Analysis
6. Conclusions
- (1)
- Multi-satellite fusion has resulted in improved resolution, however, it has introduced a series of side-lope. This will result in a degradation of image quality, however, we plan to use the clean algorithm [29] to solve this problem.
- (2)
- The proposed satellite selection strategy is based on the greedy algorithm, and it is easy to fall into local optimum. Therefore, we can optimize the satellite selection strategy to improve the imaging resolution in the follow-up work.
- (3)
- The fusion imaging algorithm is realized by an improved BP algorithm, however, it has a large amount of calculation, and we can use an frequency domain imaging method to improve the computational efficiency.
Author Contributions
Funding
Conflicts of Interest
References
- Rius, A.; Nogués-Correig, O.; Ribó, S.; Cardellach, E.; Oliveras, S.; Valencia, E.; Park, H.; Tarongí, J.M.; Camps, A.; Van Der Marel, H.; et al. Altimetry with GNSS-R interferometry: First proof of concept experiment. GPS Solut. 2011, 16, 231–241. [Google Scholar] [CrossRef]
- Cardellach, E.; Rius, A.; Martín-Neira, M.; Fabra, F.; Nogues-Correig, O.; Ribo, S.; Kainulainen, J.; Camps, A.; D’Addio, S. Consolidating the Precision of Interferometric GNSS-R Ocean Altimetry Using Airborne Experimental Data. IEEE Trans. Geosci. Remote. Sens. 2014, 52, 4992–5004. [Google Scholar] [CrossRef]
- Foti, G.; Gommenginger, C.; Jales, P.; Unwin, M.; Shaw, A.; Robertson, C.; Roselló, J. Spaceborne GNSS reflectometry for ocean winds: First results from the UK TechDemoSat-1 mission. Geophys. Res. Lett. 2015, 42, 5435–5441. [Google Scholar] [CrossRef]
- Clarizia, M.P.; Ruf, C.S.; Jales, P.; Gommenginger, C. Spaceborne GNSS-R Minimum Variance Wind Speed Estimator. IEEE Trans. Geosci. Remote. Sens. 2014, 52, 6829–6843. [Google Scholar] [CrossRef]
- Rodriguez-Alvarez, N.; Camps, A.; Vall-Llossera, M. Land Geophysical Parameters Retrieval Using the Interference Pattern GNSS-R Technique. In Proceedings of the IEEE International Geoscience and Remote Sensing Symposium, Cape Town, South Africa, 12–17 July 2009; Volume 49, pp. 71–84. [Google Scholar]
- Rodriguez-Alvarez, N.; Bosch-Lluis, X.; Camps, A.; Vall-Llossera, M.; Valencia, E.; Marchan-Hernandez, J.F.; Ramos-Perez, I. Soil Moisture Retrieval Using GNSS-R Techniques: Experimental Results Over a Bare Soil Field. In Proceedings of the IEEE International Geoscience and Remote Sensing Symposium, Boston, MA, USA, 7–11 July 2009; Volume 47, pp. 3616–3624. [Google Scholar]
- Egido, A.; Paloscia, S.; Motte, E.; Guerriero, L.; Pierdicca, N.; Caparrini, M.; Santi, E.; Fontanelli, G.; Floury, N. Airborne GNSS-R Polarimetric Measurements for Soil Moisture and Above-Ground Biomass Estimation. IEEE J. Sel. Top. Appl. Earth Obs. Remote. Sens. 2014, 7, 1522–1532. [Google Scholar] [CrossRef]
- Ferrazzoli, P.; Guerriero, L.; Pierdicca, N.; Rahmoune, R. Forest biomass monitoring with GNSS-R: Theoretical simulations. Adv. Space Res. 2011, 47, 1823–1832. [Google Scholar] [CrossRef]
- Li, C.; Huang, W. Sea surface oil slick detection from GNSS-R Delay-Doppler Maps using the spatial integration approach. In Proceedings of the 2013 IEEE Radar Conference (RadarCon13), Ottawa, ON, Canada, 29 April–3 May 2013; pp. 1–6. [Google Scholar]
- Zhou, X.; Chen, J.; Wang, P.; Zeng, H.; Fang, Y.; Men, Z.; Liu, W. An Efficient Imaging Algorithm for GNSS-R Bi-Static SAR. Remote. Sens. 2019, 11, 2945. [Google Scholar] [CrossRef]
- Zeng, H.; Wang, P.-B.; Chen, J.; Liu, W.; Ge, L.; Yang, W. A Novel General Imaging Formation Algorithm for GNSS-Based Bistatic SAR. Sensors 2016, 16, 294. [Google Scholar] [CrossRef]
- Cherniakov, M.; Saini, R.; Zuo, R.; Antoniou, M. Space-surface bistatic synthetic aperture radar with global navigation satellite system transmitter of opportunity-experimental results. IET Radar Sonar Navig. 2007, 1, 447. [Google Scholar] [CrossRef]
- Zeng, T.; Zhang, T.; Tian, W.; Hu, C.; Yang, X. Bistatic SAR imaging processing and experiment results using BeiDou-2/Compass-2 as illuminator of opportunity and a fixed receiver. In Proceedings of the 2015 IEEE 5th Asia-Pacific Conference on Synthetic Aperture Radar (APSAR), Singapore, 1–4 September 2015; pp. 302–305. [Google Scholar]
- Ma, H.; Antoniou, M.; Cherniakov, M. Passive GNSS-Based SAR Resolution Improvement Using Joint Galileo E5 Signals. IEEE Geosci. Remote. Sens. Lett. 2015, 12, 1640–1644. [Google Scholar] [CrossRef]
- He, X.; Cherniakov, M.; Zeng, T. Signal detectability in SS-BSAR with GNSS non-cooperative transmitter. IEE Proc. Radar Sonar Navig. 2005, 152, 124. [Google Scholar] [CrossRef]
- Tian, W.; Zhang, T.; Zeng, T.; Hu, C.; Long, T. Space-surface BiSARbased on GNSS signal: Synchronization, imaging and experiment result. In Proceedings of the IEEE Radar Conference, Cincinnati, OH, USA, 19–23 May 2014; pp. 512–516. [Google Scholar]
- Antoniou, M.; Saini, R.; Cherniakov, M. Results of a Space-Surface Bistatic SAR Image Formation Algorithm. IEEE Trans. Geosci. Remote. Sens. 2007, 45, 3359–3371. [Google Scholar] [CrossRef]
- Pastina, D.; Santi, F.; Pieralice, F.; Antoniou, M.; Cherniakov, M. Passive Radar Imaging of Ship Targets with GNSS Signals of Opportunity. IEEE Trans. Geosci. Remote. Sens. 2020, 1–16. [Google Scholar] [CrossRef]
- Lazarov, A.; Chen, V.C.; Kostadinov, T.; Morgado, J.P. Bistatic SAR system with GPS transmitter. In Proceedings of the 2013 IEEE Radar Conference (RadarCon13), Ottawa, ON, Canada, 29 April–3 May 2013; pp. 1–6. [Google Scholar]
- Liu, F.; Antoniou, M.; Zeng, Z.; Cherniakov, M. Coherent change detection using passive GNSS-based SAR: Experimental proof of concept. IEEE Trans. Geosci. Remote Sens. 2013, 51, 4544–4555. [Google Scholar] [CrossRef]
- Zhang, Q.; Antoniou, M.; Chang, W.; Cherniakov, M. Spatial Decorrelation in GNSS-Based SAR Coherent Change Detection. IEEE Trans. Geosci. Remote. Sens. 2015, 53, 219–228. [Google Scholar] [CrossRef]
- Liu, F.; Fan, X.; Zhang, L.; Zhang, T.; Liu, Q. GNSS-based SAR for urban area imaging: Topology optimization and experimental confirmation. Int. J. Remote. Sens. 2019, 40, 4668–4682. [Google Scholar] [CrossRef]
- Liu, F.; Fan, X.; Zhang, T.; Liu, Q. GNSS-Based SAR Interferometry for 3-D Deformation Retrieval: Algorithms and Feasibility Study. IEEE Trans. Geosci. Remote. Sens. 2018, 56, 1–13. [Google Scholar] [CrossRef]
- Moccia, A.; Renga, A. Spatial Resolution of Bistatic Synthetic Aperture Radar: Impact of Acquisition Geometry on Imaging Performance. IEEE Trans. Geosci. Remote. Sens. 2011, 49, 3487–3503. [Google Scholar] [CrossRef]
- Zeng, T.; Zhang, T.; Tian, W.; Hu, C. Space-Surface Bistatic SAR Image Enhancement Based on Repeat-Pass Coherent Fusion With Beidou-2/Compass-2 as Illuminators. IEEE Geosci. Remote. Sens. Lett. 2016, 13, 1832–1836. [Google Scholar] [CrossRef]
- Liu, F.; Antoniou, M.; Zeng, Z.; Cherniakov, M. Point spread function analysis for GNSS-based SAR with long dwell times—Theory and experimental confirmation. IEEE Geosci. Remote Sens. Lett. 2013, 10, 781–785. [Google Scholar] [CrossRef]
- Santi, F.; Bucciarelli, M.; Pastina, D.; Antoniou, M.; Cherniakov, M. Spatial Resolution Improvement in GNSS-Based SAR Using Multistatic Acquisitions and Feature Extraction. IEEE Trans. Geosci. Remote. Sens. 2016, 54, 6217–6231. [Google Scholar] [CrossRef]
- Santi, F.; Antoniou, M.; Pastina, D. Point Spread Function Analysis for GNSS-Based Multistatic SAR. IEEE Geosci. Remote. Sens. Lett. 2015, 12, 304–308. [Google Scholar] [CrossRef]
- Santi, F.; Bucciarelli, M.; Pastina, D.; Antoniou, M. CLEAN technique for passive bistatic and multistatic SAR with GNSS transmitters. In Proceedings of the 2015 IEEE Radar Conference, Arlington, VA, USA, 10–15 May 2015; pp. 1228–1233. [Google Scholar]
- Vespe, M.; Baker, C.J.; Griffiths, H.D. Radar target classification using multiple perspectives. IET Radar Sonar Navig. 2007, 1, 300. [Google Scholar] [CrossRef]
- Zeng, T.; Ao, D.; Hu, C.; Zhang, T.; Liu, F.; Tian, W.; Lin, K. Multiangle BSAR Imaging Based on BeiDou-2 Navigation Satellite System: Experiments and Preliminary Results. IEEE Trans. Geosci. Remote. Sens. 2015, 53, 5760–5773. [Google Scholar] [CrossRef]
- Zeng, T.; Cherniakov, M.; Long, T. Generalized approach to resolution analysis in BSAR. IEEE Trans. Aerosp. Electron. Syst. 2005, 41, 461–474. [Google Scholar] [CrossRef]
- Daout, F.; Schmitt, F.; Ginolhac, G.; Fargette, P. Multistatic and Multiple Frequency Imaging Resolution Analysis-Application to GPS-Based Multistatic Radar. IEEE Trans. Aerosp. Electron. Syst. 2012, 48, 3042–3057. [Google Scholar] [CrossRef]
- Wang, F.; Yang, D.; Yang, D. Feasibility of Wind Direction Observation Using Low-Altitude Global Navigation Satellite System-Reflectometry. IEEE J. Sel. Top. Appl. Earth Obs. Remote. Sens. 2018, 11, 5063–5075. [Google Scholar] [CrossRef]
- Zhou, H.; Antoniou, M.; Zeng, Z.; Zuo, R.; Tan, H.; Guo, J.; Cherniakov, M. Pre-processing for time domain image formation in SS-BSAR system. J. Syst. Eng. Electron. 2012, 23, 875–880. [Google Scholar] [CrossRef]
















| Parameter | Value |
|---|---|
| Satellite operating speed | 3000 m/s |
| Initial azimuth | () |
| Angle sampling interval | |
| velocity direction | () |
| Slope distance of target center | 20,000 km |
| Synthetic aperture time | 60 s |
| Signal band width (GPS C/A) | 2.046 MHz |
| Carrier frequency | 1575.42 MHz |
| Receiver and Point target position | (−1000,0,100) (0,0,0) m |
| Sat | ||||||
|---|---|---|---|---|---|---|
| Ref | ||||||
| 131.53 | 21.1 | 180 | 90 | 45 | 1390 | |
| 138.24 | 24.03 | 100/230 | 50/140 | 45 | 2379 | |
| ~ | ~ | ~ | ~ | 45 | 735 | |
| 152.65 | 25.7 | 240/120 | 150/30 | 45 | 1974 | |
| ~ | ~ | ~ | ~ | 45 | 616 |
| Parameter | Value |
|---|---|
| Data collection time | 17 September 2020 1:00~24:00 |
| sampling interval | 1 h |
| Synthetic aperture time | 60 s |
| Signal band width (GPS C/A) | 2.046 MHz |
| Sampling rate | 62 MHz |
| PRF | 100 Hz |
| Receiver position | (−1000,0,100) m |
| Parameter | Value |
|---|---|
| GPS satellite | PRN15, PRN12, PRN24 |
| Satellite starting angle (Pitch, Azimuth) | (,)(,)(,) |
| Select signal | L1 (1575.42 MHz) |
| Bandwidth | 2.046 MHz |
| RHCP antenna gain | 3 dBi |
| LHCP antenna beamwidth | |
| LHCP antenna gain | 13 dBi |
| RHCP /LHCP antenna working Frequency Band | GPS L1/BeiDou B1 |
| System sampling rate | 62 MHz |
| Quantization bit | 14 bit |
| Synthetic aperture time | 60 s |
| Sat | (Experimental Measurements) | |||
|---|---|---|---|---|
| Ref. | ||||
| PRN15 | 135.25 | 25.710 | ~ | 2667.9 |
| PRN12 | 158.99 | 22.52 | ~ | 2939.8 |
| PRN24 | 181.01 | 24.80 | ~ | 3347.3 |
| ~ | ~ | 81 | 799 | |
| ~ | ~ | 138 | 953.56 | |
| ~ | ~ | 34 | 1563.24 |
Publisher’s Note: MDPI stays neutral with regard to jurisdictional claims in published maps and institutional affiliations. |
© 2020 by the authors. Licensee MDPI, Basel, Switzerland. This article is an open access article distributed under the terms and conditions of the Creative Commons Attribution (CC BY) license (http://creativecommons.org/licenses/by/4.0/).
Share and Cite
Wu, S.; Yang, D.; Zhu, Y.; Wang, F. Improved GNSS-Based Bistatic SAR Using Multi-Satellites Fusion: Analysis and Experimental Demonstration. Sensors 2020, 20, 7119. https://doi.org/10.3390/s20247119
Wu S, Yang D, Zhu Y, Wang F. Improved GNSS-Based Bistatic SAR Using Multi-Satellites Fusion: Analysis and Experimental Demonstration. Sensors. 2020; 20(24):7119. https://doi.org/10.3390/s20247119
Chicago/Turabian StyleWu, Shiyu, Dongkai Yang, Yunlong Zhu, and Feng Wang. 2020. "Improved GNSS-Based Bistatic SAR Using Multi-Satellites Fusion: Analysis and Experimental Demonstration" Sensors 20, no. 24: 7119. https://doi.org/10.3390/s20247119
APA StyleWu, S., Yang, D., Zhu, Y., & Wang, F. (2020). Improved GNSS-Based Bistatic SAR Using Multi-Satellites Fusion: Analysis and Experimental Demonstration. Sensors, 20(24), 7119. https://doi.org/10.3390/s20247119
