A Survey of Routing Protocols in WBAN for Healthcare Applications
Abstract
1. Introduction
2. Introduction of Wireless Body Area Network
2.1. WBAN Architecture
2.2. Application Field of a Wireless Body Area Network
- Medical care services and chronic disease surveillance: These are the most important applications. There has been no good solution for the prevention and treatment of chronic diseases, worldwide. The emergence of WBAN brings hope for the treatment and prevention of various chronic diseases. Through the real-time comprehensive analysis and processing of the collected physiological information, we can effectively prevent and treat the disease, before and during onset. We can also save the physiological information of the disease for subsequent diagnosis, treatment, and medical research. The most important thing is that patients can get rid of the trouble of wired monitoring and experience the convenient service of remote medical monitoring [6].
 - Assistance for special groups, such as the disabled and the elderly: Sensor devices are worn on the limbs of blind people, which can perceive the surrounding environment and road information, in real-time, to provide navigation and position services for blind people. Developing a care system for the elderly which can sense the actions of the elderly and make corresponding reminders, by locating the elderly, and record the activities to provide security and safety of the elderly.
 - Other applications: Building human body network on athletes, real-time monitoring of athletes’ physical condition, during training, and changing training intensity at any time; providing fire fighters with special environment monitoring (such as fire scene, toxic gas environment, etc.), warning firefighters regarding their own safety when their endurance threshold has exceeded; and, in the military, transferring important military intelligence to control centers or remote command troops, through wireless means. With the development of sensor technology and wireless network transmission technology, WBAN will be more and more widely used in medicine, including health monitoring, sports, entertainment, military, and aerospace fields, in the future. It also has considerable social value and economic benefits.
 
2.3. Characteristics of the Wireless Body Area Network
2.4. Challenges in WBAN Routing Protocol Design
- Dynamic changes of the topological structure: Wireless transmission involves body surface transmission, body transmission, and free space transmission. Channel conditions are complex. Shadow effect caused by human motion should also be considered. The distance and relative position between nodes will also change with the movement of limbs. Considering the time-variation of the topology and the possible problems [11], reliable routing mechanism should be designed to adapt to the dynamic topology.
 - Energy efficiency: WBAN is a technology applied in human body, some sensors are implanted in the body and must be replaced by surgery. It is not enough to supply power only through micro-batteries. Now, although RF (Radio Frequency), EM (Electro Magnetic) or energy harvesting can be used for the power supply, energy efficiency design should also be carried out at the source. Therefore, energy efficiency of single node and energy balance of the whole network must be considered in the routing design, so as to prolong the lifetime of the network, as far as possible.
 - Various Qos requirements: Nodes in the WBAN generate different types of data, which must be processed differently, to ensure the Qos requirements of different types of data, such as emergency data, delay sensitive data, reliability sensitive data, and general data.
 
3. Classification of Routing Protocols for WBAN
3.1. Posture-Based Routing
3.1.1. A Novel Mobility Handling Routing Protocol (MHRP)
3.1.2. Energy-Efficient and Distributed Network Management Cost Minimization (NCMD)
3.1.3. Comparison and Analysis
3.2. Temperature-Based Routing
3.2.1. Thermal-Aware Routing Algorithm (TARA)
3.2.2. A New Energy-Efficient Routing Protocol (ER-ATTEMPT)
3.2.3. Trust and Thermal Aware Routing Protocol (TTRP)
3.2.4. A Mobility-Based Temperature-Aware Routing Protocol (MTR)
3.2.5. Comparison and Analysis
3.3. Cross-Layer Routing
3.3.1. A Priority-Based Cross Layer Routing Protocol (PCLRP)
3.3.2. Cross-Layer Design for Optimizing Transmission Reliability, Energy Efficiency, and Lifetime (CLDO)
3.3.3. Cross-Layer Retransmit Strategy (CLRS)
3.3.4. Cross-Layer Optimization Based on Prediction
3.3.5. Joint Transmission Power Control and Relay Cooperation (ATT)
3.3.6. Comparison and Analysis
3.4. Cluster-Based Routing
3.4.1. Dual Sink Approach Using Clustering (DSCB)
3.4.2. An Energy Efficiency Routing Protocol (CRPBA)
3.4.3. Comparative Analysis
3.5. Qos-Based Routing
3.5.1. Designing Lightweight QoS Routing Protocol (LRPD)
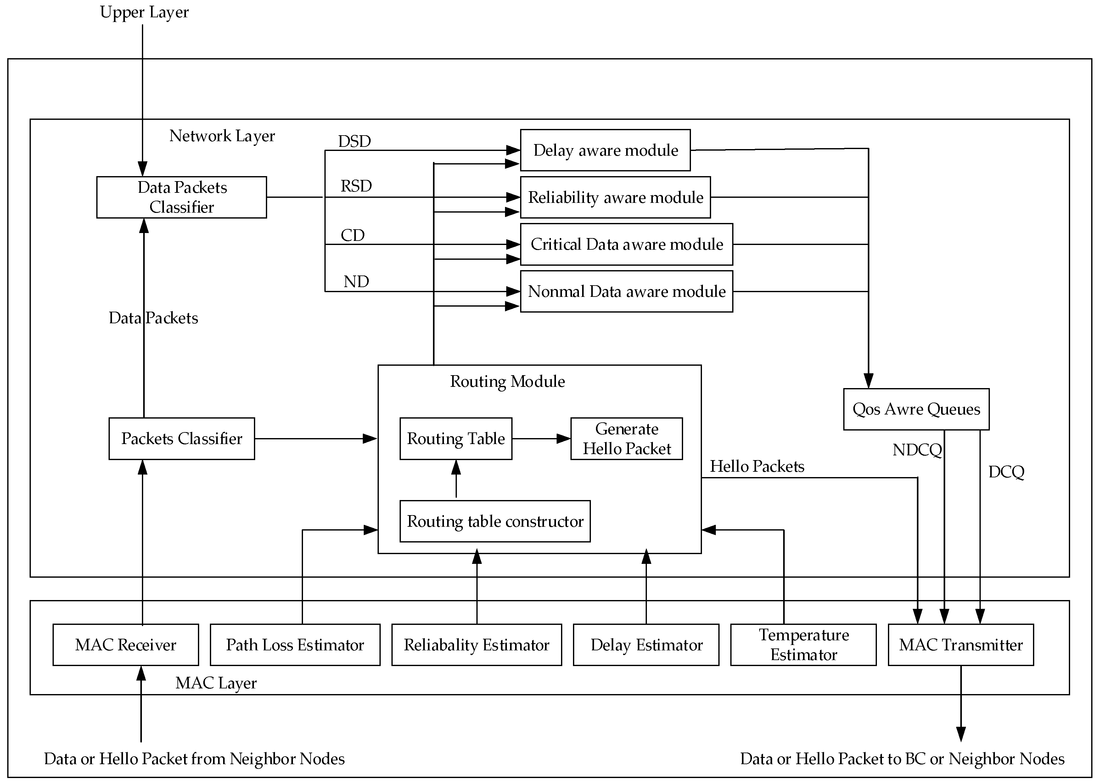
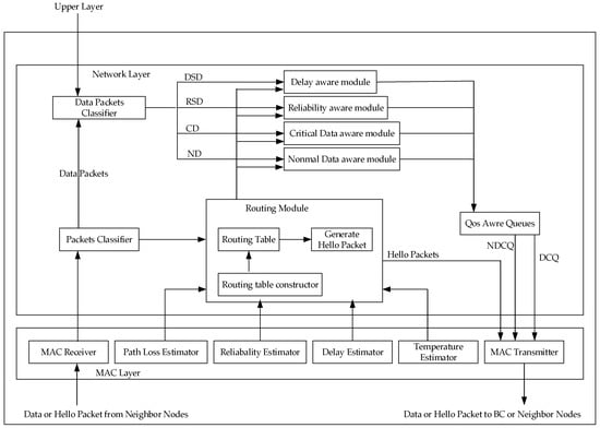
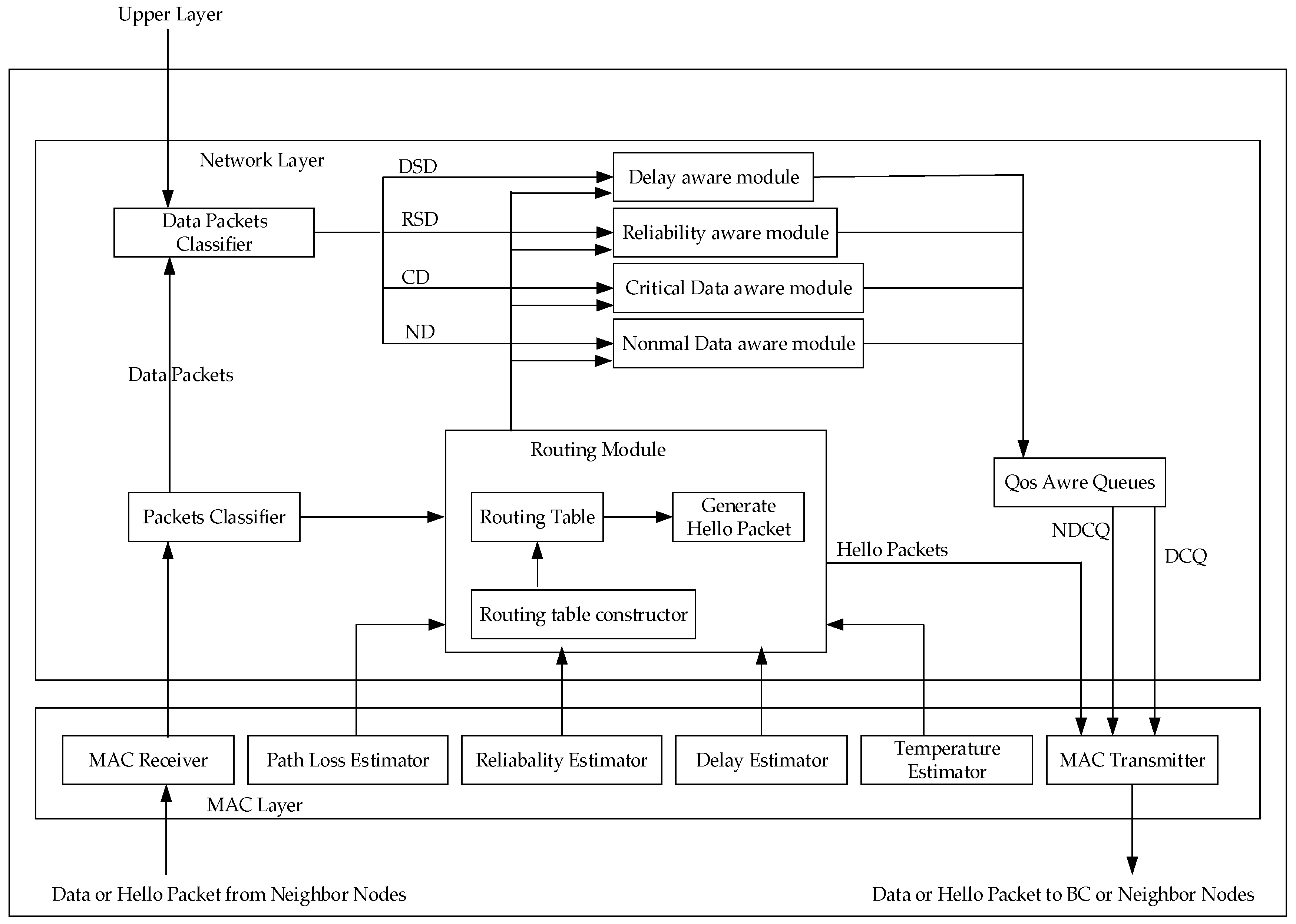
3.5.2. Hybrid Data-Centric Routing Protocol (HDPR)
3.5.3. Comparison and Analysis
3.6. Routing of Other Methods in WBAN
3.6.1. Multipath-Based Routing
3.6.2. Mobile Sink-Based Routing
4. Prospects for WBAN and Suggestions for Routing Design
4.1. Prospects for Current Routing Design
- In the analysis of the above routing methods, both MHRP [18] and HDPR [33] protocols, stipulate that the relay node only has the function of receiving and forwarding, and the biological node only collects and transmits information, without forwarding other information. This method can reduce the energy consumption of the biological node and prolong the network life [38]. However, the problems are—how to determine the number and location of additional relay nodes? Will the connectivity of the network topology be guaranteed after its death? Whether the added nodes will affect people’s comfort and so on. WBAN is a technology applied to human body, the above issues need to be carefully considered.
 - In the routing design, the hottest research at present is about the next hop selection method [39,40,41,42], which has both optimization and innovations. For example, the literature [22,23,30] uses the cost function to solve the next hop selection. In recent years, the cost function has been developed from a single parameter to multi-parameters, and the weighting factor has been used to weigh the multi-parameters, which achieves a better performance than a single parameter. It is believed that the cost function plays a more important role in the design of energy efficient routing in the future.
 - The cross-layer method can achieve a better performance than a single-layer, and can achieve unexpected results in energy efficiency. Cross-layer is a comprehensive design of performance by coupling multiple protocol stacks, such as combining network layer, MAC layer, and physical layer, planning appropriate transmission power in physical layer, efficient slot allocation technology in MAC layer, and reliable routing design in network layer, which can theoretically achieve better network performance, reduce energy consumption of nodes and realize energy efficiency of the whole network.
 - Postures-based methods can make full use of mobility, in terms of energy efficiency. If the various postures of human body can be skillfully utilized, then the delay and energy consumption can be greatly reduced in theory. Posture prediction can be used to select routing quickly and reduce energy waste in the routing process, but the premise is to solve the problem of human posture recognition, which requires joint efforts in many fields.
 
4.2. Prospects for Future Routing Design
- Cluster-based approach: At present, there are many technologies about energy efficiency design in WSN, and the cluster-based routing is the hottest research. This method is no longer restricted to the improvement of traditional methods, but integrates various intelligent theories and algorithms. For example, Jiang et al. [43] proposed a hybrid routing algorithm, which combines ANT colony optimization algorithm and minimum hop routing, to find the optimal path, with the minimum energy consumption and the fastest speed. This method not only improves the ANT colony algorithm, but also optimizes and innovates the minimum hop routing, and it has a great improvement in energy efficiency and delay. Morsy et al. [44] proposed an efficient routing algorithm, the process of CH selection is formulated as a single-objective optimization problem to find optimal set of CHs to form, one-hop clusters, in order to balance energy consumption, enhance stability, and scalability, using gravitational search algorithm (GSA). This protocol solved the problem of energy hole, coverage hole, and balanced the network energy consumption. In addition to the above methods, there are many other similar intelligent methods [45,46,47,48,49], such as distributed artificial ANT colony algorithm, circular random firefly algorithm, particle swarm optimization algorithm, and so on. However, at present, the intelligent methods in WBAN is limited [50,51,52,53,54], and there is a lot of space for research in the future. We cannot copy the method of WSN completely, but should consider the Qos requirement of WBAN and improve it properly. In routing design, we should also consider the minimum hops, the lowest delay, the temperature of the nodes, and the movement of the limbs. Only suitable for WBAN is the real reference.
 - Data aggregation method: It is also an energy efficiency design from the source. Data aggregation can effectively reduce redundant data transmission and node energy consumption, and improve the energy utilization of nodes. Although there is no large-scale research on data aggregation technology for WBAN, data aggregation method is a really good way to save energy. Therefore, we can reference the data aggregation method from WSN [55,56], which need more scholars to study and explore in the future.
 - Mobile sink-based routing. In recent years, the use of mobile sink has drawn enormous attention for data collection in WSNs, so there are many relevant research studies on this area [57,58,59,60]. For example, Gharaei et al. [59] proposed a mobile sink (MS)-based inter- and intra-cluster routing algorithms, which is a routing strategy specially designed for the problem of energy hole and coverage hole. The algorithm controls the sojourn position and stay time of mobile sink, effectively solving the above two problems. Zhang et al. [60] proposed a dynamic path planning, based on mobile sink for emergency traffic, this protocol considers the priority of data, as well as the emergency traffic perception and estimation, to dynamically adjust the routing and ensure the reliability of data transmission. Therefore, the application of mobile sink in WSN indeed solves many bottleneck problems, such as “energy hole” and “coverage hole”. Similar bottleneck problems also exist in WBAN, so the introduction of mobile sink into WBAN can theoretically alleviate or solve the above problems. At present, the research about this method in WBAN is just at the initiation stage. Thus, future research on this method must refer to WSN. The problem to be considered is the selection of an optimal path, and specific application scenarios need to be treated in detail. The specific application of mobile sink in WBAN still needs the efforts and exploration of other scholars in the future.
 
5. Conclusions
Funding
Conflicts of Interest
References
- Jijesh, J.J.; Shivashankar. A survey on Wireless Body Sensor Network routing protocol classification. In Proceedings of the International Conference on Intelligent Systems & Control, Coimbatore, India, 5–6 January 2017; pp. 489–494. [Google Scholar]
 - Nidhya, R.; Arunachalam, V.P.; Karthik, S. A Study on Requirements, Challenges and Applications of Wireless Body Area Network. Asian J. Electr. Sci. 2017, 7, 30–36. [Google Scholar]
 - Zhang, Y.; Zhang, B.; Zhang, S. A Lifetime Maximization Relay Selection Scheme in Wireless Body Area Networks. Sensors 2017, 17, 1267. [Google Scholar] [CrossRef] [PubMed]
 - Roy, M.; Chowdhury, C.; Aslam, N. Designing Transmission Strategies for Enhancing Communications in Medical IoT Using Markov Decision Process. Sensors 2018, 18, 4450. [Google Scholar] [CrossRef]
 - Khan, R.A.; Pathan, A.-S.K. The state-of-the-art wireless body area sensor networks: A survey. Int. J. Distrib. Sens. Netw. 2018, 14, 14. [Google Scholar] [CrossRef]
 - Puspitaningayu, P.; Widodo, A.; Yundra, E. The Emerging Wireless Body Area Network on Android Smartphones: A Review. In Proceedings of the the 2nd Annual Applied Science and Engineering Conference (AASEC), Bandung, Indonesia, 24 August 2017. [Google Scholar]
 - Romaissa, B.; Eddine, B.D. In-body Routing Protocols for Wireless Body sensor Networks. In Proceedings of the 10th International Conference on Developments in eSystems Engineering (DeSE), Paris, France, 14–16 June 2017; pp. 160–165. [Google Scholar]
 - Kurian, A.; Divya, R. A survey on energy efficient routing protocols in wireless body area networks (WBAN). In Proceedings of the International Conference on Innovations in Information, Embedded and Communication Systems (ICIIECS), Karpagam Coll Engn, Coimbatore, India, 17–18 May 2017. [Google Scholar]
 - Yessad, N.; Omar, M.; Tari, A.; Bouabdallah, A. QoS-based routing in Wireless Body Area Networks: A survey and taxonomy. Computing 2017, 100, 245–275. [Google Scholar] [CrossRef]
 - Amit, S.; Sudip, M. Dynamic Connectivity Establishment and Cooperative Scheduling for Qos-Aware Wireless Body Area Networks. IEEE Trans. Mobile Comput. 2018, 17, 2775–2788. [Google Scholar]
 - Yuan, X.; Li, C.; Ye, Q.; Zhang, K.; Cheng, N.; Zhang, N.; Shen, X.S. Performance Analysis of IEEE 802.15.6-Based Coexisting Mobile WBANs With Prioritized Traffic and Dynamic Interference. IEEE Trans. Wirel. Commun. 2018, 17, 5637–5652. [Google Scholar] [CrossRef]
 - Roy, M.; Chowdhury, C.; Aslam, N. Designing an energy efficient WBAN routing protocol. In Proceedings of the International Conference on Communication Systems and Networks (COMSNETS), Bangalore, India, 4–8 January 2017; pp. 298–305. [Google Scholar]
 - Jiang, W.; Wang, Z.C.; Feng, M.; Miao, T.T. A Survey of Thermal-Aware Routing Protocols in Wireless Body Area Networks. In Proceedings of the IEEE International Conference on Computational Science and Engineering (CSE) and IEEE International Conference on Embedded and Ubiquitous Computing (EUC), Guangzhou, China, 21–24 July 2017; pp. 17–21. [Google Scholar]
 - Bangash, J.I.; Abdullah, A.H.; Anisi, M.H.; Khan, A.W. A survey of routing protocols in wireless body sensor networks. Sensors 2014, 14, 1322–1357. [Google Scholar] [CrossRef]
 - Anand, J.; Sethi, D. Comparative analysis of energy efficient routing in WBAN. In Proceedings of the International Conference on Computational Intelligence & Communication Technology, Ghaziabad, India, 9–10 February 2017. [Google Scholar]
 - Hu, F.Y.; Wang, L.; Wang, S.S.; Guo, G. Hierarchical recognition Algorithm of Body Posture Based on Wireless Body Area Network. J. Jilin Univ. (Inf. Sci. Ed.) 2016, 34, 1–7. [Google Scholar]
 - Kim, B.-S.; Kim, K.H.; Kim, K.-I. A Survey on Mobility Support in Wireless Body Area Networks. Sensors 2017, 17, 797. [Google Scholar] [CrossRef] [PubMed]
 - Karmakar, K.; Biswas, S.; Neogy, S. MHRP: A novel mobility handling routing protocol in Wireless Body Area Network. In Proceedings of the 2017 International Conference on Wireless Communications, Signal Processing and Networking (WISPNET), Chennai, India, 22–24 March 2017; pp. 1939–1945. [Google Scholar]
 - Samanta, A.; Misra, S. Energy-Efficient and Distributed Network Management Cost Minimization in Opportunistic Wireless Body Area Networks. IEEE Trans. Mob. Comput. 2018, 17, 376–389. [Google Scholar] [CrossRef]
 - Bhanumathi, V.; Sangeetha, C.P. A guide for the selection of routing protocols in WBAN for healthcare applications. Human-centric Comput. Inf. Sci. 2017, 7, 1–19. [Google Scholar] [CrossRef]
 - Tang, Q.; Tummala, N.; Gupta, S.K.S.; Schwiebert, L. TARA: Thermal-Aware Routing Algorithm for Implanted Sensor Networks. Hum. Cent. Comput. 2005, 3560, 206–217. [Google Scholar]
 - Ahmad, A.; Javaid, N.; Qasim, U.; Ishfaq, M.; Khan, Z.A.; Alghamdi, T.A. Re-attempt: A New Energy-Efficient Routing Protocol for Wireless Body Area Sensor Networks. Int. J. Distrib. Sens. Netw. 2014, 10. [Google Scholar] [CrossRef]
 - Bhangwar, A.R.; Kumar, P.; Ahmed, A.; Channa, M.I. Trust and Thermal Aware Routing Protocol (TTRP) for Wireless Body Area Networks. Wirel. Pers. Commun. 2017, 97, 349–364. [Google Scholar] [CrossRef]
 - Kim, B.S.; Kang, S.Y.; Lim, J.H.; Kim, K.H.; Kim, K.I. A mobility-based temperature-aware routing protocol for Wireless Body Sensor Networks. In Proceedings of the International Conference on Information Networking (ICOIN), Da Nang, Vietnam, 11–13 January 2017; pp. 63–66. [Google Scholar]
 - Ben Elhadj, H.; Elias, J.; Chaari, L.; Kamoun, L. A Priority based Cross Layer Routing Protocol for healthcare applications. Ad Hoc Netw. 2016, 42, 1–18. [Google Scholar] [CrossRef]
 - Chen, X.; Xu, Y.; Liu, A.; Fortino, G.; Ghasemzadeh, H.; Li, W.; Zhang, Y.; Benini, L. Cross Layer Design for Optimizing Transmission Reliability, Energy Efficiency, and Lifetime in Body Sensor Networks. Sensors 2017, 17, 900. [Google Scholar] [CrossRef] [PubMed]
 - Wang, G.D.; Guo, K.Q. A Cross-Layer Retransmission Strategy for the Body Shadowing Affect in IEEE 802.15.6-Based WBAN. Softw. Guide 2018, 17, 200–202. [Google Scholar]
 - Wang, L.L.; Huang, C.; Wu, X.B. Cross-Layer Optimization for Wireless Body Area Networks Based on Prediction Method. J. Electron. Inf. Technol. 2018, 40, 2006–2012. [Google Scholar]
 - Zhang, H.; Safaei, F.; Tran, L.C. Joint Transmission Power Control and Relay Cooperation for WBAN Systems. Sensors 2018, 18, 4283. [Google Scholar] [CrossRef]
 - Ullah, Z.; Ahmed, I.; Razzaq, K.; Naseer, M.K.; Ahmed, N. DSCB: Dual sink approach using clustering in body area network. Peer-to-Peer Netw. Appl. 2017, 12, 357–370. [Google Scholar] [CrossRef]
 - Bahae, A.; Abdelillah, J.; Haziti, M.E. An energy efficiency routing protocol for wireless body area networks. J. Med. Eng. Technol. 2018, 42, 290–297. [Google Scholar]
 - Kuma, M.A.; Raj, C.V. On designing lightweight Qos routing protocol for delay-sensitive wireless body area networks. In Proceedings of the International Conference on Advances in Computing, Communications and Informatics (ICACCI), Udupi, India, 13–16 September 2017; pp. 740–744. [Google Scholar]
 - Vetale, S.; Vidhate, A.V. Hybrid Data-Centric Routing Protocol of Wireless Body Area Network. In Proceedings of the 5th IEEE International Conference on Advances in Computing, Communication and Control (ICAC3), Mumbai, India, 1–2 December 2017; pp. 1–7. [Google Scholar]
 - Peng, Y.; Zhang, S. A Power Optimization Routing Algorithm for Wireless Body Area Network. Electron. Sci. Technol. 2018, 31, 38–41. [Google Scholar]
 - Feng, X.J. Energy-Efficient and Reliable Routing Mechanism in Wireless Body Area Network. Master’s Thesis, Dissertation of Chongqing University of Technology, Xi’an, China, 2016. [Google Scholar]
 - Yuan, P.; Fan, L.; Liu, P.; Tang, S. Recent progress in routing protocols of mobile opportunistic networks: A clear taxonomy, analysis and evaluation. J. Netw. Comput. Appl. 2016, 62, 163–170. [Google Scholar] [CrossRef]
 - Cao, B.; Xia, S.; Han, J.; Li, Y. A Distributed Game Methodology for Crowdsensing in Uncertain Wireless Scenario. IEEE Trans. Mob. Comput. 2019. [Google Scholar] [CrossRef]
 - Adhikary, S.; Choudhury, S.; Chattopadhyay, S. A new routing protocol for WBAN to enhance energy consumption and network lifetime. In Proceedings of the International Conference on Distributed Computing & Networking, Singapore, 4–7 January 2016. [Google Scholar]
 - Peng, Y.; Zhang, S. Research on Energy Consumption Control Routing Algorithm for Wireless Body Area Network. Softw. Guide 2017, 12, 90–93. [Google Scholar]
 - Ahmed, G.; Jianhua, Z.; Fareed, M.M.S. PERA: Priority-Based Energy-Efficient Routing Algorithm for WBANs. Wirel. Pers. Commun. 2017, 96, 4737–4753. [Google Scholar] [CrossRef]
 - Gu, Z.Q.; Peng, H.; Wu, Y.M. Key Problem of Human-Body Communication over Wireless Body Area Network. Commun. Technol. 2017, 50, 1968–1975. [Google Scholar]
 - Anwar, M.; Abdullah, A.H.; Altameem, A.; Qureshi, K.F.; Masud, F.; Faheem, M.; Cao, Y.; Kharel, R. Green Communication for Wireless Body Area Networks: Energy Aware Link Efficient Routing Approach. Sensors 2018, 18, 3237. [Google Scholar] [CrossRef] [PubMed]
 - Jiang, A.L.; Zheng, L.H. An Effective Hybrid Routing Algorithm in WSN: Ant Colony Optimization in combination with Hop Count Minimization. Sensors 2018, 18, 1020. [Google Scholar] [CrossRef] [PubMed]
 - Morsy, N.A.; Abdelhay, E.H.; Kishk, S.S. Proposed Energy Efficient Algorithm for Clustering and Routing in WSN. Wirel. Pers. Commun. 2018, 103, 2575–2598. [Google Scholar] [CrossRef]
 - Panda, S. Performance Improvement of Clustered Wireless Sensor Networks Using Swarm Based Algorithm. Wirel. Pers. Commun. 2018, 103, 2657–2678. [Google Scholar] [CrossRef]
 - Sarkar, A.; Murugan, T.S. Cluster head selection for energy efficient and delay-less routing in wireless sensor network. Wirel. Netw. 2019, 25, 303–320. [Google Scholar] [CrossRef]
 - Wang, J.; Gao, Y.; Liu, W.; Sangaiah, A.K.; Kim, H.-J. An Improved Routing Schema with Special Clustering Using PSO Algorithm for Heterogeneous Wireless Sensor Network. Sensors 2019, 19, 671. [Google Scholar] [CrossRef] [PubMed]
 - Hosen, A.S.M.S.; Cho, G.H. An Energy Centric Cluster-Based Routing Protocol for Wireless Sensor Networks. Sensors 2018, 18, 1520. [Google Scholar] [CrossRef] [PubMed]
 - Khediri, S.E.L.; Thaljaoui, A.; Dallali, A.; Fakhet, W.; Kachouri, A. An optimal clustering mechanism based on K-means for wireless sensor networks. In Proceedings of the 15th International Multi-Conference on Systems, Signals and Devices (SSD), Hammamet, Tunisia, 19–22 March 2018. [Google Scholar]
 - Rakhee; Srinivas, M.B. Cluster Based Energy Efficient Routing Protocol Using ANT Colony Optimization and Breadth First Search. In Proceedings of the 12th International Conference on Communication Networks (ICCN)/12th International Conference on Data Mining and Warehousing (ICDMW)/12th International Conference on Image and Signal Processing (ICISP), Bangalore, India, 19–21 August 2016. [Google Scholar]
 - Yan, J.; Peng, Y.; Shen, D.; Yan, X.; Deng, Q. An Artificial Bee Colony-Based Green Routing Mechanism in WBANs for Sensor-Based E-Healthcare Systems. Sensors 2018, 18, 3268. [Google Scholar] [CrossRef] [PubMed]
 - Isabel, R.A.; Baburaj, E. An Optimal Trust Aware Cluster Based Routing Protocol Using Fuzzy Based Trust Inference Model and Improved Evolutionary Particle Swarm Optimization in WBANs. Wirel. Pers. Commun. 2018, 101, 201–222. [Google Scholar] [CrossRef]
 - Umare, A.; Ghare, D.P. Optimization of Routing Algorithm for WBAN Using Genetic Approach. In Proceedings of the 9th International Conference on Computing, Communication and Networking Technologies, Bengaluru, India, 10–12 July 2018. [Google Scholar]
 - Anguraj, D.K.; Smys, S. Trust-Based Intrusion Detection and Clustering Approach for Wireless Body Area Networks. Wirel. Pers. Commun. 2018, 104, 1–20. [Google Scholar] [CrossRef]
 - Ambigavathi, M.; Sridharan, D. Energy-Aware Data Aggregation Techniques in Wireless Sensor Network. Lect. Notes Electr. Eng. 2017, 436, 165–173. [Google Scholar]
 - Zhang, D.-G.; Zhang, T.; Zhang, J.; Dong, Y.; Zhang, X.-D. A kind of effective data aggregating method based on compressive sensing for wireless sensor network. EURASIP J. Wirel. Commun. Netw. 2018, 2018, 159. [Google Scholar] [CrossRef]
 - Mitra, R.; Sharma, S. Proactive data routing using controlled mobility of a mobile sink in Wireless Sensor Networks. Comput. Electr. Eng. 2018, 70, 21–36. [Google Scholar] [CrossRef]
 - Saranya, V.; Shankar, S.; Kanagachidambaresan, G.R. Energy Efficient Clustering Scheme (EECS) for Wireless Sensor Network with Mobile Sink. Wirel. Pers. Commun. 2018, 100, 1553–1567. [Google Scholar] [CrossRef]
 - Gharaei, N.; Abu Bakar, K.; Hashim, S.Z.M.; Pourasl, A.H. Inter- and intra-cluster movement of mobile sink algorithms for cluster-based networks to enhance the network lifetime. Ad Hoc Netw. 2019, 85, 60–70. [Google Scholar] [CrossRef]
 - Zhang, L.; Wan, C. Dynamic Path Planning Design for Mobile Sink with Burst Traffic in a Region of WSN. Wirel. Commun. Mob. Comput. 2019, 2019, 1–8. [Google Scholar] [CrossRef]
 - Ding, J.; Dutkiewicz, E.; Huang, X. Joint optimal relay location and power allocation for ultra-wideband-based wireless body area networks. EURASIP J. Wirel. Commun. Netw. 2015, 2015, 84. [Google Scholar] [CrossRef][Green Version]
 - Shaik, M.F.; Komanapalli, V.L.N.; Subashini, M.M. A Comparative Study of Interference and Mitigation Techniques in Wireless Body Area Networks. Wirel. Pers. Commun. 2018, 98, 2333–2365. [Google Scholar] [CrossRef]
 - Jie, D.; Eryk, D.; Huang, X.J. Energy Efficient Cooperative Transmission in Single-Relay UWB Based Body Area Networks. In Proceedings of the IEEE International Conference on Communications (ICC), London, UK, 8–12 June 2015. [Google Scholar]
 - Omer, S.; Vesilo, R. A Channel Diversity Path metric for Dual Channel Wireless Body Area Networks. In Proceedings of the International Telecommunication Networks and Applications Conference (ITNAC), Dunedin, New Zealand, 7–9 December 2016. [Google Scholar]
 - Jung, Y.-A.; Seo, S.-I.; You, Y.-H. Two-Stage Preamble Detection Scheme for IR-UWB Coexistence. Wirel. Pers. Commun. 2017, 96, 3027–3039. [Google Scholar] [CrossRef]
 














| Problem | WSN | WBAN | 
|---|---|---|
| range | environmental monitoring(m/km) | body range(cm/m) | 
| number of nodes | hundreds | dozens | 
| node size | no special requirements | the smaller the better | 
| node task | single or scheduled tasks | many | 
| data rate | homogeneous | heterogeneous | 
| data loss | tolerable | intolerable | 
| node placement | easily | difficult | 
| biocompatibility | not considering | consider | 
| node life | months/years | the longer the better | 
| topological | unchanged | changed | 
| node energy | limited, but replaceable | limited and irreplaceable | 
| safety | low | very high | 
| standard | IEEE 802.11.4 | IEEE 802.15.6 | 
| Protocol | Goal | Characteristic | Complexity | Delay | Energy Efficiency | 
|---|---|---|---|---|---|
| MHRP (2017) | Dynamic environment Cardiac monitoring | A fault-tolerant system consists of two identical and independent sets of nodes | low | low | high | 
| NCMD (2017) | Dynamic environment Topological fracture treatment | Opportunities to establish connections, Minimizing network management | high | low | high | 
| Protocol | Goal | Characteristic | Complexity | Delay | Energy Efficiency | 
|---|---|---|---|---|---|
| TARA (2005) | temperature | withdraw strategy to avoid high temperature nodes | low | high | low | 
| ER-ATTEMPT (2014) | temperature | Considering temperature and hops | low | low | medium | 
| TTRP (2017) | temperature | Considering temperature and trust | high | low | high | 
| MTR (2017) | temperature | Considering temperature and mobility | high | medium | medium | 
| Protocol | Cross Layer | Characteristic | Priority | Reliability | Delay | Energy Efficiency | 
|---|---|---|---|---|---|---|
| PCLRP (2016) | MAC and network | Slot partitioning and routing customization | √ | medium | high | medium | 
| CLDO (2017) | PHY, MAC and network | Finding the best power, relay and packet size | N/A | high | medium | high | 
| CLRS (2018) | PHY and MAC | Improvement of retransmitting superframe | √ | N/A | high | N/A | 
| [28] (2018) | PHY, MAC and network | Link quality prediction and adaptive power control | √ | high | medium | low | 
| AAT (2018) | PHY, MAC and network | Channel state estimation and adaptive power control | N/A | high | medium | high | 
| Protocol | Sink Quantity | Characteristic | Communication Mode | Delay | Energy Efficiency | 
|---|---|---|---|---|---|
| DSCB (2017) | 2 | Next hop: | Emergency data: single hop | low | high | 
| General data: multi-hop | |||||
| CRPBA (2018) | 2 | CH selection: | Emergency data: single hop | low | medium | 
| General data: two hops | 
| Protocol | Goal | Characteristic | Priority | Delay | Reliability | Energy Efficiency | 
|---|---|---|---|---|---|---|
| LRPD (2017) | optimization delay | Modularization | √ | low | N/A | medium | 
| HDPR (2017) | Optimizing Delay, Reliability and Node Temperature | Modularization | √ | low | high | high | 
© 2019 by the authors. Licensee MDPI, Basel, Switzerland. This article is an open access article distributed under the terms and conditions of the Creative Commons Attribution (CC BY) license (http://creativecommons.org/licenses/by/4.0/).
Share and Cite
Qu, Y.; Zheng, G.; Ma, H.; Wang, X.; Ji, B.; Wu, H. A Survey of Routing Protocols in WBAN for Healthcare Applications. Sensors 2019, 19, 1638. https://doi.org/10.3390/s19071638
Qu Y, Zheng G, Ma H, Wang X, Ji B, Wu H. A Survey of Routing Protocols in WBAN for Healthcare Applications. Sensors. 2019; 19(7):1638. https://doi.org/10.3390/s19071638
Chicago/Turabian StyleQu, Yating, Guoqiang Zheng, Huahong Ma, Xintong Wang, Baofeng Ji, and Honghai Wu. 2019. "A Survey of Routing Protocols in WBAN for Healthcare Applications" Sensors 19, no. 7: 1638. https://doi.org/10.3390/s19071638
APA StyleQu, Y., Zheng, G., Ma, H., Wang, X., Ji, B., & Wu, H. (2019). A Survey of Routing Protocols in WBAN for Healthcare Applications. Sensors, 19(7), 1638. https://doi.org/10.3390/s19071638
        