Multi-Mission Earth Observation Data Processing System
Abstract
1. Introduction
2. Current Status
3. Implementation Architecture
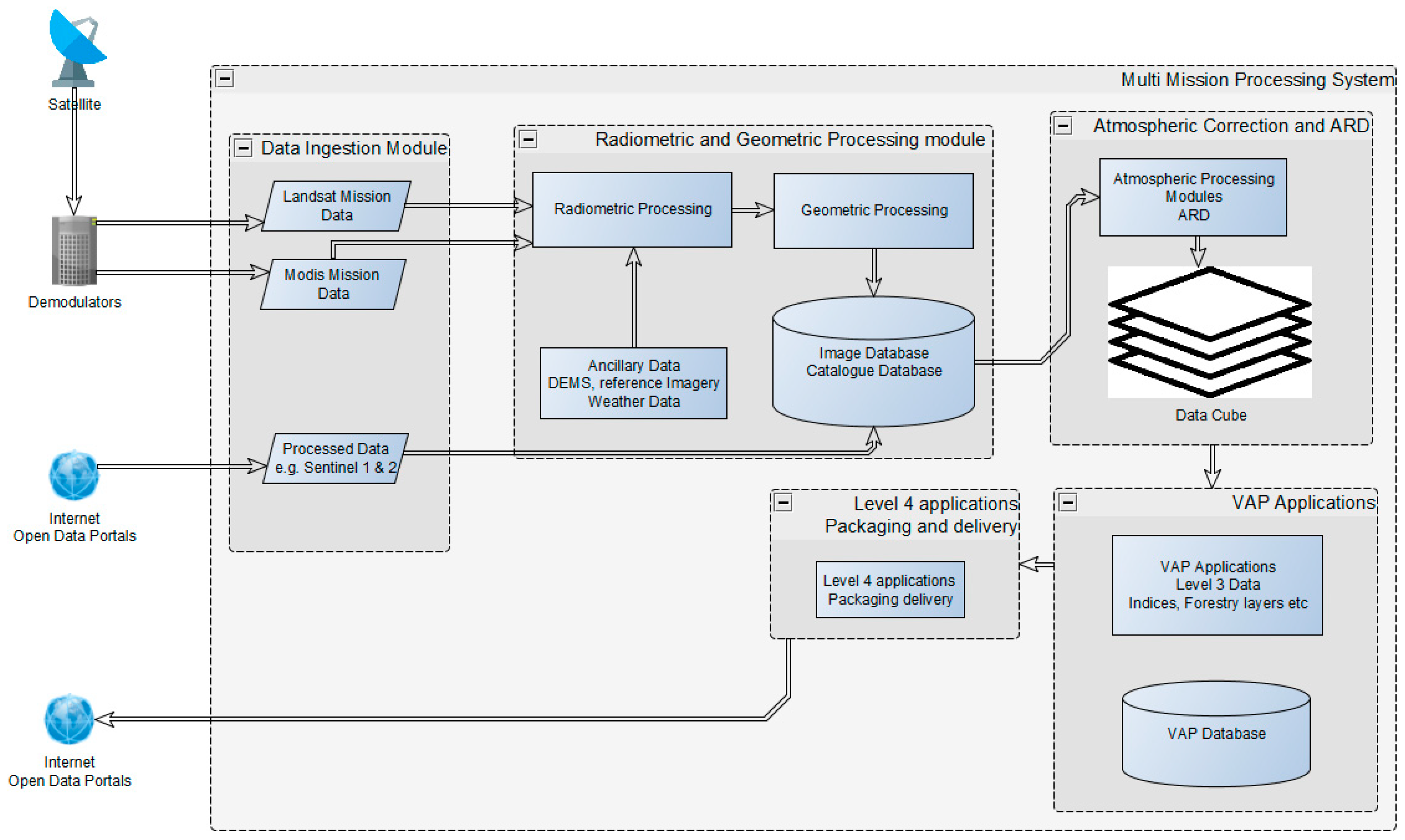
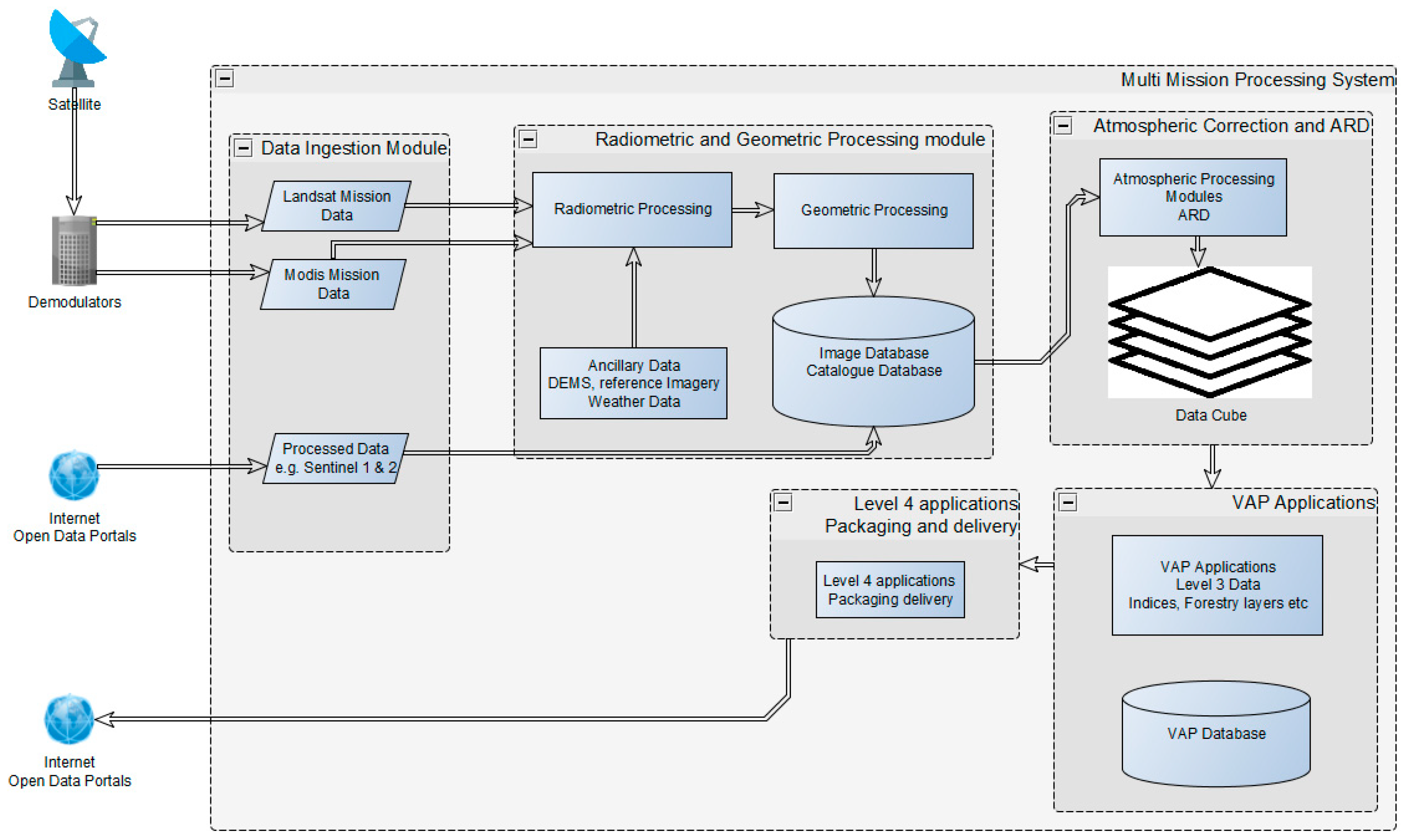
3.1. Technical Implementation of the Multi-Mission Processing System
3.2. Framework Modules
3.2.1. Data Ingestion
3.2.2. Radiometric and Geometric Processing Module
3.2.3. Atmospheric Correction and Analysis Ready Data (ARD) Module
3.2.4. Value Added Products (VAP) Processing
3.2.5. Data Cube Module
3.2.6. Processing Architecture
4. Discussion
5. Conclusions
Author Contributions
Acknowledgments
Conflicts of Interest
References
- Barnes, J.M. NASA’s Advanced Multimission Operations System: A Case Study in Software Architecture Evolution. In Proceedings of the Proceedings of the 8th International ACM SIGSOFT Conference on Quality of Software Architectures, Bertinoro, Italy, 25–28 June 2012; pp. 3–12. [Google Scholar]
- Baudoin, A.; Boussarie, E.; Damilano, P.; Rum, G.; Caltagirone, F. Pléiades: A multi-mission and multi co-operative program. Acta Astronaut. 2002, 51, 317–327. [Google Scholar] [CrossRef]
- Damerow, H.; Schwarz, J. Satellite data reception system at a multimission ground station. Acta Astronaut. 2003, 52, 753–756. [Google Scholar] [CrossRef]
- Green, W.B. Multimission ground data system support of NASA’S planetary program. Acta Astronaut. 1995, 37, 407–415. [Google Scholar] [CrossRef]
- Missling, K.D.; Daedelow, H.; Maass, H.; Richter, J.; Schlage, J. Multimission raw data centre for GRACE. Acta Astronaut. 2005, 56, 331–335. [Google Scholar] [CrossRef]
- Boettcher, M.; Reissig, R.; Mikusch, E.; Reck, C. Processing Management Tools for Earth Observation Products at DLR-DFD. In Proceedings of the Data Systems in Aero-Space (DASIA), Nice, France, 28 May–1 June 2001. [Google Scholar]
- Habermeyer, M.; Müller, A.; Holzwarth, S.; Richter, R.; Müller, R.; Seitz, K.H.; Seifert, P.; Strobl, P. Implementation of the Automatic Processing Chain for ARES. In Proceedings of the 4th EARSeL workshop on imaging spectroscopy, Warsaw, Poland, 27–29 April 2005; pp. 93–101. [Google Scholar]
- Krauß, T.; d’Angelo, P.; Schneider, M.; Gstaiger, V. The Fully Automatic Optical Processing System CATENA at DLR. In Proceedings of the ISPRS—International Archives of the Photogrammetry, Remote Sensing and Spatial Information Sciences, Hannover, Germany, 21–24 May 2013; pp. 177–181. [Google Scholar]
- Baumann, P.; Mazzetti, P.; Ungar, J.; Barbera, R.; Barboni, D.; Beccati, A.; Bigagli, L.; Boldrini, E.; Bruno, R.; Calanducci, A.; et al. Big Data Analytics for Earth Sciences: The EarthServer approach. Int. J. Digit. Earth 2016, 9, 3–29. [Google Scholar] [CrossRef]
- Guo, H.; Liu, Z.; Jiang, H.; Wang, C.; Liu, J.; Liang, D. Big Earth Data: A new challenge and opportunity for Digital Earth’s development. Int. J. Digit. Earth 2017, 10, 1–12. [Google Scholar] [CrossRef]
- Kiemle, S.; Molch, K.; Schropp, S.; Weiland, N.; Mikusch, E. Big Data Management in Earth Observation: The German satellite data archive at the German Aerospace Center. IEEE Geosci. Remote Sens. Mag. 2016, 4, 51–58. [Google Scholar] [CrossRef]
- Nativi, S.; Mazzetti, P.; Santoro, M.; Papeschi, F.; Craglia, M.; Ochiai, O. Big Data challenges in building the Global Earth Observation System of Systems. Environ. Model. Softw. 2015, 68, 1–26. [Google Scholar] [CrossRef]
- Markham, B.; Barsi, J.; Kvaran, G.; Ong, L.; Kaita, E.; Biggar, S.; Czapla-Myers, J.; Mishra, N.; Helder, D. Landsat-8 Operational Land Imager Radiometric Calibration and Stability. Remote Sens. 2014, 6, 12275–12308. [Google Scholar] [CrossRef]
- Paolini, L.; Grings, F.; Sobrino, J.A.; Muñoz, J.C.J.; Karszenbaum, H. Radiometric correction effects in Landsat multidate/multisensor change detection studies. Int. J. Remote Sens. 2006, 27, 685–704. [Google Scholar] [CrossRef]
- Teillet, P.M. Image correction for radiometric effects in remote sensing. Int. J. Remote Sens. 1986, 7, 1637–1651. [Google Scholar] [CrossRef]
- Thome, K.; Markham, B.; Barker, J.; Slater, P.; Biggar, S.F. Radiometric calibration of Landsat. Photogramm. Eng. Remote Sens. 1997, 63, 853–858. [Google Scholar]
- Chander, G.; Markham, B.L.; Helder, D.L. Summary of current radiometric calibration coefficients for Landsat MSS, TM, ETM+, and EO-1 ALI sensors. Remote Sens. Environ. 2009, 113, 893–903. [Google Scholar] [CrossRef]
- Egorov, A.V.; Roy, D.P.; Zhang, H.K.; Li, Z.; Yan, L.; Huang, H. Landsat 4, 5 and 7 (1982 to 2017) Analysis Ready Data (ARD) Observation Coverage over the Conterminous United States and Implications for Terrestrial Monitoring. Remote Sens. 2019, 11, 447. [Google Scholar] [CrossRef]
- U.S. Geological Survey. Usgs Landsat Level 1 Product Generation System (LPGS) Software Design Document (SDD); U.S. Geological Survey: Reston, VA, USA, 2018.
- U.S. Geological Survey. Usgs Landsat 8 (L8) Level 1 (L1) Data Format Control Book (DFCB); U.S. Geological Survey: Reston, VA, USA, 2017.
- ESA Sentinel Online. Level-2. Available online: https://sentinel.esa.int/web/sentinel/user-guides/sentinel-2-msi/processing-levels/level-2 (accessed on 21 August 2019).
- Müller, R.; Holzwarth, S.; Habermeyer, M.; Müller, A. Ortho Image Production within an Automatic Processing Chain for hyperspectral Airborne Scanner ARES. In Proceedings of the 3D RS Workshop, Porto, Portugal, 10–11 June 2005. [Google Scholar]
- Kiemle, S. From Digital Archive to Digital Library a Middleware for Earth-Observation Data Management. In Proceedings of the International Conference on Theory and Practice of Digital Libraries, Rome, Italy, 16–18 September 2002; pp. 230–237. [Google Scholar]
- Reck, C.; Mikusch, E.; Kiemle, S.; Molch, K.; Wildegger, W. Behind the Scenes at the DLR National Satellite Data Archive, a Brief History and Outlook of Long Term Data Preservation; German Aerospace Center: Koln, Germany, 2011. [Google Scholar]
- Melet, O.; Masse, A.; Ott, Y.; Lassalle, P. A New Architecture Paradigm for Image Processing Pipeline Applied to Massive Remote Sensing Data Production; SPIE Remote Sensing: Berlin, Germany, 2018; Volume 10789. [Google Scholar]
- Stratoulias, D.; Tolpekin, V.; De By, R.A.; Zurita-Milla, R.; Retsios, V.; Bijker, W.; Hasan, M.A.; Vermote, E. A Workflow for Automated Satellite Image Processing: From Raw VHSR Data to Object-Based Spectral Information for Smallholder Agriculture. Remote Sens. 2017, 9, 1048. [Google Scholar] [CrossRef]
- Van de Keukelaere, L.; Sterckx, S.; Adriaensen, S.; Knaeps, E.; Reusen, I.; Giardino, C.; Bresciani, M.; Hunter, P.; Neil, C.; Van der Zande, D.; et al. Atmospheric correction of Landsat-8/OLI and Sentinel-2/MSI data using iCOR algorithm: Validation for coastal and inland waters. Eur. J. Remote Sens. 2018, 51, 525–542. [Google Scholar] [CrossRef]
- Clewley, D.; Bunting, P.; Shepherd, J.; Gillingham, S.; Flood, N.; Dymond, J.; Lucas, R.; Armston, J.; Moghaddam, M. A python-based open-source system for geographic object-based image analysis (GEOBIA) utilizing raster attribute tables. Remote Sens. 2014, 6, 6111–6135. [Google Scholar] [CrossRef]
- Tullis, J.A.; Cothren, J.D.; Lanter, D.P.; Shi, X.; Limp, W.F.; Linck, R.F.; Young, S.G.; Alsumaiti, T.S. Geoprocessing, Workflows, and Provenance. In Remotely Sensed Data Characterization, Classification and Accuracies; CRC Press: Boca Raton, FL, USA, 2015; pp. 435–456. [Google Scholar]
- Yue, P.; Gong, J.; Di, L. Augmenting geospatial data provenance through metadata tracking in geospatial service chaining. Comput. Geosci. 2010, 36, 270–281. [Google Scholar] [CrossRef]
- Yue, P.; Wei, Y.; Di, L.; He, L.; Gong, J.; Zhang, L. Sharing geospatial provenance in a service-oriented environment. Comput. Environ. Urban Syst. 2011, 35, 333–343. [Google Scholar] [CrossRef]
- Pérez, B.; Rubio, J.; Sáenz-Adán, C. A systematic review of provenance systems. Knowl. Inf. Syst. 2018, 57, 495–543. [Google Scholar] [CrossRef]
- RSGLib. RSGLib Remote Sensing and GIS Software Library; RSGLib, 2013; Available online: http://www.rgslib.org (accessed on 20 June 2018).
- Markham, B.; Barsi, J.; Montanaro, M.; McCorkel, J.; Gerace, A.; Pedelty, J.; Hook, S.; Raqueno, N.; Anderson, C.; Haque, M.O. Landsat-8 on-orbit and Landsat-9 pre-launch sensor radiometric characterization. In Proceedings of the Earth Observing Missions and Sensors: Development, Implementation and Characterization V, International Society for Optics and Photonics, Honolulu, HI, USA, 23 October 2018; Volume 10781, p. 1078104. [Google Scholar]
- Kganyago, M.; Odindi, J.; Adjorlolo, C.; Mhangara, P. Evaluating the capability of Landsat 8 OLI and SPOT 6 for discriminating invasive alien species in the African Savanna landscape. Int. J. Appl. Earth Obs. Geoinf. 2018, 67, 10–19. [Google Scholar] [CrossRef]
- Malahlela, O. Spatio-temporal assessment of inland surface water quality using remote sensing data in the wake of changing climate. IOP Conf. Ser. Earth Environ. Sci. 2019, 227, 062012. [Google Scholar] [CrossRef]
- Malahlela, O.E.; Oliphant, T.; Tsoeleng, L.T.; Mhangara, P. Mapping chlorophyll-a concentrations in a cyanobacteria- and algae-impacted Vaal Dam using Landsat 8 OLI data. South Afr. J. Sci. 2018, 114, 64–72. [Google Scholar] [CrossRef]
- Sibandze, P.; Mhangara, P.; Odindi, J.; Kganyago, M. A Comparison of Normalised Difference Snow Index (NDSI) and Normalised Difference Principal Component Snow Index (NDPCSI) techniques in distinguishing snow from related cover types. South Afr. J. Geomat. 2014, 3, 197–209. [Google Scholar] [CrossRef]
- Richardson, A.J.; Wiegand, C. Distinguishing vegetation from soil background information. Photogramm. Eng. Remote Sens. 1977, 43, 1541–1552. [Google Scholar]
- Rouse, J., Jr.; Haas, R.; Schell, J.; Deering, D. Monitoring Vegetation Systems in the Great Plains with ERTS; NASA: Washington, DC, USA, 1974.
- Benediktsson, J.A.; Pesaresi, M.; Amason, K. Classification and feature extraction for remote sensing images from urban areas based on morphological transformations. IEEE Trans. Geosci. Remote Sens. 2003, 41, 1940–1949. [Google Scholar] [CrossRef]
- Corbane, C.; Pesaresi, M.; Kemper, T.; Politis, P.; Florczyk, A.J.; Syrris, V.; Melchiorri, M.; Sabo, F.; Soille, P. Automated global delineation of human settlements from 40 years of Landsat satellite data archives. Big Earth Data 2019, 3, 140–169. [Google Scholar] [CrossRef]
- Kemper, P.T.; Mudau, N.; Pesaresi, M. Towards a Country-Wide Mapping & Monitoring of Formal and Informal Settlements in South Africa; Science and Policy Report JRC92657; Joint Research Centre, European Commission: Brussels, Belgium, 2015. [Google Scholar]
- Kemper, T.; Mudau, N.; Mangara, P.; Pesaresi, M. Towards an automated monitoring of human settlements in South Africa using high-resolution SPOT satellite imagery. Int. Arch. Photogramm. Remote Sens. Spat. Inf. Sci. 2015, 40, 1389. [Google Scholar] [CrossRef]
- Mudau, N.; Mhangara, P. Extraction of low-cost houses from a high spatial resolution satellite imagery using Canny edge detection filter. South Afr.J. Geomat. 2018, 7, 268–278. [Google Scholar] [CrossRef]
- Pesaresi, M.; Huadong, G.; Blaes, X.; Ehrlich, D.; Ferri, S.; Gueguen, L.; Halkia, M.; Kauffmann, M.; Kemper, T.; Lu, L.; et al. A global human settlement layer from optical HR/VHR RS data: Concept and first results. IEEE J. Sel. Top. Appl. Earth Obs. Remote Sens. 2013, 6, 2102–2131. [Google Scholar] [CrossRef]
- Pesaresi, M.; Kanellopoulos, I. Detection of urban features using morphological based segmentation and very high resolution remotely sensed data. In Machine Vision and Advanced Image Processing in Remote Sensing; Springer: Berlin/Heidelberg, Germany, 1999; pp. 271–284. [Google Scholar]
- Li, W.; Weiss, M.; Waldner, F.; Defourny, P.; Demarez, V.; Morin, D.; Hagolle, O.; Baret, F. A generic algorithm to estimate LAI, FAPAR and FCOVER variables from SPOT4_HRVIR and Landsat sensors: Evaluation of the consistency and comparison with ground measurements. Remote Sens. 2015, 7, 15494–15516. [Google Scholar] [CrossRef]
- Djamai, N.; Fernandes, R.; Weiss, M.; McNairn, H.; Goïta, K. Validation of the Sentinel Simplified Level 2 Product Prototype Processor (SL2P) for mapping cropland biophysical variables using Sentinel-2/MSI and Landsat-8/OLI data. Remote Sens. Environ. 2019, 225, 416–430. [Google Scholar] [CrossRef]
- Ryan, R.; Baldridge, B.; Schowengerdt, R.A.; Choi, T.; Helder, D.L.; Blonski, S. IKONOS spatial resolution and image interpretability characterization. Remote Sens. Environ. 2003, 88, 37–52. [Google Scholar] [CrossRef]
- Vuolo, F.; óltak, M.; Pipitone, C.; Zappa, L.; Wenng, H.; Immitzer, M.; Weiss, M.; Baret, F.; Atzberger, C. Data service platform for Sentinel-2 surface reflectance and value-added products: System use and examples. Remote Sens. 2016, 8, 938. [Google Scholar] [CrossRef]
- McFeeters, S.K. The use of the Normalized Difference Water Index (NDWI) in the delineation of open water features. Int. J. Remote Sens. 1996, 17, 1425–1432. [Google Scholar] [CrossRef]
- Rokni, K.; Ahmad, A.; Selamat, A.; Hazini, S. Water feature extraction and change detection using multitemporal Landsat imagery. Remote Sens. 2014, 6, 4173–4189. [Google Scholar] [CrossRef]
- Corbane, C.; Pesaresi, M.; Politis, P.; Syrris, V.; Florczyk, A.J.; Soille, P.; Maffenini, L.; Burger, A.; Vasilev, V.; Rodriguez, D.; et al. Big earth data analytics on Sentinel-1 and Landsat imagery in support to global human settlements mapping. Big Earth Data 2017, 1, 118–144. [Google Scholar] [CrossRef]
- Dhu, T.; Dunn, B.; Lewis, B.; Lymburner, L.; Mueller, N.; Telfer, E.; Lewis, A.; McIntyre, A.; Minchin, S.; Phillips, C. Digital earth Australia – unlocking new value from earth observation data. Big Earth Data 2017, 1, 64–74. [Google Scholar] [CrossRef]
- Lewis, A.; Oliver, S.; Lymburner, L.; Evans, B.; Wyborn, L.; Mueller, N.; Raevksi, G.; Hooke, J.; Woodcock, R.; Sixsmith, J.; et al. The Australian Geoscience Data Cube—Foundations and lessons learned. Remote Sens. Environ. 2017, 202, 276–292. [Google Scholar] [CrossRef]
- Giuliani, G.; Chatenoux, B.; Bono, A.D.; Rodila, D.; Richard, J.P.; Allenbach, K.; Dao, H.; Peduzzi, P. Building an Earth Observations Data Cube: Lessons learned from the Swiss Data Cube (SDC) on generating Analysis Ready Data (ARD). Big Earth Data 2017, 1, 100–117. [Google Scholar] [CrossRef]
- Killough, B. Overview of the Open Data Cube Initiative. In Proceedings of the IGARSS 2018-2018 IEEE International Geoscience and Remote Sensing Symposium, IEEE, Valencia, Spain, 22–27 July 2018; pp. 8629–8632. [Google Scholar]











© 2019 by the authors. Licensee MDPI, Basel, Switzerland. This article is an open access article distributed under the terms and conditions of the Creative Commons Attribution (CC BY) license (http://creativecommons.org/licenses/by/4.0/).
Share and Cite
Mhangara, P.; Mapurisa, W. Multi-Mission Earth Observation Data Processing System. Sensors 2019, 19, 3831. https://doi.org/10.3390/s19183831
Mhangara P, Mapurisa W. Multi-Mission Earth Observation Data Processing System. Sensors. 2019; 19(18):3831. https://doi.org/10.3390/s19183831
Chicago/Turabian StyleMhangara, Paidamwoyo, and Willard Mapurisa. 2019. "Multi-Mission Earth Observation Data Processing System" Sensors 19, no. 18: 3831. https://doi.org/10.3390/s19183831
APA StyleMhangara, P., & Mapurisa, W. (2019). Multi-Mission Earth Observation Data Processing System. Sensors, 19(18), 3831. https://doi.org/10.3390/s19183831
