Raman Distributed Temperature Sensor with Optical Dynamic Difference Compensation and Visual Localization Technology for Tunnel Fire Detection
Abstract
1. Introduction
2. Theoretical Analysis
2.1. Optical Dynamic Difference Compensation Algorithm
2.2. Visual Localization Technology for Tunnel Fire Detection
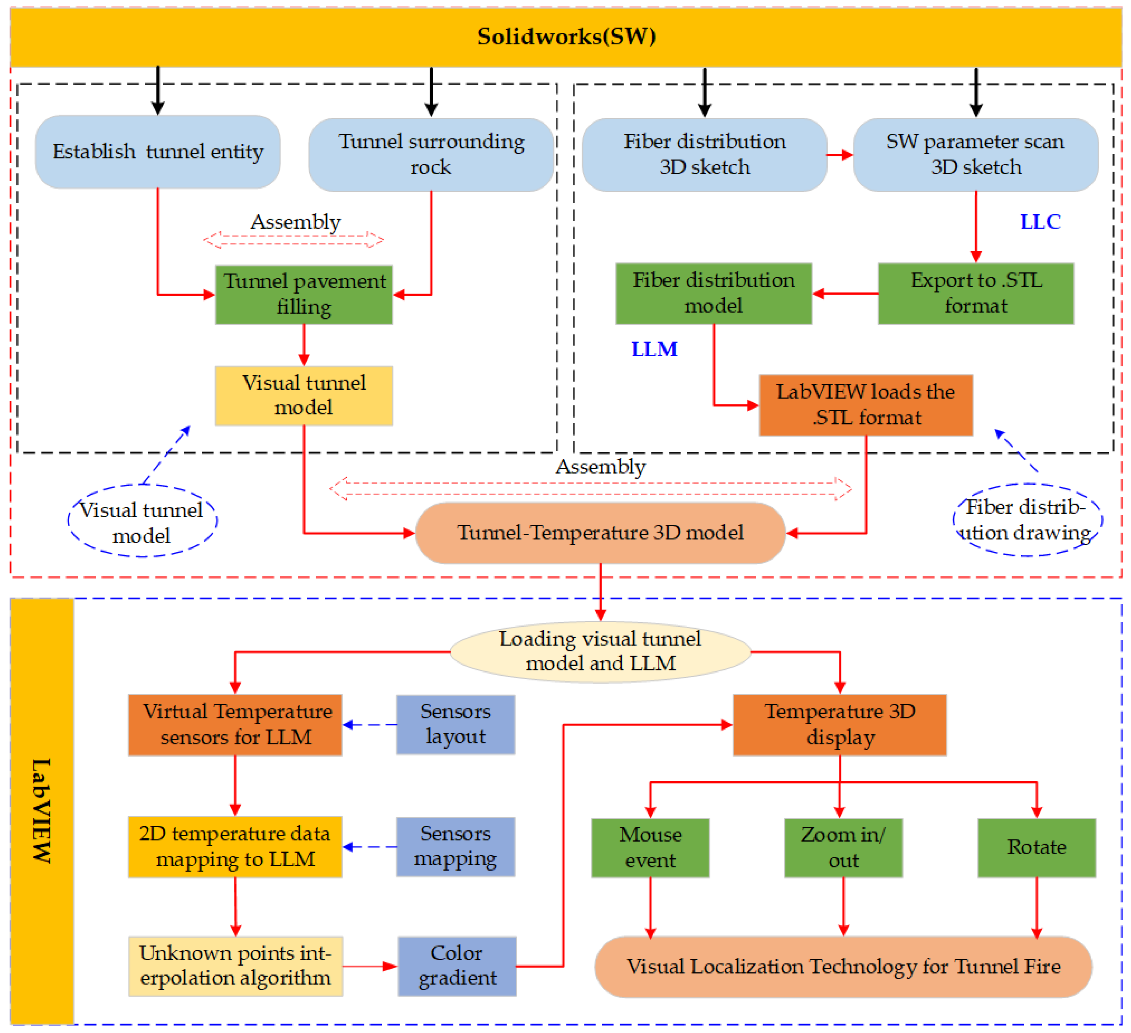
2.2.1. Construction of Visual Tunnel Model and Fiber Layout Method
2.2.2. Visual Localization Technology
3. Experimental Setup
4. Results and Discussion
4.1. Optical Dynamic Difference Compensation Improves Temperature Measurement Accuracy
4.2. Simulation Results of Visual Localization Technology for Tunnel Fire Detection
5. Conclusions
Author Contributions
Funding
Conflicts of Interest
References
- Rogers, A. Distributed optical-fibre sensing. Meas. Sci. Technol. 1999, 10, R75. [Google Scholar] [CrossRef]
- Zhang, M.J.; Bao, X.Y.; Chai, J.; Zhang, Y.N.; Liu, R.X.; Liu, H.; Liu, Y.; Zhang, J.Z. Impact of Brillouin amplification on the spatial resolution of noise-correlated Brillouin optical reflectometry. Chin. Opt. Lett. 2017, 15, 080603. [Google Scholar] [CrossRef]
- Tu, G.J.; Zhang, X.P.; Zhang, Y.X.; Zhu, F.; Xia, L.; Nakarmi, B. The Development of an Φ-OTDR System for Quantitative Vibration Measurement. IEEE Photonics Technol. Lett. 2015, 27, 1349–1352. [Google Scholar] [CrossRef]
- Cangialosi, C.; Ouerdane, Y.; Girard, S.; Boukenter, A.; Delepine-Lesoille, S.; Bertrand, J.; Marcandella, C.; Paillet, P.; Cannas, M. Development of a Temperature Distributed Monitoring System Based On Raman Scattering in Harsh Environment. IEEE Trans. Nucl. Sci. 2014, 61, 3315–3322. [Google Scholar] [CrossRef]
- Ukil, A.; Braendle, H.; Krippner, P. Distributed Temperature Sensing: Review of Technology and Applications. IEEE Sens. J. 2012, 12, 885–892. [Google Scholar] [CrossRef]
- Bao, X.Y.; Chen, L. Recent Progress in Distributed Fiber Optic Sensors. Sensors 2012, 12, 8601–8639. [Google Scholar]
- Dakin, J.P.; Pratt, D.J.; Bibby, G.W.; Ross, J.N. Distributed Optical Fibre Raman Temperature Sensor Using A Semiconductor Light Source And Detector. Electron. Lett. 1985, 21, 569–570. [Google Scholar] [CrossRef]
- Park, J.H.; Bolognini, G.; Lee, D.; Kim, P. Raman-based distributed temperature sensor with simplex coding and link optimization. IEEE Photonics Technol. Lett. 2006, 18, 1879–1881. [Google Scholar] [CrossRef]
- Taki, M.; Signorini, A.; Oton, C.J.; Nannipieri, T.; Pasquale, F.D. Hybrid Raman/Brillouin-optical-time-domain-analysis-distributed optical fiber sensors based on cyclic pulse coding. Opt. Lett. 2013, 38, 4162–4165. [Google Scholar] [CrossRef]
- Gabriele, B.; Soto, M.A. Optical pulse coding in hybrid distributed sensing based on Raman and Brillouin scattering employing Fabry-Perot lasers. Opt. Express 2010, 18, 8459–8465. [Google Scholar]
- Kwang, S.; Chung, L. Auto-correction method for differential attenuation in a fiber-optic distributed-temperature sensor. Opt. Lett. 2008, 33, 1845–1847. [Google Scholar]
- Sun, B.N.; Chang, J.; Lian, J.; Wang, Z.L.; Lv, G.P.; Liu, X.Z.; Wang, W.J.; Zhou, S.; Wei, W.; Jiang, S. Accuracy improvement of Raman distributed temperature sensors based on eliminating Rayleigh noise impact. Opt. Commun. 2013, 306, 117–120. [Google Scholar] [CrossRef]
- Li, J.; Yan, B.Q.; Zhang, M.J.; Zhang, J.Z.; Qiao, L.J.; Wang, T. Auto-correction method for improving temperature stability in a long-range Raman fiber temperature sensor. Appl. Optics 2019, 58, 37–42. [Google Scholar]
- Wang, Z.L.; Chang, J.; Zhang, S.S.; Sha, L.; Jia, C.W.; Shuo, J.; Sun, B.N.; Liu, Y.N.; Liu, X.H.; Lv, G.P. An Improved Denoising Method in RDTS Based on Wavelet Transform Modulus Maxima. IEEE Sens. J. 2014, 15, 1061–1067. [Google Scholar] [CrossRef]
- Ma, C.Y.; Liu, T.G.; Liu, K.; Jiang, J.F.; Ding, Z.Y.; Huang, X.D.; Pan, L.; Tiang, M.; Li, Z.C. A Continuous Wavelet Transform Based Time Delay Estimation Method for Long Range Fiber Interferometric Vibration Sensor. J. Lightwave Technol. 2016, 34, 3785–3789. [Google Scholar] [CrossRef]
- Li, J.; Li, Y.T.; Zhang, M.J.; Liu, Y.; Zhang, J.Z.; Yan, B.Q.; Wang, D.; Jin, B.Q. Performance Improvement of Raman Distributed Temperature System by Using Noise Suppression. Photonic Sens. 2018, 8, 103–113. [Google Scholar] [CrossRef]
- Soto, M.A.; Ramírez, J.A.; Thévenaz, L. Intensifying the response of distributed optical fibre sensors using 2D and 3D image restoration. Nat. Commun. 2016, 7, 10870. [Google Scholar] [CrossRef] [PubMed]
- Ishii, H.; Kawamura, K.; Takashi, O.; Hirotoshi, M.; Akimitsu, K. A fire detection system using optical fibres for utility tunnels. Fire Saf. J. 1997, 29, 87–98. [Google Scholar] [CrossRef]
- Wang, K.; Wang, J.Q.; Qiu, P. Peak power fluctuation due to timing jitter in synchronized time-lens source for coherent Raman scattering microscopy. Opt. Express 2016, 24, 9645–9650. [Google Scholar] [CrossRef]
- Tapetado, A.; Vázquez, C.; Zubia, J.; Pinzón, P.J. Polymer Optical Fiber Temperature Sensor With Dual-Wavelength Compensation of Power Fluctuations. J. Lightwave Technol. 2015, 33, 2716–2723. [Google Scholar] [CrossRef]
- Soto, M.A.; Signorini, A.; Nannipieri, T.; Faralli, S.; Bolognini, G.; Pasquale, F.D. Impact of Loss Variations on Double-Ended Distributed Temperature Sensors Based on Raman Anti-Stokes Signal Only. J. Lightwave Technol. 2012, 30, 1215–1222. [Google Scholar] [CrossRef]
- Nick, V.D.G.; Steeledunne, S.C.; Jop, J.; Olivier, H.; Hausner, M.B.; Scott, T.; John, S. Double-ended calibration of fiber-optic Raman spectra distributed temperature sensing data. Sensors 2012, 12, 5471–5485. [Google Scholar]
- Liu, Y.P.; Ma, L.; Yang, C.; Lin, M.; Tong, W.J.; He, Z.Y. Long-range Raman distributed temperature sensor with high spatial and temperature resolution using graded-index few-mode fiber. Opt. Express 2018, 26, 20562–20570. [Google Scholar] [CrossRef] [PubMed]
- Zhang, Z.X.; Wang, K.Q.; Kim, I.S.; Wang, J.F.; Feng, H.Q.; Guo, N.; Yu, X.D.; Zhou, B.Q.; Wu, X.B.; Kim, Y.H. Distributed optical fiber temperature sensor (DOFTS) system applied to automatic temperature alarm of coal mine and tunnel. In Proceedings of the International Conference on Sensors and Control Techniques (ICSC2000), Wuhan, China, 16–21 June 2000; pp. 128–132. [Google Scholar]
- Kishida, K.; Yamauchi, Y.; Nishiguchi, K.; Guzik, A. Monitoring of tunnel shape using distributed optical fiber sensing techniques, In Proceedings of the Fourth Conference on Smart Monitoring. Assessment and Rehabilitation of Civil Structures (SMAR 2017), Zurich, Hönggerberg, Switzerland, 13–15 September 2017. [Google Scholar]
- Soga, K.; Schooling, J. Infrastructure sensing. Interface Focus 2016. Available online: https://royalsocietypublishing.org/doi/full/10.1098/rsfs.2016.0023 (accessed on 18 May 2019).
- Tobias, V. What We Can Learn from a Full-Scale Demonstration Experiment after 4 Years of DTS Monitoring—The FE Experiment. In Proceedings of the 2nd International Conference on Monitoring in Geological Disposal of Radioactive Waste, Paris, France, 9–11 April 2019. [Google Scholar]
- Sun, M.; Tang, Y.Q.; Yang, S.; Li, J.; Sigrist, M.W.; Dong, F.Z. Fire Source Localization Based on Distributed Temperature Sensing by a Dual-Line Optical Fiber System. Sensors 2016, 16, 829. [Google Scholar] [CrossRef] [PubMed]
- Wang, M.; Wu, H.; Tang, M.; Zhao, Z.Y.; Dang, Y.L.; Zhao, C.; Liao, R.L.; Chen, W.; Fu, S.N.; Yang, C.; et al. Few-mode fiber based Raman distributed temperature sensing. Opt. Express 2017, 25, 4907–4916. [Google Scholar] [CrossRef] [PubMed]
- Hwang, D.; Yoon, D.J.; Kwon, I.B.; Seo, D.C.; Chung, Y. Novel auto-correction method in a fiber-optic distributed-temperature sensor using reflected anti-Stokes Raman scattering. Opt. Express 2010, 18, 9747–9754. [Google Scholar] [CrossRef]










| Key Device | Performance Parameters |
|---|---|
| Laser | Center wavelength: 1550.1 nm, Pulse width 10 ns |
| APD | Response range: 900–1700 nm |
| WDM | Operating wavelength: 1450 nm/1550 nm/1663 nm |
| Amplifier | Bandwidth: 50 MHz |
| DAC | 4 channels, 8 bit, 50 M/s |
| Tmb | temperature range: −30 to +100 °C/0.1 °C |
| TCC | Temperature fluctuation: ±0.1 °C |
© 2019 by the authors. Licensee MDPI, Basel, Switzerland. This article is an open access article distributed under the terms and conditions of the Creative Commons Attribution (CC BY) license (http://creativecommons.org/licenses/by/4.0/).
Share and Cite
Yan, B.; Li, J.; Zhang, M.; Zhang, J.; Qiao, L.; Wang, T. Raman Distributed Temperature Sensor with Optical Dynamic Difference Compensation and Visual Localization Technology for Tunnel Fire Detection. Sensors 2019, 19, 2320. https://doi.org/10.3390/s19102320
Yan B, Li J, Zhang M, Zhang J, Qiao L, Wang T. Raman Distributed Temperature Sensor with Optical Dynamic Difference Compensation and Visual Localization Technology for Tunnel Fire Detection. Sensors. 2019; 19(10):2320. https://doi.org/10.3390/s19102320
Chicago/Turabian StyleYan, Baoqiang, Jian Li, Mingjiang Zhang, Jianzhong Zhang, Lijun Qiao, and Tao Wang. 2019. "Raman Distributed Temperature Sensor with Optical Dynamic Difference Compensation and Visual Localization Technology for Tunnel Fire Detection" Sensors 19, no. 10: 2320. https://doi.org/10.3390/s19102320
APA StyleYan, B., Li, J., Zhang, M., Zhang, J., Qiao, L., & Wang, T. (2019). Raman Distributed Temperature Sensor with Optical Dynamic Difference Compensation and Visual Localization Technology for Tunnel Fire Detection. Sensors, 19(10), 2320. https://doi.org/10.3390/s19102320

