Design and Parametric Study of the Magnetic Sensor for Position Detection in Linear Motor Based on Nonlinear Parametric model order reduction
Abstract
:1. Introduction
2. A Formal MOR Framework for Nonlinear System
2.1. Nonlinear System Model
2.2. Numerical Concept of MOR Using POD
3. Application of the DMD and Its Comparison with the Other Nonlinear MOR Methods
3.1. Basic Idea of DMD
| Algorithm 1 SVD based. |
| 1 Arrange the data of snapshot matrix S into two different matrices, as:
2 Compute the SVD of ; where, and are orthogonal matrices and is a diagonal matrix. 3 Define a matrix such that, ; here, is the projection of such that, = . 4 Compute the eigenvalues and eigenvectors of as: . 5 Calculate the DMD mode corresponding to λ: . |
3.2. DMD Approach for Nonlinear System Model
3.3. Numerical Example
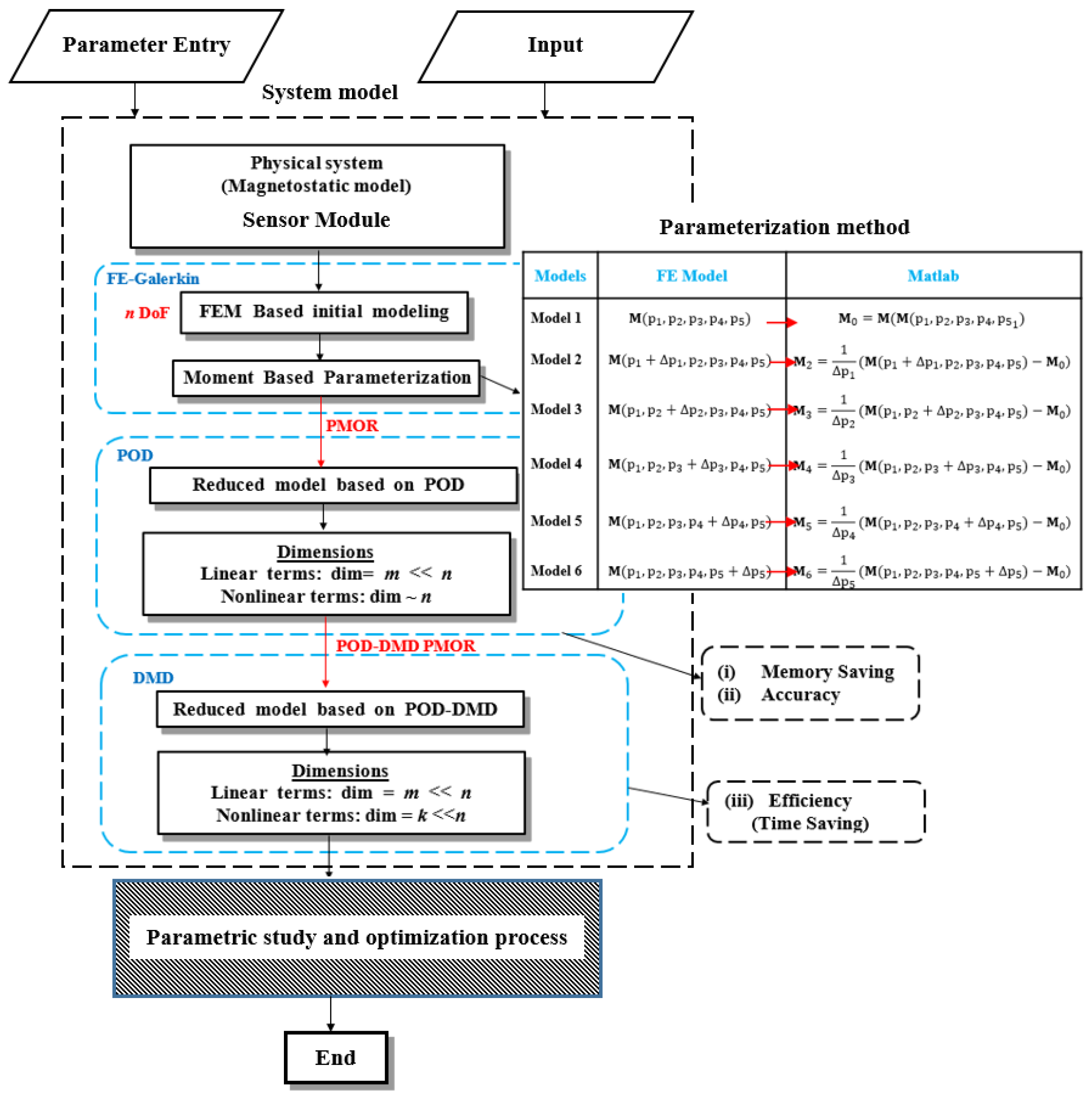
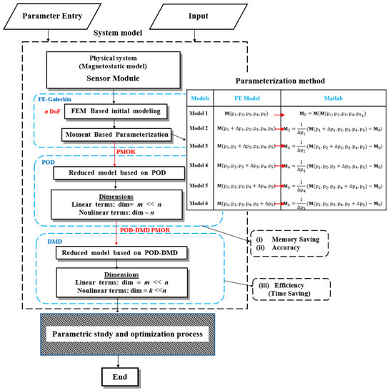
4. A Linear Position Magnetic Sensor Module for Linear Motor Mover Position Detection
4.1. Magnetic Sensor Module and Geometric Parameters associated with the model
4.2. Parametric Design Using the Reduced Model Based on POD-DMD
4.2.1. Multi-Parameter Moment Matching Method Based PMOR for Linear Magnetic System
4.2.2. POD-DMD based PMOR
4.3. Parametric Design and Result
4.3.1. Parametric Modeling for 2D Model
- With the increase of PFD decreases whereas THD increases. The choice of also, depends on the size of the Hall sensor chip placed in between. For an instance, the size of the linear Hall Effect sensor chip (A1324) manufactured by Allegro Microsystem LLC is 1.5 mm. Thus with this limit condition, should be chosen as small as possible.
- The variation of does not show very significant effect on the PFD and THD values. The value of t should be selected such that it helps in reduction of the reluctance of the flux path.
- From Figure 9, an optimal value of 7 mm is perfect for w, which satisfies our design condition for PFD and THD.
4.3.2. Analysis of the Simulation Time in 2D Analysis
4.3.3. Parametric Modeling for 3D Model
4.3.4. Analysis of the Simulation Time in 3D Analysis
5. Prototype of the Designed Model and Discussion
- As shown in Figure 11c, both the signals possess differences in amplitude and offset. The PFD values of the measured signals are also over than 0.1 T. And, the THD values are at 2 and 2.3%, respectively, which is less than the required THD constraint of 3%.
- The deviation in the PFD and offsets can arise due to a slight deviation in the placement of the Hall IC in between the two cores. While simulation using the PMOR, the PFD value at the center point, in between two iron cores I and II are considered. But in the manufactured prototype, the misalignment of the Hall IC in between iron core I and II, causes deviation in the PFD value.
- Also, the manufactured sensor module has some mechanical tolerances added to the design parameters during the manufacturing process. This also adds to the deviation in the PFD and THD value of the sensor module. Thus, while selecting the final design parameters, an optimization process considering the manufacturing tolerances should be considered.
- This gives a scope to analyze the sensor module with further research work based on the reliability design optimization techniques.
6. Conclusions
Acknowledgments
Author Contributions
Conflicts of Interest
References
- Song, X.; Fang, J.; Han, B. High-Precision Rotor Position Detection for High-Speed Surface PMSM Drive Based on Linear Hall-Effect Sensors. IEEE Trans. Power Electr. 2015, 31, 4720–4731. [Google Scholar]
- Wegener, R.; Senicar, F.; Junge, C.; Scoter, S. Low cost position sensor for permanent magnet linear drive. In Proceedings of the 7th International Conference on Power Electronics and Drive Systems, Bangkok, Thailand, 27–30 November 2007; pp. 1367–1371. [Google Scholar]
- Morimoto, S.; Sanada, M.; Takeda, Y. Sinusoidal current drive system of permanent magnet synchronous motor with low resolution position sensor. In Proceedings of the IEEE Conference on Industry Applications, San Diego, CA, USA, 6–10 October 1996; pp. 9–14. [Google Scholar]
- Liu, Y.; Zhao, J.; Xia, M.; Luo, H. Model reference adaptive control-based speed control of brushless DC motors with low-resolution Hall-effect sensors. IEEE Trans. Power Electr. 2014, 29, 1514–1522. [Google Scholar]
- Kim, H.Y.; Heo, H.; Yun, Y.M. Experimental study on position control system using encoderless magnetic motion. In Proceedings of the 13th International Conference on Control, Automation and Systems, Gwangju, Korea, 20–23 October 2013; pp. 498–503. [Google Scholar]
- Yang, Y.P.; Ting, Y.Y. Improved angular displacement estimation based on Hall-effect sensors for driving a brushless permanent-magnet motor. IEEE Trans. Ind. Electron. 2014, 61, 504–511. [Google Scholar] [CrossRef]
- Paul, S.; Chang, J. A New Approach to Detect Mover Position in Linear Motors Using Magnetic Sensors. Sensors 2015, 15, 26694–26708. [Google Scholar] [CrossRef] [PubMed]
- Lumley, J.L. The structure of inhomogeneous turbulence flow. In Atmospheric Turbulence and Radio Wave Propagation; Nauka: Moscow, Russia, 1967; pp. 166–178. [Google Scholar]
- Kunisch, K.; Volkwein, S. Galerkin proper orthogonal decomposition method for parabolic problems. Numer. Math. 2001, 90, 117–148. [Google Scholar] [CrossRef]
- Zhai, Y. Analysis of power magnetic components with nonlinear static hysteresis: Proper orthogonal decomposition and model reduction. IEEE Trans. Magn. 2007, 43, 1888–1897. [Google Scholar] [CrossRef]
- Sirovich, L. Turbulence and the dynamics of coherent structures. Q. Appl. Math. 1987, 14, 561–590. [Google Scholar] [CrossRef]
- Bergische, E.; Clémens, M. Low-order electroquasistatic field simulations based on proper orthogonal decomposition. IEEE Trans. Magn. 2012, 48, 567–570. [Google Scholar]
- Sato, Y.; Igarashi, H. Model reduction of three-dimensional eddy current problems based on the method of snapshots. IEEE Trans. Magn. 2012, 49, 1697–1700. [Google Scholar] [CrossRef]
- Henneron, T.; Clénet, S. Model order reduction of quasi-static problems based on POD and PGD approaches. Eur. Phys. J. Appl. Phys. 2013, 64, 24514. [Google Scholar] [CrossRef]
- Henneron, T.; Clénet, S. Model order reduction of electromagnetic field problem coupled with electric circuit based on proper orthogonal decomposition. In Proceedings of the OIPE, Ghent, Belgium, 19–21 September 2012. [Google Scholar]
- Albunni, M.N.; Rischmuller, V.; Fritzche, T.; Lohamann, B. Model-order reduction of moving nonlinear electromagnetic device. IEEE Trans. Magn. 2008, 44, 1822–1829. [Google Scholar] [CrossRef]
- Henneron, T.; Clénet, S. Model order reduction applied to the numerical study of electrical motor based on POD method taking into account rotation movement. Int. J. Numer. Model. 2014, 27, 485–494. [Google Scholar] [CrossRef]
- Far, M.F.; Belahcen, A.; Rasilo, P.; Clénet, S.; Pierquin, A. Model order reduction of electrical machines with multiple inputs. IEEE Trans. Ind. Appl. 2017, in press. [Google Scholar]
- Henneron, T.; Clénet, S. Model order reduction of nonlinear Magnetostatic problem based on POD and DEI methods. IEEE Trans. Magn. 2014, 50, 7000604. [Google Scholar] [CrossRef]
- Montier, L.; Pierquin, A.; Henneron, T.; Clénet, S. Structure preserving model reduction of low frequency electromagnetic problem based on POD and DEIM. IEEE Trans. Magn. 2017, in press. [Google Scholar] [CrossRef]
- Tu, J.H.; Clarence, W.R.; Luchtenburg, D.M.; Brunton, S.L.; Kutz, J.N. On dynamic mode decomposition: Theory and application. J. Comput. Dun. 2014, 1, 391–421. [Google Scholar]
- Schmid, P.J.; Sesterhenn, J. Dynamic mode decomposition of numerical and experimental data. In Proceedings of the 61st Annual Meeting of the APS Division of Fluid Dynamics, San Antonio, TX, USA, 23–25 November 2008. [Google Scholar]
- Rowley, C.W.; Mezic, I.; Bagheri, S.; Schlatter, P.; Henningson, D.S. Spectral analysis of nonlinear flows. J. Fluid Mech. 2009, 641, 115–127. [Google Scholar] [CrossRef]
- Chaturantabut, S.; Sorensen, D.C. Nonlinear model reduction via discrete empirical interpolation. SIAM J. Sci. Comput. 2010, 32, 2737–2764. [Google Scholar] [CrossRef]
- Daniel, L.; Siong, O.C.; Chay, L.S.; Lee, K.H.; White, J. A multiparameter moment-matching model-reduction approach for generating geometrically parameterized interconnect performance models. IEEE Trans. Comput. Aided Des. Integr. Circuit Syst. 2004, 23, 678–693. [Google Scholar] [CrossRef]
- Nouy, A.; Clement, A. EXtended Stochastic Finite Element Method for Numerical Simulation of Heterogeneous materials with Random Material Interfaces. Int. J. Numer. Methods Eng. 2010, 83, 1312–1344. [Google Scholar] [CrossRef]















| Stator | Values (mm) | Sensor Module | Range (mm) |
|---|---|---|---|
| Tooth width, | 7 | 1~3 | |
| Slot width, | 13 | 2~4 | |
| Tooth Height, | 5 | 0~3 | |
| Pole pitch, | 10 | ht | 5~9 |
| w | 3~5 |
| Method | 2D FEM | 2D PMOR | 3D FEM | 3D PMOR |
|---|---|---|---|---|
| Snapshot Size | 5832 100 | 5832 10 | 58,735 100 | 58,735 10 |
| Time | 2.5 s | 15 ms | 60 m | 1 m |
| Software used | Cedrat Flux | Matlab | Cedrat Flux | Matlab |
© 2017 by the authors. Licensee MDPI, Basel, Switzerland. This article is an open access article distributed under the terms and conditions of the Creative Commons Attribution (CC BY) license (http://creativecommons.org/licenses/by/4.0/).
Share and Cite
Paul, S.; Chang, J. Design and Parametric Study of the Magnetic Sensor for Position Detection in Linear Motor Based on Nonlinear Parametric model order reduction. Sensors 2017, 17, 1543. https://doi.org/10.3390/s17071543
Paul S, Chang J. Design and Parametric Study of the Magnetic Sensor for Position Detection in Linear Motor Based on Nonlinear Parametric model order reduction. Sensors. 2017; 17(7):1543. https://doi.org/10.3390/s17071543
Chicago/Turabian StylePaul, Sarbajit, and Junghwan Chang. 2017. "Design and Parametric Study of the Magnetic Sensor for Position Detection in Linear Motor Based on Nonlinear Parametric model order reduction" Sensors 17, no. 7: 1543. https://doi.org/10.3390/s17071543
APA StylePaul, S., & Chang, J. (2017). Design and Parametric Study of the Magnetic Sensor for Position Detection in Linear Motor Based on Nonlinear Parametric model order reduction. Sensors, 17(7), 1543. https://doi.org/10.3390/s17071543