Methodological Insights into the Occurrence, Conversion, and Control of Polychlorinated Dibenzo-p-Dioxins/Dibenzofurans from Waste Incineration
Abstract
1. Introduction
2. PCDD/F Formation and Conversion
2.1. Basic Principles of PCDD/F Formation During MSW Incineration
2.1.1. Homogeneous Gas-Phase Pathway
2.1.2. De Novo Synthesis

2.1.3. Precursor Synthesis
2.2. Factors That Affect the Yield of PCDD/F Products in MSW Incineration
2.2.1. Combustion Temperature
2.2.2. Oxygen Concentration
2.2.3. Chlorine Sources
2.2.4. Fly Ash Surface Conditions
2.3. Strategies for Investigating PCDD/F Occurrence Processes
2.3.1. Laboratory Simulations

| Device Type | Temperature Range (°C) | Gas Environment Control | Applicable Research Objectives |
|---|---|---|---|
| Tubular Furnace System [79] | 20–1200 | Static/dynamic atmosphere | Analysis of precursor pyrolysis path and determination of kinetic parameters. |
| Fixed-Bed Reactor [80] | 100–800 | Adjustable O2/N2/Ar flow | Study catalytic effects of metal oxides (e.g.,Cu/Fe) on PCDD/F formation via surface reactions. |
| Fluidized-Bed Reactor [81] | 200–900 | Turbulent mixing simulation | Study on catalytic effect of fly ash and the gas–solid mass transfer process. |
| Plasma Reactor [82] | 20–2000 | High-energy plasma (Ar/O2/H2O) | Explore ultra-fast decomposition pathways of PCDD/Fs under extreme energy conditions. |
| Fly Ash Interface Simulator [83] | 20–1000 | Surface chemical modification | Characterization of catalytic activity of metal–carbon interface. |
| Rotary Kiln Simulator [84,85] | 800–1600 | Continuous gas flow with variable O2 | Simulate industrial-scale combustion conditions to analyze ash residues and thermal degradation. |
2.3.2. On-Site Inspection and Online Monitoring Technology

2.3.3. Molecular Dynamics Simulation and Quantum Chemical Calculation
3. Current Technologies for PCDD/Fs Detoxification
3.1. Optimization Technology of High-Temperature Pyrolysis and Incineration
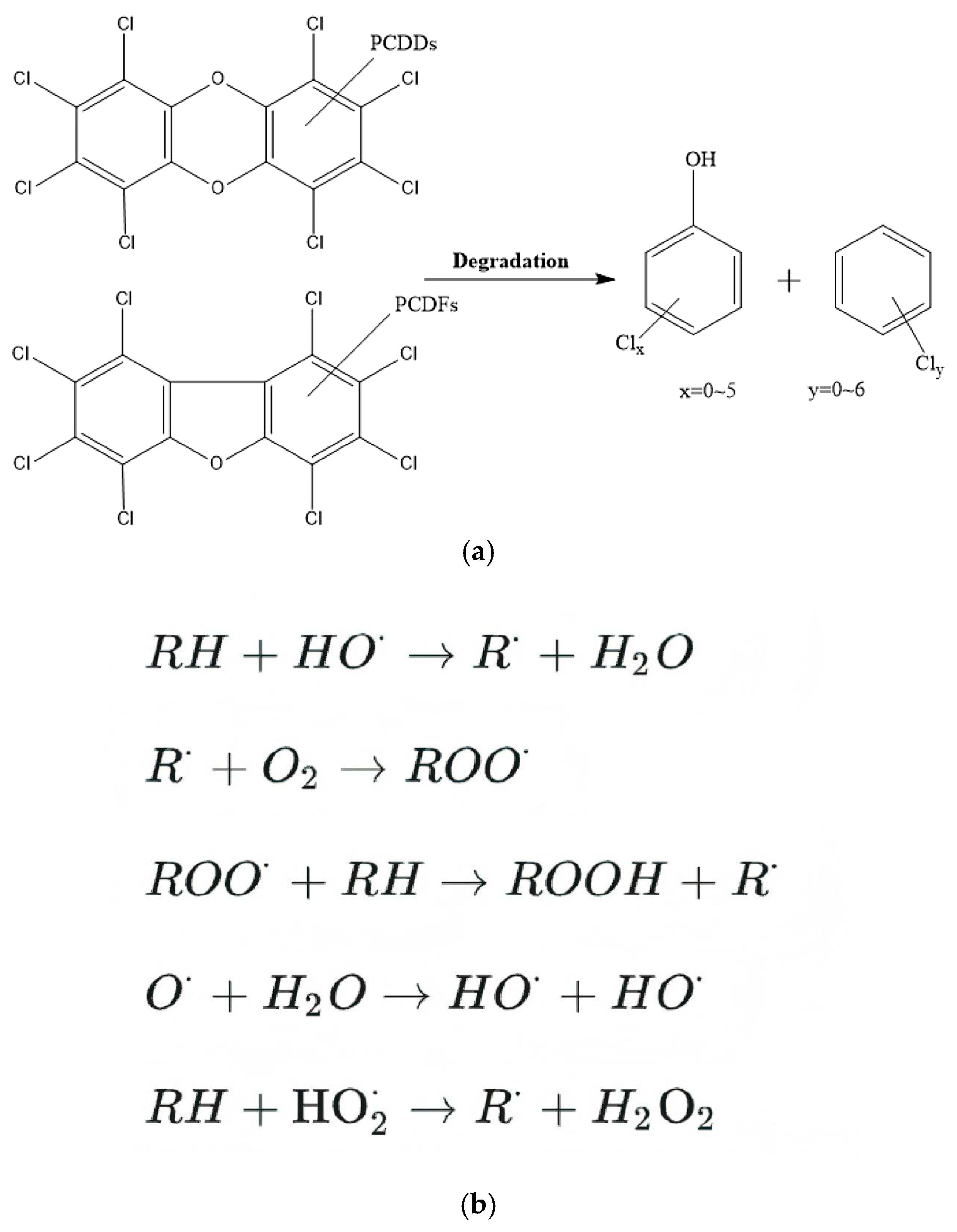
3.2. Supercritical Water Oxidation (SCWO) Technology: Impact of Oxidants on PCDD/F Degradation
3.3. Photocatalytic Degradation Technology
3.4. Biological Detoxification Technology
4. Challenges and Perspectives
4.1. Development of New Investigation Technologies
4.2. Establishment of Industry Standards
4.3. Strong Support from National Policy
Supplementary Materials
Author Contributions
Funding
Institutional Review Board Statement
Informed Consent Statement
Data Availability Statement
Conflicts of Interest
References
- Guo, W.; Xi, B.; Huang, C.; Li, J.; Tang, Z.; Li, W.; Ma, C.; Wu, W. Solid waste management in China: Policy and driving factors in 2004–2019. Resour. Conserv. Recycl. 2021, 173, 105727. [Google Scholar] [CrossRef]
- Ding, Y.; Zhao, J.; Liu, J.-W.; Zhou, J.; Cheng, L.; Zhao, J.; Shao, Z.; Iris, Ç.; Pan, B.; Li, X.; et al. A review of China’s municipal solid waste (MSW) and comparison with international regions: Management and technologies in treatment and resource utilization. J. Clean. Prod. 2021, 293, 126144. [Google Scholar] [CrossRef]
- McKay, G. Dioxin characterisation, formation and minimisation during municipal solid waste (MSW) incineration: Review. Chem. Eng. J. 2002, 86, 343–368. [Google Scholar] [CrossRef]
- Zhong, R.; Wang, C.; Zhang, Z.; Liu, Q.; Cai, Z. PCDD/F levels and phase distributions in a full-scale municipal solid waste incinerator with co-incinerating sewage sludge. Waste Manag. 2020, 106, 110–119. [Google Scholar] [CrossRef]
- Duan, H.; Li, J.; Liu, Y.; Yamazaki, N.; Jiang, W. Characterization and inventory of PCDD/Fs and PBDD/Fs emissions from the incineration of waste printed circuit board. Environ. Sci. Technol. 2011, 45, 6322–6328. [Google Scholar] [CrossRef]
- Bei, J.; Xu, X.; Zhan, M.; Li, X.; Jiao, W.; Khachatryan, L.; Wu, A. Revealing the Mechanism of Dioxin Formation from Municipal Solid Waste Gasification in a Reducing Atmosphere. Environ. Sci. Technol. 2022, 56, 14539–14549. [Google Scholar] [CrossRef]
- Douglas, P.; Freni-Sterrantino, A.; Sanchez, M.L.; Ashworth, D.C.; Ghosh, R.E.; Fecht, D.; Font, A.; Blangiardo, M.; Gulliver, J.; Toledano, M.B.; et al. Estimating Particulate Exposure from Modern Municipal Waste Incinerators in Great Britain. Environ. Sci. Technol. 2017, 51, 7511–7519. [Google Scholar] [CrossRef]
- Goto, A.; Tue, N.M.; Someya, M.; Isobe, T.; Takahashi, S.; Tanabe, S.; Kunisue, T. Occurrence of Natural Mixed Halogenated Dibenzo-p-Dioxins: Specific Distribution and Profiles in Mussels from Seto Inland Sea, Japan. Environ. Sci. Technol. 2017, 51, 11771–11779. [Google Scholar] [CrossRef] [PubMed]
- Stanmore, B.R. The formation of dioxins in combustion systems. Combust. Flame 2004, 136, 398–427. [Google Scholar] [CrossRef]
- Nganai, S.; Lomnicki, S.; Dellinger, B. Ferric oxide mediated formation of PCDD/Fs from 2-monochlorophenol. Environ. Sci. Technol. 2009, 43, 368–373. [Google Scholar] [CrossRef] [PubMed]
- Liang, J.; Wang, R.; Liu, H.; Xie, D.; Tao, X.; Zhou, J.; Yin, H.; Dang, Z.; Lu, G. Unintentional formation of mixed chloro-bromo diphenyl ethers (PBCDEs), dibenzo-p-dioxins and dibenzofurans (PBCDD/Fs) from pyrolysis of polybrominated diphenyl ethers (PBDEs). Chemosphere 2022, 308, 136246. [Google Scholar] [CrossRef] [PubMed]
- van den Berg, M.; Denison, M.S.; Birnbaum, L.S.; DeVito, M.J.; Fiedler, H.; Falandysz, J.; Rose, M.; Schrenk, D.; Safe, S.; Tohyama, C.; et al. Polybrominated dibenzo-p-dioxins, dibenzofurans, and biphenyls: Inclusion in the toxicity equivalency factor concept for dioxin-like compounds. Toxicol. Sci. 2013, 133, 197–208. [Google Scholar] [CrossRef] [PubMed]
- Tuomisto, J. Dioxins and dioxin-like compounds: Toxicity in humans and animals, sources, and behaviour in the environment. WikiJournal Med. 2019, 6, 1–26. [Google Scholar] [CrossRef]
- Chen, T.; Sun, C.; Wang, T.; Lomnicki, S.; Zhan, M.; Li, X.; Lu, S.; Yan, J. Formation of DF, PCDD/Fs and EPFRs from 1,2,3-trichlorobenzene over metal oxide/silica surface. Waste Manag. 2020, 118, 27–35. [Google Scholar] [CrossRef]
- Tuppurainen, K.; Halonen, I.; Ruokojärvi, P.; Tarhanen, J.; Ruuskanen, J. Formation of PCDDs and PCDFs in municipal waste incineration and its inhibition mechanisms: A review. Chemosphere 1998, 36, 1493–1511. [Google Scholar] [CrossRef]
- Pereira, M.D.S. Polychlorinated dibenzo-p-dioxins (PCDD), dibenzofurans (PCDF) and polychlorinated biphenyls (PCB): Main sources, environmental behaviour and risk to man and biota. Quim. Nova 2004, 27, 934–943. [Google Scholar] [CrossRef]
- Yang, L.; Liu, G.; Shen, J.; Wang, M.; Yang, Q.; Zheng, M. Environmental characteristics and formations of polybrominated dibenzo-p-dioxins and dibenzofurans. Environ. Int. 2021, 152, 106450. [Google Scholar] [CrossRef]
- Huang, P.; Chang, S.; Ou-Yang, C.; Chang, M. Simultaneous removal of PCDD/Fs, pentachlorophenol and mercury from contaminated soil. Chemosphere 2016, 144, 50–58. [Google Scholar] [CrossRef]
- Ballschmiter, K.; Braunmiller, I.; Niemczyk, R.; Swerev, M. Reaction pathways for the formation of polychloro-dibenzodioxins (PCDD) and —Dibenzofurans (PCDF) in combustion processes: II. Chlorobenzenes and chlorophenols as precursors in the formation of polychloro-dibenzodioxins and—Dibenzofurans in flame chemistry. Chemosphere 1988, 17, 995–1005. [Google Scholar] [CrossRef]
- Stieglitz, L.; Vogg, H. On formation conditions of PCDD/PCDF in fly ash from municipal waste incinerators. Chemosphere 1987, 16, 1917–1922. [Google Scholar] [CrossRef]
- Lu, M.; Lv, T.; Li, Y.; Peng, Z.; Cagnetta, G.; Sheng, S.; Huang, J.; Yu, G. Formation of brominated and chlorinated dioxins and its prevention during a pilot test of mechanochemical treatment of PCB and PBDE contaminated soil. Environ. Sci. Pollut. Res. 2017, 24, 20072–20081. [Google Scholar] [CrossRef]
- Weber, R.; Hagenmaier, H. Mechanism of the formation of polychlorinated dibenzo-p-dioxins and dibenzofurans from chlorophenols in gas phase reactions. Chemosphere 1999, 38, 529–549. [Google Scholar] [CrossRef]
- Ba, T.; Zheng, M.; Zhang, B.; Liu, W.; Xiao, K.; Zhang, L. Estimation and characterization of PCDD/Fs and dioxin-like PCBs from secondary copper and aluminum metallurgies in China. Chemosphere 2009, 75, 1173–1178. [Google Scholar] [CrossRef]
- Froese, K.L.; Hutzinger, O. Polychlorinated Benzene, Phenol, Dibenzo-p-dioxin, and Dibenzofuran in Heterogeneous Combustion Reactions of Acetylene. Environ. Sci. Technol. 1996, 30, 998–1008. [Google Scholar] [CrossRef]
- Li, Z.; Fan, T.W.; Lun, M.S.; Li, Q. Optimization of municipal solid waste incineration for low-NOx emissions through numerical simulation. Sci. Rep. 2024, 14, 19309. [Google Scholar] [CrossRef] [PubMed]
- Ide, Y.; Kashiwabara, K.; Okada, S.; Mori, T.; Hara, M. Catalytic decomposition of dioxin from MSW incinerator flue gas. Chemosphere 1996, 32, 189–198. [Google Scholar] [CrossRef]
- Chen, S.; Wang, H.; Zhang, D.; Lan, M.; Sun, Z.; Gao, Y.; Cao, H. Degradation of PCDD/Fs from incineration of waste at low temperatures for resource utilization of fly ash. Sci. Rep. 2025, 15, 4169. [Google Scholar] [CrossRef]
- Themba, N.; Sibali, L.L.; Chokwe, T.B. A review on the formation and remediations of polychlorinated dibenzo p-dioxins and dibenzo-furans (PCDD/Fs) during thermal processes with a focus on MSW process. Air Qual. Atmos. Health 2023, 16, 2115–2132. [Google Scholar] [CrossRef]
- Chen, Z.; Lin, X.; Lu, S.; Li, X.; Yan, J. Suppressing formation pathway of PCDD/Fs by S-N-containing compound in full-scale municipal solid waste incinerators. Chem. Eng. J. 2019, 359, 1391–1399. [Google Scholar] [CrossRef]
- Zhang, T.; Yang, Y.; Zhou, K.; Liu, B.; Tian, G.; Zuo, W.; Zhou, H.; Bian, B. Hydrothermal oxidation degradation of dioxins in fly ash with water-washing and added Ce–Mn catalyst. J. Environ. Manag. 2022, 317, 115430. [Google Scholar] [CrossRef]
- Zhou, Y.; Liu, J. Emissions, environmental levels, sources, formation pathways, and analysis of polybrominated dibenzo-p-dioxins and dibenzofurans: A review. Environ. Sci. Pollut. Res. 2018, 25, 33082–33102. [Google Scholar] [CrossRef] [PubMed]
- Emam, K.E.; Paton, D.; Dankar, F.; Koru, G. De-identifying a public use microdata file from the Canadian national discharge abstract database. BMC Med. Inform. Decis. Mak. 2011, 11, 53. [Google Scholar] [CrossRef]
- Wang, M.; Liu, G.; Yang, L.; Zheng, M. Framework of the Integrated Approach to Formation Mechanisms of Typical Combustion Byproducts—Polyhalogenated Dibenzo-p-dioxins/Dibenzofurans (PXDD/Fs). Environ. Sci. Technol. 2023, 57, 2217–2234. [Google Scholar] [CrossRef]
- Zhang, J.; Zhang, S.; Liu, B. Degradation technologies and mechanisms of dioxins in municipal solid waste incineration fly ash: A review. J. Clean. Prod. 2020, 250, 119507. [Google Scholar] [CrossRef]
- Olie, K.; Vermeulen, P.L.; Hutzinger, O. Chlorodibenzo-p-dioxins and chlorodibenzofurans are trace components of fly ash and flue gas of some municipal incinerators in The Netherlands. Chemosphere 1977, 6, 455–459. [Google Scholar] [CrossRef]
- Liu, G.; Zhan, J.; Zheng, M.; Li, L.; Li, C.; Jiang, X. Field pilot study on emissions, formations and distributions of PCDD/Fs from cement kiln co-processing fly ash from municipal solid waste incinerations. J. Hazard. Mater. 2015, 299, 471–478. [Google Scholar] [CrossRef]
- Pan, W.; Zhang, D.; Han, Z.; Zhan, J.; Liu, C. New Insight into the Formation Mechanism of PCDD/Fs from 2-Chlorophenol Precursor. Environ. Sci. Technol. 2013, 47, 8489–8498. [Google Scholar] [CrossRef]
- Weber, R.; Kuch, B. Relevance of BFRs and thermal conditions on the formation pathways of brominated and brominated–chlorinated dibenzodioxins and dibenzofurans. Environ. Int. 2003, 29, 699–710. [Google Scholar] [CrossRef] [PubMed]
- Liu, X.; Liu, G.; Wang, M.; Wu, J.; Yang, Q.; Liu, S.; Wang, M.; Yang, L.; Zheng, M. Formation and Inventory of Polychlorinated Dibenzo-p-dioxins and Dibenzofurans and Other Byproducts along Manufacturing Processes of Chlorobenzene and Chloroethylene. Environ. Sci. Technol. 2023, 57, 1646–1657. [Google Scholar] [CrossRef] [PubMed]
- Ji, S.; Ren, Y.; Buekens, A.; Chen, T.; Lu, S.; Cen, K. Treating PCDD/Fs by combined catalysis and activated carbon adsorption. Chemosphere 2014, 102, 31–36. [Google Scholar] [CrossRef]
- Ortuño, N.; Conesa, J.A.; Moltó, J.; Font, R. De Novo Synthesis of Brominated Dioxins and Furans. Environ. Sci. Technol. 2014, 48, 7959–7965. [Google Scholar] [CrossRef] [PubMed]
- Altarawneh, M. Temperature-dependent profiles of dioxin-like toxicants from combustion of brominated flame retardants. J. Hazard. Mater. 2022, 422, 126879. [Google Scholar] [CrossRef] [PubMed]
- Atkinson, J.; Hung, P.; Zhang, Z.; Chang, M.; Yan, Z.; Rood, M. Adsorption and destruction of PCDD/Fs using surface-functionalized activated carbons. Chemosphere 2015, 118, 136–142. [Google Scholar] [CrossRef]
- Wang, P.; Xie, F.; Yan, F.; Jiao, X.; Shen, X.; Chen, H.; Lin, H.; Wu, H.; Zhang, Z. Formation, migration, and removal mechanisms of PCDD/Fs throughout the temperature range (850 °C–150 °C) in a full-scale MSW incinerator: The invention of novel high-temperature PCDD/F sampling device. Chem. Eng. J. 2024, 500, 156660. [Google Scholar] [CrossRef]
- Khachatryan, L.; Asatryan, R.; Dellinger, B. An Elementary Reaction Kinetic Model of the Gas-Phase Formation of Polychlorinated Dibenzofurans from Chlorinated Phenols. J. Phys. Chem. A 2004, 108, 9567–9572. [Google Scholar] [CrossRef]
- Evans, C.S.; Dellinger, B. Mechanisms of Dioxin Formation from the High-Temperature Oxidation of 2-Chlorophenol. Environ. Sci. Technol. 2005, 39, 122–127. [Google Scholar] [CrossRef] [PubMed]
- Lin, X.; Wang, X.; Ying, Y.; Wu, A.; Chen, Z.; Wang, L.; Yu, H.; Zhang, H.; Ruan, A.; Li, X.; et al. Formation pathways, gas-solid partitioning, and reaction kinetics of PCDD/Fs associated with baghouse filters operated at high temperatures: A case study. Sci. Total Environ. 2023, 857, 159551. [Google Scholar] [CrossRef]
- Stieglitz, L. Selected Topics on the De Novo Synthesis of PCDD/PCDF on Fly Ash. Environ. Eng. Sci. 1998, 15, 5–18. [Google Scholar] [CrossRef]
- Bagbi, Y.; Sarswat, A.; Mohan, D.; Pandey, A.; Solanki, P.R. Lead and Chromium Adsorption from Water using L-Cysteine Functionalized Magnetite (Fe3O4) Nanoparticles. Sci. Rep. 2017, 7, 7672. [Google Scholar] [CrossRef]
- Huang, H.; Buekens, A. On the mechanisms of dioxin formation in combustion processes. Chemosphere 1995, 31, 4099–4117. [Google Scholar] [CrossRef]
- Zhang, M.M.; Buekens, A. De novo synthesis of dioxins: A review. Int. J. Environ. Pollut. 2016, 60, 63–110. [Google Scholar] [CrossRef]
- Takaoka, M.; Shiono, A.; Nishimura, K.; Yamamoto, T.; Uruga, T.; Takeda, N.; Tanaka, T.; Oshita, K.; Matsumoto, T.; Harada, H. Dynamic change of copper in fly ash during de novo synthesis of dioxins. Environ. Sci. Technol. 2005, 39, 5878–5884. [Google Scholar] [CrossRef]
- Xie, F.; Wang, P.; Shen, X.; Wei, X.; Su, Y.; Yan, F.; Zhang, Z. N-P-based inhibitors for PCDD/Fs suppression with model fly ash: Inhibition mechanism during de novo synthesis. J. Environ. Chem. Eng. 2023, 11, 110046. [Google Scholar] [CrossRef]
- Altarawneh, M.; Dlugogorski, B.Z.; Kennedy, E.M.; Mackie, J.C. Mechanisms for formation, chlorination, dechlorination and destruction of polychlorinated dibenzo-p-dioxins and dibenzofurans (PCDD/Fs). Prog. Energy Combust. Sci. 2009, 35, 245–274. [Google Scholar] [CrossRef]
- Chen, Z.; Lin, X.; Lu, S.; Li, X.; Qiu, Q.; Wu, A.; Ding, J.; Yan, J. Formation pathways of PCDD/Fs during the Co-combustion of municipal solid waste and coal. Chemosphere 2018, 208, 862–870. [Google Scholar] [CrossRef] [PubMed]
- Peng, Y.Q.; Lu, S.Y.; Li, X.D.; Yan, J.H.; Cen, K.F. Formation, Measurement, and Control of Dioxins from the Incineration of Municipal Solid Wastes: Recent Advances and Perspectives. Energy Fuels 2020, 34, 13247–13267. [Google Scholar] [CrossRef]
- Kasinski, S.; Debowski, M. Municipal Solid Waste as a Renewable Energy Source: Advances in Thermochemical Conversion Technologies and Environmental Impacts. Energies 2024, 17, 4704. [Google Scholar] [CrossRef]
- Collina, E.; Lasagni, M.; Piccinelli, E.; Anzano, M.N.; Pitea, D. The rate-determining step in a low temperature PCDD/F formation from oxidative breakdown of native carbon in MSWI fly ash. Chemosphere 2016, 165, 110–117. [Google Scholar] [CrossRef]
- Mukherjee, A.; Debnath, B.; Ghosh, S.K. A Review on Technologies of Removal of Dioxins and Furans from Incinerator Flue Gas. Procedia Environ. Sci. 2016, 35, 528–540. [Google Scholar] [CrossRef]
- Schüler, D.; Jager, J. Formation of chlorinated and brominated dioxins and other organohalogen compounds at the pilot incineration plant VERONA. Chemosphere 2004, 54, 49–59. [Google Scholar] [CrossRef]
- Kim, K.-S.; Hong, K.-H.; Ko, Y.-H.; Kim, M.-G. Emission characteristics of PCDD/Fs, PCBs, chlorobenzenes, chlorophenols, and PAHs from polyvinylchloride combustion at various temperatures. J. Air Waste Manag. Assoc. 2004, 54, 555–562. [Google Scholar] [CrossRef] [PubMed]
- Ma, Y.; Lin, X.; Li, X.; Yan, J. Evolution of fusion and PCDD/F-signatures of boiler ash from a mechanical grate municipal solid waste incinerator. Chemosphere 2021, 280, 130922. [Google Scholar] [CrossRef]
- Briois, C.; Visez, N.; Baillet, C.; Sawerysyn, J.-P. Experimental study on the thermal oxidation of 2-chlorophenol in air over the temperature range 450–900 °C. Chemosphere 2006, 62, 1806–1816. [Google Scholar] [CrossRef] [PubMed]
- Chang, M.B.; Huang, T.F. The effects of temperature and oxygen content on the PCDD/PCDFs formation in MSW fly ash. Chemosphere 2000, 40, 159–164. [Google Scholar] [CrossRef]
- Aurell, J.; Marklund, S. Effects of varying combustion conditions on PCDD/F emissions and formation during MSW incineration. Chemosphere 2009, 75, 667–673. [Google Scholar] [CrossRef] [PubMed]
- Zou, X.; Ye, J.; Chen, C.; Huang, H.; Yu, W.; Ying, Y.; Mao, T.; Ma, Y.; Zhu, B. Formation Pathways and Emission Characteristics of PCDD/Fs during Co-combustion Tests of Sewage Sludge in Coal-fired Power Plants. Aerosol Air Qual. Res. 2023, 24, 230178. [Google Scholar] [CrossRef]
- Hatanaka, T.; Imagawa, T.; Takeuchi, M. Formation of PCDD/Fs in Artificial Solid Waste Incineration in a Laboratory-Scale Fluidized-Bed Reactor: Influence of Contents and Forms of Chlorine Sources in High-Temperature Combustion. Environ. Sci. Technol. 2000, 34, 3920–3924. [Google Scholar] [CrossRef]
- Lu, S.-Y.; Yan, J.-H.; Li, X.-D.; Ni, M.-J.; Cen, K.-F.; Dai, H.-F. Effects of inorganic chlorine source on dioxin formation using fly ash from a fluidized bed incinerator. J. Environ. Sci. 2007, 19, 756–761. [Google Scholar] [CrossRef]
- Khachatryan, L.; Burcat, A.; Dellinger, B. An elementary reaction-kinetic model for the gas-phase formation of 1,3,6,8- and 1,3,7,9-tetrachlorinated dibenzo-p-dioxins from 2,4,6–trichlorophenol. Combust. Flame 2003, 132, 406–421. [Google Scholar] [CrossRef]
- Ren, S.; Li, X.D.; He, C.; Chen, L.; Wang, L.; Li, F.G. Surface tailoring on bifunctional CuOx/MnO2 catalyst to promote the selective catalytic reduction of NO with NH3 and oxidation of CO with O2. Sep. Purif. Technol. 2024, 346, 127471. [Google Scholar] [CrossRef]
- Gülegen, B.; Noori, A.A.; Tasdemir, Y. Gas/particle partitioning of PCDD/Fs: Distributions and implications for available models. Sci. Total Environ. 2024, 949, 175220. [Google Scholar] [CrossRef]
- Yu, J.; Sun, L.; Xiang, J.; Jin, L.; Hu, S.; Su, S.; Qiu, J. Physical and chemical characterization of ashes from a municipal solid waste incinerator in China. Waste Manag. Res. 2013, 31, 663–673. [Google Scholar] [CrossRef]
- Kishi, T.; Suzuki, S.; Takagi, M.; Kawakami, T.; Onodera, S. Influence of experimental conditions on the formation of PCDD/Fs during the thermal reactions of 2,4,6-trichlorophenol. Chemosphere 2009, 76, 205–211. [Google Scholar] [CrossRef]
- Zhang, C.C.; Geng, X.; Zhu, L.F.; Xia, D.; Li, X.; Sun, Y.F. Br-to-Cl Transformation Guided the Formation of Polyhalogenated Dibenzo-p-dioxins/Dibenzofurans. Environ. Sci. Technol. 2024, 58, 15127–15137. [Google Scholar] [CrossRef]
- Chen, Z.; Zhang, S.; Lin, X.; Li, X. Decomposition and reformation pathways of PCDD/Fs during thermal treatment of municipal solid waste incineration fly ash. J. Hazard. Mater. 2020, 394, 122526. [Google Scholar] [CrossRef]
- Nganai, S.; Dellinger, B.; Lomnicki, S. PCDD/PCDF Ratio in the Precursor Formation Model over CuO Surface. Environ. Sci. Technol. 2014, 48, 13864–13870. [Google Scholar] [CrossRef] [PubMed]
- Liu, M.-Y.; Song, A.-M.; Li, H.-R.; Ma, S.-T.; Shang, R.-J.; Xiao, Y.; Peng, P.-A.; Hu, J.-F. Generation characteristics of polybrominated and polychlorinated dibenzo-p-dioxins/furans (PBDD/Fs and PCDD/Fs) under varying incineration conditions of municipal solid waste. Environ. Pollut. 2025, 371, 125946. [Google Scholar] [CrossRef] [PubMed]
- Ying, Y.; Xu, L.; Lin, X.; Zhang, H.; Li, X.; Lu, S.; Cao, Y. Influence of different kinds of incinerators on PCDD/Fs: A case study of emission and formation pathway. Environ. Sci. Pollut. Res. 2023, 30, 5903–5916. [Google Scholar] [CrossRef] [PubMed]
- Liao, F.L.; Yan, Z.R.; Li, C.T.; Tao, Y.; Zhu, S.X. Thermal deviation mechanisms for coupled heat transfer between the combustion side and the furnace tube side in the tubular heating furnace. Appl. Therm. Eng. 2024, 257, 124436. [Google Scholar] [CrossRef]
- Khor, A.; Ryu, C.; Yang, Y.B.; Sharifi, V.N.; Swithenbank, J. Straw combustion in a fixed bed combustor. Fuel 2007, 86, 152–160. [Google Scholar] [CrossRef]
- Puettmann, A.; Hartge, E.U.; Werther, J. Application of the flowsheet simulation concept to fluidized bed reactor modeling. Part I: Development of a fluidized bed reactor simulation module. Chem. Eng. Process.-Process Intensif. 2012, 60, 86–95. [Google Scholar] [CrossRef]
- Chen, X.Z.; Kim, H.H.; Nozaki, T. Plasma catalytic technology for CH4 and CO2 conversion: A review highlighting fluidized-bed plasma reactor. Plasma Process. Polym. 2024, 21, 2200207. [Google Scholar] [CrossRef]
- Grawe, S.; Augustin-Bauditz, S.; Clemen, H.-C.; Ebert, M.; Hammer, S.E.; Lubitz, J.; Reicher, N.; Rudich, Y.; Schneider, J.; Staacke, R.; et al. Coal fly ash: Linking immersion freezing behavior and physicochemical particle properties. Atmos. Chem. Phys. 2018, 18, 13903–13923. [Google Scholar] [CrossRef]
- Mujumdar, K.S.; Ganesh, K.V.; Kulkarni, S.B.; Ranade, V.V. Rotary Cement Kiln Simulator (RoCKS): Integrated modeling of pre-heater, calciner, kiln and clinker cooler. Chem. Eng. Sci. 2007, 62, 2590–2607. [Google Scholar] [CrossRef]
- Gallo, A.; Alonso, E.; Pérez-Rábago, C.; Fuentealba, E.; Roldán, M.I. A lab-scale rotary kiln for thermal treatment of particulate materials under high concentrated solar radiation: Experimental assessment and transient numerical modeling. Sol. Energy 2019, 188, 1013–1030. [Google Scholar] [CrossRef]
- Zimmermann, R.; Heger, H.J.; Blumenstock, M.; Dorfner, R.; Schramm, K.W.; Boesl, U.; Kettrup, A. On-line measurement of chlorobenzene in waste incineration flue gas as a surrogate for the emission of polychlorinated dibenzo-p-dioxins/furans (I-TEQ) using mobile resonance laser ionization time-of-flight mass spectrometry. Rapid Commun. Mass Spectrom. 1999, 13, 307–314. [Google Scholar] [CrossRef]
- Deng, Y.Y.; Jia, L.J.; Zhang, K.; Yin, H.W. Combinatorial Biochemical and Chemical Analyses of Polychlorinated Dibenzo-p-dioxins and Dibenzofurans in Agricultural Soils from Chongming Island, Shanghai, China. Bull. Environ. Contam. Toxicol. 2015, 94, 183–187. [Google Scholar] [CrossRef]
- Schoffer, J.T.; Bustos-López, C.; Sotomayor, P.; Mattar, C.A.; González, A.; Robles, C.; Samsing, F.; Acevedo, O.; Valdovinos, C.E. Application of the EROD-H4IIE bioassay for the determination of dioxins in broiler chicken meat: An equivalence study with high resolution gas chromatography coupled to high resolution mass spectrometry. Arch. Med. Vet. 2011, 43, 259–266. [Google Scholar] [CrossRef]
- Yan, J.H.; Chen, T.; Li, X.D.; Zhang, J.; Lu, S.Y.; Ni, M.J.; Cen, K.F. Evaluation of PCDD/Fs emission from fluidized bed incinerators co-firing MSW with coal in China. J. Hazard. Mater. 2006, 135, 47–51. [Google Scholar] [CrossRef] [PubMed]
- Heger, H.J.; Zimmermann, R.; Dorfner, R.; Beckmann, M.; Griebel, H.; Kettrup, A.; Boesl, U. On-Line Emission Analysis of Polycyclic Aromatic Hydrocarbons down to pptv Concentration Levels in the Flue Gas of an Incineration Pilot Plant with a Mobile Resonance-Enhanced Multiphoton Ionization Time-of-Flight Mass Spectrometer. Anal. Chem. 1999, 71, 46–57. [Google Scholar] [CrossRef]
- Du, Y.; Chen, T.; Lu, S.; Yan, J.; Li, X.; Cen, K.; Nakamura, M.; Handa, H. Comparative analysis of PCDD/Fs in soil around waste incineration plants in China using CALUX bioassay and HRGC/HRMS. J. Hazard. Mater. 2011, 192, 1729–1738. [Google Scholar] [CrossRef]
- Pius, C.; Koosaletse-Mswela, P.; Dikinya, O.; Sichilongo, K. Polychlorinated dibenzo-p-dioxin/dibenzofurans (PCDD/Fs) contamination in sediments and fish from Msimbazi River in Dar es Salam, Tanzania: Patterns, sources, and their exposure to humans. Environ. Monit. Assess. 2023, 195, 631. [Google Scholar] [CrossRef]
- Gullett, B.K.; Oudejans, L.; Tabor, D.; Touati, A.; Ryan, S. Near-Real-Time Combustion Monitoring for PCDD/PCDF Indicators by GC-REMPI-TOFMS. Environ. Sci. Technol. 2012, 46, 923–928. [Google Scholar] [CrossRef]
- Ma, X.D.; Wen, J.X.; Guo, H.W.; Ren, G.B. Facile template fabrication of Fe-Mn mixed oxides with hollow microsphere structure for efficient and stable catalytic oxidation of 1,2-dichlorobenzene. Chem. Eng. J. 2020, 382, 122940. [Google Scholar] [CrossRef]
- Tuan, Y.J.; Wang, H.P.; Chang, J.E. Formation of PCDD/Fs in the Cooling Down Process of Incineration Flue Gas. Aerosol Air Qual. Res. 2012, 12, 1309–1314. [Google Scholar] [CrossRef]
- Cao, X.; Stevens, W.R.; Tang, S.; Lu, S.; Li, X.; Lin, X.; Tang, M.; Yan, J. Atline measurement of 1,2,4-trichlorobenzene for polychlorinated dibenzo-p-dioxin and dibenzofuran International Toxic Equivalent Quantity prediction in the stack gas. Environ. Pollut. 2019, 244, 202–208. [Google Scholar] [CrossRef]
- Li, Y.; Jiang, L.; Wang, R.; Wu, P.; Liu, J.; Yang, S.; Liang, J.; Lu, G.; Zhu, N. Kinetics and mechanisms of phenolic compounds by Ferrate(VI) assisted with density functional theory. J. Hazard. Mater. 2021, 415, 125563. [Google Scholar] [CrossRef]
- Chen, Z.; Tang, M.; Lu, S.; Buekens, A. Mechanochemical degradation of PCDD/Fs in fly ash within different milling systems. Chemosphere 2019, 223, 188–195. [Google Scholar] [CrossRef] [PubMed]
- Liu, H.-X.; Sun, X.; Fu, L.; He, C.-Z. Molecular dynamics simulation of methane dehydrogenation on clusters of Cu4 and Cu3M (M@Fe,Co,Ni) alloys. React. Kinet. Mech. Catal. 2025, 138, 1887–1902. [Google Scholar] [CrossRef]
- Lasagni, M.; Collina, E.; Piccinelli, E.; Anzano, M.N.; Piazzalunga, A.; Pitea, D. Kinetic Modeling of the Formation and Destruction of Polychlorinated Dibenzo-p-dioxin and Dibenzofuran from Fly Ash Native Carbon at 300 °C. Environ. Sci. Technol. 2013, 47, 4349–4356. [Google Scholar] [CrossRef] [PubMed]
- Stanmore, B.R. Modeling the formation of PCDD/F in solid waste incinerators. Chemosphere 2002, 47, 565–573. [Google Scholar] [CrossRef] [PubMed]
- Choi, Y.; Kang, B.; Kim, D. Utilizing Machine Learning-based Classification Models for Tracking Air Pollution Sources: A Case Study in Korea. Aerosol Air Qual. Res. 2024, 24, 230222. [Google Scholar] [CrossRef]
- Liu, Y.; Zhang, M.; Wen, S.; Li, J.; Chen, Y.; Wei, J.; Li, H.; Liu, J.; Cai, J. Prediction of dioxins emissions from modern WtE plants with machine learning: In view of capacities, operation, and age of incinerators. Process Saf. Environ. Prot. 2025, 200, 107353. [Google Scholar] [CrossRef]
- Bunsan, S.; Chen, W.-Y.; Chen, H.-W.; Chuang, Y.H.; Grisdanurak, N. Modeling the dioxin emission of a municipal solid waste incinerator using neural networks. Chemosphere 2013, 92, 258–264. [Google Scholar] [CrossRef]
- Choi, W.; Hong, S.J.; Chang, Y.-S.; Cho, Y. Photocatalytic Degradation of Polychlorinated Dibenzo-p-dioxins on TiO2 Film under UV or Solar Light Irradiation. Environ. Sci. Technol. 2000, 34, 4810–4815. [Google Scholar] [CrossRef]
- Ritterbusch, J.; Vogt, R.; Lorenz, W.; Bahadir, M.; Hopf, H. UV-photolysis of PXDD/F-contaminated bromophenols and wastes of chemical laboratories. Chemosphere 1994, 29, 457–464. [Google Scholar] [CrossRef]
- Kanan, S.; Samara, F.; Dronjak, L.; Mahasneh, A.; Moyet, M.; Obeideen, K.; Gopal, V. Recent advances on dioxin and furan (dibenzofuran) based pollutants from analytical, environmental, and health perspectives. Chemosphere 2025, 372, 144120. [Google Scholar] [CrossRef] [PubMed]
- Lin, W.C.; Chang-Chien, G.P.; Kao, C.M.; Newman, L.; Wong, T.Y.; Liu, J.K. Biodegradation of Polychlorinated Dibenzo-p-Dioxins by Pseudomonas mendocina Strain NSYSU. J. Environ. Qual. 2014, 43, 349–357. [Google Scholar] [CrossRef] [PubMed]
- Rittl, L.G.F.; Zaman, A.; de Oliveira, F.H. Digital Transformation in Waste Management: Disruptive Innovation and Digital Governance for Zero-Waste Cities in the Global South as Keys to Future Sustainable Development. Sustainability 2025, 17, 1608. [Google Scholar] [CrossRef]
- Gao, L.; Zhou, Z.-Q.; Dai, G.-H. Optimization of Control System for Municipal Solid Waste Gasification Incinerator Based on PLC Fuzzy Control. In Advanced Manufacturing and Automation XIV; Wang, Y., Yu, T., Wang, K., Eds.; Springer Nature: Singapore, 2025; pp. 555–563. [Google Scholar]
- Costa, M.; Indrizzi, V.; Massarotti, N.; Mauro, A. Modeling and optimization of an incinerator plant for the reduction of the environmental impact. Int. J. Numer. Methods Heat Fluid Flow 2015, 25, 1463–1487. [Google Scholar] [CrossRef]
- Peng, Y.; Chen, J.; Lu, S.; Huang, J.; Zhang, M.; Buekens, A.; Li, X.; Yan, J. Chlorophenols in Municipal Solid Waste Incineration: A review. Chem. Eng. J. 2016, 292, 398–414. [Google Scholar] [CrossRef]
- Liu, S.; Hou, X.; Yu, C.; Pan, X.; Ma, J.; Liu, G.; Zhou, C.; Xin, Y.; Yan, Q. Integration of wastewater treatment units and optimization of waste residue pyrolysis conditions in the brominated phenol flame retardant industry. J. Ind. Eng. Chem. 2022, 115, 183–192. [Google Scholar] [CrossRef]
- Denda, T.; Nakayama, T.; Kano, S. Development of a waste incinerator based on high-temperature air combustion technology. J. Mater. Cycles Waste Manag. 2023, 25, 3256–3269. [Google Scholar] [CrossRef]
- Chen, Z.; Lin, X.; Zhang, S. Thermal cotreatment of municipal solid waste incineration fly ash with sewage sludge for PCDD/Fs decomposition and reformation suppression. J. Hazard. Mater. 2021, 416, 126216. [Google Scholar] [CrossRef]
- Tang, Y.; Tao, D.; Li, G.; Ye, C.; Bu, Z.; Shen, R.; Lin, Y.; Lv, W. Formation behavior of PCDD/Fs during waste pyrolysis and incineration: Effect of temperature, calcium oxide addition, and redox atmosphere. Environ. Pollut. 2024, 350, 124011. [Google Scholar] [CrossRef]
- Chen, W.-S.; Chen, G.; Lee, C.-H. Effects of Basicity Index on Incinerator Fly Ash Melting Process and Stabilization. Sustainability 2023, 15, 11610. [Google Scholar] [CrossRef]
- Hashimoto, S.; Watanabe, K.; Nose, K.; Morita, M. Remediation of soil contaminated with dioxins by subcritical water extraction. Chemosphere 2004, 54, 89–96. [Google Scholar] [CrossRef] [PubMed]
- Savage, P.E. Organic Chemical Reactions in Supercritical Water. Chem. Rev. 1999, 99, 603–622. [Google Scholar] [CrossRef] [PubMed]
- Kritzer, P.; Dinjus, E. An assessment of supercritical water oxidation (SCWO): Existing problems, possible solutions and new reactor concepts. Chem. Eng. J. 2001, 83, 207–214. [Google Scholar] [CrossRef]
- Chen, Y.; Xu, L.; Tan, S.; Sun, X. Solidification and multi-cytotoxicity evaluation of thermally treated MSWI fly ash. J. Hazard. Mater. 2020, 388, 122041. [Google Scholar] [CrossRef]
- Yang, C.; Jiang, Z.; Wang, S.; Chen, H.; Zhang, J.; Li, Y. Supercritical water oxidation of oily sludge: Operating parameters’ effects and reaction kinetics. J. Water Process Eng. 2025, 69, 106871. [Google Scholar] [CrossRef]
- Xue, Y.; Yang, T. Enabling efficient and economical degradation of PCDD/Fs in MSWIFA via catalysis and dechlorination effect of EMR in synergistic thermal treatment. Chemosphere 2023, 342, 140164. [Google Scholar] [CrossRef]
- Li, Y.; Duan, Y.; Wang, S.; Zhang, F.; Li, J.; Dai, Z.; Li, Z.; Zhang, Y.; Wang, Y. Supercritical water oxidation for the treatment and utilization of organic wastes: Factor effects, reaction enhancement, and novel process. Environ. Res. 2024, 251 Pt 1, 118571. [Google Scholar] [CrossRef]
- Jiang, Z.; Li, Y.; Wang, S.; Cui, C.; Yang, C.; Li, J. Review on Mechanisms and Kinetics for Supercritical Water Oxidation Processes. Appl. Sci. 2020, 10, 4937. [Google Scholar] [CrossRef]
- Dionysiou, D.D.; Suidan, M.T.; Baudin, I.; Laîné, J.-M. Effect of hydrogen peroxide on the destruction of organic contaminants-synergism and inhibition in a continuous-mode photocatalytic reactor. Appl. Catal. B Environ. 2004, 50, 259–269. [Google Scholar] [CrossRef]
- Hagberg, J.; Olsman, H.; van Bavel, B.; Engwall, M.; Lindström, G. Chemical and toxicological characterisation of PBDFs from photolytic decomposition of decaBDE in toluene. Environ. Int. 2006, 32, 851–857. [Google Scholar] [CrossRef] [PubMed]
- Guo, Q.; Zhou, C.; Ma, Z.; Yang, X. Fundamentals of TiO2 Photocatalysis: Concepts, Mechanisms, and Challenges. Adv. Mater. 2019, 31, 1901997. [Google Scholar] [CrossRef] [PubMed]
- Ateia, M.; Alalm, M.G.; Awfa, D.; Johnson, M.S.; Yoshimura, C. Modeling the degradation and disinfection of water pollutants by photocatalysts and composites: A critical review. Sci. Total Environ. 2020, 698, 134197. [Google Scholar] [CrossRef]
- Kozlova, E.A.; Vorontsov, A.V. Noble metal and sulfuric acid modified TiO2 photocatalysts: Mineralization of organophosphorous compounds. Appl. Catal. B Environ. 2006, 63, 114–123. [Google Scholar] [CrossRef]
- Marschall, R.; Wang, L. Non-metal doping of transition metal oxides for visible-light photocatalysis. Catal. Today 2014, 225, 111–135. [Google Scholar] [CrossRef]
- Martins, P.M.; Gómez, V.; Lopes, A.C.; Tavares, C.J.; Botelho, G.; Irusta, S.; Lanceros-Méndez, S. Improving Photocatalytic Performance and Recyclability by Development of Er-Doped and Er/Pr-Codoped TiO2/Poly(vinylidene difluoride)–Trifluoroethylene Composite Membranes. J. Phys. Chem. C 2014, 118, 27944–27953. [Google Scholar] [CrossRef]
- Singh, V.; Park, S.Y.; Choi, J.H.; Kim, C.G. Photocatalytic Degradation of Polyethylene, Polypropylene, and Sulfathiazole Using a UV/TiO2/Oxidant System. Water Air Soil Pollut. 2025, 236, 166. [Google Scholar] [CrossRef]
- Sendão, R.M.S.; Esteves da Silva, J.C.G.; Pinto da Silva, L. Photocatalytic removal of pharmaceutical water pollutants by TiO2—Carbon dots nanocomposites: A review. Chemosphere 2022, 301, 134731. [Google Scholar] [CrossRef] [PubMed]
- Jiang, M.; Zhang, M.; Wang, L.; Fei, Y.; Wang, S.; Núñez-Delgado, A.; Bokhari, A.; Race, M.; Khataee, A.; Klemeš, J.J.; et al. Photocatalytic degradation of xanthate in flotation plant tailings by TiO2/graphene nanocomposites. Chem. Eng. J. 2022, 431, 134104. [Google Scholar] [CrossRef]
- Ramesh, N.; Lai, C.W.; Johan, M.R.B.; Mousavi, S.M.; Badruddin, I.A.; Kumar, A.; Sharma, G.; Gapsari, F. Progress in photocatalytic degradation of industrial organic dye by utilising the silver doped titanium dioxide nanocomposite. Heliyon 2024, 10, e40998. [Google Scholar] [CrossRef]
- Suhaimi, N.H.S.; Azhar, R.; Adzis, N.S.; Ishak, M.A.M.; Ramli, M.Z.; Hamzah, M.Y.; Ismail, K.; Nawawi, W.I. Recent updates on TiO2-based materials for various photocatalytic applications in environmental remediation and energy production. Desalination Water Treat. 2025, 321, 100976. [Google Scholar] [CrossRef]
- Adaileh, A.; Abu-Rayyan, A.; Khasawneh, A.; Alahmad, W. A Comparative Study of GO/TiO2/SiO2 Catalysts for the Photocatalytic Degradation of Methylene Blue and Phenolic Compounds. Environ. Qual. Manag. 2025, 34, e70058. [Google Scholar] [CrossRef]
- Goetz, V.; Cambon, J.P.; Sacco, D.; Plantard, G. Modeling aqueous heterogeneous photocatalytic degradation of organic pollutants with immobilized TiO2. Chem. Eng. Process. Process Intensif. 2009, 48, 532–537. [Google Scholar] [CrossRef]
- Choi, J.; Choi, W.; Mhin, B.J. Solvent-Specific Photolytic Behavior of Octachlorodibenzo-p-dioxin. Environ. Sci. Technol. 2004, 38, 2082–2088. [Google Scholar] [CrossRef]
- Nimmy, A.V.; Anandakumar, V.M.; Biju, V. Enhancing the visible-light sensitive photocatalysis of anatase TiO2 through surface-modification. Discov. Mater. 2025, 5, 45. [Google Scholar] [CrossRef]
- Sun, Y.; Sun, W.; Li, Y.; Dong, N.; Yu, H.; Yin, W.; Zhu, F.; Gao, B.; Xu, S. Effective inhibition of chloride ion interference in photocatalytic process by negatively charged molecularly imprinted photocatalyst: Behavior and mechanism. Water Res. 2024, 262, 122040. [Google Scholar] [CrossRef]
- Samara, F.; Darra, R.; Mohamed, A.A.; Ahmad, W.; Abu-Farha, N.; Lee, H.; Han, C.; Kanan, S. Applicability of Titanium-Based Catalysts in the Photocatalytic Degradation of 2,3,7,8-Tetrachlorodibenzofuran. Molecules 2023, 28, 7488. [Google Scholar] [CrossRef]
- Megharaj, M.; Ramakrishnan, B.; Venkateswarlu, K.; Sethunathan, N.; Naidu, R. Bioremediation approaches for organic pollutants: A critical perspective. Environ. Int. 2011, 37, 1362–1375. [Google Scholar] [CrossRef] [PubMed]
- Perelo, L.W. Review: In situ and bioremediation of organic pollutants in aquatic sediments. J. Hazard. Mater. 2010, 177, 81–89. [Google Scholar] [CrossRef] [PubMed]
- Zhang, S.; Li, Y.; Wang, S. Microbial reductive dechlorination of polychlorinated dibenzo-p-dioxins: Pathways and features unravelled via electron density. J. Hazard. Mater. 2022, 424, 127673. [Google Scholar] [CrossRef] [PubMed]
- Dao, A.T.N.; Vonck, J.; Janssens, T.K.S.; Dang, H.T.C.; Brouwer, A.; de Boer, T.E. Screening white-rot fungi for bioremediation potential of 2,3,7,8-tetrachlorodibenzo-p-dioxin. Ind. Crops Prod. 2019, 128, 153–161. [Google Scholar] [CrossRef]
- Saibu, S.; Adebusoye, S.A.; Oyetibo, G.O. Aerobic bacterial transformation and biodegradation of dioxins: A review. Bioresour. Bioprocess. 2020, 7, 7. [Google Scholar] [CrossRef]
- Habe, H.; Chung, J.S.; Lee, J.H.; Kasuga, K.; Yoshida, T.; Nojiri, H.; Omori, T. Degradation of chlorinated dibenzofurans and dibenzo-p-dioxins by two types of bacteria having angular dioxygenases with different features. Appl. Environ. Microbiol. 2001, 67, 3610–3617. [Google Scholar] [CrossRef]
- Kimura, N.; Urushigawa, Y. Metabolism of dibenzo-p-dioxin and chlorinated dibenzo-p-dioxin by a gram-positive bacterium, Rhodococcus opacus SAO101. J. Biosci. Bioeng. 2001, 92, 138–143. [Google Scholar] [CrossRef]
- Ahn, Y.-B.; Häggblom, M.M.; Kerkhof, L.J. Comparison of anaerobic microbial communities from Estuarine sediments amended with halogenated compounds to enhance dechlorination of 1,2,3,4-tetrachlorodibenzo-p-dioxin. FEMS Microbiol. Ecol. 2007, 61, 362–371. [Google Scholar] [CrossRef][Green Version]
- Liu, F.; Fennell, D.E. Dechlorination and Detoxification of 1,2,3,4,7,8-Hexachlorodibenzofuran by a Mixed Culture Containing Dehalococcoides ethenogenes Strain 195. Environ. Sci. Technol. 2008, 42, 602–607. [Google Scholar] [CrossRef]
- Bunge, M.; Adrian, L.; Kraus, A.; Opel, M.; Lorenz, W.G.; Andreesen, J.R.; Görisch, H.; Lechner, U. Reductive dehalogenation of chlorinated dioxins by an anaerobic bacterium. Nature 2003, 421, 357–360. [Google Scholar] [CrossRef]
- Gao, C.; Long, J.; Yue, Y.; Li, B.; Huang, Y.; Wang, Y.; Zhang, J.; Zhang, L.; Qian, G. Degradation and regeneration inhibition of PCDD/Fs in incineration fly ash by low-temperature thermal technology. J. Hazard. Mater. 2024, 477, 135315. [Google Scholar] [CrossRef]
- Qiu, L.; Zhang, W.; Gong, A.; Li, J. Isolation and identification of a 2,3,7,8-Tetrachlorodibenzo-P-dioxin degrading strain and its biochemical degradation pathway. J. Environ. Health Sci. Eng. 2021, 19, 541–551. [Google Scholar] [CrossRef] [PubMed]
- Terzaghi, E.; Vergani, L.; Mapelli, F.; Borin, S.; Raspa, G.; Zanardini, E.; Morosini, C.; Anelli, S.; Nastasio, P.; Sale, V.M.; et al. New Data Set of Polychlorinated Dibenzo-p-dioxin and Dibenzofuran Half-Lives: Natural Attenuation and Rhizoremediation Using Several Common Plant Species in a Weathered Contaminated Soil. Environ. Sci. Technol. 2020, 54, 10000–10011. [Google Scholar] [CrossRef] [PubMed]
- Ishii, K.; Furuichi, T.; Tanikawa, N.; Kuboshima, M. Estimation of the biodegradation rate of 2,3,7,8-tetrachlorodibenzo-p-dioxin by using dioxin-degrading fungus, Pseudallescheria boydii. J. Hazard. Mater. 2009, 162, 328–332. [Google Scholar] [CrossRef]
- Van den Berg, M.; De Jongh, J.; Poiger, H.; Olson, J.R. The toxicokinetics and metabolism of polychlorinated dibenzo-p-dioxins (PCDDs) and dibenzofurans (PCDFs) and their relevance for toxicity. Crit. Rev. Toxicol. 1994, 24, 1–74. [Google Scholar] [CrossRef] [PubMed]
- Cheng, P.; Hsu, M.; Ma, E. Levels of PCDD/Fs in ambient air and soil in the vicinity of a municipal solid waste incinerator, in Hsinchu. Chemosphere 2003, 52, 1389–1396. [Google Scholar] [CrossRef]
- Lee, M.; Liang, G.; Holland, S.I.; O’Farrell, C.; Osborne, K.; Manefield, M.J. Dehalobium species implicated in 2,3,7,8-tetrachlorodibenzo-p-dioxin dechlorination in the contaminated sediments of Sydney Harbour Estuary. Mar. Pollut. Bull. 2022, 179, 113690. [Google Scholar] [CrossRef]
- Liu, S.; Guo, L.; Xiang, C.; Zhu, B.; Huang, W.; Tian, L.; Tang, J.; Dai, Z.; Filimonenko, E.; Mekhalif, R.; et al. Factors of microbial degradation of organic pollutants: Two meta-analyses. J. Clean. Prod. 2025, 486, 144459. [Google Scholar] [CrossRef]
- Xu, M.; Yan, J.; Lu, S.; Li, X.; Chen, T.; Ni, M. Concentrations, Profiles, and Sources of Atmospheric PCDD/Fs near a Municipal Solid Waste Incinerator in Eastern China. Environ. Sci. Technol. 2009, 43, 1023–1029. [Google Scholar] [CrossRef]
- Ayilara, M.S.; Babalola, O.O. Bioremediation of environmental wastes: The role of microorganisms. Front. Agron. 2023, 5, 1183691. [Google Scholar] [CrossRef]
- Adedeji, J.A.; Tetteh, E.K.; Amankwa, M.O.; Asante-Sackey, D.; Ofori-Frimpong, S.; Armah, E.K.; Rathilal, S.; Mohammadi, A.H.; Chetty, M. Microbial Bioremediation and Biodegradation of Petroleum Products—A Mini Review. Appl. Sci. 2022, 12, 12212. [Google Scholar] [CrossRef]
- Chang, M.B.; Cheng, Y.C.; Chi, K.H. Reducing PCDD/F formation by adding sulfur as inhibitor in waste incineration processes. Sci. Total Environ. 2006, 366, 456–465. [Google Scholar] [CrossRef]
- Bermejo, M.D.; Cocero, M.J. Supercritical water oxidation: A technical review. AIChE J. 2006, 52, 3933–3951. [Google Scholar] [CrossRef]
- Haynes, D.; Müller, J.F.; McLachlan, M.S. Polychlorinated dibenzo-p-dioxins and dibenzofurans in great barrier reef (Australia) dugongs (Dugong dugon). Chemosphere 1999, 38, 255–262. [Google Scholar] [CrossRef] [PubMed]
- González, N.; Domingo, J.L. Polychlorinated dibenzo-p-dioxins and dibenzofurans (PCDD/Fs) in food and human dietary intake: An update of the scientific literature. Food Chem. Toxicol. 2021, 157, 112585. [Google Scholar] [CrossRef]
- Reiner, E.J.; Clement, R.E.; Okey, A.B.; Marvin, C.H. Advances in analytical techniques for polychlorinated dibenzo-p-dioxins, polychlorinated dibenzofurans and dioxin-like PCBs. Anal. Bioanal. Chem. 2006, 386, 791–806. [Google Scholar] [CrossRef]
- Liu, L.; Chen, X.; Yin, W.; Wu, H.; Huang, J.; Yang, Y.; Gao, Z.; Huang, J.; Fu, J.; Han, J. Identification and verification of PCDD/Fs indicators from four typical large-scale municipal solid waste incinerations with large sample size in China. Waste Manag. 2023, 172, 101–107. [Google Scholar] [CrossRef] [PubMed]
- Cai, J.; Zhu, L.; Huang, D.; Luo, M.; Tang, X.; Liu, W. Predicting Final PCDD/F Emissions by Coupling Adsorption Model of Activated Carbon and Relationships of PCDD/Fs and Flue Gas Compositions. Processes 2023, 11, 1158. [Google Scholar] [CrossRef]
- Hsu, C.-Y.; Lin, T.-W.; Babaan, J.B.; Asri, A.K.; Wong, P.-Y.; Chi, K.-H.; Ngo, T.H.; Yang, Y.-H.; Pan, W.-C.; Wu, C.-D. Estimating the daily average concentration variations of PCDD/Fs in Taiwan using a novel Geo-AI based ensemble mixed spatial model. J. Hazard. Mater. 2023, 458, 131859. [Google Scholar] [CrossRef] [PubMed]
- Chang, N.B.; Chen, W.C. Prediction of PCDDs/PCDFs emissions from municipal incinerators by genetic programming and neural network modeling. Waste Manag. Res. 2000, 18, 341–351. [Google Scholar] [CrossRef]
- Xia, H.; Tang, J.; Aljerf, L. Dioxin emission prediction based on improved deep forest regression for municipal solid waste incineration process. Chemosphere 2022, 294, 133716. [Google Scholar] [CrossRef] [PubMed]
- Zhuang, J.; Tang, J.; Aljerf, L. Comprehensive review on mechanism analysis and numerical simulation of municipal solid waste incineration process based on mechanical grate. Fuel 2022, 320, 123826. [Google Scholar] [CrossRef]
- Kubrak, K.; Milani, F.; Nolte, A.; Dumas, M. Prescriptive process monitoring: Quo vadis? PeerJ Comput. Sci. 2022, 8, e1097. [Google Scholar] [CrossRef]
- Song, S.; Zhou, X.; Guo, C.; Zhang, H.; Zeng, T.; Xie, Y.; Liu, J.; Zhu, C.; Sun, X. Emission characteristics of polychlorinated, polybrominated and mixed polybrominated/chlorinated dibenzo-p-dioxins and dibenzofurans (PCDD/Fs, PBDD/Fs, and PBCDD/Fs) from waste incineration and metallurgical processes in China. Ecotoxicol. Environ. Saf. 2019, 184, 109608. [Google Scholar] [CrossRef]
- Available online: https://www.chinesestandard.net/PDF.aspx/GB18485-2014 (accessed on 12 October 2025).
- Qiu, J.; Tang, M.; Peng, Y.; Lu, S.; Li, X.; Yan, J. Characteristics of PCDD/Fs in Flue Gas from MSWIs and HWIs: Emission Levels, Profiles and Environmental Influence. Aerosol Air Qual. Res. 2020, 20, 2085–2097. [Google Scholar] [CrossRef]
- Zhang, X.; Zhu, Q.-Q.; Dong, S.-J.; Zhang, H.-X.; Wang, X.-K.; Wang, M.; Gao, L.-R.; Zheng, M.-H. Particle Size Distributions of PCDD/Fs and PBDD/Fs in Ambient Air in a Suburban Area in Beijing, China. Aerosol Air Qual. Res. 2015, 15, 1933–1943. [Google Scholar] [CrossRef]
- Liu, B.; Han, Z.; Liang, X. Dioxin emissions from municipal solid waste incineration in the context of waste classification policy. Atmos. Pollut. Res. 2023, 14, 101842. [Google Scholar] [CrossRef]
- Lei, R.; Xu, Z.; Xing, Y.; Liu, W.; Wu, X.; Jia, T.; Sun, S.; He, Y. Global status of dioxin emission and China’s role in reducing the emission. J. Hazard. Mater. 2021, 418, 126265. [Google Scholar] [CrossRef] [PubMed]
- Page, M.J.; McKenzie, J.E.; Bossuyt, P.M.; Boutron, I.; Hoffmann, T.C.; Mulrow, C.D.; Shamseer, L.; Tetzlaff, J.M.; Akl, E.A.; Brennan, S.E.; et al. The PRISMA 2020 statement: An updated guideline for reporting systematic reviews. BMJ 2021, 372, n71. [Google Scholar] [CrossRef] [PubMed]





| Technical Name | Detectability | Resolution Ratio | Analysis Time | Application Area | Limitations |
|---|---|---|---|---|---|
| HRGC/HRMS [91] | pg/g level | Homologous separation | 6–8 h | Quantitative analysis of total homologues. | Pretreatment is complicated and time-consuming. |
| TD-GC×GC-TOFMS [92] | ng/L to pg/g level | Two-dimensional separation | 4–6 h | Identification of trace homolog in a complex matrix. | The instrument cost is high, and the operating threshold is high. |
| REMPI-TOFMS [93] | Trace substances ranging from ppt to ppb can be detected | Time resolution | Real-time monitoring | Online detection of precursors (such as chlorobenzene and chlorophenol). | Unable to directly detect PCDD/Fs, relying on indirect inference. |
| FTIR [94] | Percent level (functional group); ppm level (specific compound) | Functional group recognition | Real-time monitoring | Trend analysis of key precursors (HCl, CVOCs). | Low sensitivity, unable to distinguish homologues. |
| XANES [95] | ppm level | Chemical state resolution | A few minutes–1 h | Valence analysis of heavy metals in fly ash. | Needs a synchrotron light source. |
| Step | Core Process | Key Influencing Factors | Ref. |
|---|---|---|---|
| Photoexcitation | Photon energy excites valence band electrons to jump to the conduction band, forming electron–hole pairs. | Light source wavelength (needs to be ≤387 nm for TiO2) | [128] |
| Electric charge migration | Electrons and holes migrate to the surface of the catalyst and participate in the reduction (to -O2-) and oxidation (to -OH) reactions, respectively. | Catalyst surface defects and crystalline phase structure. | [129] |
| Reactive oxygen attack (ROA) | -OH and -O2- attack the C-Cl bond, triggering dechlorination and aromatic ring breakage. | Activated oxygen concentration and target adsorption efficiency. | [49] |
| Catalyst regeneration | Reduced electron–hole complexation rate and active site recovery. | Catalyst stability and surface passivation inhibition strategies. | [49] |
| Influencing Factors | Optimal Range/Conditions | Impact on Degradation Efficiency | Optimization Strategies | Ref. |
|---|---|---|---|---|
| Temperature | 25–35 °C | 1.5–2-fold increase in degradation rate for every 10 °C increase in temperature | Constant-temperature fermentation system | [161] |
| Oxygen concentration | Aerobic: DO > 2 mg/L | Aerobic degradation rates are 3–5 times higher than anaerobic | Aeration-enhanced or anaerobic membrane bioreactors | [148] |
| pH | Neutral (6.5–7.5) | Extreme pH (<5 or >9) inhibits enzyme activity | Buffer addition | [162] |
| Pollutant concentration | <100 μg/kg (soil) | High concentrations (>1 mg/kg) lead to inhibition of microbial toxicity | Biostimulation (addition of carbon sources) | [163] |
| Metabolite | Glucose, lignin | Co-metabolize to increase dechlorination efficiency by 20–40% | Exogenous carbon source replenishment | [164] |
| Technology Type | Removal Efficiency | Scalability | Cost | Environmental Risks | Ref. |
|---|---|---|---|---|---|
| Optimization technology of high-temperature pyrolysis and incineration | Removal efficiency over 99%, suitable for high-concentration PCDD/F waste | High scalability, suitable for large-scale industrial applications like municipal waste incineration | High equipment investment and operational costs | May generate secondary pollutants like NOx and SO2; requires strict exhaust gas treatment measures | [109,165] |
| Photocatalytic degradation technology | High removal efficiency for low-concentration PCDD/Fs, but less effective for high-concentration waste | Good scalability, suitable for small-scale pollution source treatment | Low cost, low energy consumption, but reliant on sunlight or artificial light sources | Potential catalyst photodegradation issues, minor water quality impacts | [126,143] |
| Supercritical water oxidation technology | High removal efficiency, removal rate up to 99% | Limited scalability, mainly applied in pilot or experimental stages | High equipment and technical requirements, limited commercial application | High-temperature, high-pressure conditions pose equipment risks; wastewater needs treatment | [119,166] |
| Biological detoxification technology | High removal efficiency for low-concentration PCDD/Fs, but slower treatment speed | Good scalability, suitable for soil, sediment, and solid waste remediation | Low cost, but long processing time, may require significant biological remediation resources | Environmentally friendly, but may require long-term treatment and has limitations on certain pollutants | [156,167] |
Disclaimer/Publisher’s Note: The statements, opinions and data contained in all publications are solely those of the individual author(s) and contributor(s) and not of MDPI and/or the editor(s). MDPI and/or the editor(s) disclaim responsibility for any injury to people or property resulting from any ideas, methods, instructions or products referred to in the content. |
© 2025 by the authors. Licensee MDPI, Basel, Switzerland. This article is an open access article distributed under the terms and conditions of the Creative Commons Attribution (CC BY) license (https://creativecommons.org/licenses/by/4.0/).
Share and Cite
Xu, R.; Qu, X.; He, Y.; Chen, F.; Zhong, Y.; Zhang, H.; Ding, J.; Dou, J. Methodological Insights into the Occurrence, Conversion, and Control of Polychlorinated Dibenzo-p-Dioxins/Dibenzofurans from Waste Incineration. Molecules 2025, 30, 4106. https://doi.org/10.3390/molecules30204106
Xu R, Qu X, He Y, Chen F, Zhong Y, Zhang H, Ding J, Dou J. Methodological Insights into the Occurrence, Conversion, and Control of Polychlorinated Dibenzo-p-Dioxins/Dibenzofurans from Waste Incineration. Molecules. 2025; 30(20):4106. https://doi.org/10.3390/molecules30204106
Chicago/Turabian StyleXu, Ruoru, Xuetong Qu, Yunfei He, Feifei Chen, Yuchi Zhong, Hangjun Zhang, Jiafeng Ding, and Jibo Dou. 2025. "Methodological Insights into the Occurrence, Conversion, and Control of Polychlorinated Dibenzo-p-Dioxins/Dibenzofurans from Waste Incineration" Molecules 30, no. 20: 4106. https://doi.org/10.3390/molecules30204106
APA StyleXu, R., Qu, X., He, Y., Chen, F., Zhong, Y., Zhang, H., Ding, J., & Dou, J. (2025). Methodological Insights into the Occurrence, Conversion, and Control of Polychlorinated Dibenzo-p-Dioxins/Dibenzofurans from Waste Incineration. Molecules, 30(20), 4106. https://doi.org/10.3390/molecules30204106
