Alien Attack: A Non-Pharmaceutical Complement for ADHD Treatment
Abstract
:1. Introduction
2. Designing a Serious Game for ADHD
2.1. Alien Attack User-Centered Design
3. Implementing Alien Attack
3.1. Minigame 1: Corsi Task
3.2. Minigame 2: Flanker Task
3.3. Minigame 3: N-Back Task
3.4. Minigame 4: Go/No-Go Task
3.5. Minigame 5: Deary–Liewald Task
3.6. Minigame 6: Simon Task
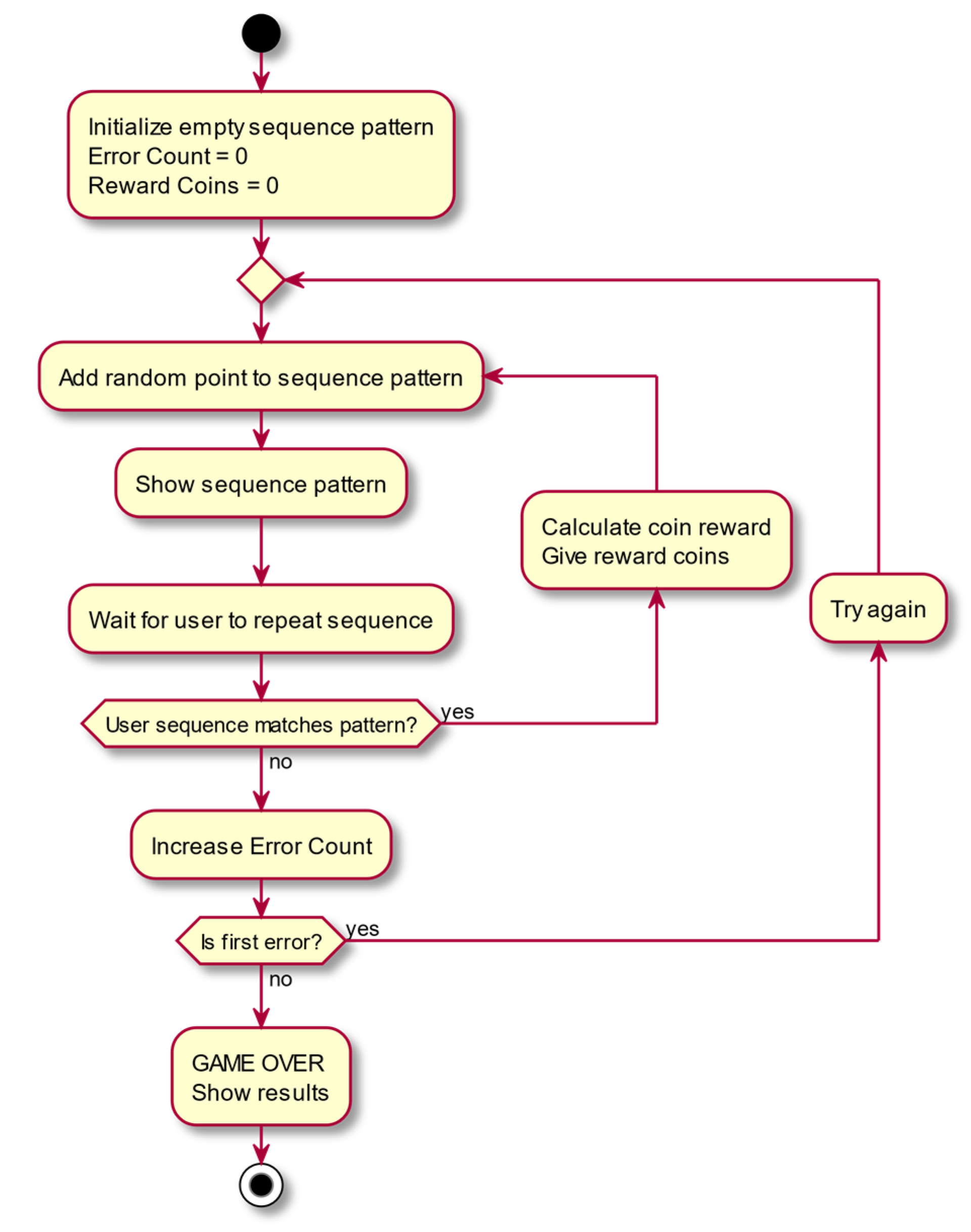
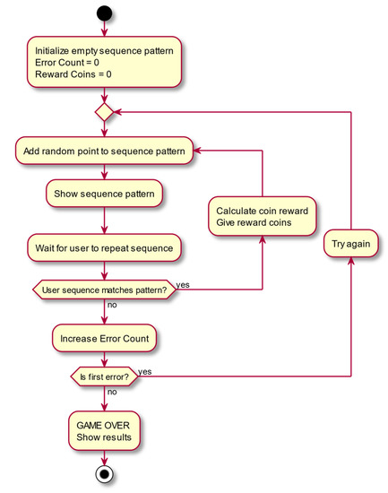
3.7. UML Diagrams and Task Activity Diagrams
4. Alien Attack Validation
- Enter the second minigame and play up to level 5 (or up to the point of failure).
- Enter the third minigame and play up to the point of failure.
- Enter the fourth minigame and play up to the point of failure.
- Enter the first minigame and play to the end of all the lives.
5. Conclusions
Author Contributions
Funding
Institutional Review Board Statement
Informed Consent Statement
Data Availability Statement
Acknowledgments
Conflicts of Interest
References
- American Psychiatric Association. Diagnostic and Statistical Mental Disorders Manual of Fifth Edition DSM-5; American Psychiatric Publishing: Washingtong DC, USA, 2013; Volume 17. [Google Scholar]
- Magnus, W.; Nazir, S.; Anilkumar, A.C.; Shaban, K. Attention Deficit Hyperactivity Disorder; StatPearls [Internet]; StatPearls Publishing: Treasure Island, FL, USA, 2021. [Google Scholar]
- Abikoff, H.; Hechtman, L.; Klein, R.G.; Gallagher, R.; Fleiss, K.; Etcovitch, J.; Cousins, L.; Greenfield, B.; Martin, D.; Pollack, S. Social Functioning in Children With ADHD Treated With Long-Term Methylphenidate and Multimodal Psychosocial Treatment. J. Am. Acad. Child Adolesc. Psychiatry 2004, 43, 820–829. [Google Scholar] [CrossRef]
- Garner, A.A.; O’Connor, B.C.; Narad, M.E.; Tamm, L.; Simon, J.; Epstein, J.N. The Relationship Between ADHD Symptom Dimensions, Clinical Correlates, and Functional Impairments. J. Dev. Behav. Pediatr. 2013, 34, 469–477. [Google Scholar] [CrossRef] [Green Version]
- Skoog, M.; Damm, D.; Thomsen, P.H.; Simonsen, E.; Gluud, C. Social skills training for Attention Deficit Hyperactivity Disorder (ADHD) in children aged 5 to 18 years. Cochrane Database Syst. Rev. 2011, 2, 223. [Google Scholar] [CrossRef]
- Danckaerts, M.; Sonuga-Barke, E.J.S.; Banaschewski, T.; Buitelaar, J.; Döpfner, M.; Hollis, C.; Santosh, P.; Rothenberger, A.; Sergeant, J.; Steinhausen, H.-C.; et al. The quality of life of children with attention deficit/hyperactivity disorder: A systematic review. Eur. Child Adolesc. Psychiatry 2010, 19, 83–105. [Google Scholar] [CrossRef] [Green Version]
- Langberg, J.M.; Epstein, J.N.; Graham, A.J. Organizational-skills interventions in the treatment of ADHD. Expert Rev. Neurother. 2008, 8, 1549–1561. [Google Scholar] [CrossRef] [PubMed]
- Ramos-Quiroga, J.A.; Montoya, A.; Kutzelnigg, A.; Deberdt, W.; Sobanski, E. Attention deficit hyperactivity disorder in the European adult population: Prevalence, disease awareness, and treatment guidelines. Curr. Med Res. Opin. 2013, 29, 1093–1104. [Google Scholar] [CrossRef] [PubMed]
- Willcutt, E.G.; Nigg, J.T.; Pennington, B.F.; Solanto, M.V.; Rohde, L.A.; Tannock, R.; Loo, S.K.; Carlson, C.L.; McBurnett, K.; Lahey, B.B. Validity of DSM-IV attention deficit/hyperactivity disorder symptom dimensions and subtypes. J. Abnorm. Psychol. 2012, 121, 991–1010. [Google Scholar] [CrossRef]
- Polanczyk, G.V.; Willcutt, E.G.; Salum, G.A.; Kieling, C.; Rohde, L.A. ADHD prevalence estimates across three decades: An updated systematic review and meta-regression analysis. Int. J. Epidemiol. 2014, 43, 434–442. [Google Scholar] [CrossRef] [PubMed]
- Pitzianti, M.B.; Spiridigliozzi, S.; Bartolucci, E.; Esposito, S.; Pasini, A. New Insights on the Effects of Methylphenidate in Attention Deficit Hyperactivity Disorder. Front. Psychiatry 2020, 11, 531092. [Google Scholar] [CrossRef]
- Cortese, S.; Kelly, C.; Chabernaud, C.; Proal, E.; Di Martino, A.; Milham, M.P.; Castellanos, F.X. Toward Systems Neuroscience of ADHD: A Meta-Analysis of 55 fMRI Studies. Am. J. Psychiatry 2012, 169, 1038–1055. [Google Scholar] [CrossRef]
- Kawashima, R. Mental Exercises for Cognitive Function: Clinical Evidence. J. Prev. Med. Public Health 2013, 46, S22–S27. [Google Scholar] [CrossRef] [PubMed]
- Mamiya, P.; Arnett, A.; Stein, M. Precision Medicine Care in ADHD: The Case for Neural Excitation and Inhibition. Brain Sci. 2021, 11, 91. [Google Scholar] [CrossRef] [PubMed]
- Groen, Y.; Priegnitz, U.; Fuermaier, A.B.; Tucha, L.; Tucha, O.; Aschenbrenner, S.; Weisbrod, M.; Pimenta, M.G. Testing the relation between ADHD and hyperfocus experiences. Res. Dev. Disabil. 2020, 107, 103789. [Google Scholar] [CrossRef] [PubMed]
- Flogie, A.; Aberšek, B.; Aberšek, M.K.; Lanyi, C.S.; Pesek, I. Development and Evaluation of Intelligent Serious Games for Children With Learning Difficulties: Observational Study. JMIR Serious Games 2020, 8, e13190. [Google Scholar] [CrossRef]
- Zheng, Y.; Li, R.; Li, S.; Zhang, Y.; Yang, S.; Ning, H. A Review on Serious Games for ADHD. Human-Computer Interaction. arXiv 2021, arXiv:2105.02970. [Google Scholar]
- Wegrzyn, S.C.; Hearrington, D.; Martin, T.; Randolph, A.B. Brain Games as a Potential Nonpharmaceutical Alternative for the Treatment of ADHD. J. Res. Technol. Educ. 2012, 45, 107–130. [Google Scholar] [CrossRef]
- Diamond, A. Executive Functions. Annu. Rev. Psychol. 2013, 64, 135–168. [Google Scholar] [CrossRef] [Green Version]
- Johnson, A.K.; Wiersema, J.R.; Kuntsi, J. What would Karl Popper say? Are current psychological theories of ADHD falsifiable? Behav. Brain Funct. 2009, 5, 15. [Google Scholar] [CrossRef] [PubMed] [Green Version]
- Markopoulos, P.; Bekker, M. Interaction design and children. Interact. Comput. 2003, 15, 141–149. [Google Scholar] [CrossRef]
- Durkin, K. Videogames and Young People with Developmental Disorders. Rev. Gen. Psychol. 2010, 14, 122–140. [Google Scholar] [CrossRef]
- Prensky, M. Digital Game-Based Learning: Practical Ideas for the Application of Digital Game-Based Learning; Paragon House: St. Paul, MN, USA, 2007. [Google Scholar]
- Lal, S.; Adair, C.E. E-Mental Health: A Rapid Review of the Literature. Psychiatr. Serv. 2014, 65, 24–32. [Google Scholar] [CrossRef]
- Paras, B.S.; Bizzocchi, J. Game, Motivation, and Effective Learning: An Integrated Model for Educational Game Design. In Proceedings of the DiGRA 2005 Conference: Changing Views–Worlds in Play, Vancouver, BC, Canada, 16–20 June 2005; pp. 1–7. [Google Scholar]
- Sim, G.; MacFarlane, S.; Read, J. All work and no play: Measuring fun, usability, and learning in software for children. Comput. Educ. 2006, 46, 235–248. [Google Scholar] [CrossRef]
- Van der Oord, S.; Ponsioen, A.J.B.; Geurts, H.M.; Brink, E.L.T.; Prins, P.J.M. A Pilot Study of the Efficacy of a Computerized Executive Functioning Remediation Training With Game Elements for Children With ADHD in an Outpatient Setting: Outcome on parent- and teacher-rated executive functioning and ADHD behavior. J. Atten. Disord. 2014, 18, 699–712. [Google Scholar] [CrossRef] [Green Version]
- Kato, P.M.; Cole, S.W.; Bradlyn, A.S.; Pollock, B.H. A Video Game Improves Behavioral Outcomes in Adolescents and Young Adults With Cancer: A Randomized Trial. Pediatrics 2008, 122, e305–e317. [Google Scholar] [CrossRef] [Green Version]
- Alabdulakareem, E.; Jamjoom, M. Computer-assisted learning for improving ADHD individuals’ executive func-tions through gamified interventions: A review. Entertain. Comput. 2020, 33, 100341. [Google Scholar] [CrossRef]
- Skalski, S.; Pochwatko, G.; Balas, R. Impact of Motivation on Selected Aspects of Attention in Children with ADHD. Child Psychiatry Hum. Dev. 2021, 52, 586–595. [Google Scholar] [CrossRef] [PubMed]
- Shrestha, M.; Lautenschleger, J.; Soares, N. Non-pharmacologic management of attention-deficit/hyperactivity disorder in children and adolescents: A review. Transl. Pediatr. 2020, 9, S114–S124. [Google Scholar] [CrossRef] [PubMed]
- Bakar, N.A.; Syazwan Zainal, M. The Effects of Using Positive Reinforcement Techniques to Reduce Disruptive Behavior of Pupil with ADHD; Redwhite Press: Jakarta, Indonesia, 2020; ISSN Print 2685-5984. [Google Scholar]
- Prins, P.J.M.; Dovis, S.; Ponsioen, A.; Brink, E.T.; Van Der Oord, S. Does Computerized Working Memory Training with Game Elements Enhance Motivation and Training Efficacy in Children with ADHD? Cyberpsychol. Behav. Soc. Netw. 2011, 14, 115–122. [Google Scholar] [CrossRef] [PubMed]
- Karbach, J.; Verhaeghen, P. Making Working Memory Work: A Meta-Analysis of Executive-Control and Working Memory Training in Older Adults. Psychol. Sci. 2014, 25, 2027–2037. [Google Scholar] [CrossRef] [Green Version]
- Kirchner, W.K. Age differences in short-term retention of rapidly changing information. J. Exp. Psychol. 1958, 55, 352–358. [Google Scholar] [CrossRef]
- Kessels, R.P.C.; Van Zandvoort, M.J.E.; Postma, A.; Kappelle, L.J.; de Haan, E. The Corsi Block-Tapping Task: Standardization and Normative Data. Appl. Neuropsychol. 2000, 7, 252–258. [Google Scholar] [CrossRef]
- Eriksen, B.A.; Eriksen, C.W. Effects of noise letters upon the identification of a target letter in a non-search task. Percept. Psychophys. 1974, 16, 143–149. [Google Scholar] [CrossRef] [Green Version]
- Simpson, A.; Riggs, K.J. Conditions under which children experience inhibitory difficulty with a “button-press” go/no-go task. J. Exp. Child Psychol. 2006, 94, 18–26. [Google Scholar] [CrossRef] [PubMed]
- Deary, I.J.; Liewald, D.; Nissan, J. A free, easy-to-use, computer-based simple and four-choice reaction time programme: The Deary-Liewald reaction time task. Behav. Res. Methods 2010, 43, 258–268. [Google Scholar] [CrossRef] [PubMed] [Green Version]
- Simon, J.R.; Wolf, J.D. Choice Reaction Time as a Function of Angular Stimulus-Response Correspondence and Age. Ergonomics 1963, 6, 99–105. [Google Scholar] [CrossRef]
- Bangor, A.; Kortum, P.; Miller, J. Determining What Individual SUS Scores Mean: Adding an Adjective Rating Scale. J. Usability Stud. 2009, 4, 114–123. Available online: http://delivery.acm.org/10.1145/2840000/2835589/p114-bangor.pdf?ip=138.4.130.175&id=2835589&acc=ACTIVESER-VICE&key=DD1EC5BCF38B3699.56C5FE3C31EC337C.4D4702B0C3E38B35.4D4702B0C3E38B35&__acm__=1543397601_20368eedcf90996c41bdf673c1f481f7 (accessed on 4 October 2021).
- Buitelaar, J.K. Optimising treatment strategies for ADHD in adolescence to minimise ‘lost in transition’ to adulthood. Epidemiol. Psychiatr. Sci. 2017, 26, 448–452. [Google Scholar] [CrossRef] [Green Version]






















| SUS Score | |
|---|---|
| User 1 | 92.5 |
| User 2 | 90 |
| User 3 | 82.5 |
| User 4 | 77.5 |
| User 5 | 85 |
| User 6 | 92.5 |
| User 7 | 90 |
| User 8 | 82.5 |
| User 9 | 90 |
| User 10 | 92.5 |
| Mean SUS score | 87.5 |
| SUS Score | |
|---|---|
| User 1 | 77.5 |
| User 2 | 90 |
| User 3 | 85 |
| User 4 | 92.5 |
| User 5 | 90 |
| User 6 | 77.5 |
| User 7 | 90 |
| User 8 | 77.5 |
| User 9 | 85 |
| User 10 | 92.5 |
| Mean SUS score | 85.75 |
Publisher’s Note: MDPI stays neutral with regard to jurisdictional claims in published maps and institutional affiliations. |
© 2021 by the authors. Licensee MDPI, Basel, Switzerland. This article is an open access article distributed under the terms and conditions of the Creative Commons Attribution (CC BY) license (https://creativecommons.org/licenses/by/4.0/).
Share and Cite
Ahufinger, S.; Herrero-Martín, P. Alien Attack: A Non-Pharmaceutical Complement for ADHD Treatment. Entropy 2021, 23, 1321. https://doi.org/10.3390/e23101321
Ahufinger S, Herrero-Martín P. Alien Attack: A Non-Pharmaceutical Complement for ADHD Treatment. Entropy. 2021; 23(10):1321. https://doi.org/10.3390/e23101321
Chicago/Turabian StyleAhufinger, Sofia, and Pilar Herrero-Martín. 2021. "Alien Attack: A Non-Pharmaceutical Complement for ADHD Treatment" Entropy 23, no. 10: 1321. https://doi.org/10.3390/e23101321
APA StyleAhufinger, S., & Herrero-Martín, P. (2021). Alien Attack: A Non-Pharmaceutical Complement for ADHD Treatment. Entropy, 23(10), 1321. https://doi.org/10.3390/e23101321

