MAXENT3D_PID: An Estimator for the Maximum-Entropy Trivariate Partial Information Decomposition
Abstract
1. Introduction: Motivation and Significance
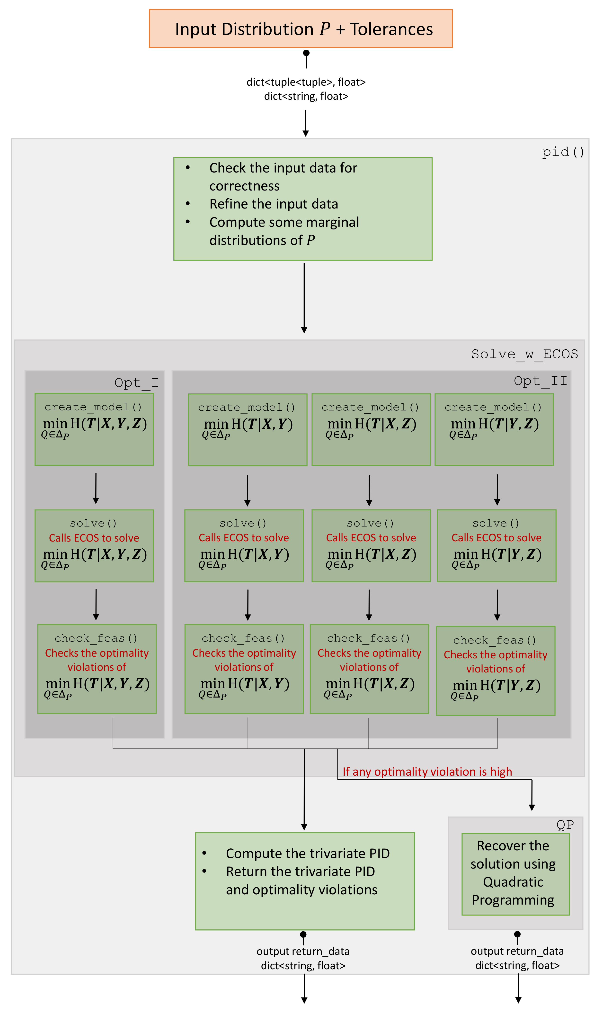
2. Models and Software
2.1. Maximum Entropy Decomposition Measure
2.2. Software Architecture and Functionality
2.2.1. The Subclass Opt_I and Opt_II
2.2.2. The Class QP
2.3. Using MaxEnt3D_Pid
| Value | Description |
|---|---|
| 0 (default) | Simple Mode:pid() prints its output (Python dictionary). |
| 1 | Time Mode: In addition to what is printed when output=0, pid() prints a flag when it starts |
| preparing the optimization problems in Equation (1a,b), the total time to create each problem, a flag when it | |
| calls ECOS, brief stats from ECOS of each problem after solving it (Figure 4), the total time for | |
| retrieving the results, the total time for computing the optimality violations, and the total time | |
| to store the results. | |
| 2 | Detailed Time Mode: In addition to what is printed when output=0, pid() prints for each |
| problem the time of each major step of creating the model, brief stats from ECOS of each problem | |
| after solving it, the total time of each function used for retrieving the results, the time of each | |
| major step used to compute the optimality violations, the time of each function used to obtain | |
| the final results, and the total time to store the results. | |
| 3 | Detailed Optimization Mode: In addition to what is printed when output=1, pid() prints |
| ECOS detailed stats of each problem after solving it (Figure 5). |
3. Illustrations
3.1. Paradigmatic Gates
Testing
3.2. Copy Gate
Testing
3.3. Random Probability Distributions
Testing
3.4. Challenging Distributions
3.4.1. Testing
3.4.2. Recommendation
3.4.3. Time Complexity
4. Summary and Discussion
Author Contributions
Funding
Conflicts of Interest
Appendix A. Williams–Beer PID Framework
Appendix A.1. Williams–Beer Axioms
- Symmetry (S): is invariant with respect to the order of the sources in the collection.
- Self-redundancy (SR): The redundancy of a collection formed by a single source is equal to the mutual information of that source.
- Monotonicity (M): Adding sources to a collection can only decrease the redundancy of the resulting collection, and redundancy is kept constant when adding a superset of any of the existing sources.
Appendix A.2. The Redundancy Lattice

Appendix A.3. Defining PID over the Redundancy Lattice
Appendix B. Bivariate Partial Information Decomposition
- The synergistic information between and about , namely .
- The redundant information of and about , namely .
- The unique information of about , namely .
- The unique information of about , namely .
- All partial information measures of the redundancy lattice are nonnegative.
- The terms and are constant on .
- The synergistic term, namely , vanishes on upon minimizing the mutual information .
Appendix B.1. Mutual Information over the Bivariate Redundancy Lattice
Appendix B.2. Verification of BROJA Optimization
Appendix C. Maximum Entropy Decomposition of Trivariate PID
- the synergistic quantity, , captures the sum of all individual synergistic terms, namely ,
- the unique information, , captures the sum of the information that has about solely, , and the information knows redundantly with the synergy of , for all ,
- the unique redundant information, , captures the actual unique information that and have redundantly about , for all ,
- and the redundant information, captures the actual redundant information of , and about , i.e, .
- All partial information measures of the redundancy lattice are nonnegative.
- The terms and for all are invariant on .
- The summands for all are invariant on .
- The terms , and for all are not constant on .
- All synergistic terms, and for all vanish at the minimum over .
- The partial information measures for all vanish at the minimum over .
Mutual Information over the Trivariate Redundancy Lattice
Appendix D. The Finer Quantities of Trivariate Maximum Entropy PID
Appendix D.1. One Single Source Subsystems
- since the marginal is fixed.
- since and are invariant over .
- since and are invariant over .
Appendix D.2. Two Double Source Subsystems
- for all since the marginal is fixed.
- since and are invariant.
- for all since and are invariant over
- is invariant for all since + and are invariant over
Appendix D.3. Synergy of Three Double Source Systems
- for all since the marginal is fixed.
- for all since and marginals are fixed.
- since the , and marginals are fixed.
- for all since and are invariant over
- for all since , , , , and are invariant over
Appendix D.4. Computing the Finest Parts of the Trivariate PID
References
- Amari, S. Information Geometry on Hierarchy of Probability Distributions. IEEE Trans. Inf. Theory 2001, 47, 1701–1711. [Google Scholar] [CrossRef]
- Schneidman, E.; Still, S.; Berry, M.J.; Bialek, W. Network Information and Connected Correlations. Phys. Rev. Lett. 2003, 91, 238701. [Google Scholar] [CrossRef] [PubMed]
- Timme, N.; Alford, W.; Flecker, B.; Beggs, J.M. Synergy, Redundancy, and Multivariate Information Measures: An Experimentalist’s Perspective. J. Comput. Neurosci. 2014, 36, 119–140. [Google Scholar] [CrossRef] [PubMed]
- Olbrich, E.; Bertschinger, N.; Rauh, J. Information Decomposition and Synergy. Entropy 2015, 17, 3501–3517. [Google Scholar] [CrossRef]
- Perrone, P.; Ay, N. Hierarchical Quantification of Synergy in Channels. Front. Robot. AI 2016, 2, 35. [Google Scholar] [CrossRef]
- Williams, P.L.; Beer, R.D. Nonnegative Decomposition of Multivariate Information. arXiv 2010, arXiv:1004.2515. [Google Scholar]
- Williams, P.L. Information Dynamics: Its Theory and Application to Embodied Cognitive Systems. Ph.D. Thesis, Indiana University, Bloomington, IN, USA, 2011. [Google Scholar]
- Anastassiou, D. Computational Analysis of the Synergy among Multiple Interacting Genes. Mol. Syst. Biol. 2007, 3, 83. [Google Scholar] [CrossRef]
- Watkinson, J.; Liang, K.C.; Wang, X.; Zheng, T.; Anastassiou, D. Inference of Regulatory Gene Interactions from Expression Data Using Three-way Mutual Information. Ann. N. Y. Acad. Sci. 2009, 1158, 302–313. [Google Scholar] [CrossRef]
- Chatterjee, P.; Pal, N.R. Construction of Synergy Networks from Gene Expression Data Related to Disease. Gene 2016, 590, 250–262. [Google Scholar] [CrossRef]
- Katz, Y.; Tunstrøm, K.; Ioannou, C.C.; Huepe, C.; Couzin, I.D. Inferring the Structure and Dynamics of Interactions in Schooling Fish. Proc. Natl. Acad. Sci. USA 2011, 108, 18720–18725. [Google Scholar] [CrossRef]
- Flack, J.C. Multiple Time-scales and the Developmental Dynamics of Social Systems. Philos. Trans. R. Soc. B Biol. Sci. 2012, 367, 1802–1810. [Google Scholar] [CrossRef] [PubMed]
- Ay, N.; Der, R.; Prokopenko, M. Information-Driven Self-Organization: The Dynamical System Approach to Autonomous Robot Behavior. Theory Biosci. 2012, 131, 125–127. [Google Scholar] [CrossRef] [PubMed]
- Frey, S.; Albino, D.K.; Williams, P.L. Synergistic Information Processing Encrypts Strategic Reasoning in Poker. Cogn. Sci. 2018, 42, 1457–1476. [Google Scholar] [CrossRef]
- Marre, O.; El Boustani, S.; Frégnac, Y.; Destexhe, A. Prediction of Spatiotemporal Patterns of Neural Activity from Pairwise Correlations. Phys. Rev. Lett. 2009, 102, 138101. [Google Scholar] [CrossRef] [PubMed]
- Faes, L.; Marinazzo, D.; Nollo, G.; Porta, A. An Information-Theoretic Framework to Map the Spatiotemporal Dynamics of the Scalp Electroencephalogram. IEEE. Trans. Biomed. Eng. 2016, 63, 2488–2496. [Google Scholar] [CrossRef]
- Pica, G.; Piasini, E.; Safaai, H.; Runyan, C.A.; Diamond, M.E.; Fellin, T.; Kayser, C.; Harvey, C.D.; Panzeri, S. Quantifying How Much Sensory Information in a Neural Code is Relevant for Behavior. In Proceedings of the 31st Conference on Neural Information Processing Systems (NIPS 2017), Long Beach, CA, USA, 4–9 December 2017. [Google Scholar]
- Latham, P.E.; Nirenberg, S. Synergy, Redundancy, and Independence in Population Codes, Revisited. J. Neurosci. 2005, 25, 5195–5206. [Google Scholar] [CrossRef]
- Ver Steeg, G.; Brekelmans, R.; Harutyunyan, H.; Galstyan, A. Disentangled Representations via Synergy Minimization. arXiv 2017, arXiv:1710.03839. [Google Scholar]
- Rauh, J.; Ay, N. Robustness, Canalyzing Functions and Systems Design. Theory Biosci. 2014, 133, 63–78. [Google Scholar] [CrossRef] [PubMed]
- Tishby, N.; Pereira, F.C.; Bialek, W. The Information Bottleneck Method. arXiv 2000, arXiv:physics/0004057. [Google Scholar]
- Banerjee, P.K.R.; Montúfar, G. The Variational Deficiency Bottleneck. arXiv 2018, arXiv:1810.11677. [Google Scholar]
- Harder, M.; Salge, C.; Polani, D. Bivariate Measure of Redundant Information. Phys. Rev. E 2013, 87, 012130. [Google Scholar] [CrossRef] [PubMed]
- Bertschinger, N.; Rauh, J.; Olbrich, E.; Jost, J.; Ay, N. Quantifying Unique Information. Entropy 2014, 16, 2161–2183. [Google Scholar] [CrossRef]
- Griffith, V.; Koch, C. Quantifying Synergistic Mutual Information. In Guided Self-Organization: Inception; Springer: Berlin/Heidelberg, Germany, 2014; pp. 159–190. [Google Scholar]
- Ince, R.A.A. Measuring Multivariate Redundant Information with Pointwise Common Change in Surprisal. Entropy 2017, 19, 318. [Google Scholar] [CrossRef]
- James, R.G.; Emenheiser, J.; Crutchfield, J.P. Unique Information via Dependency Constraints. arXiv 2017, arXiv:1709.06653v1. [Google Scholar] [CrossRef]
- Chicharro, D.; Panzeri, S. Synergy and Redundancy in Dual Decompositions of Mutual Information Gain and Information Loss. Entropy 2017, 19, 71. [Google Scholar] [CrossRef]
- Finn, C.; Lizier, J.T. Pointwise Information Decomposition Using the Specificity and Ambiguity Lattices. arXiv 2018, arXiv:1801.09010v1. [Google Scholar] [CrossRef]
- Rauh, J. Secret Sharing and Shared Information. Entropy 2017, 19, 601. [Google Scholar] [CrossRef]
- James, R.G.; Emenheiser, J.; Crutchfield, J.P. A Perspective on Unique Information: Directionality, Intuitions, and Secret Key Agreement. arXiv 2017, arXiv:1808.08606. [Google Scholar]
- Chicharro, D.; Pica, G.; Panzeri, S. The Identity of Information: How Deterministic Dependencies Constrain Information Synergy and Redundancy. Entropy 2018, 20, 169. [Google Scholar] [CrossRef]
- Rauh, J.; Banerjee, P.K.; Olbrich, E.; Jost, J.; Bertschinger, N. On Extractable Shared Information. Entropy 2017, 19, 328. [Google Scholar] [CrossRef]
- Cover, T.M.; Thomas, J.A. Elements of Information Theory, 2nd ed.; Wiley: New York, NY, USA, 2006. [Google Scholar]
- Wibral, M.; Lizier, J.T.; Priesemann, V. Bits from Brains for Biologically Inspired Computing. Front. Robot. AI 2015, 2, 5. [Google Scholar] [CrossRef]
- Shannon, C.E. A mathematical theory of communication. Bell Syst. Tech. J. 1948, 27, 379–423. [Google Scholar] [CrossRef]
- Pica, G.; Piasini, E.; Chicharro, D.; Panzeri, S. Invariant Components of Synergy, Redundancy, and Unique Information among Three Variables. Entropy 2017, 19, 451. [Google Scholar] [CrossRef]
- Chicharro, D. Quantifying Multivariate Redundancy with Maximum Entropy Decompositions of Mutual Information. arXiv 2017, arXiv:1708.03845v2. [Google Scholar]
- Makkeh, A.; Theis, D.O.; Vicente, R. Bivariate Partial Information Decomposition: The Optimization Perspective. Entropy 2017, 19, 530. [Google Scholar] [CrossRef]
- Banerjee, P.K.; Rauh, J.; Montúfar, G. Computing the Unique Information. arXiv 2018, arXiv:1709.07487v2. [Google Scholar]
- Makkeh, A.; Theis, D.O.; Vicente, R. Broja_2Pid: A Robust Estimator for Bivariate Partial Information Decomposition. Entropy 2018, 20, 271. [Google Scholar] [CrossRef]
- James, R.G.; Ellison, C.J.; Crutchfield, J.P. dit: A Python Package for Discrete Information Theory. J. Open Source Softw. 2018, 3, 738. [Google Scholar] [CrossRef]
- Bertschinger, N.; Rauh, J.; Olbrich, E.; Jost, J. Shared Information—New Insights and Problems in Decomposing Information in Complex Systems. In Proceedings of the European Conference on Complex Systems 2012; Springer: Cham, Switzerland, 2012; pp. 251–269. [Google Scholar]
- Burnham, K.P.; Anderson, D.R. Model Selection and Multimodel Inference: A Practical Information-Theoretic Approach, 2nd ed.; Springer: New York, NY, USA, 2002. [Google Scholar]
- Stramaglia, S.; Angelini, L.; Wu, G.; Cortes, J.M.; Faes, L.; Marinazzo, D. Synergetic and Redundant Information Flow Detected by Unnormalized Granger Causality: Application to Resting State fMRI. IEEE. Trans. Biomed. Eng. 2016, 63, 2518–2524. [Google Scholar]
- Wibral, M.; Finn, C.; Wollstadt, P.; Lizier, J.T.; Priesemann, V. Quantifying Information Modification in Developing Neural Networks via Partial Information Decomposition. Entropy 2017, 19, 494. [Google Scholar] [CrossRef]
- Ghazi-Zahedi, K.; Langer, C.; Ay, N. Morphological Computation: Synergy of Body and Brain. Entropy 2017, 19, 456. [Google Scholar] [CrossRef]
- Faes, L.; Marinazzo, D.; Stramaglia, S. Multiscale Information Decomposition: Exact Computation for Multivariate Gaussian Processes. Entropy 2017, 19, 408. [Google Scholar] [CrossRef]
- Tax, T.M.S.; Mediano, P.A.M.; Shanahan, M. The Partial Information Decomposition of Generative Neural Network Models. Entropy 2017, 19, 474. [Google Scholar] [CrossRef]
- Schwartz-Ziv, R.; Tishby, N. Opening the Black Box of Deep Neural Networks via Information. arXiv 2017, arXiv:1703.00810. [Google Scholar]
- Makkeh, A. Applications of Optimization in Some Complex Systems. Ph.D. Thesis, University of Tartu, Tartu, Estonia, 2018. [Google Scholar]
- Domahidi, A.; Chu, E.; Boyd, S. ECOS: An SOCP Solver for Embedded Systems. In Proceedings of the European Control Conference, Zurich, Switzerland, 17–19 July 2013; pp. 3071–3076. [Google Scholar]
- Makkeh, A.; Theis, D.O.; Vicente, R.; Chicharro, D. A Trivariate PID Estimator. 2018. Available online: https://github.com/Abzinger/MAXENT3Dunderlinetag|PID (accessed on 21 June 2018).
- Mehrotra, S. On the implementation of a primal-dual interior point method. SIAM J. Optim. 1992, 2, 575–601. [Google Scholar] [CrossRef]
- Potra, F.A.; Wright, S.J. Interior-point methods. J. Comput. Appl. Math. 2000, 124, 281–302. [Google Scholar] [CrossRef]
- James, R.G.; Crutchfield, J.P. Multivariate Dependence Beyond Shannon Information. Entropy 2017, 19, 531. [Google Scholar] [CrossRef]
- Lizier, J.T.; Flecker, B.; Williams, P.L. Towards a Synergy-based Approach to Measuring Information Modification. In Proceedings of the 2013 IEEE Symposium on Artificial Life (ALife), Singapore, 16–19 April 2013; pp. 43–51. [Google Scholar]
- Wibral, M.; Priesemann, V.; Kay, J.W.; Lizier, J.T.; Phillips, W.A. Partial Information Decomposition as a Unified Approach to the Specification of Neural Goal Functions. Brain Cogn. 2015, 112, 25–38. [Google Scholar] [CrossRef]
- Banerjee, P.K.; Griffith, V. Synergy, Redundancy, and Common Information. arXiv 2015, arXiv:1509.03706v1. [Google Scholar]
- Kay, J.W.; Ince, R.A.A. Exact Partial Information Decompositions for Gaussian Systems Based on Dependency Constraints. arXiv 2018, arXiv:1803.02030v1. [Google Scholar] [CrossRef]
- Crosato, E.; Jiang, L.; Lecheval, V.; Lizier, J.T.; Wang, X.R.; Tichit, P.; Theraulaz, G.; Prokopenko, M. Informative and Misinformative Interactions in a School of Fish. Swarm Intell. 2018, 12, 283–305. [Google Scholar] [CrossRef]
- Sootla, S.; Theis, D.O.; Vicente, R. Analyzing Information Distribution in Complex Systems. Entropy 2017, 19, 636. [Google Scholar] [CrossRef]
- Erwin, D.H.; Davidson, E.H. The Evolution of Hierarchical Gene Regulatory Networks. Nat. Rev. Genet. 2009, 10, 141–148. [Google Scholar] [CrossRef] [PubMed]
- Olshausen, B.A.; Field, D.J. Sparse Coding with an Overcomplete Basis Set: A Strategy Employed by V1? Vis. Res. 1997, 37, 3311–3325. [Google Scholar] [CrossRef]
- Palmer, S.E.; Marre, O.; Berry, M.J.; Bialek, W. Predictive Information in a Sensory Population. Proc. Natl. Acad. Sci. USA 2015, 112, 6908–6913. [Google Scholar] [CrossRef]
- Faes, L.; Kugiumtzis, D.; Nollo, G.; Jurysta, F.; Marinazzo, D. Estimating the Decomposition of Predictive Information in Multivariate Systems. Phys. Rev. E 2015, 91, 032904. [Google Scholar] [CrossRef]
- Chicharro, D.; Ledberg, A. Framework to Study Dynamic Dependencies in Networks of Interacting Processes. Phys. Rev. E 2012, 86, 041901. [Google Scholar] [CrossRef]
- Schreiber, T. Measuring Information Transfer. Phys. Rev. Lett. 2000, 85, 461–464. [Google Scholar] [CrossRef]
- Sun, J.; Cafaro, C.; Bollt, E. Identifying the coupling structure in complex systems through the optimal causation entropy principle. Entropy 2014, 16, 3416–3433. [Google Scholar] [CrossRef]
- Vicente, R.; Wibral, M.; Lindner, M.; Pipa, G. Transfer Entropy: A Model-free Measure of Effective Connectivity for the Neurosciences. J. Comput. Neurosci. 2011, 30, 45–67. [Google Scholar] [CrossRef]
- Hlaváčková-Schindler, K.; Paluš, M.; Vejmelka, M.; Bhattacharya, J. Causality detection based on information-theoretic approaches in time series analysis. Phys. Rep. 2007, 441, 1–46. [Google Scholar] [CrossRef]
- Vicente, R.; Wibral, M. Efficient estimation of information transfer. In Directed Information Measures in Neuroscience; Springer: Berlin/Heidelberg, Germany, 2014; pp. 37–58. [Google Scholar]
- Valdes-Sosa, P.A.; Roebroeck, A.; Daunizeau, J.; Friston, K. Effective Connectivity: Influence, Causality and Biophysical Modeling. NeuroImage 2011, 58, 339–361. [Google Scholar] [CrossRef] [PubMed]
- Wibral, M.; Vicente, R.; Lizier, J.T. Directed Information Measures in Neuroscience; Springer: Berlin/Heidelberg, Germany, 2014. [Google Scholar]
- Wibral, M.; Vicente, R.; Lindner, M. Transfer entropy in neuroscience. In Directed Information Measures in Neuroscience; Springer: Berlin/Heidelberg, Germany, 2014; pp. 3–36. [Google Scholar]
- Deco, G.; Tononi, G.; Boly, M.; Kringelbach, M.L. Rethinking Segregation and Integration: Contributions of Whole-brain Modelling. Nat. Rev. Neurosci. 2015, 16, 430–439. [Google Scholar] [CrossRef] [PubMed]
- Daniels, B.C.; Ellison, C.J.; Krakauer, D.C.; Flack, J.C. Quantifying Collectivity. Curr. Opin. Neurobiol. 2016, 37, 106–113. [Google Scholar] [CrossRef] [PubMed]
- Linsker, R. Local Synaptic Learning Rules Suffice to Maximize Mutual Information in a Linear Network. Neural Comput. 1992, 4, 691–702. [Google Scholar] [CrossRef]
- Bell, J.A.; Sejnowski, T.J. An Information Maximisation Approach to Blind Separation and Blind Deconvolution. Neural Comput. 1995, 7, 1129–1159. [Google Scholar] [CrossRef] [PubMed]
- Barrett, A.B. Exploration of Synergistic and Redundant Information Sharing in Static and Dynamical Gaussian Systems. Phys. Rev. E 2015, 91, 052802. [Google Scholar] [CrossRef]
- Lizier, J.T. JIDT: An information-theoretic toolkit for studying the dynamics of complex systems. Front. Robot. AI 2014, 1, 11. [Google Scholar] [CrossRef]







| Keys | Values | Keys | Values |
|---|---|---|---|
| ’UIX’ | ’UIYZ’ | ||
| ’UIY’ | ’UIXZ’ | ||
| ’UIZ’ | ’UIXY’ | ||
| ’CI’ | ’SI’ |
| Key | Value |
|---|---|
| ’Num_Err_I’ | Optimality violations of |
| ’Num_Err_12’ | Optimality violations of |
| ’Num_Err_13’ | Optimality violations of |
| ’Num_Err_23’ | Optimality violations of |
| Parameter | Description | Default Value |
|---|---|---|
| feastol | primal/dual feasibility tolerance | |
| abstol | absolute tolerance on the duality gap | |
| reltol | relative tolerance on the duality gap | |
| feastol_inacc | primal/dual infeasibility relaxed tolerance | |
| abstol_inacc | absolute relaxed tolerance on the duality gap | |
| reltol_inacc | relaxed relative duality gap | |
| max_iter | maximum number of iterations that ECOS does | 100 |
| Instance | Operation |
|---|---|
| XorDuplicate | i.i.d. |
| XorLoses | i.i.d. |
| XorMultiCoal | |
| i.i.d. | |
| AndDuplicate | i.i.d. |
| Set 1 | Set 2 | Set 3 | ||||||
|---|---|---|---|---|---|---|---|---|
| Dimensions | Time (s) | Deviation (%) | Dimensions | Time (s) | Deviation (%) | Dimensions | Time (s) | Deviation (%) |
| (10,10,10) | 0.82 | (20,20,30) | 7.53 | (30,30,40) | 25.72 | |||
| (10,10,20) | 1.06 | (10,30,50) | 8.67 | (20,40,50) | 24.32 | |||
| (10,10,30) | 1.62 | (10,40,40) | 8.68 | (30,30,50) | 27.90 | |||
| (10,10,40) | 2.08 | (20,20,40) | 8.85 | (30,40,40) | 29.85 | |||
| (10,20,20) | 2.21 | (20,30,30) | 11.41 | (20,50,50) | 34.94 | |||
| (10,10,50) | 2.61 | (10,40,50) | 11.44 | (30,40,50) | 47.40 | |||
| (10,20,30) | 2.99 | (20,20,50) | 11.34 | (40,40,40) | 42.21 | |||
| (10,20,40) | 4.11 | (20,30,40) | 13.00 | (30,50,50) | 55.60 | |||
| (20,20,20) | 4.96 | (10,50,50) | 16.37 | (40,40,50) | 55.18 | |||
| (10,30,30) | 4.43 | (30,30,30) | 16.28 | (40,50,50) | 89.58 | |||
| (10,20,50) | 5.51 | (20,30,50) | 17.24 | (50,50,50) | 97.74 | |||
| (10,30,40) | 6.51 | (20,40,40) | 18.34 | |||||
© 2019 by the authors. Licensee MDPI, Basel, Switzerland. This article is an open access article distributed under the terms and conditions of the Creative Commons Attribution (CC BY) license (http://creativecommons.org/licenses/by/4.0/).
Share and Cite
Makkeh, A.; Chicharro, D.; Theis, D.O.; Vicente, R. MAXENT3D_PID: An Estimator for the Maximum-Entropy Trivariate Partial Information Decomposition. Entropy 2019, 21, 862. https://doi.org/10.3390/e21090862
Makkeh A, Chicharro D, Theis DO, Vicente R. MAXENT3D_PID: An Estimator for the Maximum-Entropy Trivariate Partial Information Decomposition. Entropy. 2019; 21(9):862. https://doi.org/10.3390/e21090862
Chicago/Turabian StyleMakkeh, Abdullah, Daniel Chicharro, Dirk Oliver Theis, and Raul Vicente. 2019. "MAXENT3D_PID: An Estimator for the Maximum-Entropy Trivariate Partial Information Decomposition" Entropy 21, no. 9: 862. https://doi.org/10.3390/e21090862
APA StyleMakkeh, A., Chicharro, D., Theis, D. O., & Vicente, R. (2019). MAXENT3D_PID: An Estimator for the Maximum-Entropy Trivariate Partial Information Decomposition. Entropy, 21(9), 862. https://doi.org/10.3390/e21090862

