Optimizing Furniture Retail Strategies: Insights from Cross-Platform Consumer Sentiment and Topic Modeling
Abstract
1. Introduction
2. Research Methodology
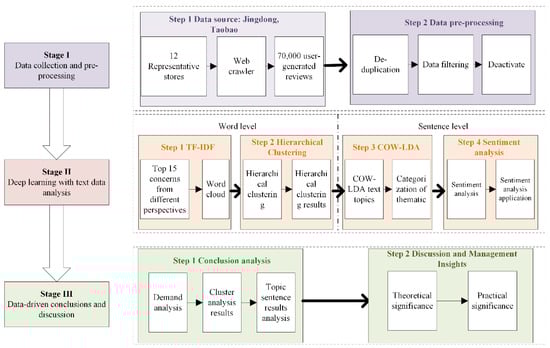
2.1. Research Framework
2.2. Related Models
2.2.1. TF-IDF Keyword Extraction
2.2.2. Hierarchical Clustering
2.2.3. Graph of Words-Latent Dirichlet Allocation (GoW-LDA) Topic Modeling
2.2.4. BERT-Based Sentiment Analysis
3. Data Collection and Pre-Processing
4. Analysis of Results
4.1. TF-IDF Results
4.2. Results of Hierarchical Clustering
4.3. GoW-LDA Results
4.4. Sentiment Analysis Results
5. Conclusions
Author Contributions
Funding
Institutional Review Board Statement
Informed Consent Statement
Data Availability Statement
Conflicts of Interest
References
- Yu, Y.; Wang, X.; Zhong, R.Y.; Huang, G.Q. E-Commerce Logistics in Supply Chain Management: Implementations and Future Perspective in Furniture Industry. Ind. Manag. Data Syst. 2017, 117, 2263–2286. [Google Scholar] [CrossRef]
- Fahmy, H. How Technological Emergence, Saturation, and Rejuvenation Are Re-Shaping the e-Commerce Landscape and Disrupting Consumption? A Time Series Analysis. Appl. Econ. 2021, 53, 742–759. [Google Scholar] [CrossRef]
- Zerbini, C.; Bijmolt, T.H.A.; Maestripieri, S.; Luceri, B. Drivers of Consumer Adoption of E-Commerce: A Meta-Analysis. Int. J. Res. Mark. 2022, 39, 1186–1208. [Google Scholar] [CrossRef]
- Almutairi, O.; Almarhabi, K. Investigation of smart home security and privacy: Consumer perception in Saudi Arabia. Int. J. Adv. Comput. Sci. Appl. 2021, 12, 614–622. [Google Scholar] [CrossRef]
- Zhou, C.; Huang, T.; Luo, X.; Kaner, J.; Fu, X. Recognition and Analysis of an Age-Friendly Intelligent Sofa Design Based on Skeletal Key-Points. Int. J. Environ. Res. Public Health 2022, 19, 11522. [Google Scholar] [CrossRef]
- Zheng, K.; Huo, X.; Jasimuddin, S.; Zhang, J.Z.; Battaïa, O. Logistics Distribution Optimization: Fuzzy Clustering Analysis of e-Commerce Customers’ Demands. Comput. Ind. 2023, 151, 103960. [Google Scholar] [CrossRef]
- Khan, H.R.; Ahmed, W.; Masud, W.; Alam, U.; Arshad, K.; Assaleh, K.; Qazi, S.A. Design and Experimental Results of an AIoT-Enabled, Energy-Efficient Ceiling Fan System. Sustainability 2024, 16, 5047. [Google Scholar] [CrossRef]
- Alzate, M.; Arce-Urriza, M.; Cebollada-Calvo, J.-J. Online Reviews and Product Sales: The Role of Review Visibility. J. Theor. Appl. Electron. Commer. Res. 2020, 16, 638–669. [Google Scholar] [CrossRef]
- Huang, M.; Pape, A.D. The Impact of Online Consumer Reviews on Online Sales: The Case-Based Decision Theory Approach. J. Consum. Policy 2020, 43, 463–490. [Google Scholar] [CrossRef]
- Varga, M.; Albuquerque, P. The Impact of Negative Reviews on Online Search and Purchase Decisions. J. Mark. Res. 2023, 61, 803–820. [Google Scholar] [CrossRef]
- Liu, H.; Jayawardhena, C.; Osburg, V.; Babu, M.M. Do Online Reviews Still Matter Post-Purchase? Internet Res. 2019, 30, 109–139. [Google Scholar] [CrossRef]
- Liu, Y.; Jiang, C.; Zhao, H. Assessing Product Competitive Advantages from the Perspective of Customers by Mining User-Generated Content on Social Media. Decis. Support Syst. 2019, 123, 113079. [Google Scholar] [CrossRef]
- Zhong, Q.; Liang, S.; Cui, L.; Chan, H.K.; Qiu, Y. Using Online Reviews to Explore Consumer Purchasing Behaviour in Different Cultural Settings. Kybernetes 2019, 48, 1242–1263. [Google Scholar] [CrossRef]
- Oh, Y.K.; Yi, J. Asymmetric Effect of Feature Level Sentiment on Product Rating: An Application of Bigram Natural Language Processing (NLP) Analysis. Internet Res. 2022, 32, 1023–1040. [Google Scholar] [CrossRef]
- Gulten, A.; Yildirim, B.; Unal, M. Analysis of the Historically Compatibility of AI-Assisted Urban Furniture Design Using the Semantic Differentiation Method: The Case of Elazığ Harput. Sustainability 2025, 17, 3402. [Google Scholar] [CrossRef]
- Wu, I.C.; Yu, H.K. Sequential Analysis and Clustering to Investigate Users’ Online Shopping Behaviors Based on Need-States. Inf. Process. Manag. 2020, 57, 102323. [Google Scholar] [CrossRef]
- Geetha, M.P.; Karthika Renuka, D. Deep Learning Architecture towards Consumer Buying Behaviour Prediction Using Multitask Learning Paradigm. J. Intell. Fuzzy Syst. 2024, 46, 1341–1357. [Google Scholar] [CrossRef]
- Ho, H.F. A Novel Approach for Exploring Channel Dependence of Consumers’ Latent Shopping Intent and the Related Behaviors by Visualizing Browsing Patterns. Data Technol. Appl. 2021, 55, 715–733. [Google Scholar] [CrossRef]
- Alantari, H.J.; Currim, I.S.; Deng, Y.; Singh, S. An Empirical Comparison of Machine Learning Methods for Text-Based Sentiment Analysis of Online Consumer Reviews. Int. J. Res. Mark. 2022, 39, 1–19. [Google Scholar] [CrossRef]
- Kim, S.W.; Gil, J.M. Research Paper Classification Systems Based on TF-IDF and LDA Schemes. Hum. Centric Comput. Inf. Sci. 2019, 9, 30. [Google Scholar] [CrossRef]
- Zhou, Z.; Qin, J.; Xiang, X.; Tan, Y.; Liu, Q.; Xiong, N.N. News Text Topic Clustering Optimized Method Based on TF-IDF Algorithm on Spark. Comput. Mater. Contin. 2020, 62, 217–231. [Google Scholar] [CrossRef]
- Rachana Harish, A.; Liu, X.L.; Li, M.; Zhong, R.Y.; Huang, G.Q. Blockchain-Enabled Digital Assets Tokenization for Cyber-Physical Traceability in E-Commerce Logistics Financing. Comput. Ind. 2023, 150, 103956. [Google Scholar] [CrossRef]
- Abouelela, A.S.; Al-Saud, K.; Mahmoud, I.; Moneim, D.A.A.; AlAli, R.; Ali, M.A.M. Towards a Sustainable Cultural Identity for Arabic Calligraphy in Furniture Design Through Artificial Intelligence Applications. Sustainability 2025, 17, 4047. [Google Scholar] [CrossRef]
- Ruangkanjanases, A.; Hariguna, T. Exploring the Synergy of Guided Numeric and Text Analysis in E-Commerce: A Comprehensive Investigation into Univariate and Multivariate Distributions. PeerJ Comput. Sci. 2024, 10, e2288. [Google Scholar] [CrossRef]
- Huang, W.; Lin, M.; Wang, Y. Sentiment Analysis of Chinese E-Commerce Product Reviews Using ERNIE Word Embedding and Attention Mechanism. Appl. Sci. 2022, 12, 7182. [Google Scholar] [CrossRef]
- Lee, S.W.; Jiang, G.; Kong, H.Y.; Liu, C. A Difference of Multimedia Consumer’s Rating and Review through Sentiment Analysis. Multimed. Tools Appl. 2021, 80, 34625–34642. [Google Scholar] [CrossRef]
- Bellar, O.; Baina, A.; Ballafkih, M. Sentiment Analysis: Predicting Product Reviews for E-Commerce Recommendations Using Deep Learning and Transformers. Mathematics 2024, 12, 2403. [Google Scholar] [CrossRef]
- Yin, Q.; Sadowski, S. A Tale of Two Platforms: A Comparative Analysis of Language Use in Consumer Complaints on Reddit and Spotify Community. J. Consum. Behav. 2024, 23, 2071–2086. [Google Scholar] [CrossRef]
- Kim, S.S. Purchase Intention in the Online Open Market: Do Concerns for E-Commerce Really Matter? Sustainability 2020, 12, 773. [Google Scholar] [CrossRef]
- Huang, W.L.; Hu, P.; Tsai, S.; Chen, X.D. The Business Analysis on the Home-Bias of E-Commerce Consumer Behavior. Electron. Commer. Res. 2021, 21, 855–879. [Google Scholar] [CrossRef]
- Jia, Y.; Liu, L.; Lowry, P.B. How Do Consumers Make Behavioural Decisions on Social Commerce Platforms? The Interaction Effect between Behaviour Visibility and Social Needs. Inf. Syst. J. 2024, 34, 1703–1736. [Google Scholar] [CrossRef]
- Hu, K.; Luo, Q.; Qi, K.; Yang, S.; Mao, J.; Fu, X.; Zheng, J.; Wu, H.; Guo, Y.; Zhu, Q. Understanding the Topic Evolution of Scientific Literatures like an Evolving City: Using Google Word2Vec Model and Spatial Autocorrelation Analysis. Inf. Process. Manag. 2019, 56, 1185–1203. [Google Scholar] [CrossRef]
- Geeganage, D.K.; Xu, Y.; Li, Y. A Semantics-Enhanced Topic Modelling Technique: Semantic-LDA. ACM Trans. Knowl. Discov. Data 2024, 18, 1–27. [Google Scholar] [CrossRef]
- Li, X.; Wang, Y.; Zhang, A.; Li, C.; Chi, J.; Ouyang, J. Filtering out the Noise in Short Text Topic Modeling. Inf. Sci. 2018, 456, 83–96. [Google Scholar] [CrossRef]
- Šandor, D.; Bagić Babac, M. Sarcasm Detection in Online Comments Using Machine Learning. Inf. Discov. Deliv. 2024, 52, 213–226. [Google Scholar] [CrossRef]
- Sykora, M.; Elayan, S.; Jackson, T.W. A Qualitative Analysis of Sarcasm, Irony and Related #hashtags on Twitter. Big Data Soc. 2020, 7, 205395172097273. [Google Scholar] [CrossRef]
- Touahri, I.; Mazroui, A. Enhancement of a Multi-Dialectal Sentiment Analysis System by the Detection of the Implied Sarcastic Features. Knowl. Based Syst. 2021, 227, 107232. [Google Scholar] [CrossRef]
- Kandasamy, I.; Vasantha, W.B.; Obbineni, J.M.; Smarandache, F. Sentiment Analysis of Tweets Using Refined Neutrosophic Sets. Comput. Ind. 2020, 115, 103180. [Google Scholar] [CrossRef]
- Hartmann, J.; Heitmann, M.; Siebert, C.; Schamp, C. More than a Feeling: Accuracy and Application of Sentiment Analysis. Int. J. Res. Mark. 2023, 40, 75–87. [Google Scholar] [CrossRef]
- Dai, X.; Dai, H.; Rong, C.; Yang, G.; Xiao, F.; Xiao, B. Enhanced Semantic-Aware Multi-Keyword Ranked Search Scheme Over Encrypted Cloud Data. IEEE Trans. Cloud Comput. 2022, 10, 2595–2612. [Google Scholar] [CrossRef]
- Yang, L.; Li, K.; Huang, H. A New Network Model for Extracting Text Keywords. Scientometrics 2018, 116, 339–361. [Google Scholar] [CrossRef]
- Cheng, D.; Zhu, Q.; Huang, J.; Wu, Q.; Yang, L. A Local Cores-Based Hierarchical Clustering Algorithm for Data Sets with Complex Structures. Neural Comput. Appl. 2019, 31, 8051–8068. [Google Scholar] [CrossRef]
- Yang, W.; Wang, X.; Lu, J.; Dou, W.; Liu, S. Interactive Steering of Hierarchical Clustering. IEEE Trans. Vis. Comput. Graph. 2021, 27, 3953–3967. [Google Scholar] [CrossRef]
- Yao, Y. Semantic Feature Hierarchical Clustering Algorithm Based on Improved Regional Merging Strategy. Clust. Comput. 2019, 22, 1495–1503. [Google Scholar] [CrossRef]
- Cinque, M.; Della Corte, R.; Moscato, V.; Sperlí, G. A Graph-Based Approach to Detect Unexplained Sequences in a Log. Expert Syst. Appl. 2021, 171, 114556. [Google Scholar] [CrossRef]
- Wang, W.; Shang, Y.; He, Y.; Li, Y.; Liu, J. BotMark: Automated Botnet Detection with Hybrid Analysis of Flow-Based and Graph-Based Traffic Behaviors. Inf. Sci. 2020, 511, 284–296. [Google Scholar] [CrossRef]
- Rousseau, F.; Vazirgiannis, M. Graph-of-Word and TW-IDF: New Approach to Ad Hoc IR. Int. Conf. Inf. Knowl. Manag. Proc. 2013, 59–68. [Google Scholar] [CrossRef]
- Devlin, J.; Chang, M.-W.; Lee, K.; Google, K.T.; Language, A.I. BERT: Pre-Training of Deep Bidirectional Transformers for Language Understanding. In Proceedings of the 2019 Conference of the North American Chapter of the Association for Computational Linguistics: Human Language Technologies, Minneapolis, MN, USA, 2–7 June 2019; Volume 1, pp. 4171–4186. [Google Scholar] [CrossRef]










| E-Commerce Platform | Store | No. of Comments | Comment Timeframe |
|---|---|---|---|
| Jingdong | Lin shi mu yu | 12,740 | 3 September 2022–10 January 2025 |
| Yuan shi mu yu | 10,540 | ||
| Quan you | 10,375 | ||
| Taobao | Lin shi mu yu | 12,000 | 3 January 2023–9 January 2025 |
| Yuan shi mu yu | 13,050 | ||
| Quan you | 12,300 | ||
| Other stores | 20,050 |
| E-Commerce Platform | Top 15 Words | Co-Occurring Words |
|---|---|---|
| Jingdong | Mattress (床垫), installation (安装), quality (质量), master (师傅), customer service (客服), satisfied (满意), professional (专业), service attitude (服务态度), soon (很快), Quan you (全友), logistics (物流), service (服务), like (喜欢), worth (值得), buy (购买). | Mattress (床垫), installation (安装), quality, master (师傅), customer service (客服), satisfied (满意), service attitude (服务态度), soon (很快), logistics (物流), service (服务), like (喜欢), worth (值得), workmanship (工艺), feeling (感觉), furniture (家具), sturdy (结实), smell (味道), color (颜色). |
| Taobao | Evaluation (评价), user (用户), fill (填写), installation (安装), quality (质量), service (服务), master (师傅), sturdy (结实), material (材质), satisfied (满意), appearance (外观), smell (气味), customer service (客服), feeling (感受), logistics (物流). |
| Categories | Word |
|---|---|
| Cluster 1 | Cost-effective (实惠), Cost-performance ratio (性价比), Cost-effectiveness (划算), Promotion (活动), Price (价格), Peace of mind (放心), Item (东西), JingDong (京东), Like (喜欢), Received (收到), Quality (质量). |
| Cluster 2 | Courier (小哥), Delivery (快递), Dispatch (配送), Time (时间), Order (下单), Arrival (到货), Shipping (发货), Speed (速度), Logistics (物流), Packaging (包装), Door-to-door (上门), Installation (安装). |
| Cluster 3 | Recommend (推荐), Purchase (购买), Trust (信赖), Choose (选择), Lin shi (林氏), Quan you (全友), Furniture (家具), Brand (品牌), Worthwhile (值得). |
| Cluster 4 | Appearance (外观), Material (材质), Design (设计), Wooden bed (木床), Style (款式), Appearance (颜值), Color (颜色), Good-looking (好看), Texture (质感), Overall (整体), Odor (异味), Craftsmanship (做工), Solid wood (实木), Sturdy (结实), Smell (味道). |
| Cluster 5 | Hardness (硬度), Moderate (适中), Feel (感觉), Mattress (床垫), Suitable (适合), Size (尺寸). |
| Categories | Word |
|---|---|
| Cluster 1 | Really (真的), Like (喜欢), Cost-effective (实惠), Cost-performance ratio (性价比), Item (东西), Received (收到), Quality (质量), Price (价格), Special (特别). |
| Cluster 2 | Recommend (推荐), Purchase (购买), Repurchase (回购), Quality (品质), Product (产品), Worth (值得), Wood industry (木业), Furniture (家具), Brand (品牌). |
| Cluster 3 | Merchant (商家), Positive review (好评), Shopping (购物), Speed (速度), Shipping (发货), Logistics (物流), Packaging (包装), Very fast (很快), Technology (技术), Professional (专业), Customer service (客服), Enthusiastic (热情), Service (服务), Attitude (态度). |
| Cluster 4 | Taste (味道), Smell (气味), Look (看着), Sturdy (结实), Solid wood (实木), Whole (整体), Stool (凳子), User (用户), Store (门店), Breathability (透气性), Stability (稳定性), Craftsmanship (工艺水平), Intuitive (直观), Storage (收纳), Clothes (衣服), Clothes rack (衣架). |
| Cluster 5 | Moderate (适中), Feel (感觉), Mattress (床垫). |
| Theme Category | Thematic Expression of Keywords | Percentage of Themes |
|---|---|---|
| Product Reviews and Experiences | Mat, skeleton, arrival, discovery, disappointment, solid wood, sturdy, design, odor, quality, practicality, simplicity, appearance, positive feedback, size, atmosphere, feel, style, color difference, high-end, good-looking, color, texture, satisfaction, overall, effect. | 25.00% |
| Shopping and Service Experience | Customer service, service attitude, professional, attitude, soon, home, answer, solution, quality, service, shopping, satisfaction, experience, quality, goods, after-sales, business, logistics, details, installation, master, service, soon, professional, quality, delivery, satisfaction. | 20.00% |
| Product features and details | Decoration, mattress, room, match, style, assembly, want, product, bedpan, repurchase, reply, structure, enthusiasm, wood, shape, space, place, fitted, texture, two beds, put, texture, like, furniture. | 20.00% |
| Logistics and Distribution | Smell, stuff, quality, feel, clothes, kids, shipping, satisfied, logistics, very, fast, speed, quality, packaging, received, seller, shopping. | 15.00% |
| Price and value for money | Price, affordable, discount, quality, physical, physical store, imagine, good Value, cost effective, fast | 5.00% |
| Theme Category | Thematic Expression of Keywords | Percentage of Themes |
|---|---|---|
| Other feedback | Overall, feeling, effect, detail, overall, feeling, effect, detail, smell, texture, quality, evaluation, user, fill, stuff, put, storage, space, buy, home, quality. | 25.00% |
| Product quality and details | like, choose, product quality, color, style, value, workmanship, home, atmosphere, simplicity, sturdy, material, appearance, stability, smell, feeling, level of craftsmanship, material. | 20.00% |
| Service and logistics experience | Delivery, installation, logistics, packaging, installation, customer service, attitude, logistics, service, service attitude, soon, professional, quality, customer service, after-sales, solution. | 20.00% |
| Product appearance and practicality | Furniture, brand, worth, trust, match, recommend, buy, value for money, worth, good looking, color, style, practical, quality. | 20.00% |
| Satisfaction and shopping experience | Satisfaction, receive, shopping, quality, odor, service, praise, quality, baby, receive, affordable, discount, quality. | 15.00% |
Disclaimer/Publisher’s Note: The statements, opinions and data contained in all publications are solely those of the individual author(s) and contributor(s) and not of MDPI and/or the editor(s). MDPI and/or the editor(s) disclaim responsibility for any injury to people or property resulting from any ideas, methods, instructions or products referred to in the content. |
© 2025 by the authors. Licensee MDPI, Basel, Switzerland. This article is an open access article distributed under the terms and conditions of the Creative Commons Attribution (CC BY) license (https://creativecommons.org/licenses/by/4.0/).
Share and Cite
Shi, Y.; Zhao, E.; Li, M. Optimizing Furniture Retail Strategies: Insights from Cross-Platform Consumer Sentiment and Topic Modeling. J. Theor. Appl. Electron. Commer. Res. 2025, 20, 258. https://doi.org/10.3390/jtaer20040258
Shi Y, Zhao E, Li M. Optimizing Furniture Retail Strategies: Insights from Cross-Platform Consumer Sentiment and Topic Modeling. Journal of Theoretical and Applied Electronic Commerce Research. 2025; 20(4):258. https://doi.org/10.3390/jtaer20040258
Chicago/Turabian StyleShi, Yuanyuan, Erlong Zhao, and Mingchen Li. 2025. "Optimizing Furniture Retail Strategies: Insights from Cross-Platform Consumer Sentiment and Topic Modeling" Journal of Theoretical and Applied Electronic Commerce Research 20, no. 4: 258. https://doi.org/10.3390/jtaer20040258
APA StyleShi, Y., Zhao, E., & Li, M. (2025). Optimizing Furniture Retail Strategies: Insights from Cross-Platform Consumer Sentiment and Topic Modeling. Journal of Theoretical and Applied Electronic Commerce Research, 20(4), 258. https://doi.org/10.3390/jtaer20040258
