Sign in to use this feature.

Years

Between: -

Subjects

remove_circle_outline
remove_circle_outline
remove_circle_outline
remove_circle_outline
remove_circle_outline
remove_circle_outline
remove_circle_outline

Journals

Article Types

Countries / Regions

Search Results (41)

Search Parameters:
Keywords = road surface defect detection

Order results
Result details
Results per page
Select all
Export citation of selected articles as:
26 pages, 6684 KB  
Article
AI-Based Automated Visual Condition Assessment of Municipal Road Infrastructure Using High-Resolution 3D Street-Level Imagery
by Elia Ferrari, Jonas Meyer and Stephan Nebiker
Infrastructures 2026, 11(3), 90; https://doi.org/10.3390/infrastructures11030090 - 10 Mar 2026
Viewed by 236
Abstract
The effective management of municipal road infrastructure requires up-to-date, standardized and reliable condition information to support sustainable maintenance. While visual road-condition assessment methods based on established standards are widely applied to municipal roads, they remain largely manual, time-consuming, costly and subjective. This study [...] Read more.
The effective management of municipal road infrastructure requires up-to-date, standardized and reliable condition information to support sustainable maintenance. While visual road-condition assessment methods based on established standards are widely applied to municipal roads, they remain largely manual, time-consuming, costly and subjective. This study presents an end-to-end workflow for the automated visual inspection and condition assessment of municipal road infrastructure using high-resolution, 3D street-level imagery acquired by professional mobile mapping systems. The proposed approach integrates an efficient preprocessing pipeline for precise road-surface extraction with deep learning models trained for the specific task and an advanced postprocessing method for robust results aggregation. For this purpose, a large dataset covering approximately 352 km of municipal roads across eight municipalities was created by combining street-level imagery with expert-annotated road-condition index (RCI) values. Two neural network variants were implemented: a regression model predicting standardized RCI values and a binary classifier distinguishing between roads requiring maintenance and those in good condition. To ensure decision-oriented outputs at the infrastructure-asset level, frame-based predictions are aggregated into homogeneous road segments using outlier detection and change-point analysis along the road axis. The regression model achieved a mean absolute error of 0.48 RCI values at frame level and 0.40 RCI values at road-segment level, outperforming conventional inter-expert variability, while the binary classification model reached an F1-score of 0.85. These findings demonstrate that AI-based visual road-condition assessment using professional mobile mapping data can provide accurate, standardized and scalable condition information for municipal road infrastructure. The proposed workflow supports maintenance prioritization and infrastructure management decisions without requiring explicit detection of individual pavement defects, offering a practical pathway toward automated, cost-effective road-condition monitoring. Full article
(This article belongs to the Section Infrastructures Inspection and Maintenance)
Show Figures

Figure 1

27 pages, 7440 KB  
Article
3D Road Defect Mapping via Differentiable Neural Rendering and Multi-Frame Semantic Fusion in Bird’s-Eye-View Space
by Hongjia Xing and Feng Yang
J. Imaging 2026, 12(2), 83; https://doi.org/10.3390/jimaging12020083 - 15 Feb 2026
Viewed by 286
Abstract
Road defect detection is essential for traffic safety and infrastructure maintenance. Excising automated methods based on 2D image analysis lack spatial context and cannot provide accurate 3D localization required for maintenance planning. We propose a novel framework for road defect mapping from monocular [...] Read more.
Road defect detection is essential for traffic safety and infrastructure maintenance. Excising automated methods based on 2D image analysis lack spatial context and cannot provide accurate 3D localization required for maintenance planning. We propose a novel framework for road defect mapping from monocular video sequences by integrating differentiable Bird’s-Eye-View (BEV) mesh representation, semantic filtering, and multi-frame temporal fusion. Our differentiable mesh-based BEV representation enables efficient scene reconstruction from sparse observations through MLP-based optimization. The semantic filtering strategy leverages road surface segmentation to eliminate off-road false positives, reducing detection errors by 33.7%. Multi-frame fusion with ray-casting projection and exponential moving average update accumulates defect observations across frames while maintaining 3D geometric consistency. Experimental results demonstrate that our framework produces geometrically consistent BEV defect maps with superior accuracy compared to single-frame 2D methods, effectively handling occlusions, motion blur, and varying illumination conditions. Full article
Show Figures

Figure 1

36 pages, 163089 KB  
Article
A UAV-Based Framework for Visual Detection and Geospatial Mapping of Real Road Surface Defects
by Paula López, Pablo Zubasti, Jesús García and Jose M. Molina
Drones 2026, 10(2), 119; https://doi.org/10.3390/drones10020119 - 7 Feb 2026
Viewed by 454
Abstract
Accurate detection of road surface defects and their integration into geospatial representations are key requirements for scalable UAV-based inspection and maintenance systems.This work presents a lightweight processing pipeline that converts image-based pavement defect segmentations into compact geospatial vector representations suitable for integration with [...] Read more.
Accurate detection of road surface defects and their integration into geospatial representations are key requirements for scalable UAV-based inspection and maintenance systems.This work presents a lightweight processing pipeline that converts image-based pavement defect segmentations into compact geospatial vector representations suitable for integration with GIS-driven inspection workflows. In addition, we introduce and publicly release a UAV-based road defect dataset with pixel-level annotations, specifically designed for crack-like pavement damage. A deep convolutional neural network is trained to perform semantic segmentation of pavement defects using images derived from the publicly available RDD2022 dataset. Segmentation performance is evaluated across a range of probability thresholds using standard pixel-wise metrics, and a validation-selected operating point is used to generate binary defect masks. These masks are subsequently processed to identify individual defect instances and extract vector polygons that preserve the underlying geometry of crack-like structures. For illustrative geospatial integration, predicted defects are projected into geographic coordinates and exported in standard GIS formats. By transforming dense segmentation outputs into compact georeferenced polygons, the proposed framework bridges deep learning-based perception and GIS-based infrastructure assessment, enabling instance-level geometric analysis and providing a practical representation for UAV-based road inspection scenarios. Full article
Show Figures

Figure 1

38 pages, 6725 KB  
Article
A BIM-Based Digital Twin Framework for Urban Roads: Integrating MMS and Municipal Geospatial Data for AI-Ready Urban Infrastructure Management
by Vittorio Scolamiero and Piero Boccardo
Sensors 2026, 26(3), 947; https://doi.org/10.3390/s26030947 - 2 Feb 2026
Viewed by 534
Abstract
Digital twins (DTs) are increasingly adopted to enhance the monitoring, management, and planning of urban infrastructure. While DT development for buildings is well established, applications to urban road networks remain limited, particularly in integrating heterogeneous geospatial datasets into semantically rich, multi-scale representations. This [...] Read more.
Digital twins (DTs) are increasingly adopted to enhance the monitoring, management, and planning of urban infrastructure. While DT development for buildings is well established, applications to urban road networks remain limited, particularly in integrating heterogeneous geospatial datasets into semantically rich, multi-scale representations. This study presents a methodology for developing a BIM-based DT of urban roads by integrating geospatial data from Mobile Mapping System (MMS) surveys with semantic information from municipal geodatabases. The approach follows a multi-modal (point clouds, imagery, vector data), multi-scale and multi-level framework, where ‘multi-level’ refers to modeling at different scopes—from a city-wide level, offering a generalized representation of the entire road network, to asset-level detail, capturing parametric BIM elements for individual road segments or specific components such as road sign and road marker, lamp posts and traffic light. MMS-derived LiDAR point clouds allow accurate 3D reconstruction of road surfaces, curbs, and ancillary infrastructure, while municipal geodatabases enrich the model with thematic layers including pavement condition, road classification, and street furniture. The resulting DT framework supports multi-scale visualization, asset management, and predictive maintenance. By combining geometric precision with semantic richness, the proposed methodology delivers an interoperable and scalable framework for sustainable urban road management, providing a foundation for AI-ready applications such as automated defect detection, traffic simulation, and predictive maintenance planning. The resulting DT achieved a geometric accuracy of ±3 cm and integrated more than 45 km of urban road network, enabling multi-scale analyses and AI-ready data fusion. Full article
(This article belongs to the Special Issue Intelligent Sensors and Artificial Intelligence in Building)
Show Figures

Figure 1

28 pages, 3390 KB  
Article
SDC-YOLOv8: An Improved Algorithm for Road Defect Detection Through Attention-Enhanced Feature Learning and Adaptive Feature Reconstruction
by Hao Yang, Yulong Song, Yue Liang, Enhao Tang and Danyang Cao
Sensors 2026, 26(2), 609; https://doi.org/10.3390/s26020609 - 16 Jan 2026
Viewed by 513
Abstract
Road defect detection is essential for timely road damage repair and traffic safety assurance. However, existing object detection algorithms suffer from insufficient accuracy in detecting small road surface defects and are prone to missed detections and false alarms under complex lighting and background [...] Read more.
Road defect detection is essential for timely road damage repair and traffic safety assurance. However, existing object detection algorithms suffer from insufficient accuracy in detecting small road surface defects and are prone to missed detections and false alarms under complex lighting and background conditions. To address these challenges, this study proposes SDC-YOLOv8, an improved YOLOv8-based algorithm for road defect detection that employs attention-enhanced feature learning and adaptive feature reconstruction. The model incorporates three key innovations: (1) an SPPF-LSKA module that integrates Fast Spatial Pyramid Pooling with Large Separable Kernel Attention to enhance multi-scale feature representation and irregular defect modeling capabilities; (2) DySample dynamic upsampling that replaces conventional interpolation methods for adaptive feature reconstruction with reduced computational cost; and (3) a Coordinate Attention module strategically inserted to improve spatial localization accuracy under complex conditions. Comprehensive experiments on a public pothole dataset demonstrate that SDC-YOLOv8 achieves 78.0% mAP@0.5, 81.0% Precision, and 70.7% Recall while maintaining real-time performance at 85 FPS. Compared to the baseline YOLOv8n model, the proposed method improves mAP@0.5 by 2.0 percentage points, Precision by 3.3 percentage points, and Recall by 1.8 percentage points, yielding an F1 score of 75.5%. These results demonstrate that SDC-YOLOv8 effectively enhances small-target detection accuracy while preserving real-time processing capability, offering a practical and efficient solution for intelligent road defect detection applications. Full article
(This article belongs to the Section Fault Diagnosis & Sensors)
Show Figures

Figure 1

28 pages, 2342 KB  
Article
Federated Learning-Based Road Defect Detection with Transformer Models for Real-Time Monitoring
by Bushra Abro, Sahil Jatoi, Muhammad Zakir Shaikh, Enrique Nava Baro, Mariofanna Milanova and Bhawani Shankar Chowdhry
Computers 2026, 15(1), 6; https://doi.org/10.3390/computers15010006 - 22 Dec 2025
Viewed by 715
Abstract
This research article presents a novel road defect detection methodology that integrates deep learning techniques and a federated learning approach. Existing road defect detection systems heavily rely on manual inspection and sensor-based techniques, which are prone to errors. To overcome these limitations, a [...] Read more.
This research article presents a novel road defect detection methodology that integrates deep learning techniques and a federated learning approach. Existing road defect detection systems heavily rely on manual inspection and sensor-based techniques, which are prone to errors. To overcome these limitations, a data-acquisition system utilizing a GoPro HERO 9 camera was used to capture high-quality videos and images of road surfaces. A comprehensive dataset consist of multiple road defects, such as cracks, potholes, and uneven surfaces, that were pre-processed and augmented to prepare them for effective model training. A Real-Time Detection Transformer-based architecture model was used that achieved mAP50 of 99.60% and mAP50-95 of 99.55% in cross-validation of road defect detection and object detection tasks. Federated learning helped to train the model in a decentralized manner that enhanced data protection and scalability. The proposed system achieves higher detection accuracy for road defects by increasing speed and efficiency while enhancing scalability, which makes it a potential asset for real-time monitoring. Full article
(This article belongs to the Section AI-Driven Innovations)
Show Figures

Figure 1

28 pages, 3935 KB  
Article
A Novel Road Crack Detection Method Based on the YOLO Algorithm
by Li Fan, Qiuyin Xia and Jiancheng Zou
Appl. Sci. 2025, 15(23), 12354; https://doi.org/10.3390/app152312354 - 21 Nov 2025
Viewed by 1001
Abstract
With the exponential growth of road transportation infrastructure, the need for pavement maintenance has increased significantly. Surface cracking represents a critical evaluation metric in roadway inspection. Conventional manual inspection methods impose substantial demands on personnel resources, time investment, and operational safety while being [...] Read more.
With the exponential growth of road transportation infrastructure, the need for pavement maintenance has increased significantly. Surface cracking represents a critical evaluation metric in roadway inspection. Conventional manual inspection methods impose substantial demands on personnel resources, time investment, and operational safety while being susceptible to subjective assessment biases. Leveraging advancements in computer vision technology, researchers have progressively investigated automated solutions for infrastructure defect identification. This study presents an enhanced deep learning framework for pavement crack detection within computer science applications, featuring three principal innovations: implementation of the SIoU loss function for improved boundary regression, adoption of the Mish activation function to enhance feature representation, and integration of the EfficientFormerV2 attention mechanism for optimized computational efficiency. Experimental validation confirms the technical feasibility of our approach, demonstrating measurable improvements in processing efficiency and computational speed compared to baseline methods. Full article
Show Figures

Figure 1

16 pages, 2437 KB  
Article
Efficient Prestress Wedge Flaw Detection Using a Lightweight Computational Framework
by Qingyu Yao, Yulong Guo and Weidong Liu
Sensors 2025, 25(22), 6978; https://doi.org/10.3390/s25226978 - 14 Nov 2025
Viewed by 705
Abstract
Prestressing wedges are critical in bridge and road construction, but flaws in wedge threads lead to severe safety hazards, construction delays, and costly maintenance. Traditional manual inspection remains labor-intensive and inconsistent, particularly under variable illumination and complex surface conditions. However, few studies have [...] Read more.
Prestressing wedges are critical in bridge and road construction, but flaws in wedge threads lead to severe safety hazards, construction delays, and costly maintenance. Traditional manual inspection remains labor-intensive and inconsistent, particularly under variable illumination and complex surface conditions. However, few studies have investigated improving the inspection effectiveness. Therefore, this study aims to propose a lightweight FasterNET-YOLOv5 framework for accurate and robust prestress wedge flaw detection in industrial applications. The framework achieves a detection precision of 96.3%, recall of 96.2, and mAP@0.5 of 96.5 with 18% faster end-to-end inference speed, enabling deployable system configuration on portable or embedded devices, making the approach suitable for real-time industrial inspection. Further practical guidance for workshop inspection illumination conditions was confirmed by robustness evaluations, as white lighting background provides the most balanced performance for incomplete thread and scratch defects. Moreover, a mechanical model-based inverse method was exploited to link the detections from machine vision. The results also demonstrate the potential for broader 3D surface inspection tasks in threaded, machined, and curved components of intelligent, automated, and cost-effective quality control. In general, this research contributes to computational inspection systems by bridging deep learning-based flaw detection with engineering-grade reliability and deployment feasibility. Full article
Show Figures

Figure 1

21 pages, 3747 KB  
Article
Open-Vocabulary Crack Object Detection Through Attribute-Guided Similarity Probing
by Hyemin Yoon and Sangjin Kim
Appl. Sci. 2025, 15(19), 10350; https://doi.org/10.3390/app151910350 - 24 Sep 2025
Viewed by 2110
Abstract
Timely detection of road surface defects such as cracks and potholes is critical for ensuring traffic safety and reducing infrastructure maintenance costs. While recent advances in image-based deep learning techniques have shown promise for automated road defect detection, existing models remain limited to [...] Read more.
Timely detection of road surface defects such as cracks and potholes is critical for ensuring traffic safety and reducing infrastructure maintenance costs. While recent advances in image-based deep learning techniques have shown promise for automated road defect detection, existing models remain limited to closed-set detection settings, making it difficult to recognize newly emerging or fine-grained defect types. To address this limitation, we propose an attribute-aware open-vocabulary crack detection (AOVCD) framework, which leverages the alignment capability of pretrained vision–language models to generalize beyond fixed class labels. In this framework, crack types are represented as combinations of visual attributes, enabling semantic grounding between image regions and natural language descriptions. To support this, we extend the existing PPDD dataset with attribute-level annotations and incorporate a multi-label attribute recognition task as an auxiliary objective. Experimental results demonstrate that the proposed AOVCD model outperforms existing baselines. In particular, compared to CLIP-based zero-shot inference, the proposed model achieves approximately a 10-fold improvement in average precision (AP) for novel crack categories. Attribute classification performance—covering geometric, spatial, and textural features—also increases by 40% in balanced accuracy (BACC) and 23% in AP. These results indicate that integrating structured attribute information enhances generalization to previously unseen defect types, especially those involving subtle visual cues. Our study suggests that incorporating attribute-level alignment within a vision–language framework can lead to more adaptive and semantically grounded defect recognition systems. Full article
(This article belongs to the Section Computing and Artificial Intelligence)
Show Figures

Figure 1

36 pages, 13404 KB  
Article
A Multi-Task Deep Learning Framework for Road Quality Analysis with Scene Mapping via Sim-to-Real Adaptation
by Rahul Soans, Ryuichi Masuda and Yohei Fukumizu
Appl. Sci. 2025, 15(16), 8849; https://doi.org/10.3390/app15168849 - 11 Aug 2025
Viewed by 1627
Abstract
Robust perception of road surface conditions is a critical challenge for the safe deployment of autonomous vehicles and the efficient management of transportation infrastructure. This paper introduces a synthetic data-driven deep learning framework designed to address this challenge. We present a large-scale, procedurally [...] Read more.
Robust perception of road surface conditions is a critical challenge for the safe deployment of autonomous vehicles and the efficient management of transportation infrastructure. This paper introduces a synthetic data-driven deep learning framework designed to address this challenge. We present a large-scale, procedurally generated 3D synthetic dataset created in Blender, featuring a diverse range of road defects—including cracks, potholes, and puddles—alongside crucial road features like manhole covers and patches. Crucially, our dataset provides dense, pixel-perfect annotations for segmentation masks, depth maps, and camera parameters (intrinsic and extrinsic). Our proposed model leverages these rich annotations in a multi-task learning framework that jointly performs road defect segmentation and depth estimation, enabling a comprehensive geometric and semantic understanding of the road environment. A core contribution is a two-stage domain adaptation strategy to bridge the synthetic-to-real gap. First, we employ a modified CycleGAN with a segmentation-aware loss to translate synthetic images into a realistic domain while preserving defect fidelity. Second, during model training, we utilize a dual-discriminator adversarial approach, applying alignment at both the feature and output levels to minimize domain shift. Benchmarking experiments validate our approach, demonstrating high accuracy and computational efficiency. Our model excels in detecting subtle or occluded defects, attributed to an occlusion-aware loss formulation. The proposed system shows significant promise for real-time deployment in autonomous navigation, automated infrastructure assessment and Advanced Driver-Assistance Systems (ADAS). Full article
Show Figures

Figure 1

26 pages, 4687 KB  
Article
Comparative Evaluation of YOLO and Gemini AI Models for Road Damage Detection and Mapping
by Zeynep Demirel, Shvan Tahir Nasraldeen, Öykü Pehlivan, Sarmad Shoman, Mustafa Albdairi and Ali Almusawi
Future Transp. 2025, 5(3), 91; https://doi.org/10.3390/futuretransp5030091 - 22 Jul 2025
Cited by 4 | Viewed by 3487
Abstract
Efficient detection of road surface defects is vital for timely maintenance and traffic safety. This study introduces a novel AI-powered web framework, TriRoad AI, that integrates multiple versions of the You Only Look Once (YOLO) object detection algorithms—specifically YOLOv8 and YOLOv11—for automated detection [...] Read more.
Efficient detection of road surface defects is vital for timely maintenance and traffic safety. This study introduces a novel AI-powered web framework, TriRoad AI, that integrates multiple versions of the You Only Look Once (YOLO) object detection algorithms—specifically YOLOv8 and YOLOv11—for automated detection of potholes and cracks. A user-friendly browser interface was developed to enable real-time image analysis, confidence-based prediction filtering, and severity-based geolocation mapping using OpenStreetMap. Experimental evaluation was conducted using two datasets: one from online sources and another from field-collected images in Ankara, Turkey. YOLOv8 achieved a mean accuracy of 88.43% on internet-sourced images, while YOLOv11-B demonstrated higher robustness in challenging field environments with a detection accuracy of 46.15%, and YOLOv8 followed closely with 44.92% on mixed field images. The Gemini AI model, although highly effective in controlled environments (97.64% detection accuracy), exhibited a significant performance drop of up to 80% in complex field scenarios, with its accuracy falling to 18.50%. The proposed platform’s uniqueness lies in its fully integrated, browser-based design, requiring no device-specific installation, and its incorporation of severity classification with interactive geospatial visualization. These contributions address current gaps in generalization, accessibility, and practical deployment, offering a scalable solution for smart infrastructure monitoring and preventive maintenance planning in urban environments. Full article
Show Figures

Figure 1

16 pages, 3170 KB  
Article
Improvement in Pavement Defect Scenarios Using an Improved YOLOv10 with ECA Attention, RefConv and WIoU
by Xiaolin Zhang, Lei Lu, Hanyun Luo and Lei Wang
World Electr. Veh. J. 2025, 16(6), 328; https://doi.org/10.3390/wevj16060328 - 13 Jun 2025
Cited by 3 | Viewed by 1260
Abstract
This study addresses challenges such as multi-scale defects, varying lighting, and irregular shapes by proposing an improved YOLOv10 model that integrates the ECA attention mechanism, RefConv feature enhancement module, and WIoU loss function for complex pavement defect detection. The RefConv dual-branch structure achieves [...] Read more.
This study addresses challenges such as multi-scale defects, varying lighting, and irregular shapes by proposing an improved YOLOv10 model that integrates the ECA attention mechanism, RefConv feature enhancement module, and WIoU loss function for complex pavement defect detection. The RefConv dual-branch structure achieves feature complementarity between local details and global context (mAP increased by 2.1%), the ECA mechanism models channel relationships using 1D convolution (small-object recall rate increased by 27%), and the WIoU loss optimizes difficult sample regression through a dynamic weighting mechanism (location accuracy improved by 37%). Experiments show that on a dataset constructed from 23,949 high-resolution images, the improved model’s mAP reaches 68.2%, which is an increase of 6.2% compared to the baseline YOLOv10, maintaining a stable recall rate of 83.5% in highly reflective and low-light scenarios, with an inference speed of 158 FPS (RTX 4080), providing a high-precision real-time solution for intelligent road inspection. Full article
Show Figures

Figure 1

19 pages, 6019 KB  
Article
Study on GPR Image Restoration for Urban Complex Road Surfaces Using an Improved CycleGAN
by Xinxin Huang, Jialin Liu, Feng Yang, Xu Qiao, Liang Gao, Tingyang Fu and Jianshe Zhao
Remote Sens. 2025, 17(5), 823; https://doi.org/10.3390/rs17050823 - 26 Feb 2025
Cited by 7 | Viewed by 1536
Abstract
In urban road detection using Ground Penetrating Radar (GPR), challenges arise from complex and variable road structures and diversified detection environments. These unstable factors decrease GPR detection signal strength and cause signal shape distortion, negatively affecting detection accuracy. This reduces the interpretive accuracy [...] Read more.
In urban road detection using Ground Penetrating Radar (GPR), challenges arise from complex and variable road structures and diversified detection environments. These unstable factors decrease GPR detection signal strength and cause signal shape distortion, negatively affecting detection accuracy. This reduces the interpretive accuracy of GPR images, impacting precise diagnosis of underground structures and hidden defects in urban roads. Therefore, understanding and overcoming these challenges is practically important for improving GPR performance and interpretive efficiency in urban road detection. To address these issues, this study proposes an innovative strategy using unsupervised learning for GPR image restoration. Specifically, it utilizes the Cycle-Consistent Adversarial Network (CycleGAN) with the Convolutional Block Attention Module (CBAM) generator and integrates the Multi-Scale Structural Similarity Index (MS-SSIM) loss function to enhance restoration quality. The method is trained and validated using field experimentally collected datasets with and without road surface interference, and the performance is evaluated through qualitative and quantitative analysis of restored GPR B-scan images. The experimental results show that the proposed method improves image restoration by 4.9% in SSIM, 39.15% in PSNR, and 76.88% in MAE, confirming its significant effect in GPR image restoration. Full article
Show Figures

Graphical abstract

16 pages, 12099 KB  
Article
Application of the Semi-Supervised Learning Approach for Pavement Defect Detection
by Peng Cui, Nurjihan Ala Bidzikrillah, Jiancong Xu and Yazhou Qin
Sensors 2024, 24(18), 6130; https://doi.org/10.3390/s24186130 - 23 Sep 2024
Cited by 6 | Viewed by 2435
Abstract
Road surface quality is essential for driver comfort and safety, making it crucial to monitor pavement conditions and detect defects in real time. However, the diversity of defects and the complexity of ambient conditions make it challenging to develop an effective and robust [...] Read more.
Road surface quality is essential for driver comfort and safety, making it crucial to monitor pavement conditions and detect defects in real time. However, the diversity of defects and the complexity of ambient conditions make it challenging to develop an effective and robust classification and detection algorithm. In this study, we adopted a semi-supervised learning approach to train ResNet-18 for image feature retrieval and then classification and detection of pavement defects. The resulting feature embedding vectors from image patches were retrieved, concatenated, and randomly sampled to model a multivariate normal distribution based on the only one-class training pavement image dataset. The calibration pavement image dataset was used to determine the defect score threshold based on the receiver operating characteristic curve, with the Mahalanobis distance employed as a metric to evaluate differences between normal and defect pavement images. Finally, a heatmap derived from the defect score map for the testing dataset was overlaid on the original pavement images to provide insight into the network’s decisions and guide measures to improve its performance. The results demonstrate that the model’s classification accuracy improved from 0.868 to 0.887 using the expanded and augmented pavement image data based on the analysis of heatmaps. Full article
Show Figures

Figure 1

22 pages, 4684 KB  
Article
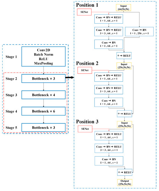
The Improvement of Faster-RCNN Crack Recognition Model and Parameters Based on Attention Mechanism
by Qiule Li, Xiangyang Xu, Jijie Guan and Hao Yang
Symmetry 2024, 16(8), 1027; https://doi.org/10.3390/sym16081027 - 12 Aug 2024
Cited by 17 | Viewed by 4280
Abstract
In recent years, computer vision technology has been extensively applied in the field of defect detection for transportation infrastructure, particularly in the detection of road surface cracks. Given the variations in performance and parameters across different models, this paper proposes an improved Faster [...] Read more.
In recent years, computer vision technology has been extensively applied in the field of defect detection for transportation infrastructure, particularly in the detection of road surface cracks. Given the variations in performance and parameters across different models, this paper proposes an improved Faster R-CNN crack recognition model that incorporates attention mechanisms. The main content of this study includes the use of the residual network ResNet50 as the basic backbone network for feature extraction in Faster R-CNN, integrated with the Squeeze-and-Excitation Network (SENet) to enhance the model’s attention mechanisms. We thoroughly explored the effects of integrating SENet at different layers within each bottleneck of the Faster R-CNN and its specific impact on model performance. Particularly, SENet was added to the third convolutional layer, and its performance enhancement was investigated through 20 iterations. Experimental results demonstrate that the inclusion of SENet in the third convolutional layer significantly improves the model’s accuracy in detecting road surface cracks and optimizes resource utilization after 20 iterations, thereby proving that the addition of SENet substantially enhances the model’s performance. Full article
(This article belongs to the Section Engineering and Materials)
Show Figures

Figure 1

Back to TopTop