Road Surface Defect Detection Algorithm Based on YOLOv8
Abstract
1. Introduction
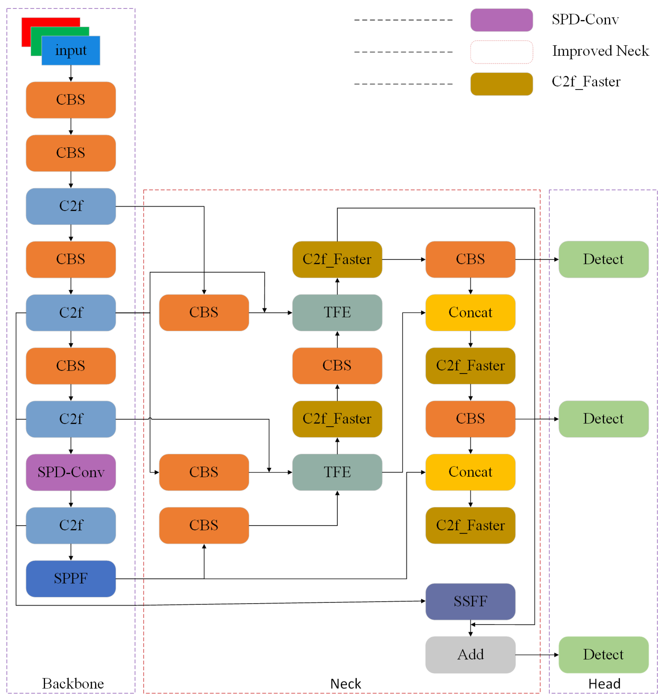
- Using SPD-Conv to replace conventional convolutions in the backbone enables better capturing of the details and features of the object, thereby enhancing the performance of small object detection.
- Utilizing the neck of the ASF-YOLO network to enhance the feature fusion method thereby improves the feature fusion capability and enhances the detection effectiveness of road surface defects.
- Introducing the FasterNet module to transform C2f reduces unnecessary calculations and improves detection speed.
- Employing WIoU to enhance the loss function, adjusting the importance of different samples, improves the performance and robustness of the model in the bounding box regression task.
2. Materials and Methods
2.1. YOLOv8 Algorithm
2.2. Improved YOLOv8 Algorithm
2.2.1. SPD-Conv
2.2.2. Improved Neck
2.2.3. C2f_Faster
2.2.4. Wise-IoU (WIoU)
3. Results and Discussion
3.1. Dataset
3.2. Experimental Environment and Parameter Settings
3.3. Evaluation Metrics
3.4. Experimental Process and Results
3.5. Ablation Experiments
3.6. Comparison Experiments of Mainstream Algorithms
3.7. Visualization
4. Conclusions
Author Contributions
Funding
Data Availability Statement
Conflicts of Interest
References
- Du, A.; Ghavidel, A. Parameterized deep reinforcement learning-enabled maintenance decision-support and life-cycle risk assessment for highway bridge portfolios. Struct. Saf. 2022, 97, 102221. [Google Scholar] [CrossRef]
- Ayenu-Prah, A.; Attoh-Okine, N. Evaluating pavement cracks with bidimensional empirical mode decomposition. EURASIP J. Adv. Signal Process. 2008, 2008, 861701. [Google Scholar] [CrossRef]
- Wang, S.; Tang, W. Pavement crack segmentation algorithm based on local optimal threshold of cracks density distribution. In Advanced Intelligent Computing: 7th International Conference, ICIC 2011, Zhengzhou, China, 11–14 August 2011, Revised Selected Papers; Springer: Berlin/Heidelberg, Germany, 2012; pp. 298–302. [Google Scholar]
- Huang, W.; Zhang, N. A novel road crack detection and identification method using digital image processing techniques. In Proceedings of the 2012 7th International Conference on Computing and Convergence Technology (ICCCT), Seoul, Republic of Korea, 3–5 December 2012; pp. 397–400. [Google Scholar]
- Zhao, K.; Liu, J.; Lv, X. A Unified Approach to Solvability and Stability of Multipoint BVPs for Langevin and Sturm–Liouville Equations with CH–Fractional Derivatives and Impulses via Coincidence Theory. Fractal Fract. 2024, 8, 111. [Google Scholar] [CrossRef]
- Lin, J.; Liu, Y. Potholes detection based on SVM in the pavement distress image. In Proceedings of the 2010 Ninth International Symposium on Distributed Computing and Applications to Business, Engineering and Science, Hong Kong, China, 10–12 August 2010; pp. 544–547. [Google Scholar]
- Zou, Q.; Cao, Y.; Li, Q.; Wang, S. CrackTree: Automatic crack detection from pavement images. Pattern Recognit. Lett. 2012, 33, 227–238. [Google Scholar] [CrossRef]
- Li, H.; Song, D.; Liu, Y.; Li, B. Automatic pavement crack detection by multi-scale image fusion. IEEE Trans. Intell. Transp. Syst. 2018, 20, 2025–2036. [Google Scholar] [CrossRef]
- Zhao, K. Study on the stability and its simulation algorithm of a nonlinear impulsive ABC-fractional coupled system with a Laplacian operator via F-contractive mapping. Adv. Contin. Discret. Model. 2024, 2024, 5. [Google Scholar] [CrossRef]
- Redmon, J.; Farhadi, A. Yolov3: An incremental improvement. arXiv 2018, arXiv:1804.02767. [Google Scholar]
- Bochkovskiy, A.; Wang, C.Y.; Liao, H.Y.M. Yolov4: Optimal speed and accuracy of object detection. arXiv 2020, arXiv:2004.10934. [Google Scholar]
- Wang, C.Y.; Bochkovskiy, A.; Liao, H.Y.M. YOLOv7: Trainable bag-of-freebies sets new state-of-the-art for real-time object detectors. In Proceedings of the IEEE/CVF Conference on Computer Vision and Pattern Recognition, Vancouver, BC, Canada, 18–22 June 2023; pp. 7464–7475. [Google Scholar]
- Liu, W.; Anguelov, D.; Erhan, D.; Szegedy, C.; Reed, S.; Fu, C.Y.; Berg, A.C. SSD: Single shot multibox detector. In Computer Vision–ECCV 2016: 14th European Conference, Amsterdam, The Netherlands, 11–14 October 2016, Proceedings, Part I 14; Springer: Cham, Switzerland, 2016; pp. 21–37. [Google Scholar]
- Girshick, R. Fast R-CNN. In Proceedings of the IEEE International Conference on Computer Vision, Santiago, Chile, 7–13 December 2015; pp. 1440–1448. [Google Scholar]
- He, K.; Gkioxari, G.; Dollár, P.; Girshick, R. Mask R-CNN. In Proceedings of the IEEE International Conference on Computer Vision, Venice, Italy, 22–29 October 2017; pp. 2961–2969. [Google Scholar]
- Opara, J.N.; Thein, A.B.B.; Izumi, S.; Yasuhara, H.; Chun, P.J. Defect detection on asphalt pavement by deep learning. Geomate J. 2021, 21, 87–94. [Google Scholar]
- Dong, J.; Liu, J.; Wang, N.; Fang, H.; Zhang, J.; Hu, H.; Ma, D. Intelligent segmentation and measurement model for asphalt road cracks based on modified mask R-CNN algorithm. Comput. Model. Eng. Sci. 2021, 128, 541–564. [Google Scholar] [CrossRef]
- Du, F.J.; Jiao, S.J. Improvement of lightweight convolutional neural network model based on YOLO algorithm and its research in pavement defect detection. Sensors 2022, 22, 3537. [Google Scholar] [CrossRef] [PubMed]
- Xu, Y.; Sun, F.; Wang, L. YOLOv5-PD: A model for common asphalt pavement defects detection. J. Sens. 2022, 2022, 7530361. [Google Scholar] [CrossRef]
- Huang, P.; Wang, S.; Chen, J.; Li, W.; Peng, X. Lightweight Model for Pavement Defect Detection Based on Improved YOLOv7. Sensors 2023, 23, 7112. [Google Scholar] [CrossRef] [PubMed]
- Liu, Y.; Duan, M.; Ding, G.; Ding, H.; Hu, P.; Zhao, H. HE-YOLOv5s: Efficient road defect detection network. Entropy 2023, 25, 1280. [Google Scholar] [CrossRef] [PubMed]
- Cano-Ortiz, S.; Iglesias, L.L.; del Árbol, P.M.R.; Castro-Fresno, D. Improving detection of asphalt distresses with deep learning-based diffusion model for intelligent road maintenance. Develop. Built Environ. 2024, 17, 100315. [Google Scholar] [CrossRef]
- Ranyal, E.; Sadhu, A.; Jain, K. Enhancing pavement health assessment: An attention-based approach for accurate crack detection, measurement, and mapping. Expert Syst. Appl. 2024, 247, 123314. [Google Scholar] [CrossRef]
- Zhao, M.; Su, Y.; Wang, J.; Liu, X.; Wang, K.; Liu, Z.; Liu, M.; Guo, Z. MED-YOLOv8s: A new real-time road crack, pothole, and patch detection model. J. Real-Time Image Process. 2024, 21, 26. [Google Scholar] [CrossRef]
- Wang, Q.; Wu, B.; Zhu, P.; Li, P.; Zuo, W.; Hu, Q. ECA-Net: Efficient channel attention for deep convolutional neural networks. In Proceedings of the IEEE/CVF Conference on Computer Vision and Pattern Recognition, Virtual, 14–19 June 2020; pp. 11534–11542. [Google Scholar]
- Wang, H.; Han, X.; Song, X.; Su, J.; Li, Y.; Zheng, W.; Wu, X. Research on automatic pavement crack identification Based on improved YOLOv8. Int. J. Interact. Des. Manuf. 2024, 2024, 1–11. [Google Scholar] [CrossRef]
- Woo, S.; Park, J.; Lee, J.Y.; Kweon, I.S. CBAM: Convolutional block attention module. In Proceedings of the European Conference on Computer Vision (ECCV), Munich, Germany, 8–14 September 2018; pp. 3–19. [Google Scholar]
- Lin, T.Y.; Dollár, P.; Girshick, R.; He, K.; Hariharan, B.; Belongie, S. Feature pyramid networks for object detection. In Proceedings of the IEEE Conference on Computer Vision and Pattern Recognition, Honolulu, HI, USA, 21–26 July 2017; pp. 2117–2125. [Google Scholar]
- Liu, S.; Qi, L.; Qin, H.; Shi, J.; Jia, J. Path aggregation network for instance segmentation. In Proceedings of the IEEE Conference on Computer Vision and Pattern Recognition, Salt Lake City, UT, USA, 18–22 June 2018; pp. 8759–8768. [Google Scholar]
- Sunkara, R.; Luo, T. No more strided convolutions or pooling: A new CNN building block for low-resolution images and small objects. In Proceedings of the Joint European Conference on Machine Learning and Knowledge Discovery in Databases, Grenoble, France, 19–23 September 2022; Springer Nature: Cham, Switzerland, 2022; pp. 443–459. [Google Scholar]
- Kang, M.; Ting, C.M.; Ting, F.F.; Phan, R.C.W. ASF-YOLO: A Novel YOLO Model with Attentional Scale Sequence Fusion for Cell Instance Segmentation. arXiv 2023, arXiv:2312.06458. [Google Scholar] [CrossRef]
- Chen, J.; Kao, S.; He, H.; Zhuo, W.; Wen, S.; Lee, C.H.; Chan, S.H.G. Run, Don’t walk: Chasing higher FLOPS for faster neural networks. In Proceedings of the IEEE/CVF Conference on Computer Vision and Pattern Recognition, Seattle, WA, USA, 17–21 June 2023; pp. 12021–12031. [Google Scholar]
- Zheng, Z.; Wang, P.; Liu, W.; Li, J.; Ye, R.; Ren, D. Distance-IoU loss: Faster and better learning for bounding box regression. In Proceedings of the AAAI Conference on Artificial Intelligence, New York, NY, USA, 7–12 February 2020; Volume 34, pp. 12993–13000. [Google Scholar]
- Tong, Z.; Chen, Y.; Xu, Z.; Yu, R. Wise-IoU: Bounding box regression loss with dynamic focusing mechanism. arXiv 2023, arXiv:2301.10051. [Google Scholar]
- Arya, D.; Maeda, H.; Ghosh, S.K.; Toshniwal, D.; Sekimoto, Y. Rdd2022: A multi-national image dataset for automatic road damage detection. arXiv 2022, arXiv:2209.08538. [Google Scholar]
- Ren, S.; He, K.; Girshick, R.; Sun, J. Faster R-CNN: Towards real-time object detection with region proposal networks. Adv. Neural Inf. Process. Syst. 2015, 28, 1–9. [Google Scholar] [CrossRef] [PubMed]
- Yu, B.; Li, Q.; Jiao, W.; Zhang, S.; Zhu, Y. SAB-YOLOv5: An Improved YOLOv5 Model for Permanent Magnetic Ferrite Magnet Rotor Detection. Mathematics 2024, 12, 957. [Google Scholar] [CrossRef]
- Shao, Y.; Zhang, R.; Lv, C.; Luo, Z.; Che, M. TL-YOLO: Foreign-Object Detection on Power Transmission Line Based on Improved YOLOv8. Electronics 2024, 13, 1543. [Google Scholar] [CrossRef]
- Wang, C.Y.; Yeh, I.H.; Liao, H.Y.M. YOLOv9: Learning What You Want to Learn Using Programmable Gradient Information. arXiv 2024, arXiv:2402.13616. [Google Scholar]
















| Parameter | Configuration |
|---|---|
| epochs | 150 |
| batchsize | 4 |
| workers | 4 |
| imgsz | 640 |
| optimizer | SGD |
| lr0 | 0.01 |
| Method | SPD-Conv | Improved Neck | C2f_Faster | WIoU | P | R | mAP@0.5 | Parameters/M |
|---|---|---|---|---|---|---|---|---|
| YOLOv8 | 0.754 | 0.667 | 0.746 | 11.13 | ||||
| A | ✓ | 0.759 | 0.711 | 0.766 | 10.21 | |||
| B | ✓ | 0.758 | 0.704 | 0.764 | 10.92 | |||
| C | ✓ | 0.756 | 0.664 | 0.744 | 9.75 | |||
| D | ✓ | 0.733 | 0.701 | 0.758 | 11.13 | |||
| E | ✓ | ✓ | ✓ | ✓ | 0.803 | 0.675 | 0.774 | 8.62 |
| Method | P | R | mAP@0.5 | Parameters/M | FPS |
|---|---|---|---|---|---|
| Faster-RCNN | 0.465 | 0.780 | 0.691 | 83.0 | 9 |
| SSD | 0.910 | 0.464 | 0.680 | 52.6 | 35 |
| YOLOv5s | 0.706 | 0.556 | 0.643 | 7.02 | 50 |
| YOLOv7-tiny | 0.606 | 0.338 | 0.271 | 6.01 | 166 |
| YOLOv8s | 0.754 | 0.667 | 0.746 | 11.13 | 38 |
| YOLOv9-C | 0.801 | 0.651 | 0.755 | 25.2 | 37 |
| Improved YOLOv8 | 0.803 | 0.675 | 0.774 | 8.62 | 43 |
Disclaimer/Publisher’s Note: The statements, opinions and data contained in all publications are solely those of the individual author(s) and contributor(s) and not of MDPI and/or the editor(s). MDPI and/or the editor(s) disclaim responsibility for any injury to people or property resulting from any ideas, methods, instructions or products referred to in the content. |
© 2024 by the authors. Licensee MDPI, Basel, Switzerland. This article is an open access article distributed under the terms and conditions of the Creative Commons Attribution (CC BY) license (https://creativecommons.org/licenses/by/4.0/).
Share and Cite
Sun, Z.; Zhu, L.; Qin, S.; Yu, Y.; Ju, R.; Li, Q. Road Surface Defect Detection Algorithm Based on YOLOv8. Electronics 2024, 13, 2413. https://doi.org/10.3390/electronics13122413
Sun Z, Zhu L, Qin S, Yu Y, Ju R, Li Q. Road Surface Defect Detection Algorithm Based on YOLOv8. Electronics. 2024; 13(12):2413. https://doi.org/10.3390/electronics13122413
Chicago/Turabian StyleSun, Zhen, Lingxi Zhu, Su Qin, Yongbo Yu, Ruiwen Ju, and Qingdang Li. 2024. "Road Surface Defect Detection Algorithm Based on YOLOv8" Electronics 13, no. 12: 2413. https://doi.org/10.3390/electronics13122413
APA StyleSun, Z., Zhu, L., Qin, S., Yu, Y., Ju, R., & Li, Q. (2024). Road Surface Defect Detection Algorithm Based on YOLOv8. Electronics, 13(12), 2413. https://doi.org/10.3390/electronics13122413

