Sign in to use this feature.

Years

Between: -

Subjects

remove_circle_outline
remove_circle_outline
remove_circle_outline
remove_circle_outline
remove_circle_outline
remove_circle_outline
remove_circle_outline
remove_circle_outline
remove_circle_outline

Journals

remove_circle_outline
remove_circle_outline
remove_circle_outline
remove_circle_outline
remove_circle_outline

Article Types

Countries / Regions

remove_circle_outline
remove_circle_outline
remove_circle_outline

Search Results (1,006)

Search Parameters:
Keywords = least squares vector machine

Order results
Result details
Results per page
Select all
Export citation of selected articles as:
36 pages, 8547 KB  
Article
Key Indicator Detection and Authenticity Identification of Beer Based on Near-Infrared Spectroscopy Combined with Multi-Task Feature Extraction
by Yongshun Wei, Guiqing Xi, Jinming Liu, Yuhao Lu, Chong Tan, Changan Xu and Weite Li
Molecules 2026, 31(7), 1083; https://doi.org/10.3390/molecules31071083 - 26 Mar 2026
Viewed by 76
Abstract
To address traditional beer detection limitations, this study proposes a rapid NIRS-based method for detecting key indicators and verifying authenticity. Designing Single-task (STL) and Multi-task learning (MTL) strategies, it employs Variable Importance in Projection for wavelength selection. Deep spectral features were extracted utilizing [...] Read more.
To address traditional beer detection limitations, this study proposes a rapid NIRS-based method for detecting key indicators and verifying authenticity. Designing Single-task (STL) and Multi-task learning (MTL) strategies, it employs Variable Importance in Projection for wavelength selection. Deep spectral features were extracted utilizing a Multi-Head Attention (MHA)-fused Convolutional Neural Network (CNN-MHA), Long Short-Term Memory (LSTM-MHA), and hybrid CNN-LSTM-MHA networks. To further enhance model performance, the Bayesian Optimization Algorithm globally optimized network hyperparameters in STL, alongside hyperparameters and multi-task loss weights in MTL. Partial least squares regression, support vector machine regression, and partial least squares discriminant analysis models were established using these features. Results indicate that the MTL-based CNN-LSTM-MHA network effectively learns shared features across multiple tasks, significantly improving model generalization. Specifically, the coefficients of determination (R2) for alcohol content and original wort concentration in the validation set were 0.996 and 0.997, respectively, with relative root mean square errors (rRMSE) of 2.024% and 2.515%. In the independent test set, the R2 were 0.995 and 0.991, with rRMSE of 2.515% and 2.087%, respectively. Furthermore, 100% classification accuracy was achieved across all datasets. This method provides an efficient technical solution for beer market regulation and real-time detection in production processes. Full article
(This article belongs to the Section Food Chemistry)
Show Figures

Figure 1

17 pages, 3224 KB  
Article
Research on Surface Acoustic Wave Yarn Tension Sensor for Spinning Machines: Structural Optimization, Sensitivity Enhancement and Temperature Compensation
by Hao Chen, Yang Feng, Shuai Zhu, Ben Wang, Bingkun Zhang, Hua Xia, Xulehan Yu and Wanqing Chen
Textiles 2026, 6(1), 37; https://doi.org/10.3390/textiles6010037 - 23 Mar 2026
Viewed by 109
Abstract
This paper presents a yarn tension sensor based on Surface Acoustic Waves (SAW). To enhance the detection accuracy of the sensor, an improved beam structure is designed for tension measurement, along with intelligent algorithms for temperature compensation. Firstly, regarding the sensor structure, a [...] Read more.
This paper presents a yarn tension sensor based on Surface Acoustic Waves (SAW). To enhance the detection accuracy of the sensor, an improved beam structure is designed for tension measurement, along with intelligent algorithms for temperature compensation. Firstly, regarding the sensor structure, a simply supported beam with a hyperbolic surface is designed to achieve stress concentration by reducing the section modulus at the beam’s midpoint. Secondly, by incorporating an unbalanced split-electrode Interdigital Transducer (IDT) design, the sensor effectively suppresses signal sidelobe interference and significantly improves the structure’s tension sensitivity. Finally, in terms of signal processing, to eliminate the influence of environmental temperature fluctuations on measurements, a temperature-compensation algorithm based on Bayesian Optimization Least Squares Support Vector Machine (BO-LSSVM) with Gaussian Process regression is proposed. Experimental results show that the tension sensitivity of the improved structure was 8.2% higher than that of the doubly clamped beam and 12.7% higher than that of the cantilever beam. For temperature compensation, the BO-LSSVM model reduced the Mean Relative Error (MRE) by 5.67 percentage points relative to raw data and by 2.04 percentage points relative to the fixed-parameter LSSVM model, lowering the temperature sensitivity coefficient from 4.09 (×103/°C) to 0.41 (103/°C). Full article
Show Figures

Figure 1

19 pages, 3682 KB  
Article
Estimation of Cotton Above-Ground Biomass Based on Fusion of UAV Spectral and Texture Features
by Guldana Sarsen, Qiuxiang Tang, Yabin Li, Longlong Bao, Yuhang Xu, Guangyun Sun, Jianwen Wu, Yierxiati Abulaiti, Qingqing Lv, Fubin Liang, Na Zhang, Rensong Guo, Liang Wang, Jianping Cui and Tao Lin
Agronomy 2026, 16(6), 668; https://doi.org/10.3390/agronomy16060668 - 22 Mar 2026
Viewed by 168
Abstract
Cotton above-ground biomass (AGB) is a key indicator of crop growth and yield potential. Traditional monitoring methods are labor-intensive and destructive, limiting their suitability for precision agriculture. This study developed a high-precision, non-destructive model for estimating cotton AGB by integrating spectral and texture [...] Read more.
Cotton above-ground biomass (AGB) is a key indicator of crop growth and yield potential. Traditional monitoring methods are labor-intensive and destructive, limiting their suitability for precision agriculture. This study developed a high-precision, non-destructive model for estimating cotton AGB by integrating spectral and texture features derived from UAV multispectral and RGB images. UAV data were collected at major growth stages in 2024. Eight vegetation indices (VIs) and eight texture features (TFs) were extracted. Four machine learning algorithms—support vector regression (SVR), random forest regression (RFR), partial least squares regression (PLSR), and extreme gradient boosting (XGB)—were evaluated using independent validation data. Models based on fused spectral and texture features outperformed single-feature models. RFR achieved the best performance (R2 = 0.811; RMSE = 2.931 t ha−1). Texture features alone also showed strong predictive capability (R2 = 0.789), highlighting their value in capturing canopy structural information. These results demonstrate that spectral–texture fusion significantly improves cotton AGB estimation and that RFR provides a robust modeling framework for UAV-based crop monitoring. Full article
Show Figures

Figure 1

32 pages, 5375 KB  
Article
Deep Learning-Enabled Nondestructive Prediction of Moisture Content in Post-Heading Paddy Rice (Oryza sativa L.) Using Near-Infrared Spectroscopy
by Ha-Eun Yang, Hong-Gu Lee, Jeong-Eun Lee, Jeong-Yong Shin, Wan-Gyu Sang, Byoung-Kwan Cho and Changyeun Mo
Agriculture 2026, 16(6), 679; https://doi.org/10.3390/agriculture16060679 - 17 Mar 2026
Viewed by 276
Abstract
Rapid non-destructive evaluation of the moisture content of freshly harvested paddy rice in the field is essential for determining the optimal harvest timing, ensuring high-quality rice production and energy savings. This study developed a non-destructive prediction model for the moisture content of paddy [...] Read more.
Rapid non-destructive evaluation of the moisture content of freshly harvested paddy rice in the field is essential for determining the optimal harvest timing, ensuring high-quality rice production and energy savings. This study developed a non-destructive prediction model for the moisture content of paddy rice using near-infrared (NIR) spectroscopy combined with machine learning and deep learning techniques. Rice samples were collected weekly during the ripening period after heading, and NIR reflectance spectra were acquired in the range of 950–2200 nm. Seven spectral preprocessing techniques were applied; and the prediction models developed, using partial least squares regression, support vector regression, deep neural network, and one-dimensional convolutional neural networks (1D-CNNs) based on VGGNet and EfficientNet architectures. Among these, the EfficientNet-based 1D-CNN combined with Savitzky–Golay 1st order derivative preprocessing showed the highest performance, achieving an Rp2 of 0.999 and an RMSEP of 0.001 (Friedman test, p < 0.001; Kendall’s W = 0.97), significantly outperforming previous traditional machine learning models. The results demonstrate that the proposed prediction model enables highly accurate estimation of moisture content in freshly harvested paddy rice without requiring drying or milling. The proposed approach can be implemented across various agricultural operations, enabling optimal harvest timing, quality control during storage, energy efficient drying, and real-time monitoring via on-combine sensor systems. Full article
(This article belongs to the Section Artificial Intelligence and Digital Agriculture)
Show Figures

Figure 1

36 pages, 8397 KB  
Article
Intelligent Predictive Analysis of Lateral Torsional Buckling in Pre-Stressed Thin-Walled Steel Beams with Un-Bonded Deviators Under Non-Uniform Bending
by Ali Turab Asad, Moon-Young Kim, Imdad Ullah Khan and Agha Intizar Mehdi
Buildings 2026, 16(6), 1153; https://doi.org/10.3390/buildings16061153 - 14 Mar 2026
Viewed by 282
Abstract
This study presents a newly conducted comprehensive investigation into the lateral torsional buckling (LTB) behavior of un-bonded pre-stressed (PS) thin-walled steel I-beams subjected to non-uniform bending moments, combining a numerical study with a machine learning (ML) approach and experimental validation. Despite extensive prior [...] Read more.
This study presents a newly conducted comprehensive investigation into the lateral torsional buckling (LTB) behavior of un-bonded pre-stressed (PS) thin-walled steel I-beams subjected to non-uniform bending moments, combining a numerical study with a machine learning (ML) approach and experimental validation. Despite extensive prior work, no exact analytical solution exists particularly for non-uniform bending or can be extremely complicated, as the resulting differential equations contain variable coefficients particularly under non-uniform bending due to the complexity of the PS system. To overcome this limitation, a numerical study using finite element (FE) analysis is first conducted with emphasis on the key geometric and pre-stressing parameters, including unbraced beam length, tendon eccentricity, deviators configurations, and pre-stressing force, to evaluate the LTB behavior. The FE modeling was then validated against experimental testing to ensure the accuracy and reliability of the FE solutions. Subsequently, a comprehensive dataset is generated using FE simulations to train the ML models aimed at predicting the LTB resistance of the PS system. This study presents three ML approaches, including support vector regression (SVR), random forest (RF) and least-square boosting (LSBoost), and their optimal hyperparameters are determined using Bayesian optimization (BO) to enhance the prediction performance. The results indicate that the LTB capacity predicted by the Bayesian-optimized ML models achieve high predictive accuracy and are in close agreement with numerical FE simulations, thereby highlighting their potential in capturing the complex, underlying non-linear interactions influencing the buckling behavior of the PS structural system. Accordingly, the proposed framework offers a robust and effective predictive tool for evaluating LTB resistance, particularly under non-uniform bending where exact analytical solutions are not available, and for supporting the design and assessment of PS steel structures. Full article
(This article belongs to the Section Building Structures)
Show Figures

Figure 1

24 pages, 6483 KB  
Article
Integrating Plant Height into Hyperspectral Inversion Models for Estimating Chlorophyll and Total Nitrogen in Rice Canopies
by Jing He, Yangyang Song, Dong Xie and Gang Liu
Agriculture 2026, 16(6), 656; https://doi.org/10.3390/agriculture16060656 - 13 Mar 2026
Viewed by 271
Abstract
Rice undergoes rapid growth and exhibits a high demand for nutrients during the tillering and booting stages. SPAD readings, which reflect relative leaf chlorophyll status, and leaf nitrogen content (LNC) are key indicators of plant nutritional status, directly influencing photosynthetic efficiency and biomass [...] Read more.
Rice undergoes rapid growth and exhibits a high demand for nutrients during the tillering and booting stages. SPAD readings, which reflect relative leaf chlorophyll status, and leaf nitrogen content (LNC) are key indicators of plant nutritional status, directly influencing photosynthetic efficiency and biomass accumulation, while plant height (PH) reflects canopy structure and nutrient availability. Establishing quantitative relationships among these traits at key growth stages is essential for stage-specific precision rice management. In this study, Unmanned Aerial Vehicle (UAV) hyperspectral imagery and ground-truth measurements of SPAD, LNC, and PH were collected from rice fields in Qingbaijiang District, Chengdu, China. Twelve vegetation indices (VIs) were calculated, and three machine learning algorithms—partial least squares regression (PLSR), support vector regression (SVR), and random forest regression (RFR)—were employed to develop stage-specific retrieval models. A stage-specific modeling framework integrating PH with hyperspectral data was developed to statistically enhance estimation accuracy at the tillering and booting stages. The optimal models for SPAD readings and LNC achieved R2 values of 0.916 and 0.936, respectively. The results indicate that integrating canopy structural information with hyperspectral features can improve the estimation accuracy of SPAD-related chlorophyll indicators and nitrogen status in rice. Under the controlled field conditions of this study, the proposed framework provides a plot-scale proof-of-concept demonstration for UAV-based stage-specific nitrogen monitoring. Full article
Show Figures

Figure 1

25 pages, 7590 KB  
Article
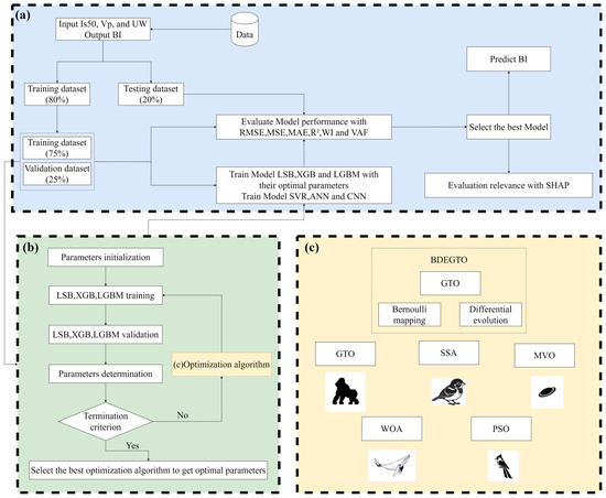
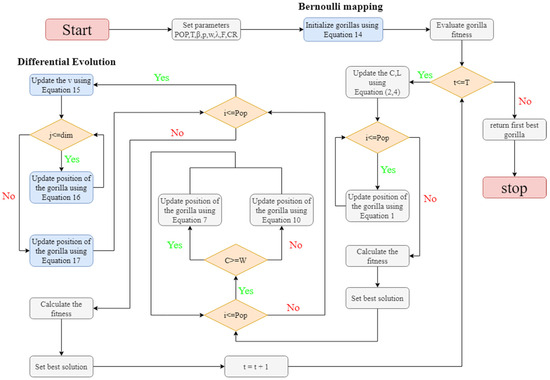
Rock Brittleness Prediction with BDEGTO-Optimized XGBoost
by Yajuan Wu, Tao Wen, Ruozhao Wang, Yunpeng Yang and Xiaohong Xu
Processes 2026, 14(5), 878; https://doi.org/10.3390/pr14050878 - 9 Mar 2026
Viewed by 215
Abstract
Precise assessment of rock brittleness is a prerequisite for effective wellbore integrity and successful reservoir stimulation in drilling programs. To achieve precise prediction of rock brittleness index (BI), this study proposes an improved optimization algorithm for an artificial gorilla troops optimizer (GTO), called [...] Read more.
Precise assessment of rock brittleness is a prerequisite for effective wellbore integrity and successful reservoir stimulation in drilling programs. To achieve precise prediction of rock brittleness index (BI), this study proposes an improved optimization algorithm for an artificial gorilla troops optimizer (GTO), called a Bernoulli Differential Evolution Gorilla Troops Optimizer (BDEGTO). In the BDEGTO, Bernoulli mapping is introduced during the population initialization process, and the differential evolution is embedded after the exploration stage of the GTO. These modifications effectively address the early-stage optimization weaknesses and the susceptibility to local optima that are commonly encountered in a traditional GTO. To evaluate the performance of the BDEGTO, comparisons are made with other optimization algorithms based on 91 datasets from 32 rock types. The results demonstrate the significant advantages of the BDEGTO over other algorithms. Furthermore, the BDEGTO is applied to the optimization process of Least Squares Boosting (LSB), Extreme Gradient Boosting (XGB), and Light Gradient Boosting Machine (LGBM). A comparison is made with Support Vector Regression (SVR), Artificial Neural Network (ANN), and Convolutional Neural Network (CNN) algorithms for predicting rock brittleness based on input parameters such as P-wave velocity (Vp), point load index (Is50), and unit weight (UW). The findings indicate that BDEGTO-XGB achieves the best prediction performance for BI. Additionally, through SHapley Additive exPlanations (SHAP) analysis, it is determined that among the three input parameters, Is50 has the most significant influence. These research results provide valuable guidance for the brittleness assessment of similar rocks. Full article
(This article belongs to the Section Petroleum and Low-Carbon Energy Process Engineering)
Show Figures

Figure 1

18 pages, 9838 KB  
Article
Unlocking Roadside Carbon Sequestration Potential: Machine Learning Estimation of AGB in Highway Vegetation Belts Using GF-2 High-Resolution Imagery
by Weiwei Jiang, Heng Tu and Qin Wang
Sensors 2026, 26(5), 1729; https://doi.org/10.3390/s26051729 - 9 Mar 2026
Viewed by 272
Abstract
Aboveground biomass (AGB) is a key indicator of vegetation productivity and terrestrial carbon stocks; therefore, robust AGB estimation is critical for assessing ecosystem services and carbon cycle research. Previous studies have largely focused on forest and cropland ecosystems. In contrast, roadside vegetation along [...] Read more.
Aboveground biomass (AGB) is a key indicator of vegetation productivity and terrestrial carbon stocks; therefore, robust AGB estimation is critical for assessing ecosystem services and carbon cycle research. Previous studies have largely focused on forest and cropland ecosystems. In contrast, roadside vegetation along highways and other linear transport corridors remains comparatively underexplored despite its potentially important role as a carbon sink. Here, we integrate field-measured AGB samples with GF-2 high-resolution satellite imagery to evaluate the suitability of multiple remote-sensing predictors and machine-learning algorithms for estimating AGB in highway roadside vegetation. Six remote-sensing variables were used as predictors, including four vegetation indices (Normalized Difference Vegetation Index (NDVI), Perpendicular Vegetation Index (PVI), Enhanced Vegetation Index (EVI), and Modified Soil-Adjusted Vegetation Index (MSAVI) and two-band ratios (B342 and B12/34). Five regression models—multiple linear regression (MLR), partial least squares regression (PLSR), random forest (RF), support vector regression (SVR), and extreme gradient boosting (XGBoost)—were developed and systematically compared under both single-variable and multi-variable scenarios. Model performance was evaluated using five-fold cross-validation, with the coefficient of determination (R2) and the root mean square error (RMSE) as metrics of evaluation. The results indicate that the RF model under the multi-variable scenario achieved the best overall performance, with a training R2 of 0.83 and a testing RMSE of 0.84 kg·m−2, substantially outperforming the other linear and non-linear models. The optimal RF model was further applied to GF-2 imagery to produce a spatially explicit AGB map for a 32 km highway segment and a 30 m roadside buffer on both sides, yielding an estimated total aboveground biomass of 566.97 t for the corridor. These findings demonstrate that combining high-resolution remote sensing with machine-learning approaches can effectively improve AGB estimation for linear roadside vegetation systems, providing technical support for ecological monitoring, roadside greening management, and carbon accounting for transport infrastructure. Full article
(This article belongs to the Section Remote Sensors)
Show Figures

Figure 1

30 pages, 2801 KB  
Article
Non-Destructive Detection of Soluble Solids Content in Multiple Varieties of Hami Melon Based on Hyperspectral Imaging and Machine Learning
by Haowei Zheng, Shuo Xu, Kexiang Wang and Lei Zhao
Symmetry 2026, 18(3), 462; https://doi.org/10.3390/sym18030462 - 7 Mar 2026
Viewed by 205
Abstract
Hami melon is a widely consumed fruit worldwide, and its sweetness, characterized by soluble solids content (SSC), is a key indicator of fruit quality and commercial value. In this study, hyperspectral imaging combined with machine learning was systematically applied to develop non-destructive models [...] Read more.
Hami melon is a widely consumed fruit worldwide, and its sweetness, characterized by soluble solids content (SSC), is a key indicator of fruit quality and commercial value. In this study, hyperspectral imaging combined with machine learning was systematically applied to develop non-destructive models for SSC prediction in multiple Hami melon varieties. Four varieties, namely ‘Xizhoumi’, ‘Jiashigua’, ‘Jinfenghuang’, and ‘Heimeimao’, with a total of 160 samples, were used as the test materials. Hyperspectral images were collected, and SSC was measured at two pulp positions for each sample (denoted as BRIX1 and BRIX2). After applying preprocessing methods including Standard Normal Variate (SNV) transformation and Savitzky–Golay smoothing, five machine learning models were compared: XGBoost, LightGBM, Random Forest (RF), Support Vector Regression (SVR), and Partial Least Squares Regression (PLSR). Furthermore, an ensemble modeling strategy based on residual predictive deviation (RPD) weighting from the validation set was proposed. The results show that all models could effectively predict SSC, with the ensemble model achieving the best performance: the coefficients of determination (R2) for BRIX1 and BRIX2 were 0.848 and 0.833, the root mean square errors (RMSEs) were 0.992 and 0.899, the Mean Absolute Percentage Errors (MAPEs) were 6.90% and 6.76%, and the RPD values were 2.57 and 2.45, respectively, demonstrating its strong quantitative analysis capability. This performance benefited from three core optimized designs adopted in this study: (1) a multi-cultivar experimental design that verified the stable correlation between sugar-related spectral features and internal SSC across different Hami melon varieties; (2) an RPD-weighted ensemble modeling strategy that balanced the fitting ability and generalization performance of linear and nonlinear models; and (3) a dual-position SSC measurement design that validated the robustness of the model for SSC prediction at different spatial positions in the pulp. This study confirms the feasibility of hyperspectral imaging technology for non-destructive SSC detection in the four tested Hami melon varieties under laboratory-controlled conditions. The proposed ensemble model achieved a marginal but stable improvement in overall prediction accuracy across the tested varieties compared with the optimal single model, providing a preliminary methodological reference and data support for the development of cross-cultivar non-destructive SSC detection models for Hami melon. Full article
(This article belongs to the Section Computer)
Show Figures

Figure 1

16 pages, 1553 KB  
Article
Machine-Learning Algorithm and Decline-Curve Analysis Comparison in Forecasting Gas Production
by Dan-Romulus Jacota, Cristina Roxana Popa, Maria Tănase and Cristina Veres
Processes 2026, 14(5), 826; https://doi.org/10.3390/pr14050826 - 3 Mar 2026
Viewed by 365
Abstract
This study utilizes machine-learning algorithms to reinterpret existing datasets originally plotted using Decline-Curve Analysis (DCA), aiming to enhance predictive accuracy without requiring new field-data acquisition. Historical production records were compiled: monthly oil/gas rates, bottom-hole pressures, and cumulative productions, which were fitted to Arps [...] Read more.
This study utilizes machine-learning algorithms to reinterpret existing datasets originally plotted using Decline-Curve Analysis (DCA), aiming to enhance predictive accuracy without requiring new field-data acquisition. Historical production records were compiled: monthly oil/gas rates, bottom-hole pressures, and cumulative productions, which were fitted to Arps equations via least-squares optimization, and key decline parameters, such as initial rate, nominal decline rate, and hyperbolic exponent, served as input data. Four machine-learning models were trained and validated: Artificial Neural Networks (ANN), Support Vector Machines (SVM), and Linear Regression (LR), using 80/20 train–test splits and 5-fold cross-validation. Models were evaluated using Mean Squared Error (MSE), Root Mean Square Error (RMSE), Mean Absolute Error (MAE), and coefficient of determination (R2). The ANN emerged as the best-performing method, achieving near-unity predictive accuracy (R2 ≈ 1) on the independent test set, with low error values (MSE = 0.0012 Ncm2/month2, RMSE = 0.035 Ncm/month, MAE = 0.028 Ncm/month) for oil production rates. Similar levels of accuracy were obtained for gas rates and pressures. These results reflect the strong and highly regular relationships present in the dataset analyzed rather than an exact zero-error fit. The multi-layer architecture of the ANN effectively captured the nonlinear interactions between Arps parameters and transient flow regimes, outperforming the empirical and physics-constrained approaches. Linear regression yielded strong results (R2 = 0.98, RMSE = 0.15 Ncm/month) but faltered in high-decline scenarios, failing to model exponential tails accurately. SVM exhibited the highest deviations (RMSE = 0.42 Ncm/month, R2 = 0.89), attributable to kernel sensitivity in sparse, noisy decline data. RF provided intermediate performance (R2 = 0.97). This ANN-driven approach redefines decline analysis by automating parameter tuning and uncertainty quantification, reducing forecasting errors by 85% versus classical Arps methods. Full article
Show Figures

Figure 1

32 pages, 8585 KB  
Article
A Hybrid Intelligent Fault Diagnosis Framework for Rolling Bearings and Gears Based on BAYES-ICEEMDAN-SNR Feature Enhancement and ITOC-LSSVM
by Xiaoxu He, Xingwei Ge, Zhe Wu, Qiang Zhang, Yiying Yang and Yachao Cao
Sensors 2026, 26(5), 1543; https://doi.org/10.3390/s26051543 - 28 Feb 2026
Viewed by 311
Abstract
To address the challenges of difficult feature extraction for rolling bearing vibration signals, low efficiency in optimizing diagnostic model parameters, and the tendency to get trapped in local optima, this paper proposes an improved ICEEMDAN feature extraction method based on Bayesian optimization and [...] Read more.
To address the challenges of difficult feature extraction for rolling bearing vibration signals, low efficiency in optimizing diagnostic model parameters, and the tendency to get trapped in local optima, this paper proposes an improved ICEEMDAN feature extraction method based on Bayesian optimization and adaptive noise signal ratio enhancement (BAYES-ICEEMDAN-SNR) and combines it with the improved Coriolis force optimization algorithm (ITOC) to optimize the least squares support vector machine (LSSVM) fault diagnosis model. Firstly, Bayesian optimization is used to adaptively determine the noise parameters and introduce a dynamic signal-to-noise ratio adjustment mechanism to enhance the robustness of feature extraction; secondly, Chebyshev chaotic mapping, Cauchy mutation, and dynamic reverse learning strategies are applied to enhance the global search and local escape capabilities of ITOC, thereby optimizing the hyperparameters of LSSVM; and finally, the Keesey-Chestnut University bearing dataset and Huazhong University of Science and Technology gear dataset are used for verification. The experimental results show that the average fault identification accuracy of the proposed method reaches over 97%, which is superior to that of the comparison models, and the effectiveness of each core improvement module of the proposed model is verified through ablation experiments, providing an effective solution for intelligent fault diagnosis of rolling bearings and gears. Full article
(This article belongs to the Section Fault Diagnosis & Sensors)
Show Figures

Figure 1

18 pages, 3343 KB  
Article
Foundation Pit Soil Parameter Inversion and Deformation Prediction Based on ESFOA and Hybrid Kernel LSSVM
by Hongxi Li, Yonghui Su, Zhiping Li and Youliang Zhang
Appl. Sci. 2026, 16(5), 2247; https://doi.org/10.3390/app16052247 - 26 Feb 2026
Viewed by 212
Abstract
During the excavation process of the foundation pit, soil parameters evolve dynamically. In order to improve the accuracy of soil parameter selection in foundation pit engineering and achieve accurate deformation prediction, this paper proposes a displacement inverse analysis method that combines the enhanced [...] Read more.
During the excavation process of the foundation pit, soil parameters evolve dynamically. In order to improve the accuracy of soil parameter selection in foundation pit engineering and achieve accurate deformation prediction, this paper proposes a displacement inverse analysis method that combines the enhanced starfish optimization algorithm (ESFOA) and the hybrid kernel least squares support vector machine (LSSVM). The ESFOA improves the global search capability and convergence accuracy of the starfish optimization algorithm (SFOA) by optimizing the initial population and introducing a hunting mechanism. On this basis, the ESFOA was used to optimize the RBF kernel function width (σ), polynomial kernel coefficient (q), regularization penalty coefficient (c), and kernel function mixing weight (λ) of the hybrid kernel LSSVM model. Samples were obtained through finite element simulation and orthogonal experiments, and the optimized ESFOA-LSSVM model was used to establish the nonlinear mapping relationship between the horizontal displacement of the foundation pit excavation enclosure and the soil parameters. The horizontal displacement monitoring data of the foundation pit retaining structure is used to invert the soil parameters and predict the deformation of the retaining structure under subsequent conditions. The results show that (1) compared with other algorithms, the ESFOA has good global search capabilities and convergence accuracy; (2) the ESFOA-LSSVM model is tested through test samples, and the model has good accuracy and feasibility; (3) the parameters obtained by the inversion can effectively improve the prediction accuracy of foundation pit deformation, and the prediction results are closer to the actual monitoring values. Full article
(This article belongs to the Section Civil Engineering)
Show Figures

Figure 1

22 pages, 9889 KB  
Article
Hyperspectral Estimation of Apple Canopy SPAD Values Based on Optimized Spectral Indices and CEO-LSSVM
by Kaiyao Hou, Ziyan Shi, Wei Lou, Bo Xiao and Xu Li
Agronomy 2026, 16(4), 490; https://doi.org/10.3390/agronomy16040490 - 23 Feb 2026
Viewed by 386
Abstract
Leaf chlorophyll content (LCC) is a key physiological parameter affecting plant growth and development. Rapid and non-destructive monitoring of LCC using hyperspectral remote sensing is crucial for promoting precision agriculture. In this study, hyperspectral data of apple canopy leaves at different phenological stages [...] Read more.
Leaf chlorophyll content (LCC) is a key physiological parameter affecting plant growth and development. Rapid and non-destructive monitoring of LCC using hyperspectral remote sensing is crucial for promoting precision agriculture. In this study, hyperspectral data of apple canopy leaves at different phenological stages were collected alongside their corresponding SPAD values (representing LCC) to construct a dataset. Two types of spectral features were extracted: (1) optimized spectral index combinations; and (2) feature bands selected using the Successive Projections Algorithm (SPA). Based on these features, three machine learning models—Support Vector Machine (SVM), Least Squares Support Vector Machine (LSSVM), and Chaos Evolution Optimization-enhanced LSSVM (CEO-LSSVM)—were developed to estimate SPAD values. The results indicate that the constructed optimal spectral index combinations exhibit superior sensitivity in SPAD estimation compared to the feature bands selected by SPA. Specifically, during the physiological fruit drop stage, the CEO-LSSVM model based on spectral indices achieved a test set R2 of 0.851, surpassing the SPA-based model (R2 = 0.813). Regarding model performance, the CEO-LSSVM demonstrated the highest accuracy and robustness across all stages. In the fruit drop period, using optimized spectral indices, it achieved an RMSE of 1.338, significantly outperforming the LSSVM (RMSE = 1.703) and SVM (RMSE = 2.409) models. This superiority was further evident in the fruit enlargement stage, where the CEO-LSSVM model reached a peak test set R2 of 0.868 and the lowest RMSE of 1.254. The integrated model combining optimized spectral indices and CEO-LSSVM provides an efficient and high-precision approach for hyperspectral SPAD estimation in apple canopies, effectively addressing the challenges of inversion modeling in arid oasis environments. Full article
(This article belongs to the Section Precision and Digital Agriculture)
Show Figures

Figure 1

16 pages, 2041 KB  
Article
Energy-Efficient and Economy-Sustainable Technology for Online Seed Viability Detection Using Hyper Spectrum
by Xiantao He, Yichen Li, Jinting Zhu, Ceang Wen, Dawei Sun, Li Yang, Dongxing Zhang, Tao Cui, Kailiang Zhang and Ying Deng
Sensors 2026, 26(4), 1333; https://doi.org/10.3390/s26041333 - 19 Feb 2026
Viewed by 543
Abstract
The seed viability detection before sowing is indispensable in the agricultural production of mung beans. The conventional detection methods for seed viability are destructive, carry a risk of contamination, and fail to identify individual non-viable seeds. In this study, an efficient and sustainable [...] Read more.
The seed viability detection before sowing is indispensable in the agricultural production of mung beans. The conventional detection methods for seed viability are destructive, carry a risk of contamination, and fail to identify individual non-viable seeds. In this study, an efficient and sustainable method for online viability detection of mung bean seeds was developed, which utilized hyperspectral techniques and had characteristics of rapid speed, non-destructive analysis, and the ability to detect the viability status without pollution to the environment. A sample holder for mung bean seeds was designed to stably collect spectral data. The effects of different optimal spectral bands and modeling algorithms on the detection accuracy of seed viability were analyzed. Compared to the support vector machine (SVM) and the extreme learning machine (ELM) algorithms, the partial least squares (PLS) algorithm based on the visible and near-infrared spectra (380~980 nm) had better performance. The accuracy for the identification of non-viable seeds was 98.8%, and the error of viability prediction was 20.71%. The cost of a one-time viability test is $0.25 with energy consumption of 0.05 kWh−1, which is much lower than the germination test with a cost of $80.2 and energy consumption of 50.4 kWh−1. Furthermore, individual non-viable seeds can be identified and removed, and the revenue increases by $286.9 per hectare after sorting the non-viable seeds from the seeds with an 85% germination rate. This will promote the cleaner production of mung beans without additional chemical solutions added in the process. Full article
Show Figures

Figure 1

20 pages, 2348 KB  
Article
IFSA-Inception-CBAM: An Early Detection Model for Rice Blast Disease Based on Integrated Feature Selection and a Deep Convolutional Neural Network
by Dongxue Zhao, Zetong Fu, Qi Liu, Zhongyu Wang, Zijuan Wang, Mengying Liu and Shuai Feng
Agriculture 2026, 16(4), 468; https://doi.org/10.3390/agriculture16040468 - 18 Feb 2026
Viewed by 434
Abstract
Rice blast disease is one of the most contagious and destructive diseases affecting rice, posing a serious threat to global rice production and the agricultural economy. To enable accurate early detection under field conditions, this study proposes an integrated feature sorting algorithm (IFSA). [...] Read more.
Rice blast disease is one of the most contagious and destructive diseases affecting rice, posing a serious threat to global rice production and the agricultural economy. To enable accurate early detection under field conditions, this study proposes an integrated feature sorting algorithm (IFSA). The algorithm integrates five spectral feature selection methods—partial least squares, successive projections algorithm (SPA), principal component analysis loading (PCA-Loading), genetic algorithm (GA), and random forest (RF)—and employs the Borda count method for comprehensive feature ranking and selection. Field experiments were conducted in Haicheng, Anshan, Liaoning Province, China, using the rice cultivar Yanfeng 47. A total of 4893 hyperspectral samples were collected under natural field conditions. The results demonstrate that IFSA effectively identifies key spectral wavelengths for the early diagnosis of rice blast disease, achieving significantly higher detection accuracy than conventional single-method dimensionality reduction approaches. Based on the IFSA-selected wavelengths, an early detection model (Inception-CBAM) was further developed by integrating a multi-channel convolutional neural network with a convolutional block attention module, thereby enhancing the extraction and recognition of early disease-related features. Compared with six baseline models (InceptionV4, ResNet, BiGRU, RF, support vector machine, and extreme learning machine), Inception-CBAM achieved an overall accuracy of 95.44 ± 0.50% and a Kappa coefficient of 93.92 ± 0.67% for early rice blast disease detection, outperforming all competing methods. This study confirms the effectiveness of IFSA for hyperspectral feature selection and demonstrates that the proposed Inception-CBAM model provides strong capability for early disease detection. Nevertheless, the data were collected from a single cultivar and a single region; therefore, the model’s generalization performance across broader environments requires further improvement. Future work will extend the evaluation to multi-cultivar and multi-region scenarios to facilitate practical deployment for real-time field diagnosis. Full article
(This article belongs to the Special Issue Spectral Data Analytics for Crop Growth Information)
Show Figures

Figure 1

Back to TopTop