Sign in to use this feature.

Years

Between: -

Subjects

remove_circle_outline
remove_circle_outline
remove_circle_outline
remove_circle_outline
remove_circle_outline
remove_circle_outline

Journals

Article Types

Countries / Regions

Search Results (9)

Search Parameters:
Keywords = fruit and vegetable recognition and localization

Order results
Result details
Results per page
Select all
Export citation of selected articles as:
18 pages, 2980 KB  
Article
Deep Learning-Based Identification of Kazakhstan Apple Varieties Using Pre-Trained CNN Models
by Jakhfer Alikhanov, Tsvetelina Georgieva, Eleonora Nedelcheva, Aidar Moldazhanov, Akmaral Kulmakhambetova, Dmitriy Zinchenko, Alisher Nurtuleuov, Zhandos Shynybay and Plamen Daskalov
AgriEngineering 2025, 7(10), 331; https://doi.org/10.3390/agriengineering7100331 - 1 Oct 2025
Viewed by 525
Abstract
This paper presents a digital approach for the identification of apple varieties bred in Kazakhstan using deep learning methods and transfer learning. The main objective of this study is to develop and evaluate an algorithm for automatic varietal classification of apples based on [...] Read more.
This paper presents a digital approach for the identification of apple varieties bred in Kazakhstan using deep learning methods and transfer learning. The main objective of this study is to develop and evaluate an algorithm for automatic varietal classification of apples based on color images obtained under controlled conditions. Five representative cultivars were selected as research objects: Aport Alexander, Ainur, Sinap Almaty, Nursat, and Kazakhskij Yubilejnyj. The fruit samples were collected in the pomological garden of the Kazakh Research Institute of Fruit and Vegetable Growing, ensuring representativeness and taking into account the natural variability of the cultivars. Two convolutional neural network (CNN) architectures—GoogLeNet and SqueezeNet—were fine-tuned using transfer learning with different optimization settings. The data processing pipeline included preprocessing, training and validation set formation, and augmentation techniques to improve model generalization. Network performance was assessed using standard evaluation metrics such as accuracy, precision, and recall, complemented by confusion matrix analysis to reveal potential misclassifications. The results demonstrated high recognition efficiency: the classification accuracy exceeded 95% for most cultivars, while the Ainur variety achieved 100% recognition when tested with GoogLeNet. Interestingly, the Nursat variety achieved the best results with SqueezeNet, which highlights the importance of model selection for specific apple types. These findings confirm the applicability of CNN-based deep learning for varietal recognition of Kazakhstan apple cultivars. The novelty of this study lies in applying neural network models to local Kazakhstan apple varieties for the first time, which is of both scientific and practical importance. The practical contribution of the research is the potential integration of the developed method into industrial fruit-sorting systems, thereby increasing productivity, objectivity, and precision in post-harvest processing. The main limitation of this study is the relatively small dataset and the use of controlled laboratory image acquisition conditions. Future research will focus on expanding the dataset, testing the models under real production environments, and exploring more advanced deep learning architectures to further improve recognition performance. Full article
(This article belongs to the Special Issue Implementation of Artificial Intelligence in Agriculture)
Show Figures

Figure 1

19 pages, 3552 KB  
Review
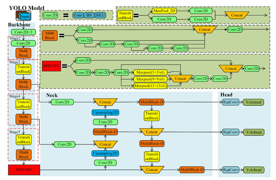
Advances in Object Detection and Localization Techniques for Fruit Harvesting Robots
by Xiaojie Shi, Shaowei Wang, Bo Zhang, Xinbing Ding, Peng Qi, Huixing Qu, Ning Li, Jie Wu and Huawei Yang
Agronomy 2025, 15(1), 145; https://doi.org/10.3390/agronomy15010145 - 9 Jan 2025
Cited by 3 | Viewed by 2920
Abstract
Due to the short time, high labor intensity and high workload of fruit and vegetable harvesting, robotic harvesting instead of manual operations is the future. The accuracy of object detection and location is directly related to the picking efficiency, quality and speed of [...] Read more.
Due to the short time, high labor intensity and high workload of fruit and vegetable harvesting, robotic harvesting instead of manual operations is the future. The accuracy of object detection and location is directly related to the picking efficiency, quality and speed of fruit-harvesting robots. Because of its low recognition accuracy, slow recognition speed and poor localization accuracy, the traditional algorithm cannot meet the requirements of automatic-harvesting robots. The increasingly evolving and powerful deep learning technology can effectively solve the above problems and has been widely used in the last few years. This work systematically summarizes and analyzes about 120 related literatures on the object detection and three-dimensional positioning algorithms of harvesting robots over the last 10 years, and reviews several significant methods. The difficulties and challenges faced by current fruit detection and localization algorithms are proposed from the aspects of the lack of large-scale high-quality datasets, the high complexity of the agricultural environment, etc. In response to the above challenges, corresponding solutions and future development trends are constructively proposed. Future research and technological development should first solve these current challenges using weakly supervised learning, efficient and lightweight model construction, multisensor fusion and so on. Full article
(This article belongs to the Special Issue Advanced Machine Learning in Agriculture)
Show Figures

Figure 1

23 pages, 15886 KB  
Review
Key Technologies for Autonomous Fruit- and Vegetable-Picking Robots: A Review
by Zhiqiang Chen, Xiaohui Lei, Quanchun Yuan, Yannan Qi, Zhengbao Ma, Shicheng Qian and Xiaolan Lyu
Agronomy 2024, 14(10), 2233; https://doi.org/10.3390/agronomy14102233 - 27 Sep 2024
Cited by 10 | Viewed by 6031
Abstract
With the rapid pace of urbanization, a significant number of rural laborers are migrating to cities, leading to a severe shortage of agricultural labor. Consequently, the modernization of agriculture has become a priority. Autonomous picking robots represent a crucial component of agricultural technological [...] Read more.
With the rapid pace of urbanization, a significant number of rural laborers are migrating to cities, leading to a severe shortage of agricultural labor. Consequently, the modernization of agriculture has become a priority. Autonomous picking robots represent a crucial component of agricultural technological innovation, and their development drives progress across the entire agricultural sector. This paper reviews the current state of research on fruit- and vegetable-picking robots, focusing on key aspects such as the vision system sensors, target detection, localization, and the design of end-effectors. Commonly used target recognition algorithms, including image segmentation and deep learning-based neural networks, are introduced. The challenges of target recognition and localization in complex environments, such as those caused by branch and leaf obstruction, fruit overlap, and oscillation in natural settings, are analyzed. Additionally, the characteristics of the three main types of end-effectors—clamping, suction, and cutting—are discussed, along with an analysis of the advantages and disadvantages of each design. The limitations of current agricultural picking robots are summarized, taking into account the complexity of operation, research and development costs, as well as the efficiency and speed of picking. Finally, the paper offers a perspective on the future of picking robots, addressing aspects such as environmental adaptability, functional diversity, innovation and technological convergence, as well as policy and farm management. Full article
Show Figures

Figure 1

21 pages, 7474 KB  
Review
Balancing Accuracy and Efficiency: The Status and Challenges of Agricultural Multi-Arm Harvesting Robot Research
by Jiawei Chen, Wei Ma, Hongsen Liao, Junhua Lu, Yuxin Yang, Jianping Qian and Lijia Xu
Agronomy 2024, 14(10), 2209; https://doi.org/10.3390/agronomy14102209 - 25 Sep 2024
Cited by 6 | Viewed by 3310
Abstract
As the global fruit growing area continues to increase and the population aging problem continues to intensify, fruit and vegetable production is constrained by the difficulties of labor shortages and high costs. Single-arm harvesting robots are inefficient, and in order to balance harvesting [...] Read more.
As the global fruit growing area continues to increase and the population aging problem continues to intensify, fruit and vegetable production is constrained by the difficulties of labor shortages and high costs. Single-arm harvesting robots are inefficient, and in order to balance harvesting accuracy and efficiency, research on multi-arm harvesting robots has become a hot topic. This paper summarizes the performance of multi-arm harvesting robots in indoor and outdoor environments from the aspects of automatic navigation technology, fruit and vegetable identification and localization, multi-arm workspace optimization, and multi-arm harvesting task planning and analyzes their advantages and challenges in practical applications. The results show that the lack of application of automatic field navigation for multi-arm harvesting robots, the low harvesting rate in non-structured environments, and the complexity of algorithms for multi-arm harvesting robots’ task planning are the main challenges hindering their wide-scale application. Future studies need to focus on building a standardized growing environment to control the amount of information acquired by the robots and optimize the multi-arm control strategy of these challenges, which is an important direction for research on multi-arm harvesting robots. Full article
(This article belongs to the Section Precision and Digital Agriculture)
Show Figures

Figure 1

22 pages, 2519 KB  
Review
Development Challenges of Fruit-Harvesting Robotic Arms: A Critical Review
by Abdul Kaleem, Saddam Hussain, Muhammad Aqib, Muhammad Jehanzeb Masud Cheema, Shoaib Rashid Saleem and Umar Farooq
AgriEngineering 2023, 5(4), 2216-2237; https://doi.org/10.3390/agriengineering5040136 - 17 Nov 2023
Cited by 21 | Viewed by 9509
Abstract
Promotion of research and development in advanced technology must be implemented in agriculture to increase production in the current challenging environment where the demand for manual farming is decreasing due to the unavailability of skilled labor, high cost, and shortage of labor. In [...] Read more.
Promotion of research and development in advanced technology must be implemented in agriculture to increase production in the current challenging environment where the demand for manual farming is decreasing due to the unavailability of skilled labor, high cost, and shortage of labor. In the last two decades, the demand for fruit harvester technologies, i.e., mechanized harvesting, manned and unmanned aerial systems, and robotics, has increased. However, several industries are working on the development of industrial-scale production of advanced harvesting technologies at low cost, but to date, no commercial robotic arm has been developed for selective harvesting of valuable fruits and vegetables, especially within controlled strictures, i.e., greenhouse and hydroponic contexts. This research article focused on all the parameters that are responsible for the development of automated robotic arms. A broad review of the related research works from the past two decades (2000 to 2022) is discussed, including their limitations and performance. In this study, data are obtained from various sources depending on the topic and scope of the review. Some common sources of data for writing this review paper are peer-reviewed journals, book chapters, and conference proceedings from Google Scholar. The entire requirement for a fruit harvester contains a manipulator for mechanical movement, a vision system for localizing and recognizing fruit, and an end-effector for detachment purposes. Performance, in terms of harvesting time, harvesting accuracy, and detection efficiency of several developments, has been summarized in this work. It is observed that improvement in harvesting efficiency and custom design of end-effectors is the main area of interest for researchers. The harvesting efficiency of the system is increased by the implementation of optimal techniques in its vision system that can acquire low recognition error rates. Full article
(This article belongs to the Special Issue Implementation of Artificial Intelligence in Agriculture)
Show Figures

Figure 1

31 pages, 50500 KB  
Review
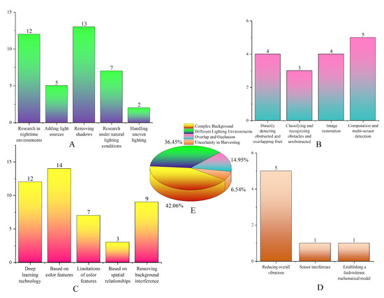
An Overview of the Application of Machine Vision in Recognition and Localization of Fruit and Vegetable Harvesting Robots
by Guangyu Hou, Haihua Chen, Mingkun Jiang and Runxin Niu
Agriculture 2023, 13(9), 1814; https://doi.org/10.3390/agriculture13091814 - 14 Sep 2023
Cited by 26 | Viewed by 6750
Abstract
Intelligent agriculture imposes higher requirements on the recognition and localization of fruit and vegetable picking robots. Due to its unique visual information and relatively low hardware cost, machine vision is widely applied in the recognition and localization of fruit and vegetable picking robots. [...] Read more.
Intelligent agriculture imposes higher requirements on the recognition and localization of fruit and vegetable picking robots. Due to its unique visual information and relatively low hardware cost, machine vision is widely applied in the recognition and localization of fruit and vegetable picking robots. This article provides an overview of the application of machine vision in the recognition and localization of fruit and vegetable picking robots. Firstly, the advantages, disadvantages, and the roles of different visual sensors and machine vision algorithms in the recognition and localization of fruit and vegetable picking robots are introduced, including monocular cameras, stereo cameras, structured light cameras, multispectral cameras, image segmentation algorithms, object detection algorithms, and 3D reconstruction algorithms. Then, the current status and challenges faced by machine vision in the recognition and localization of fruit and vegetable picking robots are summarized. These challenges include the stability of fast recognition under complex background interference, stability of recognition under different lighting environments for the same crop, the reliance of recognition and localization on prior information in the presence of fruit overlap and occlusions caused by leaves and branches, and the uncertainty of picking caused by complex working environments. In current research on algorithms dealing with complex background interference and various occlusion disturbances, good results have been achieved. Different lighting environments have a significant impact on the recognition and positioning of fruits and vegetables, with a minimum accuracy of 59.2%. Finally, this article outlines future research directions to address these challenges. Full article
(This article belongs to the Section Artificial Intelligence and Digital Agriculture)
Show Figures

Figure 1

20 pages, 11751 KB  
Article
Comparing Performances of CNN, BP, and SVM Algorithms for Differentiating Sweet Pepper Parts for Harvest Automation
by Bongki Lee, Donghwan Kam, Yongjin Cho, Dae-Cheol Kim and Dong-Hoon Lee
Appl. Sci. 2021, 11(20), 9583; https://doi.org/10.3390/app11209583 - 14 Oct 2021
Cited by 5 | Viewed by 2541
Abstract
For harvest automation of sweet pepper, image recognition algorithms for differentiating each part of a sweet pepper plant were developed and performances of these algorithms were compared. An imaging system consisting of two cameras and six halogen lamps was built for sweet pepper [...] Read more.
For harvest automation of sweet pepper, image recognition algorithms for differentiating each part of a sweet pepper plant were developed and performances of these algorithms were compared. An imaging system consisting of two cameras and six halogen lamps was built for sweet pepper image acquisition. For image analysis using the normalized difference vegetation index (NDVI), a band-pass filter in the range of 435 to 950 nm with a broad spectrum from visible light to infrared was used. K-means clustering and morphological skeletonization were used to classify sweet pepper parts to which the NDVI was applied. Scale-invariant feature transform (SIFT) and speeded-up robust features (SURFs) were used to figure out local features. Classification performances of a support vector machine (SVM) using the radial basis function kernel and backpropagation (BP) algorithm were compared to classify local SURFs of fruits, nodes, leaves, and suckers. Accuracies of the BP algorithm and the SVM for classifying local features were 95.96 and 63.75%, respectively. When the BP algorithm was used for classification of plant parts, the recognition success rate was 94.44% for fruits, 84.73% for nodes, 69.97% for leaves, and 84.34% for suckers. When CNN was used for classifying plant parts, the recognition success rate was 99.50% for fruits, 87.75% for nodes, 90.50% for leaves, and 87.25% for suckers. Full article
(This article belongs to the Special Issue Engineering of Smart Agriculture)
Show Figures

Figure 1

12 pages, 779 KB  
Article
Learning Attention-Aware Interactive Features for Fine-Grained Vegetable and Fruit Classification
by Yimin Wang, Zhifeng Xiao and Lingguo Meng
Appl. Sci. 2021, 11(14), 6533; https://doi.org/10.3390/app11146533 - 16 Jul 2021
Cited by 2 | Viewed by 2787
Abstract
Vegetable and fruit recognition can be considered as a fine-grained visual categorization (FGVC) task, which is challenging due to the large intraclass variances and small interclass variances. A mainstream direction to address the challenge is to exploit fine-grained local/global features to enhance the [...] Read more.
Vegetable and fruit recognition can be considered as a fine-grained visual categorization (FGVC) task, which is challenging due to the large intraclass variances and small interclass variances. A mainstream direction to address the challenge is to exploit fine-grained local/global features to enhance the feature extraction and representation in the learning pipeline. However, unlike the human visual system, most of the existing FGVC methods only extract features from individual images during training. In contrast, human beings can learn discriminative features by comparing two different images. Inspired by this intuition, a recent FGVC method, named Attentive Pairwise Interaction Network (API-Net), takes as input an image pair for pairwise feature interaction and demonstrates superior performance in several open FGVC data sets. However, the accuracy of API-Net on VegFru, a domain-specific FGVC data set, is lower than expected, potentially due to the lack of spatialwise attention. Following this direction, we propose an FGVC framework named Attention-aware Interactive Features Network (AIF-Net) that refines the API-Net by integrating an attentive feature extractor into the backbone network. Specifically, we employ a region proposal network (RPN) to generate a collection of informative regions and apply a biattention module to learn global and local attentive feature maps, which are fused and fed into an interactive feature learning subnetwork. The novel neural structure is verified through extensive experiments and shows consistent performance improvement in comparison with the SOTA on the VegFru data set, demonstrating its superiority in fine-grained vegetable and fruit recognition. We also discover that a concatenation fusion operation applied in the feature extractor, along with three top-scoring regions suggested by an RPN, can effectively boost the performance. Full article
Show Figures

Figure 1

17 pages, 262 KB  
Review
Lectins from Mycelia of Basidiomycetes
by Valentina E. Nikitina, Ekaterina A. Loshchinina and Elena P. Vetchinkina
Int. J. Mol. Sci. 2017, 18(7), 1334; https://doi.org/10.3390/ijms18071334 - 22 Jun 2017
Cited by 15 | Viewed by 6031
Abstract
Lectins are proteins of a nonimmunoglobulin nature that are capable of specific recognition of and reversible binding to the carbohydrate moieties of complex carbohydrates, without altering the covalent structure of any of the recognized glycosyl ligands. They have a broad range of biological [...] Read more.
Lectins are proteins of a nonimmunoglobulin nature that are capable of specific recognition of and reversible binding to the carbohydrate moieties of complex carbohydrates, without altering the covalent structure of any of the recognized glycosyl ligands. They have a broad range of biological activities important for the functioning of the cell and the whole organism and, owing to the high specificity of reversible binding to carbohydrates, are valuable tools used widely in biology and medicine. Lectins can be produced by many living organisms, including basidiomycetes. Whereas lectins from the fruit bodies of basidiomycetes have been studied sufficiently well, mycelial lectins remain relatively unexplored. Here, we review and comparatively analyze what is currently known about lectins isolated from the vegetative mycelium of macrobasidiomycetes, including their localization, properties, and carbohydrate specificities. Particular attention is given to the physiological role of mycelial lectins in fungal growth and development. Full article
(This article belongs to the Special Issue Plant Lectins: From Model Species to Crop Plants)
Back to TopTop