Sign in to use this feature.

Years

Between: -

Subjects

remove_circle_outline
remove_circle_outline
remove_circle_outline
remove_circle_outline
remove_circle_outline

Journals

Article Types

Countries / Regions

Search Results (7)

Search Parameters:
Keywords = carrier wave reconstruction

Order results
Result details
Results per page
Select all
Export citation of selected articles as:
20 pages, 5896 KB  
Article
Stitching-Based Resolution Enhancement in Wavefront Phase Measurement of Silicon Wafer Surfaces
by Kiril Ivanov-Kurtev, Juan Manuel Trujillo-Sevilla and José Manuel Rodríguez-Ramos
Appl. Sci. 2025, 15(3), 1019; https://doi.org/10.3390/app15031019 - 21 Jan 2025
Cited by 2 | Viewed by 2358
Abstract
The increasing demand for higher resolution and faster machinery in silicon wafer inspection is driven by the rise in electronic device production and the decreasing size of microchips. This paper presents the design and implementation of a device capable of accurately measuring the [...] Read more.
The increasing demand for higher resolution and faster machinery in silicon wafer inspection is driven by the rise in electronic device production and the decreasing size of microchips. This paper presents the design and implementation of a device capable of accurately measuring the surface of silicon wafers using the stitching technique. We propose an optical system design for measuring the surface profile, specifically targeting the roughness and nanotopography of a silicon wafer. The device achieves a lateral resolution of 7.56 μm and an axial resolution of 1 nm. It can measure a full 300-mm wafer in approximately 60 min, acquiring around 400 million data points. The technique utilized is a wavefront phase sensor, which reconstructs the surface shape using two images displaced a certain distance from the conjugate plane in the image space of a 4f system. The study details the calibration process and provides a method for converting local measurement coordinates to global coordinates. Quantitative phase imaging was obtained by using the wave front intensity image algorithm. The conclusive results validate the method different metrics over a wafer with bonded dies. In addition, the device demonstrates the ability to distinguish different dies that are thinned along with die-to-wafer bonding onto a carrier wafer to obtain the difference in coplanarity between the die and its surroundings as well as to detect defects during the die-to-wafer bonding. Lastly, the residual stress in the thin film deposited over the die is obtained using the Stoney model. Full article
(This article belongs to the Section Optics and Lasers)
Show Figures

Figure 1

21 pages, 6588 KB  
Article
A Capacity Enhancement Method for Frequency-Hopping Anti-Jamming Communication Systems
by Ziting Yu, Zhisong Hao, Wang Yao and Min Jia
Electronics 2023, 12(21), 4457; https://doi.org/10.3390/electronics12214457 - 30 Oct 2023
Cited by 8 | Viewed by 3358
Abstract
In this paper, we study the enhancement of channel transmission information by expanding the transmission channel in the frequency-hopping rate dimension in a communication system. This is achieved using the frequency-hopping spread spectrum (FHSS) without increasing communication resources, such as power and bandwidth. [...] Read more.
In this paper, we study the enhancement of channel transmission information by expanding the transmission channel in the frequency-hopping rate dimension in a communication system. This is achieved using the frequency-hopping spread spectrum (FHSS) without increasing communication resources, such as power and bandwidth. The anti-jamming capability of the original information is maintained during this process. The spectral characteristics of the extended signal for frequency-hopping (FH) transmission are investigated, a demodulation method based on carrier reconstruction is proposed, the bit error rate performance is simulated, and the capacity enhancement and anti-jamming ability of the extended signal for FH transmission are analyzed. Full article
Show Figures

Figure 1

13 pages, 6723 KB  
Article
Temperature Sensing in Space and Transparent Media: Advancements in Off-Axis Digital Holography and the Temperature Coefficient of Refractive Index
by Davood Khodadad, Behnam Tayebi, Amin Saremi and Satyam Paul
Appl. Sci. 2023, 13(14), 8423; https://doi.org/10.3390/app13148423 - 21 Jul 2023
Cited by 9 | Viewed by 2542
Abstract
An off-axis digital holographic interferometry technique integrated with a Mach–Zehnder interferometer based setup is demonstrated for measuring the temperature and temperature profile of a transparent medium. This technique offers several advantages: it does not require precise optomechanical adjustments or accurate definition of the [...] Read more.
An off-axis digital holographic interferometry technique integrated with a Mach–Zehnder interferometer based setup is demonstrated for measuring the temperature and temperature profile of a transparent medium. This technique offers several advantages: it does not require precise optomechanical adjustments or accurate definition of the frequency carrier mask, making it simple and cost-effective. Additionally, high-quality optics are not necessary. The methodology relies on measuring the phase difference between two digitally reconstructed complex wave fields and utilizing the temperature coefficient of the refractive index. In this way, we presented an equation of the temperature as a function of phase changes and the temperature coefficient of refractive index. This approach simplifies the calculation process and avoids the burden of complicated mathematical inversions, such as the inverse Abel transformation. It also eliminates the need for additional work with the Lorentz–Lorentz equation and Gladstone–Dale relation and can be extend for 3D measurements. Full article
(This article belongs to the Special Issue Digital Holography and Its Application)
Show Figures

Figure 1

13 pages, 447 KB  
Article
DC Transport and Magnetotransport Properties of the 2D Isotropic Metallic System with the Fermi Surface Reconstructed by the Charge Density Wave
by Barbara Keran, Petra Grozić, Anatoly M. Kadigrobov, Zoran Rukelj and Danko Radić
Condens. Matter 2022, 7(4), 73; https://doi.org/10.3390/condmat7040073 - 9 Dec 2022
Viewed by 2535
Abstract
We report the ground state stabilization and corresponding electrical transport and magnetotransport properties of a 2D metallic system with an isotropic Fermi surface reconstructed by a charge density wave. The onset of the charge density wave is a spontaneous process, stabilized by the [...] Read more.
We report the ground state stabilization and corresponding electrical transport and magnetotransport properties of a 2D metallic system with an isotropic Fermi surface reconstructed by a charge density wave. The onset of the charge density wave is a spontaneous process, stabilized by the condensation energy gain due to the self-consistent mechanism of topological reconstruction of the Fermi surface and opening of the pseudo-gap around it. We address the signature of the uni-axial reconstruction in terms of the measurable quantities, such as the intra-band transport properties, including the one-particle density of states, the total and effective concentration of electrons, and the Hall coefficient. Additionally, we analyze the magnetotransport properties of the system reconstructed by the bi-axial, checkerboard-like charge density wave, under conditions of magnetic breakdown. It manifests huge quantum oscillations in diagonal components of magnetoconductivity, while the Hall conductivity changes sign, varying the external magnetic field with a finite region of vanishing Hall coefficient in between. Full article
Show Figures

Figure 1

22 pages, 7943 KB  
Article
An Unambiguous Synchronization Scheme for GNSS BOC Signals Based on Reconstructed Correlation Function
by Xiyan Sun, Shaojie Song, Yuanfa Ji, Xingli Gan, Suqing Yan and Xizi Jia
Sensors 2021, 21(6), 1982; https://doi.org/10.3390/s21061982 - 11 Mar 2021
Cited by 6 | Viewed by 3287
Abstract
Binary offset carrier (BOC) modulation is a new modulation method that has been gradually applied to the Global Satellite Navigation System (GNSS) in recent years. However, due to the multi-peaks in its auto-correlation function (ACF), it will incur a false lock and generate [...] Read more.
Binary offset carrier (BOC) modulation is a new modulation method that has been gradually applied to the Global Satellite Navigation System (GNSS) in recent years. However, due to the multi-peaks in its auto-correlation function (ACF), it will incur a false lock and generate synchronization ambiguous potentially. In this paper, an unambiguous synchronization method based on a reconstructed correlation function is proposed to solve the ambiguity problem. First, through the shape code vector constructed in this paper, the general cross-correlation function (CCF) expression of the BOC modulated signal will be obtained. Based on the features of the signal correlation function, it is decomposed into a matrix form of trigonometric functions. Then, it generates two local signal waves using a specific method, then the proposed method is implemented to obtain a no-side-peak correlation function by reconstructing the cross-correlation between the received signal and the two local signals. Simulations showed that it fully eliminates the side-peak threat and significantly removes the ambiguity during the synchronization of the BOC signals. This paper also gives the improved structure of acquisition and tracking. The detailed theoretical deduction of detection probability and code tracking error is demonstrated, and the corresponding phase discrimination function is given. In terms of de-blurring ability and detection probability performance, the proposed method outperformed other conventional approaches. The tracking performance was superior to the comparison methods and the phase discrimination curve only had a zero-crossing, which successfully removed the false lock points. In addition, in multipath mitigation, it outperformed the ACF of the BOC signal, and performs as well as the autocorrelation side-peak cancellation technique (ASPeCT) for BOC(kn,n) signals. Full article
(This article belongs to the Section Remote Sensors)
Show Figures

Figure 1

25 pages, 7065 KB  
Article
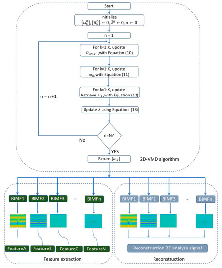
Feature Extraction and Reconstruction by Using 2D-VMD Based on Carrier-Free UWB Radar Application in Human Motion Recognition
by Liubing Jiang, Xiaolong Zhou, Li Che, Shuwei Rong and Hexin Wen
Sensors 2019, 19(9), 1962; https://doi.org/10.3390/s19091962 - 26 Apr 2019
Cited by 26 | Viewed by 4981
Abstract
As the size of the radar hardware platform becomes smaller and smaller, the cost becomes lower and lower. The application of indoor radar-based human motion recognition has become a reality, which can be realized in a low-cost device with simple architecture. Compared with [...] Read more.
As the size of the radar hardware platform becomes smaller and smaller, the cost becomes lower and lower. The application of indoor radar-based human motion recognition has become a reality, which can be realized in a low-cost device with simple architecture. Compared with narrow-band radar (such as continuous wave radar, etc.), the human motion echo signal of the carrier-free ultra-wideband (UWB) radar contains more abundant characteristic information of human motion, which is helpful for identifying different types of human motion. In this paper, a novel feature extraction method by two-dimensional variational mode decomposition (2D-VMD) algorithm is proposed. And it is used for extracting the primary features of human motion. The 2D-VMD algorithm is an adaptive non-recursive multiscale decomposition method for nonlinear and nonstationary signals. Firstly, the original 2D radar echo signals are decomposed by the 2D-VMD algorithm to capture several 2D intrinsic mode function (BIMFs) which represent different groups of central frequency components of a certain type of human motion. Secondly, original echo signals are reconstructed according to the several BIMFs, which not only have a certain inhibitory effect on the clutter in the echo signal, but can also further demonstrate that the BIMFs obtained by the 2D-VMD algorithm can represent the original 2D echo signal well. Finally, based on the measured ten different types of UWB radar human motion 2D echo analysis signals, the characteristics of these different types of human motion are extracted and the original echo signal are reconstructed. Then, the three indicators of the PCC, UQI, and PSNR between the original echo signals and extraction/reconstruction 2D signals are analyzed, which illustrate the effectiveness of 2D-VMD algorithm to extract feature of human motion 2D echo signals of the carrier-free UWB radar. Experimental results show that BIMFs by 2D-VMD algorithm can well represent the echo signal characteristics of this type of human motion, which is a very effective tool for human motion radar echo signal feature extraction. Full article
Show Figures

Figure 1

25 pages, 1614 KB  
Article
Holographic Spectroscopy: Wavelength-Dependent Analysis of Photosensitive Materials by Means of Holographic Techniques
by Kay-Michael Voit and Mirco Imlau
Materials 2013, 6(1), 334-358; https://doi.org/10.3390/ma6010334 - 23 Jan 2013
Cited by 11 | Viewed by 8978
Abstract
Holographic spectroscopy is highlighted as a powerful tool for the analysis of photosensitive materials with pronounced alterations of the complex permittivity over a broad range in the visible spectrum, due to the advances made both in the fields of advanced holographic media and [...] Read more.
Holographic spectroscopy is highlighted as a powerful tool for the analysis of photosensitive materials with pronounced alterations of the complex permittivity over a broad range in the visible spectrum, due to the advances made both in the fields of advanced holographic media and highly tunable lasers systems. To analytically discuss consequences for in- and off-Bragg reconstruction, we revised Kogelnik’s coupled wave theory strictly on the basis of complex permittivities. We extended it to comply with modern experimental parameters such as out-of-phase mixed holograms and highly modulated gratings. A spatially modulated, wavelength-dependent permittivity that superimposes a spatially homogeneous wavelength-dependent ground state spectrum is taken into account for signal wave reconstruction with bulky elementary mixed gratings as an example. The dispersion characteristics of the respective diffraction efficiency is modelled for color-center-absorption and absorption of strongly localized carriers. As an example for the theoretical possibilities of our newly derived set of equations, we present a quantitative analysis of the Borrmann effect connected to out-of-phase gratings, providing easier and more intuitive methods for the derivation of their grating parameters. Full article
(This article belongs to the Special Issue Advanced Materials for Modern Holographic Applications)
Show Figures

Graphical abstract

Back to TopTop