ANOVA-Based Variance Analysis in Smart Home Energy Consumption Data Using a Case Study of Darmstadt Smart City, Germany †
Abstract
1. Introduction
2. Materials and Methods
2.1. Dataset Description
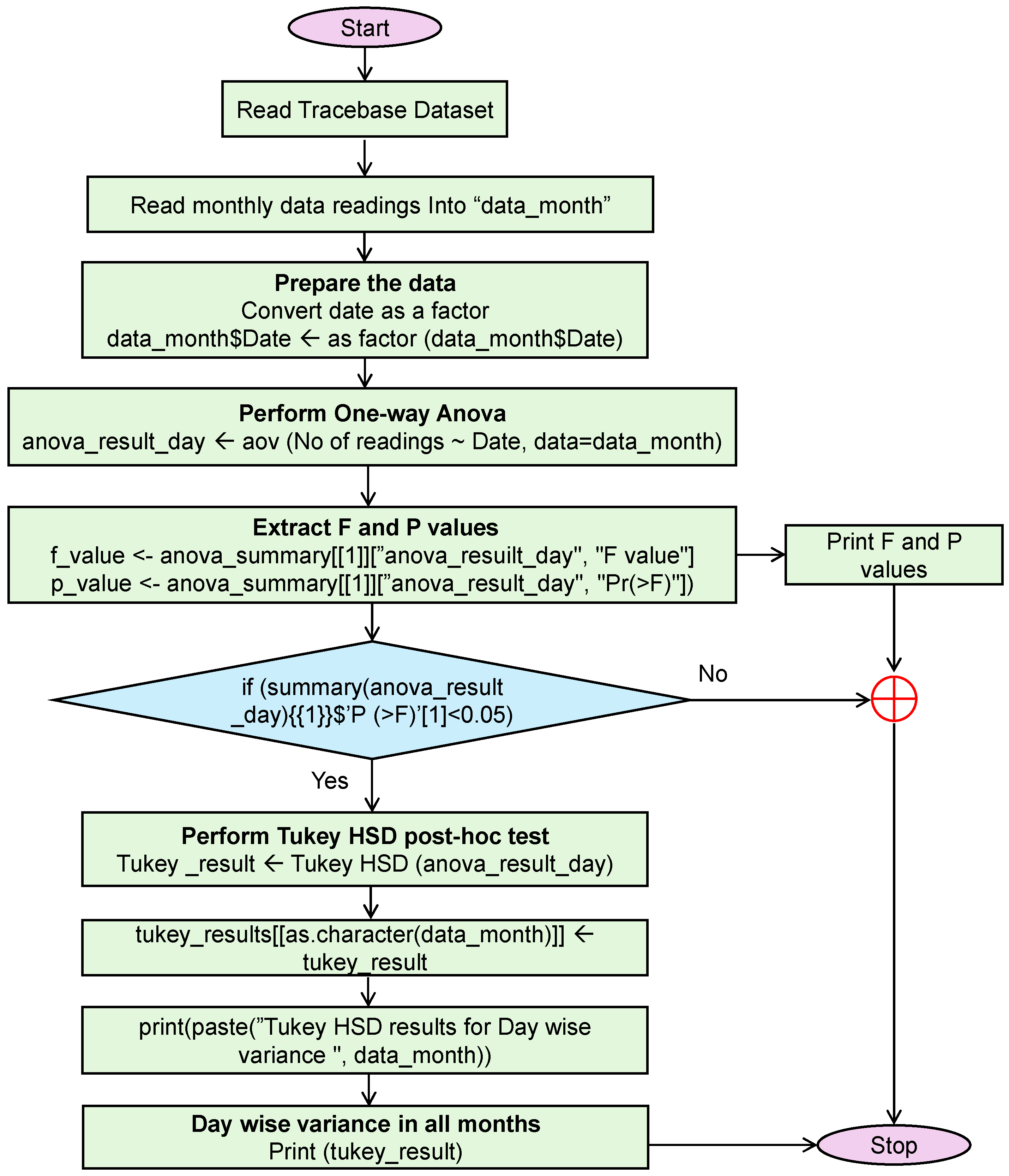
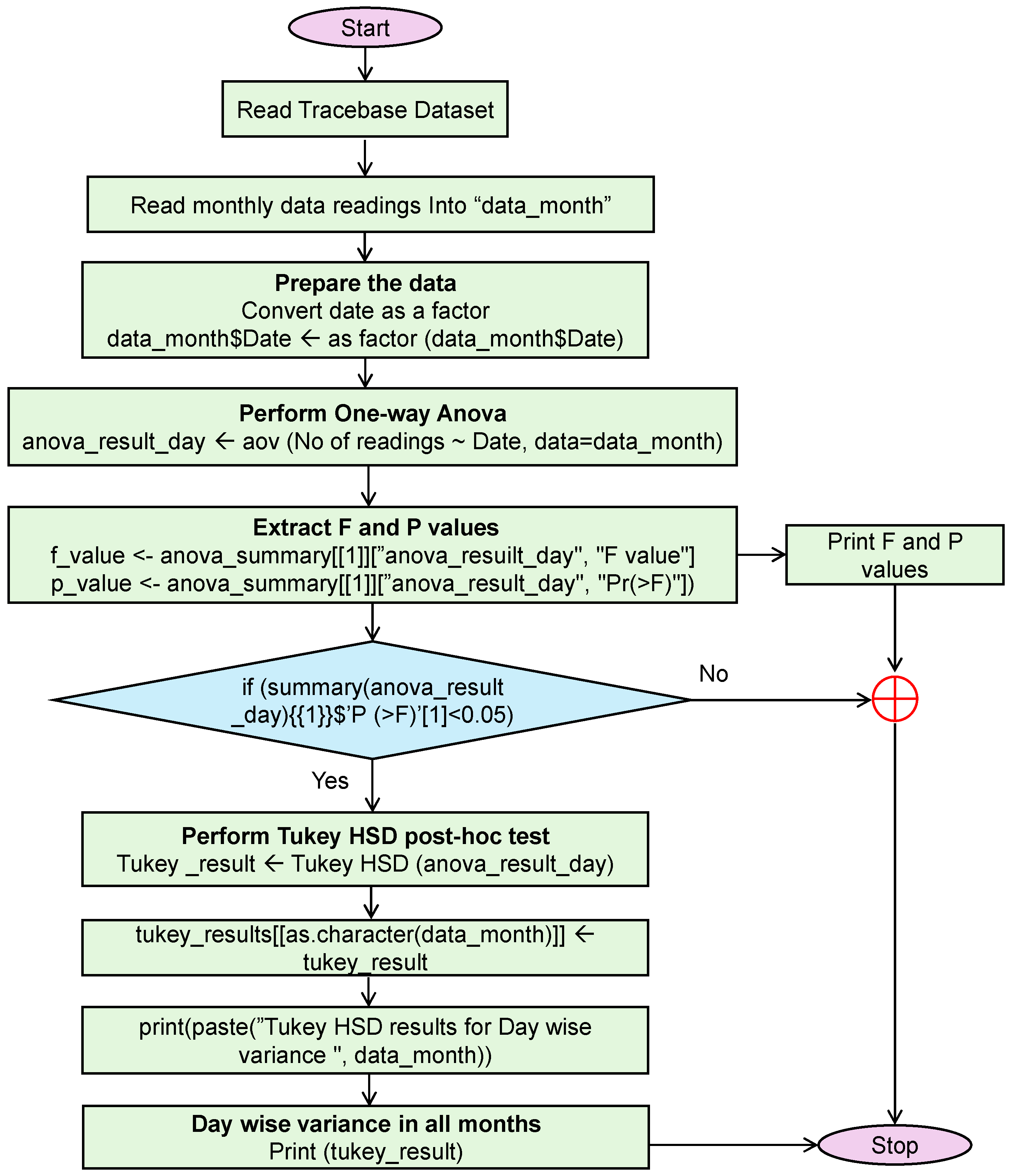
2.2. Methodology
- ▪
- Step 1: Finding the Variance
- ▪
- Step 2: Extracting F and p Values
- ▪
- Step 3: Tukey HSD Post Hoc Test
3. Results and Discussion
4. Conclusions
- ▪
- It is observed that by performing one-way ANOVA, the variance was found from August 2011 to December 2011 and in January 2012, February 2012, and May 2012 to July 2012;
- ▪
- November 2011 and July 2012 have variance in all days;
- ▪
- The identification of this variance in energy consumption is useful in energy consumption pattern-finding, forecasting, financial risk, decision-making, and several other grid functions, thereby providing valuable insights for optimizing energy. Furthermore, the statistically significant variances determine specific distributions or anomalies in the data.
Author Contributions
Funding
Institutional Review Board Statement
Informed Consent Statement
Data Availability Statement
Conflicts of Interest
References
- Bae, C.; Lee, J.Y.; Kim, D.; Chun, C. Understanding Residents’ Energy Consumption Profiles: Behavioral Segmentation Analysis of Heat Energy Consumption in Korean Apartment Residences. Energy Build. 2024, 319, 114482. [Google Scholar] [CrossRef]
- Purna Prakash, K.; Pavan Kumar, Y.V.; Reddy, C.P.; Pradeep, D.J.; Flah, A.; Alzaed, A.N.; Al Ahamdi, A.A.; Ghoneim, S.S.M. A Comprehensive Analytical Exploration and Customer Behaviour Analysis of Smart Home Energy Consumption Data with a Practical Case Study. Energy Rep. 2022, 8, 9081–9093. [Google Scholar] [CrossRef]
- Priyadarshini, I.; Sahu, S.; Kumar, R.; Taniar, D. A Machine-Learning Ensemble Model for Predicting Energy Consumption in Smart Homes. Internet Things 2022, 20, 100636. [Google Scholar] [CrossRef]
- Gellert, A.; Fiore, U.; Florea, A.; Chis, R.; Palmieri, F. Forecasting Electricity Consumption and Production in Smart Homes through Statistical Methods. Sustain. Cities Soc. 2022, 76, 103426. [Google Scholar] [CrossRef]
- Chaturvedi, S.; Rajasekar, E.; Natarajan, S.; McCullen, N. A Comparative Assessment of SARIMA, LSTM RNN and Fb Prophet Models to Forecast Total and Peak Monthly Energy Demand for India. Energy Policy 2022, 168, 113097. [Google Scholar] [CrossRef]
- Chen, C.; Zarazua De Rubens, G.; Xu, X.; Li, J. Coronavirus Comes Home? Energy Use, Home Energy Management, and the Social-Psychological Factors of COVID-19. Energy Res. Soc. Sci. 2020, 68, 101688. [Google Scholar] [CrossRef]
- Kasaraneni, P.P.; Pavan Kumar, Y.V. A Systematic Approach for Exploration, Behavior Analysis, and Visualization of Redundant Data Anomalies in Smart Home Energy Consumption Dataset. Int. J. Renew. Energy Res. 2022, 12, 109–123. [Google Scholar] [CrossRef]
- Kasaraneni, P.P.; Pavan Kumar, Y.V. Analytical Approach to Exploring the Missing Data Behavior in Smart Home Energy Consumption Dataset. J. Renew. Energy Environ. 2022, 9, 37–48. [Google Scholar] [CrossRef]
- Kasaraneni, P.P.; Pavan Kumar, Y.V.; Moganti, G.L.K.; Flah, A. Analytical Enumeration of Redundant Data Anomalies in Energy Consumption Readings of Smart Buildings with a Case Study of Darmstadt Smart City in Germany. Sustainability 2022, 14, 10842. [Google Scholar] [CrossRef]
- Purna Prakash, K.; Kumar, Y.V.P.; Ravindranath, K.; Pradeep Reddy, G.; Amir, M.; Khan, B. Artificial Neural Network-Based Data Imputation for Handling Anomalous Energy Consumption Readings in Smart Homes. Energy Explor. Exploit. 2024, 42, 1432–1449. [Google Scholar] [CrossRef]
- Kasaraneni, P.P.; Kumar, Y.V.P. Simple and Effective Descriptive Analysis of Missing Data Anomalies in Smart Home Energy Consumption Readings. J. Energy Syst. 2021, 5, 199–220. [Google Scholar] [CrossRef]
- Chen, W.-H.; Carrera Uribe, M.; Kwon, E.E.; Lin, K.-Y.A.; Park, Y.-K.; Ding, L.; Saw, L.H. A Comprehensive Review of Thermoelectric Generation Optimization by Statistical Approach: Taguchi Method, Analysis of Variance (ANOVA), and Response Surface Methodology (RSM). Renew. Sustain. Energy Rev. 2022, 169, 112917. [Google Scholar] [CrossRef]
- Liu, Q.; Wang, L. T-Test and ANOVA for Data with Ceiling and/or Floor Effects. Behav. Res. 2021, 53, 264–277. [Google Scholar] [CrossRef] [PubMed]
- Cabral, T.W.; Neto, F.B.; De Lima, E.R.; Fraidenraich, G.; Meloni, L.G.P. Analysis of Variance Combined with Optimized Gradient Boosting Machines for Enhanced Load Recognition in Home Energy Management Systems. Sensors 2024, 24, 4965. [Google Scholar] [CrossRef]
- Bertinetto, C.; Engel, J.; Jansen, J. ANOVA Simultaneous Component Analysis: A Tutorial Review. Anal. Chim. Acta X 2020, 6, 100061. [Google Scholar] [CrossRef]
- Ma, X.; Joybari, M.M.; Luo, J.; Liu, J.; Lai, K. Conducting a Parametric Study on Microgrid Energy and Economic Performance with System Optimization Using Taguchi-ANOVA Approach. J. Energy Storage 2024, 97, 112960. [Google Scholar] [CrossRef]
- Canbolat, A.S.; Bademlioglu, A.H.; Arslanoglu, N.; Kaynakli, O. Performance Optimization of Absorption Refrigeration Systems Using Taguchi, ANOVA and Grey Relational Analysis Methods. J. Clean. Prod. 2019, 229, 874–885. [Google Scholar] [CrossRef]
- Sharma, J.; Ahmad, R.; Yadav, A.; Varma, T.; Boolchandani, D. Design and Optimization of Phase Frequency Detector through Taguchi and ANOVA Statistical Techniques for Fast Settling Low Power Frequency Synthesizer. Integration 2024, 96, 102162. [Google Scholar] [CrossRef]
- Iyer, V.V.; Yilmaz, A.E. An ANOVA Method to Rapidly Assess Information Leakage Near Cryptographic Modules. IEEE Trans. Electromagn. Compat. 2022, 64, 915–929. [Google Scholar] [CrossRef]
- Shabbir, M.N.S.K.; Liang, X.; Chakrabarti, S. An ANOVA-Based Fault Diagnosis Approach for Variable Frequency Drive-Fed Induction Motors. IEEE Trans. Energy Convers. 2021, 36, 500–512. [Google Scholar] [CrossRef]
- Hassan, A.; Samy, G.; Hegazy, M.; Balah, A.; Fathy, S. Statistical analysis for water quality data using ANOVA (case study–Lake Burullus Influent Drains). Ain Shams Eng. J. 2024, 15, 102652. [Google Scholar] [CrossRef]
- Khan, I.; Umar, R. Improving Evaluation of Groundwater Heavy Metal(Loid)s Pollution Efficiencies: Insights from Novel Shannon Entropy-Weight and One-Way ANOVA Analysis. Groundw. Sustain. Dev. 2024, 24, 101052. [Google Scholar] [CrossRef]
- Alassaf, M.; Qamar, A.M. Improving Sentiment Analysis of Arabic Tweets by One-Way ANOVA. J. King Saud Univ.-Comput. Inf. Sci. 2022, 34, 2849–2859. [Google Scholar] [CrossRef]
- Wang, Y.-H.; Zhang, Y.-F.; Zhang, Y.; Gu, Z.-F.; Zhang, Z.-Y.; Lin, H.; Deng, K.-J. Identification of Adaptor Proteins Using the ANOVA Feature Selection Technique. Methods 2022, 208, 42–47. [Google Scholar] [CrossRef]
- Eltaweel, M.; Heggy, A.H.; Yaseen, Z.M.; Alawi, O.A.; Falah, M.W.; Hussein, O.A.; Ahmed, W.; Homod, R.Z.; Abdelrazek, A.H. Application of the ANOVA Method in the Optimization of a Thermoelectric Cooler-Based Dehumidification System. Energy Rep. 2022, 8, 10533–10545. [Google Scholar] [CrossRef]
- The Tracebase Data Set. Available online: http://www.tracebase.org (accessed on 8 October 2024).




| Ref | Year | Description of the Work |
|---|---|---|
| [12] | 2022 | The optimization of the thermostatic generator was achieved by ANOVA and response surface methodology. |
| [13] | 2021 | ANOVA was implemented to examine ceiling/floor effects. |
| [14] | 2024 | The combination of ANOVA and gradient-boosting was discussed for recognizing load in home energy systems. |
| [15] | 2020 | A comprehensive review of ANOVA simultaneous component analysis was conducted to understand it’s working. |
| [16] | 2024 | The Taguchi-ANOVA method was performed to carry out the parametric study on microgrid energy. |
| [17] | 2019 | The Taguchi-ANOVA method was implemented to verify the performance optimization of refrigeration systems. |
| [18] | 2024 | The Taguchi-ANOVA method was implemented to optimize the phase frequency detector. |
| [19] | 2022 | The ANOVA method was conducted to quickly assess leakage near cryptographic modules. |
| [20] | 2021 | ANOVA was applied to fault diagnosis by observing the mean and standard deviation in the variable frequency drive-fed induction motors. |
| [21] | 2024 | The ANOVA method was conducted for water quality assessment in Lake Burullus, Egypt. |
| [22] | 2022 | One-way ANOVA was performed to improve the evaluation of groundwater metals. |
| [23] | 2022 | One-way ANOVA was conducted to improve the Arabic tweets. |
| [24] | 2022 | ANOVA was applied to identify the adaptor proteins which play a key role in lymphocyte activation control. |
| [25] | 2022 | The ANOVA method was implemented to optimize the thermoelectric cooler-based dehumidification system. |
Disclaimer/Publisher’s Note: The statements, opinions and data contained in all publications are solely those of the individual author(s) and contributor(s) and not of MDPI and/or the editor(s). MDPI and/or the editor(s) disclaim responsibility for any injury to people or property resulting from any ideas, methods, instructions or products referred to in the content. |
© 2024 by the authors. Licensee MDPI, Basel, Switzerland. This article is an open access article distributed under the terms and conditions of the Creative Commons Attribution (CC BY) license (https://creativecommons.org/licenses/by/4.0/).
Share and Cite
Kodali, Y.; Kumar, Y.V.P. ANOVA-Based Variance Analysis in Smart Home Energy Consumption Data Using a Case Study of Darmstadt Smart City, Germany. Eng. Proc. 2024, 82, 31. https://doi.org/10.3390/ecsa-11-20354
Kodali Y, Kumar YVP. ANOVA-Based Variance Analysis in Smart Home Energy Consumption Data Using a Case Study of Darmstadt Smart City, Germany. Engineering Proceedings. 2024; 82(1):31. https://doi.org/10.3390/ecsa-11-20354
Chicago/Turabian StyleKodali, Yamini, and Yellapragada Venkata Pavan Kumar. 2024. "ANOVA-Based Variance Analysis in Smart Home Energy Consumption Data Using a Case Study of Darmstadt Smart City, Germany" Engineering Proceedings 82, no. 1: 31. https://doi.org/10.3390/ecsa-11-20354
APA StyleKodali, Y., & Kumar, Y. V. P. (2024). ANOVA-Based Variance Analysis in Smart Home Energy Consumption Data Using a Case Study of Darmstadt Smart City, Germany. Engineering Proceedings, 82(1), 31. https://doi.org/10.3390/ecsa-11-20354

