Application of a Risk Management System of Road Networks Exposed to Volcanic Hazards †
Abstract
:1. Introduction
2. SIGeR-RV Risk Management System
2.1. Module 1: Input Data
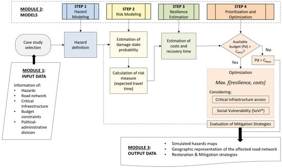
2.2. Module 2: Models
2.3. Module 3: Outputs
3. Case Study: Road Network Exposed to Volcanic Hazard
4. Conclusions
Author Contributions
Funding
Institutional Review Board Statement
Informed Consent Statement
Data Availability Statement
Acknowledgments
Conflicts of Interest
References
- Allen, E.; Chamorro, A.; Poulos, A.; Castro, S.; de la Llera, J.C.; Echaveguren, T. Sensitivity analysis and uncertainty quantification of a seismic risk model for road networks. Comput.-Aided Civ. Infrastruct. Eng. 2021, 37, 516–530. [Google Scholar] [CrossRef]
- Free, M.; Anderson, S.; Milloy, C.; Mian, J. Geohazards risk management for infrastructure projects. Proc. ICE-Civ. Eng. 2006, 159, 28–34. [Google Scholar] [CrossRef]
- Chamorro, A.; Echaveguren, T.; Pattillo, C.; Contreras-Jara, M.; Contreras, M.; Allen, E.; Nieto, N.; de Solminihac, H. SIGeR-RV: A Web-Geographic Information System-Based System for Risk Management of Road Networks Exposed to Natural Hazards. Transp. Res. Rec. 2023. [Google Scholar] [CrossRef]
- Nie, Y.; Zhang, H.; Lee, D.-H. Models and algorithms for the traffic assignment problem with link capacity constraints. Transp. Res. Part B Methodol. 2004, 38, 285–312. [Google Scholar] [CrossRef]
- Rose, A.; Krausmann, E. An economic framework for the development of a resilience index for business recovery. Int. J. Disaster Risk Reduct. 2013, 5, 73–83. [Google Scholar] [CrossRef]
- INH. Construcción Mitigación Riesgos Volcánicos y Geológicos Asociados, Comunas de Villarrica, Pucón y Curarrehue, Región de la Araucanía; Instituto Nacional de Hidráulica: Santiago, Chile, 2013; Available online: http://www.inh.cl/home/documents/proyects/001-09-2014%20Ficha%20Estudio%20Riesgos%20volcanicos,%20regi%C3%B3n%20Araucan%C3%ADa_Estudio.pdf (accessed on 3 May 2023).
- Dagá, J.; Chamorro, A.; De Solminihac, H.; Echaveguren, T. Development of fragility curves for road bridges exposed to volcanic lahars. Nat. Hazards Earth Syst. Sci. 2018, 18, 2111–2125. [Google Scholar] [CrossRef]



Disclaimer/Publisher’s Note: The statements, opinions and data contained in all publications are solely those of the individual author(s) and contributor(s) and not of MDPI and/or the editor(s). MDPI and/or the editor(s) disclaim responsibility for any injury to people or property resulting from any ideas, methods, instructions or products referred to in the content. |
© 2023 by the authors. Licensee MDPI, Basel, Switzerland. This article is an open access article distributed under the terms and conditions of the Creative Commons Attribution (CC BY) license (https://creativecommons.org/licenses/by/4.0/).
Share and Cite
Chamorro, A.; Echaveguren, T.; Contreras, M.; Contreras-Jara, M.; Pattillo, C.; Allen, E.; Nieto, N.; Dagá, J.; de Solminihac, H. Application of a Risk Management System of Road Networks Exposed to Volcanic Hazards. Eng. Proc. 2023, 36, 68. https://doi.org/10.3390/engproc2023036068
Chamorro A, Echaveguren T, Contreras M, Contreras-Jara M, Pattillo C, Allen E, Nieto N, Dagá J, de Solminihac H. Application of a Risk Management System of Road Networks Exposed to Volcanic Hazards. Engineering Proceedings. 2023; 36(1):68. https://doi.org/10.3390/engproc2023036068
Chicago/Turabian StyleChamorro, Alondra, Tomás Echaveguren, Marta Contreras, Manuel Contreras-Jara, Carlos Pattillo, Eduardo Allen, Natalia Nieto, Joaquín Dagá, and Hernán de Solminihac. 2023. "Application of a Risk Management System of Road Networks Exposed to Volcanic Hazards" Engineering Proceedings 36, no. 1: 68. https://doi.org/10.3390/engproc2023036068
APA StyleChamorro, A., Echaveguren, T., Contreras, M., Contreras-Jara, M., Pattillo, C., Allen, E., Nieto, N., Dagá, J., & de Solminihac, H. (2023). Application of a Risk Management System of Road Networks Exposed to Volcanic Hazards. Engineering Proceedings, 36(1), 68. https://doi.org/10.3390/engproc2023036068

