Water-Level Forecasting Based on an Ensemble Kalman Filter with a NARX Neural Network Model †
Abstract
1. Introduction
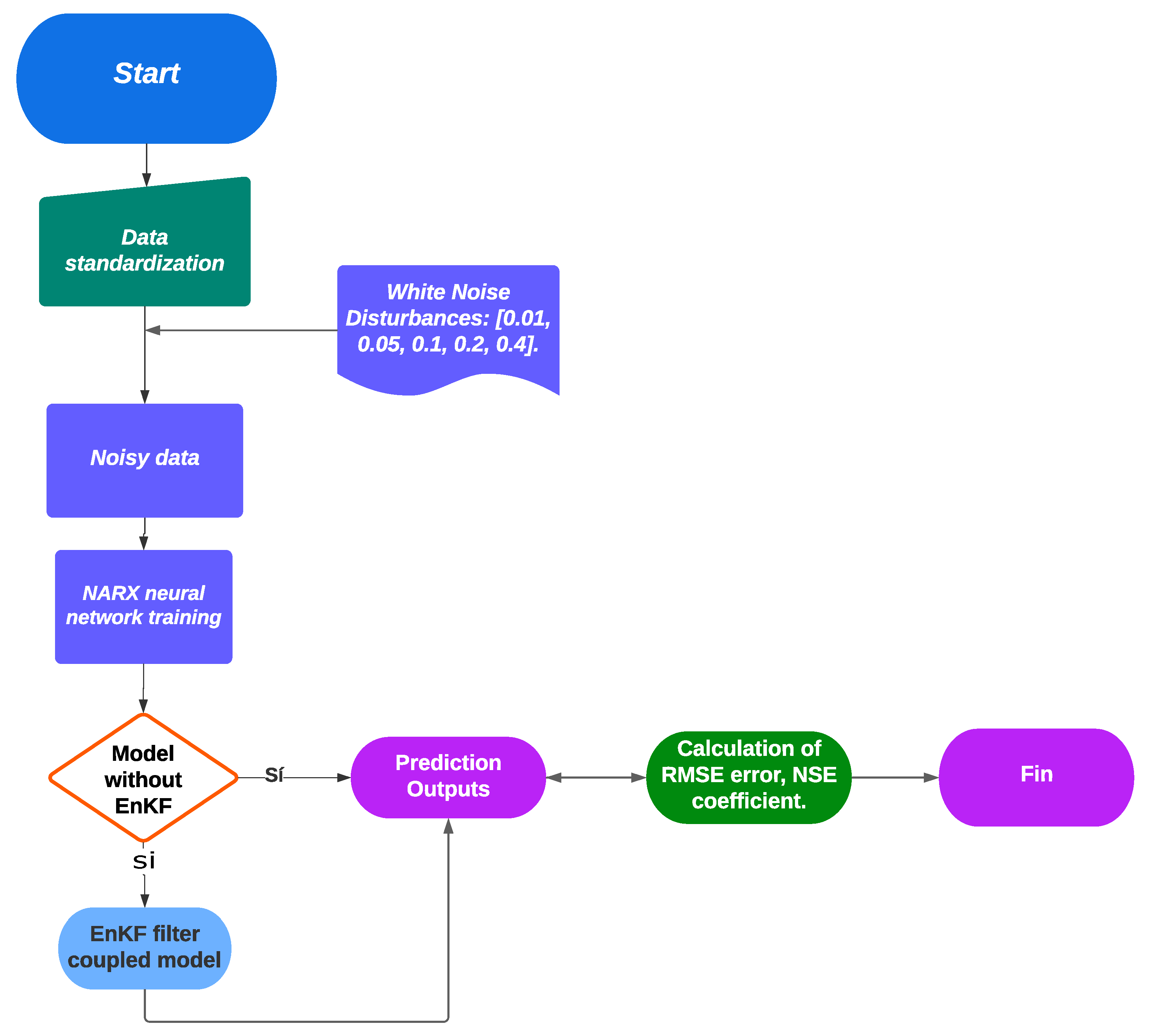
2. Theoretical Framework
2.1. NARX Neural Network Model for Hydrological-Level Forecasting
2.2. EnKF Forecasting
3. Results
4. Discussions and Conclusions
Author Contributions
Funding
Institutional Review Board Statement
Informed Consent Statement
Data Availability Statement
Conflicts of Interest
References
- Bras, R.L.; Rodriguez-Iturbe, I. Random Functions and Hydrology; Courier Corporation: North Chelmsford, MA, USA, 1993. [Google Scholar]
- Tabbussum, R.; Dar, A.Q. Comparative analysis of neural network training algorithms for the flood forecast modelling of an alluvial Himalayan river. J. Flood Risk Manag. 2020, 13, e12656. [Google Scholar] [CrossRef]
- Dtissibe, F.Y.; Ari, A.A.A.; Titouna, C.; Thiare, O.; Gueroui, A.M. Flood forecasting based on an artificial neural network scheme. Nat. Hazards 2020, 104, 1211–1237. [Google Scholar] [CrossRef]
- Abdullahi, S.I.; Habaebi, M.H.; Malik, N.A. Flood disaster warning system on the go. In Proceedings of the 2018 7th International Conference on Computer and Communication Engineering (ICCCE), Kuala Lumpur, Malaysia, 19–20 September 2018; IEEE: Piscataway, NJ, USA, 2018; pp. 258–263. [Google Scholar]
- Kimura, N.; Yoshinaga, I.; Sekijima, K.; Azechi, I.; Baba, D. Convolutional neural network coupled with a transfer-learning approach for time-series flood predictions. Water 2019, 12, 96. [Google Scholar] [CrossRef]
- Fabio, D.N.; Abba, S.; Pham, B.Q.; Islam, A.R.M.T.; Talukdar, S.; Francesco, G. Groundwater level forecasting in northern Bangladesh using nonlinear autoregressive exogenous (NARX) and extreme learning machine (ELM) neural networks. Arab. J. Geosci. 2022, 15, 647. [Google Scholar] [CrossRef]
- Renteria-Mena, J.B.; Giraldo, E. Multivariable AR Data Assimilation for Water Level, Flow, and Precipitation Data. IAENG Int. J. Comput. Sci. 2023, 50, 263–273. [Google Scholar]
- Wunsch, A.; Liesch, T.; Broda, S. Forecasting groundwater levels using nonlinear autoregressive networks with exogenous input (NARX). J. Hydrol. 2018, 567, 743–758. [Google Scholar] [CrossRef]
- Cruz, F.R.G.; Binag, M.G.; Ga, M.R.G.; Uy, F.A.A. Flood prediction using multi-layer artificial neural network in monitoring system with rain gauge, water level, soil moisture sensors. In Proceedings of the TENCON 2018-2018 IEEE Region 10 Conference, Jeju, Republic of Korea, 28–31 October 2018; IEEE: Piscataway, NJ, USA, 2018; pp. 2499–2503. [Google Scholar]
- Renteria-Mena, J.B.; Plaza, D.; Giraldo, E. Multivariate Hydrological Modeling Based on Long Short-Term Memory Networks for Water Level Forecasting. Information 2024, 15, 358. [Google Scholar] [CrossRef]
- Renteria-Mena, J.B.; Giraldo, E. Predictive Modeling of Water Level in the San Juan River Using Hybrid Neural Networks Integrated with Kalman Smoothing Methods. Information 2024, 15, 754. [Google Scholar] [CrossRef]
- Kong, L.; Li, Y.; Yuan, S.; Li, J.; Tang, H.; Yang, Q.; Fu, X. Research on water level forecasting and hydraulic parameter calibration in the 1D open channel hydrodynamic model using data assimilation. J. Hydrol. 2023, 625, 129997. [Google Scholar] [CrossRef]
- Zhou, Y.; Guo, S.; Xu, C.Y.; Chang, F.J.; Yin, J. Improving the reliability of probabilistic multi-step-ahead flood forecasting by fusing unscented Kalman filter with recurrent neural network. Water 2020, 12, 578. [Google Scholar] [CrossRef]
- Chen, Y.; Cao, F.; Meng, X.; Cheng, W. Water Level Simulation in River Network by Data Assimilation Using Ensemble Kalman Filter. Appl. Sci. 2023, 13, 3043. [Google Scholar] [CrossRef]
- Ziliani, M.G.; Ghostine, R.; Ait-El-Fquih, B.; McCabe, M.F.; Hoteit, I. Enhanced flood forecasting through ensemble data assimilation and joint state-parameter estimation. J. Hydrol. 2019, 577, 123924. [Google Scholar] [CrossRef]
- Zhong, C.; Guo, T.; Jiang, Z.; Liu, X.; Chu, X. A hybrid model for water level forecasting: A case study of wuhan station. In Proceedings of the 2017 4th International Conference on Transportation Information and Safety (ICTIS), Banff, AB, Canda, 8–10 August 2017; IEEE: Piscataway, NJ, USA, 2017; pp. 247–251. [Google Scholar]
- Zhong, C.; Jiang, Z.; Chu, X.; Guo, T.; Wen, Q. Water level forecasting using a hybrid algorithm of artificial neural networks and local Kalman filtering. Proc. Inst. Mech. Eng. Part M J. Eng. Marit. Environ. 2019, 233, 174–185. [Google Scholar] [CrossRef]
- Sun, Y.; Bao, W.; Valk, K.; Brauer, C.; Sumihar, J.; Weerts, A. Improving forecast skill of lowland hydrological models using ensemble Kalman filter and unscented Kalman filter. Water Resour. Res. 2020, 56, e2020WR027468. [Google Scholar] [CrossRef]
- Wang, K.; Hu, T.; Zhang, P.; Huang, W.; Mao, J.; Xu, Y.; Shi, Y. Improving Lake Level Prediction by Embedding Support Vector Regression in a Data Assimilation Framework. Water 2022, 14, 3718. [Google Scholar] [CrossRef]
- Gillijns, S.; Mendoza, O.B.; Chandrasekar, J.; Moor, B.L.R.D.; Bernstein, D.S.; Ridley, A. What is the ensemble Kalman filter and how well does it work? In Proceedings of the 2006 American Control Conference, Minneapolis, MN, USA, 14–16 June 2006; p. 6. [Google Scholar] [CrossRef]
- Zhang, L.; Sun, Y.; Huang, W. Data Assimilation in Hydrological Modeling Using NARX Networks and Ensemble Kalman Filter. Hydrol. Earth Syst. Sci. 2023, 27, 123–138. [Google Scholar] [CrossRef]
- Haykin, S. Kalman Filtering and Neural Networks; Wiley: Hoboken, NJ, USA, 2001. [Google Scholar]
- Wang, J.; Chen, H.; Zhao, Q. Ensemble Kalman Filter Enhanced NARX Model for Real-Time Flood Forecasting. Water Resour. Res. 2022, 58, e2021WR030789. [Google Scholar]
- Jalil, M.A.; Misas, M. Evaluación de pronósticos del tipo de cambio utilizando redes neuronales y funciones de pérdida asimétricas. Rev. Colomb. Estadística 2007, 30, 143–161. [Google Scholar]


| Non-Linear | # Input | # Hidden | # Output | Learning | Epochs |
|---|---|---|---|---|---|
| Models | Nodes | Nodes | Nodes | Rate | |
| ENKF | 4 | 80 | 2 | – | 12 |
| NARX | 4 | 40 | 2 | 0.02 | 12 |
| NARX Coupled with EnKF | |||
|---|---|---|---|
| Variance Parameter | RMSE Output 1 | RMSE Output 2 | Total |
| 0.01 | 0.0158 | 0.0016 | 0.0174 |
| 0.05 | 0.0231 | 0.0075 | 0.0306 |
| 0.1 | 0.0389 | 0.0215 | 0.0604 |
| 0.2 | 0.0636 | 0.0327 | 0.0963 |
| 0.4 | 0.1238 | 0.1515 | 0.2753 |
| NARX without EnKF | |||
| 0.01 | 0.0250 | 0.0026 | 0.0276 |
| 0.05 | 0.0265 | 0.0081 | 0.0346 |
| 0.1 | 0.0486 | 0.0158 | 0.0644 |
| 0.2 | 0.0901 | 0.0659 | 0.1560 |
| 0.4 | 0.2484 | 0.2116 | 0.4600 |
| NARX Coupled with EnKF | ||
|---|---|---|
| Variance Parameter | NSE Output 1 | NSE Output 2 |
| 0.01 | 0.9918 | 0.9994 |
| 0.05 | 0.9917 | 0.9992 |
| 0.1 | 0.9916 | 0.9991 |
| 0.2 | 0.9913 | 0.9987 |
| 0.4 | 0.9892 | 0.9970 |
| NARX without EnKF | ||
| 0.01 | 0.9953 | 0.9996 |
| 0.05 | 0.9936 | 0.9978 |
| 0.1 | 0.9908 | 0.9949 |
| 0.2 | 0.9770 | 0.9814 |
| 0.4 | 0.9317 | 0.9401 |
Disclaimer/Publisher’s Note: The statements, opinions and data contained in all publications are solely those of the individual author(s) and contributor(s) and not of MDPI and/or the editor(s). MDPI and/or the editor(s) disclaim responsibility for any injury to people or property resulting from any ideas, methods, instructions or products referred to in the content. |
© 2025 by the authors. Licensee MDPI, Basel, Switzerland. This article is an open access article distributed under the terms and conditions of the Creative Commons Attribution (CC BY) license (https://creativecommons.org/licenses/by/4.0/).
Share and Cite
Renteria-Mena, J.B.; Plaza, D.; Giraldo, E. Water-Level Forecasting Based on an Ensemble Kalman Filter with a NARX Neural Network Model. Eng. Proc. 2025, 101, 2. https://doi.org/10.3390/engproc2025101002
Renteria-Mena JB, Plaza D, Giraldo E. Water-Level Forecasting Based on an Ensemble Kalman Filter with a NARX Neural Network Model. Engineering Proceedings. 2025; 101(1):2. https://doi.org/10.3390/engproc2025101002
Chicago/Turabian StyleRenteria-Mena, Jackson B., Douglas Plaza, and Eduardo Giraldo. 2025. "Water-Level Forecasting Based on an Ensemble Kalman Filter with a NARX Neural Network Model" Engineering Proceedings 101, no. 1: 2. https://doi.org/10.3390/engproc2025101002
APA StyleRenteria-Mena, J. B., Plaza, D., & Giraldo, E. (2025). Water-Level Forecasting Based on an Ensemble Kalman Filter with a NARX Neural Network Model. Engineering Proceedings, 101(1), 2. https://doi.org/10.3390/engproc2025101002

