A Review on Multi-Objective Mixed-Integer Non-Linear Optimization Programming Methods
Abstract
1. Introduction
1.1. Problem Formulation
1.2. Applications
1.3. State-of-the-Art of Review Articles
1.4. Contribution
1.5. Procedure and Approach
1.6. Paper Organization
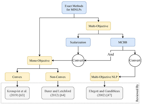
2. Exact Methods
2.1. Scalarization Methods
2.1.1. The Weighted Sum Method
2.1.2. The -Constraint Method
2.1.3. Pascoletti–Serafini Scalarization
2.1.4. Normal Boundary Intersection (NBI)
2.2. Multi-Criteria Branch and Bound
2.2.1. Branching
- •
- Subspaces in which all integer variables are fixed, leading to the creation of leaf nodes associated with multi-objective continuous problems.
- •
- Subspaces that include free integer variables, corresponding to mono-objective mixed-integer problems where the objective is to determine their bounds.
2.2.2. Bounding and Fathoming
2.2.3. Discussion
2.3. Drawbacks and Conclusions
3. Approximate Methods
3.1. Metaheuristics Overview
- Dominance-based metaheuristics: These metaheuristics employ the concept of Pareto dominance as the primary selection criterion to guide the multi-objective search process.
- Decomposition-based metaheuristics: These metaheuristics decompose the problem into multiple scalar sub-problems and optimize them simultaneously.
- Indicator-based metaheuristics: These metaheuristics prefer to use indicators to guide their search process.

3.2. Drawbacks and Discussion
3.2.1. Best Metaheuristic
3.2.2. Metaheuristics Suitability for MO-MINLP Problems
4. Hybrid Methods
4.1. Hybrids Classifications
4.1.1. Metaheuristics with Metaheuristics
- Hybridization to enhance search aggressiveness: The objective here is to improve the exploration capability of the approximation procedure. For instance, a common approach is to combine a multi-objective evolutionary algorithm (EA) with a neighbor search algorithm. This combination aims to refine promising solutions obtained from evolutionary operators and maximize their quality.
- Hybridization for guided search: In this category, the goal is to incorporate a guiding mechanism along the non-dominated frontier. Population-based metaheuristics like multi-objective genetic algorithms (GAs) are utilized to extract global information about the current approximation. This information then guides local search processes, ensuring a thorough coverage of the non-dominated frontier.
- Hybridization for leveraging complementary strengths: Here, the focus is on harnessing the complementary strengths of different metaheuristics. For example, a GA algorithm may be employed initially to generate a diverse set of high-quality solutions, followed by the application of an aggressive search method (e.g., tabu search) to further refine the solutions.
4.1.2. Metaheuristics with Exact Methods
- Metaheuristic-based upper bound generation: This approach involves executing a multi-objective metaheuristic to obtain an approximation of the Pareto set. The obtained approximation is then used to initialize a multi-objective exact algorithm. By employing a branch and bound algorithm, a significant number of nodes in the search tree can be pruned, improving the overall efficiency of the hybrid approach.
- Exact algorithm for solving subproblems: In this hybrid strategy, a multi-objective exact algorithm is utilized to solve subproblems that are generated by the multi-objective metaheuristic. Leveraging the strengths of the exact algorithm, these subproblems can be solved optimally or near-optimally.
4.2. Combining B&B with Metaheuristics
- Metaheuristic for generating an upper bound.
- Exact algorithm for exploring very large neighborhoods.
- Exact algorithm for solving subproblems.
- Exact algorithm for achieving one objective improvement.
- Exact algorithm for exploring the infinite region (∞ Region).
4.3. Combining MCBB with Heuristics
4.4. Discussion and Conclusions
5. Conclusions
Author Contributions
Funding
Conflicts of Interest
References
- Talbi, E.G. Metaheuristics: From Design to Implementation; Wiley: Hoboken, NJ, USA, 2009. [Google Scholar]
- Breitkopf, P.; Coelho, R.F. Multidisciplinary Design Optimization in Computational Mechanics; Wiley-ISTE: Hoboken, NJ, USA, 2013. [Google Scholar]
- Bensemlali, M.; Hatimi, B.; Sanad, A.; El Gaini, L.; Joudi, M.; Labjar, N.; Nasrellah, H.; Aarfane, A.; Bakasse, M. Novel Synthesis of Nanocalcite from Phosphogypsum and Cesium Carbonate: Control and Optimization of Particle Size. Eng 2024, 5, 932–943. [Google Scholar] [CrossRef]
- Bikas, H.; Manitaras, D.; Souflas, T.; Stavropoulos, P. Process-Driven Layout Optimization of a Portable Hybrid Manufacturing Robotic Cell Structure. Eng 2024, 5, 918–931. [Google Scholar] [CrossRef]
- Socha, K. Ant Colony Optimisation for Continuous and Mixed-Variable Domains; VDM Verlag: Saarbrücken, Germany, 2009. [Google Scholar]
- Socha, K.; Dorigo, M. Ant colony optimization for continuous domains. Eur. J. Oper. Res. 2008, 185, 1155–1173. [Google Scholar] [CrossRef]
- Srinivas, N.; Deb, K. Muiltiobjective optimization using nondominated sorting in genetic algorithms. Evol. Comput. 1994, 2, 221–248. [Google Scholar] [CrossRef]
- Jaber, A.; Lafon, P.; Younes, R. An Application of BnB-NSGAII: Initializing NSGAII to Solve 3 Stage Reducer Problem. In Proceedings of the Optimization and Learning, Sicilia, Italy, 21–23 June 2021; Communications in Computer and Information Science. pp. 337–349. [Google Scholar] [CrossRef]
- Han, L.; Liu, G.; Yang, X.; Han, B. Dimensional and Layout Optimization Design of Multistage Gear Drives Using Genetic Algorithms. Math. Probl. Eng. 2020, 2020, 3197395. [Google Scholar] [CrossRef]
- Jaber, A.; Lafon, P.; Younes, R. A branch-and-bound algorithm based on NSGAII for multi-objective mixed integer nonlinear optimization problems. Eng. Optim. 2021, 54, 1004–1022. [Google Scholar] [CrossRef]
- El Samrout, A. Hybridization of Multicriteria Metaheuristic Optimization Methods for Mechanical Problems. Ph.D. Thesis, Université de technologie de Troyes, Troyes, France, 2019. [Google Scholar]
- Canelas, E.; Pinto-Varela, T.; Sawik, B. Electricity portfolio optimization for large consumers: Iberian electricity market case study. Energies 2020, 13, 2249. [Google Scholar] [CrossRef]
- Syauqi, A.; Purwanto, W.W. Mixed-integer non-linear programming (MINLP) multi-period multi-objective optimization of advanced power plant through gasification of municipal solid waste (MSW). Chem. Prod. Process Model. 2020, 15, 20190126. [Google Scholar] [CrossRef]
- Ghaseminejad, A.; Kazemipoor, H.; Fallah, M. Modeling the robust facility layout problem for unequal space considering health and environmental safety criteria under uncertain parameters. Decis. Mak. Appl. Manag. Eng. 2023, 6, 426–460. [Google Scholar] [CrossRef]
- Monsiváis-Alonso, R.; Mansouri, S.; Román-Martínez, A. Life cycle assessment of intensified processes towards circular economy: Omega-3 production from waste fish oil. Chem. Eng. Process. Process Intensif. 2020, 158. [Google Scholar] [CrossRef]
- Ernst, P.; Zimmermann, K.; Fieg, G. Multi-objective Optimization-Tool for the Universal Application in Chemical Process Design. Chem. Eng. Technol. 2017, 40, 1867–1875. [Google Scholar] [CrossRef]
- Zimmermann, K.; Fieg, G. Development of a Diversity-Preserving Strategy for the Pareto Optimization in Chemical Process Design. Chemie-Ingenieur-Technik 2017, 89, 1297–1305. [Google Scholar] [CrossRef]
- Gargalo, C.; Carvalho, A.; Gernaey, K.; Sin, G. Optimal Design and Planning of Glycerol-Based Biorefinery Supply Chains under Uncertainty. Ind. Eng. Chem. Res. 2017, 56, 11870–11893. [Google Scholar] [CrossRef]
- Brunet, R.; Guillén-Gosálbez, G.; Jiménez, L. Combined simulation–optimization methodology to reduce the environmental impact of pharmaceutical processes: Application to the production of Penicillin V. J. Clean. Prod. 2014, 76, 55–63. [Google Scholar] [CrossRef]
- Zhang, S.; Zhuang, Y.; Tao, R.; Liu, L.; Zhang, L.; Du, J. Multi-objective optimization for the deployment of carbon capture utilization and storage supply chain considering economic and environmental performance. J. Clean. Prod. 2020, 270, 122481. [Google Scholar] [CrossRef]
- Bonnin, M.; Azzaro-Pantel, C.; Domenech, S. Optimization of natural resource management: Application to French copper cycle. J. Clean. Prod. 2019, 223, 252–269. [Google Scholar] [CrossRef]
- Rabbani, M.; Akbarpour, M.; Hosseini, M.; Farrokhi-Asl, H. A multi-depot vehicle routing problem with time windows and load balancing: A real world application. Int. J. Supply Oper. Manag. 2021, 8, 347–369. [Google Scholar] [CrossRef]
- Khodashenas, M.; Najafi, S.E.; Kazemipoor, H.; Sobhani, M. Providing an integrated multi-depot vehicle routing problem model with simultaneous pickup and delivery and package layout under uncertainty with fuzzy-robust box optimization method. Decis. Mak. Appl. Manag. Eng. 2023, 6, 372–403. [Google Scholar] [CrossRef]
- Moheb-Alizadeh, H.; Handfield, R.; Warsing, D. Efficient and sustainable closed-loop supply chain network design: A two-stage stochastic formulation with a hybrid solution methodology. J. Clean. Prod. 2021, 308. [Google Scholar] [CrossRef]
- Mohammadi, S.; Al-e Hashem, S.; Rekik, Y. An integrated production scheduling and delivery route planning with multi-purpose machines: A case study from a furniture manufacturing company. Int. J. Prod. Econ. 2020, 219, 347–359. [Google Scholar] [CrossRef]
- Mzili, T.; Mzili, I.; Riffi, M.; Pamucar, D.; Simic, V.; Abualigah, L. Hybrid Genetic and Penguin Search Optimization Algorithm (GA-PSEOA) for Efficient Flow Shop Scheduling Solutions. Facta Univ. Ser. Mech. Eng. 2023, 22. [Google Scholar] [CrossRef]
- Dhiman, G.; Singh, K.K.; Soni, M.; Nagar, A.; Dehghani, M.; Slowik, A.; Kaur, A.; Sharma, A.; Houssein, E.H.; Cengiz, K. MOSOA: A new multi-objective seagull optimization algorithm. Expert Syst. Appl. 2021, 167, 114150. [Google Scholar] [CrossRef]
- Benli, A.; Akgün, b. A Multi-Objective Mathematical Programming Model for Transit Network Design and Frequency Setting Problem. Mathematics 2023, 11, 4488. [Google Scholar] [CrossRef]
- Montoya, O.D.; Gil-González, W.; Grisales-Noreña, L.F. On the mathematical modeling for optimal selecting of calibers of conductors in DC radial distribution networks: An MINLP approach. Electr. Power Syst. Res. 2021, 194, 107072. [Google Scholar] [CrossRef]
- Juwari; Renanto; Arifin, R.; Anugraha, R.P.; Tamimi, F.Q.; Roostewen, K. Multi-objective optimization hydrogen network in refinery expansion with improved transport constraint. Int. J. Hydrogen Energy 2024, 64, 368–380. [Google Scholar] [CrossRef]
- Li, J.; Zhao, H. Multi-Objective Optimization and Performance Assessments of an Integrated Energy System Based on Fuel, Wind and Solar Energies. Entropy 2021, 23, 431. [Google Scholar] [CrossRef] [PubMed]
- Puchinger, J.; Raidl, G.R. Combining Metaheuristics and Exact Algorithms in Combinatorial Optimization: A Survey and Classification. In Proceedings of the Artificial Intelligence and Knowledge Engineering Applications: A Bioinspired Approach; Mira, J., Álvarez, J.R., Eds.; Lecture Notes in Computer Science; Springer: Berlin/Heidelberg, Germany, 2005; pp. 41–53. [Google Scholar]
- Rao, R.V.; Savsani, V.J. Mechanical Design Optimization Using Advanced Optimization Techniques; Springer Series in Advanced Manufacturing; Springer: London, UK, 2012. [Google Scholar] [CrossRef]
- Chinchuluun, A.; Pardalos, P.M. A survey of recent developments in multiobjective optimization. Ann. Oper. Res. 2007, 154, 29–50. [Google Scholar] [CrossRef]
- Gunantara, N. A review of multi-objective optimization: Methods and its applications. Cogent Eng. 2018, 5, 1502242. [Google Scholar] [CrossRef]
- Belotti, P.; Kirches, C.; Leyffer, S.; Linderoth, J.; Luedtke, J.; Mahajan, A. Mixed-integer nonlinear optimization. Acta Numer. 2013, 22, 1–131. [Google Scholar] [CrossRef]
- Boukouvala, F.; Misener, R.; Floudas, C.A. Global optimization advances in Mixed-Integer Nonlinear Programming, MINLP, and Constrained Derivative-Free Optimization, CDFO. Eur. J. Oper. Res. 2016, 252, 701–727. [Google Scholar] [CrossRef]
- Harish Kumar, P.; Mageshvaran, R. Methods and solvers used for solving mixed integer linear programming and mixed nonlinear programming problems: A review. Int. J. Sci. Technol. Res. 2020, 9, 1872–1882. [Google Scholar]
- Blum, C.; Puchinger, J.; Raidl, G.R.; Roli, A. Hybrid metaheuristics in combinatorial optimization: A survey. Appl. Soft Comput. 2011, 11, 4135–4151. [Google Scholar] [CrossRef]
- Peres, F.; Castelli, M. Combinatorial Optimization Problems and Metaheuristics: Review, Challenges, Design, and Development. Appl. Sci. 2021, 11, 6449. [Google Scholar] [CrossRef]
- Liu, Q.; Li, X.; Liu, H.; Guo, Z. Multi-objective metaheuristics for discrete optimization problems: A review of the state-of-the-art. Appl. Soft Comput. 2020, 93, 106382. [Google Scholar] [CrossRef]
- Talbi, E.G. Hybrid Metaheuristics for Multi-Objective Optimization. J. Algorithms Comput. Technol. 2015, 9, 41–63. [Google Scholar] [CrossRef]
- Ehrgott, M.; Gandibleux, X. Hybrid Metaheuristics for Multi-objective Combinatorial Optimization. In Hybrid Metaheuristics: An Emerging Approach to Optimization; Blum, C., Aguilera, M.J.B., Roli, A., Sampels, M., Eds.; Studies in Computational Intelligence; Springer: Berlin/Heidelberg, Germany, 2008; pp. 221–259. [Google Scholar] [CrossRef]
- Ehrgott, M.; Gandibleux, X. A survey and annotated bibliography of multiobjective combinatorial optimization. Spektrum 2000, 22, 425–460. [Google Scholar] [CrossRef]
- Trespalacios, F.; Grossmann, I.E. Review of Mixed-Integer Nonlinear and Generalized Disjunctive Programming Methods. Chem. Ing. Tech. 2014, 86, 991–1012. [Google Scholar] [CrossRef]
- Przybylski, A.; Gandibleux, X. Multi-objective branch and bound. Eur. J. Oper. Res. 2017, 260, 856–872. [Google Scholar] [CrossRef]
- Ehrgott, M.; Gandibleux, X.; Hillier, F.S. (Eds.) Multiple Criteria Optimization: State of the Art Annotated Bibliographic Surveys. In International Series in Operations Research & Management Science; Springer: Boston, MA, USA, 2002; Volume 52. [Google Scholar] [CrossRef]
- Ehrgott, M. A discussion of scalarization techniques for multiple objective integer programming. Ann. Oper. Res. 2006, 147, 343–360. [Google Scholar] [CrossRef]
- Burachik, R.S.; Kaya, C.Y.; Rizvi, M.M. Algorithms for generating Pareto fronts of multi-objective integer and mixed-integer programming problems. Eng. Optim. 2022, 54, 1413–1425. [Google Scholar] [CrossRef]
- Pascoletti, A.; Serafini, P. Scalarizing vector optimization problems. J. Optim. Theory Appl. 1984, 42, 499–524. [Google Scholar] [CrossRef]
- Das, I.; Dennis, J.E. Normal-Boundary Intersection: A New Method for Generating the Pareto Surface in Nonlinear Multicriteria Optimization Problems. SIAM J. Optim. 1998, 8, 631–657. [Google Scholar] [CrossRef]
- Ahmadi, A.; Kaymanesh, A.; Siano, P.; Janghorbani, M.; Nezhad, A.E.; Sarno, D. Evaluating the effectiveness of normal boundary intersection method for short-term environmental/economic hydrothermal self-scheduling. Electr. Power Syst. Res. 2015, 123, 192–204. [Google Scholar] [CrossRef]
- Simab, M.; Javadi, M.S.; Nezhad, A.E. Multi-objective programming of pumped-hydro-thermal scheduling problem using normal boundary intersection and VIKOR. Energy 2018, 143, 854–866. [Google Scholar] [CrossRef]
- Zhu, Z.; Wang, X.; Jiang, C.; Wang, L.; Gong, K. Multi-objective optimal operation of pumped-hydro-solar hybrid system considering effective load carrying capability using improved NBI method. Int. J. Electr. Power Energy Syst. 2021, 129, 106802. [Google Scholar] [CrossRef]
- Land, A.H.; Doig, A.G. An Automatic Method of Solving Discrete Programming Problems. Econometrica 1960, 28, 497–520. [Google Scholar] [CrossRef]
- Kiziltan, G.; Yucaoğlu, E. An Algorithm for Multiobjective Zero-One Linear Programming. Manag. Sci. 1983, 29, 1444–1453. [Google Scholar] [CrossRef]
- Mavrotas, G.; Diakoulaki, D. A branch and bound algorithm for mixed zero-one multiple objective linear programming. Eur. J. Oper. Res. 1998, 107, 530–541. [Google Scholar] [CrossRef]
- Cacchiani, V.; D’Ambrosio, C. A branch-and-bound based heuristic algorithm for convex multi-objective MINLPs. Eur. J. Oper. Res. 2017, 260, 920–933. [Google Scholar] [CrossRef]
- Boix, M.; Montastruc, L.; Pibouleau, L.; Azzaro-Pantel, C.; Domenech, S. Multiobjective optimization of industrial water networks with contaminants. Comput. Aided Chem. Eng. 2010, 28, 859–864. [Google Scholar] [CrossRef][Green Version]
- De Santis, M.; Eichfelder, G.; Niebling, J.; Rocktäschel, S. Solving Multiobjective Mixed Integer Convex Optimization Problems. SIAM J. Optim. 2020, 30, 3122–3145. [Google Scholar] [CrossRef]
- Morrison, D.R.; Jacobson, S.H.; Sauppe, J.J.; Sewell, E.C. Branch-and-bound algorithms: A survey of recent advances in searching, branching, and pruning. Discret. Optim. 2016, 19, 79–102. [Google Scholar] [CrossRef]
- Belotti, P.; Lee, J.; Liberti, L.; Margot, F.; Wächter, A. Branching and bounds tighteningtechniques for non-convex MINLP. Optim. Methods Softw. 2009, 24, 597–634. [Google Scholar] [CrossRef]
- Kronqvist, J.; Bernal, D.E.; Lundell, A.; Grossmann, I.E. A review and comparison of solvers for convex MINLP. Optim Eng 2019, 20, 397–455. [Google Scholar] [CrossRef]
- Burer, S.; Letchford, A.N. Non-convex mixed-integer nonlinear programming: A survey. Surv. Oper. Res. Manag. Sci. 2012, 17, 97–106. [Google Scholar] [CrossRef]
- el Sheshtawy, H.; el Moctar, O.; Natarajan, S. Multi-Point Shape Optimization of a Horizontal Axis Tidal Stream Turbine. Eng 2021, 2, 340–355. [Google Scholar] [CrossRef]
- Bade, S.O.; Meenakshisundaram, A.; Tomomewo, O.S. Current Status, Sizing Methodologies, Optimization Techniques, and Energy Management and Control Strategies for Co-Located Utility-Scale Wind–Solar-Based Hybrid Power Plants: A Review. Eng 2024, 5, 677–719. [Google Scholar] [CrossRef]
- Deb, K.; Pratap, A.; Agarwal, S.; Meyarivan, T. A fast and elitist multiobjective genetic algorithm: NSGA-II. IEEE Trans. Evol. Comput. 2002, 6, 182–197. [Google Scholar] [CrossRef]
- Verma, S.; Pant, M.; Snasel, V. A Comprehensive Review on NSGA-II for Multi-Objective Combinatorial Optimization Problems. IEEE Access 2021, 9, 57757–57791. [Google Scholar] [CrossRef]
- Glover, F. Tabu Search—Part II. ORSA J. Comput. 1990, 2, 4–32. [Google Scholar] [CrossRef]
- Dréo, J.; Candan, C. Different Classifications of Metaheuristics. 2007. Available online: https://commons.wikimedia.org/w/index.php?curid=16252087 (accessed on 20 July 2021).
- Yildiz, A.R.; Abderazek, H.; Mirjalili, S. A Comparative Study of Recent Non-traditional Methods for Mechanical Design Optimization. Arch. Comput. Methods Eng. 2020, 27, 1031–1048. [Google Scholar] [CrossRef]
- Abderazek, H.; Yildiz, A.R.; Sait, S.M. Mechanical engineering design optimisation using novel adaptive differential evolution algorithm. Int. J. Veh. Des. 2019, 80, 285. [Google Scholar] [CrossRef]
- Dhiman, G.; Singh, K.K.; Slowik, A.; Chang, V.; Yildiz, A.R.; Kaur, A.; Garg, M. EMoSOA: A new evolutionary multi-objective seagull optimization algorithm for global optimization. Int. J. Mach. Learn. Cybern. 2021, 12, 571–596. [Google Scholar] [CrossRef]
- Assiri, A.S. On the performance improvement of Butterfly Optimization approaches for global optimization and Feature Selection. PLoS ONE 2021, 16, e0242612. [Google Scholar] [CrossRef]
- Mzili, T.; Mzili, I.; Riffi, M.; Pamucar, D.; Simic, V.; Kurdi, M. A Novel Discrete Rat Swarm Optimization Algorithm for the Quadratic Assignment Problem. Facta Univ. Ser. Mech. Eng. 2023, 21, 529–552. [Google Scholar] [CrossRef]
- Kaur, H.; Rai, A.; Bhatia, S.S.; Dhiman, G. MOEPO: A novel Multi-objective Emperor Penguin Optimizer for global optimization: Special application in ranking of cloud service providers. Eng. Appl. Artif. Intell. 2020, 96, 104008. [Google Scholar] [CrossRef]
- Chakraborty, S.; Kumar Saha, A.; Sharma, S.; Mirjalili, S.; Chakraborty, R. A novel enhanced whale optimization algorithm for global optimization. Comput. Ind. Eng. 2021, 153, 107086. [Google Scholar] [CrossRef]
- Sattar, D.; Salim, R. A smart metaheuristic algorithm for solving engineering problems. Eng. Comput. 2021, 37, 2389–2417. [Google Scholar] [CrossRef]
- Giagkiozis, I.; Purshouse, R.C.; Fleming, P.J. An overview of population-based algorithms for multi-objective optimisation. Int. J. Syst. Sci. 2015, 46, 1572–1599. [Google Scholar] [CrossRef]
- Jourdan, L.; Basseur, M.; Talbi, E.G. Hybridizing exact methods and metaheuristics: A taxonomy. Eur. J. Oper. Res. 2009, 199, 620–629. [Google Scholar] [CrossRef]
- Blum, C.; Cotta, C.; Fernández, A.J.; Gallardo, J.E.; Mastrolilli, M. Hybridizations of Metaheuristics with Branch & Bound Derivates. In Hybrid Metaheuristics: An Emerging Approach to Optimization; Blum, C., Aguilera, M.J.B., Roli, A., Sampels, M., Eds.; Studies in Computational Intelligence; Springer: Berlin/Heidelberg, Germany, 2008; pp. 85–116. [Google Scholar] [CrossRef]
- Nagar, A.; Heragu, S.S.; Haddock, J. A combined branch-and-bound and genetic algorithm based approach for a flowshop scheduling problem. Ann. Oper. Res. 1996, 63, 397–414. [Google Scholar] [CrossRef]
- Cotta, C.; Troya, J.M. Embedding Branch and Bound within Evolutionary Algorithms. Appl. Intell. 2003, 18, 137–153. [Google Scholar] [CrossRef]
- Woodruff, D.L. A Chunking Based Selection Strategy for Integrating Meta-Heuristics with Branch and Bound. In Meta-Heuristics: Advances and Trends in Local Search Paradigms for Optimization; Voß, S., Martello, S., Osman, I.H., Roucairol, C., Eds.; Springer: Boston, MA, USA, 1999; pp. 499–511. [Google Scholar] [CrossRef]
- Jozefowiez, N.; Semet, F.; Talbi, E.G. The bi-objective covering tour problem. Comput. Oper. Res. 2007, 34, 1929–1942. [Google Scholar] [CrossRef]
- Puchinger, J.; Raidl, G.R.; Koller, G. Solving a Real-World Glass Cutting Problem. In Proceedings of the Evolutionary Computation in Combinatorial Optimization; Gottlieb, J., Raidl, G.R., Eds.; Lecture Notes in Computer Science; Springer: Berlin/Heidelberg, Germany, 2004; pp. 165–176. [Google Scholar] [CrossRef]
- Backer, B.D.; Furnon, V.; Shaw, P.; Kilby, P.; Prosser, P. Solving Vehicle Routing Problems Using Constraint Programming and Metaheuristics. J. Heuristics 2000, 6, 501–523. [Google Scholar] [CrossRef]
- Florios, K.; Mavrotas, G.; Diakoulaki, D. Solving multiobjective, multiconstraint knapsack problems using mathematical programming and evolutionary algorithms. Eur. J. Oper. Res. 2010, 203, 14–21. [Google Scholar] [CrossRef]
- Wang, S.; Liu, M. A heuristic method for two-stage hybrid flow shop with dedicated machines. Comput. Oper. Res. 2013, 40, 438–450. [Google Scholar] [CrossRef]





| Subject Area | Application | Ref. |
|---|---|---|
| Engineering | 3-stage reducer gearbox | [8,9] |
| Bolt coupling/Bearing | [10,11] | |
| Electricity consumption optimization | [12] | |
| Advanced Power Plant | [13] | |
| Facility layout problem | [14] | |
| Chemistry | Omega-3 production from waste fish oil | [15] |
| Chemical process design | [16,17] | |
| Design and planning of glycerol-based biorefinery | [18] | |
| Environmental Science | Reduction of the environmental impact of pharmaceutical processes | [19] |
| Carbon capture utilization and storage | [20] | |
| Natural resources management | [21] | |
| Operational Research | Vehicle routing problem | [22,23] |
| Supply chain network design | [24] | |
| Scheduling problems | [25,26] |
| Ref. | Objective | Variables 1 | Problem 2 | Method 3 |
|---|---|---|---|---|
| [36] | Mono | MI | NL | E/A |
| [37,45] | Mono | MI | NL | E |
| [38] | Mono | MI | L/NL | E |
| [39] | Mono | MI | NL | H |
| [34] | Multi | C | NL | E/A |
| [35] | Multi | C | NL | E |
| [40,41] | Multi | MI | NL | A |
| [44] | Multi | MI | L | E/A |
| [42,43] | Multi | MI | NL | H |
Disclaimer/Publisher’s Note: The statements, opinions and data contained in all publications are solely those of the individual author(s) and contributor(s) and not of MDPI and/or the editor(s). MDPI and/or the editor(s) disclaim responsibility for any injury to people or property resulting from any ideas, methods, instructions or products referred to in the content. |
© 2024 by the authors. Licensee MDPI, Basel, Switzerland. This article is an open access article distributed under the terms and conditions of the Creative Commons Attribution (CC BY) license (https://creativecommons.org/licenses/by/4.0/).
Share and Cite
Jaber, A.; Younes, R.; Lafon, P.; Khoder, J. A Review on Multi-Objective Mixed-Integer Non-Linear Optimization Programming Methods. Eng 2024, 5, 1961-1979. https://doi.org/10.3390/eng5030104
Jaber A, Younes R, Lafon P, Khoder J. A Review on Multi-Objective Mixed-Integer Non-Linear Optimization Programming Methods. Eng. 2024; 5(3):1961-1979. https://doi.org/10.3390/eng5030104
Chicago/Turabian StyleJaber, Ahmed, Rafic Younes, Pascal Lafon, and Jihan Khoder. 2024. "A Review on Multi-Objective Mixed-Integer Non-Linear Optimization Programming Methods" Eng 5, no. 3: 1961-1979. https://doi.org/10.3390/eng5030104
APA StyleJaber, A., Younes, R., Lafon, P., & Khoder, J. (2024). A Review on Multi-Objective Mixed-Integer Non-Linear Optimization Programming Methods. Eng, 5(3), 1961-1979. https://doi.org/10.3390/eng5030104

