Design and Implementation of a Simulation Framework for a Bio–Neural Dust System
Abstract
1. Introduction
2. Bio–Neural Dust System: Overview
- An external source emits an ultrasound at a predefined frequency and intensity.
- This ultrasonic wave penetrates the skin, skull, and brain tissue.
- Upon reception, the bio–transceiver processes this ultrasonic input, triggering its internal mechanisms to generate and emit blue light at a specific intensity (measured in mW/mm2).
- The opsins within the neuron membrane absorb this emitted blue light, leading to generating a current that potentially stimulates the neuron and may initiate an action potential.
2.1. Bio–Transceiver
2.1.1. Piezoelectric Effect
2.1.2. Calcium Diffusion
2.1.3. Bioluminescent Reaction
2.2. Opsin–Expressing Neuron
2.2.1. Neurons and Membrane Potential
2.2.2. Opsins and Their Optogenetic Application
3. Framework Architecture
3.1. Bio–Transceiver
3.1.1. Piezoelectric Effect
3.1.2. Calcium Diffusion
3.1.3. Photon Emission
3.1.4. System Architecture Design
3.2. Opsin–Expressing Neuron
System Architecture Design
4. Implementation
4.1. Bio–Transceiver
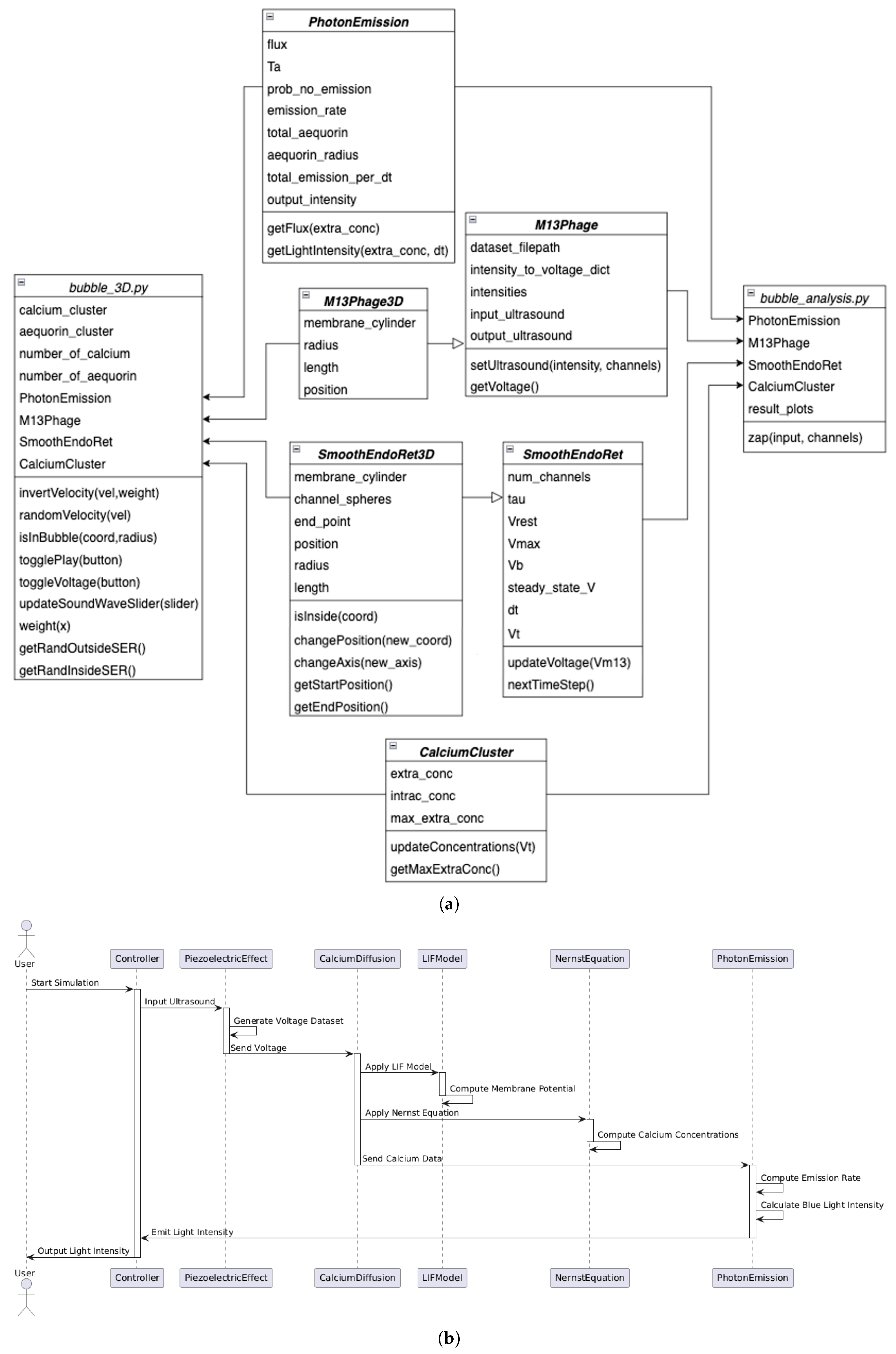
4.1.1. Main Scripts: bubble_analysis.py and bubble_3D.py
4.1.2. Piezoelectric Effect
4.1.3. Calcium Diffusion
4.1.4. Photon Emission
4.1.5. Algorithm
| Algorithm 1 Simulation of the bio–transceiver |
| Initialize the calcium model with CalciumCluster(). Define function zap(input_soundwave, channels): Set ultrasound parameters in bacteriophage with setUltrasound(). Retrieve voltage from bacteriophage with getVoltage(). Instantiate SmoothEndoRet, resting, and max voltages. Update SER voltage with updateVoltage(). Compute getLightIntensity(). Initialize Vt_array, Pt_out_array, light_array. Set initial values: Vt_array, Pt_out_array, light_array. For each time step t in S_array: |
| Update membrane potential with ser’s nextTimeStep(). |
| Update updateConcentrations(). |
| Compute getLightIntensity(). |
| Store computed Vt_array, Pt_out_array, and light_array. |
| Return tuple of Vt_array, Pt_out_array, and light_array. |
4.2. Opsin–Expressing Neuron
4.2.1. System Logic
|
- Line 2 calculates the change in voltage (v) due to an input current (I).
- Line 3 calculates the change in the recovery variable (u).
- Lines 5 and 6 update v and u for the time interval (dt).
- Lines 8–10 handle the variables’ reset post–spike.
|
- It implements equations for updating key parameters () over time (dt).
- It computes the induced current () based on these parameters.
|
|
4.2.2. 3D Neuron Model
- The soma is represented as a simple sphere.
- The axon, including its myelin sheath, is depicted using a series of ellipsoids forming a curved path.
- The axon terminals are modeled as curved branches with cone–like ends.
- The dendrites are the most complex, designed with selective randomness to mimic their natural structure.
4.2.3. Visual Effects
- A blue light illuminates the neuron model during optical stimulation.
- A brief flash at the axon terminals indicates the firing of an action potential.The proportion of activated ChR2 molecules is visually represented by coloring a fraction of the opsins blue (activated state) and the rest red (closed state).
4.2.4. User Interface
- Start/stop and reset buttons for controlling the simulation;
- A real–time display of simulation time and membrane potential;
- Graphs for photocurrent, membrane potential, and light intensity, updated in real–time;
- A control panel for adjusting simulation parameters, with changes immediately affecting the simulation.
5. Results
5.1. Bio–Transceiver
5.2. Opsin–Expressing Neuron
6. Discussion
- The 3D script of the bio–transceiver is a simplified representation of the mathematical model due to computational limits, making it infeasible to simulate 0.2 pM or more Ca2+spheres. Improvements can be made using adaptive particle resolution or Smoothed Particle Hydrodynamics (SPHs), which would enhance realism while managing computational load efficiently.
- The current setup for simulating multiple light pulses necessitates manual code modifications. Future versions should include this functionality within the user interface.
- Expand the neuron model to support networks of neurons and their collective responses to optical stimuli: (a) Introduce spatial coordinates for neurons to model the physical layout of the network. (b) Simulate the effects of light scattering and absorption in tissue, influencing the optical stimuli reaching different neurons. (c) Use light distribution models (e.g., Monte Carlo simulations) to simulate how optical stimuli propagate through the network. (d) Incorporate heterogeneous responses to light based on neuron–specific properties, such as opsin expression levels or membrane dynamics.
- Introduce functionality for exporting simulation data in formats such as CSV for quantitative analysis, JSON for integration with other tools, and PNG or MP4 for visual presentations. These formats enable detailed data analysis, seamless tool interoperability, and clear communication of results in research or presentations.
7. Conclusions
Author Contributions
Funding
Data Availability Statement
Conflicts of Interest
References
- Hausser, M. Optogenetics: The age of light. Nat. Methods 2014, 11, 1012–1014. [Google Scholar] [CrossRef] [PubMed]
- Balasubramaniam, S.; Wirdatmadja, S.A.; Barros, M.T.; Koucheryavy, Y.; Stachowiak, M.; Jornet, J.M. Wireless Communications for Optogenetics–Based Brain Stimulation: Present Technology and Future Challenges. IEEE Commun. Mag. 2018, 56, 218–224. [Google Scholar] [CrossRef]
- Han, W.; Tellez, L.A.; Rangel, M.J.; Motta, S.C.; Zhang, X.; Perez, I.O.; Canteras, N.S.; Shammah–Lagnado, S.J.; van den Pol, A.N.; de Araujo, I.E. Integrated Control of Predatory Hunting by the Central Nucleus of the Amygdala. Cell 2017, 168, 311–324. [Google Scholar] [CrossRef] [PubMed]
- Xu, S.; Xiao, X.; Manshaii, F.; Chen, J. Injectable Fluorescent Neural Interfaces for Cell–Specific Stimulation and Imaging. Nano Lett. 2024, 24, 4703–4716. [Google Scholar] [CrossRef]
- Neely, R.M.; Piech, D.K.; Santacruz, S.R.; Maharbiz, M.M.; Carmena, J.M. Recent advances in neural dust: Towards a neural interface platform. Curr. Opin. Neurobiol. 2018, 50, 64–71. [Google Scholar] [CrossRef]
- Piech, D.K.; Johnson, B.C.; Shen, K.; Ghanbari, M.M.; Li, K.Y.; Neely, R.M.; Kay, J.E.; Carmena, J.M.; Maharbiz, M.M.; Muller, R. A wireless millimetre–scale implantable neural stimulator with ultrasonically powered bidirectional communication. Nat. Biomed. Eng. 2020, 4, 207–222. [Google Scholar] [CrossRef]
- Dambri, O.A.; Cherkaoui, S.; Makrakis, D. Design and Evaluation of a Receiver for Wired Nano–Communication Networks. IEEE Trans. NanoBiosci. 2023, 22, 223–236. [Google Scholar] [CrossRef]
- Ikeda, T. Fundamentals of Piezoelectricity; Oxford University Press: Oxford, UK, 1990; ISBN 9780198563396. [Google Scholar]
- Yoo, S.Y.; Kobayashi, M.; Lee, P.P.; Lee, S.-W. Early osteogenic differentiation of mouse preosteoblasts induced by collagen–derived DGEA–peptide on nanofibrous phage tissue matrices. Biomacromolecules 2011, 12, 987–996. [Google Scholar] [CrossRef]
- Azarnoush, A.; Dambri, O.A.; Karatop, E.U.; Makrakis, D.; Cherkaoui, S. Simulation and Performance Evaluation of a Bio–Inspired Nanogenerator for Medical Applications. IEEE Trans. Biomed. Eng. 2023, 70, 2616–2623. [Google Scholar] [CrossRef]
- Koivumäki, J.T.; Korhonen, T.; Tavi, P. Impact of sarcoplasmic reticulum calcium release on calcium dynamics and action potential morphology in human atrial myocytes: A computational study. PLoS Comput. Biol. 2011, 7, e1001067. [Google Scholar] [CrossRef]
- Shimomura, O. Bioluminescence; World Scientific: Singapore, 2006; ISBN 978-981-256-801-4. [Google Scholar]
- Bang, J.; Coskun, S.; Pyun, K.R.; Doganay, D.; Tunca, S.; Koylan, S.; Kim, D.; Unalan, H.E.; Ko, S.H. Advances in protective layer–coating on metal nanowires with enhanced stability and their applications. Appl. Mater. Today 2021, 22, 100909. [Google Scholar] [CrossRef]
- Wdowiak, M.; Paczesny, J.; Raza, S. Enhancing the stability of bacteriophages using physical, chemical, and nano–based approaches: A review. Pharmaceutics 2022, 14, 1936. [Google Scholar] [CrossRef] [PubMed]
- Heuson-Stiennon, J.A.; Wanson, J.C.; Drochmans, P. Isolation and characterization of the sarcoplasmic reticulum of skeletal muscle. J. Cell Biol. 1972, 55, 471–488. [Google Scholar] [CrossRef] [PubMed]
- Autry, J.M.; Karim, C.B.; Cocco, M.; Carlson, S.F.; Thomas, D.D.; Valberg, S.J. Purification of sarcoplasmic reticulum vesicles from horse gluteal muscle. Anal. Biochem. 2020, 610, 113965. [Google Scholar] [CrossRef] [PubMed]
- Carnevale, N.T.; Hines, M.L. The NEURON Book; Cambridge University Press: Cambridge, UK, 2006. [Google Scholar]
- Chrysafides, S.M.; Bordes, S.J.; Sharma, S. Physiology, Resting Potential. In StatPearls; StatPearls Publishing: Treasure Island, FL, USA, 2023. [Google Scholar]
- Zhang, F.; Wang, L.P.; Boyden, E.S.; Deisseroth, K. Channelrhodopsin–2 and optical control of excitable cells. Nat. Methods 2006, 3, 785–792. [Google Scholar] [CrossRef] [PubMed]
- Elvin, N.G.; Elvin, A.A. A Coupled Finite Element–Circuit Simulation Model for Analyzing Piezoelectric Energy Generators. J. Intell. Mater. Syst. Struct. 2009, 20, 587–595. [Google Scholar] [CrossRef]
- Lee, B.Y.; Zhang, J.; Zueger, C.; Chung, W.J.; Yoo, S.Y.; Wang, E.; Meyer, J.; Ramesh, R.; Lee, S.W. Virus–based piezoelectric energy generation. Nat. Nanotechnol. 2012, 7, 351–356. [Google Scholar] [CrossRef]
- Jeong, C.K.; Kim, I.; Park, K.I.; Oh, M.H.; Paik, H.; Hwang, G.T.; No, K.; Nam, Y.S.; Lee, K.J. Virus–directed design of a flexible BaTiO3 nanogenerator. ACS Nano 2013, 7, 11016–11025. [Google Scholar] [CrossRef]
- Park, I.W.; Kim, K.W.; Hong, Y.; Yoon, H.J.; Lee, Y.; Gwak, D.; Heo, K. Recent Developments and Prospects of M13–Bacteriophage–Based Piezoelectric Energy Harvesting Devices. Nanomaterials 2020, 10, 93. [Google Scholar] [CrossRef]
- Elvin, N.G.; Elvin, A.A. A General Equivalent Circuit Model for Piezoelectric Generators. J. Intell. Mater. Syst. Struct. 2009, 20, 3–9. [Google Scholar] [CrossRef]
- Yaowen, Y.; Tang, L. Equivalent Circuit Modeling of Piezoelectric Energy Harvesters. J. Intell. Mater. Syst. Struct. 2009, 20, 2223–2235. [Google Scholar]
- Lee, J.H.; Lee, J.H.; Xiao, J.; Desai, M.S.; Zhang, X.; Lee, S.W. Vertical Self–Assembly of Polarized Phage Nanostructure for Energy Harvesting. Nano Lett. 2019, 19, 2661–2667. [Google Scholar] [CrossRef] [PubMed]
- Students of NS/PY 357 Bates College. 4.6–Leaky Integrate and Fire Model. Comput. Neurosci. 2022. Available online: https://mrgreene09.github.io/computational-neuroscience-textbook/ (accessed on 7 December 2022).
- Izhikevich, E.M. Simple model of spiking neurons. IEEE Trans. Neural Netw. 2003, 14, 1569–1572. [Google Scholar] [CrossRef] [PubMed]
- Williams, J.C.; Xu, J.; Lu, Z.; Klimas, A.; Chen, X.; Ambrosi, C.M.; Cohen, I.S.; Entcheva, E. Computational Optogenetics: Empirically–Derived Voltage– and Light–Sensitive Channelrhodopsin–2 Model. PLoS Comput. Biol. 2013, 9, e1003220. [Google Scholar] [CrossRef]
- Seo, D.; Neely, R.M.; Shen, K.; Singhal, U.; Alon, E.; Rabaey, J.M.; Carmena, J.M.; Maharbiz, M.M. Wireless recording in the peripheral nervous system with ultrasonic neural dust. Neuron 2016, 91, 529–539. [Google Scholar] [CrossRef]
- Sonmezoglu, S.; Shen, K.; Carmena, J.M.; Maharbiz, M.M. Ultrasonic Wireless Neural Recording and Stimulation Interfaces. In Handbook of Neuroengineering; Thakor, N.V., Ed.; Springer: Singapore, 2022. [Google Scholar]
- Chorsi, M.T.; Curry, E.J.; Chorsi, H.T.; Das, R.; Baroody, J.; Purohit, P.K.; Ilies, H.; Nguyen, T.D. Piezoelectric Biomaterials for Sensors and Actuators. Adv. Mater. 2019, 31, e1802084. [Google Scholar] [CrossRef]
- Zhang, L.; Tang, L.; Liu, L.; Zhao, S.; Guo, M.; Aw, K.; Hu, A.P. A 2–D Equivalent Circuit Model of Ultrasonic Power Transfer Systems Considering Losses and Transducer Misalignment. IEEE J. Emerg. Sel. Top. Ind. Electron. 2025, 6, 30–40. [Google Scholar] [CrossRef]
- Buzsaki, G.; Anastassiou, C.A.; Koch, C. The origin of extracellular fields and currents–EEG, ECoG, LFP and spikes. Nat. Rev. Neurosci. 2012, 13, 407–420. [Google Scholar] [CrossRef]
- Obien, M.E.J.; Deligkaris, K.; Bullmann, T.; Bakkum, D.J.; Frey, U. Revealing neuronal function through microelectrode array recordings. Front. Neurosci. 2015, 9, 423. [Google Scholar] [CrossRef]
- Steinmetz, N.A.; Zatka-Haas, P.; Carandini, M.; Harris, K.D. Distributed coding of choice, action and engagement across the mouse brain. Nature 2023, 616, 263–271. [Google Scholar] [CrossRef]
- Viventi, J.; Kim, D.-H.; Vigeland, L.; Frechette, E.S.; Blanco, J.A.; Kim, Y.-S.; Avrin, A.E.; Tiruvadi, V.R.; Hwang, S.-W.; Vanleer, A.C.; et al. Flexible, foldable, actively multiplexed, high–density electrode array for mapping brain activity in vivo. Nat. Neurosci. 2011, 14, 1599–1605. [Google Scholar] [CrossRef] [PubMed]
- Morrell, M.J.; Behnke, E.J.; Kim, T.; Shoffstall, A.J. Advances in micro–electrocorticography arrays for neurophysiological applications. J. Neural Eng. 2023, 20, 045007. [Google Scholar]
- Cogan, S.F.; Ludwig, K.A.; Welle, C.G.; Takmakov, P. Tissue damage thresholds during therapeutic electrical stimulation. J. Neural Eng. 2016, 13, 021001. [Google Scholar] [CrossRef] [PubMed]
- Oxley, T.J.; Opie, N.L.; John, S.E.; Rind, G.S.; Ronayne, S.M.; Lovell, T.J.H.; Grayden, D.B.; Farquharson, S.; Steward, C.; Wong, Y.T.; et al. Motor neuroprosthesis implanted through a blood vessel. JAMA Neurol. 2023, 80, 33–40. [Google Scholar]












Disclaimer/Publisher’s Note: The statements, opinions and data contained in all publications are solely those of the individual author(s) and contributor(s) and not of MDPI and/or the editor(s). MDPI and/or the editor(s) disclaim responsibility for any injury to people or property resulting from any ideas, methods, instructions or products referred to in the content. |
© 2025 by the authors. Licensee MDPI, Basel, Switzerland. This article is an open access article distributed under the terms and conditions of the Creative Commons Attribution (CC BY) license (https://creativecommons.org/licenses/by/4.0/).
Share and Cite
Dambri, O.A.; Azarnoush, A.; Makrakis, D.; Levesque, G.; Witter, M.; Hafid, A.S. Design and Implementation of a Simulation Framework for a Bio–Neural Dust System. Modelling 2025, 6, 8. https://doi.org/10.3390/modelling6010008
Dambri OA, Azarnoush A, Makrakis D, Levesque G, Witter M, Hafid AS. Design and Implementation of a Simulation Framework for a Bio–Neural Dust System. Modelling. 2025; 6(1):8. https://doi.org/10.3390/modelling6010008
Chicago/Turabian StyleDambri, Oussama Abderrahmane, Arash Azarnoush, Dimitrios Makrakis, Gabriel Levesque, Maja Witter, and Abdelhakim Senhaji Hafid. 2025. "Design and Implementation of a Simulation Framework for a Bio–Neural Dust System" Modelling 6, no. 1: 8. https://doi.org/10.3390/modelling6010008
APA StyleDambri, O. A., Azarnoush, A., Makrakis, D., Levesque, G., Witter, M., & Hafid, A. S. (2025). Design and Implementation of a Simulation Framework for a Bio–Neural Dust System. Modelling, 6(1), 8. https://doi.org/10.3390/modelling6010008

