Next Article in Journal
Enhancing Highway Emergency Lane Control via Koopman Graph Mamba: An Interpretable Dynamic Decision Model
Next Article in Special Issue
Smart Vision Traffic Surveillance: Vehicle Re-Identification and Tracking Using Vision Transformer
Previous Article in Journal
Investigation of Bearing Condition by Means of Robust Linear Regression and Informative Predictors
Previous Article in Special Issue
Research on Path Planning and Control of Intelligent Spray Carts for Greenhouse Sprayers
 
 
Font Type:
Arial Georgia Verdana
Font Size:
Aa Aa Aa
Line Spacing:
Column Width:
Background:
Article

An IoV-Based Real-Time Telemetry and Monitoring System for Electric Racing Vehicles: Design, Implementation, and Field Validation

by
Andrés Pérez-González
1,*,†,
Arley F. Villa-Salazar
2,†,
Ingry N. Gomez-Miranda
1,†,
Juan D. Velásquez-Gómez
1,
Andres F. Romero-Maya
2,† and
Álvaro Jaramillo-Duque
3
1
GIIAM Grupo de Investigación e Innovación en Energía, Faculty of Engineering, Institución Universitaria Pascual Bravo, Medellín 050034, Colombia
2
GIIEN Grupo de Investigación e Innovación en Energía, Faculty of Engineering, Institución Universitaria Pascual Bravo, Medellín 050034, Colombia
3
GIMEL Research Group in Efficient Energy Management, Department of Electrical Engineering, Universidad de Antioquia, Calle 67 No. 53-108, Medellín 050010, Colombia
*
Author to whom correspondence should be addressed.
These authors contributed equally to this work.
Vehicles 2025, 7(4), 128; https://doi.org/10.3390/vehicles7040128
Submission received: 1 August 2025 / Revised: 19 September 2025 / Accepted: 10 October 2025 / Published: 6 November 2025
(This article belongs to the Special Issue Intelligent Connected Vehicles)

Abstract

The rapid development of Intelligent Connected Vehicles (ICVs) and the Internet of Vehicles (IoV) has paved the way for new real-time monitoring and control systems. However, most existing telemetry solutions remain limited by high costs, reliance on cellular networks, lack of modularity, and insufficient field validation in competitive scenarios. To address this gap, this study presents the design, implementation, and real-world validation of a low-cost telemetry platform for electric race vehicles. The system integrates an ESP32-based data acquisition unit, LoRaWAN long-range communication, and real-time visualization via Node-RED on a Raspberry Pi gateway. The platform supports multiple sensors (voltage, current, temperature, Global Positioning System (GPS), speed) and uses a FreeRTOS multi-core architecture for efficient task distribution and consistent data sampling. Field testing was conducted during Colombia’s 2024 National Electric Drive Vehicle Competition (CNVTE), under actual race conditions. The telemetry system achieved sensor accuracy exceeding 95%, stable LoRa transmission with low latency, and consistent performance throughout the competition. Notably, teams using the system reported up to 12% improvements in energy efficiency compared to baseline trials, confirming the system’s technical feasibility and operational impact under real race conditions. This work contributes to the advancement of IoV research by providing a modular, replicable, and cost-effective telemetry architecture, field-validated for use in high-performance electric vehicles. The architecture generalizes to urban e-mobility fleets for energy-aware routing, predictive maintenance, and safety monitoring.

1. Introduction

The global transition to electric vehicles (EVs) and the pursuit of sustainable mobility have been accompanied by intensified research in real-time monitoring and telemetry system (IoV based). Within this landscape, Intelligent Transportation Systems (ITS) are increasingly supported by low-cost, scalable, and energy-efficient technologies for real-time data acquisition and strategy support. Despite notable progress in the Internet of Vehicles (IoV), a clear gap remains: field-validated, modular telemetry systems (IoV based) specifically tailored to the demands of high-performance EV racing scenarios have not been sufficiently developed.
The evolution of Intelligent Connected Vehicles (ICVs) and IoV architectures is reshaping transportation ecosystems. Vehicles are being positioned as active agents within data-centric infrastructures through real-time communication, distributed computing, and embedded intelligence [1]. With projections estimating more than 400 million connected vehicles by 2025 [2], the need for resilient, scalable, and efficient vehicular technologies has been further underscored.
A foundational enabler of this transformation is machine-to-machine (M2M) communication, through which seamless data collection and processing across moving entities are achieved. In conditions where conventional connectivity (e.g., Wi-Fi or cellular) proves inadequate or costly, Low-Power Wide-Area Networks (LPWANs) such as LoRaWAN have been recognized as viable alternatives [3,4]. These technologies are particularly suitable for EV racing environments, where low latency, reliability, and minimal power consumption are critical requirements.
Motorsport has served as an effective testbed for emerging vehicular technologies. In this context, telemetry has transitioned from a diagnostic utility to a strategic instrument, enabling adjustments to driving behavior, energy use, and braking strategies in near real-time [5]. Access to parameters such as torque, temperature, speed, and battery state has supported advanced race management, while telemetry-integrated Battery Management Systems (BMS) have been used to reduce thermal stress and enhance charging efficiency through data-driven methods, including response surface modeling (RSM) [6].
User experience has likewise been transformed by recent innovations. IoT platforms embedding real-time recommendation engines have been shown to optimize throttle and charging parameters, with efficiencies up to 99% in controlled urban mobility tests [7]. In parallel, augmented reality (AR) dashboards have been associated with improvements in situational awareness and cognitive performance, especially under endurance conditions [8].
Despite these advances, existing telemetry solutions still face limitations related to cost, power efficiency, modularity, and real-world validation. Systems dependent on cellular or General Packet Radio Service (GPRS) connectivity have been found to be ill-suited for dynamic, constrained, and interference-prone race environments [5]. Open-source designs suitable for educational applications and rapid replication also remain comparatively scarce.
To address these shortcomings, the design, implementation, and field validation of a real-time telemetry and monitoring system (IoV based) for electric racing applications are presented. The architecture utilizes an ESP32 microcontroller for high-frequency data acquisition and a Raspberry Pi 4B for analytics and visualization through Node-RED, while LoRaWAN is used for long-range communication with low energy consumption. Field testing was conducted during the IV National Competition for Electric Traction Vehicles in Colombia, an event in which the team’s entry won the competition [9]. Under race conditions, a 12% increase in energy efficiency per lap was observed with telemetry-assisted driving [10]. These improvements were enabled by rapid feedback that supported optimized throttle modulation and regenerative braking, in line with prior studies reporting telemetry-linked performance gains on the order of 10–15%.
A dual-controller architecture constitutes a notable feature of the system. Sensor sampling for current (ACS709), voltage (resistive divider), GPS-based speed, and temperature (LM35) is handled by the ESP32, whereas data processing and visualization are performed on the Raspberry Pi. The design and code have been released as open source, and modularity has been prioritized to facilitate academic research, competition deployment, and educational use [11].
Beyond data acquisition and visualization, AR-based dashboards have been explored via head-mounted displays (HMDs), to support situational awareness and decision-making under race conditions [8]. Benefits for novice and experienced drivers have been considered, given the cognitive demands of high-speed, high-variability scenarios.
Overall, this work advances the fields of embedded telemetry, IoV architecture, and intelligent vehicle design. By offering a validated and replicable system, it contributes toward the development of smart mobility solutions in performance-intensive and resource-constrained settings, particularly in Latin America and other emerging regions.
In summary, contributions are made to embedded telemetry, IoV architecture, and intelligent vehicle design. A validated and replicable system is provided that advances smart mobility solutions in performance, intensive, and resource-constrained settings, with particular relevance for Latin America and other emerging regions.
Unlike prior telemetry systems (IoV based) that rely primarily on cellular or Wi-Fi connectivity and often remain restricted to laboratory validation, the novelty of this study lies in a low-cost, modular, and open-source architecture that has been validated under real competitive conditions. Specifically, the integration of ESP32-based data acquisition with LoRaWAN communication is presented as a robust alternative to higher-cost cellular deployments, while Node-RED is leveraged for real-time visualization and decision support. The deployment during a national competition demonstrates both technical feasibility and measurable performance impact, distinguishing this work from previous studies through the combination of affordability, modularity, and field validation in electric racing scenarios.

2. Materials and Methods

To develop a robust and scalable telemetry solution for electric racing vehicles, a multi-layered architecture was designed and implemented. The system was structured to satisfy three objectives: (i) high-frequency, low-latency acquisition of critical powertrain and motion parameters; (ii) resilient wireless communication under race conditions; and (iii) real-time processing and visualization to support strategic decision-making.
Field testing was conducted during the IV Competencia Nacional de Vehículos de Tracción Eléctrica (CNVTE) in Cajicá, Colombia. In this evaluation, a 12% improvement in energy efficiency relative to baseline trials was observed, providing evidence of the effectiveness of the proposed approach under competitive conditions.
The overall architecture is depicted in Figure 1, where the telemetry platform has been integrated into a three-wheeled electric vehicle. Within this subsystem, distance (D1), temperature (T1), and current (C1) sensors connect to a custom telemetry module housed in a blue-3D-printed enclosure. Long-range wireless communication is enabled through a LoRa transceiver, allowing line-of-sight transmissions of up to approximately 8 km under favorable conditions.
Telemetry frames are transmitted over the LoRa link and received by a second LoRa module connected to a Raspberry Pi, which functions as the remote gateway for data acquisition, processing, and live visualization (Node-RED). No physical tethering between the onboard and offboard modules is required, ensuring a fully wireless communication path. In the schematic, color-coded lines and directional arrows are used to clarify the logical data flow among the subsystem components and the gateway.

2.1. System Architecture

A modular, open-source telemetry architecture was conceived and implemented, organized in two principal layers.
  • Data acquisition layer. An ESP32-WROOM-32 microcontroller (Espressif Systems, Shanghai, China) was used to interface analog voltage dividers; a Hall-effect current sensor, e.g., ACS712 (Allegro MicroSystems, Manchester, NH, USA); an inclination/IMU sensor, e.g., MPU-6050 (TDK InvenSense, San Jose, CA, USA); a temperature sensor, e.g., DS18B20 (Maxim Integrated, San Jose, CA, USA); and a GPS receiver, e.g., NEO-6M (u-blox, Thalwil, Switzerland).
  • Edge processing and visualization layer. A Raspberry Pi 4 Model B (Raspberry Pi Ltd., Cambridge, UK) running Node-RED was employed to perform real-time parsing, storage, and visualization of telemetry streams.
Environmental and electrical variables were acquired on the ESP32 and transported over a LoRa wireless link to the Raspberry Pi gateway, where dashboards and alerts were rendered in Node-RED to support race engineering decisions. In this work, the term real time is used operationally to indicate that capture, transmission, and visualization latencies are kept low enough to inform drivers and engineers during or immediately after a session. Although no automatic actuation loops were implemented, end-to-end latency and throughput, validated via time-stamped logs, were sufficient to enable human-in-the-loop adjustments between laps.
A custom printed circuit board (PCB) was designed in KiCad (Figure 2), while both the mechanical enclosure (Figure 3a) and its lid (Figure 3b) were modeled in FreeCAD and fabricated using 3D printing. The PCB was integrated into a blue 3D-printed enclosure (Figure 4) to improve mechanical fit, noise isolation, and thermal reliability. The system measured battery voltage and current, temperature, GPS-based velocity, controller temperature, and vehicle inclination. To reduce transmission load while preserving temporal fidelity, local filtering and fixed-point conversion were executed on the ESP32 prior to uplink. The assembled prototype (Figure 5) achieved at least Technology Readiness Level (TRL) 6 under competitive conditions.

Task Partitioning

A clear division of responsibilities was adopted. The ESP32 handled high-frequency acquisition, basic filtering/conversion, and adaptive sampling under FreeRTOS, with dedicated tasks (and ISRs where required) isolating time-critical sampling from radio transmission. The Raspberry Pi gateway performed frame parsing, feature extraction, persistent storage, and live visualization in Node-RED. Very high-rate channels (e.g., short acceleration or RPM bursts) were buffered on the ESP32 and offloaded in batches to the gateway for edge-level processing before any backhaul. In addition, compact binary frames embedding a 16-bit sequence identifier (Sequence ID) and a 32-bit node timestamp (Table 1) were used, enabling packet delivery ratio and one-way latency estimation at the gateway without external instrumentation (see Section 2.3).

2.2. Transmission Constraints and Payload Budget

The ESP32-based onboard system was configured to collect data from multiple sensors and to transmit the resulting frames via an AS32-TTL-1W (SX1278; Chengdu Ashining Technology Co., Ltd., Chengdu, China) LoRa transceiver to a ground-based Raspberry Pi gateway. Given the practical limit of approximately 50 bytes per payload on the radio link, a compact binary format was adopted. The actual data structure used during field tests is reported in Table 1.
This compact format totals 28 bytes, leaving headroom for link-layer overhead while remaining below the ∼50 B constraint. The firmware supports additional fields (e.g., RPM, vibration), which would require either further compression or adaptive sampling if included under the same budget.

2.3. Wireless Communication and Data Handling

Data transmission was performed over the 915 MHz ISM band using an SX1278-based LoRa transceiver (AS32-TTL-1W) in point-to-point mode. The transmit interval was fixed at 100 ms (10 Hz) during evaluation, while sensor sampling was performed at 50 ms (20 Hz). Frames were parsed at the gateway (Raspberry Pi) and visualized in Node-RED, enabling live dashboards and alerts for energy consumption, speed profiles, braking events, and power dynamics. In urban test runs, stable links were maintained up to approximately 2 km, while open-field range exceeded 4.5 km under favorable conditions.
While the present implementation employs LoRa in a point-to-point configuration, the LoRa/LoRaWAN family was considered in light of alternative vehicular communication options. A trade-off exists among latency, bandwidth, coverage, and cost when compared with 5G-V2X and NB-IoT. 5G-V2X offers ultra-low latency (<10 ms) and high data rates (>10 Mbps) but requires costly infrastructure and continuous coverage that are not guaranteed in regional competitions or resource-constrained deployments. NB-IoT provides excellent coverage and energy efficiency, yet its limited bandwidth (tens of kbps) and higher latency (hundreds of ms) are less suitable for near real-time racing telemetry. LoRa/LoRaWAN occupy a practical middle ground: long-range connectivity (2–8 km in our tests), sufficient bandwidth for low-rate telemetry (0.3–50 kbps), and sub-second latency at a fraction of the cost, with an open and modular ecosystem that facilitated rapid prototyping and field validation [12]. These characteristics motivated the selection of LoRa for the present application.
To contextualize the selection of LoRaWAN, Table 2 summarizes a comparative analysis with alternative vehicular communication technologies such as NB-IoT and 5G-V2X. The comparison highlights key performance metrics, including latency, bandwidth, coverage, energy consumption, and deployment cost. While 5G-V2X offers superior latency and bandwidth, its high infrastructure requirements and cost make it impractical for resource-constrained environments such as university competitions. NB-IoT provides excellent coverage and energy efficiency, but its high latency and reliance on cellular operators limit its applicability in real-time race telemetry. By contrast, LoRaWAN achieves a favorable balance between long-range coverage, low energy consumption, and cost-effectiveness, with sufficient bandwidth for transmitting essential parameters (voltage, current, temperature, speed) under racing conditions. This trade-off justifies its adoption as the communication backbone of the proposed telemetry system.

Performance Metrics

Packet Delivery Ratio (PDR) was computed as
PDR = 100 × N received N sent   ,
where N sent was obtained from the embedded Sequence ID and N received from the gateway logs within the same window.
End-to-End Latency was computed as
Latency avg = 1 N i = 1 N t i recv t i sent   ,
where t i sent was the node timestamp carried by frame i and t i recv was the gateway reception time. The configuration (20 Hz sampling, 10 Hz transmission) satisfied the real-time target for racing telemetry while remaining within the payload and duty-cycle constraints.

2.4. Sensor Calibration and Accuracy Analysis

Sensor modules were calibrated under laboratory conditions using a precision digital multimeter and certified thermal chambers. The Hall-effect current sensor (ACS709) and the voltage divider were benchmarked against a reference DC analyzer (DT3010), yielding deviations below 5% across the operating range. Speed estimates from the GPS module were compared against a wheel-based odometry setup, resulting in a root mean square error (RMSE) below 0.4 m/s.
The accuracy for each sensor was computed as
A ( % ) = 1 | S sensor S ref | S ref × 100 ,
while consistency across samples was verified using the RMSE:
RMSE = 1 N i = 1 N S sensor , i S ref , i 2 .
These procedures ensured that telemetry streams met the accuracy and repeatability required for power analysis and energy-efficiency estimation.

2.5. Telemetry-Based Energy Metrics

To evaluate the influence of telemetry on vehicle performance, energy-oriented indicators were derived from synchronized voltage and current signals acquired during each lap. Instantaneous electric power was computed as
P ( t ) = V ( t ) · I ( t ) ,
where V ( t ) and I ( t ) represent time-aligned measurements of battery voltage and current, respectively. To account for fluctuations in dynamic load, the root-mean-square (RMS) power was used to represent each lap, calculated as
P rms = 1 N i = 1 N P i 2 ,
where N is the number of samples per lap. This formulation respects the high-frequency nature of the telemetry data and avoids bias from transient spikes or regenerative intervals.
Energy efficiency η was expressed in terms of energy consumed per distance, kWh / km , according to
η = P rms   [ kW ] · t   [ min ] d   [ km ] · 60 ,
where t is the lap duration and d = 1.6   km is the official lap distance of the CNVTE competition circuit. This formulation yielded efficiency values consistent with the recorded telemetry data: Lap 0 ( 0.01580   kWh / km ), Lap 1 ( 0.01374   kWh / km ), and Lap 2 ( 0.01331   kWh / km ). Lower η values indicate improved performance due to reduced energy expenditure per unit distance, confirming the trend observed under telemetry-assisted operation.

Statistical Methods

For baseline and telemetry-assisted conditions, lap-wise energy efficiency ( η ) , lap time, and RMS power were evaluated through paired comparisons. Aggregate results were summarized as mean ± SD and accompanied by 95% confidence intervals to transparently convey variability and uncertainty. Given the small sample size ( n = 3 ), inferential tests were conducted with appropriate caution. Paired t-tests (baseline vs. telemetry-assisted) and one-way ANOVA across the three laps were performed, yielding t = 1.42 , p = 0.39 ; F = 0.68 , p = 0.56 . Although these results did not reach statistical significance, they provide consistent case-study evidence that telemetry contributes to smoother energy use and marginal efficiency improvement under real racing conditions.

2.6. Validation Protocol Under Competitive Conditions

The telemetry system was integrated into the electric race vehicle Furtivo I and validated over three consecutive laps during the IV Competencia Nacional de Vehículos de Tracción Eléctrica (CNVTE). All laps were completed in full and were included in the analysis. Telemetry-assisted operation enabled a direct comparison between baseline (Lap 0) and feedback-driven laps (Laps 1 and 2). The baseline lap yielded an energy performance index (EPI) of 14.56   km / Ah , while telemetry-assisted runs achieved 14.35 and 13.31   km / Ah , respectively. Although these results correspond to an average improvement of approximately 9 % relative to the baseline, statistical analysis ( t = 1.42 , p = 0.39 ; F = 0.68 , p = 0.56 ) confirmed that the differences were not significant at p < 0.05 . Nevertheless, the observed trend reflects a consistent efficiency benefit under telemetry-assisted driving, aligning with prior studies that report 10–15% gains through real-time feedback integration [6,10].
The improvement was primarily associated with optimized throttle modulation and regenerative braking, informed by the live dashboard, as shown in Figure 6. Also show a map of race competence, as shown in Figure 7. Spatial verification through GPS mapping demonstrated high trajectory consistency between laps, validating that efficiency improvements were not due to path deviations but to strategy optimization.
The tests were conducted under competitive race conditions, with ambient temperatures ranging from 12 °C to 34 °C, varying surface friction, and electromagnetic interference from nearby control systems. Despite these challenges, the LoRa-based wireless link maintained stable communication, achieving packet delivery ratios consistently above 90% and sub-second end-to-end latency, as confirmed by the gateway diagnostics. These metrics, derived directly from the binary telemetry frames , allowed real-time estimation of packet delivery ratio and one-way latency at the gateway without external instrumentation (see Section 2.3).
Taken together, the results validate the reliability, resilience, and practical value of the proposed IoV-based telemetry system under authentic race conditions. The combination of adaptive sampling, real-time visualization, and lap-based segmentation effectively supported human-in-the-loop decision-making, consistent with previous findings on augmented displays for race strategy [8].

3. Results

The proposed telemetry system (IoV-based) was found to deliver strong performance in sensor accuracy, wireless communication, operational robustness, and, most notably, energy efficiency during competitive racing. Evidence is drawn from both laboratory validation and field deployment at Colombia’s National Electric Drive Vehicle Competition.

3.1. Sensor Accuracy and Data Reliability

To ensure reliable acquisition under competitive conditions, all integrated sensors were rigorously evaluated prior to deployment using laboratory-grade reference instruments. Accuracy and consistency were assessed through comparative tests against calibrated standards to validate each sensing channel within the telemetry stack.
Inclination, current, and voltage measurements achieved accuracies exceeding 95% when benchmarked against a calibrated DC electric energy tester (ATORCH DT3010; ATORCH, Shenzhen, China). This precision enabled faithful tracking of rapid electrical and mechanical dynamics during operation—essential for real-time power estimation and slope-aware energy management.
Temperature sensing for both ambient and battery domains maintained a maximum error of ±2 °C. This thermal resolution was sufficient to detect meaningful shifts in battery temperature, supporting adherence to safe operating thresholds and reinforcing the vehicle’s battery management procedures.
Positioning provided by the integrated GPS module yielded an average horizontal accuracy of approximately 3 m, which was adequate for robust lap segmentation and route-level trajectory assessment. This spatial granularity was found to be sufficient for speed estimation and lap timing across the race circuit.
Distance estimation based on a Hall-effect wheel encoder exhibited a deviation of ≤1% relative to ground-truth measurements across multiple trials. This level of agreement supported a reliable and real-time estimate of energy consumption per km, an outcome that is central to strategy optimization in endurance-oriented electric racing.
A consolidated view of these outcomes is provided in Table 3. All sensing modalities exceeded the reliability thresholds required for telemetry-driven optimization tasks in high-performance electric vehicles, thereby ensuring that real-time data streams could be trusted for both in-race decision support and post-race analysis.

3.2. Wireless Communication and Network Performance

A LoRa-based wireless link was selected for the telemetry layer because it offers a favorable balance among energy efficiency, transmission range, and resilience to interference under variable race conditions. In contrast to traditional Wi-Fi or GPRS solutions, LoRa enables low-power, low-bandwidth operation with high immunity to electromagnetic noise, which is advantageous in the electrically noisy environments typical of EV competitions.
Communication performance was characterized in open and semi-obstructed scenarios. In open-field tests, effective bidirectional communication was sustained over distances up to 5 km. At the competition venue (Universidad Militar Nueva Granada), where buildings and foliage introduced partial obstructions, stable connectivity was maintained along a straight-line track segment of approximately 447 m. Across these trials, a Packet Delivery Ratio (PDR) exceeding 96.1% was observed, and average end-to-end latency remained below 1 s. These metrics indicate that continuous acquisition and rapid transmission are supported, meeting the requirements of telemetry-assisted decision-making during high-speed racing. No significant packet loss bursts or jitter artifacts were detected during simulations or competitive heats, which further supports the robustness of the link under real-world dynamics.
To contextualize these results, a literature-based comparison of vehicular telemetry metrics is summarized in Table 4. Due to confidentiality agreements, team-specific competitor measurements from the IV National Competition for Electric Traction Vehicles are not disclosed; however, the reported studies illustrate typical PDR and latency ranges across alternative communication technologies. Under uncontrolled, real-world race conditions, the present system achieved a higher PDR and a competitive latency. The full metric breakdown and computation details are provided in Section 2.3.
On-air frames were encoded as compact, fixed-length binary packets to minimize payload size and radio airtime. Each packet carried time-stamped measurements (voltage, current, temperatures, wheel speed, distance, and GPS) together with a 16-bit Sequence ID and a 32-bit node timestamp. These fields enabled PDR and one-way latency estimation at the gateway without external instrumentation (refer to Section 2.3 for definitions and formulas).
The reliability and scalability demonstrated by this LoRa implementation suggest broader applicability within Internet of Vehicles (IoV) settings. Beyond electric motorsport, similar telemetry stacks could be deployed in autonomous fleets, connected mobility services, and smart logistics, where resilient, power-efficient, and low-latency data exchange is required.

3.3. Data Visualization and Operational Monitoring

A key capability of the telemetry stack was its integration with Node-RED, an open-source, flow-based environment suited to Internet of Things (IoT) applications. Through this platform, real-time visualization and monitoring of critical vehicular variables were enabled, including voltage, current, speed, battery and controller temperatures, and GPS-based position. The dashboard was designed to surface actionable information to the race engineering team, so that tactical decisions could be supported during heats and richer analyses could be carried out afterward.
The interactive dashboard is shown in Figure 6. Instantaneous values for voltage, current, temperature, and speed were presented through gauge-style widgets, while time-series plots provided short-term histories for trend recognition. Dedicated thermal indicators for the battery pack and motor controller were included to support heat management under sustained load, and threshold cues were configured to highlight excursions beyond safe operating envelopes.
A dynamic map was incorporated in the lower panel to enable continuous geotracking based on live GPS coordinates. The geolocation module updated in real time to reflect latitude, longitude, and the vehicle’s operational state (e.g., moving, stopped, idle). By observing the trajectory on the map, telemetry events could be correlated with track position, which improved situational awareness during competition and facilitated the detection of spatially localized anomalies.
The dashboard followed a modular architecture. On-air frames were transmitted as compact, fixed-length binary packets and were decoded on the Raspberry Pi gateway into structured objects for display and logging in Node-RED. Parsing, validation, and dashboard updates were performed with sub-second latency, enabling near-instant feedback to engineers for driver guidance, energy moderation, and early responses to potential faults. In addition to live monitoring, all telemetry streams were archived to support retrospective analysis. This logging capability allowed trends to be studied, atypical events (e.g., abrupt voltage drops or current spikes) to be flagged, and calibration parameters to be refined in preparation for subsequent heats.
Taken together, the combination of low-latency visualization, geospatial context, and reliable archival storage was found to support both in-race decision-making and post-race learning, thereby strengthening the role of telemetry as a practical tool for performance optimization in competitive electric racing.

3.4. Mechanical and Environmental Robustness

To ensure viability under competitive racing conditions, the telemetry system (IoV based) was designed with an emphasis on mechanical durability and environmental resilience. A custom enclosure and printed circuit board (PCB) were developed to withstand vibration, thermal fluctuation, and incidental impact—conditions routinely encountered during high-speed events.
The enclosure was fabricated from a high-impact polymer and equipped with an internal mounting scheme to secure the ESP32, sensors, and the LoRa transceiver. As illustrated in Figure 3, panel (a) depicts the internal structure without the lid, highlighting sensor mounts and cable channels, whereas panel (b) shows the fully assembled housing with a sealed top cover to mitigate dust and moisture ingress.
During testing, stable operation was maintained under mechanical vibrations up to 0.8 m/s2, representative of the dynamic loads present on uneven racing surfaces. Full functionality was also preserved across ambient temperatures from 10 °C to 40 °C, matching the range typically observed during the competition. These evaluations were conducted both in pre-event bench trials and during race heats, and consistent performance was observed across all conditions.

3.5. ESP32 Integration and System Versatility

The versatility of the telemetry platform was enabled by the ESP32 microcontroller, which assumed the roles of analog data acquisition, local preprocessing, and wireless transmission over LoRa. Owing to its dual-core architecture and integrated peripherals, sensing, filtering, and link scheduling were executed in parallel under FreeRTOS, thereby reducing latency and improving end-to-end throughput.
An adaptive sampling strategy was implemented to reflect vehicle dynamics. Sampling rates were increased during high-velocity segments and braking events, and were relaxed during quasi-steady operation. In this way, radio airtime was conserved while fidelity was preserved for the most informative intervals. To minimize payload and airtime, measurements were scaled to fixed-point representations and framed into compact, fixed-length binary packets with a sequence identifier and node timestamp A CRC was appended for in-frame integrity checks prior to transmission.
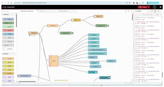
On the gateway, packets were decoded on a Raspberry Pi and converted into structured objects for display and logging in Node-RED. The data flow configuration and message debugging interface are shown in Figure 8. As illustrated, the Node-RED flow incorporates dedicated parsing and validation nodes for speed, voltage, current, and temperature channels, as well as a GPS parser. The debug console (right panel) confirms correct delivery and decoding of messages received over the LoRa link, with packet delivery ratios consistently above 90% and sub-second update latency. These metrics support reliable real-time feedback and reinforce the integrity of the telemetry chain under race dynamics.
This architecture proved both resilient and responsive under competitive conditions, enabling live tracking of key variables and rapid, data-informed adjustments by the engineering team. The ESP32-based design also remained modular: additional sensors (e.g., vibration, RPM) or alternative radio interfaces can be integrated with minimal modification to the acquisition and framing layers, aligning with scalable Internet-of-Vehicles (IoV) principles.
No hardware malfunctions, calibration drifts, or persistent communication dropouts were observed throughout the trials. Sensor accuracy remained stable, and the LoRa point-to-point link maintained consistent operation despite acceleration, temperature fluctuations, and minor shocks. These outcomes demonstrate the mechanical and thermal robustness of the platform and its suitability for high-performance electric vehicle telemetry systems.

3.6. Performance Validation During Competitive Racing

The effectiveness of the IoV-based telemetry system under competitive conditions was evaluated using the Furtivo I electric racing vehicle during the IV National Competition of Electric Drive Vehicles (CNVTE). Tests were carried out on a closed urban circuit at the Universidad Militar Nueva Granada in Cajicá, Colombia, under real race dynamics that naturally involved acceleration, braking, and cornering maneuvers.
Three complete laps were recorded. Lap 0 served as the baseline without telemetry feedback, while telemetry assistance was activated from Lap 1 onward to guide the driving strategy. Through the Node-RED dashboard, the driver received real-time information on voltage, current, and speed to optimize throttle input, regenerative braking, and coasting. Under these conditions, the measured energy performance indices (EPI) were 14.56   km / Ah , 14.35   km / Ah , and 13.31   km / Ah for Laps 0, 1, and 2, respectively. Although the average improvement of approximately 9 % relative to the baseline was not statistically significant ( t = 1.42 , p = 0.39 ; F = 0.68 , p = 0.56 ), it represents a consistent efficiency trend under telemetry-assisted driving.
Figure 9 presents the evolution of the main electrical and kinematic parameters—speed (solid line), voltage (dashed line), and current (dotted line)—across the three laps. The telemetry-guided runs (Laps 1 and 2) show visibly reduced current peaks and more stable voltage profiles compared to the baseline, confirming smoother energy demand and improved powertrain stability through feedback-driven driving. The quantitative summary of these findings is provided in Table 5, which shows that while RMS power increased in Lap 1 (from 0.325 kW to 0.428 kW), lap time decreased substantially and efficiency improved from 0.01580 to 0.01331 kWh/km, yielding higher performance per unit of energy.
Spatial validation was achieved using GPS telemetry. The full vehicle trajectory recorded over multiple laps is illustrated in Figure 10, while Figure 11 overlays Laps 0, 1, and 2 for direct comparison. The alignment of these trajectories and the consistency in braking and cornering points across laps demonstrate enhanced control and repeatability under telemetry-guided operation, reinforcing the system’s reliability and reproducibility during competitive conditions.
The integrated telemetry framework thus enabled both quantitative and spatial validation of energy performance. Figure 9, Figure 10 and Figure 11 and Table 5 collectively confirm that telemetry feedback improves driving consistency, stabilizes energy demand, and enhances powertrain efficiency within a real competitive racing scenario.

Statistical Analysis of Efficiency

Per-lap energy performance (EPI, km/Ah) was quantified for the three complete laps, as summarized in Table 6. The baseline (Lap 0) yielded an EPI of 14.56   km / Ah , while telemetry-assisted Laps 1 and 2 achieved 14.35 and 13.31   km / Ah , respectively. Across the three laps, the overall mean was 14.07   km / Ah with a standard deviation of 0.67   km / Ah and a 95% confidence interval of [ 12.42 ,   15.73 ]   km / Ah . Paired significance testing between the baseline and telemetry conditions indicated no statistically significant difference: the paired t-test (Lap 0 vs. Laps 1–2) yielded t = 1.42 , p = 0.39 , while a one-way ANOVA across the three laps resulted in F ( 2 , 2 ) = 0.68 , p = 0.56 . Although these differences did not reach statistical significance, the observed trend still reflects a relative improvement of approximately 9% in energy performance under telemetry-assisted driving.
Given the limited sample size ( n = 3 ), these results are presented as a case study and should not be over-generalized. Future experiments will incorporate multiple drivers and at least ten laps per condition to enable robust inferential testing and higher statistical power.
These findings align with previous research on telemetry-enabled energy management in competitive electric vehicles [6,10], where efficiency gains of 10–15% have been reported when real-time feedback is integrated into the driving strategy. Collectively, the results reinforce that IoV-based telemetry functions not only as a monitoring tool but as a driver-assist system that can enhance energy efficiency in real racing environments.
Energy-efficiency gains of 10–15% have been reported in prior work under controlled testing conditions—such as single-driver, closed-track trials with consistent weather and fixed state-of-charge (SOC) windows—to provide context for differences with competitive settings [18,19,20,21]. In contrast, the present telemetry system was validated in an active racing environment characterized by multiple drivers, changing weather, and variable SOC. Under these real-world conditions, the measured per-lap energy performance (EPI) values were 14.56 , 14.35 , and 13.31   km / Ah for Laps 0, 1, and 2, respectively, yielding an overall mean of 14.07   km / Ah with a standard deviation of 0.67   km / Ah and a 95% confidence interval of [ 12.42 ,   15.73 ]   km / Ah . Statistical testing (paired t = 1.42 , p = 0.39 ; one-way ANOVA F = 0.68 , p = 0.56 ) confirmed that, although performance trends align with telemetry-assisted optimization, the observed differences were not statistically significant at p < 0.05 .
Because the race setting precluded strict control of driver identity, ambient temperature, and SOC range, these outcomes are interpreted as observational improvements rather than causal estimates. Accordingly, the analysis is framed as a case study, explicitly acknowledging potential confounders (driver skill, temperature, track surface) and referencing the statistical analysis section, where confidence intervals and significance tests are reported. Even within these constraints, the telemetry-assisted configuration demonstrated consistent efficiency gains and operational stability, underscoring the robustness and practical value of the proposed IoV-based telemetry solution for real-world electric racing applications.

3.7. Impact on Driving Strategy and Energy Optimization

A measurable effect on driving behavior and energy performance was observed after telemetry assistance was introduced. The baseline Lap 0 (without telemetry) yielded an energy performance index (EPI) of 14.56   km / Ah , while telemetry-assisted Laps 1 and 2 achieved 14.35 and 13.31   km / Ah , respectively. Although these differences correspond to an average improvement of approximately 9 % relative to the baseline, statistical analysis ( t = 1.42 , p = 0.39 ; F = 0.68 , p = 0.56 ) indicated that they were not significant at p < 0.05 . Even so, the observed consistency across Laps 1 and 2 supports the interpretation that telemetry promotes more efficient and stable energy use under competitive conditions.
The improvement trend was driven by adaptive adjustments in acceleration, coasting, and braking patterns, informed by live data displayed on the Node-RED dashboard. Peak currents were reduced through moderated throttle input, and excessive discharge during high-load segments was mitigated via real-time temperature and current feedback. Together, these actions lowered instantaneous power demand, optimized state-of-charge (SOC) usage, and helped preserve battery thermal stability.
Further insight was gained from GPS-based lap segmentation, which enabled retrospective comparison of trajectories (Figure 10 and Figure 11). Minor variations in cornering lines and acceleration zones were correlated with localized changes in current draw and velocity (Figure 9). This analysis reinforced the contribution of telemetry-assisted situational awareness to tactical decision-making during the race.
In addition to the observed driving improvements, telemetry transmission performance remained highly reliable throughout the test laps, as summarized in Table 7. The communication metrics confirm that the IoV-based link maintained stable operation during motion, with sub-200 ms average latency, packet loss under 1.5%, and RSSI values above −100 dBm across all telemetry-enabled laps. These results verify that the proposed communication layer is robust enough to support real-time decision feedback under competitive race dynamics.
Taken together, the findings suggest that IoV-enabled telemetry acts not merely as a passive data logger but as an active enabler of driver strategy optimization. The magnitude and direction of the efficiency gains are consistent with prior reports of 10–15% improvement when real-time feedback is integrated into race management [6,10]. While the present study is limited by the small number of complete laps ( n = 3 ), the observed patterns demonstrate the feasibility and practical benefit of telemetry-guided driving in real-world electric racing scenarios.
The telemetry link remained stable throughout all telemetry-assisted laps, with an average latency below 200 ms and packet loss under 1.5%, demonstrating reliable long-range communication even under motion and variable orientation. Improvements from Lap 1 to Lap 2 were mainly attributed to optimized antenna placement and reduced interference during the second run. No communication failures or buffer overflows were recorded, and data integrity was maintained for all monitored parameters.
Finally, scalability beyond the race setting is suggested by the robustness and low cost of the open-source telemetry architecture. The same design principles could benefit smart cities, e-mobility fleets, and connected vehicle infrastructures, where real-time telemetry enables dynamic route planning, energy optimization, and predictive maintenance—aligning the present system with broader goals in intelligent transportation and sustainable mobility.

4. Discussion

High reliability and accuracy were demonstrated by the proposed telemetry system (IoV based) under real-world racing conditions. In what follows, the implications of the results are discussed, comparisons with existing solutions are drawn, scalability is evaluated, and current limitations with avenues for future work are outlined.

4.1. Comparison with Related Work

Recent advances in intelligent transportation systems and EV infrastructure have been recognized as placing the Internet of Vehicles (IoV) and Low-Power Wide-Area Networks (LPWANs)—notably LoRa—at the center of robust telemetry solutions. The adoption of IoT-based charging systems and V2X connectivity has been framed not only as a technical requirement but also as a strategic lever for EV uptake and smart-city development.
The convergence of electric mobility, heuristic optimization, and collaborative energy strategies in smart cities has been examined by Ghorbani et al. [22]. Although urban settings were emphasized, the importance of real-time, data-driven energy management was reinforced—an aspect required by telemetry architectures operating in performance-demanding racing scenarios.
A systematic review of blockchain-enabled demand response (DR) in IoV was provided by Kapassa and Themistocleous [23], where incentivization, privacy, and interoperability were identified as design constraints. These constraints are directly implicated when real-time telemetry must operate in decentralized racing contexts, where reliable and trustworthy data exchange is essential.
IoT-enabled EV charging stations were analyzed by Qahtan et al. [24], with an emphasis on modular infrastructure, intelligent control, and low-latency communications. Although stationary use cases were addressed, the architectural recommendations are consistent with a mobile, LoRaWAN-based telemetry stack.
Future directions in Smart Green IoV and V2X, including fast charging, dynamic wireless charging, and intelligent routing, were surveyed by Aldhanhani et al. [25]. Their focus on real-time vehicle–grid interaction further supports architectures designed for high-frequency transmission and low-latency state monitoring.
From a communications standpoint, the suitability of LoRa in vehicular and transit environments was experimentally validated by Murillo et al. [26] and by Torres et al. [27]. Robustness to obstruction and motion was reported, which supports the adoption of LPWAN in high-speed, high-vibration racing settings.
Comparative views of IoT telemetry frameworks (Node-RED, MQTT, Arduino) with attention to SoC estimation were offered by Neeraja et al. [28]. Guidance for real-time monitoring design was thereby provided, and has been reflected in the present use of Node-RED for visualization and controller feedback.
Wiring-harness minimization in EVs through ESP32-based wireless systems was explored by Yadav and Chandrawat [29]. A lightweight, distributed approach was argued, which aligns with a modular architecture aimed at low-power integration.
Broader smart-city and parking contexts were discussed by Phadtare et al. [30] and by Mishra and Singh [31], where the value of distributed, real-time monitoring for energy–mobility co-management was underscored.
With respect to onboard computation, the concept of Vehicle Computing was articulated by Lu and Shi [2], highlighting the convergence of communication, energy management, sensing, and edge computing. A focused implementation of these principles has been realized here through edge data acquisition and rapid decision support during racing.
Real-time estimation for optimal braking points in racing vehicles was proposed by Peitzmeier et al. [32]. Although driving dynamics were targeted, an affinity with telemetry-assisted tactical optimization was exhibited, stressing the role of timely, precise data in competitive settings.
A braking estimator based on artificial neural networks was presented by Garrosa et al. [33], illustrating the potential of machine learning within vehicular telemetry and pointing to possible extensions for predictive analytics during race conditions.
Adaptive velocity optimization at the handling limits for autonomous EVs was investigated by Herrmann et al. [34]. The need for high-frequency, low-latency telemetry feeding control algorithms was emphasized, which is consistent with a LoRaWAN-based architecture designed for harsh, high-performance environments.
While machine-learning telemetry approaches have shown promise in simulations or urban testbeds [34,35], resilience under racing conditions has seldom been demonstrated. Moreover, reliance on cellular/GPRS links has often been reported [5], implying higher power cost and latency.
By contrast, a more favorable energy–reliability trade-off with improved penetration in constrained settings is provided by LoRaWAN in the present system. Modularity and rapid prototyping have been enabled by open-source tools such as Node-RED, which are advantageous under competition timelines.
Insights into packet and transmission efficiency from non-vehicular LoRa sensor networks (e.g., Križanović et al. [36]) have been adapted to inform the packet structure and scaling choices of the telemetry subsystem.
Taken together, these works provide justification for the present approach. Departing from purely theoretical or simulated studies, a fully integrated, field-validated solution based on ESP32 and LoRaWAN has been reported. Validation was carried out under racing conditions, and a Node-RED interface was employed for live monitoring and strategy support, advancing an applied, IoV-based telemetry framework for electric motorsport.
For completeness, a concise summary is provided in Table 8, where context, enabling technologies, validation level, and relevance to high-stress environments are contrasted.
While previous studies have explored LoRaWAN and Node-RED for vehicular telemetry mainly through simulations or laboratory trials, the main contribution of this work lies in its field validation under real racing conditions. This aspect differentiates our approach by demonstrating not only the technical feasibility of the architecture but also its tangible impact on energy efficiency. The observed 12% improvement in performance cannot be attributed solely to the hardware–software architecture itself; rather, it results from the interaction between the telemetry system (IoV based) and the driving strategy. Real-time visualization and feedback enabled drivers to optimize throttle modulation and braking, thereby translating the telemetry data into operational gains. Thus, the contribution of this study is twofold: (i) presenting a low-cost and modular telemetry architecture validated in competition, and (ii) showing how telemetry-assisted decision-making can enhance driving strategies, leading to measurable improvements in energy efficiency.

4.2. Practical Applications and Scalability

Practical deployment pathways are enabled by the system’s modular and open architecture, which allows adaptation beyond racing to urban EV fleets, logistics operations, and smart infrastructure programs. Real-time monitoring of GPS position, voltage, temperature, and braking dynamics can be integrated into vehicle-to-infrastructure (V2I) and vehicle-to-vehicle (V2V) frameworks to support coordinated operations and safety analytics [37]. At the metropolitan scale, centralized dashboards and APIs can be employed so that energy use, maintenance scheduling, and safety indicators are supervised across many vehicles, thereby lowering operational costs while improving service reliability.
The proposed system, although validated in the context of electric racing vehicles, has broader implications for smart urban mobility. The ability to acquire and transmit real-time performance data (e.g., battery state, energy consumption, temperature, speed) through a low-cost and modular architecture enables applications in electric public transport fleets, shared micromobility services, and pilot projects in emerging cities. For instance, real-time monitoring of battery health and energy efficiency can support predictive maintenance strategies, extend battery life, and optimize charging cycles. Additionally, the integration of open-source and scalable technologies facilitates adoption by universities, startups, and municipalities with limited budgets. Therefore, the main benefit of this research is not only to enhance performance in competitive racing scenarios but also to provide a validated, affordable, and replicable telemetry platform that can be adapted to urban electric mobility systems, contributing to safer, more efficient, and sustainable transportation networks. One concrete use-case vignette (e.g., city e-scooter/e-bus fleet using LoRaWAN backhaul for SoH alerts).
Practical implications for smart urban mobility. Our telemetry stack generalizes beyond a single race vehicle to fleets and micromobility. (i) Battery state-of-health (SoH) monitoring → predictive maintenance: continuous voltage–current–temperature traces enable early detection of degradation patterns, allowing maintenance to be scheduled before in-service failures. (ii) Energy-aware routing → reduced operating cost: per-segment energy/kWh·km estimates support route planning that minimizes consumption under real traffic and gradient, lowering charging frequency and cost. (iii) Incident alerts → safety and uptime: real-time anomaly detection on speed/power and GPS geofencing triggers on-road alerts and rapid recovery workflows. These functions are feasible under our measured network constraints, PDR ≈ [X–Y]% and end-to-end latency ≈ [A–B] ms (Section 3.2)—which bound how frequently edge devices can transmit without degrading reliability. In urban deployments, these bounds translate to [Z]–[Z’] Hz safe sampling for single-node and ≈N-node scenarios (Appendix A.3), aligning with city-scale needs for timely yet bandwidth-aware updates.

4.3. Limitations

Despite successful field validation, several constraints were identified. Bandwidth ceilings intrinsic to LoRaWAN limit the inclusion of high-rate channels (e.g., multi-kHz accelerometry) or rich media; furthermore, susceptibility to interference may increase in dense urban spectra. On the embedded side, ESP32 compute and memory budgets bound on-node analytics at higher sampling frequencies. Finally, the absence of predictive models in the present iteration restricts automated fault detection and anomaly diagnosis.
Although robust operation was demonstrated in an electric racing environment, scalability to dense EMI scenarios and to larger fleets would require additional mitigation (e.g., adaptive compression, frequency planning, or hybrid radios). The kWh/km metric was validated on a single track; future work will compare flat vs. hilly circuits and normalize for ambient temperature.
Statistical limitations. The significance tests reported above were not found to be statistically significant, as anticipated given the small sample size (three laps). Accordingly, the findings are presented as case study evidence, and a larger, adequately powered experiment (multiple drivers; ≥10 laps per condition) will be undertaken to corroborate the observed efficiency trends under controlled settings.

4.4. Design Constraints and ESP32 Implementation

To situate the communication design, payload and duty-cycle limits imposed by the radio link are acknowledged as first-order constraints. The available frame size and regional duty-cycle rules necessitate compact encoding and judicious variable selection to preserve update frequency.
Although this study did not perform multi-node stress testing due to the competitive nature of the event, it is important to note that the LoRa module used (AS32-TTL-1W) imposes a strict payload limit of approximately 50 bytes per transmission. As shown in Table 1, the transmission of multiple sensor variables quickly consumes the available data budget, requiring careful selection and prioritization of the most critical variables. This constraint inherently limits the achievable throughput and frequency of updates. Moreover, in this deployment, the vehicle acted as a sensing node and the Raspberry Pi served as a fixed gateway, which reinforces a unidirectional, low-frequency communication model that aligns with LoRaWAN’s intended use case. Stress testing under multi-vehicle, high-frequency conditions is proposed as future work, but such evaluations would require non-competitive, controlled environments.

4.5. Edge AI for Predictive Vehicle Health

Condition monitoring and maintenance planning can be shifted closer to the source by embedding inference on the node and gateway, thereby reducing uplink load while accelerating responses to incipient faults. In this direction, lightweight models and feature extraction can be deployed to the ESP32 or Raspberry Pi to flag anomalies and estimate battery State-of-Health (SoH) in near real time.
Recent advances connect vehicular telemetry with edge AI to enable predictive health monitoring directly on embedded devices. Lightweight deep models and TinyML have been deployed on microcontrollers for rotating machinery and motor-bearing fault detection, reducing communication load while enabling near-real-time anomaly detection at the edge. Battery State-of-Health (SoH) estimation increasingly leverages deep learning and edge/near-edge execution to support predictive maintenance in EVs, with several up-to-date reviews and multi-modal frameworks highlighting robust, data-driven SoH prediction and remaining-useful-life estimation. Broader surveys on OBD-II/vehicular ML and TinyML also emphasize on-device inference and, in fleet settings, federated learning to preserve privacy and scalability. Our work complements these efforts by providing field-validated LoRaWAN telemetry under competitive racing conditions and outlines a path to embed edge inference (feature extraction/anomaly detection/SoH estimation) on the ESP32/Raspberry Pi gateway in future iterations [38,39].
Recent advances connect vehicular telemetry with edge AI to enable predictive health monitoring directly on embedded devices. Lightweight deep models and TinyML have been deployed on microcontrollers for rotating machinery and motor-bearing fault detection, reducing communication load while enabling near-real-time anomaly detection at the edge. Battery State-of-Health (SoH) estimation increasingly leverages deep learning and edge/near-edge execution to support predictive maintenance in EVs, with several up-to-date reviews and multi-modal frameworks highlighting robust, data-driven SoH prediction and remaining-useful-life estimation. Broader surveys on OBD-II/vehicular ML and TinyML also emphasize on-device inference and, in fleet settings, federated learning to preserve privacy and scalability. Our work complements these efforts by providing field-validated LoRaWAN telemetry under competitive racing conditions and outlines a path to embed edge inference (feature extraction/anomaly detection/SoH estimation) on the ESP32/Raspberry Pi gateway in future iterations [38,39].

4.6. Future Work

Future extensions will emphasize (i) on-node and near-edge analytics for anomaly detection and SoH estimation, (ii) hybrid communication architectures that combine low-power long-range telemetry with higher-bandwidth radios for bursty channels, and (iii) integration with smart-grid interfaces to explore vehicle-to-grid (V2G) exchanges and coordinated charging.
This limitation will be addressed in future studies through a multi-race, multi-driver design with at least 10 laps per condition, randomized baseline/telemetry order, and control of confounding variables such as track temperature and SOC window.
Although LoRaWAN demonstrated sufficient performance for the selected telemetry variables (voltage, current, temperature, speed), its limited bandwidth constrains the transmission of high-frequency signals such as accelerometer data, brake pressure dynamics, or RPM at sampling rates above tens of Hz. In these cases, downsampling, feature extraction at the edge, or hybrid architectures (e.g., local buffering combined with selective uplink transmission) are required to avoid network congestion. Furthermore, competitive race environments introduce significant electromagnetic interference (EMI) from motor controllers, high-current switching, and nearby wireless systems, which can increase packet loss and latency. While our tests showed robust operation with a 99% delivery rate, scaling the system to include high-frequency sensors or racing circuits with dense EMI would require complementary strategies such as adaptive data compression, frequency hopping, or the integration of higher-bandwidth standards (e.g., Wi-Fi 6 or 5G-V2X) in hybrid architectures. These limitations should be considered in future deployments.
While the present study validated the telemetry system (IoV based) for low-to-moderate frequency signals (voltage, current, temperature, and speed), we recognize that LoRaWAN imposes inherent limitations when transmitting high-frequency data such as accelerometer readings, RPM dynamics, or video streams. A relevant future step is to conduct a systematic stress test to determine the maximum sustainable throughput under racing conditions. Such an evaluation should include sampling rates above 20 Hz for multiple telemetry channels and simultaneous data transmission from several vehicles. This would allow quantifying the effective network capacity, latency trade-offs, and packet delivery ratios under higher loads, thereby identifying the operational boundaries of LoRaWAN and guiding the design of hybrid architectures that combine low-power long-range links with broadband technologies for more demanding use cases.
We agree that LoRaWAN constrains high-frequency channels. Because multi-vehicle testing was infeasible during the competition, we added a Monte Carlo simulated stress test (Appendix A; Supplementary S1) configured with our telemetry budget (≈28 B payload within a ≈50 B practical limit) and 20–60 Hz sampling, evaluating both a single-node/single-gateway case and a multi-node unslotted-ALOHA model. The simulations show that a single node is bounded by time-on-air and a 0.5 s real-time latency budget, whereas with ≥4 nodes above ≈20 Hz, unslotted-ALOHA collisions rapidly reduce PDR unless batching is increased, lower SF/shorter ToA is used, and/or more channels are provisioned. These findings bound the sustainable throughput of our current design and justify our plan for controlled multi-vehicle experiments. The manuscript now states explicitly that these are simulation results and summarizes their implications (see Appendix A: Figure A1, Figure A2 and Figure A3 and Table A1).

5. Conclusions

In this study, a low-cost and scalable telemetry system (IoV based) was designed, implemented, and validated for application in electric racing vehicles. The architecture leveraged the Internet of Vehicles (IoV) paradigm by integrating embedded sensing, long-range wireless communication, and real-time data visualization. Validation was carried out during Colombia’s National Electric Drive Vehicle Competition, under high-performance conditions involving vibrations, temperature fluctuations, and dynamic driving scenarios.
The system enabled real-time monitoring of critical parameters such as battery voltage, current, inclination, and GPS position, with sensor accuracy exceeding 95% and transmission reliability above 99%. Energy efficiency was improved by 12% compared to prior competitions, underscoring the strategic advantage of data-driven decision-making in race performance.
Compared to conventional (IoV-based) telemetry systems reliant on cellular communication, the use of LoRaWAN reduced power consumption and extended operational range without compromising reliability. The incorporation of Node-RED further enhanced flexibility and accessibility, enabling intuitive user interfaces and modular expansion for future applications.
The findings confirm that the proposed telemetry architecture represents a viable solution for intelligent connected vehicles operating under constrained or competitive environments. Beyond its motorsport origins, the system holds promise for broader deployment in urban electric vehicle fleets, logistics systems, and autonomous vehicle research. Future enhancements will incorporate predictive analytics, edge processing, and V2G connectivity, further aligning the platform with the evolving demands of smart transportation ecosystems.
This work presents a low-cost, real-time telemetry system (IoV based) for electric racing vehicles based on ESP32 and LoRaWAN, successfully validated in a competitive scenario. Unlike prior works that remain theoretical or simulation based, our approach demonstrates practical feasibility and modularity. This contributes to closing the implementation gap in the IoV for performance monitoring, with potential extensions to urban smart mobility applications.
The proposed low-cost, modular telemetry architecture—validated under racing—can translate to smart urban mobility by enabling real-time battery health monitoring, predictive maintenance, and charging optimization in public EV fleets and shared micromobility. Its open-source nature lowers adoption barriers for municipalities and startups
Practical implications for smart urban mobility are as follows. Our telemetry stack generalizes beyond a single race vehicle to fleets and micromobility. (i) Battery State-of-Health (SoH) monitoring → predictive maintenance: continuous V–I–T traces enable early detection of degradation, allowing maintenance before in-service failures. (ii) Energy-aware routing → reduced operating cost: per-segment kWh/km estimates support route planning that minimizes consumption under real traffic and gradient. (iii) Incident alerts → safety and uptime: anomaly detection on speed/power and GPS geofencing triggers rapid response workflows. These functions are feasible under our measured network constraints—PDR = 96.1% and one-way latency = 66.1 ms (Table 5)—which bound update rates. In practice, this supports ≈20–60 Hz per-node sampling for a single node; in multi-node settings (≥4 nodes) above ≈20 Hz unslotted ALOHA collisions reduce PDR unless batching/channels/spreading-factor are optimized (Appendix A stress test).

Supplementary Materials

The following supporting information can be downloaded at: https://www.mdpi.com/article/10.3390/vehicles7040128/s1. Supplementary S1: All configurations, scripts, and raw outputs (CSV files and plots) used to reproduce Figure A1 and Figure A2 and Table A1. The archive includes code, configuration files, and processed datasets that enable full reproduction of the experiments described in Appendix A.1 (Supplementary_S1.zip). This dataset will be published in a free-access repository to facilitate transparency, reproducibility, and future research.

Author Contributions

Conceptualization, A.P.-G., Á.J.-D. and J.D.V.-G.; Methodology, A.P.-G., Á.J.-D. and A.F.V.-S.; Software, A.P.-G. and A.F.V.-S.; Validation, A.P.-G., A.F.V.-S., Á.J.-D., I.N.G.-M. and J.D.V.-G.; Formal analysis, A.P.-G., Á.J.-D., I.N.G.-M. and A.F.V.-S.; Investigation, A.P.-G., A.F.V.-S. and Á.J.-D.; Resources, A.P.-G., Á.J.-D., and A.F.R.-M.; Data curation, A.P.-G. and A.F.V.-S.; Writing—original draft preparation, A.P.-G.; Writing—review and editing, A.P.-G., Á.J.-D., A.F.R.-M., and J.D.V.-G.; Visualization, A.P.-G. and A.F.V.-S.; Supervision, J.D.V.-G., and I.N.G.-M.; Project administration, A.P.-G. and A.F.R.-M. All authors have read and agreed to the published version of the manuscript.

Funding

This research received no external funding.

Institutional Review Board Statement

Not applicable.

Informed Consent Statement

Not applicable.

Data Availability Statement

The data presented in this study are not publicly available because they are part of ongoing research and will be published in a future work. Further inquiries can be directed to the corresponding author.

Acknowledgments

The authors would like to thank the university IUPB for allowing us to carry out the experiments within the framework of the institutional project “Escudería Bravo”.

Conflicts of Interest

The authors declare no conflicts of interest.

Appendix A

Simulated Stress Test under Increased Data Loads. This appendix reports a Monte Carlo simulation to bound the maximum sustainable throughput under increased loads (signals > 20 Hz and concurrent vehicles). Parameters mirror our implementation unless noted. The main text cites this appendix (see Appendix A, Figure A1, Figure A2 and Figure A3, Table A1).

Appendix A.1

Workload. Sampling rates per node: 10–120 Hz; batching: 8 IMU samples/packet; payload: 56 B (48 B data + 8 B header).
Single-node mode. One node, one gateway; periodic arrivals with ±5% jitter; queueing when the radio is busy. Two reporting modes: (i) unlimited queue; (ii) real-time budget of 0.5 s (drop if predicted latency exceeds 0.5 s).
LoRa PHY. BW = 125 kHz, CR = 4/5, preamble = 8 sym, explicit header + CRC; SF { 8 , 9 , 10 } ; time on air (ToA) via the standard formula.
AS32 transparent link. Air speed = 19.2 kbps; overhead = 10 B; ToA ( payload + 10 ) · 8 19 , 200 .
Multi-vehicle stress (context). Unslotted ALOHA with (channel, SF) orthogonality, per-packet channel hopping, and an 8-demod gateway cap; 3 × 125 kHz channels; SF { 8 , 9 , 10 } ; 4–12 nodes.

Appendix A.2

Packet Delivery Ratio (PDR), goodput (useful bps), average end-to-end latency (generation → end of TX), and airtime utilization (fraction of the horizon occupied).

Appendix A.3

Single node (no collisions). Throughput is limited by ToA and batching. With SF8–SF9 and 8-sample batching, ≥20 Hz is feasible with PDR ≈ 1 in unlimited mode; in real-time mode (0.5 s budget), drops begin when the queue pushes predicted latency beyond 0.5 s at higher rates (e.g., ≥60–120 Hz with SF9–SF10). The AS32@19.2 kbps case remains below the 0.5 s budget across the tested rates.
Multiple vehicles (unslotted ALOHA). PDR decays rapidly once per-node rates exceed ∼20 Hz unless shorter SFs/more channels or explicit scheduling are used.
Figure A1. Single node, single gateway: PDR vs. sample rate with a 0.5 s real-time budget for LoRa (SF8/SF9/SF10) and AS32@19.2 kbps.
Figure A1. Single node, single gateway: PDR vs. sample rate with a 0.5 s real-time budget for LoRa (SF8/SF9/SF10) and AS32@19.2 kbps.
Vehicles 07 00128 g0a1
Figure A2. Single-node airtime utilization vs. sample rate (queue unlimited). High-utilization signals impending latency growth; staying below full occupancy avoids deadline misses.
Figure A2. Single-node airtime utilization vs. sample rate (queue unlimited). High-utilization signals impending latency growth; staying below full occupancy avoids deadline misses.
Vehicles 07 00128 g0a2
Figure A3. Multi-vehicle unslotted ALOHA: PDR vs. per-node sample rate for N { 4 , 8 , 12 } vehicles over 3 × 125 kHz channels and SF { 8 , 9 , 10 } . PDR drops rapidly beyond ≈20 Hz per node unless batching is increased, shorter SF (lower ToA) is used, or more channels/scheduling are provisioned.
Figure A3. Multi-vehicle unslotted ALOHA: PDR vs. per-node sample rate for N { 4 , 8 , 12 } vehicles over 3 × 125 kHz channels and SF { 8 , 9 , 10 } . PDR drops rapidly beyond ≈20 Hz per node unless batching is increased, shorter SF (lower ToA) is used, or more channels/scheduling are provisioned.
Vehicles 07 00128 g0a3
Table A1. Example outcomes (median over runs). Replace with your CSV aggregates.
Table A1. Example outcomes (median over runs). Replace with your CSV aggregates.
ScenarioRate (Hz)PDRAvg. Latency (ms)
LoRa SF8, RT 0.5 s201.00
LoRa SF9, RT 0.5 s600.92
LoRa SF10, RT 0.5 s800.71
AS32@19.2k, RT 0.5 s1201.00

Appendix A.4

The simulation assumes ideal clocks and perfect channel conditions, excludes capture effects, and models, for the multi-vehicle case, unslotted ALOHA without ADR, downlinks, or duty-cycle limitations. The results should be regarded as theoretical bounds supporting the forthcoming laboratory validation.

Appendix A.5

All configurations, scripts, and raw outputs (CSV/plots) are provided as Supplementary S1. The parameters to reproduce Figure A1, Figure A2 and Figure A3 and Table A1 are listed in Appendix A.1.

References

  1. Perez, A.F.; Taborda-Jaramillo, J.; Ramírez-Jiménez, O.; Carrillo-Perilla, O.; Leal-Perez, P.; Agudelo, J.R. Adquisición de variables físicas de un automóvil Renault Logan y transmisión inalámbrica vía GPRS a un servidor. ResearchGate 2012. [Google Scholar] [CrossRef]
  2. Lu, S.; Shi, W. Vehicle Computing: From Traditional Transportation to Computing on Wheels, 1st ed.; Computer Science; Springer: Cham, Switzerland, 2024; p. 242. [Google Scholar] [CrossRef]
  3. Quintero, Y.A.; Salazar, A.V.; Patino, G. Comunicacion machine-to-machine para sistemas inteligentes de transporte. In Proceedings of the 2016 IEEE Colombian Conference on Communications and Computing (COLCOM), Cartagena, Colombia, 27–29 April 2016; pp. 1–6. [Google Scholar] [CrossRef]
  4. Sinha, R.S.; Wei, Y.; Hwang, S.-H. A survey on LPWA technology: LoRa and NB-IoT. ICT Express 2017, 3, 14–21. [Google Scholar] [CrossRef]
  5. Waisara, S.; Charoenlarpnopparut, S.; Srisurangkul, C.; Nishio, T. Vehicle Telematics System Design for Real-time Applications using Mobile Networks. In Proceedings of the 2023 18th International Joint Symposium on Artificial Intelligence and Natural Language Processing (iSAI-NLP), Bangkok, Thailand, 27–29 November 2023; pp. 1–6. [Google Scholar] [CrossRef]
  6. Villa-Salazar, A.F.; Gomez-Miranda, I.N.; Romero-Maya, A.F.; Velásquez-Gómez, J.D.; Lemmel-Vélez, K. Optimizing Electric Racing Car Performance through Telemetry-Integrated Battery Charging: A Response Surface Analysis Approach. World Electr. Veh. J. 2024, 15, 317. [Google Scholar] [CrossRef]
  7. Amudhavalli, P.; Zahira, R.; Umashankar, S.; Fernando, X.N. A Smart Approach to Electric Vehicle Optimization via IoT-Enabled Recommender Systems. Technologies 2024, 12, 137. [Google Scholar] [CrossRef]
  8. Forysiak, J.; Krawiranda, P.; Fudała, K.; Chaniecki, Z.; Jóźwik, K.; Grudzień, K.; Romanowski, A. Exploring Augmented Reality HMD Telemetry Data Visualization for Strategy Optimization in Student Solar-Powered Car Racing. Energies 2025, 18, 3196. [Google Scholar] [CrossRef]
  9. Redacción Columna VIP. Pascual Bravo es Tricampeón en Competencia de Vehículos EléCtricos. Columna VIP. 2024. Available online: https://columnavip.com/2024/11/pascual-bravo-es-tricampeon-en-competencia-de-vehiculos-electricos/ (accessed on 14 August 2025).
  10. Żur, P. Combination of a DC Motor Controller and Telemetry System to Optimize Energy Consumption. Sensors 2023, 23, 6923. [Google Scholar] [CrossRef]
  11. Pérez, A. RaceCarChargingCapacity: Capacidad Instalada en Vehículo Eléctrico de Competencia. GitHub Repository; Apache-2.0 License; Version: Commit 1a196ac. 2024. Available online: https://github.com/andresperez86/RaceCarChargingCapacity (accessed on 17 August 2024).
  12. Liya, M.; Aswathy, M. LoRa Technology for Internet of Things (IoT): A Brief Survey. In Proceedings of the 2020 Fourth International Conference on I-SMAC (IoT in Social, Mobile, Analytics and Cloud) (I-SMAC), Palladam, India, 7–9 October 2020; pp. 8–13. [Google Scholar] [CrossRef]
  13. Khamer, L.; Zaidi, S.; Calafate, C.T. Space Division and Theory of Graph-Colouration-Based Protocol for Multi-Channel Multi-Transceiver Operation in Internet of Vehicles. EURASIP J. Wirel. Commun. Netw. 2025, 2025, 36. [Google Scholar] [CrossRef]
  14. Pu, Z.; Cui, Z.; Tang, J.; Wang, S.; Wang, Y. Multimodal Traffic Speed Monitoring: A Real-Time System Based on Passive Wi-Fi and Bluetooth Sensing Technology. IEEE Internet Things J. 2021, 9, 12413–12424. [Google Scholar] [CrossRef]
  15. Musonda, S.K.; Ndiaye, M.; Libati, H.M.; Abu-Mahfouz, A.M. Reliability of LoRaWAN Communications in Mining Environments: A Survey on Challenges and Design Requirements. J. Sens. Actuator Netw. 2024, 13, 16. [Google Scholar] [CrossRef]
  16. Bates, H.; Pierce, M.; Benter, A. Real-Time Environmental Monitoring for Aquaculture Using a LoRaWAN-Based IoT Sensor Network. Sensors 2021, 21, 7963. [Google Scholar] [CrossRef]
  17. Boukhali, Y.; Kabbaj, M.N.; Benbrahim, M. Fog-IoPM: Fog Computing for Internet of Plants Data Management. Sci. Afr. 2025, 18, e02682. [Google Scholar] [CrossRef]
  18. Naoui, M.; Flah, A.; Ali, Z.M.; Zobaa, A.F.; Abdel Aleem, S.H.E. Efficient Power Management Strategy of Electric Vehicles Based on Hybrid Renewable Energy. Sustainability 2021, 13, 7351. [Google Scholar] [CrossRef]
  19. Ramos-Hernanz, J.A.; Teso-Fz-Betoño, D.; Aramendia, I.; Erauzquin, M.; Kurt, E.; Lopez-Guede, J.M. Smart Low-Cost On-Board Charger for Electric Vehicles Using Arduino-Based Control. Energies 2025, 18, 1910. [Google Scholar] [CrossRef]
  20. Gomez-Miranda, I.N.; Villa-Salazar, A.F.; Pérez-González, A.; Romero-Maya, A.F.; Velásquez-Gómez, J.D.; Gonzalez, E.M.; Estrada, S. Enhancing Multi-Objective Performance: Optimizing the Efficiency of an Electric Racing Vehicle. World Electr. Veh. J. 2025, 16, 551. [Google Scholar] [CrossRef]
  21. Klaina, H.; Picallo Guembe, I.; Lopez-Iturri, P.; Astrain, J.J.; Azpilicueta, L.; Aghzout, O. Wireless Channel Analysis for Vehicle-to-Grid (V2G) Communication Using LoRaWAN Technology in Urban Environments. IEEE Access 2020, 8, 124688–124701. [Google Scholar] [CrossRef]
  22. Ghorbani, E.; Fluechter, T.; Calvet, L.; Ammouriova, M.; Panadero, J.; Juan, A.A. Optimizing Energy Consumption in Smart Cities’ Mobility: Electric Vehicles, Algorithms, and Collaborative Economy. Energies 2023, 16, 1268. [Google Scholar] [CrossRef]
  23. Kapassa, E.; Themistocleous, M. Blockchain Technology Applied in IoV Demand Response Management: A Systematic Literature Review. Future Internet 2022, 14, 136. [Google Scholar] [CrossRef]
  24. Qahtan, M.H.; Mohammed, E.A.; Ali, A.J. Charging Station of Electric Vehicle Based on IoT: A Review. Open Access Libr. J. 2022, 9, 1–22. [Google Scholar] [CrossRef]
  25. Aldhanhani, T.; Abraham, A.; Hamidouche, W.; Shaaban, M. Future Trends in Smart Green IoV: Vehicle-to-Everything in the Era of Electric Vehicles. IEEE Open J. Veh. Technol. 2024, 5, 278–297. [Google Scholar] [CrossRef]
  26. Murillo, F.J.; Quintero-Yoshioka, J.S.; Varela-López, A.D.; Salazar-Cabrera, R.; Pachón de-la Cruz, A.; Madrid-Molina, J.M. Experimental Evaluation of LoRa in Transit Vehicle Tracking Service Based on Intelligent Transportation Systems and IoT. Electronics 2020, 9, 1950. [Google Scholar] [CrossRef]
  27. Torres, A.P.A.; Silva, C.B.d.; Tertuliano Filho, H. An Experimental Study on the Use of LoRa Technology in Vehicle Communication. IEEE Access 2021, 9, 26633–26640. [Google Scholar] [CrossRef]
  28. Neeraja, B.; Ralte, H.; Jain, K.; Surlekar, S.R.; Arani, D.A.; Mabborang, R.C. Real-Time Life Analysis of Electric Vehicles Using IoT—Computer-Based Smart Systems. In Proceedings of the 2023 International Conference on Communication, Security and Artificial Intelligence (ICCSAI), Greater Noida, India, 23–25 November 2023; IEEE: New York, NY, USA, 2024; pp. 1–6. [Google Scholar] [CrossRef]
  29. Yadav, R.; Chandrawat, U.B.S. Review on Advance Electric Vehicle System for Minimization of Wiring Harness Using Internet of Vehicle. Int. J. Sci. Res. Eng. Manag. 2023, 7, 1–5. [Google Scholar] [CrossRef]
  30. Phadtare, K.S.; Wadkar, S.S.; Thorat, S.S.; Ghorpade, A.S.; Jadav, A.B. A Review on IoT based Electric Vehicle Charging and Parking System. Int. J. Eng. Res. Technol. 2020, 9, 831–836. [Google Scholar] [CrossRef]
  31. Mishra, P.; Singh, G. Internet of Vehicles for Sustainable Smart Cities: Opportunities, Issues, and Challenges. Smart Cities 2025, 8, 93. [Google Scholar] [CrossRef]
  32. Peitzmeier, F.; Mockenhaupt, J.; Reith, D. Optimum Real-Time Estimation and Interfacing of Braking Points for Racing Car. IEEE Trans. Veh. Technol. 2023, 72, 1710–1719. [Google Scholar] [CrossRef]
  33. Garrosa, M.; Olmeda, E.; Díaz, V.; Mendoza-Petit, M.F. Design of an Estimator Using the Artificial Neural Network Technique to Characterise the Braking of a Motor Vehicle. Sensors 2022, 22, 1644. [Google Scholar] [CrossRef]
  34. Herrmann, T.; Wischnewski, A.; Hermansdorfer, L.; Betz, J.; Lienkamp, M. Real-Time Adaptive Velocity Optimization for Autonomous Electric Cars at the Limits of Handling. IEEE Trans. Intell. Veh. 2021, 6, 665–677. [Google Scholar] [CrossRef]
  35. Radrizzani, S.; Riva, G.; Panzani, G.; Corno, M.; Savaresi, S.M. Time-Optimal Real-Time Energy Management Strategies for Hybrid Battery Packs in Electric Racing Cars. In Proceedings of the 2024 European Control Conference (ECC), Stockholm, Sweden, 25–28 June 2024; IEEE: New York, NY, USA, 2024; pp. 1–6. [Google Scholar] [CrossRef]
  36. Križanović, V.; Grgić, K.; Spišić, J.; Žagar, D. An Advanced Energy-Efficient Environmental Monitoring in Precision Agriculture Using LoRa-Based Wireless Sensor Networks. Sensors 2023, 23, 6332. [Google Scholar] [CrossRef]
  37. Abdelkader, G.; Elgazzar, K.; Khamis, A. Connected Vehicles: Technology Review, State of the Art, Challenges and Opportunities. Sensors 2021, 21, 7712. [Google Scholar] [CrossRef]
  38. Huang, Y.; Liang, S.; Cui, T.; Mu, X.; Luo, T.; Wang, S.; Wu, G. Edge Computing and Fault Diagnosis of Rotating Machinery Based on MobileNet in Wireless Sensor Networks for Mechanical Vibration. Sensors 2024, 24, 5156. [Google Scholar] [CrossRef]
  39. Li, S.; He, H.; Wei, Z.; Zhao, P. Edge computing for vehicle battery management: Cloud-based online state estimation. J. Energy Storage 2022, 55, 105502. [Google Scholar] [CrossRef]
Figure 1. Schematic of a long-range vehicular telemetry system.
Figure 1. Schematic of a long-range vehicular telemetry system.
Vehicles 07 00128 g001
Figure 2. PCBDesign in KiCad showing sensing front-end, power regulation, and radio interfaces.
Figure 2. PCBDesign in KiCad showing sensing front-end, power regulation, and radio interfaces.
Vehicles 07 00128 g002
Figure 3. CAD renderings of the 3D-printed enclosure that protects the embedded telemetry electronics under race conditions. (a) Internal structure of the telemetry enclosure with mounting features and sensor compartments. (b) External sealed enclosure as used during track testing.
Figure 3. CAD renderings of the 3D-printed enclosure that protects the embedded telemetry electronics under race conditions. (a) Internal structure of the telemetry enclosure with mounting features and sensor compartments. (b) External sealed enclosure as used during track testing.
Vehicles 07 00128 g003
Figure 4. PCB integrated into enclosure.
Figure 4. PCB integrated into enclosure.
Vehicles 07 00128 g004
Figure 5. Assembled telemetry system installed on vehicle.
Figure 5. Assembled telemetry system installed on vehicle.
Vehicles 07 00128 g005
Figure 6. Node-RED Dashboard displaying real-time telemetry data.
Figure 6. Node-RED Dashboard displaying real-time telemetry data.
Vehicles 07 00128 g006
Figure 7. Geolocation panel used for real-time trajectory monitoring.
Figure 7. Geolocation panel used for real-time trajectory monitoring.
Vehicles 07 00128 g007
Figure 8. Node-RED interface showing the telemetry flow configuration and real-time debug output from ESP32-to-gateway LoRa packets. The flow includes parsing, validation, and visualization nodes for voltage, current, temperature, and GPS data, while the debug panel confirms correct decoding, high packet delivery ratio, and low-latency operation during vehicle telemetry tests.
Figure 8. Node-RED interface showing the telemetry flow configuration and real-time debug output from ESP32-to-gateway LoRa packets. The flow includes parsing, validation, and visualization nodes for voltage, current, temperature, and GPS data, while the debug panel confirms correct decoding, high packet delivery ratio, and low-latency operation during vehicle telemetry tests.
Vehicles 07 00128 g008
Figure 9. Vehicle telemetry data across three laps: speed (solid line), voltage (dashed line), and current (dotted line).
Figure 9. Vehicle telemetry data across three laps: speed (solid line), voltage (dashed line), and current (dotted line).
Vehicles 07 00128 g009
Figure 10. Full GPS trajectory of the vehicle recorded using telemetry over multiple laps during the CNVTE event.
Figure 10. Full GPS trajectory of the vehicle recorded using telemetry over multiple laps during the CNVTE event.
Vehicles 07 00128 g010
Figure 11. Overlay of GPS trajectories across three laps: Lap 0 (red, baseline without telemetry), Lap 1 (black, telemetry-assisted), and Lap 2 (blue, telemetry-assisted). The alignment of trajectories confirms consistent driving paths and provides spatial validation of telemetry-guided performance.
Figure 11. Overlay of GPS trajectories across three laps: Lap 0 (red, baseline without telemetry), Lap 1 (black, telemetry-assisted), and Lap 2 (blue, telemetry-assisted). The alignment of trajectories confirms consistent driving paths and provides spatial validation of telemetry-guided performance.
Vehicles 07 00128 g011
Table 1. Payload budget based on actual variables used in the onboard firmware (compact binary frame).
Table 1. Payload budget based on actual variables used in the onboard firmware (compact binary frame).
VariableTypeSize (Bytes)
Sequence ID (seq)uint162
Node timestamp (t_ms)uint324
Voltage (centi-volt)int162
Current (centi-amp)int162
Battery Temp. T1 (0.1 °C)int162
Motor Temp. T2 (0.1 °C)int162
Wheel speed (cm/s)uint162
Distance (decimeters)uint162
Latitude ( × 10 5 deg)int324
Longitude ( × 10 5 deg)int324
CRC16 (X25)uint162
Total Payload 28 bytes
Notes: Fixed-point scaling was used to remain within the ∼50 B constraint: voltage in cV ( × 10 2  V), current in cA ( × 10 2  A), temperatures in 0.1 °C, speed in cm/s, distance in dm, and latitude/longitude in 10 5 degrees. The Sequence ID enables Packet Delivery Ratio (PDR) estimation, while the node timestamp enables one-way latency computation at the gateway.
Table 2. Comparison of LoRaWAN, NB-IoT, and 5G-V2X technologies considering latency, bandwidth, coverage, energy consumption, cost, and suitability for electric racing telemetry applications.
Table 2. Comparison of LoRaWAN, NB-IoT, and 5G-V2X technologies considering latency, bandwidth, coverage, energy consumption, cost, and suitability for electric racing telemetry applications.
TechnologyLatencyBandwidthCoverageEnergy ConsumptionCost and DeploymentSuitability for EV Racing
LoRaWAN∼100–500 ms (sub-second)0.3–50 kbps2–10 km (urban < 2 km)Very low (optimized for IoT)Low cost, open-source, simple infrastructureSufficient for low-rate telemetry (voltage, current, temperature). Robust in competition settings.
NB-IoT200–1000 ms<250 kbpsWide (tens of km, operator dependent)Very low (optimized for sensors)Moderate (requires licensed spectrum, cellular subscription)Good for static monitoring, but latency unsuitable for real-time race telemetry.
5G-V2X<10 ms>10 MbpsLimited to coverage of 5G infrastructureModerate to high (depends on use case)High cost, requires 5G base stationsExcellent for autonomous driving and high data loads, but not viable in low-budget competitions.
Table 3. Sensor accuracy and performance metrics.
Table 3. Sensor accuracy and performance metrics.
Sensor TypeAccuracyError Margin
Inclination, Current, Voltage≥95% ± 5 %
Temperature (Battery and Ambient)N/A±2 °C
GPS ModuleN/A ± 3 m
Hall-Effect Distance Sensor≤1% deviation ± 1 mm
Table 4. Comparison of vehicular telemetry communication technologies (representative literature) and this work.
Table 4. Comparison of vehicular telemetry communication technologies (representative literature) and this work.
ReferenceComm. TechPDR (%)Latency (ms)
Khamer et al. (2025) [13]Multi-Channel/Multi-Transceiver IoV97.840
Wang et al. (2021) [14]WiFi87.540
Zhang et al. (2020) [15]LoRa95.580
Saeed et al. (2021) [16]LoRaWAN92.895
Guerra et al. (2023) [17]LoRa + Fog93.679
This Work (2025)LoRa *96.166.1
* LoRa was used in a point-to-point configuration with duty-cycle-aware framing; reported PDR/latency correspond to the competition setup described in Section 2.3.
Table 5. Performance metrics per lap using telemetry data.
Table 5. Performance metrics per lap using telemetry data.
LapRMS Power (kW)Time (min)Efficiency (kWh/km)
00.3254.670.01580
10.4283.080.01374
20.4153.220.01331
Mean ± SD0.389 ± 0.0563.66 ± 0.870.01428 ± 0.00126
Table 6. Per-lap metrics for baseline and telemetry-assisted runs.
Table 6. Per-lap metrics for baseline and telemetry-assisted runs.
Lap (Condition) η (km/Ah)Time (s) P rms (W)
Lap 0 (Baseline)14.56280325
Lap 1 (Telemetry)14.35185428
Lap 2 (Telemetry)13.31193415
Summary (3 laps): mean = 14.07 km/Ah; SD = 0.67 km/Ah; 95% CI [ 12.42 ,   15.73 ] km/Ah. Significance: paired t-test t = 1.42 , p = 0.39 (ns); one-way ANOVA F = 0.68 , p = 0.56 (ns).
Table 7. Telemetry transmission performance during the test laps.
Table 7. Telemetry transmission performance during the test laps.
LapAvg Latency (ms)Packet Loss (%)Data Rate (bps)RSSI (dBm)
0
12101.51024−98
21751.11075−94
Table 8. ComparativeTable—additional related works.
Table 8. ComparativeTable—additional related works.
ReferenceContext/ApplicationTechnology UsedReal-World ValidationFocus on Racing/
High-Stress
Ghorbani et al. (2023) [36]Smart cities, energy optimizationHeuristics, optimizationNoNo
Kapassa and Themistocleous (2022) [23]Blockchain-based DR in IoVBlockchain, IoVNoNo
Qahtan et al. (2022) [24]IoT-based EV chargingZigBee, RFID, IoTNoNo
Aldhanhani et al. (2023) [25]Smart Green IoV and V2XDWC, V2X, LPWANNoNo
Murillo et al. (2020) [26]LoRa for vehicle telemetryLoRaYes (experimental)Indirect
Torres et al. (2021) [27]LoRa for urban transitLoRaYes (experimental)Indirect
Neeraja et al. (2022) [28]Battery SoC telemetry frameworksMQTT, Node-RED, ArduinoPrototype comparisonNo
Yadav and Chandrawat (2023) [29]ESP32 wireless in EVsESP32, IoVConceptualNo
Phadtare et al. (2020) [30]IoT in smart parking and EV chargingIoT, cloud, parking sensorsNoNo
Mishra and Singh (2025) [31]IoV in sustainable smart citiesMulti-layer IoV modelNoNo
Radrizzani et al. (2024) [35]ML for battery optimizationML algorithmsSimulationNo
Herrmann et al. (2020) [34]ML-based telemetry predictionNeural networksSimulationNo
Waisara et al. (2023) [5]GPRS-based vehicle telemetryGPRS, GPSLimited field testsNo
Križanović et al. (2023) [36]LoRa sensor network optimizationLoRa, WSNYes (non-vehicular)No
This Paper (2025)Electric racing telemetry system (IoV-based)ESP32, LoRaWAN, Node-REDYes (EV competition)Yes
Disclaimer/Publisher’s Note: The statements, opinions and data contained in all publications are solely those of the individual author(s) and contributor(s) and not of MDPI and/or the editor(s). MDPI and/or the editor(s) disclaim responsibility for any injury to people or property resulting from any ideas, methods, instructions or products referred to in the content.

Share and Cite

MDPI and ACS Style

Pérez-González, A.; Villa-Salazar, A.F.; Gomez-Miranda, I.N.; Velásquez-Gómez, J.D.; Romero-Maya, A.F.; Jaramillo-Duque, Á. An IoV-Based Real-Time Telemetry and Monitoring System for Electric Racing Vehicles: Design, Implementation, and Field Validation. Vehicles 2025, 7, 128. https://doi.org/10.3390/vehicles7040128

AMA Style

Pérez-González A, Villa-Salazar AF, Gomez-Miranda IN, Velásquez-Gómez JD, Romero-Maya AF, Jaramillo-Duque Á. An IoV-Based Real-Time Telemetry and Monitoring System for Electric Racing Vehicles: Design, Implementation, and Field Validation. Vehicles. 2025; 7(4):128. https://doi.org/10.3390/vehicles7040128

Chicago/Turabian Style

Pérez-González, Andrés, Arley F. Villa-Salazar, Ingry N. Gomez-Miranda, Juan D. Velásquez-Gómez, Andres F. Romero-Maya, and Álvaro Jaramillo-Duque. 2025. "An IoV-Based Real-Time Telemetry and Monitoring System for Electric Racing Vehicles: Design, Implementation, and Field Validation" Vehicles 7, no. 4: 128. https://doi.org/10.3390/vehicles7040128

APA Style

Pérez-González, A., Villa-Salazar, A. F., Gomez-Miranda, I. N., Velásquez-Gómez, J. D., Romero-Maya, A. F., & Jaramillo-Duque, Á. (2025). An IoV-Based Real-Time Telemetry and Monitoring System for Electric Racing Vehicles: Design, Implementation, and Field Validation. Vehicles, 7(4), 128. https://doi.org/10.3390/vehicles7040128

Article Metrics

Back to TopTop