Ghost-Attention-YOLOv8: Enhancing Rice Leaf Disease Detection with Lightweight Feature Extraction and Advanced Attention Mechanisms
Abstract
1. Introduction
- By utilizing the lightweight Ghost module, the model reduces computational complexity and parameters while maintaining high accuracy, enabling real-time deployment on edge devices.
- Exploring the integration of three advanced attention modules, CBAM, Triplet Attention, and Efficiency Multi-Scale Attention, each chosen for its potential to enhance feature selection and discrimination in complex natural rice leaf datasets, therefore providing a detailed comparative analysis of how these attention mechanisms impact the performance of the model in the specific context of rice leaf disease detection.
- The model is evaluated on the Rice Leaf Disease dataset, featuring real-world images with natural backgrounds, ensuring robustness and practical applicability.
2. Materials and Methods
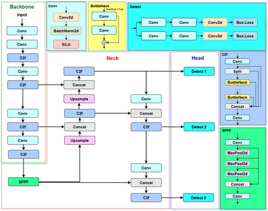
2.1. Overview of YOLOv8
2.2. Ghost Module
2.3. Attention Module
2.3.1. CBAM
Channel Attention Module
Spatial Attention Module
2.3.2. Triplet Attention
2.3.3. Efficient Multi-Scale Attention
Feature Grouping and Parallel Subnetworks
Cross-Spatial Learning
2.4. Improvement of YOLOv8 Network Architecture Design
3. Results and Discussion
3.1. Rice Leaf Disease Dataset Collection and Processing
3.2. Test Platform and Parameter Settings
3.3. Evaluation Metrics
3.4. Evaluation of GA-YOLOv8 with Different Attention Modules
3.4.1. Test Results on Rice Leaf Disease Dataset
3.4.2. Comparison of Model Size and Computational Cost Benefits
4. Discussion
5. Conclusions
Author Contributions
Funding
Data Availability Statement
Acknowledgments
Conflicts of Interest
Abbreviations
| AI | Artificial intelligence |
| CNN | Convolutional neural network |
| CBAM | Convolutional Block Attention Module |
| EMA | Efficiency Multi-Scale Attention |
| GA-YOLOV8 | Ghost-Attention-YOLOv8 |
References
- Papademetriou, M.K. Rice production in the Asia-Pacific region: Issues and perspectives. Bridg. Rice Yield Gap Asia-Pac. Reg. 2000, 220, 4–25. [Google Scholar]
- Sebesvari, Z.; Le, T.T.H.; Renaud, F.G. Climate change adaptation and agrichemicals in the Mekong Delta, Vietnam. In Environmental Change and Agricultural Sustainability in the Mekong Delta; Springer: Dordrecht, The Netherlands, 2011; pp. 219–239. [Google Scholar]
- Nguyen, T.H.; Cassou, E. An Overview of Agricultural Pollution in Vietnam; World Bank: Washington, DC, USA, 2017. [Google Scholar]
- Phi, A.H. Current Status of Rice Blast in Vietnam and Future Perspectives. Open Access Libr. J. 2023, 10, 1–17. [Google Scholar] [CrossRef]
- Disease and Pest Resistance Rice, International Rice Research Institue. Available online: https://www.irri.org/disease-and-pest-resistant-rice (accessed on 30 January 2019).
- Hoai Thuong, Actively Prevent Rice Pests, Lai Chau Newspaper. Available online: https://www.vietnam.vn/en/chu-dong-ngan-chan-sau-benh-hai-lua/ (accessed on 13 August 2023).
- Mohanty, S.P.; Hughes, D.P.; Salathé, M. Using deep learning for image-based plant disease detection. Front. Plant Sci. 2016, 7, 1419. [Google Scholar] [CrossRef]
- Lee, S.H.; Goëau, H.; Bonnet, P.; Joly, A. New perspectives on plant disease characterization based on deep learning. Comput. Electron. Agric. 2020, 170, 105220. [Google Scholar] [CrossRef]
- Ahmad, A.; Saraswat, D.; El Gamal, A. A survey on using deep learning techniques for plant disease diagnosis and recommendations for development of appropriate tools. Smart Agric. Technol. 2023, 3, 100083. [Google Scholar] [CrossRef]
- Chen, J.; Liu, Q.; Gao, L. Visual tea leaf disease recognition using a convolutional neural net-work model. Symmetry 2019, 11, 343. [Google Scholar] [CrossRef]
- Jiang, F.; Lu, Y.; Chen, Y.; Cai, D.; Li, G. Image recognition of four rice leaf diseases based on deep learning and support vector machine. Comput. Electron. Agric. 2020, 179, 105824. [Google Scholar] [CrossRef]
- Shaji, A.P.; Hemalatha, S. Data augmentation for improving rice leaf disease classification on resid-ual network architecture. In Proceedings of the 2022 International Conference on Advances in Computing, Communication and Applied Informatics (ACCAI), Chennai, India, 28–29 January 2022; pp. 1–7. [Google Scholar]
- Sudhesh, K.M.; Sowmya, V.; Sainamole Kurian, P.; Sikha, O.K. AI based rice leaf disease identification enhanced by Dynamic Mode Decomposition. Eng. Appl. Artif. Intell. 2023, 120, 105836. [Google Scholar]
- Kiratiratanapruk, K.; Temniranrat, P.; Kitvimonrat, A.; Sinthupinyo, W.; Patarapuwadol, S. Using deep learning techniques to detect rice diseases from images of rice fields. In Proceedings of the International Conference on Industrial, Engineering and Other Applications of Applied Intelligent Systems, Kitakyushu, Japan, 22–25 September 2020; Springer International Publishing: Cham, Switzerland, 2020; pp. 225–237. [Google Scholar]
- Zhuo, W.; Jian, W.; Wang, X.; Jia, S.; Bai, X.; Zhao, Y. Lightweight detection method of apple in natural environment based on improved YOLO v4. Trans. Chin. Soc. Agric. Mach. 2022, 53, 294–302. [Google Scholar]
- Haque, M.E.; Rahman, A.; Junaeid, I.; Hoque, S.U.; Paul, M. Rice leaf disease classification and detection using yolov5. arXiv 2022, arXiv:2209.01579. [Google Scholar]
- Soeb, M.J.; Jubayer, M.F.; Tarin, T.A.; Al Mamun, M.R.; Ruhad, F.M.; Parven, A.; Mubarak, N.M.; Karri, S.L.; Meftaul, I.M. Tea leaf disease detection and identification based on YOLOv7 (YO-LO-T). Sci. Rep. 2023, 13, 6078. [Google Scholar] [CrossRef] [PubMed]
- Qadri, S.A.; Huang, N.F.; Wani, T.M.; Bhat, S.A. Plant Disease Detection and Segmentation using End-to-End YOLOv8: A Comprehensive Approach. In Proceedings of the 2023 IEEE 13th International Conference on Control System, Computing and Engi-neering (ICCSCE), Penang, Malaysia, 25–26 August 2023; pp. 155–160. [Google Scholar]
- Vaswani, A.; Shazeer, N.; Parmar, N.; Uszkoreit, J.; Jones, L.; Gomez, A.N.; Kaiser, Ł.; Polosukhin, I. Attention is all you need. In Proceedings of the Advances in Neural Information Processing Systems 30 (NIPS 2017), Long Beach, CA, USA, 4–9 December 2017. [Google Scholar]
- Niu, Z.; Zhong, G.; Yu, H. A review on the attention mechanism of deep learning. Neurocomputing 2021, 452, 48–62. [Google Scholar] [CrossRef]
- Alirezazadeh, P.; Schirrmann, M.; Stolzenburg, F. Improving deep learn-ing-based plant disease classification with attention mechanism. Gesunde Pflanz. 2023, 75, 49–59. [Google Scholar] [CrossRef]
- Ma, B.; Hua, Z.; Wen, Y.; Deng, H.; Zhao, Y.; Pu, L.; Song, H. Using an improved lightweight YOLOv8 model for real-time detection of multi-stage apple fruit in complex orchard environments. Artif. Intell. Agric. 2024, 11, 70–82. [Google Scholar] [CrossRef]
- Chen, Z.; Feng, J.; Yang, Z.; Wang, Y.; Ren, M. YOLOv8-ACCW: Lightweight grape leaf disease detection method based on improved YOLOv8. IEEE Access 2024, 12, 123595–123608. [Google Scholar] [CrossRef]
- Zamri, F.N.; Gunawan, T.S.; Yusoff, S.H.; Alzahrani, A.A.; Bramantoro, A.; Kartiwi, M. Enhanced small drone detection using optimized YOLOv8 with atten-tion mechanisms. IEEE Access 2024, 12, 90629–90643. [Google Scholar] [CrossRef]
- Asif, M.; Kamran, A. Crop stress and its management: Perspectives and strategies. Crop Sci. 2012, 52, 1968. [Google Scholar] [CrossRef]
- Woo, S.; Park, J.; Lee, J.Y.; Kweon, I.S. Cbam: Convolutional block attention module. In Proceedings of the European Conference on Computer Vision (ECCV), Munich, Germany, 8–14 September 2018; pp. 3–19. [Google Scholar]
- Chougui, A.; Moussaoui, A.; Moussaoui, A. Plant-leaf diseases classification using cnn, cbam and vision transformer. In Proceedings of the 2022 5th International Symposium on Informatics and Its Applications (ISIA), M’sila, Algeria, 29–30 November 2022; pp. 1–6. [Google Scholar]
- Misra, D.; Nalamada, T.; Arasanipalai, A.U.; Hou, Q. Rotate to attend: Convolutional triplet attention module. In Proceedings of the IEEE/CVF Winter Conference on Applications of Computer Vision, Virtual, 5–9 January 2021; pp. 3139–3148. [Google Scholar]
- Ouyang, D.; He, S.; Zhang, G.; Luo, M.; Guo, H.; Zhan, J.; Huang, Z. Efficient multi-scale attention module with cross-spatial learning. In Proceedings of the ICASSP 2023—2023 IEEE International Conference on Acoustics, Speech and Signal Processing (ICASSP), Rhodes Island, Greece, 4–10 June 2023; pp. 1–5. [Google Scholar]
- Han, K.; Wang, Y.; Tian, Q.; Guo, J.; Xu, C.; Xu, C. Ghostnet: More features from cheap operations. In Proceedings of the IEEE/CVF Conference on Computer Vision and Pattern Recognition, Seattle, WA, USA, 14–19 June 2020; pp. 1580–1589. [Google Scholar]
- Huangfu, Z.; Li, S.; Yan, L. Ghost-YOLO v8: An Attention-Guided Enhanced Small Target Detection Algorithm for Floating Litter on Water Surfaces. Comput. Mater. Contin. 2024, 80, 3713. [Google Scholar] [CrossRef]
- Cao, Q.; Zhao, D.; Li, J.; Li, J.; Li, G.; Feng, S.; Xu, T. Pyramid-YOLOv8: A detection algorithm for precise detection of rice leaf blast. Plant Methods 2024, 20, 149. [Google Scholar] [CrossRef]
- Hussein, M.; Zhu, W.X. A real-time ghost machine learning model built on YOLOv8 for traffic road signs detection and classification in Germany. Multimed. Syst. 2024, 30, 344. [Google Scholar] [CrossRef]
- Sangaiah, A.K.; Yu, F.N.; Lin, Y.B.; Shen, W.C.; Sharma, A. UAV T-YOLO-rice: An enhanced tiny YOLO networks for rice leaves diseases detection in paddy agronomy. IEEE Trans. Netw. Sci. Eng. 2024, 11, 5201–5216. [Google Scholar] [CrossRef]
- Thanh, B.D.; Anh, M.T.; Khanh, G.D.; Dong, T.C.; Huong, N.T. SGDR-YOLOv8: Training Method for Rice Diseases Detection Using YOLOv8. In Proceedings of the International Conference on Advances in Computing and Data Sciences, Velizy, France, 9–10 May 2024; Springer Nature: Cham, Switzerland, 2024; pp. 170–180. [Google Scholar]
- Trinh, D.C.; Mac, A.T.; Dang, K.G.; Nguyen, H.T.; Nguyen, H.T.; Bui, T.D. Alpha-EIOU-YOLOv8: An improved algorithm for rice leaf disease detection. AgriEngineering 2024, 6, 302–317. [Google Scholar] [CrossRef]
- Zhang, X.; Cao, Z.; Dong, W. Overview of edge computing in the agricultural internet of things: Key technologies, applications, challenges. IEEE Access 2020, 8, 141748–141761. [Google Scholar] [CrossRef]
- Quach, L.D.; Quoc, K.N.; Quynh, A.N.; Ngoc, H.T.; Thai-Nghe, N. Tomato health monitoring system: Tomato classification, detection, and counting system based on YOLOv8 model with explainable MobileNet models using Grad-CAM++. IEEE Access 2024, 12, 9719–9737. [Google Scholar] [CrossRef]














| No. | Name | Fraction | Explanation |
|---|---|---|---|
| 1 | Hsv_ h | 0.015 | (float) image HSV—hue augmentation (fraction) |
| 2 | Hsv_ s | 0.7 | (float) image HSV—saturation augmentation (fraction) |
| 3 | Hsv_ v | 0.4 | (float) image HSV—value augmentation (fraction) |
| 4 | translate | 0.1 | (float) image translation (+/− fraction) |
| 5 | scale | 0.5 | (float) image scale (+/− gain) |
| 6 | flipud | 0.5 | (float) image flip up–down (probability) |
| 7 | fliplr | 0.5 | (float) image flip left–right (probability) |
| 8 | mosaic | 1.0 | (float) image mosaic (probability) |
| No. | Hyperparameter | Value | Explanation |
|---|---|---|---|
| 1 | Batch_size | 16 | Number of samples that will be propagated |
| 2 | Optimizer | Adam | Optimizer to use |
| 3 | Epochs | 100 | Number of epochs to train for |
| 4 | Warmup_epochs | 3.0 | Warm-up epochs (fraction ok) |
| 5 | Lr0 | 0.01 | Initial learning rate |
| 6 | Lrf | 0.0001 | Final learning rate |
| 7 | Momentum | 0.937 | SGDMomentum/Adam beta1 |
| 8 | box | 7.5 | Box loss gain |
| 9 | Cls | 0.5 | Class loss gain |
| 10 | Dfl | 1.5 | Distribution loss gain |
| Model | Precision | Recall | F1-Score | mAP@50 | mAP@50–95 |
|---|---|---|---|---|---|
| YOLOv8s | 88.3 | 90.0 | 89.1 | 93.1 | 58.7 |
| YOLOv8s + Ghost | 89.2 | 91.9 | 90.5 | 93.2 | 59.0 |
| YOLOv8s + CBAM | 89.4 | 91.0 | 90.2 | 94.0 | 58.9 |
| YOLOv8s + CBAM + Ghost | 91.9 | 91.5 | 91.7 | 93.8 | 60.7 |
| YOLOv8s + Triplet Attention | 90.0 | 91.2 | 90.6 | 94.9 | 61.2 |
| YOLOv8s + Triplet Attention + Ghost | 93.8 | 91.4 | 92.6 | 95.0 | 61.6 |
| YOLOv8s + EMA | 91.8 | 91.9 | 91.8 | 95.5 | 62.0 |
| YOLOv8s + EMA + Ghost | 91.3 | 93.4 | 92.3 | 95.4 | 62.4 |
| Disease | Precision | Recall | mAP@50 | mAP@50–95 |
|---|---|---|---|---|
| Leaf Folder | 91.9 | 92.2 | 96.6 | 70.0 |
| Leaf Blast | 92.2 | 97.5 | 96.5 | 70.4 |
| Brown Spot | 95.0 | 83.1 | 93.2 | 46.6 |
| All | 93.0 | 90.9 | 95.4 | 62.4 |
| Model | Params (M) | Size (MB) | FLOPs (G) |
|---|---|---|---|
| YOLOv8s | 9.8 | 19.9 | 23.3 |
| YOLOv8s + Ghost | 4.6 | 9.6 | 11.0 |
| YOLOv8s + Ghost + CBAM | 4.9 | 10.1 | 11.4 |
| YOLOv8s + Ghost + Triplet Attention | 5.5 | 11.4 | 20.6 |
| YOLOv8s + Ghost + EMA | 5.5 | 9.4 | 11.3 |
Disclaimer/Publisher’s Note: The statements, opinions and data contained in all publications are solely those of the individual author(s) and contributor(s) and not of MDPI and/or the editor(s). MDPI and/or the editor(s) disclaim responsibility for any injury to people or property resulting from any ideas, methods, instructions or products referred to in the content. |
© 2025 by the authors. Licensee MDPI, Basel, Switzerland. This article is an open access article distributed under the terms and conditions of the Creative Commons Attribution (CC BY) license (https://creativecommons.org/licenses/by/4.0/).
Share and Cite
Bui, T.D.; Do Le, T.M. Ghost-Attention-YOLOv8: Enhancing Rice Leaf Disease Detection with Lightweight Feature Extraction and Advanced Attention Mechanisms. AgriEngineering 2025, 7, 93. https://doi.org/10.3390/agriengineering7040093
Bui TD, Do Le TM. Ghost-Attention-YOLOv8: Enhancing Rice Leaf Disease Detection with Lightweight Feature Extraction and Advanced Attention Mechanisms. AgriEngineering. 2025; 7(4):93. https://doi.org/10.3390/agriengineering7040093
Chicago/Turabian StyleBui, Thanh Dang, and Tra My Do Le. 2025. "Ghost-Attention-YOLOv8: Enhancing Rice Leaf Disease Detection with Lightweight Feature Extraction and Advanced Attention Mechanisms" AgriEngineering 7, no. 4: 93. https://doi.org/10.3390/agriengineering7040093
APA StyleBui, T. D., & Do Le, T. M. (2025). Ghost-Attention-YOLOv8: Enhancing Rice Leaf Disease Detection with Lightweight Feature Extraction and Advanced Attention Mechanisms. AgriEngineering, 7(4), 93. https://doi.org/10.3390/agriengineering7040093

