A Decision Support System (DSS) for Irrigation Oversizing Diagnosis Using Geospatial Canopy Data and Irrigation Ecolabels
Abstract
1. Introduction
2. Material and Methods
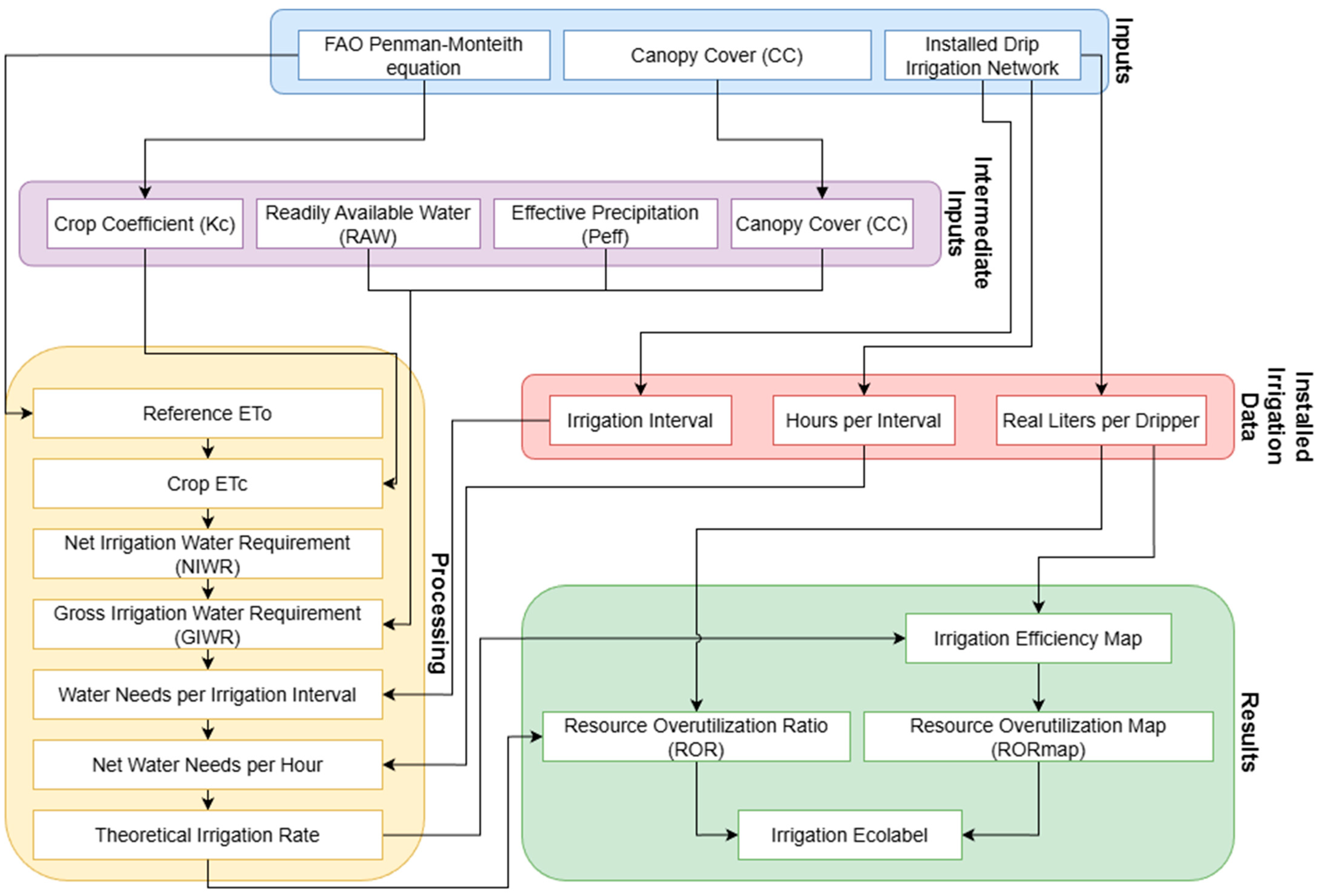
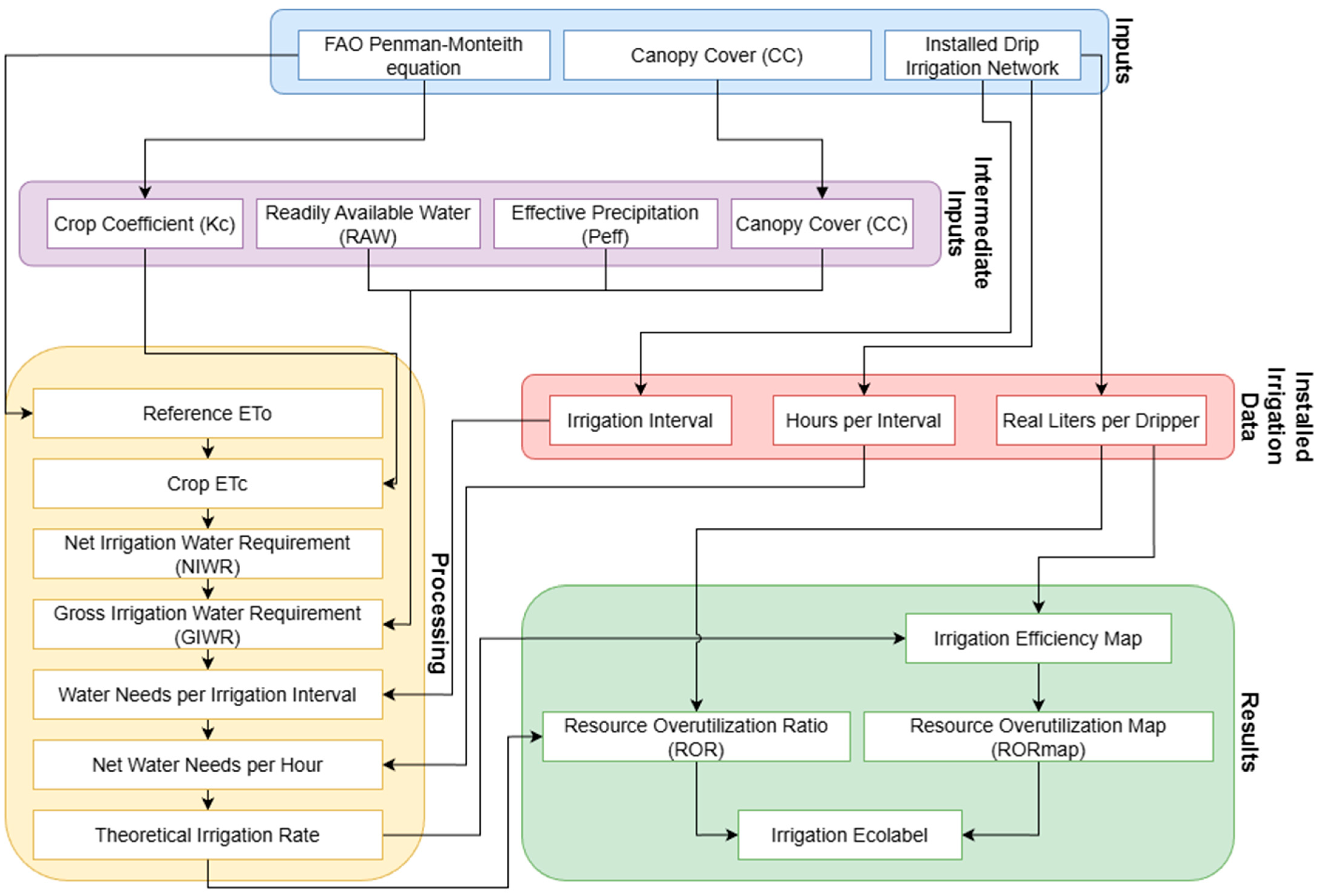
2.1. Water Requirement Calculation Methodology
2.2. Resource Overutilization Ratio (ROR)
2.3. Irrigation Ecolabel
2.4. Software Overview
2.4.1. Implementation Details
2.4.2. Software Usage
- (1)
- entering meteorological data or importing values from a reference station;
- (2)
- providing irrigation system information (dripper flow, spacing, irrigation efficiency, and irrigation interval);
- (3)
- optionally importing UAV-derived canopy cover data;
- (4)
- performing the required water-demand and efficiency calculations; and
- (5)
- generating visual outputs and an optional PDF report.
2.4.3. Sample Execution
2.5. Case Study Example: Irrigation in a Vineyard
2.5.1. Vineyard Characteristics
2.5.2. UAV Data
Data Acquisition
Data Preprocessing
Optimizing the CHM as Input
3. Results
3.1. Results (FAO-56, Without Geospatial Inputs)
3.2. Results Including Geospatial Inputs (UAV-Derived Canopy Data)
3.3. Report Results
4. Discussion
Limitations of the Methodology and Future Enhancements
5. Conclusions
Supplementary Materials
Author Contributions
Funding
Institutional Review Board Statement
Informed Consent Statement
Data Availability Statement
Acknowledgments
Conflicts of Interest
References
- Duarte, R.; Pinilla, V.; Serrano, A. The Water Footprint of the Spanish Agricultural Sector: 1860–2010. Ecol. Econ. 2014, 108, 200–207. [Google Scholar] [CrossRef]
- Núñez, M.; Pfister, S.; Antón, A.; Muñoz, P.; Hellweg, S.; Koehler, A.; Rieradevall, J. Assessing the Environmental Impact of Water Consumption by Energy Crops Grown in Spain. J. Ind. Ecol. 2013, 17, 90–102. [Google Scholar] [CrossRef]
- Duarte, R.; Pinilla, V.; Serrano, A. The Globalization of Mediterranean Agriculture: A Long-Term View of the Impact on Water Consumption. Ecol. Econ. 2021, 183, 106964. [Google Scholar] [CrossRef]
- Thevs, N.; Nurtazin, S.; Beckmann, V.; Salmyrzauli, R.; Khalil, A. Water Consumption of Agriculture and Natural Ecosystems along the Ili River in China and Kazakhstan. Water 2017, 9, 207. [Google Scholar] [CrossRef]
- Salazar, O.; Chinchilla-Soto, C.; de los Santos-Villalobos, S.; Ayala, M.; Benavides, L.; Berriel, V.; Cardoso, R.; Chavarrí, E.; Anjos, R.; González, A.; et al. Water Consumption by Agriculture in Latin America and the Caribbean: Impact of Climate Change and Applications of Nuclear and Isotopic Techniques. Int. J. Agric. Nat. Resour. 2022, 49, 1–21. [Google Scholar] [CrossRef]
- Kang, Y.; Khan, S.; Ma, X. Climate Change Impacts on Crop Yield, Crop Water Productivity and Food Security—A Review. Prog. Nat. Sci. 2009, 19, 1665–1674. [Google Scholar] [CrossRef]
- Masia, S.; Trabucco, A.; Spano, D.; Snyder, R.L.; Sušnik, J.; Marras, S. A Modelling Platform for Climate Change Impact on Local and Regional Crop Water Requirements. Agric. Water Manag. 2021, 255, 107005. [Google Scholar] [CrossRef]
- Zhao, C.; Liu, B.; Piao, S.; Wang, X.; Lobell, D.B.; Huang, Y.; Huang, M.; Yao, Y.; Bassu, S.; Ciais, P.; et al. Temperature Increase Reduces Global Yields of Major Crops in Four Independent Estimates. Proc. Natl. Acad. Sci. USA 2017, 114, 9326–9331. [Google Scholar] [CrossRef]
- Intergovernmental Panel on Climate Change (IPCC). Climate Change 2021—The Physical Science Basis: Working Group I Contribution to the Sixth Assessment Report of the Intergovernmental Panel on Climate Change, 1st ed.; Cambridge University Press: Cambridge, UK, 2023; ISBN 978-1-009-15789-6. [Google Scholar]
- Pereira, L.S.; Allen, R.G.; Smith, M.; Raes, D. Crop Evapotranspiration Estimation with FAO56: Past and Future. Agric. Water Manag. 2015, 147, 4–20. [Google Scholar] [CrossRef]
- Raza, A.; Friedel, J.K.; Bodner, G. Improving Water Use Efficiency for Sustainable Agriculture. In Agroecology and Strategies for Climate Change; Lichtfouse, E., Ed.; Springer: Dordrecht, The Netherlands, 2012; pp. 167–211. ISBN 978-94-007-1904-0. [Google Scholar]
- Allen, R.G.; Pereira, L.S.; Raes, D.; Smith, M. Crop Evapotranspiration: Guidelines for Computing Crop Water Requirements; Food and Agriculture Organization of the United Nations: Rome, Italy, 1998; ISBN 92-5-104219-5. [Google Scholar]
- Widmoser, P. A Discussion on and Alternative to the Penman–Monteith Equation. Agric. Water Manag. 2009, 96, 711–721. [Google Scholar] [CrossRef]
- Duce, P.; Snyder, R.L.; Spano, D. Forecasting reference evapotranspiration. Acta Hortic. 2000, 537, 135–141. [Google Scholar] [CrossRef]
- Vivaldi, G.A.; Camposeo, S.; Romero-Trigueros, C.; Pedrero, F.; Caponio, G.; Lopriore, G.; Álvarez, S. Physiological Responses of Almond Trees under Regulated Deficit Irrigation Using Saline and Desalinated Reclaimed Water. Agric. Water Manag. 2021, 258, 107172. [Google Scholar] [CrossRef]
- Bellvert, J.; Mata, M.; Vallverdú, X.; Paris, C.; Marsal, J. Optimizing Precision Irrigation of a Vineyard to Improve Water Use Efficiency and Profitability by Using a Decision-Oriented Vine Water Consumption Model. Precis. Agric. 2021, 22, 319–341. [Google Scholar] [CrossRef]
- Abioye, A.E.; Abidin, M.S.Z.; Mahmud, M.S.A.; Buyamin, S.; Mohammed, O.O.; Otuoze, A.O.; Oleolo, I.O.; Mayowa, A. Model Based Predictive Control Strategy for Water Saving Drip Irrigation. Smart Agric. Technol. 2023, 4, 100179. [Google Scholar] [CrossRef]
- García, L.; Parra, L.; Jimenez, J.M.; Lloret, J.; Lorenz, P. IoT-Based Smart Irrigation Systems: An Overview on the Recent Trends on Sensors and IoT Systems for Irrigation in Precision Agriculture. Sensors 2020, 20, 1042. [Google Scholar] [CrossRef]
- Rallo, G.; González-Altozano, P.; Manzano-Juárez, J.; Provenzano, G. Using Field Measurements and FAO-56 Model to Assess the Eco-Physiological Response of Citrus Orchards under Regulated Deficit Irrigation. Agric. Water Manag. 2017, 180, 136–147. [Google Scholar] [CrossRef]
- Romero, P.; Navarro, J.M.; Ordaz, P.B. Towards a Sustainable Viticulture: The Combination of Deficit Irrigation Strategies and Agroecological Practices in Mediterranean Vineyards. A Review and Update. Agric. Water Manag. 2022, 259, 107216. [Google Scholar] [CrossRef]
- Elfarkh, J.; Johansen, K.; El Hajj, M.M.; Almashharawi, S.K.; McCabe, M.F. Evapotranspiration, Gross Primary Productivity and Water Use Efficiency over a High-Density Olive Orchard Using Ground and Satellite Based Data. Agric. Water Manag. 2023, 287, 108423. [Google Scholar] [CrossRef]
- Williams, L.E. Determination of Evapotranspiration and Crop Coefficients for a Chardonnay Vineyard Located in a Cool Climate. Am. J. Enol. Vitic. 2014, 65, 159–169. [Google Scholar] [CrossRef]
- Capraro, F.; Tosetti, S.; Rossomando, F.; Mut, V.; Vita Serman, F. Web-Based System for the Remote Monitoring and Management of Precision Irrigation: A Case Study in an Arid Region of Argentina. Sensors 2018, 18, 3847. [Google Scholar] [CrossRef]
- Carraro, E.; Di Iorio, A. Eligible Strategies of Drought Response to Improve Drought Resistance in Woody Crops: A Mini-Review. Plant Biotechnol. Rep. 2022, 16, 265–282. [Google Scholar] [CrossRef]
- Cisternas, I.; Velásquez, I.; Caro, A.; Rodríguez, A. Systematic Literature Review of Implementations of Precision Agriculture. Comput. Electron. Agric. 2020, 176, 105626. [Google Scholar] [CrossRef]
- Ariza-Sentís, M.; Vélez, S.; Valente, J. BBR: An Open-Source Standard Workflow Based on Biophysical Crop Parameters for Automatic Botrytis cinerea Assessment in Vineyards. SoftwareX 2023, 24, 101542. [Google Scholar] [CrossRef]
- Di Gennaro, S.F.; Vannini, G.L.; Berton, A.; Dainelli, R.; Toscano, P.; Matese, A. Missing Plant Detection in Vineyards Using UAV Angled RGB Imagery Acquired in Dormant Period. Drones 2023, 7, 349. [Google Scholar] [CrossRef]
- Furlanetto, J.; Dal Ferro, N.; Longo, M.; Sartori, L.; Polese, R.; Caceffo, D.; Nicoli, L.; Morari, F. LAI Estimation through Remotely Sensed NDVI Following Hail Defoliation in Maize (Zea mays L.) Using Sentinel-2 and UAV Imagery. Precis. Agric. 2023, 24, 1355–1379. [Google Scholar] [CrossRef]
- Vélez, S.; Ariza-Sentís, M.; Panić, M.; Ivošević, B.; Stefanović, D.; Kaivosoja, J.; Valente, J. Speeding up UAV-Based Crop Variability Assessment through a Data Fusion Approach Using Spatial Interpolation for Site-Specific Management. Smart Agric. Technol. 2024, 8, 100488. [Google Scholar] [CrossRef]
- Boursianis, A.D.; Papadopoulou, M.S.; Diamantoulakis, P.; Liopa-Tsakalidi, A.; Barouchas, P.; Salahas, G.; Karagiannidis, G.; Wan, S.; Goudos, S.K. Internet of Things (IoT) and Agricultural Unmanned Aerial Vehicles (UAVs) in Smart Farming: A Comprehensive Review. Internet Things 2022, 18, 100187. [Google Scholar] [CrossRef]
- Nydrioti, I.; Grigoropoulou, H. Using the Water Footprint Concept for Water Use Efficiency Labelling of Consumer Products: The Greek Experience. Environ. Sci. Pollut. Res. 2022, 30, 19918–19930. [Google Scholar] [CrossRef]
- European Commission Ecodesign and Energy Label. Available online: https://energy-efficient-products.ec.europa.eu/ecodesign-and-energy-label_en (accessed on 26 September 2025).
- Ministerio de Agricultura. Estimación de La Demanda de Agua de Los Cultivos; Ministerio de Agricultura: Santiago, Chile, 2000. [Google Scholar]
- Regulation (EU) 2017/1369 of the European Parliament and of the Council of 4 July 2017. 2017. Available online: https://eur-lex.europa.eu/eli/reg/2017/1369/oj/eng (accessed on 26 September 2025).
- Islam, M.S.; Tumpa, S.; Afrin, S.; Ahsan, M.N.; Haider, M.Z.; Das, D.K. From over to Optimal Irrigation in Paddy Production: What Determines over-Irrigation in Bangladesh? Sustain. Water Resour. Manag. 2021, 7, 35. [Google Scholar] [CrossRef]
- Niu, J.; Feng, J.; Liu, S.; Jia, S.; Fan, F. A Simple Method for Drip Irrigation Scheduling of Spinach (Spinacia oleracea L.) in a Plastic Greenhouse in the North China Plain Using a 20 cm Standard Pan Outside the Greenhouse. Horticulturae 2023, 9, 706. [Google Scholar] [CrossRef]
- Salvador, R.; Bautista-Capetillo, C.; Playán, E. Irrigation Performance in Private Urban Landscapes: A Study Case in Zaragoza (Spain). Landsc. Urban Plan. 2011, 100, 302–311. [Google Scholar] [CrossRef]
- Santos, C.; Lorite, I.J.; Tasumi, M.; Allen, R.G.; Fereres, E. Performance Assessment of an Irrigation Scheme Using Indicators Determined with Remote Sensing Techniques. Irrig. Sci. 2010, 28, 461–477. [Google Scholar] [CrossRef]
- Segovia-Cardozo, D.A.; Rodríguez-Sinobas, L.; Zubelzu, S. Water Use Efficiency of Corn among the Irrigation Districts across the Duero River Basin (Spain): Estimation of Local Crop Coefficients by Satellite Images. Agric. Water Manag. 2019, 212, 241–251. [Google Scholar] [CrossRef]
- Baeza, P.; Junquera, P.; Peiro, E.; Ramón Lissarrague, J.; Uriarte, D.; Vilanova, M. Effects of Vine Water Status on Yield Components, Vegetative Response and Must and Wine Composition. In Advances in Grape and Wine Biotechnology; Morata, A., Loira, I., Eds.; IntechOpen: London, UK, 2019; ISBN 978-1-78984-612-6. [Google Scholar]
- Caruso, G.; Palai, G.; Gucci, R.; D’Onofrio, C. The Effect of Regulated Deficit Irrigation on Growth, Yield, and Berry Quality of Grapevines (Cv. Sangiovese) Grafted on Rootstocks with Different Resistance to Water Deficit. Irrig. Sci. 2023, 41, 453–467. [Google Scholar] [CrossRef]
- Vélez, S.; Ariza-Sentís, M.; Valente, J. VineLiDAR: High-Resolution UAV-LiDAR Vineyard Dataset Acquired over Two Years in Northern Spain. Data Brief 2023, 51, 109686. [Google Scholar] [CrossRef]
- Vélez, S.; Ariza-Sentís, M.; Valente, J. Dataset on Unmanned Aerial Vehicle Multispectral Images Acquired over a Vineyard Affected by Botrytis Cinerea in Northern Spain. Data Brief 2023, 46, 108876. [Google Scholar] [CrossRef]
- Campos, I.; Neale, C.M.U.; Calera, A.; Balbontín, C.; González-Piqueras, J. Assessing Satellite-Based Basal Crop Coefficients for Irrigated Grapes (Vitis vinifera L.). Agric. Water Manag. 2010, 98, 45–54. [Google Scholar] [CrossRef]
- Ferreira, M.I.; Silvestre, J.; Conceição, N.; Malheiro, A.C. Crop and Stress Coefficients in Rainfed and Deficit Irrigation Vineyards Using Sap Flow Techniques. Irrig. Sci. 2012, 30, 433–447. [Google Scholar] [CrossRef]
- Cancela, J.J.; Fandiño, M.; Rey, B.J.; Martínez, E.M. Automatic Irrigation System Based on Dual Crop Coefficient, Soil and Plant Water Status for Vitis vinifera (Cv. Godello and Cv. Mencía). Agric. Water Manag. 2015, 151, 52–63. [Google Scholar] [CrossRef]
- Ortuani, B.; Facchi, A.; Mayer, A.; Bianchi, D.; Bianchi, A.; Brancadoro, L. Assessing the Effectiveness of Variable-Rate Drip Irrigation on Water Use Efficiency in a Vineyard in Northern Italy. Water 2019, 11, 1964. [Google Scholar] [CrossRef]
- Esteban-Sanchez, G.; Campillo, C.; Uriarte, D.; Moral, F.J. Technical Feasibility Analysis of Advanced Monitoring with a Thermal Camera on an Unmanned Aerial Vehicle and Pressure Chamber for Water Status in Vineyards. Horticulturae 2024, 10, 305. [Google Scholar] [CrossRef]
- Vilanova, M.; Rodríguez-Nogales, J.M.; Vila-Crespo, J.; Yuste, J. Influence of Water Regime on Yield Components, Must Composition and Wine Volatile Compounds of Vitis Vinifera Cv. Verdejo: Influence of Water Regime on Verdejo Grapes and Wine. Aust. J. Grape Wine Res. 2019, 25, 83–91. [Google Scholar] [CrossRef]
- Cote, C.M.; Bristow, K.L.; Charlesworth, P.B.; Cook, F.J.; Thorburn, P.J. Analysis of Soil Wetting and Solute Transport in Subsurface Trickle Irrigation. Irrig. Sci. 2003, 22, 143–156. [Google Scholar] [CrossRef]
- Drechsler, K.; Fulton, A.; Kisekka, I. Crop Coefficients and Water Use of Young Almond Orchards. Irrig. Sci. 2022, 40, 379–395. [Google Scholar] [CrossRef]
- Espadafor, M.; Orgaz, F.; Testi, L.; Lorite, I.J.; Villalobos, F.J. Transpiration of Young Almond Trees in Relation to Intercepted Radiation. Irrig. Sci. 2015, 33, 265–275. [Google Scholar] [CrossRef]
- Chebbi, W.; Boulet, G.; Le Dantec, V.; Lili Chabaane, Z.; Fanise, P.; Mougenot, B.; Ayari, H. Analysis of Evapotranspiration Components of a Rainfed Olive Orchard during Three Contrasting Years in a Semi-Arid Climate. Agric. For. Meteorol. 2018, 256, 159–178. [Google Scholar] [CrossRef]
- Villalobos, F.J.; Fereres, E. (Eds.) Principles of Agronomy for Sustainable Agriculture; Springer International Publishing: Cham, Switzerland, 2016; ISBN 978-3-319-46115-1. [Google Scholar]
- Fereres, E.; Goldhamer, D.A.; Sadras, V.O. Yield Response to Water of Fruit Trees and Vines: Guidelines. In Crop Yield Response to Water; FAO Irrigation and Drainage; FAO (Food and Agriculture Organization of the United Nations): Rome, Italy, 2012; Volume 33, p. 246. ISBN 978-92-5-105980-7. [Google Scholar]
- Picón-Toro, J.; González-Dugo, V.; Uriarte, D.; Mancha, L.A.; Testi, L. Effects of Canopy Size and Water Stress over the Crop Coefficient of a “Tempranillo” Vineyard in South-Western Spain. Irrig. Sci. 2012, 30, 419–432. [Google Scholar] [CrossRef]
- Testi, L.; Villalobos, F.J.; Orgaz, F. Evapotranspiration of a Young Irrigated Olive Orchard in Southern Spain. Agric. For. Meteorol. 2004, 121, 1–18. [Google Scholar] [CrossRef]
- Villalobos, F.J.; Testi, L.; Moreno-Perez, M.F. Evaporation and Canopy Conductance of Citrus Orchards. Agric. Water Manag. 2009, 96, 565–573. [Google Scholar] [CrossRef]
- Steduto, P.; Hsiao, T.C.; Raes, D.; Fereres, E. AquaCrop—The FAO Crop Model to Simulate Yield Response to Water: I. Concepts and Underlying Principles. Agron. J. 2009, 101, 426–437. [Google Scholar] [CrossRef]
- Yunusa, I.A.M.; Walker, R.R.; Lu, P. Evapotranspiration Components from Energy Balance, Sapflow and Microlysimetry Techniques for an Irrigated Vineyard in Inland Australia. Agric. For. Meteorol. 2004, 127, 93–107. [Google Scholar] [CrossRef]
- Williams, L.E.; Levin, A.D.; Fidelibus, M.W. Crop Coefficients (Kc) Developed from Canopy Shaded Area in California Vineyards. Agric. Water Manag. 2022, 271, 107771. [Google Scholar] [CrossRef]
- Shao, G.; Han, W.; Zhang, H.; Liu, S.; Wang, Y.; Zhang, L.; Cui, X. Mapping Maize Crop Coefficient Kc Using Random Forest Algorithm Based on Leaf Area Index and UAV-Based Multispectral Vegetation Indices. Agric. Water Manag. 2021, 252, 106906. [Google Scholar] [CrossRef]
- Allen, R.G.; Pereira, L.S. Estimating Crop Coefficients from Fraction of Ground Cover and Height. Irrig. Sci. 2009, 28, 17–34. [Google Scholar] [CrossRef]
- Comba, L.; Biglia, A.; Ricauda Aimonino, D.; Tortia, C.; Mania, E.; Guidoni, S.; Gay, P. Leaf Area Index Evaluation in Vineyards Using 3D Point Clouds from UAV Imagery. Precis. Agric. 2020, 21, 881–896. [Google Scholar] [CrossRef]
- Cantürk, M.; Zabawa, L.; Pavlic, D.; Dreier, A.; Klingbeil, L.; Kuhlmann, H. UAV-Based Individual Plant Detection and Geometric Parameter Extraction in Vineyards. Front. Plant Sci. 2023, 14, 1244384. [Google Scholar] [CrossRef]
- Ouyang, J.; De Bei, R.; Fuentes, S.; Collins, C. UAV and Ground-Based Imagery Analysis Detects Canopy Structure Changes after Canopy Management Applications. OENO One 2020, 54, 1093–1103. [Google Scholar] [CrossRef]
- Torres-Sánchez, J.; De Castro, A.I.; Peña, J.M.; Jiménez-Brenes, F.M.; Arquero, O.; Lovera, M.; López-Granados, F. Mapping the 3D Structure of Almond Trees Using UAV Acquired Photogrammetric Point Clouds and Object-Based Image Analysis. Biosyst. Eng. 2018, 176, 172–184. [Google Scholar] [CrossRef]
- Vélez, S.; Vacas, R.; Martín, H.; Ruano-Rosa, D.; Álvarez, S. A Novel Technique Using Planar Area and Ground Shadows Calculated from UAV RGB Imagery to Estimate Pistachio Tree (Pistacia vera L.) Canopy Volume. Remote Sens. 2022, 14, 6006. [Google Scholar] [CrossRef]
- Rozenstein, O.; Fine, L.; Malachy, N.; Richard, A.; Pradalier, C.; Tanny, J. Data-Driven Estimation of Actual Evapotranspiration to Support Irrigation Management: Testing Two Novel Methods Based on an Unoccupied Aerial Vehicle and an Artificial Neural Network. Agric. Water Manag. 2023, 283, 108317. [Google Scholar] [CrossRef]
- Beeri, O.; Netzer, Y.; Munitz, S.; Mintz, D.F.; Pelta, R.; Shilo, T.; Horesh, A.; Mey-tal, S. Kc and LAI Estimations Using Optical and SAR Remote Sensing Imagery for Vineyards Plots. Remote Sens. 2020, 12, 3478. [Google Scholar] [CrossRef]










| Type | A+++ | A++ | A+ | A | B | C | D |
|---|---|---|---|---|---|---|---|
| % ROR | 0–5% | 5–15% | 15–30% | 30–50% | 50–80% | 80–150% | >150% |
| Category | Input Parameter (as Shown in Dialogs) | Description | Units/Format |
|---|---|---|---|
| Irrigation system | Dripper flow rate | Nominal emitter discharge | L h−1 |
| Dripper spacing | Distance between emitters along the lateral | m | |
| Effective irrigation width | Wetted strip width per dripper | m | |
| Irrigation interval | Days between irrigation events (1, 7, 14) | days | |
| Irrigation hours per day | Duration of each irrigation event | h | |
| Irrigation efficiency (Ea) | Overall system efficiency | – | |
| Evapotranspiration | ET0 input mode | Manual entry or reference station value | (1/2) |
| ET0 value (if mode = 2) | Reference evapotranspiration | mm d−1 | |
| Crop parameters | Kc | Crop coefficient | – |
| Canopy Cover (CC) mode | Manual input or UAV-derived | (1/2) | |
| Canopy Cover (manual) | Fraction of surface covered by canopy | – | |
| % of ET0 to irrigate | Portion of ET0 used for irrigation | – | |
| Water balance parameters | Effective precipitation (Peff) | Effective rainfall contribution | mm |
| Available Water (AW) | Soil available water (optional) | mm |
Disclaimer/Publisher’s Note: The statements, opinions and data contained in all publications are solely those of the individual author(s) and contributor(s) and not of MDPI and/or the editor(s). MDPI and/or the editor(s) disclaim responsibility for any injury to people or property resulting from any ideas, methods, instructions or products referred to in the content. |
© 2025 by the authors. Licensee MDPI, Basel, Switzerland. This article is an open access article distributed under the terms and conditions of the Creative Commons Attribution (CC BY) license (https://creativecommons.org/licenses/by/4.0/).
Share and Cite
Vélez, S.; Martínez-Peña, R.; Valente, J.; Ariza-Sentís, M.; Sirnik, I.; Pardo, M.Á. A Decision Support System (DSS) for Irrigation Oversizing Diagnosis Using Geospatial Canopy Data and Irrigation Ecolabels. AgriEngineering 2025, 7, 429. https://doi.org/10.3390/agriengineering7120429
Vélez S, Martínez-Peña R, Valente J, Ariza-Sentís M, Sirnik I, Pardo MÁ. A Decision Support System (DSS) for Irrigation Oversizing Diagnosis Using Geospatial Canopy Data and Irrigation Ecolabels. AgriEngineering. 2025; 7(12):429. https://doi.org/10.3390/agriengineering7120429
Chicago/Turabian StyleVélez, Sergio, Raquel Martínez-Peña, João Valente, Mar Ariza-Sentís, Igor Sirnik, and Miguel Ángel Pardo. 2025. "A Decision Support System (DSS) for Irrigation Oversizing Diagnosis Using Geospatial Canopy Data and Irrigation Ecolabels" AgriEngineering 7, no. 12: 429. https://doi.org/10.3390/agriengineering7120429
APA StyleVélez, S., Martínez-Peña, R., Valente, J., Ariza-Sentís, M., Sirnik, I., & Pardo, M. Á. (2025). A Decision Support System (DSS) for Irrigation Oversizing Diagnosis Using Geospatial Canopy Data and Irrigation Ecolabels. AgriEngineering, 7(12), 429. https://doi.org/10.3390/agriengineering7120429

