A Novel Integrated Fault Diagnosis Method Based on Digital Twins
Abstract
1. Introduction
- To ensure the efficient operation of production activities, work equipment needs to remain in normal condition for extended periods. This often results in a severe imbalance between normal and fault data, with fault data samples being significantly fewer. Such an imbalance poses challenges to the performance of diagnostic algorithms. By using high-fidelity digital twin models to generate operational data of equipment under various conditions, the range of fault samples can be expanded, thereby significantly enhancing the performance of the algorithm.
- The production data collected in a production environment are typically multidimensional, with different data features impacting the performance of the algorithm to varying degrees. To further improve the robustness of the fault diagnosis algorithm, data preprocessing is required to extract important features and reduce redundant information before feeding the multidimensional data into the network model. By extracting data features, we can better understand fault mechanisms and enhance the interpretability of the diagnostic algorithm.
- The process leading to a fault often involves the gradual accumulation of defects. There exists an informational time delay from the generation of defects to the occurrence of faults in production. By capturing temporal information, we can better understand the evolution of faults, improve fault diagnosis algorithms, and enhance the accuracy and reliability of fault diagnosis. This adaptation allows the algorithm to better cope with changes and challenges in real production environments.
- Comprehensive data generation and integration: Utilizing the established digital twin model, we generate operational data under various conditions and integrate multidimensional production data. This provides the deep learning model with more comprehensive and accurate training samples.
- Innovative integrated model: Based on the obtained feature data, we propose an innovative integrated model that combines CNN, BLSTM, and attention mechanisms. This model achieves the goals of feature learning, capturing temporal information, and providing interpretability.
- Effective fault diagnosis for electric screw presses: Using the proposed diagnostic model, we effectively address the fault diagnosis problem of electric screw presses. The model has been validated to significantly improve prediction accuracy and reduce noise sensitivity.
2. Related Works
2.1. Digital Twin
2.2. Data Processing
2.3. Feature Extraction
2.4. Attention Mechanism
2.5. Classifier Construction
- RNN-based sequence data fault diagnosis classifiers: These classifiers are specifically designed to handle sequential data, such as time-series data from sensors in manufacturing processes. RNN and its variants, like LSTM and GRU, are utilized to capture temporal dependencies in data, which are crucial for diagnosing faults that evolve over time.
- CNN-based image and signal data fault diagnosis classifiers: CNNs are particularly effective for image and signal data processing. They excel in extracting spatial and temporal features from raw data, making them suitable for tasks where fault patterns are visually or structurally discernible in data.
2.6. Fault Diagnosis
3. Proposed Methodology: DCBA Fault Diagnosis
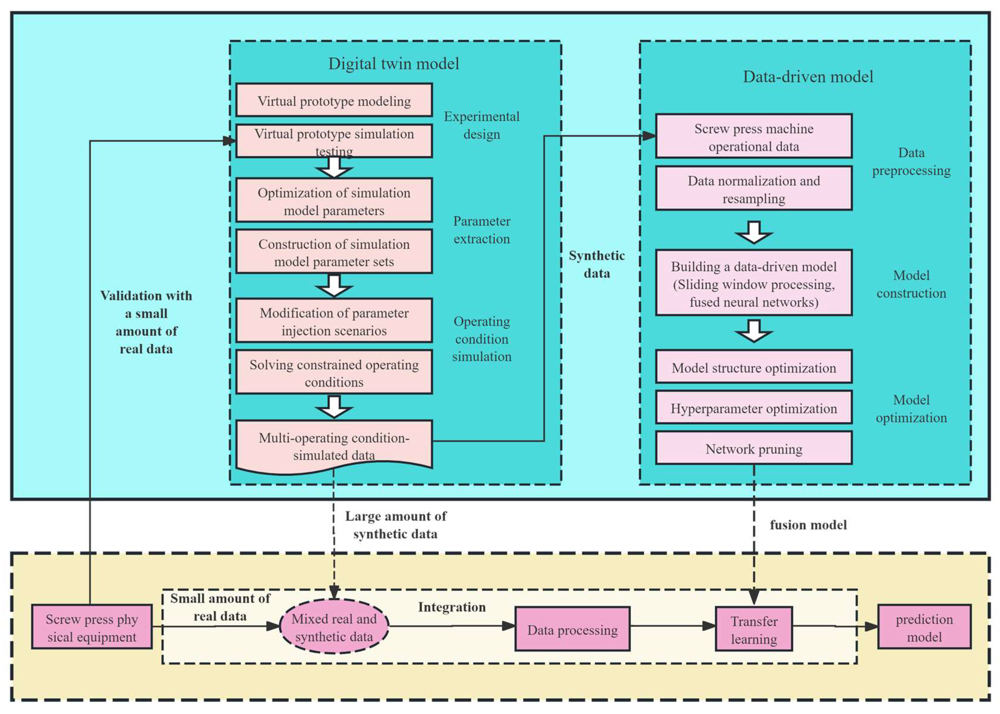
3.1. Digital Twin Model
- Mechanical system: The mechanical subsystem is directly related to the motion of the compressor and is primarily responsible for compressing and shaping the workpiece. It includes various transmission mechanisms, guiding structures, and mechanical components to ensure the precise movement and force transmission of the compressor.
- Hydraulic system: The hydraulic subsystem maintains the balance of the compressor, ensuring stability and controllability during operation. It consists of hydraulic cylinders, valves, pumps, and other hydraulic components that control hydraulic pressure and flow to stabilize and regulate the movement of the compressor during impacting processes.
- Electrical system: The electrical subsystem involves the circuits and electronic controls of the compressor, enabling electrical signal control and impacting actions. It includes motors, sensors, controllers, and electrical circuits which ensure that mechanical components operate according to predefined logic and sequence.
- Measurement and control system: The measurement and control subsystem is responsible for parameter measurement and logic control. Its main function is to detect the status of other subsystems, provide timely feedback on monitored status information, and make corresponding decisions and controls. It includes various sensors, data acquisition devices, and control algorithms to ensure the efficient operation and real-time monitoring of the entire compressor system.
3.2. Integrated Diagnosis Model
3.2.1. Sliding Window Processing
3.2.2. CNN Layer
3.2.3. BLSTM Layer
3.2.4. Attention Layer
4. Experiments and Results
4.1. Twin Dataset
4.1.1. Theoretical Construction of Twin Data
4.1.2. Construction Process of Twin Data
4.2. Comparative Experiments
4.2.1. Data Preprocessing
4.2.2. Experimental Setup
- For the control models included in the comparison, parameters and network layers should be as consistent as possible. For instance, for layered models, we set the number of layers to be equal and strived to maintain consistency in other model parameters, as detailed in Table 1.
- To improve the efficiency of the diagnostic model, we incorporated regularization and Dropout techniques into the network model to prevent overfitting.
4.2.3. Evaluation Metrics
4.2.4. Results and Analysis
4.3. Fault Mode Analysis
- After feature extraction by the CNN layer, significant features are clearly visible. This feature extraction is well demonstrated in the comparison between Figure 9 and Figure 10. The extracted features indicate a high correlation between the features captured by the CNN layer and the final fault diagnosis results. These features help the diagnostic system accurately identify and classify different types of faults, thereby enhancing diagnostic accuracy and reliability.
- The BLSTM layer further fits and models the feature data extracted by CNN. From the comparison analysis of Figure 9 and Figure 10, we can observe that in Figure 9, the curves show very similar trends and distributions, whereas in Figure 10, although the distributions of the curves are similar, there are differences in trends. This phenomenon indicates that BLSTM not only utilizes the features extracted by CNN but also leverages its advantage in capturing temporal features. These temporal features provide the diagnostic system with more comprehensive and detailed fault information, making the fault diagnosis process more reliable and efficient.
- The attention layer further processes the integrated feature data from the BLSTM layer. Based on the comparison analysis of Figure 9 and Figure 10, we can clearly observe the following: in Figure 9, there is a high similarity in data information, whereas Figure 10 shows significant differences. This demonstrates that the attention layer effectively extracts crucial information from the input features during the diagnostic process. These key pieces of information may include critical patterns, anomalous changes related to fault types, or other important features, providing decisive support and explanatory capability for the final fault diagnosis results.
- The linear layer integrates the output from the attention layer. By observing Figure 9 and Figure 10, we conclude the following: in Figure 9, data from different time points under the same fault mode are diagnosed as the same class label data, whereas in Figure 10, data from the same time points under different fault modes are diagnosed as different class label data. This observation validates the effectiveness and practicality of the proposed model in identifying faults.
5. Conclusions and Future Work
- This study primarily focuses on fault diagnosis of electric spiral presses, but the proposed method has broad application prospects. Therefore, further exploration of the method’s application (in fields such as chemistry, biology, and construction) to validate its generalizability and practicality remains a highly meaningful research direction. Cross-domain experimental validation will not only enhance the applicability of the method but also help improve its adaptability in real-world industrial settings.
- Introducing the attention layer into deep learning networks to improve interpretability is one of the highlights of our research. However, the reliability and stability of this method still require further improvement. Future research will focus on integrating expert knowledge, fault mechanisms, and other reliable traditional methods with deep learning techniques to enhance the robustness and accuracy of the model. By combining multiple techniques, we aim to effectively address the interpretability and reliability issues that deep learning methods face in specific fields.
- The model we proposed currently identifies fault types known during the training phase, but its ability to recognize new fault types is limited, and the model’s generalization performance significantly drops when faced with unknown faults. To address this issue, future research will focus on improving the model’s ability to identify new fault types. We plan to incorporate techniques such as few-shot learning and incremental learning to further enhance the model’s generalization ability in real-world scenarios, ensuring that it maintains efficient diagnostic capabilities even in the face of continuously evolving fault types.
- The method proposed in this study currently remains at the theoretical level. To further advance its practical application, future research will focus on the engineering deployment of the model. Specifically, we plan to integrate the model into Programmable Logic Controllers (PLC) or Industrial Edge computing devices to enhance the system’s real-time performance and stability. Furthermore, to ensure the model’s generalization capability, we will conduct on-site experiments across multiple electric screw press machines to comprehensively evaluate its performance and robustness under various operating conditions.
Author Contributions
Funding
Data Availability Statement
Conflicts of Interest
Appendix A
| Monitor Variables | Description | Unit |
|---|---|---|
| Time | Running time | s |
| Flux | Circuit flux | Wb |
| Nr | Motor outputs speed | rpm |
| Accr | Motor outputs acceleration | |
| Te | Motor output torque | N·m |
| V1 | Three-phase voltage A term of circuit | V |
| V2 | Three-phase voltage B term of circuit | V |
| V3 | Three-phase voltage C term of circuit | V |
| I1 | Three-phase current A term of circuit | I |
| T2 | Three-phase current B term of circuit | I |
| I3 | Three-phase current C term of circuit | I |
| x_R | Right hydraulic push rod pushes out displacement | mm |
| v_R | Right-hand hydraulic actuator roll-out speed | |
| a_R | Right-hand hydraulic pusher pushes out acceleration | |
| x_L | Left hydraulic push rod pushes out displacement | mm |
| v_L | Left-side hydraulic actuator roll-out speed | |
| a_L | Left hydraulic actuator pushes out acceleration | |
| Sep_R | Right hydraulic actuator is relative to flywheel | mm |
| Fn_R | Right hydraulic push rod is in contact with flywheel under normal force | N |
| Ff_R | Right hydraulic actuator is in contact with flywheel with tangential force | N |
| Sep_L | Left-side cylinder is relative to flywheel | mm |
| Fn_L | Left hydraulic actuator is in contact with flywheel under normal force | N |
| Ff_L | Left hydraulic push rod is in contact with flywheel with tangential force | N |
| Torque_flywheel | Flywheel outputs torque | N·m |
| Position_flywheel | Flywheel rotation angle | rad |
| W_flywheel | Flywheel rotation angular velocity | |
| Acc_flywheel | Flywheel rotation angular acceleration | |
| Displacement Monitoring | Position of slider relative to strike plane | mm |
| Striking Force | Striking power | KN |
| Rod_motion_v | Drive hydraulic actuator to push out theoretical speed | |
| Pressure | Hydraulic system oil pressure | MPa |
| N | Maximum theoretical speed at which drive motor operates | rpm |
| F_slider | Slider is subjected to tangential force | N |
| position_slider | Slider displacement | mm |
| v_slider | Motor outputs speed | |
| a_slider | Motor outputs acceleration | |
| GD_Ff1 | Motor output torque | N |
| GD_Ff2 | Three-phase voltage A term of circuit | N |
| GD_Ff3 | Three-phase voltage B term of circuit | N |
| GD_Ff4 | Three-phase voltage C term of circuit | N |
| No | Description | Type of Failure |
|---|---|---|
| 1 | All parts are normal | Normal |
| 2 | The resistance increases | Circuit aging |
| 3 | Insufficient hydraulic push-out force | Hydraulic failure |
| 4 | The coefficient of friction of a single guide rail increases | Rail aging(1) |
| 5 | The coefficient of friction of the two rails increases | Rail aging(2) |
| 6 | The coefficient of friction of the three rails increases | Rail aging(3) |
| 7 | The coefficient of friction of the four rails increases | Rail aging(4) |
| 8 | Mixed faults caused by circuit aging and rail wear | Mixed failures |
References
- Das, O.; Duygu, B.D.; Derya, B. Machine learning for fault analysis in rotating machinery: A comprehensive review. Heliyon 2023, 9, e17584. [Google Scholar] [CrossRef]
- Hosamo, H.H.; Nielsen, H.K.; Alnmr, A.N.; Svennevig, P.R.; Svidt, K. A review of the Digital Twin technology for fault detection in buildings. Front. Built Environ. 2022, 8, 1013196. [Google Scholar] [CrossRef]
- Wang, J.; Ye, L.; Gao, R.X.; Li, C.; Zhang, L. Digital Twin for rotating machinery fault diagnosis in smart manufacturing. Int. J. Prod. 2018, 57, 3920–3934. [Google Scholar] [CrossRef]
- Krizhevsky, A.; Sutskever, I.; Hinton, G.E. ImageNet classification with deep convolutional neural networks. Commun. ACM 2017, 60, 84–90. [Google Scholar] [CrossRef]
- Sun, L.; Bai, J.; Zhou, Z.; Zhao, C. Transient stability assessment of power system based on bi-directional long-shortterm memory network. Autom. Electr. Power Syst. 2020, 44, 64–72. [Google Scholar]
- Xi, X.; Xing, C.; Qin, R.; Liu, H.; Zhou, X. Power quality disturbance recognition method based on multi-layer feature fusion attention network. Smart Power 2022, 50, 37–44. [Google Scholar]
- Deebak, B.D.; Al-Turjman, F. Digital-twin assisted: Fault diagnosis using deep transfer learning for machining tool condition. Int. J. Intell. Syst. 2021, 37, 10289–10316. [Google Scholar]
- Luo, W.; Hu, T.; Ye, Y. A hybrid predictive maintenance approach for CNC machine tool driven by Digital Twin. Robot. Comput. Manuf. 2020, 65, 101974. [Google Scholar] [CrossRef]
- Liu, C.; Hsaio, W.H.; Tu, Y. Time series classification with multivariate convolutional neural network. IEEE Trans. Ind. Electron. 2019, 66, 4788–4797. [Google Scholar] [CrossRef]
- Wen, L.; Li, X.; Gao, L.; Zhang, Y. A New Convolutional neural network-based data-driven fault diagnosis method. IEEE Trans. Ind. Electron. 2018, 65, 5990–5998. [Google Scholar] [CrossRef]
- Janssens, O.; Slavkovikj, V.; Vervisch, B.; Stockman, K.; Loccufier, M.; Verstockt, S.; Van de Walle, R.; Van Hoecke, S. Convolutional neural network based fault detection for rotating machinery. J. Sound. Vib. 2016, 377, 331–345. [Google Scholar] [CrossRef]
- Guo, X.; Chen, L.; Shen, C. Hierarchical adaptive deep convolution neural network and its application to bearing fault diagnosis. Measurement 2016, 93, 490–502. [Google Scholar] [CrossRef]
- Plakias, S.; Boutalis, Y.S. Fault detection and identification of rolling element bearings with Attentive Dense CNN. Neurocomputing 2020, 405, 208–217. [Google Scholar] [CrossRef]
- Zhao, B.; Zhang, X.; Zhan, Z.; Wu, Q. Deep multi-scale adversarial network with attention: A novel domain adaptation method for intelligent fault diagnosis. J. Manuf. Syst. 2021, 59, 565–576. [Google Scholar] [CrossRef]
- Su, X.; Liu, H.; Tao, L.; Lu, C.; Suo, M. An end-to-end framework for remaining useful life prediction of rolling bearing based on feature pre-extraction mechanism and deep adaptive transformer model. Comput. Ind. Eng. 2021, 161, 107531. [Google Scholar] [CrossRef]
- Tang, H.; Tan, S.; Cheng, X. A comparative study of Chinese emotion classification techniques based on supervised learning. Chin. J. Inf. Technol. 2007, 21, 88–95. [Google Scholar]
- Wan, Y.; Gao, Q. An Ensemble Sentiment Classification System of Twitter Data for Airline Services Analysis. In Proceedings of the 2015 IEEE International Conference on Data Mining Workshop (ICDMW), Atlantic City, NJ, USA, 14–17 November 2015; pp. 1318–1325. [Google Scholar] [CrossRef]
- Ma, G.; Liu, K. Prediction of compressive strength of CFRP-confined concrete columns based on BP neural network. J. Hu′Nan Univ. (Nat. Sci.) 2021, 48, 88–97. [Google Scholar]
- Jardine, K.A.; Lin, D.; Banjevic, D. A review on machinery diagnostics and prognostics implementing condition-based maintenance. Mech. Syst. Signal Process. 2005, 20, 1483–1510. [Google Scholar] [CrossRef]
- Su, N.; Li, X.; Zhang, Q. Fault Diagnosis of Rotating Machinery Based on Wavelet Domain Denoising and Metric Distance. IEEE Access 2019, 7, 73262–73270. [Google Scholar] [CrossRef]
- Zhao, R.; Yan, R.; Chen, Z. Deep learning and its applications to machine health monitoring. Mech. Syst. Signal Process. 2019, 115, 213–237. [Google Scholar] [CrossRef]
- Du, T.; Zhang, H.; Wang, L. Analogue circuit fault diagnosis based on convolution neural network. Electron. Lett. 2019, 55, 1277–1279. [Google Scholar]
- Lee, J.; Pack, J.; Lee, I. Fault Diagnosis of Induction Motor Using Convolutional Neural Network. Appl. Sci. 2019, 9, 2950. [Google Scholar] [CrossRef]
- Sahu, A.R.; Palei, S.K.; Mishra, A. Data-driven fault diagnosis approaches for industrial equipment: A review. Expert. Syst. 2023, 41, e13360. [Google Scholar]
- Cai, J.; Xiao, Y.; Fu, L. Fault Diagnosis of Rolling Bearing Based on Fractional Fourier Instantaneous Spectrum. Exp. Tech. 2021, prepublish. [Google Scholar]
- Liu, H.; Zhou, J.; Zheng, Y.; Jiang, W.; Zhang, Y. Fault diagnosis of rolling bearings with recurrent neural network-based autoencoders. ISA Trans. 2018, 77, 167–178. [Google Scholar]
- Tang, X.; Chi, G.; Cui, L.; Ip, A.W.; Yung, K.L.; Xie, X. Exploring Research on the Construction and Application of Knowledge Graphs for Aircraft Fault Diagnosis. Sensors 2023, 23, 5295. [Google Scholar] [CrossRef]
- Wang, Z.; Liang, B.; Guo, J.; Wang, L.; Tan, Y.; Li, X. Fault diagnosis based on residual–knowledge–data jointly driven method for chillers. Eng. Appl. Artif. Intell. 2023, 125, 106768. [Google Scholar]
- Hughes, B. On the error probability of signals in additive white Gaussian noise. IEEE Trans. Inf. Theory 1991, 37, 151–155. [Google Scholar]










| Layer | Name of Layer | Number of Layer | Output Shape | Number of Parameters | |
|---|---|---|---|---|---|
| LSTM | Layer1 | LSTM | 5 | (None, 10, 128) | 614,400 |
| Layer2 | Dropout | 1 | (None, 128) | - | |
| Linear | 1 | (None, 8) | 1032 | ||
| CNN | Layer1 | Conv1d | 1 | (None, 3, 10) | 345 |
| ReLU | 1 | (None, 3, 10) | - | ||
| Layer2 | Conv1d | 1 | (None, 3, 10) | 30 | |
| ReLU | 1 | (None, 3, 10) | - | ||
| Layer3 | Conv1d | 1 | (None, 3, 10) | 30 | |
| ReLU | 1 | (None, 3, 10) | - | ||
| Layer4 | Conv1d | 1 | (None, 3, 10) | 30 | |
| ReLU | 1 | (None, 3, 10) | - | ||
| Layer5 | Conv1d | 1 | (None, 3, 10) | 30 | |
| ReLU | 1 | (None, 3, 10) | - | ||
| Layer6 | AvgPoolide | 1 | (None, 3, 1) | - | |
| Linear | 1 | (None, 8) | 32 | ||
| ANN | Layer1 | Linear | 1 | (None, 128) | 48,768 |
| ReLU | 1 | (None, 128) | - | ||
| Layer2 | Linear | 1 | (None, 128) | 16,512 | |
| ReLU | 1 | (None, 128) | - | ||
| Layer3 | Linear | 1 | (None, 128) | 16,512 | |
| ReLU | 1 | (None, 128) | - | ||
| Layer4 | Linear | 1 | (None, 128) | 16,512 | |
| ReLU | 1 | (None, 128) | - | ||
| Layer5 | Linear | 1 | (None, 128) | 16,512 | |
| ReLU | 1 | (None, 128) | - | ||
| Layer6 | Dropout | 1 | (None, 128) | - | |
| Linear | 1 | (None, 8) | 1032 | ||
| CNN-BLSTM | Layer1 | Conv1d | 1 | (None, 64, 10) | 7360 |
| Layer2 | MaxPoolid | 1 | (None, 64, 5) | - | |
| BLSTM | 4 | (None, 5, 256) | 989,184 | ||
| Layer3 | Dropout | 1 | (None, 256) | - | |
| Linear | 1 | (None, 8) | 2056 | ||
| DCBA | Layer1 | Conv1d | 1 | (None, 32, 10) | 3680 |
| Layer2 | BLSTM | 3 | (None, 10, 256) | 956,416 | |
| Layer3 | Attention | 1 | (None, 256) | 256 | |
| Linear | 1 | (None, 10, 256) | 65792 | ||
| Layer4 | Dropout | 1 | (None, 256) | - | |
| Linear | 1 | (None, 8) | 2056 |
| Hyperparameter | Value |
|---|---|
| C | 100 |
| Kernel | Poly |
| Gamma | Auto |
| Index | DCBA | LSTM | CNN | CNN-BLSTM | Transformer | ANN | SVM |
|---|---|---|---|---|---|---|---|
| 0.9646 | 0.9592 | 0.8662 | 0.9627 | 0.9632 | 0.9479 | 0.9601 | |
| 0.9171 | 0.9094 | 0.6797 | 0.9119 | 0.9036 | 0.9057 | 0.8937 | |
| 0.0475 | 0.0498 | 0.1865 | 0.0508 | 0.0596 | 0.0422 | 0.0664 | |
| NS | 4.92 | 5.19 | 21.53 | 5.28 | 6.18 | 4.45 | 6.91 |
| Index | DCBA | LSTM | CNN | CNN-BLSTM | Transformer | ANN | SVM |
|---|---|---|---|---|---|---|---|
| Precision | 0.968 | 0.965 | 0.882 | 0.963 | 0.964 | 0.953 | 0.965 |
| Recall | 0.964 | 0.959 | 0.866 | 0.963 | 0.963 | 0.948 | 0.960 |
| F1 score | 0.964 | 0.959 | 0.869 | 0.963 | 0.963 | 0.947 | 0.959 |
Disclaimer/Publisher’s Note: The statements, opinions and data contained in all publications are solely those of the individual author(s) and contributor(s) and not of MDPI and/or the editor(s). MDPI and/or the editor(s) disclaim responsibility for any injury to people or property resulting from any ideas, methods, instructions or products referred to in the content. |
© 2025 by the authors. Licensee MDPI, Basel, Switzerland. This article is an open access article distributed under the terms and conditions of the Creative Commons Attribution (CC BY) license (https://creativecommons.org/licenses/by/4.0/).
Share and Cite
Hu, X.; Liu, L.; Quan, Z.; Huang, J.; Liu, J. A Novel Integrated Fault Diagnosis Method Based on Digital Twins. Signals 2025, 6, 18. https://doi.org/10.3390/signals6020018
Hu X, Liu L, Quan Z, Huang J, Liu J. A Novel Integrated Fault Diagnosis Method Based on Digital Twins. Signals. 2025; 6(2):18. https://doi.org/10.3390/signals6020018
Chicago/Turabian StyleHu, Xiangrui, Linglin Liu, Zhengyu Quan, Jinguo Huang, and Jing Liu. 2025. "A Novel Integrated Fault Diagnosis Method Based on Digital Twins" Signals 6, no. 2: 18. https://doi.org/10.3390/signals6020018
APA StyleHu, X., Liu, L., Quan, Z., Huang, J., & Liu, J. (2025). A Novel Integrated Fault Diagnosis Method Based on Digital Twins. Signals, 6(2), 18. https://doi.org/10.3390/signals6020018

