A Neural Network Model for Estimating the Heart Rate Response to Constant Intensity Exercises
Abstract
:1. Introduction
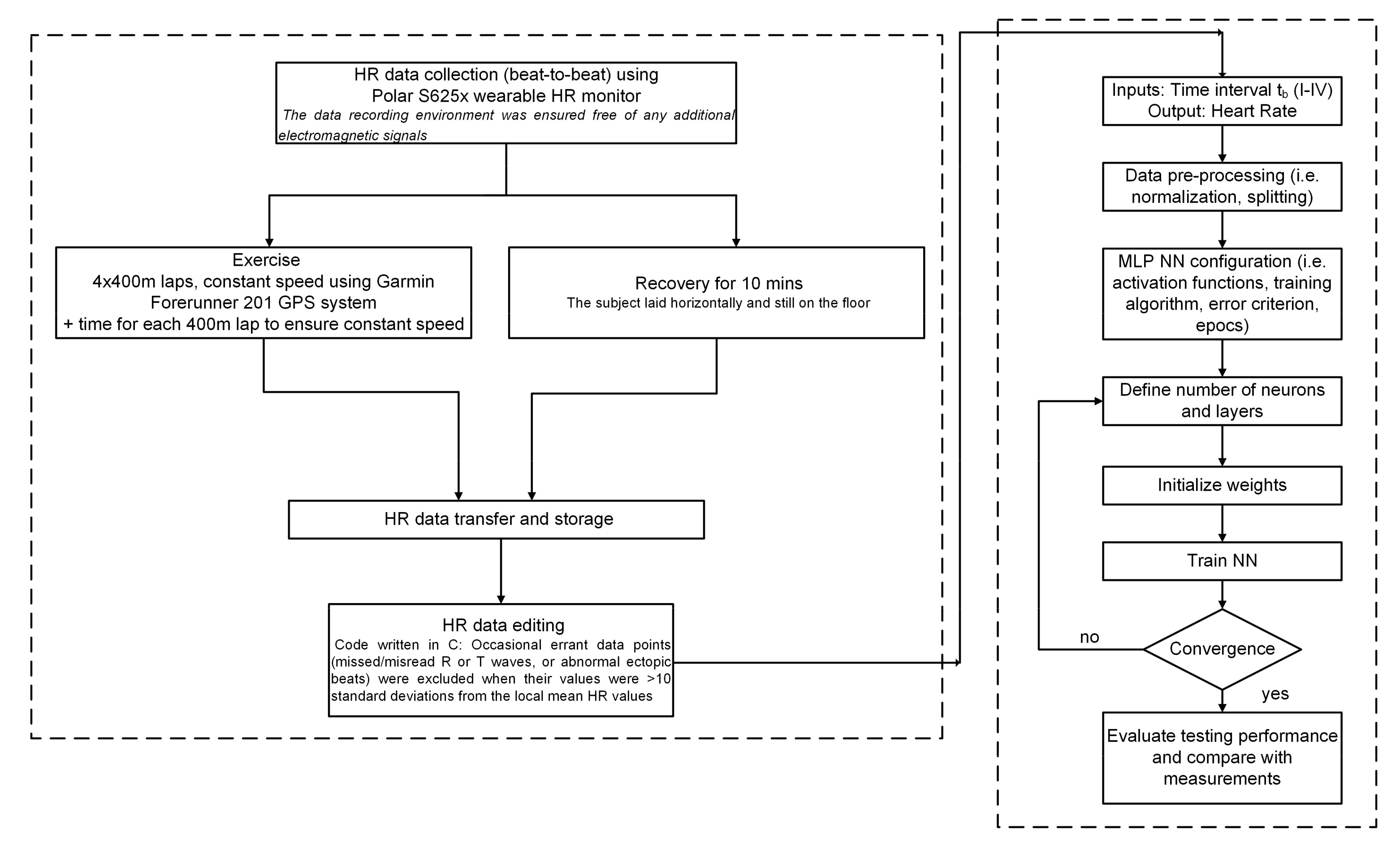
2. Materials and Methods
2.1. Raw HR Measurements
2.2. Neural Network Modelling
2.3. Mathematical Analysis
3. Results
4. Conclusions
Author Contributions
Funding
Institutional Review Board Statement
Informed Consent Statement
Data Availability Statement
Conflicts of Interest
References
- Astrand, P.O.; Rodahl, K.; Dahl, H.A.; Stromme, S.B. Textbook of Work Physiology—Physiological Bases of Exercise, 4th ed.; Human Kinetics: Champaign, IL, USA, 2003. [Google Scholar]
- Sun, B.; Zhang, Z. Photoplethysmography-based heart rate monitoring using asymmetric least squares spectrum subtraction and Bayesian decision theory. IEEE Sens. J. 2015, 15, 7161–7168. [Google Scholar] [CrossRef]
- Zhu, L.; Kan, C.; Du, Y.; Du, D. Heart rate monitoring during physical exercise from photoplethysmography using neural network. IEEE Sens. Let. 2019, 3, 1–4. [Google Scholar] [CrossRef]
- Zhao, D.; Sun, Y.; Wan, S.; Wang, F. SFST: A robust framework for heart rate monitoring during physical exercise from photoplethysmography signals during physical activities. Biomed. Signal Process. Control 2017, 33, 316–324. [Google Scholar] [CrossRef]
- Temko, A. Accurate heart rate monitoring during physical exercises using PPG. IEEE Trans. Biomed. Eng. 2017, 64, 2016–2024. [Google Scholar] [CrossRef] [PubMed] [Green Version]
- Fujita, Y.; Hiromoto, M.; Sato, T. PARHELIA: Particle filter-based heart rate estimation from photoplethysmographic signals during physical exercise. IEEE Trans. Biomed. Eng. 2018, 65, 189–198. [Google Scholar] [CrossRef] [PubMed]
- Thomas, A.; Gopi, V.P. Accurate heart rate monitoring method during physical exercise from photoplethysmography signal. IEEE Sens. J. 2019, 19, 2298–2304. [Google Scholar] [CrossRef]
- Wu, B.F.; Chu, Y.W.; Huang, P.W.; Chung, M.L. Neural network based luminance variation resistant remote- photoplethysmography for driver’s heart rate monitoring. IEEE Access 2019, 7, 57210–57225. [Google Scholar] [CrossRef]
- Zakynthinaki, M.S. Modelling heart rate kinetics. PLoS ONE 2015, 10, e0118263. [Google Scholar] [CrossRef] [PubMed]
- Zakynthinaki, M.S. Simulating heart rate kinetics during incremental and interval training. Biomed. Hum. Kinet 2016, 8, 144–152. [Google Scholar] [CrossRef] [Green Version]
- Mainardi, L.T. On the quantification of heart rate variability spectral parameters using time-frequency and time-varying methods. Philos. Trans. R. Soc. A Math. Phys. Eng. Sci. 2009, 367, 255–275. [Google Scholar] [CrossRef] [PubMed]
- Khan, N.A.; Jonsson, P.; Sandsten, M. Performance comparison of time-frequency distributions for estimation of instantaneous frequency of heart rate variability signals. Appl. Sci. 2017, 7, 221. [Google Scholar] [CrossRef] [Green Version]
- Sony, S.; Sadhu, A. Synchrosqueezing transform-based identification of time-varying structural systems using multi-sensor data. J. Sound Vib. 2020, 486, 115576. [Google Scholar] [CrossRef]
- Irigoyen, E.; Minano, G. A NARX neural network model for enhancing cardiovascular rehabilitation on therapies. Neurocomputing 2013, 109, 9–15. [Google Scholar] [CrossRef]
- Beltrame, T.; Amelard, R.; Villar, R.; Shafiee, M.J.; Wong, A. Estimating oxygen uptake and energy expenditure during treadmill walking by neural network analysis of easy-to-obtain inputs. J. Appl. Physiol. 2016, 121, 1226–1233. [Google Scholar] [CrossRef] [PubMed] [Green Version]
- Flores, D.L.; Gomez, C.; Cervantes, D.; Abaroa, A.; Castro, C.; Castaneda-Martinez, R.A. Predicting the physiological response of Tivela stultorum hearts withdigoxin from cardiac parameters using artificial neural networks. BioSystems 2017, 151, 1–7. [Google Scholar] [CrossRef] [PubMed] [Green Version]
- Xiao, F.; Chen, Y.; Yuchi, M.; Ding, M.; Jo, J. Heart rate prediction model based on physical activities using evolutionary neural network. In Proceedings of the 4th International Conference on Genetic and Evolutionary Computing (ICGEC), Shenzhen, China, 13–15 December 2010; pp. 198–201. [Google Scholar]
- Zakynthinaki, M.S.; Stirling, J.R. Stochastic optimization for modelling physiological time series: Application to the heart rate response to exercise. Comput. Phys. Comm. 2007, 176, 98–108. [Google Scholar] [CrossRef]
- WMA Declaration of Helsinki-Ethical Principles for Medical Research Involving Human Subjects. 2013. Available online: https://www.wma.net/what-we-do/medical-ethics/declaration-of-helsinki/ (accessed on 3 November 2021).
- Arbib, M.A. The Handbook of Brain Theory and Neural Networks; MIT Press: Massachusetts, MA, USA, 2003. [Google Scholar]
- Haykin, S. Neural Networks: A Comprehensive Foundation; Prentice Hall: Delhi, India, 1999. [Google Scholar]
- Kapetanakis, T.N.; Vardiambasis, I.O.; Ioannidou, M.P.; Maras, A. Neural network modeling for the solution of the inverse loop antenna radiation problem. IEEE Trans. Antennas Propag. 2018, 66, 6283–6290. [Google Scholar] [CrossRef]
- Kapetanakis, T.N.; Vardiambasis, I.O.; Lourakis, E.I.; Maras, A. Applying neuro-fuzzy soft computing techniques to the circular loop antenna radiation problem. IEEE Antennas Wireless Propag. Lett. 2018, 17, 1673–1676. [Google Scholar] [CrossRef]
- Kapetanakis, T.N.; Vardiambasis, I.O. Radiation performance of satellite reflector antennas using neural networks. In Proceedings of the 3rd International Conference on Mathematics and Computers in Sciences and Industry (MCSI 2016), Chania, Greece, 27–29 August 2016; pp. 85–88. [Google Scholar]
- Beale, M.; Hagan, M.; Demuth, H. Neural Network Toolbox: User’s Guide; Version 9; The MathWorks Inc.: Natick, MA, USA, 2016. [Google Scholar]






| Set | v (km/h) | Duration (s) |
|---|---|---|
| (I)ex | 13.4 | 431 |
| (I)rec | 0 | 600 |
| (II)ex | 14.4 | 401 |
| (II)rec | 0 | 600 |
| (III)ex | 15.7 | 366 |
| (III)rec | 0 | 600 |
| (IV)ex | 17.0 | 338 |
| (IV)rec | 0 | 600 |
| Set | Hidden Layers | Number of Neurons | MSEtr | M |
|---|---|---|---|---|
| (I)ex | 2 | 25 × 15 | 0.892 | 605 |
| (I)rec | 3 | 50 × 30 × 20 | 3.854 | 412 |
| (II)ex | 2 | 15 × 5 | 1.364 | 581 |
| (II)rec | 2 | 60 × 20 | 1.694 | 462 |
| (III)ex | 2 | 15 × 10 | 1.278 | 587 |
| (III)rec | 2 | 65 × 25 | 3.946 | 496 |
| (IV)ex | 2 | 15 × 5 | 1.997 | 539 |
| (IV)rec | 3 | 50 × 30 × 20 | 5.273 | 471 |
| Set | MAEte | RMSEte | K |
|---|---|---|---|
| (I)ex | 0.649 | 4.6297 × 10−5 | 97 |
| (I)rec | 1.665 | 1.029 × 10−3 | 66 |
| (II)ex | 0.875 | 7.441 × 10−5 | 93 |
| (II)rec | 1.354 | 4.927 × 10−4 | 74 |
| (III)ex | 0.899 | 5.055 × 10−5 | 94 |
| (III)rec | 1.369 | 5.269 × 10−4 | 79 |
| (IV)ex | 0.936 | 4.855 × 10−5 | 86 |
| (IV)rec | 1.758 | 8.998 × 10−4 | 75 |
| Set | MRAEpr (%) | MRAEme (%) | MRAEpr-si (%) |
|---|---|---|---|
| (I)ex | 0.48 | 1.77 | 1.7 |
| (I)rec | 2.45 | 5.87 | 5.75 |
| (II)ex | 0.59 | 1.17 | 1.07 |
| (II)rec | 1.77 | 3.74 | 3.47 |
| (III)ex | 0.56 | 1.13 | 1.15 |
| (III)rec | 2.02 | 4.98 | 4.21 |
| (IV)ex | 0.56 | 0.98 | 0.83 |
| (IV)rec | 2.15 | 3.70 | 3.26 |
Publisher’s Note: MDPI stays neutral with regard to jurisdictional claims in published maps and institutional affiliations. |
© 2021 by the authors. Licensee MDPI, Basel, Switzerland. This article is an open access article distributed under the terms and conditions of the Creative Commons Attribution (CC BY) license (https://creativecommons.org/licenses/by/4.0/).
Share and Cite
Zakynthinaki, M.S.; Kapetanakis, T.N.; Lampou, A.; Ioannidou, M.P.; Vardiambasis, I.O. A Neural Network Model for Estimating the Heart Rate Response to Constant Intensity Exercises. Signals 2021, 2, 852-862. https://doi.org/10.3390/signals2040049
Zakynthinaki MS, Kapetanakis TN, Lampou A, Ioannidou MP, Vardiambasis IO. A Neural Network Model for Estimating the Heart Rate Response to Constant Intensity Exercises. Signals. 2021; 2(4):852-862. https://doi.org/10.3390/signals2040049
Chicago/Turabian StyleZakynthinaki, Maria S., Theodoros N. Kapetanakis, Anna Lampou, Melina P. Ioannidou, and Ioannis O. Vardiambasis. 2021. "A Neural Network Model for Estimating the Heart Rate Response to Constant Intensity Exercises" Signals 2, no. 4: 852-862. https://doi.org/10.3390/signals2040049
APA StyleZakynthinaki, M. S., Kapetanakis, T. N., Lampou, A., Ioannidou, M. P., & Vardiambasis, I. O. (2021). A Neural Network Model for Estimating the Heart Rate Response to Constant Intensity Exercises. Signals, 2(4), 852-862. https://doi.org/10.3390/signals2040049

